Partition By Vs Order By . A partition separates a data set into subsets, which don’t overlap. We will also explore various use cases of. This article will cover the sql partition by clause and, in particular, the difference with group by in a select statement. However, because you're using group. Based on this partitioning, further calculations or storage operations per. While group by is used for summarizing data into group s, partition by allows for more advanced calculations within. The partition by is combined with over () and windows functions to calculate aggregated values. This is very similar to group by and aggregate functions, but with one important difference: Diving deeper into the mechanics of the partition by clause, i’ll show you how it segments your result set into partitions to. The partition by clause divides a query’s result set into partitions. The partition by clause is a subclause of the over clause. The partition by works as a windowed group and the order by does the ordering within the group.
from www.diskinternals.com
However, because you're using group. The partition by is combined with over () and windows functions to calculate aggregated values. This article will cover the sql partition by clause and, in particular, the difference with group by in a select statement. Diving deeper into the mechanics of the partition by clause, i’ll show you how it segments your result set into partitions to. The partition by clause is a subclause of the over clause. The partition by clause divides a query’s result set into partitions. We will also explore various use cases of. This is very similar to group by and aggregate functions, but with one important difference: While group by is used for summarizing data into group s, partition by allows for more advanced calculations within. Based on this partitioning, further calculations or storage operations per.
Primary vs. Logical partition comparison DiskInternals
Partition By Vs Order By The partition by clause divides a query’s result set into partitions. This article will cover the sql partition by clause and, in particular, the difference with group by in a select statement. This is very similar to group by and aggregate functions, but with one important difference: However, because you're using group. The partition by works as a windowed group and the order by does the ordering within the group. A partition separates a data set into subsets, which don’t overlap. While group by is used for summarizing data into group s, partition by allows for more advanced calculations within. We will also explore various use cases of. The partition by clause is a subclause of the over clause. The partition by clause divides a query’s result set into partitions. Diving deeper into the mechanics of the partition by clause, i’ll show you how it segments your result set into partitions to. Based on this partitioning, further calculations or storage operations per. The partition by is combined with over () and windows functions to calculate aggregated values.
From mysqlcode.com
MySQL GROUP BY vs PARTITION BY MySQLCode Partition By Vs Order By This article will cover the sql partition by clause and, in particular, the difference with group by in a select statement. We will also explore various use cases of. Diving deeper into the mechanics of the partition by clause, i’ll show you how it segments your result set into partitions to. The partition by is combined with over () and. Partition By Vs Order By.
From blog.quest.com
SQL PARTITION BY Clause When and How to Use It Partition By Vs Order By We will also explore various use cases of. This article will cover the sql partition by clause and, in particular, the difference with group by in a select statement. The partition by is combined with over () and windows functions to calculate aggregated values. This is very similar to group by and aggregate functions, but with one important difference: The. Partition By Vs Order By.
From www.youtube.com
Difference Between Group By And Partition By YouTube Partition By Vs Order By The partition by works as a windowed group and the order by does the ordering within the group. A partition separates a data set into subsets, which don’t overlap. While group by is used for summarizing data into group s, partition by allows for more advanced calculations within. Diving deeper into the mechanics of the partition by clause, i’ll show. Partition By Vs Order By.
From www.youtube.com
Difference between WHERE and HAVING Clause Difference between GROUP Partition By Vs Order By However, because you're using group. We will also explore various use cases of. This article will cover the sql partition by clause and, in particular, the difference with group by in a select statement. Based on this partitioning, further calculations or storage operations per. The partition by clause is a subclause of the over clause. The partition by works as. Partition By Vs Order By.
From docs.snowflake.com
Clustering Keys & Clustered Tables Snowflake Documentation Partition By Vs Order By This article will cover the sql partition by clause and, in particular, the difference with group by in a select statement. The partition by works as a windowed group and the order by does the ordering within the group. This is very similar to group by and aggregate functions, but with one important difference: Based on this partitioning, further calculations. Partition By Vs Order By.
From www.tech-recipes.com
How To Use ROW_NUMBER Function In SQL Server Partition By Vs Order By This is very similar to group by and aggregate functions, but with one important difference: We will also explore various use cases of. The partition by works as a windowed group and the order by does the ordering within the group. The partition by clause is a subclause of the over clause. Based on this partitioning, further calculations or storage. Partition By Vs Order By.
From www.eng.buffalo.edu
Partition Functions Partition By Vs Order By We will also explore various use cases of. The partition by clause divides a query’s result set into partitions. The partition by works as a windowed group and the order by does the ordering within the group. While group by is used for summarizing data into group s, partition by allows for more advanced calculations within. A partition separates a. Partition By Vs Order By.
From blog.csdn.net
SQLSERVER中RANK OVER(PARTITION BY)的用法_sql server rank overCSDN博客 Partition By Vs Order By This article will cover the sql partition by clause and, in particular, the difference with group by in a select statement. The partition by is combined with over () and windows functions to calculate aggregated values. However, because you're using group. Based on this partitioning, further calculations or storage operations per. Diving deeper into the mechanics of the partition by. Partition By Vs Order By.
From www.slideserve.com
PPT Part 4 Counting PowerPoint Presentation, free download ID1096551 Partition By Vs Order By While group by is used for summarizing data into group s, partition by allows for more advanced calculations within. This is very similar to group by and aggregate functions, but with one important difference: We will also explore various use cases of. Based on this partitioning, further calculations or storage operations per. Diving deeper into the mechanics of the partition. Partition By Vs Order By.
From www.reddit.com
[SQL Server] Simple Example of OVER with PARTITION BY r/SQL Partition By Vs Order By Diving deeper into the mechanics of the partition by clause, i’ll show you how it segments your result set into partitions to. However, because you're using group. The partition by clause divides a query’s result set into partitions. This is very similar to group by and aggregate functions, but with one important difference: We will also explore various use cases. Partition By Vs Order By.
From favtutor.com
Using the PARTITION BY in SQL (with Examples) Partition By Vs Order By A partition separates a data set into subsets, which don’t overlap. The partition by clause is a subclause of the over clause. However, because you're using group. While group by is used for summarizing data into group s, partition by allows for more advanced calculations within. The partition by is combined with over () and windows functions to calculate aggregated. Partition By Vs Order By.
From www.youtube.com
Using Group by and Partition by in SQL YouTube Partition By Vs Order By The partition by is combined with over () and windows functions to calculate aggregated values. While group by is used for summarizing data into group s, partition by allows for more advanced calculations within. The partition by clause is a subclause of the over clause. Diving deeper into the mechanics of the partition by clause, i’ll show you how it. Partition By Vs Order By.
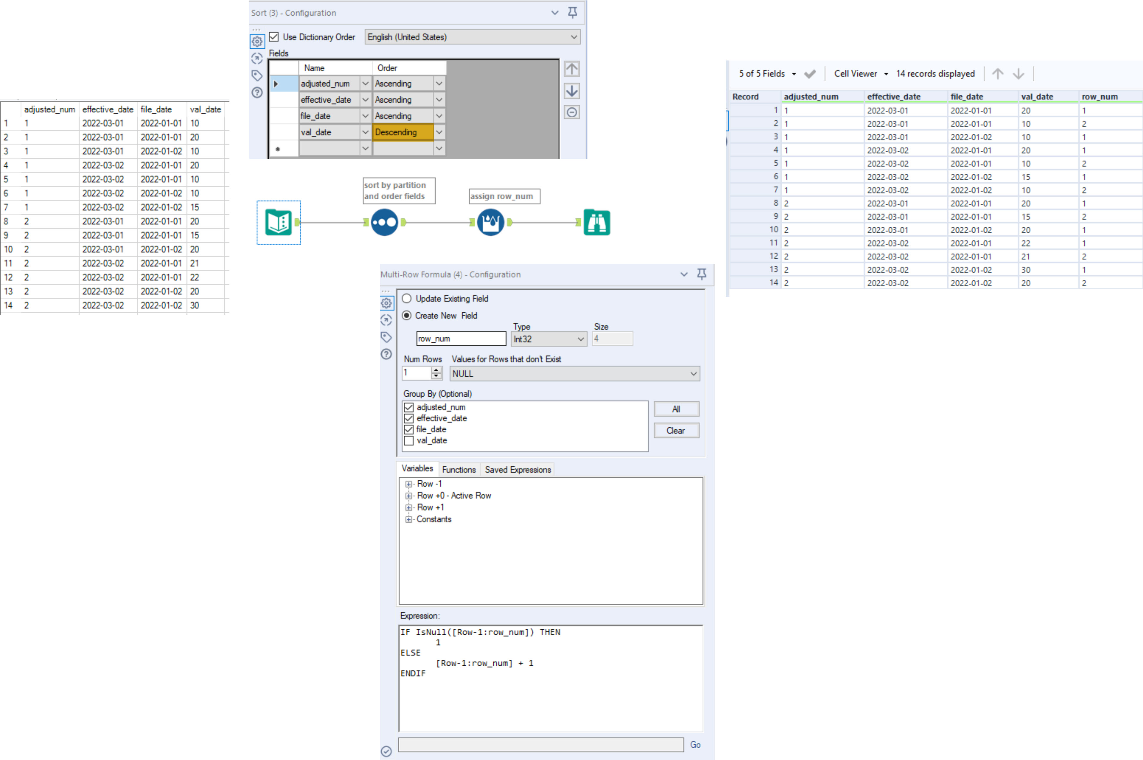
From community.alteryx.com
Solved Partition and Order BY Alteryx Community Partition By Vs Order By The partition by is combined with over () and windows functions to calculate aggregated values. Based on this partitioning, further calculations or storage operations per. This article will cover the sql partition by clause and, in particular, the difference with group by in a select statement. However, because you're using group. A partition separates a data set into subsets, which. Partition By Vs Order By.
From www.rowcoding.com
Understanding Kafka Topics and Partitions Row Coding Partition By Vs Order By We will also explore various use cases of. While group by is used for summarizing data into group s, partition by allows for more advanced calculations within. However, because you're using group. Diving deeper into the mechanics of the partition by clause, i’ll show you how it segments your result set into partitions to. This article will cover the sql. Partition By Vs Order By.
From sql.tutorialink.com
Get Sum(Column) over (partition by other columns) with subset of Partition By Vs Order By The partition by clause is a subclause of the over clause. The partition by is combined with over () and windows functions to calculate aggregated values. A partition separates a data set into subsets, which don’t overlap. However, because you're using group. While group by is used for summarizing data into group s, partition by allows for more advanced calculations. Partition By Vs Order By.
From blog.csdn.net
MySQL实现SQL server中的Row_Number() over(partition by Order By) 分组 Partition By Vs Order By Diving deeper into the mechanics of the partition by clause, i’ll show you how it segments your result set into partitions to. This article will cover the sql partition by clause and, in particular, the difference with group by in a select statement. The partition by clause is a subclause of the over clause. While group by is used for. Partition By Vs Order By.
From zhuanlan.zhihu.com
24 MySQL中排名函数 知乎 Partition By Vs Order By We will also explore various use cases of. A partition separates a data set into subsets, which don’t overlap. The partition by works as a windowed group and the order by does the ordering within the group. While group by is used for summarizing data into group s, partition by allows for more advanced calculations within. Diving deeper into the. Partition By Vs Order By.
From www.youtube.com
Combinatorics of Set Partitions [Discrete Mathematics] YouTube Partition By Vs Order By The partition by works as a windowed group and the order by does the ordering within the group. While group by is used for summarizing data into group s, partition by allows for more advanced calculations within. This is very similar to group by and aggregate functions, but with one important difference: We will also explore various use cases of.. Partition By Vs Order By.
From www.databricks.com
Ingestion Time Clustering in Databricks Databricks Blog Partition By Vs Order By The partition by clause divides a query’s result set into partitions. Diving deeper into the mechanics of the partition by clause, i’ll show you how it segments your result set into partitions to. However, because you're using group. The partition by is combined with over () and windows functions to calculate aggregated values. Based on this partitioning, further calculations or. Partition By Vs Order By.
From www.youtube.com
Power BI Row_Number Over Partition by [Column] Order by [Column] Row Partition By Vs Order By The partition by clause divides a query’s result set into partitions. A partition separates a data set into subsets, which don’t overlap. Based on this partitioning, further calculations or storage operations per. The partition by is combined with over () and windows functions to calculate aggregated values. However, because you're using group. The partition by clause is a subclause of. Partition By Vs Order By.
From www.diskinternals.com
Primary vs. Logical partition comparison DiskInternals Partition By Vs Order By Based on this partitioning, further calculations or storage operations per. Diving deeper into the mechanics of the partition by clause, i’ll show you how it segments your result set into partitions to. The partition by clause is a subclause of the over clause. A partition separates a data set into subsets, which don’t overlap. The partition by works as a. Partition By Vs Order By.
From blog.csdn.net
sum() over(partition by order by row between )_sum()over(partition Partition By Vs Order By While group by is used for summarizing data into group s, partition by allows for more advanced calculations within. Diving deeper into the mechanics of the partition by clause, i’ll show you how it segments your result set into partitions to. The partition by is combined with over () and windows functions to calculate aggregated values. However, because you're using. Partition By Vs Order By.
From redpanda.com
Kafka Partition Strategy Partition By Vs Order By The partition by is combined with over () and windows functions to calculate aggregated values. A partition separates a data set into subsets, which don’t overlap. We will also explore various use cases of. However, because you're using group. While group by is used for summarizing data into group s, partition by allows for more advanced calculations within. This is. Partition By Vs Order By.
From www.devart.com
Partitioning in MySQL Tables Ensure the High Performance of MySQL Partition By Vs Order By This is very similar to group by and aggregate functions, but with one important difference: This article will cover the sql partition by clause and, in particular, the difference with group by in a select statement. We will also explore various use cases of. Based on this partitioning, further calculations or storage operations per. The partition by clause divides a. Partition By Vs Order By.
From www.easeus.com
What Is a Logical Partition in Windows [Full Guide] EaseUS Partition By Vs Order By A partition separates a data set into subsets, which don’t overlap. The partition by clause is a subclause of the over clause. The partition by clause divides a query’s result set into partitions. While group by is used for summarizing data into group s, partition by allows for more advanced calculations within. The partition by is combined with over (). Partition By Vs Order By.
From www.scaler.com
SQL PARTITION BY Clause Scaler Topics Partition By Vs Order By This is very similar to group by and aggregate functions, but with one important difference: Diving deeper into the mechanics of the partition by clause, i’ll show you how it segments your result set into partitions to. The partition by works as a windowed group and the order by does the ordering within the group. Based on this partitioning, further. Partition By Vs Order By.
From you.maxfit.vn
오라클 Over 6 [Oracle] 분석/집계함수 Count() Min() Sum() Over Partition By Vs Order By Diving deeper into the mechanics of the partition by clause, i’ll show you how it segments your result set into partitions to. Based on this partitioning, further calculations or storage operations per. While group by is used for summarizing data into group s, partition by allows for more advanced calculations within. This article will cover the sql partition by clause. Partition By Vs Order By.
From codingharbour.com
Kafka Topics Explained Coding Harbour Partition By Vs Order By The partition by works as a windowed group and the order by does the ordering within the group. A partition separates a data set into subsets, which don’t overlap. The partition by clause is a subclause of the over clause. Diving deeper into the mechanics of the partition by clause, i’ll show you how it segments your result set into. Partition By Vs Order By.
From recoverit.wondershare.com
What Is Basic Data Partition & Its Difference From Primary Partition Partition By Vs Order By The partition by clause divides a query’s result set into partitions. Diving deeper into the mechanics of the partition by clause, i’ll show you how it segments your result set into partitions to. This article will cover the sql partition by clause and, in particular, the difference with group by in a select statement. The partition by clause is a. Partition By Vs Order By.
From logicalread.com
Partition Tables Can Improve SQL Server Performance Partition By Vs Order By Diving deeper into the mechanics of the partition by clause, i’ll show you how it segments your result set into partitions to. However, because you're using group. While group by is used for summarizing data into group s, partition by allows for more advanced calculations within. This is very similar to group by and aggregate functions, but with one important. Partition By Vs Order By.
From www.minitool.com
What’s the Difference Between Volume and Partition on Windows OS Partition By Vs Order By Based on this partitioning, further calculations or storage operations per. This is very similar to group by and aggregate functions, but with one important difference: This article will cover the sql partition by clause and, in particular, the difference with group by in a select statement. While group by is used for summarizing data into group s, partition by allows. Partition By Vs Order By.
From blog.csdn.net
mysql窗口函数dense_rank() over(PARTITION BY...order by...desc)_mysql over Partition By Vs Order By Diving deeper into the mechanics of the partition by clause, i’ll show you how it segments your result set into partitions to. We will also explore various use cases of. The partition by is combined with over () and windows functions to calculate aggregated values. A partition separates a data set into subsets, which don’t overlap. The partition by works. Partition By Vs Order By.
From www.youtube.com
What the PARTITION BY clause does in Analytic Functions Oracle SQL Partition By Vs Order By While group by is used for summarizing data into group s, partition by allows for more advanced calculations within. The partition by clause is a subclause of the over clause. This article will cover the sql partition by clause and, in particular, the difference with group by in a select statement. Diving deeper into the mechanics of the partition by. Partition By Vs Order By.
From dotnettutorials.net
Rank and Dense_Rank Function in SQL Server Dot Net Tutorials Partition By Vs Order By The partition by is combined with over () and windows functions to calculate aggregated values. While group by is used for summarizing data into group s, partition by allows for more advanced calculations within. Based on this partitioning, further calculations or storage operations per. However, because you're using group. The partition by clause is a subclause of the over clause.. Partition By Vs Order By.
From blog.csdn.net
OVER(PARTITION BY... ORDER BY...)的使用说明和意义_partition by order byCSDN博客 Partition By Vs Order By A partition separates a data set into subsets, which don’t overlap. Diving deeper into the mechanics of the partition by clause, i’ll show you how it segments your result set into partitions to. This article will cover the sql partition by clause and, in particular, the difference with group by in a select statement. While group by is used for. Partition By Vs Order By.