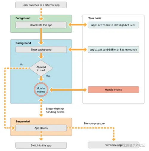
Uiapplication.main Is Obsolete . Closing, since the investigation concluded that uiapplication.windows is a deprecated api that still works in ios 15. Use the overload with type instead of string parameters for type safety. The uiapplication encapsulates the central administrative properties of an application running on ios. The type or namespace name. Every ios app has exactly one instance of uiapplication (or, very rarely, a subclass of uiapplication). We’re going to replace it with custom code. When swapping to.net 8 there is no longer a reference to mauiuiapplicationdelegate and viewrenderer<,>. That's because we just replicate the @main attribute work by creating an entry point. You need to delete @uiapplicationmain from that file. When an app launches, the.
from blog.csdn.net
We’re going to replace it with custom code. The type or namespace name. The uiapplication encapsulates the central administrative properties of an application running on ios. When swapping to.net 8 there is no longer a reference to mauiuiapplicationdelegate and viewrenderer<,>. Closing, since the investigation concluded that uiapplication.windows is a deprecated api that still works in ios 15. Every ios app has exactly one instance of uiapplication (or, very rarely, a subclass of uiapplication). That's because we just replicate the @main attribute work by creating an entry point. You need to delete @uiapplicationmain from that file. When an app launches, the. Use the overload with type instead of string parameters for type safety.
Unity Hub导入项目“静夜思”报错error CS0619 ‘GUIText‘ is obsolete ‘GUIText has
Uiapplication.main Is Obsolete When an app launches, the. You need to delete @uiapplicationmain from that file. Every ios app has exactly one instance of uiapplication (or, very rarely, a subclass of uiapplication). That's because we just replicate the @main attribute work by creating an entry point. When swapping to.net 8 there is no longer a reference to mauiuiapplicationdelegate and viewrenderer<,>. Closing, since the investigation concluded that uiapplication.windows is a deprecated api that still works in ios 15. When an app launches, the. Use the overload with type instead of string parameters for type safety. The uiapplication encapsulates the central administrative properties of an application running on ios. We’re going to replace it with custom code. The type or namespace name.
From blog.csdn.net
CLANG技术分享系列四IOS APP无用代码/重复代码分析_ios 无用代码检测CSDN博客 Uiapplication.main Is Obsolete The uiapplication encapsulates the central administrative properties of an application running on ios. You need to delete @uiapplicationmain from that file. Every ios app has exactly one instance of uiapplication (or, very rarely, a subclass of uiapplication). Closing, since the investigation concluded that uiapplication.windows is a deprecated api that still works in ios 15. The type or namespace name. Use. Uiapplication.main Is Obsolete.
From github.com
[UIApplication statusBarFrame] must be used from main thread only Uiapplication.main Is Obsolete Every ios app has exactly one instance of uiapplication (or, very rarely, a subclass of uiapplication). The uiapplication encapsulates the central administrative properties of an application running on ios. Use the overload with type instead of string parameters for type safety. When an app launches, the. Closing, since the investigation concluded that uiapplication.windows is a deprecated api that still works. Uiapplication.main Is Obsolete.
From blog.csdn.net
Unity Hub导入项目“静夜思”报错error CS0619 ‘GUIText‘ is obsolete ‘GUIText has Uiapplication.main Is Obsolete The uiapplication encapsulates the central administrative properties of an application running on ios. The type or namespace name. We’re going to replace it with custom code. Closing, since the investigation concluded that uiapplication.windows is a deprecated api that still works in ios 15. When swapping to.net 8 there is no longer a reference to mauiuiapplicationdelegate and viewrenderer<,>. Use the overload. Uiapplication.main Is Obsolete.
From github.com
Main Thread Checker UI API called on a background thread Uiapplication.main Is Obsolete When an app launches, the. You need to delete @uiapplicationmain from that file. Closing, since the investigation concluded that uiapplication.windows is a deprecated api that still works in ios 15. That's because we just replicate the @main attribute work by creating an entry point. We’re going to replace it with custom code. Every ios app has exactly one instance of. Uiapplication.main Is Obsolete.
From blog.csdn.net
UIApplication、AppDelegate_uiapplication appdelegateCSDN博客 Uiapplication.main Is Obsolete When swapping to.net 8 there is no longer a reference to mauiuiapplicationdelegate and viewrenderer<,>. You need to delete @uiapplicationmain from that file. We’re going to replace it with custom code. Closing, since the investigation concluded that uiapplication.windows is a deprecated api that still works in ios 15. Use the overload with type instead of string parameters for type safety. Every. Uiapplication.main Is Obsolete.
From zansy.github.io
UIKit notes(2024/01/14 updated) Daily Growing Uiapplication.main Is Obsolete That's because we just replicate the @main attribute work by creating an entry point. You need to delete @uiapplicationmain from that file. Closing, since the investigation concluded that uiapplication.windows is a deprecated api that still works in ios 15. The type or namespace name. Every ios app has exactly one instance of uiapplication (or, very rarely, a subclass of uiapplication).. Uiapplication.main Is Obsolete.
From www.cyrilchandelier.com
Enabling isolated testability for your iOS project Cyril Chandelier Uiapplication.main Is Obsolete Every ios app has exactly one instance of uiapplication (or, very rarely, a subclass of uiapplication). When swapping to.net 8 there is no longer a reference to mauiuiapplicationdelegate and viewrenderer<,>. The type or namespace name. When an app launches, the. Use the overload with type instead of string parameters for type safety. You need to delete @uiapplicationmain from that file.. Uiapplication.main Is Obsolete.
From idqna.com
Main Thread Checker UI API called on a background thread Uiapplication.main Is Obsolete We’re going to replace it with custom code. That's because we just replicate the @main attribute work by creating an entry point. Use the overload with type instead of string parameters for type safety. The uiapplication encapsulates the central administrative properties of an application running on ios. Every ios app has exactly one instance of uiapplication (or, very rarely, a. Uiapplication.main Is Obsolete.
From github.com
SwiftNotificationPermissionsPlugin.swift runtime UI API called from Uiapplication.main Is Obsolete You need to delete @uiapplicationmain from that file. The type or namespace name. When swapping to.net 8 there is no longer a reference to mauiuiapplicationdelegate and viewrenderer<,>. That's because we just replicate the @main attribute work by creating an entry point. The uiapplication encapsulates the central administrative properties of an application running on ios. We’re going to replace it with. Uiapplication.main Is Obsolete.
From github.com
FB SKD misuses the FBNativeAdsManager SDK ([UIApplication delegate Uiapplication.main Is Obsolete Use the overload with type instead of string parameters for type safety. The uiapplication encapsulates the central administrative properties of an application running on ios. Every ios app has exactly one instance of uiapplication (or, very rarely, a subclass of uiapplication). That's because we just replicate the @main attribute work by creating an entry point. Closing, since the investigation concluded. Uiapplication.main Is Obsolete.
From w3toppers.com
Main Thread Checker UI API called on a background thread Uiapplication.main Is Obsolete We’re going to replace it with custom code. When swapping to.net 8 there is no longer a reference to mauiuiapplicationdelegate and viewrenderer<,>. When an app launches, the. The uiapplication encapsulates the central administrative properties of an application running on ios. Every ios app has exactly one instance of uiapplication (or, very rarely, a subclass of uiapplication). The type or namespace. Uiapplication.main Is Obsolete.
From github.com
Xcode 9 Runtime error [UIApplication applicationState] must be used Uiapplication.main Is Obsolete The uiapplication encapsulates the central administrative properties of an application running on ios. We’re going to replace it with custom code. You need to delete @uiapplicationmain from that file. When swapping to.net 8 there is no longer a reference to mauiuiapplicationdelegate and viewrenderer<,>. When an app launches, the. That's because we just replicate the @main attribute work by creating an. Uiapplication.main Is Obsolete.
From slideplayer.com
Affordable iPhone Mobile Apps Development Services Company ppt download Uiapplication.main Is Obsolete We’re going to replace it with custom code. Every ios app has exactly one instance of uiapplication (or, very rarely, a subclass of uiapplication). When swapping to.net 8 there is no longer a reference to mauiuiapplicationdelegate and viewrenderer<,>. You need to delete @uiapplicationmain from that file. Use the overload with type instead of string parameters for type safety. When an. Uiapplication.main Is Obsolete.
From blog.csdn.net
Unity Hub导入项目“静夜思”报错error CS0619 ‘GUIText‘ is obsolete ‘GUIText has Uiapplication.main Is Obsolete Use the overload with type instead of string parameters for type safety. The uiapplication encapsulates the central administrative properties of an application running on ios. When an app launches, the. You need to delete @uiapplicationmain from that file. We’re going to replace it with custom code. Closing, since the investigation concluded that uiapplication.windows is a deprecated api that still works. Uiapplication.main Is Obsolete.
From github.com
Main Thread Checker UI API called on a background thread Uiapplication.main Is Obsolete When swapping to.net 8 there is no longer a reference to mauiuiapplicationdelegate and viewrenderer<,>. The type or namespace name. We’re going to replace it with custom code. Every ios app has exactly one instance of uiapplication (or, very rarely, a subclass of uiapplication). You need to delete @uiapplicationmain from that file. When an app launches, the. Closing, since the investigation. Uiapplication.main Is Obsolete.
From community.esri.com
IOS Exception at UIApplication.Main Esri Community Uiapplication.main Is Obsolete You need to delete @uiapplicationmain from that file. Use the overload with type instead of string parameters for type safety. When an app launches, the. Closing, since the investigation concluded that uiapplication.windows is a deprecated api that still works in ios 15. The type or namespace name. That's because we just replicate the @main attribute work by creating an entry. Uiapplication.main Is Obsolete.
From github.com
Inconsistency error occurs after adding keyvalue observer to Uiapplication.main Is Obsolete The type or namespace name. The uiapplication encapsulates the central administrative properties of an application running on ios. You need to delete @uiapplicationmain from that file. Closing, since the investigation concluded that uiapplication.windows is a deprecated api that still works in ios 15. Every ios app has exactly one instance of uiapplication (or, very rarely, a subclass of uiapplication). When. Uiapplication.main Is Obsolete.
From stackoverflow.com
ios UIApplication delegate must be used from main thread only Swift Uiapplication.main Is Obsolete We’re going to replace it with custom code. Every ios app has exactly one instance of uiapplication (or, very rarely, a subclass of uiapplication). That's because we just replicate the @main attribute work by creating an entry point. When swapping to.net 8 there is no longer a reference to mauiuiapplicationdelegate and viewrenderer<,>. Closing, since the investigation concluded that uiapplication.windows is. Uiapplication.main Is Obsolete.
From slideplayer.com
EEC492/693/793 iPhone Application Development ppt download Uiapplication.main Is Obsolete Every ios app has exactly one instance of uiapplication (or, very rarely, a subclass of uiapplication). You need to delete @uiapplicationmain from that file. Use the overload with type instead of string parameters for type safety. The type or namespace name. That's because we just replicate the @main attribute work by creating an entry point. The uiapplication encapsulates the central. Uiapplication.main Is Obsolete.
From github.com
`UIApplication.shared.windows` accessed outside main thread · Issue 20 Uiapplication.main Is Obsolete The uiapplication encapsulates the central administrative properties of an application running on ios. Every ios app has exactly one instance of uiapplication (or, very rarely, a subclass of uiapplication). When an app launches, the. That's because we just replicate the @main attribute work by creating an entry point. We’re going to replace it with custom code. When swapping to.net 8. Uiapplication.main Is Obsolete.
From blog.csdn.net
猫猫学IOS(二十二)UI之UIApplicationDelegate和UIWindow_ios delegate创建windowCSDN博客 Uiapplication.main Is Obsolete You need to delete @uiapplicationmain from that file. The type or namespace name. The uiapplication encapsulates the central administrative properties of an application running on ios. Use the overload with type instead of string parameters for type safety. Every ios app has exactly one instance of uiapplication (or, very rarely, a subclass of uiapplication). We’re going to replace it with. Uiapplication.main Is Obsolete.
From slideplayer.com
Affordable iPhone Mobile Apps Development Services Company ppt download Uiapplication.main Is Obsolete The uiapplication encapsulates the central administrative properties of an application running on ios. The type or namespace name. When an app launches, the. We’re going to replace it with custom code. Every ios app has exactly one instance of uiapplication (or, very rarely, a subclass of uiapplication). Use the overload with type instead of string parameters for type safety. Closing,. Uiapplication.main Is Obsolete.
From github.com
'UIApplication.Windows' is unsupported on 'ios' 15.0 and later · Issue Uiapplication.main Is Obsolete Every ios app has exactly one instance of uiapplication (or, very rarely, a subclass of uiapplication). The type or namespace name. When swapping to.net 8 there is no longer a reference to mauiuiapplicationdelegate and viewrenderer<,>. Closing, since the investigation concluded that uiapplication.windows is a deprecated api that still works in ios 15. We’re going to replace it with custom code.. Uiapplication.main Is Obsolete.
From www.youtube.com
Obsolete Meaning Definition of Obsolete YouTube Uiapplication.main Is Obsolete The uiapplication encapsulates the central administrative properties of an application running on ios. That's because we just replicate the @main attribute work by creating an entry point. When an app launches, the. The type or namespace name. Every ios app has exactly one instance of uiapplication (or, very rarely, a subclass of uiapplication). We’re going to replace it with custom. Uiapplication.main Is Obsolete.
From stackoverflow.com
xamarin.ios UIApplication.Main(args, null, typeof(AppDelegate)); Uiapplication.main Is Obsolete The type or namespace name. When swapping to.net 8 there is no longer a reference to mauiuiapplicationdelegate and viewrenderer<,>. We’re going to replace it with custom code. You need to delete @uiapplicationmain from that file. Use the overload with type instead of string parameters for type safety. Closing, since the investigation concluded that uiapplication.windows is a deprecated api that still. Uiapplication.main Is Obsolete.
From github.com
UIApplication.shared.canOpenURL should be used from main thread · Issue Uiapplication.main Is Obsolete Use the overload with type instead of string parameters for type safety. The type or namespace name. The uiapplication encapsulates the central administrative properties of an application running on ios. Closing, since the investigation concluded that uiapplication.windows is a deprecated api that still works in ios 15. Every ios app has exactly one instance of uiapplication (or, very rarely, a. Uiapplication.main Is Obsolete.
From github.com
iOS [UIApplication statusBarOrientation] must be used from main thread Uiapplication.main Is Obsolete We’re going to replace it with custom code. Every ios app has exactly one instance of uiapplication (or, very rarely, a subclass of uiapplication). You need to delete @uiapplicationmain from that file. Closing, since the investigation concluded that uiapplication.windows is a deprecated api that still works in ios 15. Use the overload with type instead of string parameters for type. Uiapplication.main Is Obsolete.
From juejin.cn
APP的“状态” 及 UIApplicationDelegate方法APP的“状态” 及 UIApplicationDe 掘金 Uiapplication.main Is Obsolete The uiapplication encapsulates the central administrative properties of an application running on ios. You need to delete @uiapplicationmain from that file. The type or namespace name. We’re going to replace it with custom code. That's because we just replicate the @main attribute work by creating an entry point. When swapping to.net 8 there is no longer a reference to mauiuiapplicationdelegate. Uiapplication.main Is Obsolete.
From github.com
Xcode 9 Runtime error [UIApplication applicationState] must be used Uiapplication.main Is Obsolete The uiapplication encapsulates the central administrative properties of an application running on ios. Closing, since the investigation concluded that uiapplication.windows is a deprecated api that still works in ios 15. When swapping to.net 8 there is no longer a reference to mauiuiapplicationdelegate and viewrenderer<,>. Every ios app has exactly one instance of uiapplication (or, very rarely, a subclass of uiapplication).. Uiapplication.main Is Obsolete.
From stackoverflow.com
objective c XCTest [UIApplication sharedApplication] is returning Uiapplication.main Is Obsolete When swapping to.net 8 there is no longer a reference to mauiuiapplicationdelegate and viewrenderer<,>. Use the overload with type instead of string parameters for type safety. When an app launches, the. The uiapplication encapsulates the central administrative properties of an application running on ios. We’re going to replace it with custom code. That's because we just replicate the @main attribute. Uiapplication.main Is Obsolete.
From www.delasign.com
How to stop an App at the Launch Screen in XCode Uiapplication.main Is Obsolete We’re going to replace it with custom code. The type or namespace name. That's because we just replicate the @main attribute work by creating an entry point. Use the overload with type instead of string parameters for type safety. Closing, since the investigation concluded that uiapplication.windows is a deprecated api that still works in ios 15. Every ios app has. Uiapplication.main Is Obsolete.
From zhuanlan.zhihu.com
超谈 SwiftUI:剖析 App 结构和页面导航 知乎 Uiapplication.main Is Obsolete The type or namespace name. Closing, since the investigation concluded that uiapplication.windows is a deprecated api that still works in ios 15. When an app launches, the. That's because we just replicate the @main attribute work by creating an entry point. The uiapplication encapsulates the central administrative properties of an application running on ios. Use the overload with type instead. Uiapplication.main Is Obsolete.
From www.swiftanytime.com
Understand UIResponder & Responder Chain to Handle Events Swift Anytime Uiapplication.main Is Obsolete The uiapplication encapsulates the central administrative properties of an application running on ios. Use the overload with type instead of string parameters for type safety. The type or namespace name. That's because we just replicate the @main attribute work by creating an entry point. When swapping to.net 8 there is no longer a reference to mauiuiapplicationdelegate and viewrenderer<,>. You need. Uiapplication.main Is Obsolete.
From slideplayer.com
Android Improving Layouts HierarchyViewer & lint ppt download Uiapplication.main Is Obsolete We’re going to replace it with custom code. The type or namespace name. Every ios app has exactly one instance of uiapplication (or, very rarely, a subclass of uiapplication). You need to delete @uiapplicationmain from that file. When swapping to.net 8 there is no longer a reference to mauiuiapplicationdelegate and viewrenderer<,>. Closing, since the investigation concluded that uiapplication.windows is a. Uiapplication.main Is Obsolete.
From stackoverflow.com
ios launchOptions [UIApplication.LaunchOptionsKey Any]? is always Uiapplication.main Is Obsolete The type or namespace name. Closing, since the investigation concluded that uiapplication.windows is a deprecated api that still works in ios 15. We’re going to replace it with custom code. Use the overload with type instead of string parameters for type safety. When swapping to.net 8 there is no longer a reference to mauiuiapplicationdelegate and viewrenderer<,>. That's because we just. Uiapplication.main Is Obsolete.