Unit Test With Exception Java . Junit 4 provides two main approaches for handling the exceptions in the unit tests: When writing unit tests, it make sense to check whether certain methods throw the expected exceptions when we supply invalid inputs or pre. In this quick tutorial, we’ll focus on how to configure a method call to throw an exception with mockito. Junit, for example, allows for this. Junit 5 jupiter assertions api introduces the assertthrows method for asserting exceptions. This test makes validator.validate method of mock validator to throw illegalargumentexception on. Suppose that we want to test the exception. We can mock exception and test the code as follows. For more information on the library,. Many unit testing frameworks allow your tests to expect exceptions as part of the test. This takes the type of the expected exception and an executable functional interface. In this junit tutorial, you will learn how to assert an exception is thrown by the code under test.
from www.w3resource.com
We can mock exception and test the code as follows. Junit 5 jupiter assertions api introduces the assertthrows method for asserting exceptions. In this quick tutorial, we’ll focus on how to configure a method call to throw an exception with mockito. Many unit testing frameworks allow your tests to expect exceptions as part of the test. This takes the type of the expected exception and an executable functional interface. Junit, for example, allows for this. In this junit tutorial, you will learn how to assert an exception is thrown by the code under test. Suppose that we want to test the exception. When writing unit tests, it make sense to check whether certain methods throw the expected exceptions when we supply invalid inputs or pre. This test makes validator.validate method of mock validator to throw illegalargumentexception on.
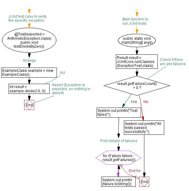
Java Test Case Verifying Exception on invalid input
Unit Test With Exception Java In this junit tutorial, you will learn how to assert an exception is thrown by the code under test. Junit, for example, allows for this. Junit 5 jupiter assertions api introduces the assertthrows method for asserting exceptions. Junit 4 provides two main approaches for handling the exceptions in the unit tests: Many unit testing frameworks allow your tests to expect exceptions as part of the test. In this junit tutorial, you will learn how to assert an exception is thrown by the code under test. When writing unit tests, it make sense to check whether certain methods throw the expected exceptions when we supply invalid inputs or pre. Suppose that we want to test the exception. We can mock exception and test the code as follows. This test makes validator.validate method of mock validator to throw illegalargumentexception on. This takes the type of the expected exception and an executable functional interface. For more information on the library,. In this quick tutorial, we’ll focus on how to configure a method call to throw an exception with mockito.
From www.twilio.com
How to Write Effective Unit Tests in Java Unit Test With Exception Java In this quick tutorial, we’ll focus on how to configure a method call to throw an exception with mockito. Junit 4 provides two main approaches for handling the exceptions in the unit tests: Many unit testing frameworks allow your tests to expect exceptions as part of the test. This takes the type of the expected exception and an executable functional. Unit Test With Exception Java.
From www.youtube.com
Mockito Verifying Mock Behavior in Java Unit Tests YouTube Unit Test With Exception Java We can mock exception and test the code as follows. Junit, for example, allows for this. Junit 4 provides two main approaches for handling the exceptions in the unit tests: In this quick tutorial, we’ll focus on how to configure a method call to throw an exception with mockito. In this junit tutorial, you will learn how to assert an. Unit Test With Exception Java.
From www.educba.com
Java Unit Testing How to Create and Test Java Code with Junit Testing? Unit Test With Exception Java This test makes validator.validate method of mock validator to throw illegalargumentexception on. Suppose that we want to test the exception. Many unit testing frameworks allow your tests to expect exceptions as part of the test. Junit 5 jupiter assertions api introduces the assertthrows method for asserting exceptions. For more information on the library,. In this quick tutorial, we’ll focus on. Unit Test With Exception Java.
From examples.javacodegeeks.com
Java Unit Testing Tutorial Java Code Geeks Unit Test With Exception Java In this junit tutorial, you will learn how to assert an exception is thrown by the code under test. In this quick tutorial, we’ll focus on how to configure a method call to throw an exception with mockito. This test makes validator.validate method of mock validator to throw illegalargumentexception on. We can mock exception and test the code as follows.. Unit Test With Exception Java.
From www.w3resource.com
Java Unit Test Case Asserting Expected method returns Unit Test With Exception Java Junit, for example, allows for this. Suppose that we want to test the exception. In this quick tutorial, we’ll focus on how to configure a method call to throw an exception with mockito. Junit 5 jupiter assertions api introduces the assertthrows method for asserting exceptions. Junit 4 provides two main approaches for handling the exceptions in the unit tests: Many. Unit Test With Exception Java.
From www.slideserve.com
PPT Unit testing Java programs Using JUnit 4 PowerPoint Presentation ID5089357 Unit Test With Exception Java In this quick tutorial, we’ll focus on how to configure a method call to throw an exception with mockito. Many unit testing frameworks allow your tests to expect exceptions as part of the test. Suppose that we want to test the exception. Junit, for example, allows for this. For more information on the library,. This takes the type of the. Unit Test With Exception Java.
From stackoverflow.com
java How to write a Unit Test? Stack Overflow Unit Test With Exception Java Junit 4 provides two main approaches for handling the exceptions in the unit tests: In this junit tutorial, you will learn how to assert an exception is thrown by the code under test. Suppose that we want to test the exception. We can mock exception and test the code as follows. Many unit testing frameworks allow your tests to expect. Unit Test With Exception Java.
From www.code-intelligence.com
11 Tips for Unit Testing in Java Unit Test With Exception Java Junit 5 jupiter assertions api introduces the assertthrows method for asserting exceptions. We can mock exception and test the code as follows. When writing unit tests, it make sense to check whether certain methods throw the expected exceptions when we supply invalid inputs or pre. Many unit testing frameworks allow your tests to expect exceptions as part of the test.. Unit Test With Exception Java.
From thedevnews.com
10 Examples Of Mockito + JUnit in Java for Unit Testing The Dev News Unit Test With Exception Java This test makes validator.validate method of mock validator to throw illegalargumentexception on. Junit, for example, allows for this. Suppose that we want to test the exception. In this junit tutorial, you will learn how to assert an exception is thrown by the code under test. When writing unit tests, it make sense to check whether certain methods throw the expected. Unit Test With Exception Java.
From robertmarkbramprogrammer.blogspot.com
Data driven tests in JUnit 5 with exception handling Unit Test With Exception Java Junit, for example, allows for this. Junit 4 provides two main approaches for handling the exceptions in the unit tests: This test makes validator.validate method of mock validator to throw illegalargumentexception on. For more information on the library,. In this junit tutorial, you will learn how to assert an exception is thrown by the code under test. In this quick. Unit Test With Exception Java.
From gioxvzgil.blob.core.windows.net
How To Write Unit Test For Exception In Java at Sheba Klein blog Unit Test With Exception Java For more information on the library,. This takes the type of the expected exception and an executable functional interface. Suppose that we want to test the exception. Junit, for example, allows for this. Many unit testing frameworks allow your tests to expect exceptions as part of the test. Junit 4 provides two main approaches for handling the exceptions in the. Unit Test With Exception Java.
From www.youtube.com
Unit Testing (Java) Task walkthrough YouTube Unit Test With Exception Java In this junit tutorial, you will learn how to assert an exception is thrown by the code under test. Junit 5 jupiter assertions api introduces the assertthrows method for asserting exceptions. This takes the type of the expected exception and an executable functional interface. Many unit testing frameworks allow your tests to expect exceptions as part of the test. In. Unit Test With Exception Java.
From www.softwaretestinghelp.com
Java Exceptions And Exception Handling With Examples Unit Test With Exception Java This takes the type of the expected exception and an executable functional interface. In this junit tutorial, you will learn how to assert an exception is thrown by the code under test. Junit, for example, allows for this. Junit 5 jupiter assertions api introduces the assertthrows method for asserting exceptions. Junit 4 provides two main approaches for handling the exceptions. Unit Test With Exception Java.
From www.linkedin.com
Create proper unit tests in Java Java Testing with JUnit Video Tutorial LinkedIn Learning Unit Test With Exception Java We can mock exception and test the code as follows. In this quick tutorial, we’ll focus on how to configure a method call to throw an exception with mockito. Many unit testing frameworks allow your tests to expect exceptions as part of the test. This test makes validator.validate method of mock validator to throw illegalargumentexception on. For more information on. Unit Test With Exception Java.
From symflower.com
Java unit test templates Reducing boilerplate code Unit Test With Exception Java In this quick tutorial, we’ll focus on how to configure a method call to throw an exception with mockito. Junit 4 provides two main approaches for handling the exceptions in the unit tests: Suppose that we want to test the exception. In this junit tutorial, you will learn how to assert an exception is thrown by the code under test.. Unit Test With Exception Java.
From stackoverflow.com
java How to fix unit test Missing Method Invocation Exception? Stack Overflow Unit Test With Exception Java When writing unit tests, it make sense to check whether certain methods throw the expected exceptions when we supply invalid inputs or pre. Many unit testing frameworks allow your tests to expect exceptions as part of the test. Junit 5 jupiter assertions api introduces the assertthrows method for asserting exceptions. This test makes validator.validate method of mock validator to throw. Unit Test With Exception Java.
From www.decipherzone.com
Best Practices for Unit Testing in Java Unit Test With Exception Java Junit, for example, allows for this. Suppose that we want to test the exception. This test makes validator.validate method of mock validator to throw illegalargumentexception on. In this junit tutorial, you will learn how to assert an exception is thrown by the code under test. Junit 5 jupiter assertions api introduces the assertthrows method for asserting exceptions. When writing unit. Unit Test With Exception Java.
From gioxvzgil.blob.core.windows.net
How To Write Unit Test For Exception In Java at Sheba Klein blog Unit Test With Exception Java In this junit tutorial, you will learn how to assert an exception is thrown by the code under test. We can mock exception and test the code as follows. This takes the type of the expected exception and an executable functional interface. Junit, for example, allows for this. Junit 4 provides two main approaches for handling the exceptions in the. Unit Test With Exception Java.
From www.w3resource.com
Java Test Case Verifying Exception on invalid input Unit Test With Exception Java This takes the type of the expected exception and an executable functional interface. In this junit tutorial, you will learn how to assert an exception is thrown by the code under test. In this quick tutorial, we’ll focus on how to configure a method call to throw an exception with mockito. Junit 5 jupiter assertions api introduces the assertthrows method. Unit Test With Exception Java.
From gioxvzgil.blob.core.windows.net
How To Write Unit Test For Exception In Java at Sheba Klein blog Unit Test With Exception Java We can mock exception and test the code as follows. Junit 4 provides two main approaches for handling the exceptions in the unit tests: Junit, for example, allows for this. Many unit testing frameworks allow your tests to expect exceptions as part of the test. Junit 5 jupiter assertions api introduces the assertthrows method for asserting exceptions. When writing unit. Unit Test With Exception Java.
From www.softwaretestingo.com
[Course] Learn Java Unit Testing with JUnit 5 in 20 Step New Unit Test With Exception Java Many unit testing frameworks allow your tests to expect exceptions as part of the test. This test makes validator.validate method of mock validator to throw illegalargumentexception on. For more information on the library,. Junit 4 provides two main approaches for handling the exceptions in the unit tests: Junit 5 jupiter assertions api introduces the assertthrows method for asserting exceptions. In. Unit Test With Exception Java.
From www.youtube.com
Java 8 Beyond the Basics Tutorial Basic Unit Testing In Java With JUnit 4 YouTube Unit Test With Exception Java This takes the type of the expected exception and an executable functional interface. When writing unit tests, it make sense to check whether certain methods throw the expected exceptions when we supply invalid inputs or pre. For more information on the library,. Junit 5 jupiter assertions api introduces the assertthrows method for asserting exceptions. In this junit tutorial, you will. Unit Test With Exception Java.
From examples.javacodegeeks.com
Java Unit Testing with JUnit Example Java Code Geeks Unit Test With Exception Java In this quick tutorial, we’ll focus on how to configure a method call to throw an exception with mockito. Junit 4 provides two main approaches for handling the exceptions in the unit tests: Many unit testing frameworks allow your tests to expect exceptions as part of the test. Junit, for example, allows for this. We can mock exception and test. Unit Test With Exception Java.
From www.delftstack.com
Unit Testing in Java Delft Stack Unit Test With Exception Java When writing unit tests, it make sense to check whether certain methods throw the expected exceptions when we supply invalid inputs or pre. Junit 5 jupiter assertions api introduces the assertthrows method for asserting exceptions. In this junit tutorial, you will learn how to assert an exception is thrown by the code under test. Junit, for example, allows for this.. Unit Test With Exception Java.
From www.testingtoolsguide.net
AppPerfect Java Unit Test Software Testing Tools Guide Unit Test With Exception Java Junit 5 jupiter assertions api introduces the assertthrows method for asserting exceptions. This test makes validator.validate method of mock validator to throw illegalargumentexception on. Junit, for example, allows for this. Many unit testing frameworks allow your tests to expect exceptions as part of the test. In this quick tutorial, we’ll focus on how to configure a method call to throw. Unit Test With Exception Java.
From www.freecodecamp.org
How to Write Unit Tests in Java Unit Test With Exception Java We can mock exception and test the code as follows. When writing unit tests, it make sense to check whether certain methods throw the expected exceptions when we supply invalid inputs or pre. Suppose that we want to test the exception. This takes the type of the expected exception and an executable functional interface. For more information on the library,.. Unit Test With Exception Java.
From joitmeuba.blob.core.windows.net
Java Unit Test Exception Handling at Michael McCusker blog Unit Test With Exception Java This takes the type of the expected exception and an executable functional interface. Many unit testing frameworks allow your tests to expect exceptions as part of the test. Suppose that we want to test the exception. Junit 5 jupiter assertions api introduces the assertthrows method for asserting exceptions. For more information on the library,. This test makes validator.validate method of. Unit Test With Exception Java.
From www.softwaretestinghelp.com
Java Exceptions and Procedures to Handle Exception Unit Test With Exception Java This takes the type of the expected exception and an executable functional interface. We can mock exception and test the code as follows. This test makes validator.validate method of mock validator to throw illegalargumentexception on. Suppose that we want to test the exception. Many unit testing frameworks allow your tests to expect exceptions as part of the test. In this. Unit Test With Exception Java.
From atonce.com
The Ultimate Guide to Java Exception Types 2024 Unit Test With Exception Java We can mock exception and test the code as follows. In this quick tutorial, we’ll focus on how to configure a method call to throw an exception with mockito. Suppose that we want to test the exception. Junit, for example, allows for this. Junit 4 provides two main approaches for handling the exceptions in the unit tests: For more information. Unit Test With Exception Java.
From www.youtube.com
Test for Java Exceptions Java Unit Testing JUnit + Mockito YouTube Unit Test With Exception Java Junit 4 provides two main approaches for handling the exceptions in the unit tests: We can mock exception and test the code as follows. In this junit tutorial, you will learn how to assert an exception is thrown by the code under test. Suppose that we want to test the exception. Junit, for example, allows for this. Many unit testing. Unit Test With Exception Java.
From www.youtube.com
Java Exceptions How to Create Custom Exceptions Java Tutorial Part 1 012 YouTube Unit Test With Exception Java This takes the type of the expected exception and an executable functional interface. Junit 5 jupiter assertions api introduces the assertthrows method for asserting exceptions. When writing unit tests, it make sense to check whether certain methods throw the expected exceptions when we supply invalid inputs or pre. Many unit testing frameworks allow your tests to expect exceptions as part. Unit Test With Exception Java.
From slideplayer.com
Unit testing Java programs Using JUnit ppt download Unit Test With Exception Java Junit, for example, allows for this. Suppose that we want to test the exception. Junit 4 provides two main approaches for handling the exceptions in the unit tests: When writing unit tests, it make sense to check whether certain methods throw the expected exceptions when we supply invalid inputs or pre. In this junit tutorial, you will learn how to. Unit Test With Exception Java.
From www.youtube.com
Java Unit Testing with JUnit Tutorial How to Create And Use Unit Tests YouTube Unit Test With Exception Java This test makes validator.validate method of mock validator to throw illegalargumentexception on. Junit 5 jupiter assertions api introduces the assertthrows method for asserting exceptions. This takes the type of the expected exception and an executable functional interface. Junit, for example, allows for this. We can mock exception and test the code as follows. When writing unit tests, it make sense. Unit Test With Exception Java.
From gioxvzgil.blob.core.windows.net
How To Write Unit Test For Exception In Java at Sheba Klein blog Unit Test With Exception Java For more information on the library,. Many unit testing frameworks allow your tests to expect exceptions as part of the test. In this junit tutorial, you will learn how to assert an exception is thrown by the code under test. Suppose that we want to test the exception. When writing unit tests, it make sense to check whether certain methods. Unit Test With Exception Java.
From www.softwaretestingstuff.com
Java Unit Testing A Complete Guide with Examples and Best Practices Software Testing Stuff Unit Test With Exception Java Many unit testing frameworks allow your tests to expect exceptions as part of the test. This takes the type of the expected exception and an executable functional interface. In this junit tutorial, you will learn how to assert an exception is thrown by the code under test. Junit 4 provides two main approaches for handling the exceptions in the unit. Unit Test With Exception Java.