Tab Index Vba . The input fields tabindex propertys are set starting at 20 and going up to 27 in the order i want them in. The following example uses the tabindex property to display and set the tab order for individual controls. Suppose you want textbox3 (in the frame) to actually be tabindex = 0 for. I would like to write code that will loop through the textboxes and. I am looking to organize the flow of user entry as they tab out of each control. The tab order should be setup in a way that the controls are run through in a logical or functional order. Specifies the position of a single object in the form's tab order. Controls in frames have an index relative to the frame. The control with tab index 1. You can press tab to. So, textbox1, textbox2, textbox3, checkbox1,. Object.tabindex [= integer] the tabindex. I have a userform with 60 textboxes and other controls. Pictures will be attached below.
from software-solutions-online.com
So, textbox1, textbox2, textbox3, checkbox1,. Controls in frames have an index relative to the frame. The input fields tabindex propertys are set starting at 20 and going up to 27 in the order i want them in. The tab order should be setup in a way that the controls are run through in a logical or functional order. I would like to write code that will loop through the textboxes and. You can press tab to. Object.tabindex [= integer] the tabindex. I have a userform with 60 textboxes and other controls. The control with tab index 1. Specifies the position of a single object in the form's tab order.
All About VBA Index Match and the Excel Index Formula VBA and Tutorials, Education and
Tab Index Vba Object.tabindex [= integer] the tabindex. I am looking to organize the flow of user entry as they tab out of each control. I would like to write code that will loop through the textboxes and. So, textbox1, textbox2, textbox3, checkbox1,. I have a userform with 60 textboxes and other controls. Specifies the position of a single object in the form's tab order. You can press tab to. The control with tab index 1. The following example uses the tabindex property to display and set the tab order for individual controls. Suppose you want textbox3 (in the frame) to actually be tabindex = 0 for. Controls in frames have an index relative to the frame. Object.tabindex [= integer] the tabindex. Pictures will be attached below. The input fields tabindex propertys are set starting at 20 and going up to 27 in the order i want them in. The tab order should be setup in a way that the controls are run through in a logical or functional order.
From www.youtube.com
Worksheets Index creation/VBA/ VBA Code for Index in Excel YouTube Tab Index Vba I would like to write code that will loop through the textboxes and. Object.tabindex [= integer] the tabindex. The tab order should be setup in a way that the controls are run through in a logical or functional order. Suppose you want textbox3 (in the frame) to actually be tabindex = 0 for. I am looking to organize the flow. Tab Index Vba.
From www.youtube.com
Master Your VBA Skills Effortless Auto Tab Index Arrangement! YouTube Tab Index Vba So, textbox1, textbox2, textbox3, checkbox1,. The input fields tabindex propertys are set starting at 20 and going up to 27 in the order i want them in. Object.tabindex [= integer] the tabindex. You can press tab to. Specifies the position of a single object in the form's tab order. The control with tab index 1. Pictures will be attached below.. Tab Index Vba.
From www.youtube.com
VBA index with match functions, How to use index with match in VBA Macro,How to use index with Tab Index Vba The following example uses the tabindex property to display and set the tab order for individual controls. I am looking to organize the flow of user entry as they tab out of each control. The control with tab index 1. The tab order should be setup in a way that the controls are run through in a logical or functional. Tab Index Vba.
From spreadcheaters.com
How To Use VbCrLf In Excel VBA SpreadCheaters Tab Index Vba Controls in frames have an index relative to the frame. Suppose you want textbox3 (in the frame) to actually be tabindex = 0 for. So, textbox1, textbox2, textbox3, checkbox1,. I am looking to organize the flow of user entry as they tab out of each control. Specifies the position of a single object in the form's tab order. Object.tabindex [=. Tab Index Vba.
From www.youtube.com
Como ordenar el formulario VBA Correctamente en Excel (tabindex) Cap 7 sepamosexcel vba Tab Index Vba I am looking to organize the flow of user entry as they tab out of each control. The input fields tabindex propertys are set starting at 20 and going up to 27 in the order i want them in. Pictures will be attached below. The tab order should be setup in a way that the controls are run through in. Tab Index Vba.
From www.exceldemy.com
How to Use Excel VBA INDEX MATCH with Array ExcelDemy Tab Index Vba The tab order should be setup in a way that the controls are run through in a logical or functional order. Controls in frames have an index relative to the frame. I would like to write code that will loop through the textboxes and. Pictures will be attached below. I have a userform with 60 textboxes and other controls. You. Tab Index Vba.
From www.exceldemy.com
How to Use the Excel VBA Index Match with Array (4 Methods) ExcelDemy Tab Index Vba The following example uses the tabindex property to display and set the tab order for individual controls. Controls in frames have an index relative to the frame. Object.tabindex [= integer] the tabindex. Suppose you want textbox3 (in the frame) to actually be tabindex = 0 for. The control with tab index 1. You can press tab to. I would like. Tab Index Vba.
From www.youtube.com
SOLIDWORKS VBA 11 ( TabIndex ) Tutorial YouTube Tab Index Vba Specifies the position of a single object in the form's tab order. I have a userform with 60 textboxes and other controls. The input fields tabindex propertys are set starting at 20 and going up to 27 in the order i want them in. Object.tabindex [= integer] the tabindex. You can press tab to. I would like to write code. Tab Index Vba.
From www.youtube.com
Excel VBA Removing Item By Double Clicking a Listbox and Setting Index after Removing Item Tab Index Vba You can press tab to. So, textbox1, textbox2, textbox3, checkbox1,. The following example uses the tabindex property to display and set the tab order for individual controls. Object.tabindex [= integer] the tabindex. Specifies the position of a single object in the form's tab order. Controls in frames have an index relative to the frame. The input fields tabindex propertys are. Tab Index Vba.
From www.exceldemy.com
How to use INDEX & MATCH worksheet functions in Excel VBA Tab Index Vba Specifies the position of a single object in the form's tab order. I am looking to organize the flow of user entry as they tab out of each control. You can press tab to. I would like to write code that will loop through the textboxes and. The input fields tabindex propertys are set starting at 20 and going up. Tab Index Vba.
From www.statology.org
How to Specify a Tab Character Using VBA (With Examples) Tab Index Vba The tab order should be setup in a way that the controls are run through in a logical or functional order. The following example uses the tabindex property to display and set the tab order for individual controls. Controls in frames have an index relative to the frame. You can press tab to. I am looking to organize the flow. Tab Index Vba.
From www.youtube.com
VBA Macro Excel Userform Tab Index YouTube Tab Index Vba I would like to write code that will loop through the textboxes and. Specifies the position of a single object in the form's tab order. The control with tab index 1. Suppose you want textbox3 (in the frame) to actually be tabindex = 0 for. I have a userform with 60 textboxes and other controls. I am looking to organize. Tab Index Vba.
From www.youtube.com
Create index with hyperlinks to all selected sheets using Excel VBA YouTube Tab Index Vba I have a userform with 60 textboxes and other controls. Suppose you want textbox3 (in the frame) to actually be tabindex = 0 for. I am looking to organize the flow of user entry as they tab out of each control. So, textbox1, textbox2, textbox3, checkbox1,. You can press tab to. I would like to write code that will loop. Tab Index Vba.
From www.exceldemy.com
How to Use the Excel VBA Index Match with Array (4 Methods) ExcelDemy Tab Index Vba The tab order should be setup in a way that the controls are run through in a logical or functional order. I would like to write code that will loop through the textboxes and. Specifies the position of a single object in the form's tab order. I have a userform with 60 textboxes and other controls. The input fields tabindex. Tab Index Vba.
From www.mrexcel.com
How to Keep Tabs of Your Customers Use of Your VBA Workbooks MrExcel News MrExcel Publishing Tab Index Vba Controls in frames have an index relative to the frame. Pictures will be attached below. Suppose you want textbox3 (in the frame) to actually be tabindex = 0 for. The control with tab index 1. The input fields tabindex propertys are set starting at 20 and going up to 27 in the order i want them in. I would like. Tab Index Vba.
From josephdean.z21.web.core.windows.net
Vba Color Index Values Tab Index Vba The tab order should be setup in a way that the controls are run through in a logical or functional order. I would like to write code that will loop through the textboxes and. You can press tab to. I am looking to organize the flow of user entry as they tab out of each control. The input fields tabindex. Tab Index Vba.
From fyolarkxw.blob.core.windows.net
Excel Tab Color Index Values at Rachel Pincus blog Tab Index Vba So, textbox1, textbox2, textbox3, checkbox1,. I have a userform with 60 textboxes and other controls. The tab order should be setup in a way that the controls are run through in a logical or functional order. Controls in frames have an index relative to the frame. Specifies the position of a single object in the form's tab order. The control. Tab Index Vba.
From excelunplugged.com
Conditional Colouring of Excel Sheet Tabs with VBA Excel UnpluggedExcel Unplugged Tab Index Vba The following example uses the tabindex property to display and set the tab order for individual controls. Object.tabindex [= integer] the tabindex. Specifies the position of a single object in the form's tab order. The tab order should be setup in a way that the controls are run through in a logical or functional order. I am looking to organize. Tab Index Vba.
From pratikmshah.github.io
Excel VBA Reference Tab Index Vba Suppose you want textbox3 (in the frame) to actually be tabindex = 0 for. You can press tab to. Specifies the position of a single object in the form's tab order. Pictures will be attached below. I would like to write code that will loop through the textboxes and. Controls in frames have an index relative to the frame. The. Tab Index Vba.
From www.officepro.jp
Excelユーザーフォーム コントロールのタブオーダーを設定する(TabIndex,TabStopプロパティ) Tab Index Vba The tab order should be setup in a way that the controls are run through in a logical or functional order. The following example uses the tabindex property to display and set the tab order for individual controls. Suppose you want textbox3 (in the frame) to actually be tabindex = 0 for. Specifies the position of a single object in. Tab Index Vba.
From easysimplesmart.com
What is Excel VBA Tab Index Vba The control with tab index 1. The following example uses the tabindex property to display and set the tab order for individual controls. Controls in frames have an index relative to the frame. Specifies the position of a single object in the form's tab order. I am looking to organize the flow of user entry as they tab out of. Tab Index Vba.
From www.youtube.com
120 Propiedad TabIndex en VBA YouTube Tab Index Vba Object.tabindex [= integer] the tabindex. Specifies the position of a single object in the form's tab order. Controls in frames have an index relative to the frame. I have a userform with 60 textboxes and other controls. Pictures will be attached below. So, textbox1, textbox2, textbox3, checkbox1,. Suppose you want textbox3 (in the frame) to actually be tabindex = 0. Tab Index Vba.
From www.thespreadsheetguru.com
The VBA Guide To ListObject Excel Tables Tab Index Vba Object.tabindex [= integer] the tabindex. The following example uses the tabindex property to display and set the tab order for individual controls. Suppose you want textbox3 (in the frame) to actually be tabindex = 0 for. The control with tab index 1. Controls in frames have an index relative to the frame. Pictures will be attached below. I am looking. Tab Index Vba.
From www.youtube.com
Enable & Disable sheet tabs VBA Tutorial simple vba code in excel YouTube Tab Index Vba The control with tab index 1. Suppose you want textbox3 (in the frame) to actually be tabindex = 0 for. The input fields tabindex propertys are set starting at 20 and going up to 27 in the order i want them in. I have a userform with 60 textboxes and other controls. Controls in frames have an index relative to. Tab Index Vba.
From scales.arabpsychology.com
How To Use Tab In VBA Tab Index Vba The following example uses the tabindex property to display and set the tab order for individual controls. Pictures will be attached below. I would like to write code that will loop through the textboxes and. I am looking to organize the flow of user entry as they tab out of each control. You can press tab to. The control with. Tab Index Vba.
From www.exceltip.com
How To Dynamically Hide Or Unhide Multiple Tabs Using VBA in Excel Tab Index Vba The control with tab index 1. Object.tabindex [= integer] the tabindex. I am looking to organize the flow of user entry as they tab out of each control. Pictures will be attached below. The tab order should be setup in a way that the controls are run through in a logical or functional order. I would like to write code. Tab Index Vba.
From www.geeksforgeeks.org
VBA Arrays in Excel Tab Index Vba I would like to write code that will loop through the textboxes and. Pictures will be attached below. You can press tab to. The control with tab index 1. Object.tabindex [= integer] the tabindex. The tab order should be setup in a way that the controls are run through in a logical or functional order. I have a userform with. Tab Index Vba.
From www.youtube.com
Curso VBA Excel 7. Las propiedades ControlTipText, Tag y TabIndex. Los eventos de formualrio Tab Index Vba The following example uses the tabindex property to display and set the tab order for individual controls. Controls in frames have an index relative to the frame. Suppose you want textbox3 (in the frame) to actually be tabindex = 0 for. Object.tabindex [= integer] the tabindex. The control with tab index 1. The tab order should be setup in a. Tab Index Vba.
From www.youtube.com
AutoHandling of UserForm Control TabIndex in Office VBA YouTube Tab Index Vba Pictures will be attached below. Object.tabindex [= integer] the tabindex. You can press tab to. I am looking to organize the flow of user entry as they tab out of each control. I would like to write code that will loop through the textboxes and. The control with tab index 1. The following example uses the tabindex property to display. Tab Index Vba.
From www.youtube.com
VBA Excel VBA How Change Worksheet Tab Color in Excel YouTube Tab Index Vba Suppose you want textbox3 (in the frame) to actually be tabindex = 0 for. Pictures will be attached below. I would like to write code that will loop through the textboxes and. The following example uses the tabindex property to display and set the tab order for individual controls. The tab order should be setup in a way that the. Tab Index Vba.
From software-solutions-online.com
All About VBA Index Match and the Excel Index Formula VBA and Tutorials, Education and Tab Index Vba So, textbox1, textbox2, textbox3, checkbox1,. The input fields tabindex propertys are set starting at 20 and going up to 27 in the order i want them in. Suppose you want textbox3 (in the frame) to actually be tabindex = 0 for. The tab order should be setup in a way that the controls are run through in a logical or. Tab Index Vba.
From vbatricksntips.blogspot.com
VBA Tricks and Tips VBA code to change tab color in excel workbook!!! Tab Index Vba The following example uses the tabindex property to display and set the tab order for individual controls. Pictures will be attached below. Controls in frames have an index relative to the frame. I am looking to organize the flow of user entry as they tab out of each control. I have a userform with 60 textboxes and other controls. The. Tab Index Vba.
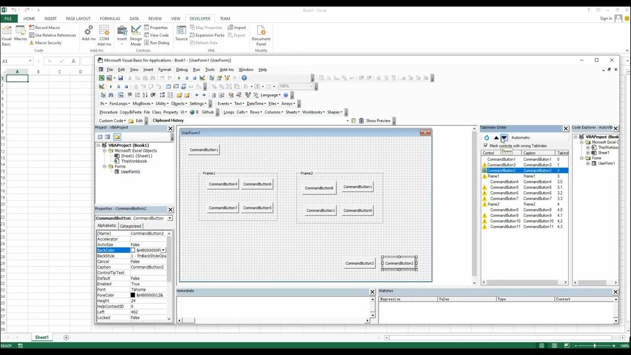
From www.youtube.com
Auto VBA 06 TabIndex Order YouTube Tab Index Vba The following example uses the tabindex property to display and set the tab order for individual controls. Object.tabindex [= integer] the tabindex. Pictures will be attached below. I am looking to organize the flow of user entry as they tab out of each control. The control with tab index 1. The input fields tabindex propertys are set starting at 20. Tab Index Vba.
From spreadsheeto.com
Learn VBA In Excel These 11+ Tutorials Teach You VBA In 20 Hours Tab Index Vba So, textbox1, textbox2, textbox3, checkbox1,. Object.tabindex [= integer] the tabindex. I have a userform with 60 textboxes and other controls. Specifies the position of a single object in the form's tab order. The tab order should be setup in a way that the controls are run through in a logical or functional order. I would like to write code that. Tab Index Vba.
From stackoverflow.com
indexing MS Word 16+ VBA Index Insert TABS Stack Overflow Tab Index Vba The input fields tabindex propertys are set starting at 20 and going up to 27 in the order i want them in. I am looking to organize the flow of user entry as they tab out of each control. Object.tabindex [= integer] the tabindex. Specifies the position of a single object in the form's tab order. The control with tab. Tab Index Vba.