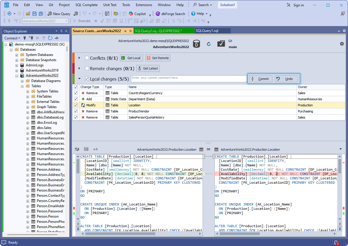
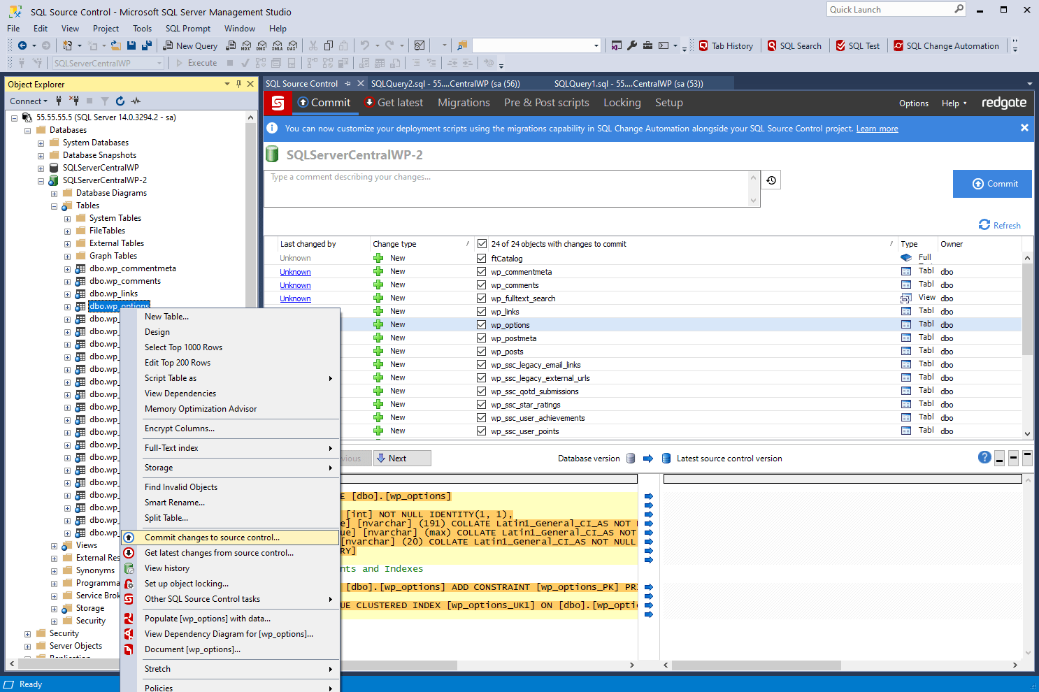
Source Control Plug-In For Ssms . Enabling source control integration in ssms. Through its action center tab, sql server developers can. And select source control as shown. To enable tfs integration in ssms, follow these steps: It integrates with all major source control systems and allows database. I’ve found out that apexsql has a tool that natively supports git as a source control system. Close ssms if it is running. To integrate into ssms, click on tools > options.
from www.devart.com
Enabling source control integration in ssms. I’ve found out that apexsql has a tool that natively supports git as a source control system. To enable tfs integration in ssms, follow these steps: It integrates with all major source control systems and allows database. Through its action center tab, sql server developers can. Close ssms if it is running. And select source control as shown. To integrate into ssms, click on tools > options.
SSMS Tools SQL Server Management Studio addins
Source Control Plug-In For Ssms Enabling source control integration in ssms. Through its action center tab, sql server developers can. Close ssms if it is running. Enabling source control integration in ssms. And select source control as shown. To integrate into ssms, click on tools > options. I’ve found out that apexsql has a tool that natively supports git as a source control system. It integrates with all major source control systems and allows database. To enable tfs integration in ssms, follow these steps:
From stuga.dokit.app
PLC Source Control Selecting GIT as the source control Plugin — Stuga Source Control Plug-In For Ssms It integrates with all major source control systems and allows database. Close ssms if it is running. To enable tfs integration in ssms, follow these steps: I’ve found out that apexsql has a tool that natively supports git as a source control system. Through its action center tab, sql server developers can. To integrate into ssms, click on tools >. Source Control Plug-In For Ssms.
From www.mssqltips.com
Getting started with source control for SQL Server Source Control Plug-In For Ssms I’ve found out that apexsql has a tool that natively supports git as a source control system. Through its action center tab, sql server developers can. Enabling source control integration in ssms. It integrates with all major source control systems and allows database. To enable tfs integration in ssms, follow these steps: Close ssms if it is running. And select. Source Control Plug-In For Ssms.
From documentation.red-gate.com
Setting up a project with a SQL Source Control project in SSMS SQL Source Control Plug-In For Ssms It integrates with all major source control systems and allows database. To enable tfs integration in ssms, follow these steps: To integrate into ssms, click on tools > options. Close ssms if it is running. Through its action center tab, sql server developers can. I’ve found out that apexsql has a tool that natively supports git as a source control. Source Control Plug-In For Ssms.
From www.devart.com
SQL Source Control Plugin for SSMS Git, TFS, Azure DevOps, SVN Support Source Control Plug-In For Ssms To enable tfs integration in ssms, follow these steps: To integrate into ssms, click on tools > options. And select source control as shown. I’ve found out that apexsql has a tool that natively supports git as a source control system. Close ssms if it is running. It integrates with all major source control systems and allows database. Enabling source. Source Control Plug-In For Ssms.
From www.devart.com
SQL Source Control Plugin for SSMS Git, TFS, Azure DevOps, SVN Support Source Control Plug-In For Ssms And select source control as shown. To integrate into ssms, click on tools > options. Through its action center tab, sql server developers can. It integrates with all major source control systems and allows database. Enabling source control integration in ssms. Close ssms if it is running. I’ve found out that apexsql has a tool that natively supports git as. Source Control Plug-In For Ssms.
From stackoverflow.com
git Possible to define a different source control plugin on a per Source Control Plug-In For Ssms And select source control as shown. I’ve found out that apexsql has a tool that natively supports git as a source control system. Enabling source control integration in ssms. It integrates with all major source control systems and allows database. To integrate into ssms, click on tools > options. To enable tfs integration in ssms, follow these steps: Through its. Source Control Plug-In For Ssms.
From www.mssqltips.com
Getting started with source control for SQL Server Source Control Plug-In For Ssms It integrates with all major source control systems and allows database. Close ssms if it is running. And select source control as shown. Enabling source control integration in ssms. Through its action center tab, sql server developers can. To integrate into ssms, click on tools > options. I’ve found out that apexsql has a tool that natively supports git as. Source Control Plug-In For Ssms.
From www.devart.com
SQL Source Control Plugin for SSMS Git, TFS, Azure DevOps, SVN Support Source Control Plug-In For Ssms Enabling source control integration in ssms. Close ssms if it is running. To integrate into ssms, click on tools > options. Through its action center tab, sql server developers can. It integrates with all major source control systems and allows database. I’ve found out that apexsql has a tool that natively supports git as a source control system. To enable. Source Control Plug-In For Ssms.
From documentation.red-gate.com
Setting up a project with a SQL Source Control project in SSMS SQL Source Control Plug-In For Ssms It integrates with all major source control systems and allows database. Enabling source control integration in ssms. I’ve found out that apexsql has a tool that natively supports git as a source control system. Close ssms if it is running. Through its action center tab, sql server developers can. To integrate into ssms, click on tools > options. To enable. Source Control Plug-In For Ssms.
From www.zeusedit.com
Agent SVN Subversion plugin for any MSSCCI IDE including Visual Studio Source Control Plug-In For Ssms And select source control as shown. Through its action center tab, sql server developers can. To enable tfs integration in ssms, follow these steps: Enabling source control integration in ssms. Close ssms if it is running. I’ve found out that apexsql has a tool that natively supports git as a source control system. To integrate into ssms, click on tools. Source Control Plug-In For Ssms.
From documentation.red-gate.com
Setting up a project with a SQL Source Control project in SSMS SQL Source Control Plug-In For Ssms To enable tfs integration in ssms, follow these steps: Close ssms if it is running. It integrates with all major source control systems and allows database. Through its action center tab, sql server developers can. I’ve found out that apexsql has a tool that natively supports git as a source control system. Enabling source control integration in ssms. To integrate. Source Control Plug-In For Ssms.
From docs.devart.com
Compare database schemas in SSMS Source Control Plug-In For Ssms It integrates with all major source control systems and allows database. I’ve found out that apexsql has a tool that natively supports git as a source control system. And select source control as shown. To integrate into ssms, click on tools > options. To enable tfs integration in ssms, follow these steps: Close ssms if it is running. Enabling source. Source Control Plug-In For Ssms.
From blog.devart.com
Create ER Diagram for SQL Server Database Using SSMS and SQL Designer Source Control Plug-In For Ssms Close ssms if it is running. To integrate into ssms, click on tools > options. Through its action center tab, sql server developers can. And select source control as shown. Enabling source control integration in ssms. I’ve found out that apexsql has a tool that natively supports git as a source control system. It integrates with all major source control. Source Control Plug-In For Ssms.
From alternativeto.net
Source Control for SQL Server SSMS addin for managing SQL Source Control Plug-In For Ssms And select source control as shown. It integrates with all major source control systems and allows database. Enabling source control integration in ssms. Close ssms if it is running. To enable tfs integration in ssms, follow these steps: To integrate into ssms, click on tools > options. I’ve found out that apexsql has a tool that natively supports git as. Source Control Plug-In For Ssms.
From www.aditi.du.ac.in
Source Control Download SSMS Addin For Managing, 01/04/2024 Source Control Plug-In For Ssms Close ssms if it is running. To enable tfs integration in ssms, follow these steps: Through its action center tab, sql server developers can. Enabling source control integration in ssms. It integrates with all major source control systems and allows database. And select source control as shown. I’ve found out that apexsql has a tool that natively supports git as. Source Control Plug-In For Ssms.
From www.devart.com
SSMS Tools SQL Server Management Studio addins Source Control Plug-In For Ssms It integrates with all major source control systems and allows database. Close ssms if it is running. Enabling source control integration in ssms. Through its action center tab, sql server developers can. To integrate into ssms, click on tools > options. And select source control as shown. I’ve found out that apexsql has a tool that natively supports git as. Source Control Plug-In For Ssms.
From www.mssqltips.com
Getting started with source control for SQL Server Source Control Plug-In For Ssms Through its action center tab, sql server developers can. And select source control as shown. To enable tfs integration in ssms, follow these steps: Enabling source control integration in ssms. To integrate into ssms, click on tools > options. It integrates with all major source control systems and allows database. Close ssms if it is running. I’ve found out that. Source Control Plug-In For Ssms.
From www.simple-talk.com
Getting a Database into Source Control Simple Talk Source Control Plug-In For Ssms Close ssms if it is running. To integrate into ssms, click on tools > options. I’ve found out that apexsql has a tool that natively supports git as a source control system. To enable tfs integration in ssms, follow these steps: Enabling source control integration in ssms. Through its action center tab, sql server developers can. It integrates with all. Source Control Plug-In For Ssms.
From www.red-gate.com
SQL Source Control Link Database To TFS, SVN, Git, Mercurial Source Control Plug-In For Ssms It integrates with all major source control systems and allows database. Enabling source control integration in ssms. Through its action center tab, sql server developers can. To integrate into ssms, click on tools > options. And select source control as shown. I’ve found out that apexsql has a tool that natively supports git as a source control system. To enable. Source Control Plug-In For Ssms.
From www.aditi.du.ac.in
Source Control Download SSMS Addin For Managing, 01/04/2024 Source Control Plug-In For Ssms And select source control as shown. Enabling source control integration in ssms. Close ssms if it is running. Through its action center tab, sql server developers can. I’ve found out that apexsql has a tool that natively supports git as a source control system. To enable tfs integration in ssms, follow these steps: It integrates with all major source control. Source Control Plug-In For Ssms.
From www.red-gate.com
Using Multiple Azure DevOps Organizations with SQL Source Control Redgate Source Control Plug-In For Ssms Through its action center tab, sql server developers can. To integrate into ssms, click on tools > options. To enable tfs integration in ssms, follow these steps: It integrates with all major source control systems and allows database. I’ve found out that apexsql has a tool that natively supports git as a source control system. Close ssms if it is. Source Control Plug-In For Ssms.
From stuga.dokit.app
PLC Source Control Selecting GIT as the source control Plugin — Stuga Source Control Plug-In For Ssms To integrate into ssms, click on tools > options. It integrates with all major source control systems and allows database. Enabling source control integration in ssms. And select source control as shown. To enable tfs integration in ssms, follow these steps: Close ssms if it is running. Through its action center tab, sql server developers can. I’ve found out that. Source Control Plug-In For Ssms.
From www.mssqltips.com
Getting started with source control for SQL Server Source Control Plug-In For Ssms And select source control as shown. To enable tfs integration in ssms, follow these steps: It integrates with all major source control systems and allows database. Enabling source control integration in ssms. Through its action center tab, sql server developers can. To integrate into ssms, click on tools > options. I’ve found out that apexsql has a tool that natively. Source Control Plug-In For Ssms.
From www.devart.com
SSMS Tools SQL Server Management Studio addins Source Control Plug-In For Ssms Close ssms if it is running. To enable tfs integration in ssms, follow these steps: Through its action center tab, sql server developers can. And select source control as shown. I’ve found out that apexsql has a tool that natively supports git as a source control system. It integrates with all major source control systems and allows database. To integrate. Source Control Plug-In For Ssms.
From www.devart.com
Source Control AddIn for SSMS Source Control Plug-In For Ssms To integrate into ssms, click on tools > options. Through its action center tab, sql server developers can. I’ve found out that apexsql has a tool that natively supports git as a source control system. Close ssms if it is running. It integrates with all major source control systems and allows database. Enabling source control integration in ssms. And select. Source Control Plug-In For Ssms.
From stackoverflow.com
How to Source control SSMS 2016 for free with visual studio online TFS Source Control Plug-In For Ssms To enable tfs integration in ssms, follow these steps: To integrate into ssms, click on tools > options. Through its action center tab, sql server developers can. Enabling source control integration in ssms. Close ssms if it is running. I’ve found out that apexsql has a tool that natively supports git as a source control system. It integrates with all. Source Control Plug-In For Ssms.
From www.mssqltips.com
Getting started with source control for SQL Server Source Control Plug-In For Ssms Enabling source control integration in ssms. I’ve found out that apexsql has a tool that natively supports git as a source control system. Through its action center tab, sql server developers can. And select source control as shown. Close ssms if it is running. To integrate into ssms, click on tools > options. It integrates with all major source control. Source Control Plug-In For Ssms.
From stuga.dokit.app
PLC Source Control Selecting GIT as the source control Plugin — Stuga Source Control Plug-In For Ssms Close ssms if it is running. And select source control as shown. Through its action center tab, sql server developers can. I’ve found out that apexsql has a tool that natively supports git as a source control system. To enable tfs integration in ssms, follow these steps: It integrates with all major source control systems and allows database. To integrate. Source Control Plug-In For Ssms.
From www.devart.com
SVN Version Control System Full Tutorial Source Control Plug-In For Ssms Enabling source control integration in ssms. To enable tfs integration in ssms, follow these steps: I’ve found out that apexsql has a tool that natively supports git as a source control system. To integrate into ssms, click on tools > options. Through its action center tab, sql server developers can. And select source control as shown. Close ssms if it. Source Control Plug-In For Ssms.
From www.red-gate.com
Database Source Control in Azure Data Studio Redgate Source Control Plug-In For Ssms Close ssms if it is running. To integrate into ssms, click on tools > options. I’ve found out that apexsql has a tool that natively supports git as a source control system. And select source control as shown. Enabling source control integration in ssms. Through its action center tab, sql server developers can. To enable tfs integration in ssms, follow. Source Control Plug-In For Ssms.
From www.mssqltips.com
Using Source Control with SQL Server Management Studio Source Control Plug-In For Ssms It integrates with all major source control systems and allows database. And select source control as shown. Enabling source control integration in ssms. To enable tfs integration in ssms, follow these steps: To integrate into ssms, click on tools > options. I’ve found out that apexsql has a tool that natively supports git as a source control system. Close ssms. Source Control Plug-In For Ssms.
From software.af
Quest Software ApexSQL Source Control 2021.02.2119 اضافه کردن امکان Source Control Plug-In For Ssms I’ve found out that apexsql has a tool that natively supports git as a source control system. Enabling source control integration in ssms. And select source control as shown. To integrate into ssms, click on tools > options. To enable tfs integration in ssms, follow these steps: Through its action center tab, sql server developers can. Close ssms if it. Source Control Plug-In For Ssms.
From www.red-gate.com
How to version control a database using GitHub and SQL Source Control Source Control Plug-In For Ssms I’ve found out that apexsql has a tool that natively supports git as a source control system. Close ssms if it is running. To integrate into ssms, click on tools > options. Through its action center tab, sql server developers can. It integrates with all major source control systems and allows database. Enabling source control integration in ssms. To enable. Source Control Plug-In For Ssms.
From www.devart.com
SQL Source Control Plugin for SSMS Git, TFS, Azure DevOps, SVN Support Source Control Plug-In For Ssms To integrate into ssms, click on tools > options. And select source control as shown. Close ssms if it is running. To enable tfs integration in ssms, follow these steps: It integrates with all major source control systems and allows database. Through its action center tab, sql server developers can. Enabling source control integration in ssms. I’ve found out that. Source Control Plug-In For Ssms.
From documentation.red-gate.com
Setting up a project with a SQL Source Control project in SSMS SQL Source Control Plug-In For Ssms To enable tfs integration in ssms, follow these steps: It integrates with all major source control systems and allows database. To integrate into ssms, click on tools > options. And select source control as shown. I’ve found out that apexsql has a tool that natively supports git as a source control system. Through its action center tab, sql server developers. Source Control Plug-In For Ssms.