Union Transformation Example . This will helps us to merge data by row after row from multiple sets as from homogeneous or heterogeneous. You have demographic data about employees. Union is a multiple input, single output transformation. Union transformation in informatica is an active transformation and is used for vertical merging of data from multiple sources either heterogeneous or homogeneous. You have demographic data about employees from two flat file sources and you want to merge that data. The union transformation merges data from multiple sources similar to the union all sql statement. The union transformation is a multiple input group transformation that you use to merge data from multiple pipelines or pipeline branches into one. This example shows how to use the union transformation to merge data from two sources. For example, you might use the. The union transformation is used to merge data from multiple sources. It is used to read data from multiple pipelines and merge data into a. Union transformation is an active and connected transformation in informatica cloud(iics).
from www.integrate.io
You have demographic data about employees from two flat file sources and you want to merge that data. The union transformation is used to merge data from multiple sources. The union transformation is a multiple input group transformation that you use to merge data from multiple pipelines or pipeline branches into one. It is used to read data from multiple pipelines and merge data into a. For example, you might use the. Union transformation in informatica is an active transformation and is used for vertical merging of data from multiple sources either heterogeneous or homogeneous. Union transformation is an active and connected transformation in informatica cloud(iics). The union transformation merges data from multiple sources similar to the union all sql statement. This will helps us to merge data by row after row from multiple sets as from homogeneous or heterogeneous. This example shows how to use the union transformation to merge data from two sources.
Using components Union Transformation Integrate.io ETL
Union Transformation Example The union transformation is a multiple input group transformation that you use to merge data from multiple pipelines or pipeline branches into one. The union transformation merges data from multiple sources similar to the union all sql statement. Union transformation is an active and connected transformation in informatica cloud(iics). You have demographic data about employees. This example shows how to use the union transformation to merge data from two sources. It is used to read data from multiple pipelines and merge data into a. Union transformation in informatica is an active transformation and is used for vertical merging of data from multiple sources either heterogeneous or homogeneous. This will helps us to merge data by row after row from multiple sets as from homogeneous or heterogeneous. For example, you might use the. You have demographic data about employees from two flat file sources and you want to merge that data. The union transformation is used to merge data from multiple sources. Union is a multiple input, single output transformation. The union transformation is a multiple input group transformation that you use to merge data from multiple pipelines or pipeline branches into one.
From informatica4dummys.blogspot.com
Informatica and Boxi for Dummies Union Transformation Union Transformation Example It is used to read data from multiple pipelines and merge data into a. This will helps us to merge data by row after row from multiple sets as from homogeneous or heterogeneous. Union transformation is an active and connected transformation in informatica cloud(iics). You have demographic data about employees from two flat file sources and you want to merge. Union Transformation Example.
From docs.astera.com
Union Transformation — Centerprise 9 documentation Union Transformation Example The union transformation merges data from multiple sources similar to the union all sql statement. Union transformation in informatica is an active transformation and is used for vertical merging of data from multiple sources either heterogeneous or homogeneous. Union transformation is an active and connected transformation in informatica cloud(iics). The union transformation is a multiple input group transformation that you. Union Transformation Example.
From gowtham-informatica-reference.blogspot.com
Then Link the port fromSQ_EMP_CHN, SQ_EMP_PUN, SQ_EMP_BLORE to Union Transformation Example Union transformation in informatica is an active transformation and is used for vertical merging of data from multiple sources either heterogeneous or homogeneous. The union transformation is used to merge data from multiple sources. The union transformation is a multiple input group transformation that you use to merge data from multiple pipelines or pipeline branches into one. The union transformation. Union Transformation Example.
From www.youtube.com
Union Transformation in informatica YouTube Union Transformation Example Union transformation in informatica is an active transformation and is used for vertical merging of data from multiple sources either heterogeneous or homogeneous. The union transformation is used to merge data from multiple sources. This example shows how to use the union transformation to merge data from two sources. It is used to read data from multiple pipelines and merge. Union Transformation Example.
From www.youtube.com
ADF Dataflow Union transformation Part 2 YouTube Union Transformation Example For example, you might use the. You have demographic data about employees. Union is a multiple input, single output transformation. Union transformation is an active and connected transformation in informatica cloud(iics). It is used to read data from multiple pipelines and merge data into a. You have demographic data about employees from two flat file sources and you want to. Union Transformation Example.
From www.tutorialgateway.org
Union Transformation in Informatica Union Transformation Example For example, you might use the. Union transformation is an active and connected transformation in informatica cloud(iics). You have demographic data about employees. The union transformation is used to merge data from multiple sources. The union transformation merges data from multiple sources similar to the union all sql statement. You have demographic data about employees from two flat file sources. Union Transformation Example.
From www.tutorialgateway.org
Union Transformation in Informatica Union Transformation Example For example, you might use the. Union transformation is an active and connected transformation in informatica cloud(iics). The union transformation is used to merge data from multiple sources. This will helps us to merge data by row after row from multiple sets as from homogeneous or heterogeneous. This example shows how to use the union transformation to merge data from. Union Transformation Example.
From prashanthobiee.blogspot.com
Oracle Business Intelligence Union Transformation Union Transformation Example You have demographic data about employees from two flat file sources and you want to merge that data. Union is a multiple input, single output transformation. For example, you might use the. Union transformation is an active and connected transformation in informatica cloud(iics). Union transformation in informatica is an active transformation and is used for vertical merging of data from. Union Transformation Example.
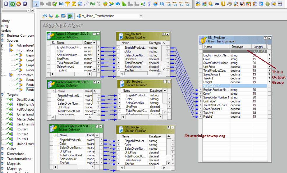
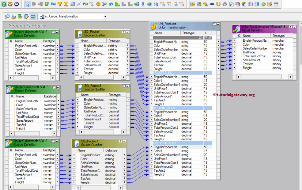
From www.tutorialgateway.org
Union Transformation in Informatica Union Transformation Example It is used to read data from multiple pipelines and merge data into a. Union transformation in informatica is an active transformation and is used for vertical merging of data from multiple sources either heterogeneous or homogeneous. You have demographic data about employees. For example, you might use the. You have demographic data about employees from two flat file sources. Union Transformation Example.
From www.tutorialgateway.org
Union Transformation in Informatica Union Transformation Example You have demographic data about employees. For example, you might use the. The union transformation merges data from multiple sources similar to the union all sql statement. Union transformation is an active and connected transformation in informatica cloud(iics). This will helps us to merge data by row after row from multiple sets as from homogeneous or heterogeneous. This example shows. Union Transformation Example.
From www.youtube.com
How To Configure The Union Transformation XMPRO Data Stream Designer Union Transformation Example You have demographic data about employees. Union transformation in informatica is an active transformation and is used for vertical merging of data from multiple sources either heterogeneous or homogeneous. The union transformation is used to merge data from multiple sources. Union is a multiple input, single output transformation. It is used to read data from multiple pipelines and merge data. Union Transformation Example.
From www.tutorialgateway.org
Union Transformation in Informatica Union Transformation Example Union transformation is an active and connected transformation in informatica cloud(iics). This example shows how to use the union transformation to merge data from two sources. For example, you might use the. This will helps us to merge data by row after row from multiple sets as from homogeneous or heterogeneous. Union is a multiple input, single output transformation. You. Union Transformation Example.
From www.tutorialgateway.org
Union Transformation in Informatica Union Transformation Example Union transformation is an active and connected transformation in informatica cloud(iics). You have demographic data about employees from two flat file sources and you want to merge that data. This example shows how to use the union transformation to merge data from two sources. For example, you might use the. It is used to read data from multiple pipelines and. Union Transformation Example.
From informaticaetldwpk.blogspot.com
Data Integration & Warehousing Why Union transformation is active Union Transformation Example The union transformation merges data from multiple sources similar to the union all sql statement. For example, you might use the. It is used to read data from multiple pipelines and merge data into a. This will helps us to merge data by row after row from multiple sets as from homogeneous or heterogeneous. Union transformation in informatica is an. Union Transformation Example.
From www.integrate.io
Using components Union Transformation Integrate.io ETL Union Transformation Example For example, you might use the. Union is a multiple input, single output transformation. Union transformation in informatica is an active transformation and is used for vertical merging of data from multiple sources either heterogeneous or homogeneous. The union transformation is a multiple input group transformation that you use to merge data from multiple pipelines or pipeline branches into one.. Union Transformation Example.
From gowtham-informatica-reference.blogspot.com
8) Link required portsfrom 'OUTPUT' group of (uni_emp_all_regions Union Transformation Example It is used to read data from multiple pipelines and merge data into a. The union transformation is used to merge data from multiple sources. This example shows how to use the union transformation to merge data from two sources. This will helps us to merge data by row after row from multiple sets as from homogeneous or heterogeneous. Union. Union Transformation Example.
From pedroanalytics.com
Informatica Powercenter Union Transformation Pedro Carvalho Union Transformation Example The union transformation merges data from multiple sources similar to the union all sql statement. This will helps us to merge data by row after row from multiple sets as from homogeneous or heterogeneous. Union transformation is an active and connected transformation in informatica cloud(iics). Union transformation in informatica is an active transformation and is used for vertical merging of. Union Transformation Example.
From www.youtube.com
3.13 Union Transformation in IICS YouTube Union Transformation Example The union transformation merges data from multiple sources similar to the union all sql statement. This example shows how to use the union transformation to merge data from two sources. Union is a multiple input, single output transformation. It is used to read data from multiple pipelines and merge data into a. Union transformation in informatica is an active transformation. Union Transformation Example.
From www.youtube.com
Create a Union Transformation YouTube Union Transformation Example Union transformation is an active and connected transformation in informatica cloud(iics). This will helps us to merge data by row after row from multiple sets as from homogeneous or heterogeneous. You have demographic data about employees. The union transformation is used to merge data from multiple sources. Union transformation in informatica is an active transformation and is used for vertical. Union Transformation Example.
From www.tutorialgateway.org
Union Transformation in Informatica Union Transformation Example It is used to read data from multiple pipelines and merge data into a. Union transformation in informatica is an active transformation and is used for vertical merging of data from multiple sources either heterogeneous or homogeneous. Union is a multiple input, single output transformation. For example, you might use the. The union transformation merges data from multiple sources similar. Union Transformation Example.
From www.tutorialgateway.org
Union Transformation in Informatica Union Transformation Example For example, you might use the. The union transformation is a multiple input group transformation that you use to merge data from multiple pipelines or pipeline branches into one. This will helps us to merge data by row after row from multiple sets as from homogeneous or heterogeneous. You have demographic data about employees. The union transformation is used to. Union Transformation Example.
From www.youtube.com
084 Union Transformation Example YouTube Union Transformation Example The union transformation is a multiple input group transformation that you use to merge data from multiple pipelines or pipeline branches into one. Union is a multiple input, single output transformation. Union transformation is an active and connected transformation in informatica cloud(iics). Union transformation in informatica is an active transformation and is used for vertical merging of data from multiple. Union Transformation Example.
From astera.zendesk.com
Union Transformation Astera Support Union Transformation Example The union transformation merges data from multiple sources similar to the union all sql statement. The union transformation is a multiple input group transformation that you use to merge data from multiple pipelines or pipeline branches into one. It is used to read data from multiple pipelines and merge data into a. Union transformation in informatica is an active transformation. Union Transformation Example.
From www.youtube.com
Union all transformation example in SSIS YouTube Union Transformation Example Union transformation in informatica is an active transformation and is used for vertical merging of data from multiple sources either heterogeneous or homogeneous. This example shows how to use the union transformation to merge data from two sources. The union transformation is used to merge data from multiple sources. You have demographic data about employees. You have demographic data about. Union Transformation Example.
From www.thedataschool.co.uk
The Data School Connecting Data Unions Union Transformation Example Union is a multiple input, single output transformation. Union transformation is an active and connected transformation in informatica cloud(iics). You have demographic data about employees from two flat file sources and you want to merge that data. This will helps us to merge data by row after row from multiple sets as from homogeneous or heterogeneous. For example, you might. Union Transformation Example.
From www.tutorialgateway.org
Union Transformation in Informatica Union Transformation Example You have demographic data about employees from two flat file sources and you want to merge that data. You have demographic data about employees. Union transformation in informatica is an active transformation and is used for vertical merging of data from multiple sources either heterogeneous or homogeneous. Union is a multiple input, single output transformation. This example shows how to. Union Transformation Example.
From docs.astera.com
Union Transformation — Centerprise 9 documentation Union Transformation Example For example, you might use the. Union transformation is an active and connected transformation in informatica cloud(iics). This example shows how to use the union transformation to merge data from two sources. The union transformation is used to merge data from multiple sources. Union is a multiple input, single output transformation. You have demographic data about employees. This will helps. Union Transformation Example.
From informaticasukul.blogspot.com
Informatica Union Transformation. Union Transformation Example The union transformation merges data from multiple sources similar to the union all sql statement. This example shows how to use the union transformation to merge data from two sources. You have demographic data about employees. Union transformation in informatica is an active transformation and is used for vertical merging of data from multiple sources either heterogeneous or homogeneous. The. Union Transformation Example.
From informatica4dummys.blogspot.com
Informatica and Boxi for Dummies Union Transformation Union Transformation Example The union transformation merges data from multiple sources similar to the union all sql statement. You have demographic data about employees from two flat file sources and you want to merge that data. Union transformation is an active and connected transformation in informatica cloud(iics). The union transformation is used to merge data from multiple sources. Union is a multiple input,. Union Transformation Example.
From www.tutorialgateway.org
Union Transformation in Informatica Union Transformation Example The union transformation is used to merge data from multiple sources. It is used to read data from multiple pipelines and merge data into a. You have demographic data about employees from two flat file sources and you want to merge that data. Union transformation is an active and connected transformation in informatica cloud(iics). Union is a multiple input, single. Union Transformation Example.
From informatica4dummys.blogspot.com
Informatica and Boxi for Dummies Union Transformation Union Transformation Example The union transformation is used to merge data from multiple sources. This will helps us to merge data by row after row from multiple sets as from homogeneous or heterogeneous. Union is a multiple input, single output transformation. The union transformation merges data from multiple sources similar to the union all sql statement. For example, you might use the. You. Union Transformation Example.
From docs.astera.com
Union Transformation — Centerprise 8 documentation Union Transformation Example The union transformation is used to merge data from multiple sources. Union transformation in informatica is an active transformation and is used for vertical merging of data from multiple sources either heterogeneous or homogeneous. Union is a multiple input, single output transformation. You have demographic data about employees from two flat file sources and you want to merge that data.. Union Transformation Example.
From www.slideserve.com
PPT Trade Unions in the UK Labour Market PowerPoint Presentation Union Transformation Example You have demographic data about employees. Union is a multiple input, single output transformation. Union transformation in informatica is an active transformation and is used for vertical merging of data from multiple sources either heterogeneous or homogeneous. You have demographic data about employees from two flat file sources and you want to merge that data. For example, you might use. Union Transformation Example.
From www.youtube.com
INF 28 Union_Transformation Part 2 YouTube Union Transformation Example Union transformation is an active and connected transformation in informatica cloud(iics). The union transformation merges data from multiple sources similar to the union all sql statement. This example shows how to use the union transformation to merge data from two sources. The union transformation is a multiple input group transformation that you use to merge data from multiple pipelines or. Union Transformation Example.
From informatica4dummys.blogspot.com
Informatica and Boxi for Dummies Union Transformation Union Transformation Example The union transformation merges data from multiple sources similar to the union all sql statement. The union transformation is used to merge data from multiple sources. Union transformation is an active and connected transformation in informatica cloud(iics). You have demographic data about employees. This example shows how to use the union transformation to merge data from two sources. It is. Union Transformation Example.