How To Relate Tables In Mysql . The better way, programmatically speaking, is gathering data from information_schema.key_column_usage table as follows: Mysql supports the following types of joins: Create the parent table (the table with the primary key). In the other case, the correct way to create a relationship between two tables is to create a relationship table. Building relationships in tables helps to organize and link data across multiple tables. We will create two tables: To set a relationship, you need to follow these steps: A join is a method of linking data between one or more tables based on the values of the common column between the tables. Relationships in sql tables define how tables are connected to one another. Create the child table (the table referencing the parent. With the practical steps provided in.
from codingsight.com
With the practical steps provided in. Create the parent table (the table with the primary key). The better way, programmatically speaking, is gathering data from information_schema.key_column_usage table as follows: To set a relationship, you need to follow these steps: Mysql supports the following types of joins: Create the child table (the table referencing the parent. Building relationships in tables helps to organize and link data across multiple tables. A join is a method of linking data between one or more tables based on the values of the common column between the tables. Relationships in sql tables define how tables are connected to one another. In the other case, the correct way to create a relationship between two tables is to create a relationship table.
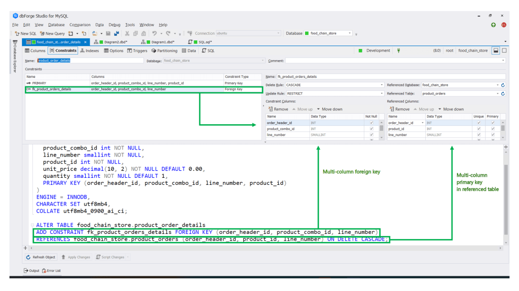
MySQL Foreign Key How to Relate Tables Without Freaking Out {coding}Sight
How To Relate Tables In Mysql A join is a method of linking data between one or more tables based on the values of the common column between the tables. In the other case, the correct way to create a relationship between two tables is to create a relationship table. Mysql supports the following types of joins: With the practical steps provided in. We will create two tables: To set a relationship, you need to follow these steps: Create the child table (the table referencing the parent. The better way, programmatically speaking, is gathering data from information_schema.key_column_usage table as follows: Building relationships in tables helps to organize and link data across multiple tables. A join is a method of linking data between one or more tables based on the values of the common column between the tables. Create the parent table (the table with the primary key). Relationships in sql tables define how tables are connected to one another.
From www.devart.com
MySQL SHOW TABLES List Tables in Database [Ultimate Guide] How To Relate Tables In Mysql We will create two tables: To set a relationship, you need to follow these steps: In the other case, the correct way to create a relationship between two tables is to create a relationship table. Relationships in sql tables define how tables are connected to one another. Building relationships in tables helps to organize and link data across multiple tables.. How To Relate Tables In Mysql.
From mysqlcode.com
How to Join Multiple Tables in MySQL MySQLCode How To Relate Tables In Mysql Create the child table (the table referencing the parent. Mysql supports the following types of joins: Create the parent table (the table with the primary key). We will create two tables: Relationships in sql tables define how tables are connected to one another. In the other case, the correct way to create a relationship between two tables is to create. How To Relate Tables In Mysql.
From www.testingdocs.com
Create a Table in MySQL Database How To Relate Tables In Mysql Create the child table (the table referencing the parent. Building relationships in tables helps to organize and link data across multiple tables. A join is a method of linking data between one or more tables based on the values of the common column between the tables. We will create two tables: Create the parent table (the table with the primary. How To Relate Tables In Mysql.
From blog.devart.com
MySQL CREATE TABLE statement Tutorial with Examples How To Relate Tables In Mysql We will create two tables: With the practical steps provided in. A join is a method of linking data between one or more tables based on the values of the common column between the tables. Relationships in sql tables define how tables are connected to one another. Create the child table (the table referencing the parent. Mysql supports the following. How To Relate Tables In Mysql.
From codingsight.com
MySQL Foreign Key How to Relate Tables Without Freaking Out {coding}Sight How To Relate Tables In Mysql In the other case, the correct way to create a relationship between two tables is to create a relationship table. Create the child table (the table referencing the parent. Building relationships in tables helps to organize and link data across multiple tables. We will create two tables: Mysql supports the following types of joins: The better way, programmatically speaking, is. How To Relate Tables In Mysql.
From www.youtube.com
MySQL Relate Mysql tables based on user session YouTube How To Relate Tables In Mysql We will create two tables: Mysql supports the following types of joins: Building relationships in tables helps to organize and link data across multiple tables. To set a relationship, you need to follow these steps: Create the child table (the table referencing the parent. Relationships in sql tables define how tables are connected to one another. Create the parent table. How To Relate Tables In Mysql.
From www.youtube.com
MySQL Tutorial for Beginners 3 Selecting Data from Tables in a Database YouTube How To Relate Tables In Mysql The better way, programmatically speaking, is gathering data from information_schema.key_column_usage table as follows: In the other case, the correct way to create a relationship between two tables is to create a relationship table. To set a relationship, you need to follow these steps: Mysql supports the following types of joins: A join is a method of linking data between one. How To Relate Tables In Mysql.
From www.youtube.com
how to create relationships between two tables using MYSQL YouTube How To Relate Tables In Mysql To set a relationship, you need to follow these steps: Create the child table (the table referencing the parent. Mysql supports the following types of joins: Building relationships in tables helps to organize and link data across multiple tables. The better way, programmatically speaking, is gathering data from information_schema.key_column_usage table as follows: Relationships in sql tables define how tables are. How To Relate Tables In Mysql.
From stackoverflow.com
mysql How to relate table with one of many others? Stack Overflow How To Relate Tables In Mysql A join is a method of linking data between one or more tables based on the values of the common column between the tables. We will create two tables: Mysql supports the following types of joins: In the other case, the correct way to create a relationship between two tables is to create a relationship table. Relationships in sql tables. How To Relate Tables In Mysql.
From soft-builder.com
How to list tables in MySQL database Softbuilder Blog How To Relate Tables In Mysql Mysql supports the following types of joins: In the other case, the correct way to create a relationship between two tables is to create a relationship table. The better way, programmatically speaking, is gathering data from information_schema.key_column_usage table as follows: Create the child table (the table referencing the parent. With the practical steps provided in. Create the parent table (the. How To Relate Tables In Mysql.
From codingsight.com
MySQL Foreign Key How to Relate Tables Without Freaking Out {coding}Sight How To Relate Tables In Mysql A join is a method of linking data between one or more tables based on the values of the common column between the tables. Create the parent table (the table with the primary key). The better way, programmatically speaking, is gathering data from information_schema.key_column_usage table as follows: Building relationships in tables helps to organize and link data across multiple tables.. How To Relate Tables In Mysql.
From soft-builder.com
How to list tables in MySQL database Softbuilder Blog How To Relate Tables In Mysql Create the child table (the table referencing the parent. We will create two tables: A join is a method of linking data between one or more tables based on the values of the common column between the tables. To set a relationship, you need to follow these steps: Create the parent table (the table with the primary key). Relationships in. How To Relate Tables In Mysql.
From www.sqlshack.com
MySQL Create Table statement with examples How To Relate Tables In Mysql Building relationships in tables helps to organize and link data across multiple tables. Create the parent table (the table with the primary key). To set a relationship, you need to follow these steps: With the practical steps provided in. In the other case, the correct way to create a relationship between two tables is to create a relationship table. The. How To Relate Tables In Mysql.
From www.techfry.com
How to Select From two Tables in MySQL Tech Fry How To Relate Tables In Mysql The better way, programmatically speaking, is gathering data from information_schema.key_column_usage table as follows: Building relationships in tables helps to organize and link data across multiple tables. To set a relationship, you need to follow these steps: Relationships in sql tables define how tables are connected to one another. In the other case, the correct way to create a relationship between. How To Relate Tables In Mysql.
From quadexcel.com
MySQL Tutorial for Beginners 1 Creating a Database and Adding Tables to it How To Relate Tables In Mysql Mysql supports the following types of joins: A join is a method of linking data between one or more tables based on the values of the common column between the tables. With the practical steps provided in. We will create two tables: The better way, programmatically speaking, is gathering data from information_schema.key_column_usage table as follows: In the other case, the. How To Relate Tables In Mysql.
From codingsight.com
MySQL Foreign Key How to Relate Tables Without Freaking Out {coding}Sight How To Relate Tables In Mysql A join is a method of linking data between one or more tables based on the values of the common column between the tables. In the other case, the correct way to create a relationship between two tables is to create a relationship table. The better way, programmatically speaking, is gathering data from information_schema.key_column_usage table as follows: Relationships in sql. How To Relate Tables In Mysql.
From www.webservertalk.com
Show or List Tables in a MySQL Database Tutorial & Guide How To Relate Tables In Mysql Relationships in sql tables define how tables are connected to one another. With the practical steps provided in. Create the child table (the table referencing the parent. Create the parent table (the table with the primary key). Building relationships in tables helps to organize and link data across multiple tables. We will create two tables: A join is a method. How To Relate Tables In Mysql.
From www.devart.com
MySQL SHOW TABLES List Tables in Database [Ultimate Guide] How To Relate Tables In Mysql We will create two tables: A join is a method of linking data between one or more tables based on the values of the common column between the tables. Mysql supports the following types of joins: With the practical steps provided in. Create the parent table (the table with the primary key). Building relationships in tables helps to organize and. How To Relate Tables In Mysql.
From kinsta.com
Wat is MySQL? Een beginnersvriendelijke uitleg How To Relate Tables In Mysql With the practical steps provided in. Building relationships in tables helps to organize and link data across multiple tables. A join is a method of linking data between one or more tables based on the values of the common column between the tables. To set a relationship, you need to follow these steps: Mysql supports the following types of joins:. How To Relate Tables In Mysql.
From www.youtube.com
How To Rename Table Name In MySQL YouTube How To Relate Tables In Mysql The better way, programmatically speaking, is gathering data from information_schema.key_column_usage table as follows: Relationships in sql tables define how tables are connected to one another. A join is a method of linking data between one or more tables based on the values of the common column between the tables. Building relationships in tables helps to organize and link data across. How To Relate Tables In Mysql.
From dbapostmortem.com
How to Restore Mysql Database and Tables How To Relate Tables In Mysql Relationships in sql tables define how tables are connected to one another. The better way, programmatically speaking, is gathering data from information_schema.key_column_usage table as follows: To set a relationship, you need to follow these steps: Building relationships in tables helps to organize and link data across multiple tables. Mysql supports the following types of joins: With the practical steps provided. How To Relate Tables In Mysql.
From www.youtube.com
How to create a Relationships between tables MYSQL Workbench Database Designing Series Video How To Relate Tables In Mysql With the practical steps provided in. In the other case, the correct way to create a relationship between two tables is to create a relationship table. A join is a method of linking data between one or more tables based on the values of the common column between the tables. To set a relationship, you need to follow these steps:. How To Relate Tables In Mysql.
From www.devart.com
MySQL SHOW TABLES List Tables in Database [Ultimate Guide] How To Relate Tables In Mysql Create the parent table (the table with the primary key). The better way, programmatically speaking, is gathering data from information_schema.key_column_usage table as follows: Create the child table (the table referencing the parent. Relationships in sql tables define how tables are connected to one another. To set a relationship, you need to follow these steps: With the practical steps provided in.. How To Relate Tables In Mysql.
From elchoroukhost.net
Mysql Join Multiple Tables Tutorial Elcho Table How To Relate Tables In Mysql With the practical steps provided in. To set a relationship, you need to follow these steps: Relationships in sql tables define how tables are connected to one another. The better way, programmatically speaking, is gathering data from information_schema.key_column_usage table as follows: Mysql supports the following types of joins: Create the parent table (the table with the primary key). Create the. How To Relate Tables In Mysql.
From codingsight.com
MySQL Foreign Key How to Relate Tables Without Freaking Out {coding}Sight How To Relate Tables In Mysql A join is a method of linking data between one or more tables based on the values of the common column between the tables. We will create two tables: Create the parent table (the table with the primary key). Mysql supports the following types of joins: The better way, programmatically speaking, is gathering data from information_schema.key_column_usage table as follows: In. How To Relate Tables In Mysql.
From codingsight.com
MySQL Foreign Key How to Relate Tables Without Freaking Out {coding}Sight How To Relate Tables In Mysql Relationships in sql tables define how tables are connected to one another. Create the parent table (the table with the primary key). To set a relationship, you need to follow these steps: A join is a method of linking data between one or more tables based on the values of the common column between the tables. With the practical steps. How To Relate Tables In Mysql.
From codingsight.com
MySQL Foreign Key How to Relate Tables Without Freaking Out {coding}Sight How To Relate Tables In Mysql We will create two tables: Relationships in sql tables define how tables are connected to one another. The better way, programmatically speaking, is gathering data from information_schema.key_column_usage table as follows: To set a relationship, you need to follow these steps: Mysql supports the following types of joins: In the other case, the correct way to create a relationship between two. How To Relate Tables In Mysql.
From codingsight.com
MySQL Foreign Key How to Relate Tables Without Freaking Out {coding}Sight How To Relate Tables In Mysql Create the parent table (the table with the primary key). We will create two tables: With the practical steps provided in. Mysql supports the following types of joins: Relationships in sql tables define how tables are connected to one another. The better way, programmatically speaking, is gathering data from information_schema.key_column_usage table as follows: Create the child table (the table referencing. How To Relate Tables In Mysql.
From www.mysqltutorial.net
Creating a table in MySQL MySQL Tutorial How To Relate Tables In Mysql Create the parent table (the table with the primary key). We will create two tables: Building relationships in tables helps to organize and link data across multiple tables. Mysql supports the following types of joins: A join is a method of linking data between one or more tables based on the values of the common column between the tables. The. How To Relate Tables In Mysql.
From codingsight.com
MySQL Foreign Key How to Relate Tables Without Freaking Out {coding}Sight How To Relate Tables In Mysql Create the child table (the table referencing the parent. To set a relationship, you need to follow these steps: Mysql supports the following types of joins: We will create two tables: Building relationships in tables helps to organize and link data across multiple tables. The better way, programmatically speaking, is gathering data from information_schema.key_column_usage table as follows: Create the parent. How To Relate Tables In Mysql.
From dba.stackexchange.com
How to view table data in the newest 6.0 MySQL Workbench Database Administrators Stack Exchange How To Relate Tables In Mysql In the other case, the correct way to create a relationship between two tables is to create a relationship table. To set a relationship, you need to follow these steps: Relationships in sql tables define how tables are connected to one another. We will create two tables: With the practical steps provided in. Building relationships in tables helps to organize. How To Relate Tables In Mysql.
From codingsight.com
MySQL Foreign Key How to Relate Tables Without Freaking Out {coding}Sight How To Relate Tables In Mysql The better way, programmatically speaking, is gathering data from information_schema.key_column_usage table as follows: With the practical steps provided in. Building relationships in tables helps to organize and link data across multiple tables. In the other case, the correct way to create a relationship between two tables is to create a relationship table. A join is a method of linking data. How To Relate Tables In Mysql.
From www.redswitches.com
Create MySQL Tables With This StepByStep Guide How To Relate Tables In Mysql In the other case, the correct way to create a relationship between two tables is to create a relationship table. A join is a method of linking data between one or more tables based on the values of the common column between the tables. Relationships in sql tables define how tables are connected to one another. Create the child table. How To Relate Tables In Mysql.
From www.youtube.com
MySQL how relate one table to another for future records YouTube How To Relate Tables In Mysql Create the child table (the table referencing the parent. Building relationships in tables helps to organize and link data across multiple tables. In the other case, the correct way to create a relationship between two tables is to create a relationship table. Create the parent table (the table with the primary key). To set a relationship, you need to follow. How To Relate Tables In Mysql.
From codingsight.com
MySQL SHOW TABLES 2 Methods to List Database Tables {coding}Sight How To Relate Tables In Mysql We will create two tables: The better way, programmatically speaking, is gathering data from information_schema.key_column_usage table as follows: With the practical steps provided in. A join is a method of linking data between one or more tables based on the values of the common column between the tables. In the other case, the correct way to create a relationship between. How To Relate Tables In Mysql.