What Is Sum Function . The sum function adds values. These values can be numbers, cell references, ranges, arrays, and constants, in any combination. Sumif and sumifs functions are used to sum cells based on condition. Type =sumifs( in a blank cell. Type the numbers you want to add in a series of cells. The subtotal function is used to find the sum of filtered cells. The excel sum function helps you efficiently add numbers, making it an essential tool for anyone working with spreadsheets. For example =sum (a2:a6) is. You can use a simple formula to sum numbers in a range (a group of cells), but the sum function is easier to use when you’re working with more than a few numbers. The sumifs function in excel is used to sum a series of numbers in a range when it meets one or multiple criteria that you have provided. This definition clearly points out that the sum function has a job to add numbers and the arguments can be supplied using combinations of both numbers and the range of cells. You can add individual values, cell references or ranges or a mix of all three. In this comprehensive guide, we’ll. The excel sum function returns the sum of values supplied. Microsoft excel defines sum as a formula that “adds all the numbers in a range of cells”.
from study.com
The sum function adds values. This definition clearly points out that the sum function has a job to add numbers and the arguments can be supplied using combinations of both numbers and the range of cells. The excel sum function helps you efficiently add numbers, making it an essential tool for anyone working with spreadsheets. The subtotal function is used to find the sum of filtered cells. Microsoft excel defines sum as a formula that “adds all the numbers in a range of cells”. You can use a simple formula to sum numbers in a range (a group of cells), but the sum function is easier to use when you’re working with more than a few numbers. You can add individual values, cell references or ranges or a mix of all three. Sumif and sumifs functions are used to sum cells based on condition. These values can be numbers, cell references, ranges, arrays, and constants, in any combination. The excel sum function returns the sum of values supplied.
Finding the Sum of 2 Functions Algebra
What Is Sum Function You can use a simple formula to sum numbers in a range (a group of cells), but the sum function is easier to use when you’re working with more than a few numbers. For example =sum (a2:a6) is. The excel sum function helps you efficiently add numbers, making it an essential tool for anyone working with spreadsheets. The sumifs function in excel is used to sum a series of numbers in a range when it meets one or multiple criteria that you have provided. Type the numbers you want to add in a series of cells. These values can be numbers, cell references, ranges, arrays, and constants, in any combination. In this comprehensive guide, we’ll. The sum function adds values. Sumif and sumifs functions are used to sum cells based on condition. Type =sumifs( in a blank cell. Microsoft excel defines sum as a formula that “adds all the numbers in a range of cells”. You can add individual values, cell references or ranges or a mix of all three. You can use a simple formula to sum numbers in a range (a group of cells), but the sum function is easier to use when you’re working with more than a few numbers. The excel sum function returns the sum of values supplied. The subtotal function is used to find the sum of filtered cells. This definition clearly points out that the sum function has a job to add numbers and the arguments can be supplied using combinations of both numbers and the range of cells.
From www.youtube.com
Microsoft Excel Tutorial For Beginners(Sum All Sum Functions) Part What Is Sum Function In this comprehensive guide, we’ll. These values can be numbers, cell references, ranges, arrays, and constants, in any combination. Type =sumifs( in a blank cell. This definition clearly points out that the sum function has a job to add numbers and the arguments can be supplied using combinations of both numbers and the range of cells. For example =sum (a2:a6). What Is Sum Function.
From www.exceldemy.com
How to Use SUMIFS Function in Excel with Multiple Criteria What Is Sum Function These values can be numbers, cell references, ranges, arrays, and constants, in any combination. The sumifs function in excel is used to sum a series of numbers in a range when it meets one or multiple criteria that you have provided. Sumif and sumifs functions are used to sum cells based on condition. Microsoft excel defines sum as a formula. What Is Sum Function.
From www.youtube.com
Sums and Differences of Functions Part 1 YouTube What Is Sum Function Type =sumifs( in a blank cell. You can add individual values, cell references or ranges or a mix of all three. Microsoft excel defines sum as a formula that “adds all the numbers in a range of cells”. The excel sum function returns the sum of values supplied. The subtotal function is used to find the sum of filtered cells.. What Is Sum Function.
From yodalearning.com
[Excel Tips] How to Use SUMIF Function in Excel (With Pictures) What Is Sum Function You can use a simple formula to sum numbers in a range (a group of cells), but the sum function is easier to use when you’re working with more than a few numbers. In this comprehensive guide, we’ll. The sumifs function in excel is used to sum a series of numbers in a range when it meets one or multiple. What Is Sum Function.
From www.youtube.com
How to use the SUM function in Microsoft Excel YouTube What Is Sum Function In this comprehensive guide, we’ll. These values can be numbers, cell references, ranges, arrays, and constants, in any combination. Sumif and sumifs functions are used to sum cells based on condition. Type =sumifs( in a blank cell. The sumifs function in excel is used to sum a series of numbers in a range when it meets one or multiple criteria. What Is Sum Function.
From study.com
Finding the Sum of 2 Functions Algebra What Is Sum Function The sum function adds values. The sumifs function in excel is used to sum a series of numbers in a range when it meets one or multiple criteria that you have provided. You can add individual values, cell references or ranges or a mix of all three. The subtotal function is used to find the sum of filtered cells. Type. What Is Sum Function.
From www.youtube.com
How to use the SUMIF function in Excel YouTube What Is Sum Function The excel sum function helps you efficiently add numbers, making it an essential tool for anyone working with spreadsheets. This definition clearly points out that the sum function has a job to add numbers and the arguments can be supplied using combinations of both numbers and the range of cells. In this comprehensive guide, we’ll. For example =sum (a2:a6) is.. What Is Sum Function.
From www.lifewire.com
Uses and Examples of Functions in Excel and Google Sheets What Is Sum Function The sumifs function in excel is used to sum a series of numbers in a range when it meets one or multiple criteria that you have provided. Sumif and sumifs functions are used to sum cells based on condition. You can add individual values, cell references or ranges or a mix of all three. Type the numbers you want to. What Is Sum Function.
From www.programiz.com
SQL SUM() AND AVG() (With Examples) What Is Sum Function These values can be numbers, cell references, ranges, arrays, and constants, in any combination. The excel sum function helps you efficiently add numbers, making it an essential tool for anyone working with spreadsheets. This definition clearly points out that the sum function has a job to add numbers and the arguments can be supplied using combinations of both numbers and. What Is Sum Function.
From excelunlocked.com
SUM Function in Excel Add All Numbers in Cells Excel Unlocked What Is Sum Function This definition clearly points out that the sum function has a job to add numbers and the arguments can be supplied using combinations of both numbers and the range of cells. In this comprehensive guide, we’ll. You can add individual values, cell references or ranges or a mix of all three. Type =sumifs( in a blank cell. You can use. What Is Sum Function.
From www.someka.net
How to use Excel SUM function Formula Details and Video Examples What Is Sum Function Microsoft excel defines sum as a formula that “adds all the numbers in a range of cells”. The sumifs function in excel is used to sum a series of numbers in a range when it meets one or multiple criteria that you have provided. Type =sumifs( in a blank cell. This definition clearly points out that the sum function has. What Is Sum Function.
From www.askpython.com
How to Use The Python sum() Function AskPython What Is Sum Function The sum function adds values. Sumif and sumifs functions are used to sum cells based on condition. Type the numbers you want to add in a series of cells. The excel sum function helps you efficiently add numbers, making it an essential tool for anyone working with spreadsheets. These values can be numbers, cell references, ranges, arrays, and constants, in. What Is Sum Function.
From quickexcel.com
The Ultimate Guide to Using Sum Functions in Excel QuickExcel What Is Sum Function Type =sumifs( in a blank cell. The sumifs function in excel is used to sum a series of numbers in a range when it meets one or multiple criteria that you have provided. This definition clearly points out that the sum function has a job to add numbers and the arguments can be supplied using combinations of both numbers and. What Is Sum Function.
From www.accountingweb.com
Exploring the Nuances of Excel's SUM Function AccountingWEB What Is Sum Function This definition clearly points out that the sum function has a job to add numbers and the arguments can be supplied using combinations of both numbers and the range of cells. Sumif and sumifs functions are used to sum cells based on condition. The excel sum function returns the sum of values supplied. You can use a simple formula to. What Is Sum Function.
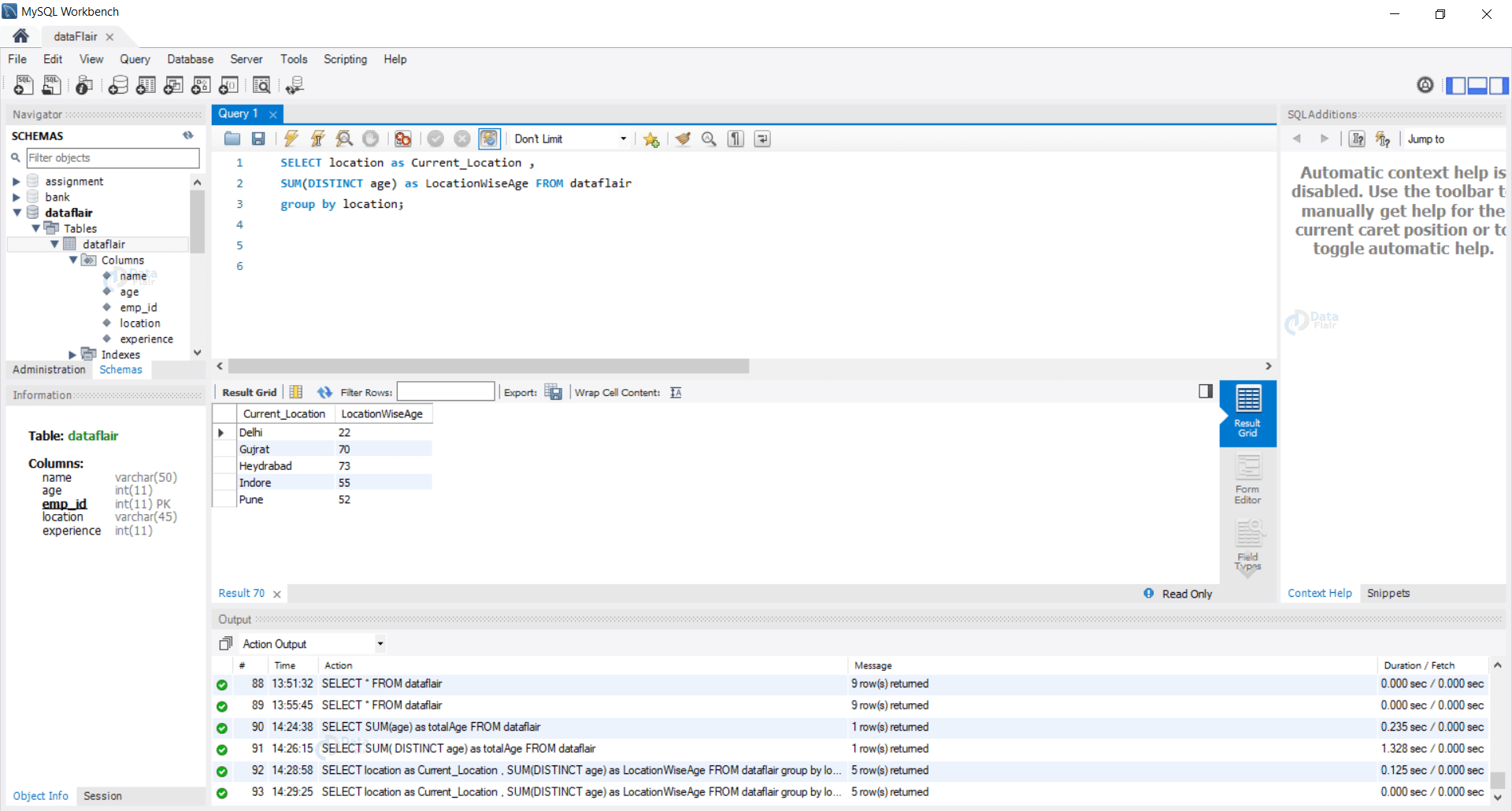
From data-flair.training
SUM Function in SQL Syntax and Cases With Examples DataFlair What Is Sum Function Sumif and sumifs functions are used to sum cells based on condition. These values can be numbers, cell references, ranges, arrays, and constants, in any combination. The subtotal function is used to find the sum of filtered cells. For example =sum (a2:a6) is. Type =sumifs( in a blank cell. Type the numbers you want to add in a series of. What Is Sum Function.
From itsourcecode.com
Sum function Excel Examples and Explanation What Is Sum Function These values can be numbers, cell references, ranges, arrays, and constants, in any combination. Sumif and sumifs functions are used to sum cells based on condition. This definition clearly points out that the sum function has a job to add numbers and the arguments can be supplied using combinations of both numbers and the range of cells. The subtotal function. What Is Sum Function.
From earnandexcel.com
How To Use Excel SUM Function Earn & Excel What Is Sum Function In this comprehensive guide, we’ll. Type the numbers you want to add in a series of cells. For example =sum (a2:a6) is. The excel sum function returns the sum of values supplied. The excel sum function helps you efficiently add numbers, making it an essential tool for anyone working with spreadsheets. The sum function adds values. Sumif and sumifs functions. What Is Sum Function.
From www.youtube.com
Representing Boolean Functions Sum of Products and Products of Sum What Is Sum Function The subtotal function is used to find the sum of filtered cells. These values can be numbers, cell references, ranges, arrays, and constants, in any combination. Sumif and sumifs functions are used to sum cells based on condition. Type the numbers you want to add in a series of cells. The excel sum function returns the sum of values supplied.. What Is Sum Function.
From www.someka.net
How to use Excel SUM function Formula and Video Examples What Is Sum Function These values can be numbers, cell references, ranges, arrays, and constants, in any combination. Sumif and sumifs functions are used to sum cells based on condition. This definition clearly points out that the sum function has a job to add numbers and the arguments can be supplied using combinations of both numbers and the range of cells. Microsoft excel defines. What Is Sum Function.
From yodalearning.com
How to Use SUMIF Function in Excel =SUMIF(range, criteria, sum_range) What Is Sum Function The excel sum function returns the sum of values supplied. For example =sum (a2:a6) is. You can add individual values, cell references or ranges or a mix of all three. Sumif and sumifs functions are used to sum cells based on condition. In this comprehensive guide, we’ll. These values can be numbers, cell references, ranges, arrays, and constants, in any. What Is Sum Function.
From earnandexcel.com
How to Use Excel Sum Function Excel Sum Formula Examples Earn & Excel What Is Sum Function These values can be numbers, cell references, ranges, arrays, and constants, in any combination. Sumif and sumifs functions are used to sum cells based on condition. Microsoft excel defines sum as a formula that “adds all the numbers in a range of cells”. The excel sum function returns the sum of values supplied. The sum function adds values. This definition. What Is Sum Function.
From chrismenardtraining.com
How to use the SUM Function and AUTOSUM in Microsoft Excel Tutorial What Is Sum Function The sum function adds values. The sumifs function in excel is used to sum a series of numbers in a range when it meets one or multiple criteria that you have provided. You can use a simple formula to sum numbers in a range (a group of cells), but the sum function is easier to use when you’re working with. What Is Sum Function.
From www.thoughtco.com
Sum Columns or Rows With Excel's SUM Function What Is Sum Function Microsoft excel defines sum as a formula that “adds all the numbers in a range of cells”. Type =sumifs( in a blank cell. You can use a simple formula to sum numbers in a range (a group of cells), but the sum function is easier to use when you’re working with more than a few numbers. Sumif and sumifs functions. What Is Sum Function.
From dnt.co.il
Sum Function Python DNT What Is Sum Function Type the numbers you want to add in a series of cells. Microsoft excel defines sum as a formula that “adds all the numbers in a range of cells”. The excel sum function returns the sum of values supplied. This definition clearly points out that the sum function has a job to add numbers and the arguments can be supplied. What Is Sum Function.
From www.youtube.com
Find The Sum Given Summation Notation. Part 1 YouTube What Is Sum Function You can add individual values, cell references or ranges or a mix of all three. The excel sum function helps you efficiently add numbers, making it an essential tool for anyone working with spreadsheets. For example =sum (a2:a6) is. The excel sum function returns the sum of values supplied. You can use a simple formula to sum numbers in a. What Is Sum Function.
From data-flair.training
SUM Function in SQL Syntax and Cases With Examples DataFlair What Is Sum Function You can use a simple formula to sum numbers in a range (a group of cells), but the sum function is easier to use when you’re working with more than a few numbers. For example =sum (a2:a6) is. The sumifs function in excel is used to sum a series of numbers in a range when it meets one or multiple. What Is Sum Function.
From turbofuture.com
How to Use the SUM Function in Excel TurboFuture What Is Sum Function You can use a simple formula to sum numbers in a range (a group of cells), but the sum function is easier to use when you’re working with more than a few numbers. In this comprehensive guide, we’ll. Sumif and sumifs functions are used to sum cells based on condition. You can add individual values, cell references or ranges or. What Is Sum Function.
From www.w3schools.com
Excel SUM Function What Is Sum Function You can add individual values, cell references or ranges or a mix of all three. For example =sum (a2:a6) is. The excel sum function returns the sum of values supplied. This definition clearly points out that the sum function has a job to add numbers and the arguments can be supplied using combinations of both numbers and the range of. What Is Sum Function.
From www.youtube.com
How to Find the Sum of Functions Algebra, Adding Functions, Sums of What Is Sum Function The sumifs function in excel is used to sum a series of numbers in a range when it meets one or multiple criteria that you have provided. Type =sumifs( in a blank cell. The sum function adds values. Microsoft excel defines sum as a formula that “adds all the numbers in a range of cells”. For example =sum (a2:a6) is.. What Is Sum Function.
From exceldatapro.com
How to Use SUM With Comma Function ExcelDataPro What Is Sum Function Microsoft excel defines sum as a formula that “adds all the numbers in a range of cells”. These values can be numbers, cell references, ranges, arrays, and constants, in any combination. The subtotal function is used to find the sum of filtered cells. You can use a simple formula to sum numbers in a range (a group of cells), but. What Is Sum Function.
From yodalearning.com
[Excel Tips] How to Use SUMIF Function in Excel (With Pictures) What Is Sum Function In this comprehensive guide, we’ll. Type =sumifs( in a blank cell. This definition clearly points out that the sum function has a job to add numbers and the arguments can be supplied using combinations of both numbers and the range of cells. The excel sum function returns the sum of values supplied. These values can be numbers, cell references, ranges,. What Is Sum Function.
From www.youtube.com
5.2 Sum Formula examples YouTube What Is Sum Function Type the numbers you want to add in a series of cells. In this comprehensive guide, we’ll. You can use a simple formula to sum numbers in a range (a group of cells), but the sum function is easier to use when you’re working with more than a few numbers. Sumif and sumifs functions are used to sum cells based. What Is Sum Function.
From excelexplained.com
How to Use the SUMIF Function A Beginner's Guide to Excel Mastery What Is Sum Function This definition clearly points out that the sum function has a job to add numbers and the arguments can be supplied using combinations of both numbers and the range of cells. The sumifs function in excel is used to sum a series of numbers in a range when it meets one or multiple criteria that you have provided. The excel. What Is Sum Function.
From excelnotes.com
How to Use SUM Function ExcelNotes What Is Sum Function The sumifs function in excel is used to sum a series of numbers in a range when it meets one or multiple criteria that you have provided. You can add individual values, cell references or ranges or a mix of all three. The excel sum function helps you efficiently add numbers, making it an essential tool for anyone working with. What Is Sum Function.
From blog.finxter.com
sum Finxter What Is Sum Function Sumif and sumifs functions are used to sum cells based on condition. Type the numbers you want to add in a series of cells. The sum function adds values. Microsoft excel defines sum as a formula that “adds all the numbers in a range of cells”. The sumifs function in excel is used to sum a series of numbers in. What Is Sum Function.