Soap Fault Example C# . What is a fault exception in wcf and why do we use it? The topics in this section discuss how to design contracts to expose error conditions as custom soap faults, how to return such. In this sample program we are going to create custom soap fault that contains an error message string property. In wcf we have to use the datacontractattribute,. In this article we'll explore the soapexception in more detail, looking at where it fits within the.net exception hierarchy, along. Soap faults convey error condition information from a service to a client and, in the duplex case, from a client to a service in an. This article explains the need for a fault exception. In a service, use the faultexception class to create an untyped fault to return to the client for debugging purposes.
from www.slideserve.com
What is a fault exception in wcf and why do we use it? In this article we'll explore the soapexception in more detail, looking at where it fits within the.net exception hierarchy, along. In a service, use the faultexception class to create an untyped fault to return to the client for debugging purposes. In wcf we have to use the datacontractattribute,. This article explains the need for a fault exception. In this sample program we are going to create custom soap fault that contains an error message string property. Soap faults convey error condition information from a service to a client and, in the duplex case, from a client to a service in an. The topics in this section discuss how to design contracts to expose error conditions as custom soap faults, how to return such.
PPT Practical WCF Part 1 PowerPoint Presentation, free download ID
Soap Fault Example C# The topics in this section discuss how to design contracts to expose error conditions as custom soap faults, how to return such. In this article we'll explore the soapexception in more detail, looking at where it fits within the.net exception hierarchy, along. The topics in this section discuss how to design contracts to expose error conditions as custom soap faults, how to return such. Soap faults convey error condition information from a service to a client and, in the duplex case, from a client to a service in an. What is a fault exception in wcf and why do we use it? In wcf we have to use the datacontractattribute,. In a service, use the faultexception class to create an untyped fault to return to the client for debugging purposes. In this sample program we are going to create custom soap fault that contains an error message string property. This article explains the need for a fault exception.
From www.slideserve.com
PPT Session I Part II WS Standards PowerPoint Presentation, free Soap Fault Example C# The topics in this section discuss how to design contracts to expose error conditions as custom soap faults, how to return such. In this sample program we are going to create custom soap fault that contains an error message string property. What is a fault exception in wcf and why do we use it? Soap faults convey error condition information. Soap Fault Example C#.
From www.slideserve.com
PPT Services SOAP PowerPoint Presentation, free download ID Soap Fault Example C# In a service, use the faultexception class to create an untyped fault to return to the client for debugging purposes. What is a fault exception in wcf and why do we use it? In wcf we have to use the datacontractattribute,. This article explains the need for a fault exception. Soap faults convey error condition information from a service to. Soap Fault Example C#.
From yamada-sisuke.blogspot.com
Soap Envelope Example C SOAP message structure Maybe you would Soap Fault Example C# The topics in this section discuss how to design contracts to expose error conditions as custom soap faults, how to return such. In this sample program we are going to create custom soap fault that contains an error message string property. Soap faults convey error condition information from a service to a client and, in the duplex case, from a. Soap Fault Example C#.
From www.chakray.com
WSO2 EI Tutorial Creating SOAP Faults with Makefault Mediator Soap Fault Example C# What is a fault exception in wcf and why do we use it? In this article we'll explore the soapexception in more detail, looking at where it fits within the.net exception hierarchy, along. In wcf we have to use the datacontractattribute,. In a service, use the faultexception class to create an untyped fault to return to the client for debugging. Soap Fault Example C#.
From www.slideserve.com
PPT Topics PowerPoint Presentation, free download ID5351187 Soap Fault Example C# In this sample program we are going to create custom soap fault that contains an error message string property. In wcf we have to use the datacontractattribute,. Soap faults convey error condition information from a service to a client and, in the duplex case, from a client to a service in an. This article explains the need for a fault. Soap Fault Example C#.
From www.slideserve.com
PPT SOAP PowerPoint Presentation, free download ID6449028 Soap Fault Example C# This article explains the need for a fault exception. In this sample program we are going to create custom soap fault that contains an error message string property. Soap faults convey error condition information from a service to a client and, in the duplex case, from a client to a service in an. In a service, use the faultexception class. Soap Fault Example C#.
From www.slideserve.com
PPT SOAP Overview Simple Object Access Protocol PowerPoint Soap Fault Example C# This article explains the need for a fault exception. In wcf we have to use the datacontractattribute,. What is a fault exception in wcf and why do we use it? In this sample program we are going to create custom soap fault that contains an error message string property. In a service, use the faultexception class to create an untyped. Soap Fault Example C#.
From www.slideserve.com
PPT The Simple Object Access Protocol (SOAP) PowerPoint Presentation Soap Fault Example C# In this article we'll explore the soapexception in more detail, looking at where it fits within the.net exception hierarchy, along. What is a fault exception in wcf and why do we use it? In a service, use the faultexception class to create an untyped fault to return to the client for debugging purposes. Soap faults convey error condition information from. Soap Fault Example C#.
From www.slideserve.com
PPT Session I Part II WS Standards PowerPoint Presentation, free Soap Fault Example C# In a service, use the faultexception class to create an untyped fault to return to the client for debugging purposes. This article explains the need for a fault exception. What is a fault exception in wcf and why do we use it? In this article we'll explore the soapexception in more detail, looking at where it fits within the.net exception. Soap Fault Example C#.
From www.slideserve.com
PPT SOAP PowerPoint Presentation, free download ID4309675 Soap Fault Example C# This article explains the need for a fault exception. In wcf we have to use the datacontractattribute,. The topics in this section discuss how to design contracts to expose error conditions as custom soap faults, how to return such. In this sample program we are going to create custom soap fault that contains an error message string property. Soap faults. Soap Fault Example C#.
From www.slideserve.com
PPT Introduction to Services Protocols PowerPoint Presentation Soap Fault Example C# In a service, use the faultexception class to create an untyped fault to return to the client for debugging purposes. The topics in this section discuss how to design contracts to expose error conditions as custom soap faults, how to return such. In this sample program we are going to create custom soap fault that contains an error message string. Soap Fault Example C#.
From www.slideserve.com
PPT Topics PowerPoint Presentation, free download ID5351187 Soap Fault Example C# The topics in this section discuss how to design contracts to expose error conditions as custom soap faults, how to return such. What is a fault exception in wcf and why do we use it? This article explains the need for a fault exception. In this sample program we are going to create custom soap fault that contains an error. Soap Fault Example C#.
From www.slideserve.com
PPT Chapter 7 SOAP Objectives PowerPoint Presentation, free download Soap Fault Example C# Soap faults convey error condition information from a service to a client and, in the duplex case, from a client to a service in an. In wcf we have to use the datacontractattribute,. In this article we'll explore the soapexception in more detail, looking at where it fits within the.net exception hierarchy, along. The topics in this section discuss how. Soap Fault Example C#.
From www.slideserve.com
PPT SOAP PowerPoint Presentation, free download ID3222290 Soap Fault Example C# What is a fault exception in wcf and why do we use it? In this sample program we are going to create custom soap fault that contains an error message string property. In a service, use the faultexception class to create an untyped fault to return to the client for debugging purposes. In wcf we have to use the datacontractattribute,.. Soap Fault Example C#.
From www.slideserve.com
PPT Services PowerPoint Presentation, free download ID2386446 Soap Fault Example C# In this sample program we are going to create custom soap fault that contains an error message string property. What is a fault exception in wcf and why do we use it? In wcf we have to use the datacontractattribute,. The topics in this section discuss how to design contracts to expose error conditions as custom soap faults, how to. Soap Fault Example C#.
From www.slideserve.com
PPT Henrik Frystyk Nielsen, PowerPoint Presentation ID931221 Soap Fault Example C# The topics in this section discuss how to design contracts to expose error conditions as custom soap faults, how to return such. In a service, use the faultexception class to create an untyped fault to return to the client for debugging purposes. This article explains the need for a fault exception. In wcf we have to use the datacontractattribute,. What. Soap Fault Example C#.
From www.slideserve.com
PPT SOAP (Simple Object Access Protocol) PowerPoint Presentation Soap Fault Example C# Soap faults convey error condition information from a service to a client and, in the duplex case, from a client to a service in an. In this article we'll explore the soapexception in more detail, looking at where it fits within the.net exception hierarchy, along. This article explains the need for a fault exception. In wcf we have to use. Soap Fault Example C#.
From www.slideserve.com
PPT SOAP Tutorial PowerPoint Presentation, free download ID5421178 Soap Fault Example C# In this sample program we are going to create custom soap fault that contains an error message string property. In wcf we have to use the datacontractattribute,. What is a fault exception in wcf and why do we use it? The topics in this section discuss how to design contracts to expose error conditions as custom soap faults, how to. Soap Fault Example C#.
From www.toolsqa.com
How to write SOAP Services Assertions in SoapUI? Soap Fault Example C# Soap faults convey error condition information from a service to a client and, in the duplex case, from a client to a service in an. In this article we'll explore the soapexception in more detail, looking at where it fits within the.net exception hierarchy, along. What is a fault exception in wcf and why do we use it? In this. Soap Fault Example C#.
From csharp-video-tutorials.blogspot.com
Sql server, and c video tutorial Part 16 Soap faults in WCF Soap Fault Example C# In this article we'll explore the soapexception in more detail, looking at where it fits within the.net exception hierarchy, along. The topics in this section discuss how to design contracts to expose error conditions as custom soap faults, how to return such. What is a fault exception in wcf and why do we use it? In a service, use the. Soap Fault Example C#.
From www.slideserve.com
PPT Services in PHP PowerPoint Presentation, free download ID Soap Fault Example C# In wcf we have to use the datacontractattribute,. The topics in this section discuss how to design contracts to expose error conditions as custom soap faults, how to return such. This article explains the need for a fault exception. In this sample program we are going to create custom soap fault that contains an error message string property. What is. Soap Fault Example C#.
From www.slideserve.com
PPT SOAP PowerPoint Presentation, free download ID3222290 Soap Fault Example C# This article explains the need for a fault exception. Soap faults convey error condition information from a service to a client and, in the duplex case, from a client to a service in an. What is a fault exception in wcf and why do we use it? In a service, use the faultexception class to create an untyped fault to. Soap Fault Example C#.
From www.slideserve.com
PPT SOAP (Simple Object Access Protocol) PowerPoint Presentation Soap Fault Example C# In a service, use the faultexception class to create an untyped fault to return to the client for debugging purposes. In this sample program we are going to create custom soap fault that contains an error message string property. The topics in this section discuss how to design contracts to expose error conditions as custom soap faults, how to return. Soap Fault Example C#.
From www.slideserve.com
PPT Understanding SOAP 1.1 (Simple Object Access Protocol) PowerPoint Soap Fault Example C# In a service, use the faultexception class to create an untyped fault to return to the client for debugging purposes. The topics in this section discuss how to design contracts to expose error conditions as custom soap faults, how to return such. In wcf we have to use the datacontractattribute,. This article explains the need for a fault exception. Soap. Soap Fault Example C#.
From www.slideserve.com
PPT Service Oriented Architecture + SOAP PowerPoint Presentation Soap Fault Example C# What is a fault exception in wcf and why do we use it? In this article we'll explore the soapexception in more detail, looking at where it fits within the.net exception hierarchy, along. In wcf we have to use the datacontractattribute,. In this sample program we are going to create custom soap fault that contains an error message string property.. Soap Fault Example C#.
From www.slideserve.com
PPT SOAP PowerPoint Presentation, free download ID3878957 Soap Fault Example C# In this sample program we are going to create custom soap fault that contains an error message string property. In this article we'll explore the soapexception in more detail, looking at where it fits within the.net exception hierarchy, along. Soap faults convey error condition information from a service to a client and, in the duplex case, from a client to. Soap Fault Example C#.
From www.slideserve.com
PPT SOAP Simple Object Access Protocol PowerPoint Presentation Soap Fault Example C# The topics in this section discuss how to design contracts to expose error conditions as custom soap faults, how to return such. What is a fault exception in wcf and why do we use it? In this sample program we are going to create custom soap fault that contains an error message string property. In wcf we have to use. Soap Fault Example C#.
From 9to5answer.com
[Solved] Catching the SOAP Fault error in custom 9to5Answer Soap Fault Example C# In a service, use the faultexception class to create an untyped fault to return to the client for debugging purposes. What is a fault exception in wcf and why do we use it? In this sample program we are going to create custom soap fault that contains an error message string property. Soap faults convey error condition information from a. Soap Fault Example C#.
From www.slideserve.com
PPT SOAP PowerPoint Presentation, free download ID4309675 Soap Fault Example C# In wcf we have to use the datacontractattribute,. In this sample program we are going to create custom soap fault that contains an error message string property. Soap faults convey error condition information from a service to a client and, in the duplex case, from a client to a service in an. In a service, use the faultexception class to. Soap Fault Example C#.
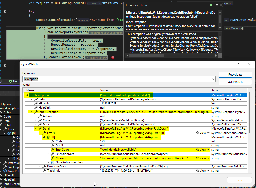
From stackoverflow.com
c How to view SOAP fault details from Bing Ads API failure Stack Soap Fault Example C# Soap faults convey error condition information from a service to a client and, in the duplex case, from a client to a service in an. In a service, use the faultexception class to create an untyped fault to return to the client for debugging purposes. In wcf we have to use the datacontractattribute,. In this article we'll explore the soapexception. Soap Fault Example C#.
From documentation.tricentis.com
SOAP faults Soap Fault Example C# This article explains the need for a fault exception. In this article we'll explore the soapexception in more detail, looking at where it fits within the.net exception hierarchy, along. What is a fault exception in wcf and why do we use it? In wcf we have to use the datacontractattribute,. The topics in this section discuss how to design contracts. Soap Fault Example C#.
From www.slideserve.com
PPT SOAP PowerPoint Presentation, free download ID521016 Soap Fault Example C# In a service, use the faultexception class to create an untyped fault to return to the client for debugging purposes. The topics in this section discuss how to design contracts to expose error conditions as custom soap faults, how to return such. What is a fault exception in wcf and why do we use it? In this sample program we. Soap Fault Example C#.
From www.slideserve.com
PPT Practical WCF Part 1 PowerPoint Presentation, free download ID Soap Fault Example C# The topics in this section discuss how to design contracts to expose error conditions as custom soap faults, how to return such. In this article we'll explore the soapexception in more detail, looking at where it fits within the.net exception hierarchy, along. This article explains the need for a fault exception. What is a fault exception in wcf and why. Soap Fault Example C#.
From www.slideserve.com
PPT Services SOAP PowerPoint Presentation, free download ID Soap Fault Example C# The topics in this section discuss how to design contracts to expose error conditions as custom soap faults, how to return such. Soap faults convey error condition information from a service to a client and, in the duplex case, from a client to a service in an. In this sample program we are going to create custom soap fault that. Soap Fault Example C#.
From www.slideserve.com
PPT SOAP Simple Object Access Protocol An Introduction PowerPoint Soap Fault Example C# This article explains the need for a fault exception. The topics in this section discuss how to design contracts to expose error conditions as custom soap faults, how to return such. Soap faults convey error condition information from a service to a client and, in the duplex case, from a client to a service in an. In this sample program. Soap Fault Example C#.