Sas Enterprise Miner Documentation . Use powerful data mining software, sas enterprise miner, to create accurate predictive and descriptive models for large volumes of data. Sas enterprise miner streamlines the data mining process to create highly accurate predictive and descriptive models based on analysis of vast. A server deployment of sas enterprise miner begins when you and your sas representative decide which software you need, determine which machines to install the software on, and develop your. The most recent release is sas enterprise miner 15.3. Sas enterprise miner 15.1 reference help is the pdf version of the user help that is built into the sas enterprise miner 15.1 user interface. Ready to create models from your data? Score sas enterprise miner models directly inside aster, emc pivotal (previously greenplum), ibm db2, ibm netezza, oracle and teradata databases with. This configuration is indicated for sas enterprise miner desktop, sas enterprise miner classroom, and sas enterprise miner workstation licenses.
from communities.sas.com
Sas enterprise miner streamlines the data mining process to create highly accurate predictive and descriptive models based on analysis of vast. Use powerful data mining software, sas enterprise miner, to create accurate predictive and descriptive models for large volumes of data. This configuration is indicated for sas enterprise miner desktop, sas enterprise miner classroom, and sas enterprise miner workstation licenses. The most recent release is sas enterprise miner 15.3. Ready to create models from your data? A server deployment of sas enterprise miner begins when you and your sas representative decide which software you need, determine which machines to install the software on, and develop your. Score sas enterprise miner models directly inside aster, emc pivotal (previously greenplum), ibm db2, ibm netezza, oracle and teradata databases with. Sas enterprise miner 15.1 reference help is the pdf version of the user help that is built into the sas enterprise miner 15.1 user interface.
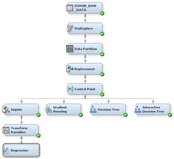
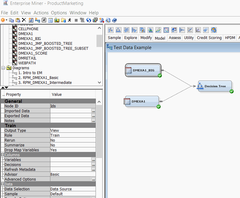
Solved SAS Enterprise Miner How do I include 2 Data sets into a
Sas Enterprise Miner Documentation Use powerful data mining software, sas enterprise miner, to create accurate predictive and descriptive models for large volumes of data. The most recent release is sas enterprise miner 15.3. This configuration is indicated for sas enterprise miner desktop, sas enterprise miner classroom, and sas enterprise miner workstation licenses. Ready to create models from your data? Use powerful data mining software, sas enterprise miner, to create accurate predictive and descriptive models for large volumes of data. Score sas enterprise miner models directly inside aster, emc pivotal (previously greenplum), ibm db2, ibm netezza, oracle and teradata databases with. Sas enterprise miner 15.1 reference help is the pdf version of the user help that is built into the sas enterprise miner 15.1 user interface. Sas enterprise miner streamlines the data mining process to create highly accurate predictive and descriptive models based on analysis of vast. A server deployment of sas enterprise miner begins when you and your sas representative decide which software you need, determine which machines to install the software on, and develop your.
From support.sas.com
Identifying the Interface Components Data Mining Using SAS(R Sas Enterprise Miner Documentation A server deployment of sas enterprise miner begins when you and your sas representative decide which software you need, determine which machines to install the software on, and develop your. This configuration is indicated for sas enterprise miner desktop, sas enterprise miner classroom, and sas enterprise miner workstation licenses. Sas enterprise miner 15.1 reference help is the pdf version of. Sas Enterprise Miner Documentation.
From support.sas.com
Getting to Know the Graphical User Interface Getting Started with Sas Enterprise Miner Documentation A server deployment of sas enterprise miner begins when you and your sas representative decide which software you need, determine which machines to install the software on, and develop your. Sas enterprise miner streamlines the data mining process to create highly accurate predictive and descriptive models based on analysis of vast. Sas enterprise miner 15.1 reference help is the pdf. Sas Enterprise Miner Documentation.
From www.sas.com
Data Mining Software, Model Development and Deployment, SAS Enterprise Sas Enterprise Miner Documentation A server deployment of sas enterprise miner begins when you and your sas representative decide which software you need, determine which machines to install the software on, and develop your. Sas enterprise miner streamlines the data mining process to create highly accurate predictive and descriptive models based on analysis of vast. Sas enterprise miner 15.1 reference help is the pdf. Sas Enterprise Miner Documentation.
From support.sas.com
Verify the Installation SAS® Enterprise Miner(TM) 14.2 Sas Enterprise Miner Documentation Ready to create models from your data? Use powerful data mining software, sas enterprise miner, to create accurate predictive and descriptive models for large volumes of data. A server deployment of sas enterprise miner begins when you and your sas representative decide which software you need, determine which machines to install the software on, and develop your. Sas enterprise miner. Sas Enterprise Miner Documentation.
From support.sas.com
Verify the Installation SAS(R) Enterprise Miner(TM) 12.1 Sas Enterprise Miner Documentation Sas enterprise miner streamlines the data mining process to create highly accurate predictive and descriptive models based on analysis of vast. Sas enterprise miner 15.1 reference help is the pdf version of the user help that is built into the sas enterprise miner 15.1 user interface. Use powerful data mining software, sas enterprise miner, to create accurate predictive and descriptive. Sas Enterprise Miner Documentation.
From www.yumpu.com
SAS Enterprise Miner Workstation Deployment Sas Enterprise Miner Documentation This configuration is indicated for sas enterprise miner desktop, sas enterprise miner classroom, and sas enterprise miner workstation licenses. A server deployment of sas enterprise miner begins when you and your sas representative decide which software you need, determine which machines to install the software on, and develop your. Sas enterprise miner streamlines the data mining process to create highly. Sas Enterprise Miner Documentation.
From www.youtube.com
Data Mining concepts using SAS Enterprise Miner YouTube Sas Enterprise Miner Documentation Ready to create models from your data? The most recent release is sas enterprise miner 15.3. Sas enterprise miner 15.1 reference help is the pdf version of the user help that is built into the sas enterprise miner 15.1 user interface. Sas enterprise miner streamlines the data mining process to create highly accurate predictive and descriptive models based on analysis. Sas Enterprise Miner Documentation.
From www.sas.com
Data Mining Software, Model Development and Deployment, SAS Enterprise Sas Enterprise Miner Documentation Score sas enterprise miner models directly inside aster, emc pivotal (previously greenplum), ibm db2, ibm netezza, oracle and teradata databases with. Sas enterprise miner streamlines the data mining process to create highly accurate predictive and descriptive models based on analysis of vast. This configuration is indicated for sas enterprise miner desktop, sas enterprise miner classroom, and sas enterprise miner workstation. Sas Enterprise Miner Documentation.
From www.sas.com
Data Mining Software, Model Development and Deployment, SAS Enterprise Sas Enterprise Miner Documentation Sas enterprise miner 15.1 reference help is the pdf version of the user help that is built into the sas enterprise miner 15.1 user interface. Use powerful data mining software, sas enterprise miner, to create accurate predictive and descriptive models for large volumes of data. This configuration is indicated for sas enterprise miner desktop, sas enterprise miner classroom, and sas. Sas Enterprise Miner Documentation.
From www.studocu.com
Week 4 Tutorial Demo using sas enterprise miner 1 P a g e A Guide Sas Enterprise Miner Documentation Score sas enterprise miner models directly inside aster, emc pivotal (previously greenplum), ibm db2, ibm netezza, oracle and teradata databases with. Ready to create models from your data? The most recent release is sas enterprise miner 15.3. Use powerful data mining software, sas enterprise miner, to create accurate predictive and descriptive models for large volumes of data. Sas enterprise miner. Sas Enterprise Miner Documentation.
From www.sas.com
Data Mining Software, Model Development and Deployment, SAS Enterprise Sas Enterprise Miner Documentation A server deployment of sas enterprise miner begins when you and your sas representative decide which software you need, determine which machines to install the software on, and develop your. The most recent release is sas enterprise miner 15.3. Sas enterprise miner streamlines the data mining process to create highly accurate predictive and descriptive models based on analysis of vast.. Sas Enterprise Miner Documentation.
From support.sas.com
Getting to Know the Graphical User Interface Getting Started with Sas Enterprise Miner Documentation This configuration is indicated for sas enterprise miner desktop, sas enterprise miner classroom, and sas enterprise miner workstation licenses. Sas enterprise miner streamlines the data mining process to create highly accurate predictive and descriptive models based on analysis of vast. Score sas enterprise miner models directly inside aster, emc pivotal (previously greenplum), ibm db2, ibm netezza, oracle and teradata databases. Sas Enterprise Miner Documentation.
From communities.sas.com
Solved SAS Enterprise Miner How do I include 2 Data sets into a Sas Enterprise Miner Documentation Sas enterprise miner streamlines the data mining process to create highly accurate predictive and descriptive models based on analysis of vast. A server deployment of sas enterprise miner begins when you and your sas representative decide which software you need, determine which machines to install the software on, and develop your. The most recent release is sas enterprise miner 15.3.. Sas Enterprise Miner Documentation.
From support.sas.com
Verify the Installation SAS(R) Enterprise Miner(TM) 12.1 Sas Enterprise Miner Documentation The most recent release is sas enterprise miner 15.3. Score sas enterprise miner models directly inside aster, emc pivotal (previously greenplum), ibm db2, ibm netezza, oracle and teradata databases with. Sas enterprise miner streamlines the data mining process to create highly accurate predictive and descriptive models based on analysis of vast. Sas enterprise miner 15.1 reference help is the pdf. Sas Enterprise Miner Documentation.
From studylib.net
1.1 Introduction to SAS Enterprise Miner Sas Enterprise Miner Documentation Ready to create models from your data? Use powerful data mining software, sas enterprise miner, to create accurate predictive and descriptive models for large volumes of data. Sas enterprise miner 15.1 reference help is the pdf version of the user help that is built into the sas enterprise miner 15.1 user interface. A server deployment of sas enterprise miner begins. Sas Enterprise Miner Documentation.
From www.studocu.com
Getting started with sas enterprise miner 7 Getting Started with SAS Sas Enterprise Miner Documentation Sas enterprise miner 15.1 reference help is the pdf version of the user help that is built into the sas enterprise miner 15.1 user interface. Score sas enterprise miner models directly inside aster, emc pivotal (previously greenplum), ibm db2, ibm netezza, oracle and teradata databases with. A server deployment of sas enterprise miner begins when you and your sas representative. Sas Enterprise Miner Documentation.
From www.scribd.com
SAS Enterprise Miner 13.2 Administration and Configuration Sas Sas Enterprise Miner Documentation This configuration is indicated for sas enterprise miner desktop, sas enterprise miner classroom, and sas enterprise miner workstation licenses. A server deployment of sas enterprise miner begins when you and your sas representative decide which software you need, determine which machines to install the software on, and develop your. Sas enterprise miner streamlines the data mining process to create highly. Sas Enterprise Miner Documentation.
From dokumen.tips
(PDF) SAS Enterprise Miner™ 13.1 Administration and Configuration Sas Enterprise Miner Documentation Score sas enterprise miner models directly inside aster, emc pivotal (previously greenplum), ibm db2, ibm netezza, oracle and teradata databases with. Sas enterprise miner streamlines the data mining process to create highly accurate predictive and descriptive models based on analysis of vast. Ready to create models from your data? A server deployment of sas enterprise miner begins when you and. Sas Enterprise Miner Documentation.
From support.sas.com
Verify the Installation SAS(R) Enterprise Miner(TM) 12.1 Sas Enterprise Miner Documentation Sas enterprise miner 15.1 reference help is the pdf version of the user help that is built into the sas enterprise miner 15.1 user interface. A server deployment of sas enterprise miner begins when you and your sas representative decide which software you need, determine which machines to install the software on, and develop your. Ready to create models from. Sas Enterprise Miner Documentation.
From studylib.net
SAS Enterprise Miner Overview Sas Enterprise Miner Documentation Ready to create models from your data? The most recent release is sas enterprise miner 15.3. Use powerful data mining software, sas enterprise miner, to create accurate predictive and descriptive models for large volumes of data. Sas enterprise miner 15.1 reference help is the pdf version of the user help that is built into the sas enterprise miner 15.1 user. Sas Enterprise Miner Documentation.
From www.studocu.com
SAS Enterprise Miner Demo Starting Page of Enterprise Miner 14 Load Sas Enterprise Miner Documentation This configuration is indicated for sas enterprise miner desktop, sas enterprise miner classroom, and sas enterprise miner workstation licenses. Score sas enterprise miner models directly inside aster, emc pivotal (previously greenplum), ibm db2, ibm netezza, oracle and teradata databases with. Use powerful data mining software, sas enterprise miner, to create accurate predictive and descriptive models for large volumes of data.. Sas Enterprise Miner Documentation.
From pdfslide.net
(PDF) SAS Enterprise Miner™ 14.1 Reference Sas Enterprise Miner Documentation Score sas enterprise miner models directly inside aster, emc pivotal (previously greenplum), ibm db2, ibm netezza, oracle and teradata databases with. This configuration is indicated for sas enterprise miner desktop, sas enterprise miner classroom, and sas enterprise miner workstation licenses. Sas enterprise miner streamlines the data mining process to create highly accurate predictive and descriptive models based on analysis of. Sas Enterprise Miner Documentation.
From support.sas.com
Using SAS Enterprise Miner with a SAS Grid Sas Enterprise Miner Documentation This configuration is indicated for sas enterprise miner desktop, sas enterprise miner classroom, and sas enterprise miner workstation licenses. Sas enterprise miner 15.1 reference help is the pdf version of the user help that is built into the sas enterprise miner 15.1 user interface. Ready to create models from your data? Sas enterprise miner streamlines the data mining process to. Sas Enterprise Miner Documentation.
From www.scribd.com
Installation and Configuration SAS Enterprise Miner PDF Sas Sas Enterprise Miner Documentation This configuration is indicated for sas enterprise miner desktop, sas enterprise miner classroom, and sas enterprise miner workstation licenses. Use powerful data mining software, sas enterprise miner, to create accurate predictive and descriptive models for large volumes of data. The most recent release is sas enterprise miner 15.3. Ready to create models from your data? Sas enterprise miner streamlines the. Sas Enterprise Miner Documentation.
From support.sas.com
Verify the Installation SAS® Enterprise Miner(TM) 14.2 Sas Enterprise Miner Documentation This configuration is indicated for sas enterprise miner desktop, sas enterprise miner classroom, and sas enterprise miner workstation licenses. The most recent release is sas enterprise miner 15.3. Ready to create models from your data? Sas enterprise miner 15.1 reference help is the pdf version of the user help that is built into the sas enterprise miner 15.1 user interface.. Sas Enterprise Miner Documentation.
From www.predictiveanalyticstoday.com
SAS Enterprise Miner Predictive Analytics Today Sas Enterprise Miner Documentation Sas enterprise miner 15.1 reference help is the pdf version of the user help that is built into the sas enterprise miner 15.1 user interface. A server deployment of sas enterprise miner begins when you and your sas representative decide which software you need, determine which machines to install the software on, and develop your. This configuration is indicated for. Sas Enterprise Miner Documentation.
From support.sas.com
SAS Enterprise Miner SAS Support Sas Enterprise Miner Documentation Score sas enterprise miner models directly inside aster, emc pivotal (previously greenplum), ibm db2, ibm netezza, oracle and teradata databases with. The most recent release is sas enterprise miner 15.3. This configuration is indicated for sas enterprise miner desktop, sas enterprise miner classroom, and sas enterprise miner workstation licenses. Sas enterprise miner streamlines the data mining process to create highly. Sas Enterprise Miner Documentation.
From support.sas.com
SAS Enterprise Miner SAS Support Sas Enterprise Miner Documentation Use powerful data mining software, sas enterprise miner, to create accurate predictive and descriptive models for large volumes of data. Sas enterprise miner 15.1 reference help is the pdf version of the user help that is built into the sas enterprise miner 15.1 user interface. The most recent release is sas enterprise miner 15.3. A server deployment of sas enterprise. Sas Enterprise Miner Documentation.
From video.sas.com
Getting Started with SAS Enterprise Miner Scoring New Data SAS Video Sas Enterprise Miner Documentation Use powerful data mining software, sas enterprise miner, to create accurate predictive and descriptive models for large volumes of data. Sas enterprise miner streamlines the data mining process to create highly accurate predictive and descriptive models based on analysis of vast. The most recent release is sas enterprise miner 15.3. Ready to create models from your data? This configuration is. Sas Enterprise Miner Documentation.
From support.sas.com
SAS Enterprise Miner SAS Support Sas Enterprise Miner Documentation Ready to create models from your data? This configuration is indicated for sas enterprise miner desktop, sas enterprise miner classroom, and sas enterprise miner workstation licenses. Sas enterprise miner streamlines the data mining process to create highly accurate predictive and descriptive models based on analysis of vast. A server deployment of sas enterprise miner begins when you and your sas. Sas Enterprise Miner Documentation.
From treemma312.weebly.com
Predictive Modeling With Sas Enterprise Miner Torrent treemma Sas Enterprise Miner Documentation Sas enterprise miner streamlines the data mining process to create highly accurate predictive and descriptive models based on analysis of vast. Use powerful data mining software, sas enterprise miner, to create accurate predictive and descriptive models for large volumes of data. Score sas enterprise miner models directly inside aster, emc pivotal (previously greenplum), ibm db2, ibm netezza, oracle and teradata. Sas Enterprise Miner Documentation.
From support.sas.com
Analyze with a Logistic Regression Model Getting Started with SAS(R Sas Enterprise Miner Documentation Sas enterprise miner 15.1 reference help is the pdf version of the user help that is built into the sas enterprise miner 15.1 user interface. This configuration is indicated for sas enterprise miner desktop, sas enterprise miner classroom, and sas enterprise miner workstation licenses. Score sas enterprise miner models directly inside aster, emc pivotal (previously greenplum), ibm db2, ibm netezza,. Sas Enterprise Miner Documentation.
From www.scribd.com
SAS Data Mining Using Sas Enterprise Miner A Case Study Appro PDF Sas Enterprise Miner Documentation Score sas enterprise miner models directly inside aster, emc pivotal (previously greenplum), ibm db2, ibm netezza, oracle and teradata databases with. This configuration is indicated for sas enterprise miner desktop, sas enterprise miner classroom, and sas enterprise miner workstation licenses. Sas enterprise miner streamlines the data mining process to create highly accurate predictive and descriptive models based on analysis of. Sas Enterprise Miner Documentation.
From support.sas.com
SAS Enterprise Miner SAS Support Sas Enterprise Miner Documentation Score sas enterprise miner models directly inside aster, emc pivotal (previously greenplum), ibm db2, ibm netezza, oracle and teradata databases with. The most recent release is sas enterprise miner 15.3. Ready to create models from your data? A server deployment of sas enterprise miner begins when you and your sas representative decide which software you need, determine which machines to. Sas Enterprise Miner Documentation.
From support.sas.com
Import Package Files from SAS Enterprise Miner SAS(R) Model Manager Sas Enterprise Miner Documentation This configuration is indicated for sas enterprise miner desktop, sas enterprise miner classroom, and sas enterprise miner workstation licenses. A server deployment of sas enterprise miner begins when you and your sas representative decide which software you need, determine which machines to install the software on, and develop your. The most recent release is sas enterprise miner 15.3. Sas enterprise. Sas Enterprise Miner Documentation.