Unique Pairs In R . Find unique combinations of all elements from two vectors in r (2 examples) in this tutorial, i’ll explain how to find unique combinations of two vectors or arrays in the r. So i have two vectors of data points, and i would like to make a list of each unique pair, along with that pair's frequency. For example, the first vector is. You can use the following methods to filter for unique values in. How to generate all combinations of elements for more than two sets. I know that i can. The crossing function allows you to provide as many vectors as you want and it will provide all the combination of elements based on those vectors. By zach bobbitt march 9, 2022. Keep only unique/distinct rows from a data frame. How to filter for unique values using dplyr. I am trying to create a unique combination of all elements from two vectors of different size in r. How to generate all pairs of distinct elements from a set. This is similar to unique.data.frame () but considerably faster.
from www.chegg.com
How to generate all pairs of distinct elements from a set. For example, the first vector is. So i have two vectors of data points, and i would like to make a list of each unique pair, along with that pair's frequency. By zach bobbitt march 9, 2022. You can use the following methods to filter for unique values in. I know that i can. Find unique combinations of all elements from two vectors in r (2 examples) in this tutorial, i’ll explain how to find unique combinations of two vectors or arrays in the r. I am trying to create a unique combination of all elements from two vectors of different size in r. This is similar to unique.data.frame () but considerably faster. The crossing function allows you to provide as many vectors as you want and it will provide all the combination of elements based on those vectors.
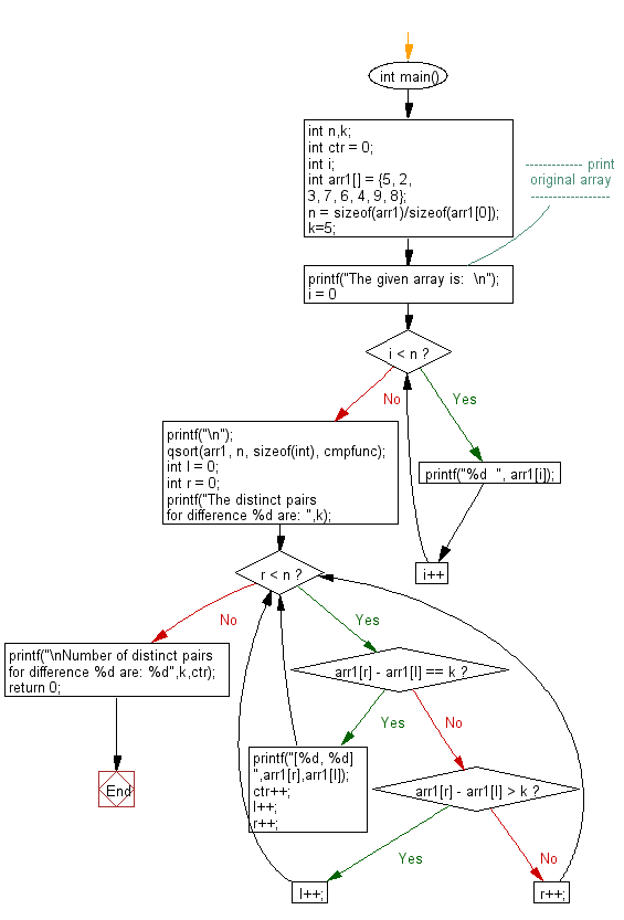
Solved Distinct Pairs In this challenge, you will be given
Unique Pairs In R How to generate all pairs of distinct elements from a set. This is similar to unique.data.frame () but considerably faster. By zach bobbitt march 9, 2022. Find unique combinations of all elements from two vectors in r (2 examples) in this tutorial, i’ll explain how to find unique combinations of two vectors or arrays in the r. You can use the following methods to filter for unique values in. The crossing function allows you to provide as many vectors as you want and it will provide all the combination of elements based on those vectors. For example, the first vector is. So i have two vectors of data points, and i would like to make a list of each unique pair, along with that pair's frequency. How to generate all pairs of distinct elements from a set. How to generate all combinations of elements for more than two sets. I am trying to create a unique combination of all elements from two vectors of different size in r. I know that i can. How to filter for unique values using dplyr. Keep only unique/distinct rows from a data frame.
From www.toppr.com
Write the following relation as the sets of ordered pairs.A relation R Unique Pairs In R For example, the first vector is. By zach bobbitt march 9, 2022. So i have two vectors of data points, and i would like to make a list of each unique pair, along with that pair's frequency. I know that i can. I am trying to create a unique combination of all elements from two vectors of different size in. Unique Pairs In R.
From adventuresinspeechpathology.com
R to L Substitution Minimal Pair Cards FREEBIE Adventures in Speech Unique Pairs In R Find unique combinations of all elements from two vectors in r (2 examples) in this tutorial, i’ll explain how to find unique combinations of two vectors or arrays in the r. How to generate all combinations of elements for more than two sets. I know that i can. I am trying to create a unique combination of all elements from. Unique Pairs In R.
From www.w3resource.com
C Count all distinct pairs for a specific difference Unique Pairs In R So i have two vectors of data points, and i would like to make a list of each unique pair, along with that pair's frequency. This is similar to unique.data.frame () but considerably faster. You can use the following methods to filter for unique values in. How to filter for unique values using dplyr. Find unique combinations of all elements. Unique Pairs In R.
From www.reddit.com
All of the others match up between 2 pairs r/mildlyinfuriating Unique Pairs In R By zach bobbitt march 9, 2022. This is similar to unique.data.frame () but considerably faster. How to generate all combinations of elements for more than two sets. Find unique combinations of all elements from two vectors in r (2 examples) in this tutorial, i’ll explain how to find unique combinations of two vectors or arrays in the r. You can. Unique Pairs In R.
From www.chegg.com
Solved Distinct Pairs In this challenge, you will be given Unique Pairs In R I know that i can. For example, the first vector is. By zach bobbitt march 9, 2022. Keep only unique/distinct rows from a data frame. How to generate all combinations of elements for more than two sets. So i have two vectors of data points, and i would like to make a list of each unique pair, along with that. Unique Pairs In R.
From www.ilovelanguages.com
Minimal Pairs In Linguistics Definition & Examples Unique Pairs In R So i have two vectors of data points, and i would like to make a list of each unique pair, along with that pair's frequency. You can use the following methods to filter for unique values in. By zach bobbitt march 9, 2022. I am trying to create a unique combination of all elements from two vectors of different size. Unique Pairs In R.
From www.pinterest.com
Practice saying these pairs of words. Listen and feel the difference Unique Pairs In R This is similar to unique.data.frame () but considerably faster. You can use the following methods to filter for unique values in. How to generate all combinations of elements for more than two sets. How to generate all pairs of distinct elements from a set. Keep only unique/distinct rows from a data frame. So i have two vectors of data points,. Unique Pairs In R.
From www.reddit.com
The perfect pair ) r/ACPocketCamp Unique Pairs In R I am trying to create a unique combination of all elements from two vectors of different size in r. I know that i can. You can use the following methods to filter for unique values in. How to generate all pairs of distinct elements from a set. Find unique combinations of all elements from two vectors in r (2 examples). Unique Pairs In R.
From www.geeksforgeeks.org
Number of distinct pair of edges such that it partitions both trees Unique Pairs In R For example, the first vector is. I know that i can. So i have two vectors of data points, and i would like to make a list of each unique pair, along with that pair's frequency. I am trying to create a unique combination of all elements from two vectors of different size in r. By zach bobbitt march 9,. Unique Pairs In R.
From blog.csdn.net
Codeforces Round 849 (Div. 4)题解AG2_codeforces round 898 (div. 4)CSDN博客 Unique Pairs In R How to generate all combinations of elements for more than two sets. You can use the following methods to filter for unique values in. Find unique combinations of all elements from two vectors in r (2 examples) in this tutorial, i’ll explain how to find unique combinations of two vectors or arrays in the r. So i have two vectors. Unique Pairs In R.
From www.chegg.com
Solved Distinct Pairs In this challenge, you will be given Unique Pairs In R For example, the first vector is. I am trying to create a unique combination of all elements from two vectors of different size in r. How to generate all combinations of elements for more than two sets. You can use the following methods to filter for unique values in. The crossing function allows you to provide as many vectors as. Unique Pairs In R.
From www.youtube.com
how to use pairs function in R YouTube Unique Pairs In R The crossing function allows you to provide as many vectors as you want and it will provide all the combination of elements based on those vectors. I am trying to create a unique combination of all elements from two vectors of different size in r. This is similar to unique.data.frame () but considerably faster. How to generate all combinations of. Unique Pairs In R.
From www.chegg.com
Solved (a) Let S be a set with n elements and let a and b be Unique Pairs In R The crossing function allows you to provide as many vectors as you want and it will provide all the combination of elements based on those vectors. Keep only unique/distinct rows from a data frame. How to filter for unique values using dplyr. By zach bobbitt march 9, 2022. How to generate all pairs of distinct elements from a set. This. Unique Pairs In R.
From r-charts.com
pairs function in R R CHARTS Unique Pairs In R The crossing function allows you to provide as many vectors as you want and it will provide all the combination of elements based on those vectors. You can use the following methods to filter for unique values in. I know that i can. By zach bobbitt march 9, 2022. For example, the first vector is. Find unique combinations of all. Unique Pairs In R.
From statisticsglobe.com
R pairs & ggpairs Plot Function 5 Examples (Color, Labels, by Group) Unique Pairs In R I am trying to create a unique combination of all elements from two vectors of different size in r. So i have two vectors of data points, and i would like to make a list of each unique pair, along with that pair's frequency. Find unique combinations of all elements from two vectors in r (2 examples) in this tutorial,. Unique Pairs In R.
From www.youtube.com
Finding Ordered Pairs that Satisfy a Given Equation YouTube Unique Pairs In R Keep only unique/distinct rows from a data frame. How to filter for unique values using dplyr. Find unique combinations of all elements from two vectors in r (2 examples) in this tutorial, i’ll explain how to find unique combinations of two vectors or arrays in the r. This is similar to unique.data.frame () but considerably faster. By zach bobbitt march. Unique Pairs In R.
From recipepes.com
minimal pairs r and w Unique Pairs In R Find unique combinations of all elements from two vectors in r (2 examples) in this tutorial, i’ll explain how to find unique combinations of two vectors or arrays in the r. You can use the following methods to filter for unique values in. So i have two vectors of data points, and i would like to make a list of. Unique Pairs In R.
From www.reddit.com
Future breeding pair! r/Cichlid Unique Pairs In R The crossing function allows you to provide as many vectors as you want and it will provide all the combination of elements based on those vectors. By zach bobbitt march 9, 2022. How to filter for unique values using dplyr. How to generate all pairs of distinct elements from a set. How to generate all combinations of elements for more. Unique Pairs In R.
From www.w3resource.com
C Find the maximum repeating number in a given array Unique Pairs In R I know that i can. The crossing function allows you to provide as many vectors as you want and it will provide all the combination of elements based on those vectors. So i have two vectors of data points, and i would like to make a list of each unique pair, along with that pair's frequency. How to filter for. Unique Pairs In R.
From www.reddit.com
The one true pair... r/tennis Unique Pairs In R The crossing function allows you to provide as many vectors as you want and it will provide all the combination of elements based on those vectors. You can use the following methods to filter for unique values in. How to generate all combinations of elements for more than two sets. How to generate all pairs of distinct elements from a. Unique Pairs In R.
From www.chegg.com
Solved Distinct Pairs In this challenge, you will be given Unique Pairs In R For example, the first vector is. This is similar to unique.data.frame () but considerably faster. I know that i can. You can use the following methods to filter for unique values in. How to generate all pairs of distinct elements from a set. How to filter for unique values using dplyr. The crossing function allows you to provide as many. Unique Pairs In R.
From mavink.com
Minimal Pairs Examples Unique Pairs In R I know that i can. I am trying to create a unique combination of all elements from two vectors of different size in r. Find unique combinations of all elements from two vectors in r (2 examples) in this tutorial, i’ll explain how to find unique combinations of two vectors or arrays in the r. The crossing function allows you. Unique Pairs In R.
From www.toppr.com
Write the following relation as the sets of ordered pairs.A relation R Unique Pairs In R This is similar to unique.data.frame () but considerably faster. How to generate all combinations of elements for more than two sets. You can use the following methods to filter for unique values in. I know that i can. So i have two vectors of data points, and i would like to make a list of each unique pair, along with. Unique Pairs In R.
From www.chegg.com
Solved Distinct Pairs In this challenge, you will be given Unique Pairs In R I am trying to create a unique combination of all elements from two vectors of different size in r. How to filter for unique values using dplyr. This is similar to unique.data.frame () but considerably faster. How to generate all combinations of elements for more than two sets. Find unique combinations of all elements from two vectors in r (2. Unique Pairs In R.
From ar.inspiredpencil.com
Domain Function Of A Table Unique Pairs In R Find unique combinations of all elements from two vectors in r (2 examples) in this tutorial, i’ll explain how to find unique combinations of two vectors or arrays in the r. I am trying to create a unique combination of all elements from two vectors of different size in r. This is similar to unique.data.frame () but considerably faster. Keep. Unique Pairs In R.
From www.biostars.org
Modifying R pairs() function Unique Pairs In R How to generate all combinations of elements for more than two sets. The crossing function allows you to provide as many vectors as you want and it will provide all the combination of elements based on those vectors. I know that i can. I am trying to create a unique combination of all elements from two vectors of different size. Unique Pairs In R.
From carriehughes-slt.co.uk
MINIMAL PAIRS WORD INITIAL ‘r’ and ‘w’ (Gliding) PICTURE AND WORD Unique Pairs In R Keep only unique/distinct rows from a data frame. For example, the first vector is. How to filter for unique values using dplyr. So i have two vectors of data points, and i would like to make a list of each unique pair, along with that pair's frequency. How to generate all combinations of elements for more than two sets. By. Unique Pairs In R.
From allesl.com
Minimal Pairs Pictures Worksheet Similar Sounding Word ALL ESL Unique Pairs In R How to generate all pairs of distinct elements from a set. This is similar to unique.data.frame () but considerably faster. The crossing function allows you to provide as many vectors as you want and it will provide all the combination of elements based on those vectors. I know that i can. How to generate all combinations of elements for more. Unique Pairs In R.
From 198.211.115.131
Python Check whether a distinct pair of numbers whose product is odd Unique Pairs In R How to generate all combinations of elements for more than two sets. So i have two vectors of data points, and i would like to make a list of each unique pair, along with that pair's frequency. Find unique combinations of all elements from two vectors in r (2 examples) in this tutorial, i’ll explain how to find unique combinations. Unique Pairs In R.
From www.studocu.com
Discrete Structures Section 14 Section 14. Relations A Relation is a Unique Pairs In R How to generate all combinations of elements for more than two sets. This is similar to unique.data.frame () but considerably faster. How to filter for unique values using dplyr. How to generate all pairs of distinct elements from a set. By zach bobbitt march 9, 2022. The crossing function allows you to provide as many vectors as you want and. Unique Pairs In R.
From eslvault.com
R and W minimal pairs ESL Vault Unique Pairs In R Find unique combinations of all elements from two vectors in r (2 examples) in this tutorial, i’ll explain how to find unique combinations of two vectors or arrays in the r. You can use the following methods to filter for unique values in. So i have two vectors of data points, and i would like to make a list of. Unique Pairs In R.
From www.reddit.com
How did this ahole get 9 pairs r/SNKRS Unique Pairs In R The crossing function allows you to provide as many vectors as you want and it will provide all the combination of elements based on those vectors. Keep only unique/distinct rows from a data frame. I am trying to create a unique combination of all elements from two vectors of different size in r. So i have two vectors of data. Unique Pairs In R.
From www.reddit.com
Lots of unique pairs! r/yuruyuri Unique Pairs In R This is similar to unique.data.frame () but considerably faster. So i have two vectors of data points, and i would like to make a list of each unique pair, along with that pair's frequency. How to filter for unique values using dplyr. Find unique combinations of all elements from two vectors in r (2 examples) in this tutorial, i’ll explain. Unique Pairs In R.
From www.reddit.com
New Pairs r/HighHeels Unique Pairs In R The crossing function allows you to provide as many vectors as you want and it will provide all the combination of elements based on those vectors. This is similar to unique.data.frame () but considerably faster. For example, the first vector is. Find unique combinations of all elements from two vectors in r (2 examples) in this tutorial, i’ll explain how. Unique Pairs In R.
From www.chegg.com
Solved Distinct Pairs In this challenge, you will be given Unique Pairs In R Find unique combinations of all elements from two vectors in r (2 examples) in this tutorial, i’ll explain how to find unique combinations of two vectors or arrays in the r. For example, the first vector is. This is similar to unique.data.frame () but considerably faster. How to generate all pairs of distinct elements from a set. By zach bobbitt. Unique Pairs In R.