Blender Displacement Map Pixelated . So blender get's more information out of the normal map, making it possible to calculate a smoother surface. I followed a hard surface modeling tutorial and used grayscale texture painting to create a displacement map. A normal map will show pixel issues only where the gradient changes, whereas a bump map will show pixel issues for each “elevation”. In eevee i have tried using subdivision surface. Your displacement map does not have enough information to create a smooth result. However when i added the subsurf modifier, even at level. When i add a displacement map to a uvd object in eevee the details look pixelated (although they look good in cycles). I've tried subdividing, subsurface modifiers, displace modifier, setting up my displacement map with nodes, and making sure. The bump map is 2k and painted in blender, but it really doesn’t matter which map i feed to the bump node, the result is always pixelated. Since this morning i can't make any bump map work properly, they always appear pixellized, in openexr format or with 32 bit float, either in 2.8 or 2.9, it doesn't seem to be the. You should be using images in 16 bit per channel (or higher) and not crappy jpgs. Tried different 2.8 versions, no. The best thing you can do is to increase. I'm trying to add a displacement map to a brick wall in blender. Feeding the image to the bump node can be compared with using it in the displacement.
from cgian.com
I followed a hard surface modeling tutorial and used grayscale texture painting to create a displacement map. However when i added the subsurf modifier, even at level. So blender get's more information out of the normal map, making it possible to calculate a smoother surface. The bump map is 2k and painted in blender, but it really doesn’t matter which map i feed to the bump node, the result is always pixelated. I've tried subdividing, subsurface modifiers, displace modifier, setting up my displacement map with nodes, and making sure. In eevee i have tried using subdivision surface. Feeding the image to the bump node can be compared with using it in the displacement. Tried different 2.8 versions, no. Your displacement map does not have enough information to create a smooth result. I'm trying to add a displacement map to a brick wall in blender.
Blender displacement map not working? Try this
Blender Displacement Map Pixelated Your displacement map does not have enough information to create a smooth result. Your displacement map does not have enough information to create a smooth result. The best thing you can do is to increase. You should be using images in 16 bit per channel (or higher) and not crappy jpgs. When i add a displacement map to a uvd object in eevee the details look pixelated (although they look good in cycles). However when i added the subsurf modifier, even at level. In eevee i have tried using subdivision surface. Since this morning i can't make any bump map work properly, they always appear pixellized, in openexr format or with 32 bit float, either in 2.8 or 2.9, it doesn't seem to be the. Feeding the image to the bump node can be compared with using it in the displacement. I'm trying to add a displacement map to a brick wall in blender. I've tried subdividing, subsurface modifiers, displace modifier, setting up my displacement map with nodes, and making sure. So blender get's more information out of the normal map, making it possible to calculate a smoother surface. A normal map will show pixel issues only where the gradient changes, whereas a bump map will show pixel issues for each “elevation”. The bump map is 2k and painted in blender, but it really doesn’t matter which map i feed to the bump node, the result is always pixelated. I followed a hard surface modeling tutorial and used grayscale texture painting to create a displacement map. Tried different 2.8 versions, no.
From cgian.com
Blender displacement map not working? Try this Blender Displacement Map Pixelated Your displacement map does not have enough information to create a smooth result. So blender get's more information out of the normal map, making it possible to calculate a smoother surface. When i add a displacement map to a uvd object in eevee the details look pixelated (although they look good in cycles). A normal map will show pixel issues. Blender Displacement Map Pixelated.
From blenderartists.org
Why is my bump map pixelated? Materials and Textures Blender Blender Displacement Map Pixelated Tried different 2.8 versions, no. When i add a displacement map to a uvd object in eevee the details look pixelated (although they look good in cycles). Since this morning i can't make any bump map work properly, they always appear pixellized, in openexr format or with 32 bit float, either in 2.8 or 2.9, it doesn't seem to be. Blender Displacement Map Pixelated.
From www.youtube.com
How to Use the Displacement Modifier (Blender Tutorial) YouTube Blender Displacement Map Pixelated I followed a hard surface modeling tutorial and used grayscale texture painting to create a displacement map. The bump map is 2k and painted in blender, but it really doesn’t matter which map i feed to the bump node, the result is always pixelated. Feeding the image to the bump node can be compared with using it in the displacement.. Blender Displacement Map Pixelated.
From tomconradart.wordpress.com
Blender Displacement Mapping tomconradart Blender Displacement Map Pixelated Your displacement map does not have enough information to create a smooth result. Since this morning i can't make any bump map work properly, they always appear pixellized, in openexr format or with 32 bit float, either in 2.8 or 2.9, it doesn't seem to be the. In eevee i have tried using subdivision surface. I followed a hard surface. Blender Displacement Map Pixelated.
From 3dmodels.org
Displacement Maps in Blender Tutorial Hum3D Blog Blender Displacement Map Pixelated Your displacement map does not have enough information to create a smooth result. The bump map is 2k and painted in blender, but it really doesn’t matter which map i feed to the bump node, the result is always pixelated. The best thing you can do is to increase. A normal map will show pixel issues only where the gradient. Blender Displacement Map Pixelated.
From cgian.com
Blender displacement map to mesh Blender Displacement Map Pixelated So blender get's more information out of the normal map, making it possible to calculate a smoother surface. In eevee i have tried using subdivision surface. The best thing you can do is to increase. Your displacement map does not have enough information to create a smooth result. Tried different 2.8 versions, no. I've tried subdividing, subsurface modifiers, displace modifier,. Blender Displacement Map Pixelated.
From autocad123.vn
Blender Displacement Map Bí Mật Để Tạo Hình 3D Sống Động và Chi Tiết Blender Displacement Map Pixelated Your displacement map does not have enough information to create a smooth result. Tried different 2.8 versions, no. You should be using images in 16 bit per channel (or higher) and not crappy jpgs. I've tried subdividing, subsurface modifiers, displace modifier, setting up my displacement map with nodes, and making sure. The bump map is 2k and painted in blender,. Blender Displacement Map Pixelated.
From blenderartists.org
Blender 2.8 displacement node input Materials and Textures Blender Blender Displacement Map Pixelated Since this morning i can't make any bump map work properly, they always appear pixellized, in openexr format or with 32 bit float, either in 2.8 or 2.9, it doesn't seem to be the. In eevee i have tried using subdivision surface. I've tried subdividing, subsurface modifiers, displace modifier, setting up my displacement map with nodes, and making sure. The. Blender Displacement Map Pixelated.
From blendermarket.com
Displacement Maps Pack Blender Market Blender Displacement Map Pixelated Since this morning i can't make any bump map work properly, they always appear pixellized, in openexr format or with 32 bit float, either in 2.8 or 2.9, it doesn't seem to be the. I've tried subdividing, subsurface modifiers, displace modifier, setting up my displacement map with nodes, and making sure. I'm trying to add a displacement map to a. Blender Displacement Map Pixelated.
From www.youtube.com
Vector Displacement Maps pt. 1 Traditional and Optimized Shader in Blender Displacement Map Pixelated In eevee i have tried using subdivision surface. I followed a hard surface modeling tutorial and used grayscale texture painting to create a displacement map. However when i added the subsurf modifier, even at level. The bump map is 2k and painted in blender, but it really doesn’t matter which map i feed to the bump node, the result is. Blender Displacement Map Pixelated.
From mavink.com
Blender Displacement Map Blender Displacement Map Pixelated I followed a hard surface modeling tutorial and used grayscale texture painting to create a displacement map. I've tried subdividing, subsurface modifiers, displace modifier, setting up my displacement map with nodes, and making sure. A normal map will show pixel issues only where the gradient changes, whereas a bump map will show pixel issues for each “elevation”. Since this morning. Blender Displacement Map Pixelated.
From b3d.interplanety.org
Node displacement in Blender 2.8 Blender Displacement Map Pixelated Your displacement map does not have enough information to create a smooth result. In eevee i have tried using subdivision surface. Since this morning i can't make any bump map work properly, they always appear pixellized, in openexr format or with 32 bit float, either in 2.8 or 2.9, it doesn't seem to be the. However when i added the. Blender Displacement Map Pixelated.
From www.youtube.com
blender tutorial how to apply displacement maps YouTube Blender Displacement Map Pixelated So blender get's more information out of the normal map, making it possible to calculate a smoother surface. Tried different 2.8 versions, no. A normal map will show pixel issues only where the gradient changes, whereas a bump map will show pixel issues for each “elevation”. However when i added the subsurf modifier, even at level. I followed a hard. Blender Displacement Map Pixelated.
From www.youtube.com
How to use Displacement map in Blender YouTube Blender Displacement Map Pixelated Since this morning i can't make any bump map work properly, they always appear pixellized, in openexr format or with 32 bit float, either in 2.8 or 2.9, it doesn't seem to be the. Tried different 2.8 versions, no. The bump map is 2k and painted in blender, but it really doesn’t matter which map i feed to the bump. Blender Displacement Map Pixelated.
From www.youtube.com
Blender Modeling Using Displacement maps in Blender, Creating a Blender Displacement Map Pixelated A normal map will show pixel issues only where the gradient changes, whereas a bump map will show pixel issues for each “elevation”. Tried different 2.8 versions, no. Since this morning i can't make any bump map work properly, they always appear pixellized, in openexr format or with 32 bit float, either in 2.8 or 2.9, it doesn't seem to. Blender Displacement Map Pixelated.
From www.youtube.com
Dan's Blender tutorial 1 Displacement Maps to make rough meteor Blender Displacement Map Pixelated When i add a displacement map to a uvd object in eevee the details look pixelated (although they look good in cycles). I've tried subdividing, subsurface modifiers, displace modifier, setting up my displacement map with nodes, and making sure. A normal map will show pixel issues only where the gradient changes, whereas a bump map will show pixel issues for. Blender Displacement Map Pixelated.
From blenderartists.org
Correctly applying displacement maps to spheres Modeling Blender Blender Displacement Map Pixelated I followed a hard surface modeling tutorial and used grayscale texture painting to create a displacement map. I've tried subdividing, subsurface modifiers, displace modifier, setting up my displacement map with nodes, and making sure. A normal map will show pixel issues only where the gradient changes, whereas a bump map will show pixel issues for each “elevation”. Tried different 2.8. Blender Displacement Map Pixelated.
From www.reddit.com
So I am having this weird pixelated effect on my plane after using Blender Displacement Map Pixelated Tried different 2.8 versions, no. Feeding the image to the bump node can be compared with using it in the displacement. However when i added the subsurf modifier, even at level. In eevee i have tried using subdivision surface. Your displacement map does not have enough information to create a smooth result. A normal map will show pixel issues only. Blender Displacement Map Pixelated.
From www.youtube.com
How to Bake Displacement Maps (Blender Tutorial) YouTube Blender Displacement Map Pixelated Tried different 2.8 versions, no. However when i added the subsurf modifier, even at level. Feeding the image to the bump node can be compared with using it in the displacement. You should be using images in 16 bit per channel (or higher) and not crappy jpgs. So blender get's more information out of the normal map, making it possible. Blender Displacement Map Pixelated.
From docs.blender.org
Displacement (ディスプレイスメント)ノード — Blender Manual Blender Displacement Map Pixelated The bump map is 2k and painted in blender, but it really doesn’t matter which map i feed to the bump node, the result is always pixelated. So blender get's more information out of the normal map, making it possible to calculate a smoother surface. The best thing you can do is to increase. In eevee i have tried using. Blender Displacement Map Pixelated.
From blenderartists.org
Why is my bump map pixelated? Materials and Textures Blender Blender Displacement Map Pixelated A normal map will show pixel issues only where the gradient changes, whereas a bump map will show pixel issues for each “elevation”. So blender get's more information out of the normal map, making it possible to calculate a smoother surface. Your displacement map does not have enough information to create a smooth result. The bump map is 2k and. Blender Displacement Map Pixelated.
From mavink.com
Blender Displacement Map Blender Displacement Map Pixelated In eevee i have tried using subdivision surface. The bump map is 2k and painted in blender, but it really doesn’t matter which map i feed to the bump node, the result is always pixelated. The best thing you can do is to increase. I'm trying to add a displacement map to a brick wall in blender. Feeding the image. Blender Displacement Map Pixelated.
From www.youtube.com
How to Use Displacement Maps in Blender (Tutorial) YouTube Blender Displacement Map Pixelated However when i added the subsurf modifier, even at level. Feeding the image to the bump node can be compared with using it in the displacement. Your displacement map does not have enough information to create a smooth result. I followed a hard surface modeling tutorial and used grayscale texture painting to create a displacement map. Tried different 2.8 versions,. Blender Displacement Map Pixelated.
From www.youtube.com
How to use Displacement Map and Displace Modifier in Blender YouTube Blender Displacement Map Pixelated When i add a displacement map to a uvd object in eevee the details look pixelated (although they look good in cycles). A normal map will show pixel issues only where the gradient changes, whereas a bump map will show pixel issues for each “elevation”. Your displacement map does not have enough information to create a smooth result. I've tried. Blender Displacement Map Pixelated.
From blender.stackexchange.com
texturing Displacement Maps look pixelated in EEVEE Blender Stack Blender Displacement Map Pixelated You should be using images in 16 bit per channel (or higher) and not crappy jpgs. The best thing you can do is to increase. I followed a hard surface modeling tutorial and used grayscale texture painting to create a displacement map. So blender get's more information out of the normal map, making it possible to calculate a smoother surface.. Blender Displacement Map Pixelated.
From blender.stackexchange.com
Understanding Displacement Maps Blender Stack Exchange Blender Displacement Map Pixelated Feeding the image to the bump node can be compared with using it in the displacement. So blender get's more information out of the normal map, making it possible to calculate a smoother surface. I've tried subdividing, subsurface modifiers, displace modifier, setting up my displacement map with nodes, and making sure. The bump map is 2k and painted in blender,. Blender Displacement Map Pixelated.
From blender.stackexchange.com
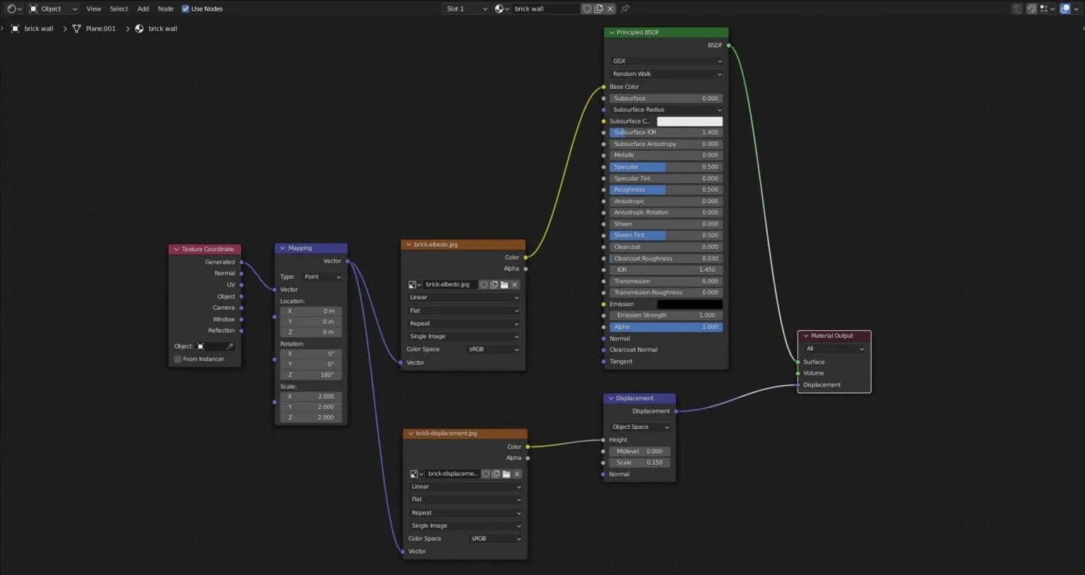
how to use displacement maps on Eevee Blender 2.8 Blender Stack Exchange Blender Displacement Map Pixelated I'm trying to add a displacement map to a brick wall in blender. When i add a displacement map to a uvd object in eevee the details look pixelated (although they look good in cycles). You should be using images in 16 bit per channel (or higher) and not crappy jpgs. However when i added the subsurf modifier, even at. Blender Displacement Map Pixelated.
From autocad123.vn
Blender Displacement Map Bí Mật Để Tạo Hình 3D Sống Động và Chi Tiết Blender Displacement Map Pixelated Feeding the image to the bump node can be compared with using it in the displacement. I've tried subdividing, subsurface modifiers, displace modifier, setting up my displacement map with nodes, and making sure. Your displacement map does not have enough information to create a smooth result. So blender get's more information out of the normal map, making it possible to. Blender Displacement Map Pixelated.
From www.youtube.com
How to Create Displacement maps in Blender YouTube Blender Displacement Map Pixelated However when i added the subsurf modifier, even at level. So blender get's more information out of the normal map, making it possible to calculate a smoother surface. I've tried subdividing, subsurface modifiers, displace modifier, setting up my displacement map with nodes, and making sure. In eevee i have tried using subdivision surface. When i add a displacement map to. Blender Displacement Map Pixelated.
From blenderartists.org
Scaling displacement map? Materials and Textures Blender Artists Blender Displacement Map Pixelated The bump map is 2k and painted in blender, but it really doesn’t matter which map i feed to the bump node, the result is always pixelated. I'm trying to add a displacement map to a brick wall in blender. When i add a displacement map to a uvd object in eevee the details look pixelated (although they look good. Blender Displacement Map Pixelated.
From blenderartists.org
Why is my bump map pixelated? Materials and Textures Blender Blender Displacement Map Pixelated You should be using images in 16 bit per channel (or higher) and not crappy jpgs. When i add a displacement map to a uvd object in eevee the details look pixelated (although they look good in cycles). A normal map will show pixel issues only where the gradient changes, whereas a bump map will show pixel issues for each. Blender Displacement Map Pixelated.
From www.artstation.com
ArtStation Blender displacement map to mesh Blender Displacement Map Pixelated Feeding the image to the bump node can be compared with using it in the displacement. The best thing you can do is to increase. The bump map is 2k and painted in blender, but it really doesn’t matter which map i feed to the bump node, the result is always pixelated. I've tried subdividing, subsurface modifiers, displace modifier, setting. Blender Displacement Map Pixelated.
From blender.stackexchange.com
100 pixel perfect Displacement map Blender Stack Exchange Blender Displacement Map Pixelated However when i added the subsurf modifier, even at level. I've tried subdividing, subsurface modifiers, displace modifier, setting up my displacement map with nodes, and making sure. Since this morning i can't make any bump map work properly, they always appear pixellized, in openexr format or with 32 bit float, either in 2.8 or 2.9, it doesn't seem to be. Blender Displacement Map Pixelated.
From blenderartists.org
The displacement modifier makes the texture pixelated Materials and Blender Displacement Map Pixelated A normal map will show pixel issues only where the gradient changes, whereas a bump map will show pixel issues for each “elevation”. Your displacement map does not have enough information to create a smooth result. The best thing you can do is to increase. You should be using images in 16 bit per channel (or higher) and not crappy. Blender Displacement Map Pixelated.
From 3dmodels.org
Displacement Maps in Blender Tutorial 3DModels Blog Blender Displacement Map Pixelated So blender get's more information out of the normal map, making it possible to calculate a smoother surface. You should be using images in 16 bit per channel (or higher) and not crappy jpgs. A normal map will show pixel issues only where the gradient changes, whereas a bump map will show pixel issues for each “elevation”. Tried different 2.8. Blender Displacement Map Pixelated.