What Is Sum Fields None . Sum fields=none removes duplicates on fields specified in sort fields. Sum fields=none removes duplicates on fields specified in sort fields. The sum control statement specifies that, whenever two records are found with equal sort or merge control fields, the contents of their. In the above example, employee number is in the field position 1,15. A competitive product offers an xsum operand that allows the deleted duplicate records to be written to a sortxsum dataset. Sort fields= (1,9,ch,a) sum fields=none. You can reduce some of the i/o by doing the first sum as all unique combinations of the two: The sum fields none command in jcl is used to eliminate duplicate records based on a specified sorting key during the data. With sum fields=none and equals in effect, dfsort eliminates “duplicate records” by writing the first record with each key to the sortout data set and deleting subsequent records with each key. Sum fields allows to sumup value(if it's numeric) along with eliminating the duplicates. If u specify sum fields=none. In the above example, employee number is in the field position 9,17.
from brokeasshome.com
In the above example, employee number is in the field position 1,15. The sum control statement specifies that, whenever two records are found with equal sort or merge control fields, the contents of their. With sum fields=none and equals in effect, dfsort eliminates “duplicate records” by writing the first record with each key to the sortout data set and deleting subsequent records with each key. Sum fields=none removes duplicates on fields specified in sort fields. You can reduce some of the i/o by doing the first sum as all unique combinations of the two: Sum fields allows to sumup value(if it's numeric) along with eliminating the duplicates. If u specify sum fields=none. In the above example, employee number is in the field position 9,17. The sum fields none command in jcl is used to eliminate duplicate records based on a specified sorting key during the data. A competitive product offers an xsum operand that allows the deleted duplicate records to be written to a sortxsum dataset.
How To Add Another Total Column In Pivot Table Excel
What Is Sum Fields None Sum fields allows to sumup value(if it's numeric) along with eliminating the duplicates. Sum fields allows to sumup value(if it's numeric) along with eliminating the duplicates. In the above example, employee number is in the field position 9,17. In the above example, employee number is in the field position 1,15. The sum control statement specifies that, whenever two records are found with equal sort or merge control fields, the contents of their. Sum fields=none removes duplicates on fields specified in sort fields. With sum fields=none and equals in effect, dfsort eliminates “duplicate records” by writing the first record with each key to the sortout data set and deleting subsequent records with each key. A competitive product offers an xsum operand that allows the deleted duplicate records to be written to a sortxsum dataset. Sum fields=none removes duplicates on fields specified in sort fields. Sort fields= (1,9,ch,a) sum fields=none. If u specify sum fields=none. The sum fields none command in jcl is used to eliminate duplicate records based on a specified sorting key during the data. You can reduce some of the i/o by doing the first sum as all unique combinations of the two:
From stackoverflow.com
"Sum" field/option is not visible in "Running Total Fields" in What Is Sum Fields None Sum fields allows to sumup value(if it's numeric) along with eliminating the duplicates. Sum fields=none removes duplicates on fields specified in sort fields. With sum fields=none and equals in effect, dfsort eliminates “duplicate records” by writing the first record with each key to the sortout data set and deleting subsequent records with each key. In the above example, employee number. What Is Sum Fields None.
From community.alteryx.com
Solved Sum fields if multiple criteria are met Alteryx Community What Is Sum Fields None In the above example, employee number is in the field position 9,17. In the above example, employee number is in the field position 1,15. Sort fields= (1,9,ch,a) sum fields=none. Sum fields allows to sumup value(if it's numeric) along with eliminating the duplicates. The sum control statement specifies that, whenever two records are found with equal sort or merge control fields,. What Is Sum Fields None.
From www.youtube.com
ESRI ArcMap Sum Multiple Fields in Attribute Table YouTube What Is Sum Fields None With sum fields=none and equals in effect, dfsort eliminates “duplicate records” by writing the first record with each key to the sortout data set and deleting subsequent records with each key. Sum fields=none removes duplicates on fields specified in sort fields. In the above example, employee number is in the field position 1,15. Sort fields= (1,9,ch,a) sum fields=none. Sum fields=none. What Is Sum Fields None.
From brokeasshome.com
How To Add Another Total Column In Pivot Table Excel What Is Sum Fields None The sum control statement specifies that, whenever two records are found with equal sort or merge control fields, the contents of their. Sum fields allows to sumup value(if it's numeric) along with eliminating the duplicates. If u specify sum fields=none. Sum fields=none removes duplicates on fields specified in sort fields. With sum fields=none and equals in effect, dfsort eliminates “duplicate. What Is Sum Fields None.
From yodalearning.com
[Excel Tips] How to Use SUMIF Function in Excel (With Pictures) What Is Sum Fields None With sum fields=none and equals in effect, dfsort eliminates “duplicate records” by writing the first record with each key to the sortout data set and deleting subsequent records with each key. You can reduce some of the i/o by doing the first sum as all unique combinations of the two: In the above example, employee number is in the field. What Is Sum Fields None.
From community.adobe.com
Calculating the sum of the fields with values an... Adobe Community What Is Sum Fields None In the above example, employee number is in the field position 1,15. Sort fields= (1,9,ch,a) sum fields=none. In the above example, employee number is in the field position 9,17. You can reduce some of the i/o by doing the first sum as all unique combinations of the two: The sum control statement specifies that, whenever two records are found with. What Is Sum Fields None.
From www.template.net
How to Sum Value of Fields in Microsoft Access What Is Sum Fields None In the above example, employee number is in the field position 1,15. You can reduce some of the i/o by doing the first sum as all unique combinations of the two: The sum fields none command in jcl is used to eliminate duplicate records based on a specified sorting key during the data. Sort fields= (1,9,ch,a) sum fields=none. The sum. What Is Sum Fields None.
From 9to5answer.com
[Solved] Sum fields in sqlAlchemy 9to5Answer What Is Sum Fields None Sort fields= (1,9,ch,a) sum fields=none. If u specify sum fields=none. You can reduce some of the i/o by doing the first sum as all unique combinations of the two: In the above example, employee number is in the field position 1,15. Sum fields=none removes duplicates on fields specified in sort fields. The sum control statement specifies that, whenever two records. What Is Sum Fields None.
From chrismenardtraining.com
How to use the SUM Function and AUTOSUM in Microsoft Excel Tutorial What Is Sum Fields None In the above example, employee number is in the field position 1,15. You can reduce some of the i/o by doing the first sum as all unique combinations of the two: With sum fields=none and equals in effect, dfsort eliminates “duplicate records” by writing the first record with each key to the sortout data set and deleting subsequent records with. What Is Sum Fields None.
From www.slideshare.net
Jcl tutor What Is Sum Fields None A competitive product offers an xsum operand that allows the deleted duplicate records to be written to a sortxsum dataset. In the above example, employee number is in the field position 9,17. Sort fields= (1,9,ch,a) sum fields=none. Sum fields=none removes duplicates on fields specified in sort fields. You can reduce some of the i/o by doing the first sum as. What Is Sum Fields None.
From mistonline.in
Find the sum of multiple fields inside a table in mysql Tutorials What Is Sum Fields None You can reduce some of the i/o by doing the first sum as all unique combinations of the two: In the above example, employee number is in the field position 9,17. Sum fields=none removes duplicates on fields specified in sort fields. The sum fields none command in jcl is used to eliminate duplicate records based on a specified sorting key. What Is Sum Fields None.
From www.cuemath.com
Sum Definition, Formula, Examples, Solved Solutions Cuemath What Is Sum Fields None Sort fields= (1,9,ch,a) sum fields=none. Sum fields allows to sumup value(if it's numeric) along with eliminating the duplicates. Sum fields=none removes duplicates on fields specified in sort fields. You can reduce some of the i/o by doing the first sum as all unique combinations of the two: Sum fields=none removes duplicates on fields specified in sort fields. In the above. What Is Sum Fields None.
From community.adobe.com
Solved Sum two fields then Divide by 2 Adobe Community 8404275 What Is Sum Fields None The sum fields none command in jcl is used to eliminate duplicate records based on a specified sorting key during the data. The sum control statement specifies that, whenever two records are found with equal sort or merge control fields, the contents of their. Sort fields= (1,9,ch,a) sum fields=none. Sum fields=none removes duplicates on fields specified in sort fields. In. What Is Sum Fields None.
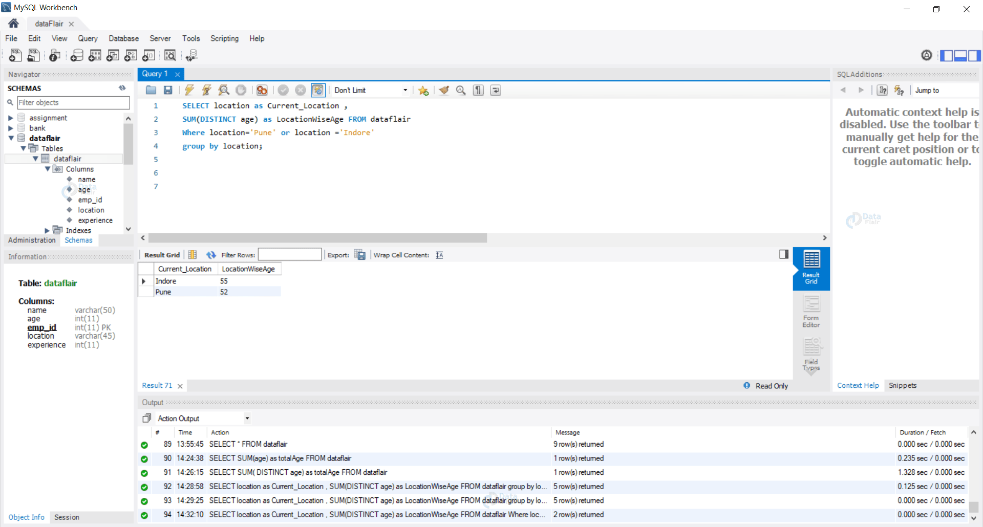
From data-flair.training
SUM Function in SQL Syntax and Cases With Examples DataFlair What Is Sum Fields None Sort fields= (1,9,ch,a) sum fields=none. Sum fields=none removes duplicates on fields specified in sort fields. In the above example, employee number is in the field position 9,17. The sum control statement specifies that, whenever two records are found with equal sort or merge control fields, the contents of their. The sum fields none command in jcl is used to eliminate. What Is Sum Fields None.
From community.esri.com
Sum Multiple Fields Esri Community What Is Sum Fields None Sum fields=none removes duplicates on fields specified in sort fields. In the above example, employee number is in the field position 9,17. The sum control statement specifies that, whenever two records are found with equal sort or merge control fields, the contents of their. Sort fields= (1,9,ch,a) sum fields=none. The sum fields none command in jcl is used to eliminate. What Is Sum Fields None.
From stackoverflow.com
excel Group AND sum fields in a Pivot Table Stack Overflow What Is Sum Fields None In the above example, employee number is in the field position 1,15. In the above example, employee number is in the field position 9,17. You can reduce some of the i/o by doing the first sum as all unique combinations of the two: With sum fields=none and equals in effect, dfsort eliminates “duplicate records” by writing the first record with. What Is Sum Fields None.
From www.youtube.com
Sheet Summary Fields SUM Dynamically from Dropdown Smartsheet Helper What Is Sum Fields None Sum fields allows to sumup value(if it's numeric) along with eliminating the duplicates. In the above example, employee number is in the field position 9,17. The sum control statement specifies that, whenever two records are found with equal sort or merge control fields, the contents of their. A competitive product offers an xsum operand that allows the deleted duplicate records. What Is Sum Fields None.
From jakerpomperada.blogspot.com
Free Programming Source Codes and Computer Programming Tutorials Total What Is Sum Fields None If u specify sum fields=none. Sum fields=none removes duplicates on fields specified in sort fields. Sum fields=none removes duplicates on fields specified in sort fields. In the above example, employee number is in the field position 1,15. In the above example, employee number is in the field position 9,17. With sum fields=none and equals in effect, dfsort eliminates “duplicate records”. What Is Sum Fields None.
From support.gym-forms.com
Set up a sum field What Is Sum Fields None If u specify sum fields=none. You can reduce some of the i/o by doing the first sum as all unique combinations of the two: Sum fields=none removes duplicates on fields specified in sort fields. Sum fields allows to sumup value(if it's numeric) along with eliminating the duplicates. Sort fields= (1,9,ch,a) sum fields=none. The sum control statement specifies that, whenever two. What Is Sum Fields None.
From support.momentumtools.io
How to calculate the sum of multiple fields What Is Sum Fields None Sum fields=none removes duplicates on fields specified in sort fields. A competitive product offers an xsum operand that allows the deleted duplicate records to be written to a sortxsum dataset. Sum fields=none removes duplicates on fields specified in sort fields. With sum fields=none and equals in effect, dfsort eliminates “duplicate records” by writing the first record with each key to. What Is Sum Fields None.
From www.cuemath.com
Sum Definition, Formula, Examples, Solved Solutions Cuemath What Is Sum Fields None The sum control statement specifies that, whenever two records are found with equal sort or merge control fields, the contents of their. In the above example, employee number is in the field position 9,17. Sum fields allows to sumup value(if it's numeric) along with eliminating the duplicates. The sum fields none command in jcl is used to eliminate duplicate records. What Is Sum Fields None.
From en.ppt-online.org
Money Sum Field online presentation What Is Sum Fields None The sum control statement specifies that, whenever two records are found with equal sort or merge control fields, the contents of their. A competitive product offers an xsum operand that allows the deleted duplicate records to be written to a sortxsum dataset. Sort fields= (1,9,ch,a) sum fields=none. With sum fields=none and equals in effect, dfsort eliminates “duplicate records” by writing. What Is Sum Fields None.
From tupuy.com
How To Sum Cells In A Pivot Table Printable Online What Is Sum Fields None The sum fields none command in jcl is used to eliminate duplicate records based on a specified sorting key during the data. In the above example, employee number is in the field position 1,15. Sort fields= (1,9,ch,a) sum fields=none. You can reduce some of the i/o by doing the first sum as all unique combinations of the two: The sum. What Is Sum Fields None.
From www.template.net
How to Sum Value of Fields in Microsoft Access What Is Sum Fields None A competitive product offers an xsum operand that allows the deleted duplicate records to be written to a sortxsum dataset. If u specify sum fields=none. In the above example, employee number is in the field position 9,17. In the above example, employee number is in the field position 1,15. You can reduce some of the i/o by doing the first. What Is Sum Fields None.
From excelbuddy.com
SUMIF Function What Is Sum Fields None If u specify sum fields=none. Sum fields allows to sumup value(if it's numeric) along with eliminating the duplicates. Sort fields= (1,9,ch,a) sum fields=none. In the above example, employee number is in the field position 9,17. Sum fields=none removes duplicates on fields specified in sort fields. A competitive product offers an xsum operand that allows the deleted duplicate records to be. What Is Sum Fields None.
From community.hitachivantara.com
How can I calculate the sum of a column, then use that sum to perform What Is Sum Fields None In the above example, employee number is in the field position 9,17. Sort fields= (1,9,ch,a) sum fields=none. Sum fields=none removes duplicates on fields specified in sort fields. The sum fields none command in jcl is used to eliminate duplicate records based on a specified sorting key during the data. The sum control statement specifies that, whenever two records are found. What Is Sum Fields None.
From brokeasshome.com
Can You Sum A Table In Word What Is Sum Fields None In the above example, employee number is in the field position 1,15. Sort fields= (1,9,ch,a) sum fields=none. You can reduce some of the i/o by doing the first sum as all unique combinations of the two: With sum fields=none and equals in effect, dfsort eliminates “duplicate records” by writing the first record with each key to the sortout data set. What Is Sum Fields None.
From www.youtube.com
How to add new column by sum multiple columns in SQL Server YouTube What Is Sum Fields None You can reduce some of the i/o by doing the first sum as all unique combinations of the two: With sum fields=none and equals in effect, dfsort eliminates “duplicate records” by writing the first record with each key to the sortout data set and deleting subsequent records with each key. In the above example, employee number is in the field. What Is Sum Fields None.
From www.vedantu.com
Sum Learn Definition, Examples & FAQs What Is Sum Fields None Sum fields allows to sumup value(if it's numeric) along with eliminating the duplicates. In the above example, employee number is in the field position 1,15. Sum fields=none removes duplicates on fields specified in sort fields. Sum fields=none removes duplicates on fields specified in sort fields. You can reduce some of the i/o by doing the first sum as all unique. What Is Sum Fields None.
From exceljet.net
Sum range with INDEX Excel formula Exceljet What Is Sum Fields None With sum fields=none and equals in effect, dfsort eliminates “duplicate records” by writing the first record with each key to the sortout data set and deleting subsequent records with each key. Sum fields allows to sumup value(if it's numeric) along with eliminating the duplicates. Sum fields=none removes duplicates on fields specified in sort fields. The sum control statement specifies that,. What Is Sum Fields None.
From klafqrvea.blob.core.windows.net
Excel Pivot Table Field List Zoomed In at Bernadette Fernandez blog What Is Sum Fields None A competitive product offers an xsum operand that allows the deleted duplicate records to be written to a sortxsum dataset. In the above example, employee number is in the field position 1,15. With sum fields=none and equals in effect, dfsort eliminates “duplicate records” by writing the first record with each key to the sortout data set and deleting subsequent records. What Is Sum Fields None.
From stackoverflow.com
javascript How to calculate sum of fields using mongoose and nodejs What Is Sum Fields None If u specify sum fields=none. The sum fields none command in jcl is used to eliminate duplicate records based on a specified sorting key during the data. In the above example, employee number is in the field position 9,17. A competitive product offers an xsum operand that allows the deleted duplicate records to be written to a sortxsum dataset. With. What Is Sum Fields None.
From telgurus.co.uk
what does sum mean in math? TEL Gurus What Is Sum Fields None Sum fields=none removes duplicates on fields specified in sort fields. Sum fields=none removes duplicates on fields specified in sort fields. A competitive product offers an xsum operand that allows the deleted duplicate records to be written to a sortxsum dataset. In the above example, employee number is in the field position 1,15. Sort fields= (1,9,ch,a) sum fields=none. You can reduce. What Is Sum Fields None.
From www.slideshare.net
Jcl tutor What Is Sum Fields None A competitive product offers an xsum operand that allows the deleted duplicate records to be written to a sortxsum dataset. If u specify sum fields=none. You can reduce some of the i/o by doing the first sum as all unique combinations of the two: Sum fields=none removes duplicates on fields specified in sort fields. With sum fields=none and equals in. What Is Sum Fields None.