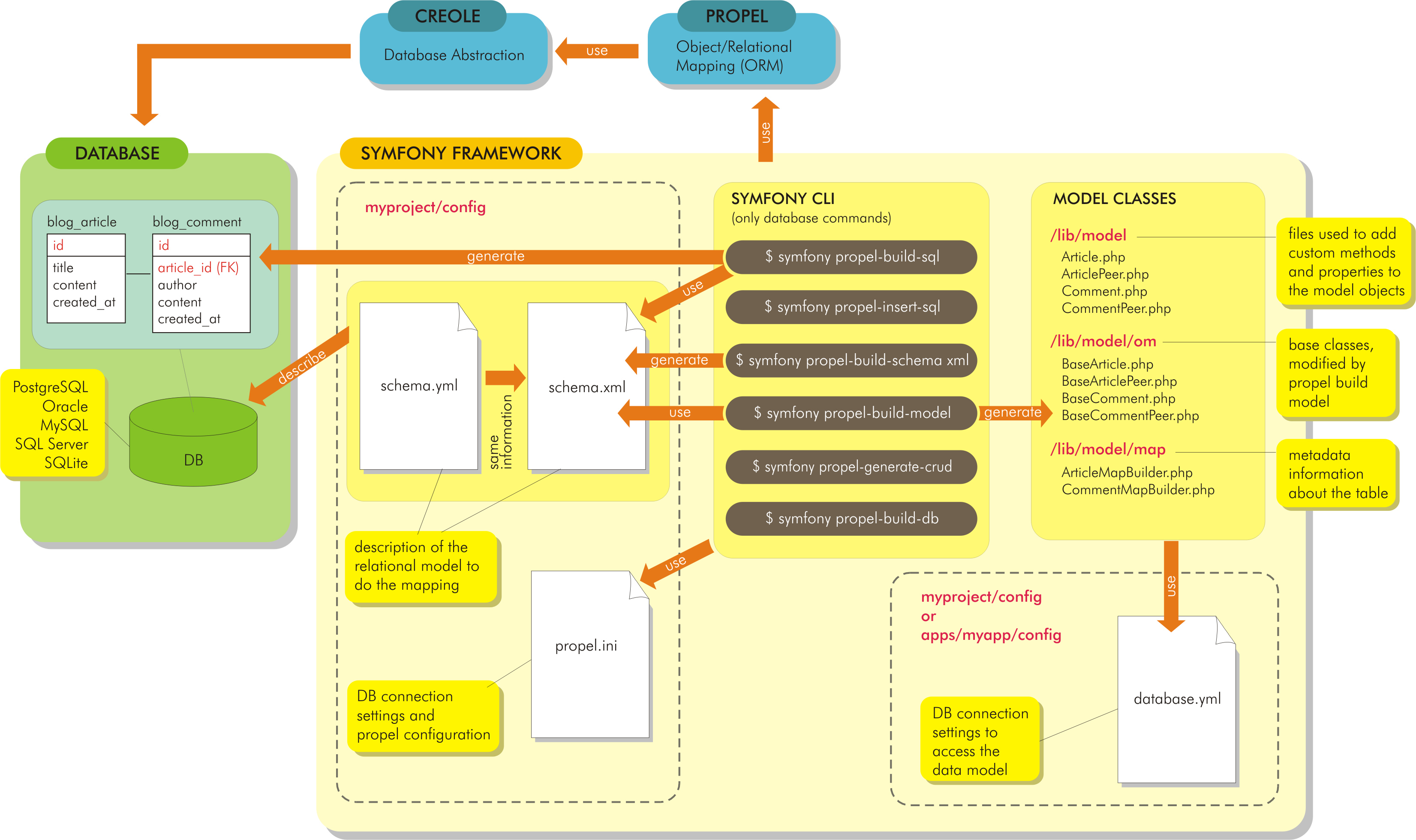
Data Access Layer Orm . Spring adds significant enhancements to the orm layer of your choice when you create data access applications. Object relational mapping (orm) data access. Introduction to orm with spring. An orm, or object relational mapper, is a piece of software designed to translate between the data representations used by databases and those. It is a library/tool that executes the input sql query (some orms also generate the query for you). The data access layer (dal) is often the most critical part of any application. You can leverage as much of the.
from www.thoughtfulcode.com
Spring adds significant enhancements to the orm layer of your choice when you create data access applications. Introduction to orm with spring. You can leverage as much of the. The data access layer (dal) is often the most critical part of any application. It is a library/tool that executes the input sql query (some orms also generate the query for you). An orm, or object relational mapper, is a piece of software designed to translate between the data representations used by databases and those. Object relational mapping (orm) data access.
ORM Patterns The TradeOffs of Active Record and Data Mappers for
Data Access Layer Orm The data access layer (dal) is often the most critical part of any application. It is a library/tool that executes the input sql query (some orms also generate the query for you). An orm, or object relational mapper, is a piece of software designed to translate between the data representations used by databases and those. Object relational mapping (orm) data access. You can leverage as much of the. Spring adds significant enhancements to the orm layer of your choice when you create data access applications. Introduction to orm with spring. The data access layer (dal) is often the most critical part of any application.
From khalilstemmler.com
Implementing DTOs, Mappers & the Repository Pattern using the Sequelize Data Access Layer Orm The data access layer (dal) is often the most critical part of any application. An orm, or object relational mapper, is a piece of software designed to translate between the data representations used by databases and those. Spring adds significant enhancements to the orm layer of your choice when you create data access applications. It is a library/tool that executes. Data Access Layer Orm.
From blog.yellowant.com
ORM Rethinking Data as Objects. ObjectRelational Mapping (ORM) is a Data Access Layer Orm Object relational mapping (orm) data access. It is a library/tool that executes the input sql query (some orms also generate the query for you). Introduction to orm with spring. An orm, or object relational mapper, is a piece of software designed to translate between the data representations used by databases and those. You can leverage as much of the. The. Data Access Layer Orm.
From medium.com
Python Data Access Layer — DAL for Multiple Databases — Sqlalchemy ORM Data Access Layer Orm Introduction to orm with spring. It is a library/tool that executes the input sql query (some orms also generate the query for you). Spring adds significant enhancements to the orm layer of your choice when you create data access applications. Object relational mapping (orm) data access. An orm, or object relational mapper, is a piece of software designed to translate. Data Access Layer Orm.
From mikeguzman.dev
Data Access Layer Hola, I'm Maikol Guzmán Alán Data Access Layer Orm An orm, or object relational mapper, is a piece of software designed to translate between the data representations used by databases and those. You can leverage as much of the. Object relational mapping (orm) data access. Spring adds significant enhancements to the orm layer of your choice when you create data access applications. Introduction to orm with spring. The data. Data Access Layer Orm.
From www.masaayi.co
spring jdbc 教學 Panyjiu Data Access Layer Orm An orm, or object relational mapper, is a piece of software designed to translate between the data representations used by databases and those. Object relational mapping (orm) data access. Introduction to orm with spring. Spring adds significant enhancements to the orm layer of your choice when you create data access applications. It is a library/tool that executes the input sql. Data Access Layer Orm.
From www.slideteam.net
Steps To Create Data Access Layer Data Access Layer Orm Object relational mapping (orm) data access. It is a library/tool that executes the input sql query (some orms also generate the query for you). An orm, or object relational mapper, is a piece of software designed to translate between the data representations used by databases and those. Introduction to orm with spring. The data access layer (dal) is often the. Data Access Layer Orm.
From afteracademy.com
What is Data Abstraction in DBMS and what are its three levels? Data Access Layer Orm An orm, or object relational mapper, is a piece of software designed to translate between the data representations used by databases and those. It is a library/tool that executes the input sql query (some orms also generate the query for you). The data access layer (dal) is often the most critical part of any application. You can leverage as much. Data Access Layer Orm.
From www.fullstackpython.com
Objectrelational Mappers (ORMs) Full Stack Python Data Access Layer Orm An orm, or object relational mapper, is a piece of software designed to translate between the data representations used by databases and those. It is a library/tool that executes the input sql query (some orms also generate the query for you). Object relational mapping (orm) data access. Introduction to orm with spring. The data access layer (dal) is often the. Data Access Layer Orm.
From www.thoughtfulcode.com
ORM Patterns The TradeOffs of Active Record and Data Mappers for Data Access Layer Orm Introduction to orm with spring. Object relational mapping (orm) data access. An orm, or object relational mapper, is a piece of software designed to translate between the data representations used by databases and those. You can leverage as much of the. The data access layer (dal) is often the most critical part of any application. It is a library/tool that. Data Access Layer Orm.
From velog.io
Spring03 각 레이어별 특징 Data Access Layer Orm It is a library/tool that executes the input sql query (some orms also generate the query for you). Spring adds significant enhancements to the orm layer of your choice when you create data access applications. Object relational mapping (orm) data access. The data access layer (dal) is often the most critical part of any application. You can leverage as much. Data Access Layer Orm.
From www.researchgate.net
persistence of objects using an ORM framework. Download Scientific Data Access Layer Orm An orm, or object relational mapper, is a piece of software designed to translate between the data representations used by databases and those. Object relational mapping (orm) data access. You can leverage as much of the. Introduction to orm with spring. Spring adds significant enhancements to the orm layer of your choice when you create data access applications. The data. Data Access Layer Orm.
From www.slideteam.net
Data Access Layer Optimization Benefits Data Access Layer Orm Object relational mapping (orm) data access. The data access layer (dal) is often the most critical part of any application. An orm, or object relational mapper, is a piece of software designed to translate between the data representations used by databases and those. Spring adds significant enhancements to the orm layer of your choice when you create data access applications.. Data Access Layer Orm.
From www.youtube.com
The Value of the Data Access Layer YouTube Data Access Layer Orm Object relational mapping (orm) data access. Spring adds significant enhancements to the orm layer of your choice when you create data access applications. An orm, or object relational mapper, is a piece of software designed to translate between the data representations used by databases and those. It is a library/tool that executes the input sql query (some orms also generate. Data Access Layer Orm.
From codeopinion.com
Data Access Layer makes it easier to change your Database? CodeOpinion Data Access Layer Orm Spring adds significant enhancements to the orm layer of your choice when you create data access applications. Object relational mapping (orm) data access. You can leverage as much of the. Introduction to orm with spring. The data access layer (dal) is often the most critical part of any application. It is a library/tool that executes the input sql query (some. Data Access Layer Orm.
From www.researchgate.net
Data Access Layer overview. Download Scientific Diagram Data Access Layer Orm The data access layer (dal) is often the most critical part of any application. It is a library/tool that executes the input sql query (some orms also generate the query for you). You can leverage as much of the. Introduction to orm with spring. Object relational mapping (orm) data access. An orm, or object relational mapper, is a piece of. Data Access Layer Orm.
From slideplayer.com
Data Access in Your Code Thinking Outside the Framework ppt download Data Access Layer Orm An orm, or object relational mapper, is a piece of software designed to translate between the data representations used by databases and those. Introduction to orm with spring. You can leverage as much of the. It is a library/tool that executes the input sql query (some orms also generate the query for you). Spring adds significant enhancements to the orm. Data Access Layer Orm.
From codeopinion.com
Data Access Layer makes it easier to change your Database? CodeOpinion Data Access Layer Orm It is a library/tool that executes the input sql query (some orms also generate the query for you). Object relational mapping (orm) data access. The data access layer (dal) is often the most critical part of any application. Introduction to orm with spring. Spring adds significant enhancements to the orm layer of your choice when you create data access applications.. Data Access Layer Orm.
From www.codeproject.com
Insight.Database Micro ORM, Part 1 Write Less Code in Data Data Access Layer Orm Introduction to orm with spring. The data access layer (dal) is often the most critical part of any application. An orm, or object relational mapper, is a piece of software designed to translate between the data representations used by databases and those. Object relational mapping (orm) data access. It is a library/tool that executes the input sql query (some orms. Data Access Layer Orm.
From hibernate-orm.en.softonic.com
Hibernate ORM Download Data Access Layer Orm Object relational mapping (orm) data access. The data access layer (dal) is often the most critical part of any application. It is a library/tool that executes the input sql query (some orms also generate the query for you). Spring adds significant enhancements to the orm layer of your choice when you create data access applications. You can leverage as much. Data Access Layer Orm.
From www.linkedin.com
Jeff Moeller on LinkedIn Entity Framework is a Microsoft ORM tooling Data Access Layer Orm An orm, or object relational mapper, is a piece of software designed to translate between the data representations used by databases and those. Spring adds significant enhancements to the orm layer of your choice when you create data access applications. Object relational mapping (orm) data access. The data access layer (dal) is often the most critical part of any application.. Data Access Layer Orm.
From www.researchgate.net
Subdivision of the Data Layer into Data Access Layer and Database Layer Data Access Layer Orm It is a library/tool that executes the input sql query (some orms also generate the query for you). Spring adds significant enhancements to the orm layer of your choice when you create data access applications. You can leverage as much of the. Introduction to orm with spring. An orm, or object relational mapper, is a piece of software designed to. Data Access Layer Orm.
From dev.to
TypeScript, Zod, and MongoDB A Guide to Data Access Layer without ORM Data Access Layer Orm You can leverage as much of the. Spring adds significant enhancements to the orm layer of your choice when you create data access applications. Object relational mapping (orm) data access. It is a library/tool that executes the input sql query (some orms also generate the query for you). The data access layer (dal) is often the most critical part of. Data Access Layer Orm.
From www.codeproject.com
Insight.Database Micro ORM, Part 1 Write Less Code in Data Data Access Layer Orm It is a library/tool that executes the input sql query (some orms also generate the query for you). You can leverage as much of the. The data access layer (dal) is often the most critical part of any application. An orm, or object relational mapper, is a piece of software designed to translate between the data representations used by databases. Data Access Layer Orm.
From www.geeksforgeeks.org
DataAccess Layer Data Access Layer Orm An orm, or object relational mapper, is a piece of software designed to translate between the data representations used by databases and those. Introduction to orm with spring. Object relational mapping (orm) data access. It is a library/tool that executes the input sql query (some orms also generate the query for you). The data access layer (dal) is often the. Data Access Layer Orm.
From www.javaguides.net
Best Practice to Develop Persistence or DAO Layer Data Access Layer Orm It is a library/tool that executes the input sql query (some orms also generate the query for you). Spring adds significant enhancements to the orm layer of your choice when you create data access applications. You can leverage as much of the. Object relational mapping (orm) data access. The data access layer (dal) is often the most critical part of. Data Access Layer Orm.
From medium.com
The Active Record and Data Mappers of ORM Pattern by Utpal Biswas Data Access Layer Orm It is a library/tool that executes the input sql query (some orms also generate the query for you). You can leverage as much of the. Introduction to orm with spring. The data access layer (dal) is often the most critical part of any application. An orm, or object relational mapper, is a piece of software designed to translate between the. Data Access Layer Orm.
From codeopinion.com
Data Access Layer makes it easier to change your Database? CodeOpinion Data Access Layer Orm Spring adds significant enhancements to the orm layer of your choice when you create data access applications. Object relational mapping (orm) data access. It is a library/tool that executes the input sql query (some orms also generate the query for you). The data access layer (dal) is often the most critical part of any application. You can leverage as much. Data Access Layer Orm.
From jstobigdata.com
Introduction to JPA and Hibernate Advance JPA tutorial Jstobigdata Data Access Layer Orm An orm, or object relational mapper, is a piece of software designed to translate between the data representations used by databases and those. You can leverage as much of the. Object relational mapping (orm) data access. It is a library/tool that executes the input sql query (some orms also generate the query for you). Introduction to orm with spring. The. Data Access Layer Orm.
From www.youtube.com
EF Tutorial in Telugu Entity Framework What is ORM? Model class Data Access Layer Orm The data access layer (dal) is often the most critical part of any application. It is a library/tool that executes the input sql query (some orms also generate the query for you). An orm, or object relational mapper, is a piece of software designed to translate between the data representations used by databases and those. Spring adds significant enhancements to. Data Access Layer Orm.
From www.kddart.org
KDDart Data Access Layer Data Access Layer Orm It is a library/tool that executes the input sql query (some orms also generate the query for you). The data access layer (dal) is often the most critical part of any application. You can leverage as much of the. Object relational mapping (orm) data access. Spring adds significant enhancements to the orm layer of your choice when you create data. Data Access Layer Orm.
From hackernoon.com
Handling ORMFree Data Access Layer in TypeScript With MongoDB HackerNoon Data Access Layer Orm Spring adds significant enhancements to the orm layer of your choice when you create data access applications. Introduction to orm with spring. Object relational mapping (orm) data access. You can leverage as much of the. It is a library/tool that executes the input sql query (some orms also generate the query for you). An orm, or object relational mapper, is. Data Access Layer Orm.
From www.c-sharpcorner.com
Insight.Database , Micro ORM Write Less Code In Data Access Data Access Layer Orm The data access layer (dal) is often the most critical part of any application. It is a library/tool that executes the input sql query (some orms also generate the query for you). You can leverage as much of the. Introduction to orm with spring. An orm, or object relational mapper, is a piece of software designed to translate between the. Data Access Layer Orm.
From christophergs.com
The Ultimate FastAPI Tutorial Part 7 Database Setup with SQLAlchemy Data Access Layer Orm An orm, or object relational mapper, is a piece of software designed to translate between the data representations used by databases and those. It is a library/tool that executes the input sql query (some orms also generate the query for you). Spring adds significant enhancements to the orm layer of your choice when you create data access applications. You can. Data Access Layer Orm.
From www.devart.com
ORM Designer for Entity Framework, NHibernate, LINQ to SQL Data Access Layer Orm It is a library/tool that executes the input sql query (some orms also generate the query for you). Introduction to orm with spring. An orm, or object relational mapper, is a piece of software designed to translate between the data representations used by databases and those. You can leverage as much of the. The data access layer (dal) is often. Data Access Layer Orm.
From www.researchgate.net
Layered software architecture of MPIDB. Data Transport layer Data Access Layer Orm It is a library/tool that executes the input sql query (some orms also generate the query for you). An orm, or object relational mapper, is a piece of software designed to translate between the data representations used by databases and those. Introduction to orm with spring. You can leverage as much of the. Object relational mapping (orm) data access. The. Data Access Layer Orm.