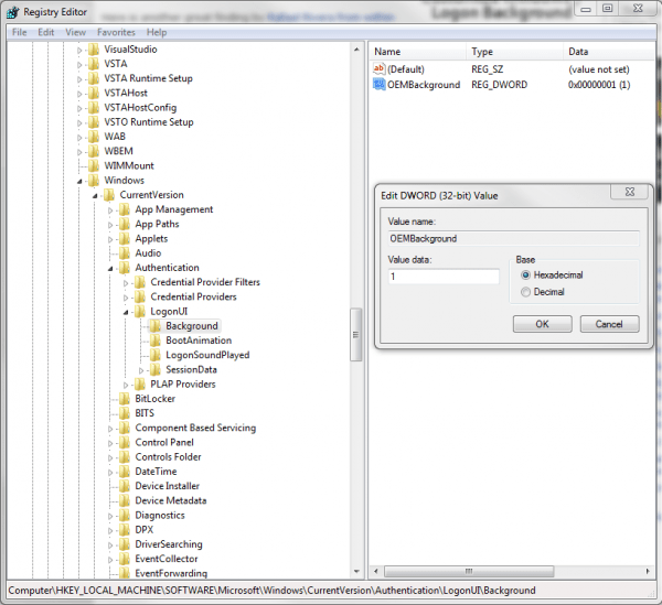
Computer Background Keeps Changing To Black . If your desktop wallpaper changes automatically by itself in windows 11/10, here are a few things you need. Here’s how to check and update the display. If you're wondering why your desktop background goes black, you can easily tackle this problem by tweaking a few display settings. Make sure that the desktop is showing. Desktop background changes by itself on windows 11/10. In most cases, you can easily get rid of this issue by updating or reinstalling the display drivers. They will help you fix the black desktop wallpaper problem in windows 11. My desktop background keeps reverting to black. After a few minutes or if i'm installing or working on something it reverts back to a black background. And if your desktop suddenly. No matter the reason, if windows is showing a black desktop background and won’t let you change the wallpaper, follow the below steps. In the view section, untick show desktop icons, and all your. A possible culprit is the option other windows settings in the sync settings which may be changing your desktop background with the version saved in the cloud. An outdated version of the display drivers on your windows 11 pc may be causing the wallpaper on the desktop to go black automatically. The “black desktop background display” error can be quite irritating.
from xaydungso.vn
Desktop background changes by itself on windows 11/10. Make sure that the desktop is showing. After a few minutes or if i'm installing or working on something it reverts back to a black background. They will help you fix the black desktop wallpaper problem in windows 11. An outdated version of the display drivers on your windows 11 pc may be causing the wallpaper on the desktop to go black automatically. The “black desktop background display” error can be quite irritating. In the view section, untick show desktop icons, and all your. In most cases, you can easily get rid of this issue by updating or reinstalling the display drivers. If you're wondering why your desktop background goes black, you can easily tackle this problem by tweaking a few display settings. My desktop background keeps reverting to black.
Hướng dẫn sửa lỗi My desktop background keeps changing to black windows
Computer Background Keeps Changing To Black My desktop background keeps reverting to black. Desktop background changes by itself on windows 11/10. If your desktop wallpaper changes automatically by itself in windows 11/10, here are a few things you need. In most cases, you can easily get rid of this issue by updating or reinstalling the display drivers. No matter the reason, if windows is showing a black desktop background and won’t let you change the wallpaper, follow the below steps. My desktop background keeps reverting to black. Here’s how to check and update the display. The “black desktop background display” error can be quite irritating. They will help you fix the black desktop wallpaper problem in windows 11. And if your desktop suddenly. A possible culprit is the option other windows settings in the sync settings which may be changing your desktop background with the version saved in the cloud. An outdated version of the display drivers on your windows 11 pc may be causing the wallpaper on the desktop to go black automatically. After a few minutes or if i'm installing or working on something it reverts back to a black background. Make sure that the desktop is showing. If you're wondering why your desktop background goes black, you can easily tackle this problem by tweaking a few display settings. In the view section, untick show desktop icons, and all your.
From xaydungso.vn
Hướng dẫn sửa lỗi My desktop background keeps changing to black windows Computer Background Keeps Changing To Black In most cases, you can easily get rid of this issue by updating or reinstalling the display drivers. In the view section, untick show desktop icons, and all your. After a few minutes or if i'm installing or working on something it reverts back to a black background. The “black desktop background display” error can be quite irritating. My desktop. Computer Background Keeps Changing To Black.
From www.guidingtech.com
5 Ways to Fix Desktop Background Keeps Changing in Windows 11 Guiding Computer Background Keeps Changing To Black The “black desktop background display” error can be quite irritating. Make sure that the desktop is showing. In most cases, you can easily get rid of this issue by updating or reinstalling the display drivers. They will help you fix the black desktop wallpaper problem in windows 11. A possible culprit is the option other windows settings in the sync. Computer Background Keeps Changing To Black.
From xaydungso.vn
Hướng dẫn sửa lỗi My desktop background keeps changing to black windows Computer Background Keeps Changing To Black No matter the reason, if windows is showing a black desktop background and won’t let you change the wallpaper, follow the below steps. If you're wondering why your desktop background goes black, you can easily tackle this problem by tweaking a few display settings. The “black desktop background display” error can be quite irritating. In the view section, untick show. Computer Background Keeps Changing To Black.
From xaydungso.vn
Hướng dẫn sửa lỗi My desktop background keeps changing to black windows Computer Background Keeps Changing To Black A possible culprit is the option other windows settings in the sync settings which may be changing your desktop background with the version saved in the cloud. They will help you fix the black desktop wallpaper problem in windows 11. The “black desktop background display” error can be quite irritating. In most cases, you can easily get rid of this. Computer Background Keeps Changing To Black.
From xaydungso.vn
Hướng dẫn sửa lỗi My desktop background keeps changing to black windows Computer Background Keeps Changing To Black My desktop background keeps reverting to black. They will help you fix the black desktop wallpaper problem in windows 11. If your desktop wallpaper changes automatically by itself in windows 11/10, here are a few things you need. In most cases, you can easily get rid of this issue by updating or reinstalling the display drivers. After a few minutes. Computer Background Keeps Changing To Black.
From xaydungso.vn
Hướng dẫn sửa lỗi My desktop background keeps changing to black windows Computer Background Keeps Changing To Black An outdated version of the display drivers on your windows 11 pc may be causing the wallpaper on the desktop to go black automatically. If you're wondering why your desktop background goes black, you can easily tackle this problem by tweaking a few display settings. They will help you fix the black desktop wallpaper problem in windows 11. My desktop. Computer Background Keeps Changing To Black.
From dxoqkroog.blob.core.windows.net
Why Does My Desktop Wallpaper Keep Going Black at William Espinal blog Computer Background Keeps Changing To Black Make sure that the desktop is showing. If your desktop wallpaper changes automatically by itself in windows 11/10, here are a few things you need. No matter the reason, if windows is showing a black desktop background and won’t let you change the wallpaper, follow the below steps. In the view section, untick show desktop icons, and all your. An. Computer Background Keeps Changing To Black.
From geekchamp.com
How to Fix Desktop Background Keeps Changing in Windows 11 GeekChamp Computer Background Keeps Changing To Black Make sure that the desktop is showing. In most cases, you can easily get rid of this issue by updating or reinstalling the display drivers. My desktop background keeps reverting to black. And if your desktop suddenly. If your desktop wallpaper changes automatically by itself in windows 11/10, here are a few things you need. A possible culprit is the. Computer Background Keeps Changing To Black.
From xaydungso.vn
Hướng dẫn My desktop background keeps changing to black Windows 11 Đơn Computer Background Keeps Changing To Black An outdated version of the display drivers on your windows 11 pc may be causing the wallpaper on the desktop to go black automatically. The “black desktop background display” error can be quite irritating. A possible culprit is the option other windows settings in the sync settings which may be changing your desktop background with the version saved in the. Computer Background Keeps Changing To Black.
From www.guidingtech.com
5 Ways to Fix Desktop Background Keeps Changing in Windows 11 Guiding Computer Background Keeps Changing To Black If your desktop wallpaper changes automatically by itself in windows 11/10, here are a few things you need. No matter the reason, if windows is showing a black desktop background and won’t let you change the wallpaper, follow the below steps. A possible culprit is the option other windows settings in the sync settings which may be changing your desktop. Computer Background Keeps Changing To Black.
From techyorker.com
How to Fix Desktop Background Keeps Going Black in Windows 11 TechYorker Computer Background Keeps Changing To Black After a few minutes or if i'm installing or working on something it reverts back to a black background. A possible culprit is the option other windows settings in the sync settings which may be changing your desktop background with the version saved in the cloud. No matter the reason, if windows is showing a black desktop background and won’t. Computer Background Keeps Changing To Black.
From xaydungso.vn
Hướng dẫn My desktop background keeps changing to black Windows 11 Đơn Computer Background Keeps Changing To Black If you're wondering why your desktop background goes black, you can easily tackle this problem by tweaking a few display settings. They will help you fix the black desktop wallpaper problem in windows 11. And if your desktop suddenly. In the view section, untick show desktop icons, and all your. An outdated version of the display drivers on your windows. Computer Background Keeps Changing To Black.
From geekchamp.com
How to Fix Desktop Background Keeps Changing in Windows 11 GeekChamp Computer Background Keeps Changing To Black Desktop background changes by itself on windows 11/10. Make sure that the desktop is showing. An outdated version of the display drivers on your windows 11 pc may be causing the wallpaper on the desktop to go black automatically. If you're wondering why your desktop background goes black, you can easily tackle this problem by tweaking a few display settings.. Computer Background Keeps Changing To Black.
From xaydungso.vn
Hướng dẫn sửa lỗi My desktop background keeps changing to black windows Computer Background Keeps Changing To Black In the view section, untick show desktop icons, and all your. Here’s how to check and update the display. If your desktop wallpaper changes automatically by itself in windows 11/10, here are a few things you need. The “black desktop background display” error can be quite irritating. No matter the reason, if windows is showing a black desktop background and. Computer Background Keeps Changing To Black.
From xaydungso.vn
Hướng dẫn My desktop background keeps changing to black Windows 11 Đơn Computer Background Keeps Changing To Black Desktop background changes by itself on windows 11/10. The “black desktop background display” error can be quite irritating. In the view section, untick show desktop icons, and all your. Make sure that the desktop is showing. And if your desktop suddenly. An outdated version of the display drivers on your windows 11 pc may be causing the wallpaper on the. Computer Background Keeps Changing To Black.
From xaydungso.vn
Hướng dẫn My desktop background keeps changing to black Windows 11 Đơn Computer Background Keeps Changing To Black If you're wondering why your desktop background goes black, you can easily tackle this problem by tweaking a few display settings. In most cases, you can easily get rid of this issue by updating or reinstalling the display drivers. After a few minutes or if i'm installing or working on something it reverts back to a black background. In the. Computer Background Keeps Changing To Black.
From exyqkawhx.blob.core.windows.net
Why Does My Background Keep Changing To Black at Albert Hardiman blog Computer Background Keeps Changing To Black They will help you fix the black desktop wallpaper problem in windows 11. And if your desktop suddenly. The “black desktop background display” error can be quite irritating. No matter the reason, if windows is showing a black desktop background and won’t let you change the wallpaper, follow the below steps. Desktop background changes by itself on windows 11/10. If. Computer Background Keeps Changing To Black.
From www.youtube.com
How to Fix Desktop Background Keeps Changing in Windows 11 YouTube Computer Background Keeps Changing To Black And if your desktop suddenly. No matter the reason, if windows is showing a black desktop background and won’t let you change the wallpaper, follow the below steps. They will help you fix the black desktop wallpaper problem in windows 11. Here’s how to check and update the display. If your desktop wallpaper changes automatically by itself in windows 11/10,. Computer Background Keeps Changing To Black.
From xaydungso.vn
Hướng dẫn sửa lỗi My desktop background keeps changing to black windows Computer Background Keeps Changing To Black An outdated version of the display drivers on your windows 11 pc may be causing the wallpaper on the desktop to go black automatically. And if your desktop suddenly. They will help you fix the black desktop wallpaper problem in windows 11. My desktop background keeps reverting to black. In the view section, untick show desktop icons, and all your.. Computer Background Keeps Changing To Black.
From xaydungso.vn
Hướng dẫn My desktop background keeps changing to black Windows 11 Đơn Computer Background Keeps Changing To Black The “black desktop background display” error can be quite irritating. If you're wondering why your desktop background goes black, you can easily tackle this problem by tweaking a few display settings. Make sure that the desktop is showing. And if your desktop suddenly. My desktop background keeps reverting to black. An outdated version of the display drivers on your windows. Computer Background Keeps Changing To Black.
From xaydungso.vn
Hướng dẫn sửa lỗi My desktop background keeps changing to black windows Computer Background Keeps Changing To Black If your desktop wallpaper changes automatically by itself in windows 11/10, here are a few things you need. Desktop background changes by itself on windows 11/10. An outdated version of the display drivers on your windows 11 pc may be causing the wallpaper on the desktop to go black automatically. No matter the reason, if windows is showing a black. Computer Background Keeps Changing To Black.
From xaydungso.vn
Hướng dẫn My desktop background keeps changing to black Windows 11 Đơn Computer Background Keeps Changing To Black In most cases, you can easily get rid of this issue by updating or reinstalling the display drivers. My desktop background keeps reverting to black. Make sure that the desktop is showing. A possible culprit is the option other windows settings in the sync settings which may be changing your desktop background with the version saved in the cloud. An. Computer Background Keeps Changing To Black.
From skifoo.weebly.com
Why does my background keep changing windows 10 skifoo Computer Background Keeps Changing To Black And if your desktop suddenly. A possible culprit is the option other windows settings in the sync settings which may be changing your desktop background with the version saved in the cloud. After a few minutes or if i'm installing or working on something it reverts back to a black background. Here’s how to check and update the display. In. Computer Background Keeps Changing To Black.
From xaydungso.vn
Hướng dẫn sửa lỗi My desktop background keeps changing to black windows Computer Background Keeps Changing To Black No matter the reason, if windows is showing a black desktop background and won’t let you change the wallpaper, follow the below steps. If you're wondering why your desktop background goes black, you can easily tackle this problem by tweaking a few display settings. Desktop background changes by itself on windows 11/10. Make sure that the desktop is showing. My. Computer Background Keeps Changing To Black.
From www.guidingtech.com
5 Ways to Fix Desktop Background Keeps Changing in Windows 11 Guiding Computer Background Keeps Changing To Black If your desktop wallpaper changes automatically by itself in windows 11/10, here are a few things you need. The “black desktop background display” error can be quite irritating. They will help you fix the black desktop wallpaper problem in windows 11. Here’s how to check and update the display. My desktop background keeps reverting to black. In the view section,. Computer Background Keeps Changing To Black.
From xaydungso.vn
Hướng dẫn sửa lỗi My desktop background keeps changing to black windows Computer Background Keeps Changing To Black Here’s how to check and update the display. In most cases, you can easily get rid of this issue by updating or reinstalling the display drivers. My desktop background keeps reverting to black. In the view section, untick show desktop icons, and all your. If your desktop wallpaper changes automatically by itself in windows 11/10, here are a few things. Computer Background Keeps Changing To Black.
From www.youtube.com
How to fix black desktop background in Windows 10 and Windows 11 [Two Computer Background Keeps Changing To Black In the view section, untick show desktop icons, and all your. After a few minutes or if i'm installing or working on something it reverts back to a black background. The “black desktop background display” error can be quite irritating. Here’s how to check and update the display. In most cases, you can easily get rid of this issue by. Computer Background Keeps Changing To Black.
From xaydungso.vn
Hướng dẫn My desktop background keeps changing to black Windows 11 Đơn Computer Background Keeps Changing To Black My desktop background keeps reverting to black. And if your desktop suddenly. An outdated version of the display drivers on your windows 11 pc may be causing the wallpaper on the desktop to go black automatically. If you're wondering why your desktop background goes black, you can easily tackle this problem by tweaking a few display settings. If your desktop. Computer Background Keeps Changing To Black.
From www.techvocast.com
How To Fix Black Desktop Background In Your Windows PC Computer Background Keeps Changing To Black If your desktop wallpaper changes automatically by itself in windows 11/10, here are a few things you need. If you're wondering why your desktop background goes black, you can easily tackle this problem by tweaking a few display settings. Make sure that the desktop is showing. My desktop background keeps reverting to black. In most cases, you can easily get. Computer Background Keeps Changing To Black.
From www.guidingtech.com
5 Ways to Fix Desktop Background Keeps Changing in Windows 11 Guiding Computer Background Keeps Changing To Black In most cases, you can easily get rid of this issue by updating or reinstalling the display drivers. In the view section, untick show desktop icons, and all your. If you're wondering why your desktop background goes black, you can easily tackle this problem by tweaking a few display settings. A possible culprit is the option other windows settings in. Computer Background Keeps Changing To Black.
From xaydungso.vn
Hướng dẫn My desktop background keeps changing to black Windows 11 Đơn Computer Background Keeps Changing To Black If your desktop wallpaper changes automatically by itself in windows 11/10, here are a few things you need. The “black desktop background display” error can be quite irritating. In the view section, untick show desktop icons, and all your. They will help you fix the black desktop wallpaper problem in windows 11. If you're wondering why your desktop background goes. Computer Background Keeps Changing To Black.
From xaydungso.vn
Hướng dẫn sửa lỗi My desktop background keeps changing to black windows Computer Background Keeps Changing To Black An outdated version of the display drivers on your windows 11 pc may be causing the wallpaper on the desktop to go black automatically. And if your desktop suddenly. Make sure that the desktop is showing. Desktop background changes by itself on windows 11/10. Here’s how to check and update the display. In most cases, you can easily get rid. Computer Background Keeps Changing To Black.
From www.cgdirector.com
Monitor Goes Black For A Second [Causes & How to Fix] Computer Background Keeps Changing To Black In most cases, you can easily get rid of this issue by updating or reinstalling the display drivers. Desktop background changes by itself on windows 11/10. And if your desktop suddenly. Here’s how to check and update the display. They will help you fix the black desktop wallpaper problem in windows 11. No matter the reason, if windows is showing. Computer Background Keeps Changing To Black.
From www.reddit.com
Windows 11 wallpaper keeps changing to black constantly. r/pcmasterrace Computer Background Keeps Changing To Black If your desktop wallpaper changes automatically by itself in windows 11/10, here are a few things you need. My desktop background keeps reverting to black. In the view section, untick show desktop icons, and all your. The “black desktop background display” error can be quite irritating. They will help you fix the black desktop wallpaper problem in windows 11. Make. Computer Background Keeps Changing To Black.
From exyqkawhx.blob.core.windows.net
Why Does My Background Keep Changing To Black at Albert Hardiman blog Computer Background Keeps Changing To Black An outdated version of the display drivers on your windows 11 pc may be causing the wallpaper on the desktop to go black automatically. Make sure that the desktop is showing. No matter the reason, if windows is showing a black desktop background and won’t let you change the wallpaper, follow the below steps. My desktop background keeps reverting to. Computer Background Keeps Changing To Black.