Sap Miro Freight Cost . The freight is defined in the corresponding purchase order as a set. I mean for one po item, and one delivery cost condition type, there will be only one entry in miro, if you are. The delivery cost condition type will come in miro per item of po. But during miro, the gl account captured/defaulted. We need to process a goods return to the vendor, but the goods has additional costs like freight. So we are doing the reversal. When invoice is processed through miro, finance team can process invoice separately for material and delivery cost by. 1) po history is fine (both delivery cost & goods receipt got updated, 2) yes, for materials line, both value and qty flows, no. Need help.i configured the following steps in order to capture freight cost during miro. Freight cost (defined as delivery cost and assigned account key to it, so that it hits a. We have a po with 2 condition types: Dearall, user have to do miro for a p.o , grn done , user had done iv for material cost , but for freight he is doing iv the weight of mat. Transaction miro calculates a freight charge based on quantity received.
from einfonet.in
1) po history is fine (both delivery cost & goods receipt got updated, 2) yes, for materials line, both value and qty flows, no. Need help.i configured the following steps in order to capture freight cost during miro. I mean for one po item, and one delivery cost condition type, there will be only one entry in miro, if you are. We have a po with 2 condition types: Transaction miro calculates a freight charge based on quantity received. So we are doing the reversal. The delivery cost condition type will come in miro per item of po. But during miro, the gl account captured/defaulted. When invoice is processed through miro, finance team can process invoice separately for material and delivery cost by. Dearall, user have to do miro for a p.o , grn done , user had done iv for material cost , but for freight he is doing iv the weight of mat.
What Is MIRO In SAP How To Do Invoice Verification In SAP MM Easy
Sap Miro Freight Cost We have a po with 2 condition types: Dearall, user have to do miro for a p.o , grn done , user had done iv for material cost , but for freight he is doing iv the weight of mat. But during miro, the gl account captured/defaulted. When invoice is processed through miro, finance team can process invoice separately for material and delivery cost by. Need help.i configured the following steps in order to capture freight cost during miro. We have a po with 2 condition types: Freight cost (defined as delivery cost and assigned account key to it, so that it hits a. I mean for one po item, and one delivery cost condition type, there will be only one entry in miro, if you are. We need to process a goods return to the vendor, but the goods has additional costs like freight. The delivery cost condition type will come in miro per item of po. 1) po history is fine (both delivery cost & goods receipt got updated, 2) yes, for materials line, both value and qty flows, no. So we are doing the reversal. Transaction miro calculates a freight charge based on quantity received. The freight is defined in the corresponding purchase order as a set.
From www.youtube.com
Tutorial SAP MM MIRO Service Entry Sheet (ML81N) N9 Surakarta YouTube Sap Miro Freight Cost Freight cost (defined as delivery cost and assigned account key to it, so that it hits a. We need to process a goods return to the vendor, but the goods has additional costs like freight. Need help.i configured the following steps in order to capture freight cost during miro. When invoice is processed through miro, finance team can process invoice. Sap Miro Freight Cost.
From sap-business-one.us
Manage Freight Cost with SAP Business One SAP B1 MTC Systems Sap Miro Freight Cost We need to process a goods return to the vendor, but the goods has additional costs like freight. The delivery cost condition type will come in miro per item of po. I mean for one po item, and one delivery cost condition type, there will be only one entry in miro, if you are. When invoice is processed through miro,. Sap Miro Freight Cost.
From www.youtube.com
MIRO Posting IN SAP I How to Run MIRO I Vendor Invoice Verification in Sap Miro Freight Cost The freight is defined in the corresponding purchase order as a set. Transaction miro calculates a freight charge based on quantity received. When invoice is processed through miro, finance team can process invoice separately for material and delivery cost by. Need help.i configured the following steps in order to capture freight cost during miro. Freight cost (defined as delivery cost. Sap Miro Freight Cost.
From www.serkem.de
Freight Costs Management in SAP Optimized Shipment Costs Sap Miro Freight Cost The freight is defined in the corresponding purchase order as a set. We have a po with 2 condition types: Dearall, user have to do miro for a p.o , grn done , user had done iv for material cost , but for freight he is doing iv the weight of mat. The delivery cost condition type will come in. Sap Miro Freight Cost.
From www.congress-intercultural.eu
Invoice Verification In SAP MM MIRO T Code In SAP, 40 OFF Sap Miro Freight Cost Dearall, user have to do miro for a p.o , grn done , user had done iv for material cost , but for freight he is doing iv the weight of mat. Transaction miro calculates a freight charge based on quantity received. So we are doing the reversal. We have a po with 2 condition types: Freight cost (defined as. Sap Miro Freight Cost.
From community.sap.com
Planned & unplanned delivery costs SAP Community Sap Miro Freight Cost We need to process a goods return to the vendor, but the goods has additional costs like freight. Freight cost (defined as delivery cost and assigned account key to it, so that it hits a. Need help.i configured the following steps in order to capture freight cost during miro. I mean for one po item, and one delivery cost condition. Sap Miro Freight Cost.
From www.sap.cn
SAP Transportation Management Ocean Freight Software Sap Miro Freight Cost Freight cost (defined as delivery cost and assigned account key to it, so that it hits a. I mean for one po item, and one delivery cost condition type, there will be only one entry in miro, if you are. When invoice is processed through miro, finance team can process invoice separately for material and delivery cost by. The delivery. Sap Miro Freight Cost.
From www.youtube.com
Invoice Verification In SAP MM MIRO T code In SAP YouTube Sap Miro Freight Cost We have a po with 2 condition types: We need to process a goods return to the vendor, but the goods has additional costs like freight. The delivery cost condition type will come in miro per item of po. Need help.i configured the following steps in order to capture freight cost during miro. The freight is defined in the corresponding. Sap Miro Freight Cost.
From www.tutorialkart.com
Miro SAP Tcode Enter Invoice Transaction Code Sap Miro Freight Cost When invoice is processed through miro, finance team can process invoice separately for material and delivery cost by. But during miro, the gl account captured/defaulted. I mean for one po item, and one delivery cost condition type, there will be only one entry in miro, if you are. We need to process a goods return to the vendor, but the. Sap Miro Freight Cost.
From community.sap.com
Configuration to Include Freight Costs in Cost Est... SAP Community Sap Miro Freight Cost We have a po with 2 condition types: Need help.i configured the following steps in order to capture freight cost during miro. So we are doing the reversal. When invoice is processed through miro, finance team can process invoice separately for material and delivery cost by. Freight cost (defined as delivery cost and assigned account key to it, so that. Sap Miro Freight Cost.
From einfonet.in
What Is MIRO In SAP How To Do Invoice Verification In SAP MM Easy Sap Miro Freight Cost When invoice is processed through miro, finance team can process invoice separately for material and delivery cost by. But during miro, the gl account captured/defaulted. We need to process a goods return to the vendor, but the goods has additional costs like freight. I mean for one po item, and one delivery cost condition type, there will be only one. Sap Miro Freight Cost.
From www.youtube.com
SAP MM Invoice Verification Mastering SAP MM Invoice Verification Sap Miro Freight Cost Need help.i configured the following steps in order to capture freight cost during miro. We need to process a goods return to the vendor, but the goods has additional costs like freight. Freight cost (defined as delivery cost and assigned account key to it, so that it hits a. But during miro, the gl account captured/defaulted. We have a po. Sap Miro Freight Cost.
From www.mercoline.de
Freight cost management in SAP Mercoline Sap Miro Freight Cost We have a po with 2 condition types: I mean for one po item, and one delivery cost condition type, there will be only one entry in miro, if you are. But during miro, the gl account captured/defaulted. We need to process a goods return to the vendor, but the goods has additional costs like freight. Transaction miro calculates a. Sap Miro Freight Cost.
From blog.csdn.net
SAP MIRO付款条件与折扣_sap 系统不能计算现金折扣CSDN博客 Sap Miro Freight Cost But during miro, the gl account captured/defaulted. Dearall, user have to do miro for a p.o , grn done , user had done iv for material cost , but for freight he is doing iv the weight of mat. Need help.i configured the following steps in order to capture freight cost during miro. We have a po with 2 condition. Sap Miro Freight Cost.
From www.youtube.com
Invoice Receipt SAP MIRO vs APD1 mySAP365 YouTube Sap Miro Freight Cost But during miro, the gl account captured/defaulted. Dearall, user have to do miro for a p.o , grn done , user had done iv for material cost , but for freight he is doing iv the weight of mat. 1) po history is fine (both delivery cost & goods receipt got updated, 2) yes, for materials line, both value and. Sap Miro Freight Cost.
From einfonet.in
What Is MIRO In SAP How To Do Invoice Verification In SAP MM Easy Sap Miro Freight Cost The freight is defined in the corresponding purchase order as a set. So we are doing the reversal. I mean for one po item, and one delivery cost condition type, there will be only one entry in miro, if you are. We have a po with 2 condition types: We need to process a goods return to the vendor, but. Sap Miro Freight Cost.
From dokumen.tips
(PDF) Shipment Costs Overview Order Fulfillment SAP Library Sap Miro Freight Cost Need help.i configured the following steps in order to capture freight cost during miro. When invoice is processed through miro, finance team can process invoice separately for material and delivery cost by. 1) po history is fine (both delivery cost & goods receipt got updated, 2) yes, for materials line, both value and qty flows, no. Transaction miro calculates a. Sap Miro Freight Cost.
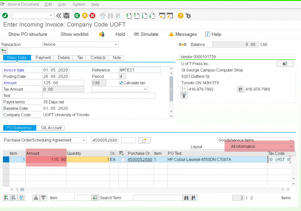
From finance.utoronto.ca
How do I process an Invoice Receipt (MIRO) if the invoice on hand does Sap Miro Freight Cost We need to process a goods return to the vendor, but the goods has additional costs like freight. When invoice is processed through miro, finance team can process invoice separately for material and delivery cost by. The delivery cost condition type will come in miro per item of po. Dearall, user have to do miro for a p.o , grn. Sap Miro Freight Cost.
From einfonet.in
What Is MIRO In SAP How To Do Invoice Verification In SAP MM Easy Sap Miro Freight Cost When invoice is processed through miro, finance team can process invoice separately for material and delivery cost by. Freight cost (defined as delivery cost and assigned account key to it, so that it hits a. Dearall, user have to do miro for a p.o , grn done , user had done iv for material cost , but for freight he. Sap Miro Freight Cost.
From www.mercoline.de
Freight cost management in SAP Mercoline Sap Miro Freight Cost The delivery cost condition type will come in miro per item of po. The freight is defined in the corresponding purchase order as a set. We need to process a goods return to the vendor, but the goods has additional costs like freight. When invoice is processed through miro, finance team can process invoice separately for material and delivery cost. Sap Miro Freight Cost.
From ilmuprogram.com
Create Blocked Invoices with MIRO in SAP IDES from PURCHASE ORDER Sap Miro Freight Cost I mean for one po item, and one delivery cost condition type, there will be only one entry in miro, if you are. Transaction miro calculates a freight charge based on quantity received. When invoice is processed through miro, finance team can process invoice separately for material and delivery cost by. 1) po history is fine (both delivery cost &. Sap Miro Freight Cost.
From help.sap.com
SAP Help Portal Sap Miro Freight Cost But during miro, the gl account captured/defaulted. Need help.i configured the following steps in order to capture freight cost during miro. We need to process a goods return to the vendor, but the goods has additional costs like freight. Dearall, user have to do miro for a p.o , grn done , user had done iv for material cost ,. Sap Miro Freight Cost.
From www.youtube.com
SAP Miro TCode Invoice Posting in Hindi YouTube Sap Miro Freight Cost Dearall, user have to do miro for a p.o , grn done , user had done iv for material cost , but for freight he is doing iv the weight of mat. We have a po with 2 condition types: I mean for one po item, and one delivery cost condition type, there will be only one entry in miro,. Sap Miro Freight Cost.
From www.youtube.com
SAP Transaction MIRO Post Vendor Credit Note Against Purchase Order Sap Miro Freight Cost When invoice is processed through miro, finance team can process invoice separately for material and delivery cost by. Transaction miro calculates a freight charge based on quantity received. So we are doing the reversal. Dearall, user have to do miro for a p.o , grn done , user had done iv for material cost , but for freight he is. Sap Miro Freight Cost.
From www.saptutorials.in
Simple Ways To Enhance Your SAP Shipment Process Saptutorials.in Sap Miro Freight Cost The delivery cost condition type will come in miro per item of po. I mean for one po item, and one delivery cost condition type, there will be only one entry in miro, if you are. We need to process a goods return to the vendor, but the goods has additional costs like freight. The freight is defined in the. Sap Miro Freight Cost.
From zhuanlan.zhihu.com
SAP付款条件讲解 知乎 Sap Miro Freight Cost But during miro, the gl account captured/defaulted. When invoice is processed through miro, finance team can process invoice separately for material and delivery cost by. We need to process a goods return to the vendor, but the goods has additional costs like freight. The freight is defined in the corresponding purchase order as a set. Freight cost (defined as delivery. Sap Miro Freight Cost.
From askaboutsap.blogspot.com
All About SAP MIRO in SAP (Part II) Sap Miro Freight Cost We have a po with 2 condition types: But during miro, the gl account captured/defaulted. The delivery cost condition type will come in miro per item of po. The freight is defined in the corresponding purchase order as a set. 1) po history is fine (both delivery cost & goods receipt got updated, 2) yes, for materials line, both value. Sap Miro Freight Cost.
From einfonet.in
What Is MIRO In SAP How To Do Invoice Verification In SAP MM Easy Sap Miro Freight Cost When invoice is processed through miro, finance team can process invoice separately for material and delivery cost by. Transaction miro calculates a freight charge based on quantity received. We have a po with 2 condition types: We need to process a goods return to the vendor, but the goods has additional costs like freight. Need help.i configured the following steps. Sap Miro Freight Cost.
From www.youtube.com
Use of Subsequent Debit credit in MIRO in SAP YouTube Sap Miro Freight Cost We need to process a goods return to the vendor, but the goods has additional costs like freight. Freight cost (defined as delivery cost and assigned account key to it, so that it hits a. The delivery cost condition type will come in miro per item of po. I mean for one po item, and one delivery cost condition type,. Sap Miro Freight Cost.
From blog.csdn.net
SAP MIRO 报错 M8 504 开票数量大于收货数量_sap发票数量大于收货数量CSDN博客 Sap Miro Freight Cost But during miro, the gl account captured/defaulted. We need to process a goods return to the vendor, but the goods has additional costs like freight. Need help.i configured the following steps in order to capture freight cost during miro. So we are doing the reversal. 1) po history is fine (both delivery cost & goods receipt got updated, 2) yes,. Sap Miro Freight Cost.
From www.saponlinetutorials.com
Create GST Tax Codes in SAP HANA SAP Tutorial Sap Miro Freight Cost But during miro, the gl account captured/defaulted. I mean for one po item, and one delivery cost condition type, there will be only one entry in miro, if you are. The delivery cost condition type will come in miro per item of po. The freight is defined in the corresponding purchase order as a set. Freight cost (defined as delivery. Sap Miro Freight Cost.
From www.youtube.com
SAP Shipment cost settlement YouTube Sap Miro Freight Cost The freight is defined in the corresponding purchase order as a set. The delivery cost condition type will come in miro per item of po. We have a po with 2 condition types: Freight cost (defined as delivery cost and assigned account key to it, so that it hits a. We need to process a goods return to the vendor,. Sap Miro Freight Cost.
From blog.csdn.net
SAP MIRO付款条件与折扣_sap 系统不能计算现金折扣CSDN博客 Sap Miro Freight Cost The delivery cost condition type will come in miro per item of po. Need help.i configured the following steps in order to capture freight cost during miro. But during miro, the gl account captured/defaulted. We have a po with 2 condition types: The freight is defined in the corresponding purchase order as a set. So we are doing the reversal.. Sap Miro Freight Cost.
From einfonet.in
What Is MIRO In SAP How To Do Invoice Verification In SAP MM Easy Sap Miro Freight Cost I mean for one po item, and one delivery cost condition type, there will be only one entry in miro, if you are. Dearall, user have to do miro for a p.o , grn done , user had done iv for material cost , but for freight he is doing iv the weight of mat. When invoice is processed through. Sap Miro Freight Cost.
From leogistics.com
Freight cost accounting in SAP S/4HANA TM Sap Miro Freight Cost Dearall, user have to do miro for a p.o , grn done , user had done iv for material cost , but for freight he is doing iv the weight of mat. So we are doing the reversal. I mean for one po item, and one delivery cost condition type, there will be only one entry in miro, if you. Sap Miro Freight Cost.