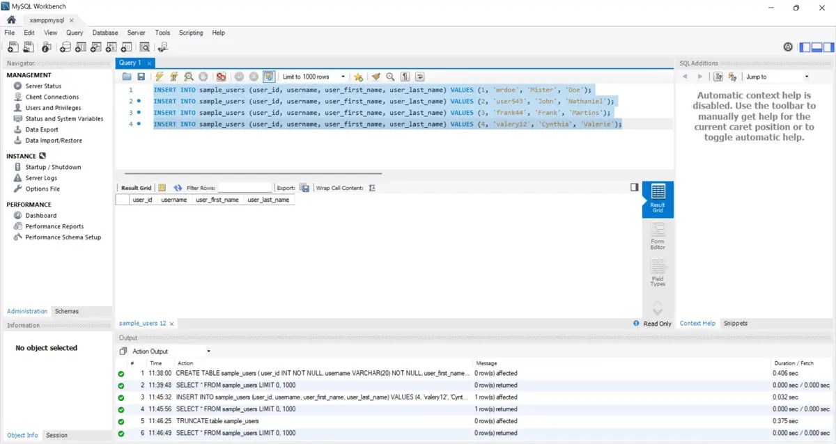
How To Change Read Only Table In Mysql Workbench . How do i turn off read only mode in mysql workbench? You can make a regular index or compound index. In mysql workbench you need an index to edit, no need it to be pk (although adding a pk is a solution as well). Simply use the following command to do that: The setting can also be adjusted for each alter table operation. After this, anyone will be able to make changes to the database or even delete the database if they want. Alter database database_name read only = 0; You need to change the read only status to 0 to state that you want the read only status to be disabled (or no in short). Sets the default algorithm when performing alter table operations in mysql workbench. Indeed, if you change a record in the table (in the screenshot below, i changed a year from 2010 to 2020), for this change to be actually committed in the database, you would need to click. You can add or modify the columns or indexes of a table, change the engine, add foreign keys, or alter the table name. That's all mysql wb needs to fix.
from wiki.mspbots.ai
Sets the default algorithm when performing alter table operations in mysql workbench. You can add or modify the columns or indexes of a table, change the engine, add foreign keys, or alter the table name. The setting can also be adjusted for each alter table operation. Alter database database_name read only = 0; Simply use the following command to do that: How do i turn off read only mode in mysql workbench? After this, anyone will be able to make changes to the database or even delete the database if they want. That's all mysql wb needs to fix. You need to change the read only status to 0 to state that you want the read only status to be disabled (or no in short). In mysql workbench you need an index to edit, no need it to be pk (although adding a pk is a solution as well).
How to Create a ReadOnly Account on the MySQL or SQL Server MSPBots
How To Change Read Only Table In Mysql Workbench After this, anyone will be able to make changes to the database or even delete the database if they want. Alter database database_name read only = 0; That's all mysql wb needs to fix. You need to change the read only status to 0 to state that you want the read only status to be disabled (or no in short). Sets the default algorithm when performing alter table operations in mysql workbench. After this, anyone will be able to make changes to the database or even delete the database if they want. You can add or modify the columns or indexes of a table, change the engine, add foreign keys, or alter the table name. Simply use the following command to do that: The setting can also be adjusted for each alter table operation. In mysql workbench you need an index to edit, no need it to be pk (although adding a pk is a solution as well). Indeed, if you change a record in the table (in the screenshot below, i changed a year from 2010 to 2020), for this change to be actually committed in the database, you would need to click. You can make a regular index or compound index. How do i turn off read only mode in mysql workbench?
From waseemmeo786.blogspot.com
Adding Data In MySQL Workbench How To Change Read Only Table In Mysql Workbench Simply use the following command to do that: Alter database database_name read only = 0; In mysql workbench you need an index to edit, no need it to be pk (although adding a pk is a solution as well). You can add or modify the columns or indexes of a table, change the engine, add foreign keys, or alter the. How To Change Read Only Table In Mysql Workbench.
From intelligentmusli.weebly.com
Create mysql database workbench intelligentmusli How To Change Read Only Table In Mysql Workbench After this, anyone will be able to make changes to the database or even delete the database if they want. You can add or modify the columns or indexes of a table, change the engine, add foreign keys, or alter the table name. You need to change the read only status to 0 to state that you want the read. How To Change Read Only Table In Mysql Workbench.
From www.delftstack.com
MySQL Workbench Edit ReadOnly Table Data Delft Stack How To Change Read Only Table In Mysql Workbench The setting can also be adjusted for each alter table operation. You need to change the read only status to 0 to state that you want the read only status to be disabled (or no in short). You can make a regular index or compound index. Alter database database_name read only = 0; After this, anyone will be able to. How To Change Read Only Table In Mysql Workbench.
From www.youtube.com
How to View and Search Table Data in Mysql Workbench 6.0 YouTube How To Change Read Only Table In Mysql Workbench In mysql workbench you need an index to edit, no need it to be pk (although adding a pk is a solution as well). The setting can also be adjusted for each alter table operation. How do i turn off read only mode in mysql workbench? You can make a regular index or compound index. That's all mysql wb needs. How To Change Read Only Table In Mysql Workbench.
From stackoverflow.com
sql MySQL Workbench alter table Stack Overflow How To Change Read Only Table In Mysql Workbench After this, anyone will be able to make changes to the database or even delete the database if they want. You need to change the read only status to 0 to state that you want the read only status to be disabled (or no in short). Indeed, if you change a record in the table (in the screenshot below, i. How To Change Read Only Table In Mysql Workbench.
From dev.mysql.com
MySQL MySQL Workbench Manual 8.1.8 Table Data Search Tab How To Change Read Only Table In Mysql Workbench You can make a regular index or compound index. Indeed, if you change a record in the table (in the screenshot below, i changed a year from 2010 to 2020), for this change to be actually committed in the database, you would need to click. Alter database database_name read only = 0; That's all mysql wb needs to fix. In. How To Change Read Only Table In Mysql Workbench.
From www.delftstack.com
MySQL Workbench Edit ReadOnly Table Data Delft Stack How To Change Read Only Table In Mysql Workbench Sets the default algorithm when performing alter table operations in mysql workbench. Alter database database_name read only = 0; In mysql workbench you need an index to edit, no need it to be pk (although adding a pk is a solution as well). After this, anyone will be able to make changes to the database or even delete the database. How To Change Read Only Table In Mysql Workbench.
From stackoverflow.com
mysql Table is read only although primary key is present Stack Overflow How To Change Read Only Table In Mysql Workbench After this, anyone will be able to make changes to the database or even delete the database if they want. How do i turn off read only mode in mysql workbench? Alter database database_name read only = 0; You can make a regular index or compound index. Simply use the following command to do that: Sets the default algorithm when. How To Change Read Only Table In Mysql Workbench.
From stackoverflow.com
import Read only in MySQL Workbench, even though there is a primary How To Change Read Only Table In Mysql Workbench Simply use the following command to do that: In mysql workbench you need an index to edit, no need it to be pk (although adding a pk is a solution as well). How do i turn off read only mode in mysql workbench? The setting can also be adjusted for each alter table operation. You can make a regular index. How To Change Read Only Table In Mysql Workbench.
From loehrzyrj.blob.core.windows.net
How To Change Database In Mysql Workbench at Doris Haag blog How To Change Read Only Table In Mysql Workbench You can add or modify the columns or indexes of a table, change the engine, add foreign keys, or alter the table name. That's all mysql wb needs to fix. In mysql workbench you need an index to edit, no need it to be pk (although adding a pk is a solution as well). Alter database database_name read only =. How To Change Read Only Table In Mysql Workbench.
From brokeasshome.com
How To Create Multiple Tables In Mysql Workbench How To Change Read Only Table In Mysql Workbench Alter database database_name read only = 0; The setting can also be adjusted for each alter table operation. You need to change the read only status to 0 to state that you want the read only status to be disabled (or no in short). You can add or modify the columns or indexes of a table, change the engine, add. How To Change Read Only Table In Mysql Workbench.
From dba.stackexchange.com
How to view table data in the newest 6.0 MySQL Workbench Database How To Change Read Only Table In Mysql Workbench In mysql workbench you need an index to edit, no need it to be pk (although adding a pk is a solution as well). You need to change the read only status to 0 to state that you want the read only status to be disabled (or no in short). Alter database database_name read only = 0; That's all mysql. How To Change Read Only Table In Mysql Workbench.
From www.delftstack.com
MySQL Workbench Edit ReadOnly Table Data Delft Stack How To Change Read Only Table In Mysql Workbench How do i turn off read only mode in mysql workbench? You can make a regular index or compound index. The setting can also be adjusted for each alter table operation. In mysql workbench you need an index to edit, no need it to be pk (although adding a pk is a solution as well). After this, anyone will be. How To Change Read Only Table In Mysql Workbench.
From www.youtube.com
Creating a Table in MySQL Workbench YouTube How To Change Read Only Table In Mysql Workbench Indeed, if you change a record in the table (in the screenshot below, i changed a year from 2010 to 2020), for this change to be actually committed in the database, you would need to click. After this, anyone will be able to make changes to the database or even delete the database if they want. The setting can also. How To Change Read Only Table In Mysql Workbench.
From 9to5answer.com
[Solved] Read only table in mysql 9to5Answer How To Change Read Only Table In Mysql Workbench That's all mysql wb needs to fix. Simply use the following command to do that: In mysql workbench you need an index to edit, no need it to be pk (although adding a pk is a solution as well). Alter database database_name read only = 0; You need to change the read only status to 0 to state that you. How To Change Read Only Table In Mysql Workbench.
From www.youtube.com
21.Let us learn how to create Read Only Tables using File group in this How To Change Read Only Table In Mysql Workbench Alter database database_name read only = 0; How do i turn off read only mode in mysql workbench? That's all mysql wb needs to fix. You need to change the read only status to 0 to state that you want the read only status to be disabled (or no in short). Indeed, if you change a record in the table. How To Change Read Only Table In Mysql Workbench.
From www.youtube.com
SQL Read only tables YouTube How To Change Read Only Table In Mysql Workbench You can add or modify the columns or indexes of a table, change the engine, add foreign keys, or alter the table name. That's all mysql wb needs to fix. After this, anyone will be able to make changes to the database or even delete the database if they want. You need to change the read only status to 0. How To Change Read Only Table In Mysql Workbench.
From stackoverflow.com
MySQL Workbench Edit Table Data is read only Stack Overflow How To Change Read Only Table In Mysql Workbench You can make a regular index or compound index. Sets the default algorithm when performing alter table operations in mysql workbench. Indeed, if you change a record in the table (in the screenshot below, i changed a year from 2010 to 2020), for this change to be actually committed in the database, you would need to click. Simply use the. How To Change Read Only Table In Mysql Workbench.
From www.databasestar.com
How to Import a CSV using MySQL Workbench Database Star How To Change Read Only Table In Mysql Workbench The setting can also be adjusted for each alter table operation. Sets the default algorithm when performing alter table operations in mysql workbench. Indeed, if you change a record in the table (in the screenshot below, i changed a year from 2010 to 2020), for this change to be actually committed in the database, you would need to click. Alter. How To Change Read Only Table In Mysql Workbench.
From dev.mysql.com
MySQL MySQL Workbench Manual 9.3.1 Creating a Model How To Change Read Only Table In Mysql Workbench The setting can also be adjusted for each alter table operation. How do i turn off read only mode in mysql workbench? Sets the default algorithm when performing alter table operations in mysql workbench. You can add or modify the columns or indexes of a table, change the engine, add foreign keys, or alter the table name. You need to. How To Change Read Only Table In Mysql Workbench.
From www.youtube.com
Select specific columns in mysql workbench YouTube How To Change Read Only Table In Mysql Workbench How do i turn off read only mode in mysql workbench? The setting can also be adjusted for each alter table operation. You can make a regular index or compound index. That's all mysql wb needs to fix. Indeed, if you change a record in the table (in the screenshot below, i changed a year from 2010 to 2020), for. How To Change Read Only Table In Mysql Workbench.
From www.delftstack.com
MySQL Workbench Edit ReadOnly Table Data Delft Stack How To Change Read Only Table In Mysql Workbench Indeed, if you change a record in the table (in the screenshot below, i changed a year from 2010 to 2020), for this change to be actually committed in the database, you would need to click. You can make a regular index or compound index. You need to change the read only status to 0 to state that you want. How To Change Read Only Table In Mysql Workbench.
From wiki.mspbots.ai
How to Create a ReadOnly Account on the MySQL or SQL Server MSPBots How To Change Read Only Table In Mysql Workbench After this, anyone will be able to make changes to the database or even delete the database if they want. Indeed, if you change a record in the table (in the screenshot below, i changed a year from 2010 to 2020), for this change to be actually committed in the database, you would need to click. The setting can also. How To Change Read Only Table In Mysql Workbench.
From dev.mysql.com
MySQL MySQL Workbench Manual 7.5 Tutorial Using Explain to How To Change Read Only Table In Mysql Workbench Simply use the following command to do that: After this, anyone will be able to make changes to the database or even delete the database if they want. The setting can also be adjusted for each alter table operation. In mysql workbench you need an index to edit, no need it to be pk (although adding a pk is a. How To Change Read Only Table In Mysql Workbench.
From www.youtube.com
MySQL MySQL Workbench Edit Table Data is read only YouTube How To Change Read Only Table In Mysql Workbench Simply use the following command to do that: You need to change the read only status to 0 to state that you want the read only status to be disabled (or no in short). How do i turn off read only mode in mysql workbench? That's all mysql wb needs to fix. In mysql workbench you need an index to. How To Change Read Only Table In Mysql Workbench.
From beejok.com
Database Creation and Management with MySQL Workbench Creating How To Change Read Only Table In Mysql Workbench That's all mysql wb needs to fix. In mysql workbench you need an index to edit, no need it to be pk (although adding a pk is a solution as well). You can add or modify the columns or indexes of a table, change the engine, add foreign keys, or alter the table name. You can make a regular index. How To Change Read Only Table In Mysql Workbench.
From dev.mysql.com
MySQL MySQL Workbench Manual 9.1.1.1 Modeling Menus How To Change Read Only Table In Mysql Workbench Sets the default algorithm when performing alter table operations in mysql workbench. Alter database database_name read only = 0; The setting can also be adjusted for each alter table operation. Simply use the following command to do that: Indeed, if you change a record in the table (in the screenshot below, i changed a year from 2010 to 2020), for. How To Change Read Only Table In Mysql Workbench.
From brokeasshome.com
How To Change Read Only Table In Mysql Workbench How To Change Read Only Table In Mysql Workbench The setting can also be adjusted for each alter table operation. Indeed, if you change a record in the table (in the screenshot below, i changed a year from 2010 to 2020), for this change to be actually committed in the database, you would need to click. Sets the default algorithm when performing alter table operations in mysql workbench. Simply. How To Change Read Only Table In Mysql Workbench.
From www.tutorialgateway.org
MySQL Create Table How To Change Read Only Table In Mysql Workbench Simply use the following command to do that: Sets the default algorithm when performing alter table operations in mysql workbench. The setting can also be adjusted for each alter table operation. You need to change the read only status to 0 to state that you want the read only status to be disabled (or no in short). Indeed, if you. How To Change Read Only Table In Mysql Workbench.
From www.delftstack.com
MySQL Workbench Edit ReadOnly Table Data Delft Stack How To Change Read Only Table In Mysql Workbench That's all mysql wb needs to fix. You need to change the read only status to 0 to state that you want the read only status to be disabled (or no in short). Simply use the following command to do that: How do i turn off read only mode in mysql workbench? Sets the default algorithm when performing alter table. How To Change Read Only Table In Mysql Workbench.
From brokeasshome.com
How To Change Read Only Table In Mysql Workbench How To Change Read Only Table In Mysql Workbench That's all mysql wb needs to fix. You can add or modify the columns or indexes of a table, change the engine, add foreign keys, or alter the table name. You need to change the read only status to 0 to state that you want the read only status to be disabled (or no in short). You can make a. How To Change Read Only Table In Mysql Workbench.
From dev.mysql.com
MySQL MySQL Workbench Manual 8.1.10.7 Options Tab How To Change Read Only Table In Mysql Workbench How do i turn off read only mode in mysql workbench? Simply use the following command to do that: You can add or modify the columns or indexes of a table, change the engine, add foreign keys, or alter the table name. You need to change the read only status to 0 to state that you want the read only. How To Change Read Only Table In Mysql Workbench.
From beejok.com
Database Creation and Management with MySQL Workbench Creating How To Change Read Only Table In Mysql Workbench How do i turn off read only mode in mysql workbench? Alter database database_name read only = 0; Sets the default algorithm when performing alter table operations in mysql workbench. The setting can also be adjusted for each alter table operation. You can make a regular index or compound index. You can add or modify the columns or indexes of. How To Change Read Only Table In Mysql Workbench.
From www.mysql.com
MySQL MySQL Workbench How To Change Read Only Table In Mysql Workbench You can add or modify the columns or indexes of a table, change the engine, add foreign keys, or alter the table name. Alter database database_name read only = 0; Simply use the following command to do that: In mysql workbench you need an index to edit, no need it to be pk (although adding a pk is a solution. How To Change Read Only Table In Mysql Workbench.
From www.youtube.com
MySQL Read only table in mysql YouTube How To Change Read Only Table In Mysql Workbench How do i turn off read only mode in mysql workbench? Simply use the following command to do that: You can add or modify the columns or indexes of a table, change the engine, add foreign keys, or alter the table name. You can make a regular index or compound index. You need to change the read only status to. How To Change Read Only Table In Mysql Workbench.