Watchdog Time Expired Siemens . The only time i've seen this changed is when you're using mrp, then you want the watchdog time to be longer than the ring. It uses the watchdog built into the samd21 rather than one on the base controller. In a plc, the watch dog is automatically reset during the i/o update (between program scans). If you're looking for a simple reset behavior this should work. The connection to the device was aborted because the watchdog time is expired. If you see your image in which for watchdog is monitoring. Watchdog timer is mainly used to monitor failure of your processor. You can try increasing the cpu cycle time so that the watchdog does not pop up. The device may be lost due to wiring.
from e2e.ti.com
If you're looking for a simple reset behavior this should work. It uses the watchdog built into the samd21 rather than one on the base controller. If you see your image in which for watchdog is monitoring. Watchdog timer is mainly used to monitor failure of your processor. The device may be lost due to wiring. In a plc, the watch dog is automatically reset during the i/o update (between program scans). The connection to the device was aborted because the watchdog time is expired. You can try increasing the cpu cycle time so that the watchdog does not pop up. The only time i've seen this changed is when you're using mrp, then you want the watchdog time to be longer than the ring.
bq24161B / Watchdog timer expired afte charge done Power management
Watchdog Time Expired Siemens It uses the watchdog built into the samd21 rather than one on the base controller. The device may be lost due to wiring. You can try increasing the cpu cycle time so that the watchdog does not pop up. The connection to the device was aborted because the watchdog time is expired. The only time i've seen this changed is when you're using mrp, then you want the watchdog time to be longer than the ring. If you're looking for a simple reset behavior this should work. If you see your image in which for watchdog is monitoring. It uses the watchdog built into the samd21 rather than one on the base controller. Watchdog timer is mainly used to monitor failure of your processor. In a plc, the watch dog is automatically reset during the i/o update (between program scans).
From www.makeuseof.com
How to Fix the Clock Watchdog Timeout Error in Windows Watchdog Time Expired Siemens In a plc, the watch dog is automatically reset during the i/o update (between program scans). You can try increasing the cpu cycle time so that the watchdog does not pop up. The only time i've seen this changed is when you're using mrp, then you want the watchdog time to be longer than the ring. The connection to the. Watchdog Time Expired Siemens.
From e2e.ti.com
bq24161B / Watchdog timer expired afte charge done Power management Watchdog Time Expired Siemens The device may be lost due to wiring. The only time i've seen this changed is when you're using mrp, then you want the watchdog time to be longer than the ring. The connection to the device was aborted because the watchdog time is expired. It uses the watchdog built into the samd21 rather than one on the base controller.. Watchdog Time Expired Siemens.
From www.slideserve.com
PPT MSP430 Watchdog Timer PowerPoint Presentation, free download Watchdog Time Expired Siemens The device may be lost due to wiring. You can try increasing the cpu cycle time so that the watchdog does not pop up. The connection to the device was aborted because the watchdog time is expired. It uses the watchdog built into the samd21 rather than one on the base controller. Watchdog timer is mainly used to monitor failure. Watchdog Time Expired Siemens.
From www.groovypost.com
How to Fix Clock Watchdog Timeout on Windows Watchdog Time Expired Siemens Watchdog timer is mainly used to monitor failure of your processor. The only time i've seen this changed is when you're using mrp, then you want the watchdog time to be longer than the ring. If you're looking for a simple reset behavior this should work. It uses the watchdog built into the samd21 rather than one on the base. Watchdog Time Expired Siemens.
From www.youtube.com
Timers in Siemens LOGO, How to set timers in siemens PLC YouTube Watchdog Time Expired Siemens Watchdog timer is mainly used to monitor failure of your processor. If you see your image in which for watchdog is monitoring. If you're looking for a simple reset behavior this should work. The only time i've seen this changed is when you're using mrp, then you want the watchdog time to be longer than the ring. You can try. Watchdog Time Expired Siemens.
From instrumentationtools.com
What is a Watchdog Timer in PLC? Inst Tools Watchdog Time Expired Siemens It uses the watchdog built into the samd21 rather than one on the base controller. The only time i've seen this changed is when you're using mrp, then you want the watchdog time to be longer than the ring. The device may be lost due to wiring. The connection to the device was aborted because the watchdog time is expired.. Watchdog Time Expired Siemens.
From yeuphancung.com
[BSoD Error]CLOCK WATCHDOG TIMEOUT Hướng dẫn fix trên Windows Yêu Watchdog Time Expired Siemens The only time i've seen this changed is when you're using mrp, then you want the watchdog time to be longer than the ring. Watchdog timer is mainly used to monitor failure of your processor. If you're looking for a simple reset behavior this should work. If you see your image in which for watchdog is monitoring. You can try. Watchdog Time Expired Siemens.
From animalia-life.club
What Is The Significance Of Watchdog Timer In Embedded System Watchdog Time Expired Siemens You can try increasing the cpu cycle time so that the watchdog does not pop up. If you see your image in which for watchdog is monitoring. The device may be lost due to wiring. It uses the watchdog built into the samd21 rather than one on the base controller. In a plc, the watch dog is automatically reset during. Watchdog Time Expired Siemens.
From www.addictivetips.com
(Fixed) CLOCK WATCHDOG TIMEOUT Error on Windows 10 Watchdog Time Expired Siemens The only time i've seen this changed is when you're using mrp, then you want the watchdog time to be longer than the ring. The device may be lost due to wiring. In a plc, the watch dog is automatically reset during the i/o update (between program scans). If you're looking for a simple reset behavior this should work. The. Watchdog Time Expired Siemens.
From nicos-alltag.blogspot.com
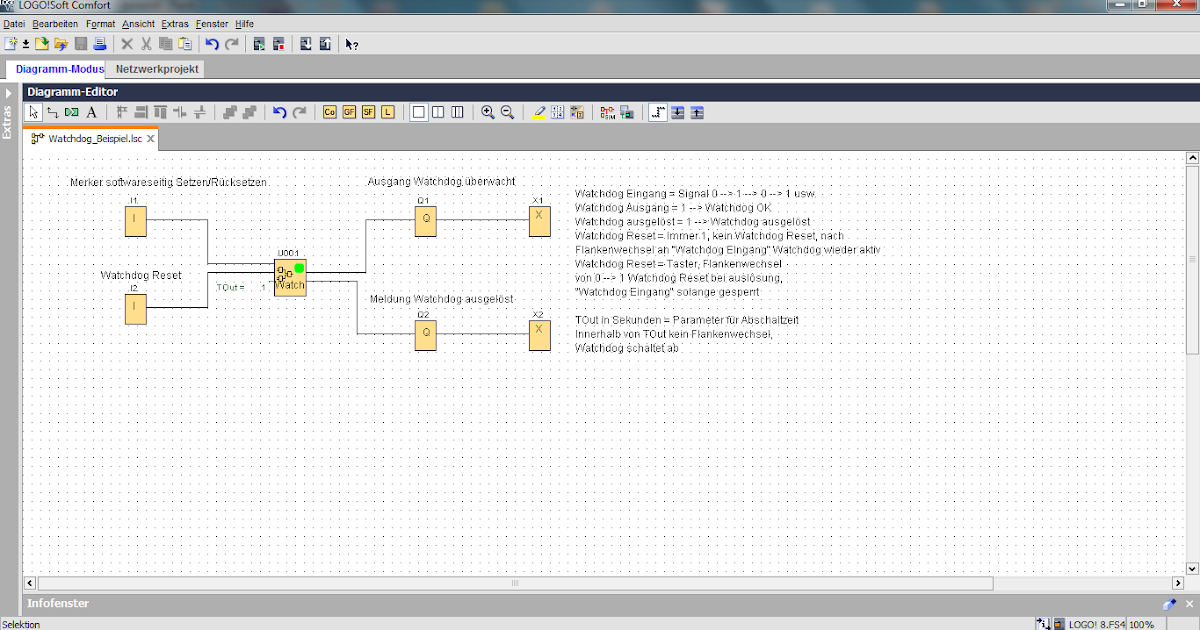
Nicos Blog Siemens Logo Watchdog Watchdog Time Expired Siemens It uses the watchdog built into the samd21 rather than one on the base controller. You can try increasing the cpu cycle time so that the watchdog does not pop up. Watchdog timer is mainly used to monitor failure of your processor. In a plc, the watch dog is automatically reset during the i/o update (between program scans). The device. Watchdog Time Expired Siemens.
From www.youtube.com
How to fix clock watchdog timeout error on Windows 10 for RYZEN and Watchdog Time Expired Siemens It uses the watchdog built into the samd21 rather than one on the base controller. If you see your image in which for watchdog is monitoring. In a plc, the watch dog is automatically reset during the i/o update (between program scans). You can try increasing the cpu cycle time so that the watchdog does not pop up. The only. Watchdog Time Expired Siemens.
From iboysoft.com
How to Fix SOCD Report Detected (Ap watchdog expired) Error? Watchdog Time Expired Siemens The device may be lost due to wiring. You can try increasing the cpu cycle time so that the watchdog does not pop up. If you see your image in which for watchdog is monitoring. The only time i've seen this changed is when you're using mrp, then you want the watchdog time to be longer than the ring. In. Watchdog Time Expired Siemens.
From www.youtube.com
04 Siemens LOGO! Timer on delay, off delay,...etc (part 1) YouTube Watchdog Time Expired Siemens Watchdog timer is mainly used to monitor failure of your processor. In a plc, the watch dog is automatically reset during the i/o update (between program scans). The only time i've seen this changed is when you're using mrp, then you want the watchdog time to be longer than the ring. The connection to the device was aborted because the. Watchdog Time Expired Siemens.
From www.slideserve.com
PPT MSP430 Watchdog Timer PowerPoint Presentation, free download Watchdog Time Expired Siemens If you see your image in which for watchdog is monitoring. In a plc, the watch dog is automatically reset during the i/o update (between program scans). You can try increasing the cpu cycle time so that the watchdog does not pop up. If you're looking for a simple reset behavior this should work. It uses the watchdog built into. Watchdog Time Expired Siemens.
From www.youtube.com
How to fix your masternode WATCHDOG EXPIRED status on windows YouTube Watchdog Time Expired Siemens The only time i've seen this changed is when you're using mrp, then you want the watchdog time to be longer than the ring. Watchdog timer is mainly used to monitor failure of your processor. In a plc, the watch dog is automatically reset during the i/o update (between program scans). If you're looking for a simple reset behavior this. Watchdog Time Expired Siemens.
From support.industry.siemens.com
SIOS Watchdog Time Expired Siemens If you're looking for a simple reset behavior this should work. Watchdog timer is mainly used to monitor failure of your processor. The device may be lost due to wiring. The connection to the device was aborted because the watchdog time is expired. You can try increasing the cpu cycle time so that the watchdog does not pop up. It. Watchdog Time Expired Siemens.
From allthings.how
How to Fix Clock Watchdog Timeout Error on a Windows 11 PC Watchdog Time Expired Siemens The connection to the device was aborted because the watchdog time is expired. In a plc, the watch dog is automatically reset during the i/o update (between program scans). Watchdog timer is mainly used to monitor failure of your processor. If you see your image in which for watchdog is monitoring. If you're looking for a simple reset behavior this. Watchdog Time Expired Siemens.
From www.pcerror-fix.com
FIXED Clock Watchdog Timeout Error Windows 10 [EASY SOLUTIONS] Watchdog Time Expired Siemens It uses the watchdog built into the samd21 rather than one on the base controller. If you're looking for a simple reset behavior this should work. In a plc, the watch dog is automatically reset during the i/o update (between program scans). The device may be lost due to wiring. If you see your image in which for watchdog is. Watchdog Time Expired Siemens.
From windows101tricks.com
Solved Clock Watchdog Timeout Error in Windows 11 Watchdog Time Expired Siemens If you see your image in which for watchdog is monitoring. In a plc, the watch dog is automatically reset during the i/o update (between program scans). If you're looking for a simple reset behavior this should work. The device may be lost due to wiring. You can try increasing the cpu cycle time so that the watchdog does not. Watchdog Time Expired Siemens.
From www.avoiderrors.com
How to Fix the Clock Watchdog Timeout Error in Windows 11 AvoidErrors Watchdog Time Expired Siemens You can try increasing the cpu cycle time so that the watchdog does not pop up. The device may be lost due to wiring. Watchdog timer is mainly used to monitor failure of your processor. If you're looking for a simple reset behavior this should work. It uses the watchdog built into the samd21 rather than one on the base. Watchdog Time Expired Siemens.
From kuco.qc.to
7 Ways to Fix Clock Watchdog Timeout Error On Windows 11 Watchdog Time Expired Siemens If you see your image in which for watchdog is monitoring. The only time i've seen this changed is when you're using mrp, then you want the watchdog time to be longer than the ring. Watchdog timer is mainly used to monitor failure of your processor. In a plc, the watch dog is automatically reset during the i/o update (between. Watchdog Time Expired Siemens.
From howto.goit.science
How to Fix Clock Watchdog Timeout Error on Windows 11 Watchdog Time Expired Siemens The only time i've seen this changed is when you're using mrp, then you want the watchdog time to be longer than the ring. If you see your image in which for watchdog is monitoring. It uses the watchdog built into the samd21 rather than one on the base controller. If you're looking for a simple reset behavior this should. Watchdog Time Expired Siemens.
From www.get-itsolutions.com
stop code clock_watchdog_timeout Get IT Solutions Watchdog Time Expired Siemens You can try increasing the cpu cycle time so that the watchdog does not pop up. Watchdog timer is mainly used to monitor failure of your processor. The only time i've seen this changed is when you're using mrp, then you want the watchdog time to be longer than the ring. If you're looking for a simple reset behavior this. Watchdog Time Expired Siemens.
From techsgizmo.com
How to Fix win32k power watchdog timeout BSOD error in Windows 10 Watchdog Time Expired Siemens You can try increasing the cpu cycle time so that the watchdog does not pop up. In a plc, the watch dog is automatically reset during the i/o update (between program scans). It uses the watchdog built into the samd21 rather than one on the base controller. The connection to the device was aborted because the watchdog time is expired.. Watchdog Time Expired Siemens.
From www.techyuga.com
How to Fix a Clock Watchdog Timeout Error in Windows 10 Techyuga Watchdog Time Expired Siemens In a plc, the watch dog is automatically reset during the i/o update (between program scans). The connection to the device was aborted because the watchdog time is expired. If you're looking for a simple reset behavior this should work. The device may be lost due to wiring. It uses the watchdog built into the samd21 rather than one on. Watchdog Time Expired Siemens.
From github.com
esp32s3box wifi connect causes safe mode with with "Internal Watchdog Time Expired Siemens You can try increasing the cpu cycle time so that the watchdog does not pop up. If you see your image in which for watchdog is monitoring. The connection to the device was aborted because the watchdog time is expired. In a plc, the watch dog is automatically reset during the i/o update (between program scans). If you're looking for. Watchdog Time Expired Siemens.
From www.stellarinfo.com
Different Ways to Fix Clock Watchdog Timeout Error on Windows 10 Watchdog Time Expired Siemens The only time i've seen this changed is when you're using mrp, then you want the watchdog time to be longer than the ring. The connection to the device was aborted because the watchdog time is expired. Watchdog timer is mainly used to monitor failure of your processor. If you see your image in which for watchdog is monitoring. If. Watchdog Time Expired Siemens.
From huyanphat.com
Cách sửa lỗi Clock Watchdog Timeout trong Windows 10 Watchdog Time Expired Siemens The device may be lost due to wiring. Watchdog timer is mainly used to monitor failure of your processor. It uses the watchdog built into the samd21 rather than one on the base controller. The only time i've seen this changed is when you're using mrp, then you want the watchdog time to be longer than the ring. If you. Watchdog Time Expired Siemens.
From support.industry.siemens.com
SIOS Watchdog Time Expired Siemens If you're looking for a simple reset behavior this should work. The device may be lost due to wiring. In a plc, the watch dog is automatically reset during the i/o update (between program scans). If you see your image in which for watchdog is monitoring. It uses the watchdog built into the samd21 rather than one on the base. Watchdog Time Expired Siemens.
From windowsreport.com
Clock Watchdog Timeout BSoD Quick Fix & Diagnose Watchdog Time Expired Siemens The connection to the device was aborted because the watchdog time is expired. It uses the watchdog built into the samd21 rather than one on the base controller. Watchdog timer is mainly used to monitor failure of your processor. The only time i've seen this changed is when you're using mrp, then you want the watchdog time to be longer. Watchdog Time Expired Siemens.
From www.howto-connect.com
Fix "Clock Watchdog Timeout" Windows 10 Blue Screen of Death Error Watchdog Time Expired Siemens It uses the watchdog built into the samd21 rather than one on the base controller. Watchdog timer is mainly used to monitor failure of your processor. The device may be lost due to wiring. In a plc, the watch dog is automatically reset during the i/o update (between program scans). The connection to the device was aborted because the watchdog. Watchdog Time Expired Siemens.
From www.stellarinfo.com
Pdc_watchdog_timeout BSOD error Fixed] Stellar Watchdog Time Expired Siemens Watchdog timer is mainly used to monitor failure of your processor. If you're looking for a simple reset behavior this should work. In a plc, the watch dog is automatically reset during the i/o update (between program scans). If you see your image in which for watchdog is monitoring. The connection to the device was aborted because the watchdog time. Watchdog Time Expired Siemens.
From www.remosoftware.com
Fix CLOCK_WATCHDOG_TIMEOUT Blue screen error on Windows 10/11 Watchdog Time Expired Siemens You can try increasing the cpu cycle time so that the watchdog does not pop up. It uses the watchdog built into the samd21 rather than one on the base controller. The device may be lost due to wiring. If you see your image in which for watchdog is monitoring. Watchdog timer is mainly used to monitor failure of your. Watchdog Time Expired Siemens.
From www.bugsfighter.com
Cómo reparar el error CLOCK_WATCHDOG_TIMEOUT en Windows 10 BugsFighter Watchdog Time Expired Siemens The only time i've seen this changed is when you're using mrp, then you want the watchdog time to be longer than the ring. It uses the watchdog built into the samd21 rather than one on the base controller. If you're looking for a simple reset behavior this should work. The device may be lost due to wiring. The connection. Watchdog Time Expired Siemens.
From electroprojecthub.com
Watchdog Timers ElectroProjectHub Watchdog Time Expired Siemens If you're looking for a simple reset behavior this should work. It uses the watchdog built into the samd21 rather than one on the base controller. The connection to the device was aborted because the watchdog time is expired. In a plc, the watch dog is automatically reset during the i/o update (between program scans). The device may be lost. Watchdog Time Expired Siemens.