Sap Abap Debug Error Message . to debug screen i.e., abap statements & screen logic, enter /h in command field. Whenever you deal with transactions or reports that utilize asynchronous update tasks (e.g. To debug system i.e., screen, custom programs. When the program reaches the. to debug an abap program, you set a breakpoint then run the program normally. if the message is not raised in sap gui but from abap webdynpro or crm webclient ui, all of these six approaches still work. learn how to debug error message in sap abap with this easy and practical.
from sapintegrationhub.com
if the message is not raised in sap gui but from abap webdynpro or crm webclient ui, all of these six approaches still work. Whenever you deal with transactions or reports that utilize asynchronous update tasks (e.g. When the program reaches the. To debug system i.e., screen, custom programs. learn how to debug error message in sap abap with this easy and practical. to debug screen i.e., abap statements & screen logic, enter /h in command field. to debug an abap program, you set a breakpoint then run the program normally.
Debug and Test Inbound ABAP Proxy in SAP HANA (How to Guide)
Sap Abap Debug Error Message Whenever you deal with transactions or reports that utilize asynchronous update tasks (e.g. Whenever you deal with transactions or reports that utilize asynchronous update tasks (e.g. When the program reaches the. if the message is not raised in sap gui but from abap webdynpro or crm webclient ui, all of these six approaches still work. learn how to debug error message in sap abap with this easy and practical. to debug an abap program, you set a breakpoint then run the program normally. to debug screen i.e., abap statements & screen logic, enter /h in command field. To debug system i.e., screen, custom programs.
From www.reddit.com
ABAP debugging problem for a beginner, I debug program and it shows Sap Abap Debug Error Message if the message is not raised in sap gui but from abap webdynpro or crm webclient ui, all of these six approaches still work. Whenever you deal with transactions or reports that utilize asynchronous update tasks (e.g. learn how to debug error message in sap abap with this easy and practical. to debug screen i.e., abap statements. Sap Abap Debug Error Message.
From www.youtube.com
ABAP Debug Tips ABAP Debug for Source Error Messages of SAP Sap Abap Debug Error Message When the program reaches the. learn how to debug error message in sap abap with this easy and practical. to debug screen i.e., abap statements & screen logic, enter /h in command field. if the message is not raised in sap gui but from abap webdynpro or crm webclient ui, all of these six approaches still work.. Sap Abap Debug Error Message.
From sapintegrationhub.com
Debug and Test Inbound ABAP Proxy in SAP HANA (How to Guide) Sap Abap Debug Error Message learn how to debug error message in sap abap with this easy and practical. Whenever you deal with transactions or reports that utilize asynchronous update tasks (e.g. To debug system i.e., screen, custom programs. to debug screen i.e., abap statements & screen logic, enter /h in command field. to debug an abap program, you set a breakpoint. Sap Abap Debug Error Message.
From bags-lab.com
【SAP】エラー発生時のデバッグ(DEBUG)方法について解説【ABAP】 ITコン猿の備忘録 Sap Abap Debug Error Message When the program reaches the. to debug an abap program, you set a breakpoint then run the program normally. learn how to debug error message in sap abap with this easy and practical. if the message is not raised in sap gui but from abap webdynpro or crm webclient ui, all of these six approaches still work.. Sap Abap Debug Error Message.
From sapabapcentral.blogspot.com
SAP ABAP Central Error Handling In Odata Sap Abap Debug Error Message learn how to debug error message in sap abap with this easy and practical. To debug system i.e., screen, custom programs. When the program reaches the. to debug screen i.e., abap statements & screen logic, enter /h in command field. Whenever you deal with transactions or reports that utilize asynchronous update tasks (e.g. if the message is. Sap Abap Debug Error Message.
From adriansalwach.pl
How to debug popup in SAP ABAP Not only SAP blog Sap Abap Debug Error Message to debug screen i.e., abap statements & screen logic, enter /h in command field. if the message is not raised in sap gui but from abap webdynpro or crm webclient ui, all of these six approaches still work. learn how to debug error message in sap abap with this easy and practical. When the program reaches the.. Sap Abap Debug Error Message.
From sapabap-4.blogspot.com
SAP ABAP 4 Tutorial Debug SAP Script Sap Abap Debug Error Message if the message is not raised in sap gui but from abap webdynpro or crm webclient ui, all of these six approaches still work. Whenever you deal with transactions or reports that utilize asynchronous update tasks (e.g. to debug an abap program, you set a breakpoint then run the program normally. To debug system i.e., screen, custom programs.. Sap Abap Debug Error Message.
From sec-consult.com
SAP® Privilege Escalation through ABAP Code Injection in SAP® Business Sap Abap Debug Error Message learn how to debug error message in sap abap with this easy and practical. to debug an abap program, you set a breakpoint then run the program normally. When the program reaches the. if the message is not raised in sap gui but from abap webdynpro or crm webclient ui, all of these six approaches still work.. Sap Abap Debug Error Message.
From sapabapcentral.blogspot.com
SAP ABAP Central Custom error message for PM Order Components (iw31/iw32) Sap Abap Debug Error Message to debug an abap program, you set a breakpoint then run the program normally. learn how to debug error message in sap abap with this easy and practical. When the program reaches the. if the message is not raised in sap gui but from abap webdynpro or crm webclient ui, all of these six approaches still work.. Sap Abap Debug Error Message.
From www.saptraininghq.com
How To Use The SAP ABAP Debugger Efficiently Sap Abap Debug Error Message learn how to debug error message in sap abap with this easy and practical. if the message is not raised in sap gui but from abap webdynpro or crm webclient ui, all of these six approaches still work. When the program reaches the. To debug system i.e., screen, custom programs. to debug an abap program, you set. Sap Abap Debug Error Message.
From www.erpfixers.com
How to Debug a Sample Program in ABAP Sap Abap Debug Error Message to debug screen i.e., abap statements & screen logic, enter /h in command field. learn how to debug error message in sap abap with this easy and practical. Whenever you deal with transactions or reports that utilize asynchronous update tasks (e.g. When the program reaches the. To debug system i.e., screen, custom programs. to debug an abap. Sap Abap Debug Error Message.
From saptechnicals.blogspot.com
Sap business & technicalsSAP Abap programming & SAP Modules How to Sap Abap Debug Error Message if the message is not raised in sap gui but from abap webdynpro or crm webclient ui, all of these six approaches still work. to debug screen i.e., abap statements & screen logic, enter /h in command field. When the program reaches the. learn how to debug error message in sap abap with this easy and practical.. Sap Abap Debug Error Message.
From www.youtube.com
Debugging an error message in SAP ABAP OOPS ABAP Debugging Sap Abap Debug Error Message To debug system i.e., screen, custom programs. When the program reaches the. if the message is not raised in sap gui but from abap webdynpro or crm webclient ui, all of these six approaches still work. to debug an abap program, you set a breakpoint then run the program normally. to debug screen i.e., abap statements &. Sap Abap Debug Error Message.
From sapintegrationhub.com
Debug and Test Inbound ABAP Proxy in SAP HANA (How to Guide) Sap Abap Debug Error Message When the program reaches the. to debug an abap program, you set a breakpoint then run the program normally. to debug screen i.e., abap statements & screen logic, enter /h in command field. learn how to debug error message in sap abap with this easy and practical. if the message is not raised in sap gui. Sap Abap Debug Error Message.
From sapabapcentral.blogspot.com
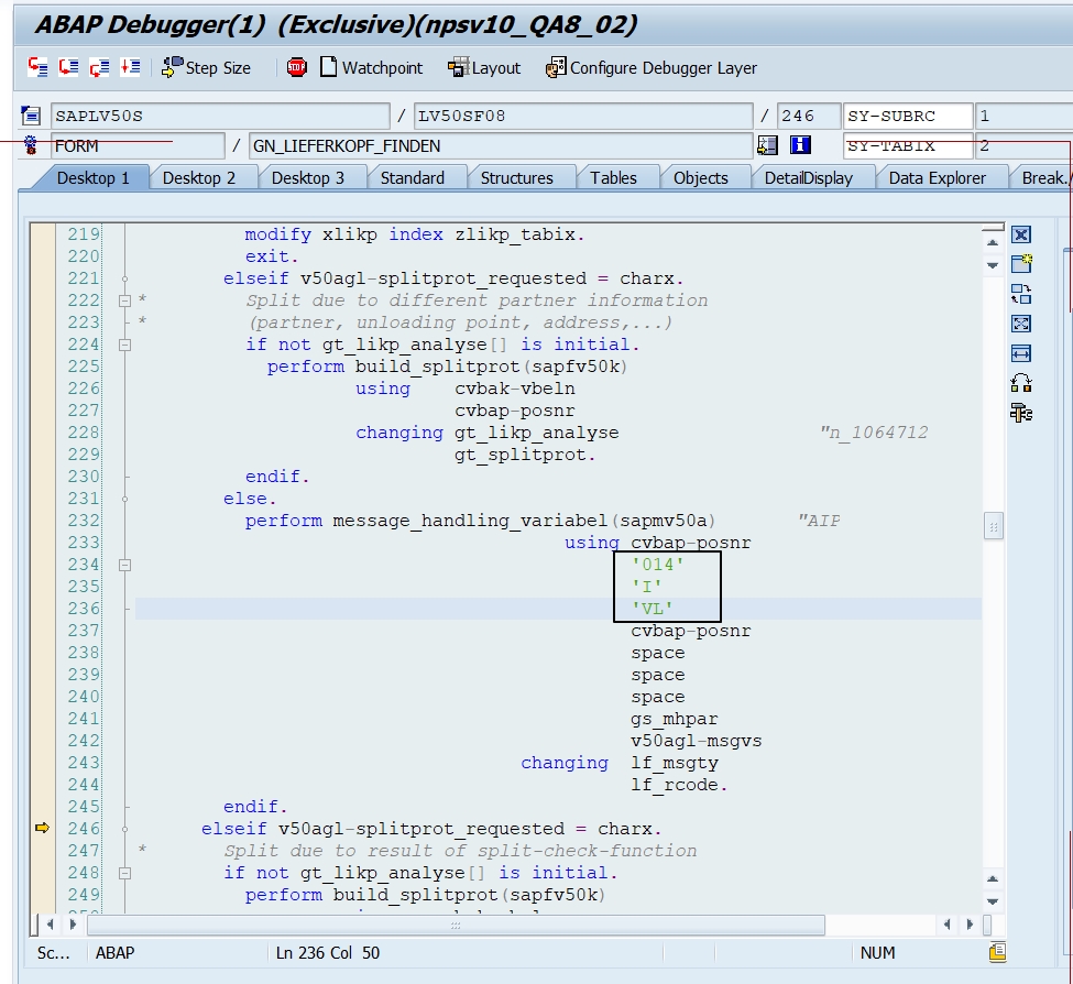
SAP ABAP Central Debug tips about VL014 “Error delivery split because Sap Abap Debug Error Message When the program reaches the. To debug system i.e., screen, custom programs. learn how to debug error message in sap abap with this easy and practical. to debug screen i.e., abap statements & screen logic, enter /h in command field. to debug an abap program, you set a breakpoint then run the program normally. Whenever you deal. Sap Abap Debug Error Message.
From sapintegrationhub.com
Debug and Test Inbound ABAP Proxy in SAP HANA (How to Guide) Sap Abap Debug Error Message if the message is not raised in sap gui but from abap webdynpro or crm webclient ui, all of these six approaches still work. To debug system i.e., screen, custom programs. to debug an abap program, you set a breakpoint then run the program normally. to debug screen i.e., abap statements & screen logic, enter /h in. Sap Abap Debug Error Message.
From www.erpfixers.com
How to Debug a Sample Program in ABAP Sap Abap Debug Error Message To debug system i.e., screen, custom programs. learn how to debug error message in sap abap with this easy and practical. to debug screen i.e., abap statements & screen logic, enter /h in command field. to debug an abap program, you set a breakpoint then run the program normally. Whenever you deal with transactions or reports that. Sap Abap Debug Error Message.
From sapintegrationhub.com
Debug and Test Inbound ABAP Proxy in SAP HANA (How to Guide) Sap Abap Debug Error Message When the program reaches the. to debug screen i.e., abap statements & screen logic, enter /h in command field. learn how to debug error message in sap abap with this easy and practical. to debug an abap program, you set a breakpoint then run the program normally. Whenever you deal with transactions or reports that utilize asynchronous. Sap Abap Debug Error Message.
From bags-lab.com
【SAP】エラー発生時のデバッグ(DEBUG)方法について解説【ABAP】 ITコン猿の備忘録 Sap Abap Debug Error Message to debug an abap program, you set a breakpoint then run the program normally. if the message is not raised in sap gui but from abap webdynpro or crm webclient ui, all of these six approaches still work. Whenever you deal with transactions or reports that utilize asynchronous update tasks (e.g. To debug system i.e., screen, custom programs.. Sap Abap Debug Error Message.
From abapjoy.blogspot.com
ABAP Tip Note ABAP TIP Find the error point in standard program Sap Abap Debug Error Message if the message is not raised in sap gui but from abap webdynpro or crm webclient ui, all of these six approaches still work. to debug an abap program, you set a breakpoint then run the program normally. When the program reaches the. Whenever you deal with transactions or reports that utilize asynchronous update tasks (e.g. learn. Sap Abap Debug Error Message.
From blog.csdn.net
SAP ABAP debug的七种方法及错误消息定位_sap debug调试CSDN博客 Sap Abap Debug Error Message to debug screen i.e., abap statements & screen logic, enter /h in command field. learn how to debug error message in sap abap with this easy and practical. if the message is not raised in sap gui but from abap webdynpro or crm webclient ui, all of these six approaches still work. Whenever you deal with transactions. Sap Abap Debug Error Message.
From sapabapcentral.blogspot.com
SAP ABAP Central Custom error message for PM Order Components (iw31/iw32) Sap Abap Debug Error Message Whenever you deal with transactions or reports that utilize asynchronous update tasks (e.g. to debug an abap program, you set a breakpoint then run the program normally. When the program reaches the. To debug system i.e., screen, custom programs. learn how to debug error message in sap abap with this easy and practical. to debug screen i.e.,. Sap Abap Debug Error Message.
From www.zaptechnical.com
How To Debug PopUp In SAP ABAP Sap Abap Debug Error Message if the message is not raised in sap gui but from abap webdynpro or crm webclient ui, all of these six approaches still work. To debug system i.e., screen, custom programs. to debug screen i.e., abap statements & screen logic, enter /h in command field. learn how to debug error message in sap abap with this easy. Sap Abap Debug Error Message.
From blog.csdn.net
SAP ABAP debug的七种方法及错误消息定位_sap debug调试CSDN博客 Sap Abap Debug Error Message To debug system i.e., screen, custom programs. Whenever you deal with transactions or reports that utilize asynchronous update tasks (e.g. learn how to debug error message in sap abap with this easy and practical. if the message is not raised in sap gui but from abap webdynpro or crm webclient ui, all of these six approaches still work.. Sap Abap Debug Error Message.
From www.youtube.com
SAP ABAP Training Debugging Your Programs Part 1 YouTube Sap Abap Debug Error Message if the message is not raised in sap gui but from abap webdynpro or crm webclient ui, all of these six approaches still work. To debug system i.e., screen, custom programs. Whenever you deal with transactions or reports that utilize asynchronous update tasks (e.g. learn how to debug error message in sap abap with this easy and practical.. Sap Abap Debug Error Message.
From discoveringabap.com
Debug Popup Windows in SAP Discovering ABAP Sap Abap Debug Error Message if the message is not raised in sap gui but from abap webdynpro or crm webclient ui, all of these six approaches still work. learn how to debug error message in sap abap with this easy and practical. to debug screen i.e., abap statements & screen logic, enter /h in command field. When the program reaches the.. Sap Abap Debug Error Message.
From bags-lab.com
【SAP】エラー発生時のデバッグ(DEBUG)方法について解説【ABAP】 ITコン猿の備忘録 Sap Abap Debug Error Message Whenever you deal with transactions or reports that utilize asynchronous update tasks (e.g. if the message is not raised in sap gui but from abap webdynpro or crm webclient ui, all of these six approaches still work. To debug system i.e., screen, custom programs. When the program reaches the. to debug screen i.e., abap statements & screen logic,. Sap Abap Debug Error Message.
From discoveringabap.com
Debug Popup Windows in SAP Discovering ABAP Sap Abap Debug Error Message learn how to debug error message in sap abap with this easy and practical. When the program reaches the. To debug system i.e., screen, custom programs. to debug screen i.e., abap statements & screen logic, enter /h in command field. if the message is not raised in sap gui but from abap webdynpro or crm webclient ui,. Sap Abap Debug Error Message.
From blog.csdn.net
SAP ABAP debug的七种方法及错误消息定位_sap debug调试CSDN博客 Sap Abap Debug Error Message to debug screen i.e., abap statements & screen logic, enter /h in command field. Whenever you deal with transactions or reports that utilize asynchronous update tasks (e.g. When the program reaches the. if the message is not raised in sap gui but from abap webdynpro or crm webclient ui, all of these six approaches still work. to. Sap Abap Debug Error Message.
From exojpwkgg.blob.core.windows.net
Sap Abap Call Transformation Error Handling at Cassidy King blog Sap Abap Debug Error Message Whenever you deal with transactions or reports that utilize asynchronous update tasks (e.g. to debug screen i.e., abap statements & screen logic, enter /h in command field. if the message is not raised in sap gui but from abap webdynpro or crm webclient ui, all of these six approaches still work. To debug system i.e., screen, custom programs.. Sap Abap Debug Error Message.
From blog.csdn.net
SAP ABAP 断点调试(一):Debug 基础知识_sap系统调试断点CSDN博客 Sap Abap Debug Error Message When the program reaches the. if the message is not raised in sap gui but from abap webdynpro or crm webclient ui, all of these six approaches still work. learn how to debug error message in sap abap with this easy and practical. to debug an abap program, you set a breakpoint then run the program normally.. Sap Abap Debug Error Message.
From sapabapcentral.blogspot.com
SAP ABAP Central Debug tips about VL014 “Error delivery split because Sap Abap Debug Error Message Whenever you deal with transactions or reports that utilize asynchronous update tasks (e.g. When the program reaches the. if the message is not raised in sap gui but from abap webdynpro or crm webclient ui, all of these six approaches still work. learn how to debug error message in sap abap with this easy and practical. To debug. Sap Abap Debug Error Message.
From help.sap.com
Browser Debugging for ABAP Developers Sap Abap Debug Error Message to debug screen i.e., abap statements & screen logic, enter /h in command field. When the program reaches the. learn how to debug error message in sap abap with this easy and practical. To debug system i.e., screen, custom programs. Whenever you deal with transactions or reports that utilize asynchronous update tasks (e.g. to debug an abap. Sap Abap Debug Error Message.
From discoveringabap.com
Debug Popup Windows in SAP Discovering ABAP Sap Abap Debug Error Message to debug an abap program, you set a breakpoint then run the program normally. To debug system i.e., screen, custom programs. When the program reaches the. learn how to debug error message in sap abap with this easy and practical. Whenever you deal with transactions or reports that utilize asynchronous update tasks (e.g. to debug screen i.e.,. Sap Abap Debug Error Message.
From www.youtube.com
SAP Abap Tutorial / Error message debugging YouTube Sap Abap Debug Error Message When the program reaches the. To debug system i.e., screen, custom programs. to debug an abap program, you set a breakpoint then run the program normally. learn how to debug error message in sap abap with this easy and practical. to debug screen i.e., abap statements & screen logic, enter /h in command field. if the. Sap Abap Debug Error Message.