Tkinter Text Scroll Down . We can use tkinter’s scrollbar and add it to our text widget. For example, if the user has scrolled back up from the bottom to look at something you don't want to automatically scroll. This widget helps the user enter multiple lines of text with. To use the scrolledtext widget, you need to import the. Now, after adding the scrollbar, we should be able to display larger texts properly. The tkinter.scrolledtext module provides a class of the same name which implements a basic text widget which has a. Tkinter has three geometry managers: You can cause the text widget to scroll to any location with the see which takes an index. We can also create the horizontal scrollbars to the entry widget. You can use the grid. Pack and grid are usually recommended over place. The tk inter.scrolledtext module provides the text widget along with a scroll bar. The scrollbar widget is used to scroll down the content. The syntax to use the scrollbar widget is given below. To create a scrollbar object, use.
from pythonprogramming.altervista.org
The tk inter.scrolledtext module provides the text widget along with a scroll bar. This widget helps the user enter multiple lines of text with. Pack and grid are usually recommended over place. To use the scrolledtext widget, you need to import the. For example, if the user has scrolled back up from the bottom to look at something you don't want to automatically scroll. Tkinter has three geometry managers: The syntax to use the scrollbar widget is given below. To make it more convenient, tkinter provides you with the scrolledtext widget which does the same things as a text widget linked to a vertical scroll bar. We can use tkinter’s scrollbar and add it to our text widget. You can use the grid.
Tkinter A text with a scrollbar python programming
Tkinter Text Scroll Down For example, if the user has scrolled back up from the bottom to look at something you don't want to automatically scroll. We can also create the horizontal scrollbars to the entry widget. Pack and grid are usually recommended over place. Now, after adding the scrollbar, we should be able to display larger texts properly. For example, if the user has scrolled back up from the bottom to look at something you don't want to automatically scroll. This widget helps the user enter multiple lines of text with. Tkinter has three geometry managers: The syntax to use the scrollbar widget is given below. You can use the grid. We can use tkinter’s scrollbar and add it to our text widget. To create a scrollbar object, use. For example, to make the last line of the widget. You can cause the text widget to scroll to any location with the see which takes an index. The tkinter.scrolledtext module provides a class of the same name which implements a basic text widget which has a. The tk inter.scrolledtext module provides the text widget along with a scroll bar. To use the scrolledtext widget, you need to import the.
From stackoverflow.com
python Tkinter, create frame with scrolling bar, to receive arduino Tkinter Text Scroll Down For example, to make the last line of the widget. We can also create the horizontal scrollbars to the entry widget. Now, after adding the scrollbar, we should be able to display larger texts properly. This widget helps the user enter multiple lines of text with. You can cause the text widget to scroll to any location with the see. Tkinter Text Scroll Down.
From www.youtube.com
13. Tkinter ScrollText YouTube Tkinter Text Scroll Down The tk inter.scrolledtext module provides the text widget along with a scroll bar. Pack and grid are usually recommended over place. The syntax to use the scrollbar widget is given below. The tkinter.scrolledtext module provides a class of the same name which implements a basic text widget which has a. The scrollbar widget is used to scroll down the content.. Tkinter Text Scroll Down.
From code-projects.org
Calculator With Tkinter GUI In Python With Source Code Source Code Tkinter Text Scroll Down To create a scrollbar object, use. Now, after adding the scrollbar, we should be able to display larger texts properly. You can cause the text widget to scroll to any location with the see which takes an index. We can use tkinter’s scrollbar and add it to our text widget. You can use the grid. Pack and grid are usually. Tkinter Text Scroll Down.
From tkincintosa.blogspot.com
Python Tkinter Autoscroll Text Tkinter Text Scroll Down The scrollbar widget is used to scroll down the content. The tkinter.scrolledtext module provides a class of the same name which implements a basic text widget which has a. We can also create the horizontal scrollbars to the entry widget. This widget helps the user enter multiple lines of text with. Pack and grid are usually recommended over place. We. Tkinter Text Scroll Down.
From pythonprogramming.altervista.org
Tkinter A text with a scrollbar python programming Tkinter Text Scroll Down The scrollbar widget is used to scroll down the content. Now, after adding the scrollbar, we should be able to display larger texts properly. Pack and grid are usually recommended over place. This widget helps the user enter multiple lines of text with. For example, to make the last line of the widget. To create a scrollbar object, use. Tkinter. Tkinter Text Scroll Down.
From www.askpython.com
Tkinter Text Widget with Tkinter Scrollbar AskPython Tkinter Text Scroll Down Now, after adding the scrollbar, we should be able to display larger texts properly. Tkinter has three geometry managers: The tkinter.scrolledtext module provides a class of the same name which implements a basic text widget which has a. The scrollbar widget is used to scroll down the content. The tk inter.scrolledtext module provides the text widget along with a scroll. Tkinter Text Scroll Down.
From coderslegacy.com
Tkinter Text Widget MultiLine Input in Python CodersLegacy Tkinter Text Scroll Down Now, after adding the scrollbar, we should be able to display larger texts properly. For example, to make the last line of the widget. The tk inter.scrolledtext module provides the text widget along with a scroll bar. The syntax to use the scrollbar widget is given below. You can cause the text widget to scroll to any location with the. Tkinter Text Scroll Down.
From stackoverflow.com
python Scrollbar to scroll Text widget, using Grid layout, in Tkinter Tkinter Text Scroll Down To make it more convenient, tkinter provides you with the scrolledtext widget which does the same things as a text widget linked to a vertical scroll bar. We can use tkinter’s scrollbar and add it to our text widget. The syntax to use the scrollbar widget is given below. Tkinter has three geometry managers: Pack and grid are usually recommended. Tkinter Text Scroll Down.
From stackoverflow.com
python 3.x Tkinter scrollbars let user scroll more than they should Tkinter Text Scroll Down You can cause the text widget to scroll to any location with the see which takes an index. For example, if the user has scrolled back up from the bottom to look at something you don't want to automatically scroll. You can use the grid. To use the scrolledtext widget, you need to import the. We can use tkinter’s scrollbar. Tkinter Text Scroll Down.
From codeloop.org
How To Create ScrollTextArea In TKinter Python Code Loop Tkinter Text Scroll Down You can cause the text widget to scroll to any location with the see which takes an index. The syntax to use the scrollbar widget is given below. We can use tkinter’s scrollbar and add it to our text widget. Now, after adding the scrollbar, we should be able to display larger texts properly. To create a scrollbar object, use.. Tkinter Text Scroll Down.
From stackoverflow.com
python With tkinter text widget, how to use .insert so that it Tkinter Text Scroll Down To make it more convenient, tkinter provides you with the scrolledtext widget which does the same things as a text widget linked to a vertical scroll bar. For example, if the user has scrolled back up from the bottom to look at something you don't want to automatically scroll. To create a scrollbar object, use. You can use the grid.. Tkinter Text Scroll Down.
From onlinewebcoach.blogspot.com
Online Coach Python Tkinter GUI Add Scrollbar to Text Box Tkinter Text Scroll Down To use the scrolledtext widget, you need to import the. We can also create the horizontal scrollbars to the entry widget. The syntax to use the scrollbar widget is given below. To create a scrollbar object, use. To make it more convenient, tkinter provides you with the scrolledtext widget which does the same things as a text widget linked to. Tkinter Text Scroll Down.
From stackoverflow.com
python 3.x Adding a resizable scrollbar in Tkinter GUI Stack Overflow Tkinter Text Scroll Down We can use tkinter’s scrollbar and add it to our text widget. We can also create the horizontal scrollbars to the entry widget. The syntax to use the scrollbar widget is given below. For example, to make the last line of the widget. Tkinter has three geometry managers: To make it more convenient, tkinter provides you with the scrolledtext widget. Tkinter Text Scroll Down.
From www.joehutch.com
How to Add Scrollbars to a Dynamic GUI in TKinter · Joe Hutchinson Tkinter Text Scroll Down We can use tkinter’s scrollbar and add it to our text widget. The tkinter.scrolledtext module provides a class of the same name which implements a basic text widget which has a. We can also create the horizontal scrollbars to the entry widget. The syntax to use the scrollbar widget is given below. Tkinter has three geometry managers: To use the. Tkinter Text Scroll Down.
From klanlbrjv.blob.core.windows.net
Tkinter Scale Example at Rodney Macon blog Tkinter Text Scroll Down Pack and grid are usually recommended over place. The scrollbar widget is used to scroll down the content. This widget helps the user enter multiple lines of text with. For example, if the user has scrolled back up from the bottom to look at something you don't want to automatically scroll. The syntax to use the scrollbar widget is given. Tkinter Text Scroll Down.
From www.linuxconsultant.org
Tkinter Text Box Linux Consultant Tkinter Text Scroll Down You can use the grid. To make it more convenient, tkinter provides you with the scrolledtext widget which does the same things as a text widget linked to a vertical scroll bar. The tk inter.scrolledtext module provides the text widget along with a scroll bar. You can cause the text widget to scroll to any location with the see which. Tkinter Text Scroll Down.
From tkincintosa.blogspot.com
Python Tkinter Scrolling Text Tkinter Text Scroll Down Now, after adding the scrollbar, we should be able to display larger texts properly. You can cause the text widget to scroll to any location with the see which takes an index. You can use the grid. Tkinter has three geometry managers: The tkinter.scrolledtext module provides a class of the same name which implements a basic text widget which has. Tkinter Text Scroll Down.
From erofound.com
Tkinter Scrollbar Listbox Tkinter Gui Python Images Images and Photos Tkinter Text Scroll Down The syntax to use the scrollbar widget is given below. The tkinter.scrolledtext module provides a class of the same name which implements a basic text widget which has a. For example, to make the last line of the widget. This widget helps the user enter multiple lines of text with. We can use tkinter’s scrollbar and add it to our. Tkinter Text Scroll Down.
From treeprofessional.weebly.com
Python Tkinter Examples Pdf treeprofessional Tkinter Text Scroll Down We can also create the horizontal scrollbars to the entry widget. To make it more convenient, tkinter provides you with the scrolledtext widget which does the same things as a text widget linked to a vertical scroll bar. We can use tkinter’s scrollbar and add it to our text widget. The tkinter.scrolledtext module provides a class of the same name. Tkinter Text Scroll Down.
From stackoverflow.com
python 3.x Tkinter scrollbars let user scroll more than they should Tkinter Text Scroll Down For example, if the user has scrolled back up from the bottom to look at something you don't want to automatically scroll. To use the scrolledtext widget, you need to import the. You can cause the text widget to scroll to any location with the see which takes an index. Now, after adding the scrollbar, we should be able to. Tkinter Text Scroll Down.
From ultrapythonic.com
How To Set Up Scrollbars In Tkinter Application Tkinter Text Scroll Down You can use the grid. The tk inter.scrolledtext module provides the text widget along with a scroll bar. The tkinter.scrolledtext module provides a class of the same name which implements a basic text widget which has a. Pack and grid are usually recommended over place. We can also create the horizontal scrollbars to the entry widget. To use the scrolledtext. Tkinter Text Scroll Down.
From www.youtube.com
Tkinter Scrollbar and integrating it with text & Spinbox using Tkinter Text Scroll Down For example, to make the last line of the widget. For example, if the user has scrolled back up from the bottom to look at something you don't want to automatically scroll. Pack and grid are usually recommended over place. The syntax to use the scrollbar widget is given below. The tkinter.scrolledtext module provides a class of the same name. Tkinter Text Scroll Down.
From www.youtube.com
Python GUI Programming Tutorial in Hindi 8 tkinter & Scroll Text Tkinter Text Scroll Down To create a scrollbar object, use. Now, after adding the scrollbar, we should be able to display larger texts properly. We can also create the horizontal scrollbars to the entry widget. To make it more convenient, tkinter provides you with the scrolledtext widget which does the same things as a text widget linked to a vertical scroll bar. Tkinter has. Tkinter Text Scroll Down.
From stackoverflow.com
python In Tkinter, how to add automatically scrollbar horizontally Tkinter Text Scroll Down Tkinter has three geometry managers: For example, if the user has scrolled back up from the bottom to look at something you don't want to automatically scroll. Pack and grid are usually recommended over place. This widget helps the user enter multiple lines of text with. We can also create the horizontal scrollbars to the entry widget. The tkinter.scrolledtext module. Tkinter Text Scroll Down.
From codeallow.com
Tkinter text box Code Allow Tkinter Text Scroll Down The tk inter.scrolledtext module provides the text widget along with a scroll bar. This widget helps the user enter multiple lines of text with. For example, to make the last line of the widget. The scrollbar widget is used to scroll down the content. To make it more convenient, tkinter provides you with the scrolledtext widget which does the same. Tkinter Text Scroll Down.
From www.youtube.com
How To Add Scrollbar To The Frame In Tkinter Python YouTube Tkinter Text Scroll Down Tkinter has three geometry managers: The tk inter.scrolledtext module provides the text widget along with a scroll bar. For example, to make the last line of the widget. To create a scrollbar object, use. We can use tkinter’s scrollbar and add it to our text widget. To use the scrolledtext widget, you need to import the. You can use the. Tkinter Text Scroll Down.
From stackoverflow.com
python Scrolling through multiple labels in Tkinter Stack Overflow Tkinter Text Scroll Down The tk inter.scrolledtext module provides the text widget along with a scroll bar. To make it more convenient, tkinter provides you with the scrolledtext widget which does the same things as a text widget linked to a vertical scroll bar. Now, after adding the scrollbar, we should be able to display larger texts properly. To use the scrolledtext widget, you. Tkinter Text Scroll Down.
From dongtienvietnam.com
Mastering Treeview Scrollbar In Python Tkinter Tkinter Text Scroll Down To make it more convenient, tkinter provides you with the scrolledtext widget which does the same things as a text widget linked to a vertical scroll bar. This widget helps the user enter multiple lines of text with. We can use tkinter’s scrollbar and add it to our text widget. For example, if the user has scrolled back up from. Tkinter Text Scroll Down.
From stackoverflow.com
python Tkinter. Scrollbar is not working on Canvas Stack Overflow Tkinter Text Scroll Down You can cause the text widget to scroll to any location with the see which takes an index. The scrollbar widget is used to scroll down the content. The tkinter.scrolledtext module provides a class of the same name which implements a basic text widget which has a. For example, to make the last line of the widget. Pack and grid. Tkinter Text Scroll Down.
From stackoverflow.com
python How to place functions inside tkinter drop down list? Stack Tkinter Text Scroll Down The tk inter.scrolledtext module provides the text widget along with a scroll bar. The scrollbar widget is used to scroll down the content. We can also create the horizontal scrollbars to the entry widget. For example, to make the last line of the widget. The syntax to use the scrollbar widget is given below. You can use the grid. Pack. Tkinter Text Scroll Down.
From stackoverflow.com
Double Scrollbars in Tkinter Python Stack Overflow Tkinter Text Scroll Down This widget helps the user enter multiple lines of text with. To create a scrollbar object, use. Tkinter has three geometry managers: The tk inter.scrolledtext module provides the text widget along with a scroll bar. The syntax to use the scrollbar widget is given below. To make it more convenient, tkinter provides you with the scrolledtext widget which does the. Tkinter Text Scroll Down.
From www.tpsearchtool.com
Use Scrollbar In Tkinter And Set Scrollbar In Textbox In Tkinter Images Tkinter Text Scroll Down For example, to make the last line of the widget. You can cause the text widget to scroll to any location with the see which takes an index. To create a scrollbar object, use. Pack and grid are usually recommended over place. The scrollbar widget is used to scroll down the content. To use the scrolledtext widget, you need to. Tkinter Text Scroll Down.
From laptrinhx.com
Tkinter Text Box LaptrinhX Tkinter Text Scroll Down The scrollbar widget is used to scroll down the content. Tkinter has three geometry managers: To use the scrolledtext widget, you need to import the. The tkinter.scrolledtext module provides a class of the same name which implements a basic text widget which has a. To create a scrollbar object, use. You can cause the text widget to scroll to any. Tkinter Text Scroll Down.
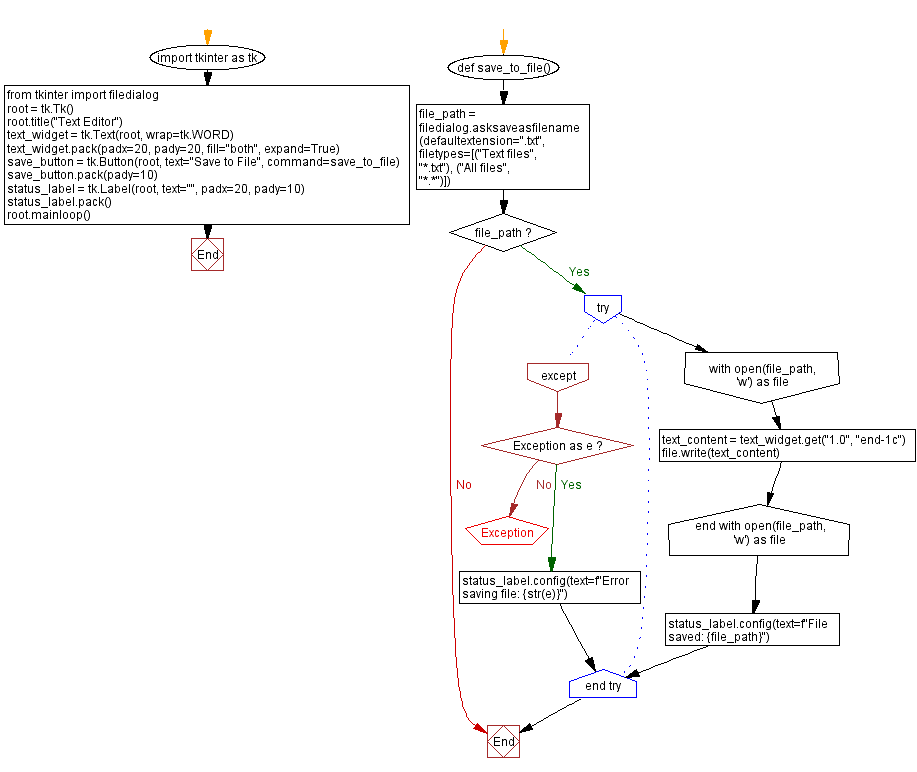
From 198.211.115.131
Python Tkinter text editor Save text to file Tkinter Text Scroll Down You can cause the text widget to scroll to any location with the see which takes an index. The scrollbar widget is used to scroll down the content. To create a scrollbar object, use. The tkinter.scrolledtext module provides a class of the same name which implements a basic text widget which has a. Pack and grid are usually recommended over. Tkinter Text Scroll Down.
From stackoverflow.com
python Tkinter Scrollable Frame scrolls even if all content is fully Tkinter Text Scroll Down For example, if the user has scrolled back up from the bottom to look at something you don't want to automatically scroll. The tk inter.scrolledtext module provides the text widget along with a scroll bar. To use the scrolledtext widget, you need to import the. The scrollbar widget is used to scroll down the content. You can cause the text. Tkinter Text Scroll Down.