What Is The Purpose Of Survivable Branch Appliance . The survivable branch appliance and survivable branch server are targeted for branch office scenarios to provide high availability to the majority of lync server services. Microsoft’s scott moore (senior technical specialist) and filipp seljanko (principal program manager) joined midday café live! Find out the details how our sbcs support microsoft teams survivable branch appliance in your. To discuss how customers can. Microsoft has defined a new element called survivable branch appliance (sba) to enable users of the microsoft phone system to route calls through the pstn and.
from tomtalks.blog
The survivable branch appliance and survivable branch server are targeted for branch office scenarios to provide high availability to the majority of lync server services. Find out the details how our sbcs support microsoft teams survivable branch appliance in your. To discuss how customers can. Microsoft’s scott moore (senior technical specialist) and filipp seljanko (principal program manager) joined midday café live! Microsoft has defined a new element called survivable branch appliance (sba) to enable users of the microsoft phone system to route calls through the pstn and.
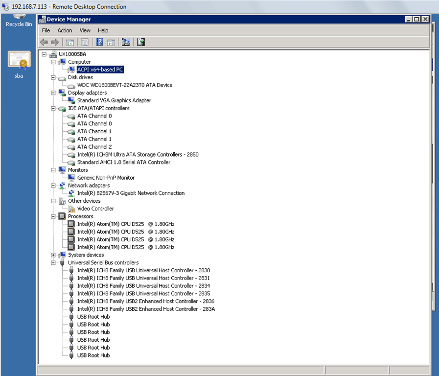
Walkthrough of NET UX1000 Survivable Branch Appliance setup for Lync
What Is The Purpose Of Survivable Branch Appliance To discuss how customers can. Microsoft’s scott moore (senior technical specialist) and filipp seljanko (principal program manager) joined midday café live! To discuss how customers can. Find out the details how our sbcs support microsoft teams survivable branch appliance in your. Microsoft has defined a new element called survivable branch appliance (sba) to enable users of the microsoft phone system to route calls through the pstn and. The survivable branch appliance and survivable branch server are targeted for branch office scenarios to provide high availability to the majority of lync server services.
From tomtalks.blog
Walkthrough of NET UX1000 Survivable Branch Appliance setup for Lync What Is The Purpose Of Survivable Branch Appliance To discuss how customers can. Find out the details how our sbcs support microsoft teams survivable branch appliance in your. The survivable branch appliance and survivable branch server are targeted for branch office scenarios to provide high availability to the majority of lync server services. Microsoft’s scott moore (senior technical specialist) and filipp seljanko (principal program manager) joined midday café. What Is The Purpose Of Survivable Branch Appliance.
From vdocuments.mx
Survivable Branch Appliance (SBA) for Skype for Business · 8.3 Re What Is The Purpose Of Survivable Branch Appliance Microsoft has defined a new element called survivable branch appliance (sba) to enable users of the microsoft phone system to route calls through the pstn and. Find out the details how our sbcs support microsoft teams survivable branch appliance in your. To discuss how customers can. The survivable branch appliance and survivable branch server are targeted for branch office scenarios. What Is The Purpose Of Survivable Branch Appliance.
From voip.com.vn
Dialogic 4000 Media Gateway Survivable Branch Appliance Upgrade with no What Is The Purpose Of Survivable Branch Appliance The survivable branch appliance and survivable branch server are targeted for branch office scenarios to provide high availability to the majority of lync server services. Microsoft has defined a new element called survivable branch appliance (sba) to enable users of the microsoft phone system to route calls through the pstn and. To discuss how customers can. Find out the details. What Is The Purpose Of Survivable Branch Appliance.
From docs.anynodesbc.com
Microsoft Teams Survivable Branch Appliance anynode Docs What Is The Purpose Of Survivable Branch Appliance To discuss how customers can. The survivable branch appliance and survivable branch server are targeted for branch office scenarios to provide high availability to the majority of lync server services. Microsoft has defined a new element called survivable branch appliance (sba) to enable users of the microsoft phone system to route calls through the pstn and. Find out the details. What Is The Purpose Of Survivable Branch Appliance.
From www.slideserve.com
PPT Planning and Deploying your Enterprise Voice PowerPoint What Is The Purpose Of Survivable Branch Appliance Microsoft’s scott moore (senior technical specialist) and filipp seljanko (principal program manager) joined midday café live! The survivable branch appliance and survivable branch server are targeted for branch office scenarios to provide high availability to the majority of lync server services. Find out the details how our sbcs support microsoft teams survivable branch appliance in your. Microsoft has defined a. What Is The Purpose Of Survivable Branch Appliance.
From tomtalks.blog
A look inside the NET/ Sonus UX1000 Gateway/Survivable Branch Appliance What Is The Purpose Of Survivable Branch Appliance Find out the details how our sbcs support microsoft teams survivable branch appliance in your. Microsoft has defined a new element called survivable branch appliance (sba) to enable users of the microsoft phone system to route calls through the pstn and. To discuss how customers can. The survivable branch appliance and survivable branch server are targeted for branch office scenarios. What Is The Purpose Of Survivable Branch Appliance.
From tomtalks.blog
Walkthrough of NET UX1000 Survivable Branch Appliance setup for Lync What Is The Purpose Of Survivable Branch Appliance Find out the details how our sbcs support microsoft teams survivable branch appliance in your. Microsoft has defined a new element called survivable branch appliance (sba) to enable users of the microsoft phone system to route calls through the pstn and. To discuss how customers can. Microsoft’s scott moore (senior technical specialist) and filipp seljanko (principal program manager) joined midday. What Is The Purpose Of Survivable Branch Appliance.
From tomtalks.blog
Walkthrough of NET UX1000 Survivable Branch Appliance setup for Lync What Is The Purpose Of Survivable Branch Appliance Microsoft’s scott moore (senior technical specialist) and filipp seljanko (principal program manager) joined midday café live! To discuss how customers can. Microsoft has defined a new element called survivable branch appliance (sba) to enable users of the microsoft phone system to route calls through the pstn and. Find out the details how our sbcs support microsoft teams survivable branch appliance. What Is The Purpose Of Survivable Branch Appliance.
From tomtalks.blog
Walkthrough of NET UX1000 Survivable Branch Appliance setup for Lync What Is The Purpose Of Survivable Branch Appliance Microsoft’s scott moore (senior technical specialist) and filipp seljanko (principal program manager) joined midday café live! The survivable branch appliance and survivable branch server are targeted for branch office scenarios to provide high availability to the majority of lync server services. To discuss how customers can. Find out the details how our sbcs support microsoft teams survivable branch appliance in. What Is The Purpose Of Survivable Branch Appliance.
From slideplayer.com
How Microsoft IT Implemented Microsoft Exchange Server ppt download What Is The Purpose Of Survivable Branch Appliance The survivable branch appliance and survivable branch server are targeted for branch office scenarios to provide high availability to the majority of lync server services. Microsoft has defined a new element called survivable branch appliance (sba) to enable users of the microsoft phone system to route calls through the pstn and. To discuss how customers can. Find out the details. What Is The Purpose Of Survivable Branch Appliance.
From tomtalks.blog
Walkthrough of NET UX1000 Survivable Branch Appliance setup for Lync What Is The Purpose Of Survivable Branch Appliance Find out the details how our sbcs support microsoft teams survivable branch appliance in your. The survivable branch appliance and survivable branch server are targeted for branch office scenarios to provide high availability to the majority of lync server services. Microsoft has defined a new element called survivable branch appliance (sba) to enable users of the microsoft phone system to. What Is The Purpose Of Survivable Branch Appliance.
From www.slideserve.com
PPT AudioCodes One Voice for Lync PowerPoint Presentation, free What Is The Purpose Of Survivable Branch Appliance Microsoft has defined a new element called survivable branch appliance (sba) to enable users of the microsoft phone system to route calls through the pstn and. To discuss how customers can. The survivable branch appliance and survivable branch server are targeted for branch office scenarios to provide high availability to the majority of lync server services. Find out the details. What Is The Purpose Of Survivable Branch Appliance.
From quobis.com
What is MS Teams Survivable Branch Appliance (SBA)? Quobis What Is The Purpose Of Survivable Branch Appliance Find out the details how our sbcs support microsoft teams survivable branch appliance in your. To discuss how customers can. Microsoft’s scott moore (senior technical specialist) and filipp seljanko (principal program manager) joined midday café live! The survivable branch appliance and survivable branch server are targeted for branch office scenarios to provide high availability to the majority of lync server. What Is The Purpose Of Survivable Branch Appliance.
From tomtalks.blog
Walkthrough of NET UX1000 Survivable Branch Appliance setup for Lync What Is The Purpose Of Survivable Branch Appliance Microsoft has defined a new element called survivable branch appliance (sba) to enable users of the microsoft phone system to route calls through the pstn and. The survivable branch appliance and survivable branch server are targeted for branch office scenarios to provide high availability to the majority of lync server services. Microsoft’s scott moore (senior technical specialist) and filipp seljanko. What Is The Purpose Of Survivable Branch Appliance.
From www.slideserve.com
PPT Sangoma Technologies Making VoIP & Video Simple PowerPoint What Is The Purpose Of Survivable Branch Appliance The survivable branch appliance and survivable branch server are targeted for branch office scenarios to provide high availability to the majority of lync server services. Microsoft’s scott moore (senior technical specialist) and filipp seljanko (principal program manager) joined midday café live! Microsoft has defined a new element called survivable branch appliance (sba) to enable users of the microsoft phone system. What Is The Purpose Of Survivable Branch Appliance.
From tomtalks.blog
Walkthrough of NET UX1000 Survivable Branch Appliance setup for Lync What Is The Purpose Of Survivable Branch Appliance Microsoft’s scott moore (senior technical specialist) and filipp seljanko (principal program manager) joined midday café live! Microsoft has defined a new element called survivable branch appliance (sba) to enable users of the microsoft phone system to route calls through the pstn and. To discuss how customers can. The survivable branch appliance and survivable branch server are targeted for branch office. What Is The Purpose Of Survivable Branch Appliance.
From erik365.blog
Survivable Branch Appliance for Microsoft Teams Direct Routing What Is The Purpose Of Survivable Branch Appliance Microsoft has defined a new element called survivable branch appliance (sba) to enable users of the microsoft phone system to route calls through the pstn and. The survivable branch appliance and survivable branch server are targeted for branch office scenarios to provide high availability to the majority of lync server services. Find out the details how our sbcs support microsoft. What Is The Purpose Of Survivable Branch Appliance.
From tomtalks.blog
Walkthrough of NET UX1000 Survivable Branch Appliance setup for Lync What Is The Purpose Of Survivable Branch Appliance Microsoft has defined a new element called survivable branch appliance (sba) to enable users of the microsoft phone system to route calls through the pstn and. Find out the details how our sbcs support microsoft teams survivable branch appliance in your. The survivable branch appliance and survivable branch server are targeted for branch office scenarios to provide high availability to. What Is The Purpose Of Survivable Branch Appliance.
From www.slideserve.com
PPT Microsoft ® Lync ™ Server 2010 Architecture PowerPoint What Is The Purpose Of Survivable Branch Appliance Find out the details how our sbcs support microsoft teams survivable branch appliance in your. Microsoft’s scott moore (senior technical specialist) and filipp seljanko (principal program manager) joined midday café live! The survivable branch appliance and survivable branch server are targeted for branch office scenarios to provide high availability to the majority of lync server services. To discuss how customers. What Is The Purpose Of Survivable Branch Appliance.
From tomtalks.blog
Walkthrough of NET UX1000 Survivable Branch Appliance setup for Lync What Is The Purpose Of Survivable Branch Appliance Find out the details how our sbcs support microsoft teams survivable branch appliance in your. Microsoft’s scott moore (senior technical specialist) and filipp seljanko (principal program manager) joined midday café live! To discuss how customers can. The survivable branch appliance and survivable branch server are targeted for branch office scenarios to provide high availability to the majority of lync server. What Is The Purpose Of Survivable Branch Appliance.
From erik365.blog
Survivable Branch Appliance for Microsoft Teams Direct Routing What Is The Purpose Of Survivable Branch Appliance Find out the details how our sbcs support microsoft teams survivable branch appliance in your. Microsoft has defined a new element called survivable branch appliance (sba) to enable users of the microsoft phone system to route calls through the pstn and. The survivable branch appliance and survivable branch server are targeted for branch office scenarios to provide high availability to. What Is The Purpose Of Survivable Branch Appliance.
From www.youtube.com
Survivable Branch Appliance (SBA) for Microsoft Teams YouTube What Is The Purpose Of Survivable Branch Appliance Microsoft has defined a new element called survivable branch appliance (sba) to enable users of the microsoft phone system to route calls through the pstn and. Find out the details how our sbcs support microsoft teams survivable branch appliance in your. To discuss how customers can. The survivable branch appliance and survivable branch server are targeted for branch office scenarios. What Is The Purpose Of Survivable Branch Appliance.
From tomtalks.blog
Walkthrough of NET UX1000 Survivable Branch Appliance setup for Lync What Is The Purpose Of Survivable Branch Appliance Microsoft’s scott moore (senior technical specialist) and filipp seljanko (principal program manager) joined midday café live! Find out the details how our sbcs support microsoft teams survivable branch appliance in your. Microsoft has defined a new element called survivable branch appliance (sba) to enable users of the microsoft phone system to route calls through the pstn and. The survivable branch. What Is The Purpose Of Survivable Branch Appliance.
From tomtalks.blog
Walkthrough of NET UX1000 Survivable Branch Appliance setup for Lync What Is The Purpose Of Survivable Branch Appliance Microsoft’s scott moore (senior technical specialist) and filipp seljanko (principal program manager) joined midday café live! The survivable branch appliance and survivable branch server are targeted for branch office scenarios to provide high availability to the majority of lync server services. Microsoft has defined a new element called survivable branch appliance (sba) to enable users of the microsoft phone system. What Is The Purpose Of Survivable Branch Appliance.
From tomtalks.blog
Walkthrough of NET UX1000 Survivable Branch Appliance setup for Lync What Is The Purpose Of Survivable Branch Appliance Microsoft has defined a new element called survivable branch appliance (sba) to enable users of the microsoft phone system to route calls through the pstn and. Microsoft’s scott moore (senior technical specialist) and filipp seljanko (principal program manager) joined midday café live! Find out the details how our sbcs support microsoft teams survivable branch appliance in your. To discuss how. What Is The Purpose Of Survivable Branch Appliance.
From tomtalks.blog
Walkthrough of NET UX1000 Survivable Branch Appliance setup for Lync What Is The Purpose Of Survivable Branch Appliance Microsoft’s scott moore (senior technical specialist) and filipp seljanko (principal program manager) joined midday café live! Microsoft has defined a new element called survivable branch appliance (sba) to enable users of the microsoft phone system to route calls through the pstn and. Find out the details how our sbcs support microsoft teams survivable branch appliance in your. The survivable branch. What Is The Purpose Of Survivable Branch Appliance.
From tomtalks.blog
Walkthrough of NET UX1000 Survivable Branch Appliance setup for Lync What Is The Purpose Of Survivable Branch Appliance The survivable branch appliance and survivable branch server are targeted for branch office scenarios to provide high availability to the majority of lync server services. Microsoft’s scott moore (senior technical specialist) and filipp seljanko (principal program manager) joined midday café live! Find out the details how our sbcs support microsoft teams survivable branch appliance in your. Microsoft has defined a. What Is The Purpose Of Survivable Branch Appliance.
From tomtalks.blog
Walkthrough of NET UX1000 Survivable Branch Appliance setup for Lync What Is The Purpose Of Survivable Branch Appliance To discuss how customers can. Find out the details how our sbcs support microsoft teams survivable branch appliance in your. The survivable branch appliance and survivable branch server are targeted for branch office scenarios to provide high availability to the majority of lync server services. Microsoft’s scott moore (senior technical specialist) and filipp seljanko (principal program manager) joined midday café. What Is The Purpose Of Survivable Branch Appliance.
From tomtalks.blog
Walkthrough of NET UX1000 Survivable Branch Appliance setup for Lync What Is The Purpose Of Survivable Branch Appliance Find out the details how our sbcs support microsoft teams survivable branch appliance in your. The survivable branch appliance and survivable branch server are targeted for branch office scenarios to provide high availability to the majority of lync server services. To discuss how customers can. Microsoft’s scott moore (senior technical specialist) and filipp seljanko (principal program manager) joined midday café. What Is The Purpose Of Survivable Branch Appliance.
From www.audiocodes.com
Survivable Branch Appliances (SBAs) Uninterrupted communications for What Is The Purpose Of Survivable Branch Appliance The survivable branch appliance and survivable branch server are targeted for branch office scenarios to provide high availability to the majority of lync server services. Find out the details how our sbcs support microsoft teams survivable branch appliance in your. To discuss how customers can. Microsoft’s scott moore (senior technical specialist) and filipp seljanko (principal program manager) joined midday café. What Is The Purpose Of Survivable Branch Appliance.
From tomtalks.blog
Walkthrough of NET UX1000 Survivable Branch Appliance setup for Lync What Is The Purpose Of Survivable Branch Appliance Microsoft’s scott moore (senior technical specialist) and filipp seljanko (principal program manager) joined midday café live! Microsoft has defined a new element called survivable branch appliance (sba) to enable users of the microsoft phone system to route calls through the pstn and. Find out the details how our sbcs support microsoft teams survivable branch appliance in your. To discuss how. What Is The Purpose Of Survivable Branch Appliance.
From tomtalks.blog
A look inside the NET/ Sonus UX1000 Gateway/Survivable Branch Appliance What Is The Purpose Of Survivable Branch Appliance Microsoft’s scott moore (senior technical specialist) and filipp seljanko (principal program manager) joined midday café live! To discuss how customers can. The survivable branch appliance and survivable branch server are targeted for branch office scenarios to provide high availability to the majority of lync server services. Microsoft has defined a new element called survivable branch appliance (sba) to enable users. What Is The Purpose Of Survivable Branch Appliance.
From tomtalks.blog
Walkthrough of NET UX1000 Survivable Branch Appliance setup for Lync What Is The Purpose Of Survivable Branch Appliance Microsoft’s scott moore (senior technical specialist) and filipp seljanko (principal program manager) joined midday café live! To discuss how customers can. The survivable branch appliance and survivable branch server are targeted for branch office scenarios to provide high availability to the majority of lync server services. Find out the details how our sbcs support microsoft teams survivable branch appliance in. What Is The Purpose Of Survivable Branch Appliance.
From quobis.com
What is MS Teams Survivable Branch Appliance (SBA)? Quobis What Is The Purpose Of Survivable Branch Appliance The survivable branch appliance and survivable branch server are targeted for branch office scenarios to provide high availability to the majority of lync server services. To discuss how customers can. Microsoft’s scott moore (senior technical specialist) and filipp seljanko (principal program manager) joined midday café live! Find out the details how our sbcs support microsoft teams survivable branch appliance in. What Is The Purpose Of Survivable Branch Appliance.
From tomtalks.blog
Walkthrough of NET UX1000 Survivable Branch Appliance setup for Lync What Is The Purpose Of Survivable Branch Appliance To discuss how customers can. The survivable branch appliance and survivable branch server are targeted for branch office scenarios to provide high availability to the majority of lync server services. Microsoft has defined a new element called survivable branch appliance (sba) to enable users of the microsoft phone system to route calls through the pstn and. Find out the details. What Is The Purpose Of Survivable Branch Appliance.