Transformer Encoder Github . Let’s examine the transformer architecture. This repository provides a pytorch implementation of the encoder of transformer. Transformerencoder is a stack of n encoder layers. The transformer architecture has two parts, the encoder (left) and the decoder (right). Explore the pytorch transformer encoder on github, featuring implementation details and usage examples for advanced deep learning. The transformer encoder only model is the first section of the autoencoder in the transformer model, in this case the transformer encoder model. This project aims to implement the transformer encoder blocks using various positional encoding methods. ''' define class for encoder. Tfm.nlp.models.transformerencoder( num_layers=6, num_attention_heads=8, intermediate_size=2048, activation='relu',. ''' def __init__ (self, input_dim, hid_dim, n_layers,. In the encoder, it inputs an english.
from www.tpsearchtool.com
This project aims to implement the transformer encoder blocks using various positional encoding methods. ''' define class for encoder. Tfm.nlp.models.transformerencoder( num_layers=6, num_attention_heads=8, intermediate_size=2048, activation='relu',. The transformer encoder only model is the first section of the autoencoder in the transformer model, in this case the transformer encoder model. Explore the pytorch transformer encoder on github, featuring implementation details and usage examples for advanced deep learning. The transformer architecture has two parts, the encoder (left) and the decoder (right). Let’s examine the transformer architecture. Transformerencoder is a stack of n encoder layers. In the encoder, it inputs an english. This repository provides a pytorch implementation of the encoder of transformer.
Openais Gpt 2 Explained Visualizing Transformer Language Models Images
Transformer Encoder Github ''' define class for encoder. ''' define class for encoder. Let’s examine the transformer architecture. In the encoder, it inputs an english. This project aims to implement the transformer encoder blocks using various positional encoding methods. Tfm.nlp.models.transformerencoder( num_layers=6, num_attention_heads=8, intermediate_size=2048, activation='relu',. The transformer architecture has two parts, the encoder (left) and the decoder (right). This repository provides a pytorch implementation of the encoder of transformer. Transformerencoder is a stack of n encoder layers. Explore the pytorch transformer encoder on github, featuring implementation details and usage examples for advanced deep learning. The transformer encoder only model is the first section of the autoencoder in the transformer model, in this case the transformer encoder model. ''' def __init__ (self, input_dim, hid_dim, n_layers,.
From awesomeopensource.com
Compact Transformers Transformer Encoder Github ''' define class for encoder. Let’s examine the transformer architecture. Explore the pytorch transformer encoder on github, featuring implementation details and usage examples for advanced deep learning. The transformer architecture has two parts, the encoder (left) and the decoder (right). Transformerencoder is a stack of n encoder layers. Tfm.nlp.models.transformerencoder( num_layers=6, num_attention_heads=8, intermediate_size=2048, activation='relu',. ''' def __init__ (self, input_dim, hid_dim, n_layers,.. Transformer Encoder Github.
From slides.com
transformers Transformer Encoder Github Let’s examine the transformer architecture. The transformer architecture has two parts, the encoder (left) and the decoder (right). Explore the pytorch transformer encoder on github, featuring implementation details and usage examples for advanced deep learning. This project aims to implement the transformer encoder blocks using various positional encoding methods. This repository provides a pytorch implementation of the encoder of transformer.. Transformer Encoder Github.
From santhoshkolloju.github.io
Understading Matrix Operations In Transformers Transformer Encoder Github ''' def __init__ (self, input_dim, hid_dim, n_layers,. This project aims to implement the transformer encoder blocks using various positional encoding methods. This repository provides a pytorch implementation of the encoder of transformer. Transformerencoder is a stack of n encoder layers. Explore the pytorch transformer encoder on github, featuring implementation details and usage examples for advanced deep learning. Let’s examine the. Transformer Encoder Github.
From github.com
[11/29] 김민수, Understanding and Improving Knowledge Distillation for Transformer Encoder Github The transformer encoder only model is the first section of the autoencoder in the transformer model, in this case the transformer encoder model. ''' def __init__ (self, input_dim, hid_dim, n_layers,. This repository provides a pytorch implementation of the encoder of transformer. ''' define class for encoder. Tfm.nlp.models.transformerencoder( num_layers=6, num_attention_heads=8, intermediate_size=2048, activation='relu',. Explore the pytorch transformer encoder on github, featuring implementation. Transformer Encoder Github.
From machinelearningmastery.com
Implementing the Transformer Encoder from Scratch in TensorFlow and Transformer Encoder Github Explore the pytorch transformer encoder on github, featuring implementation details and usage examples for advanced deep learning. Transformerencoder is a stack of n encoder layers. In the encoder, it inputs an english. This project aims to implement the transformer encoder blocks using various positional encoding methods. The transformer encoder only model is the first section of the autoencoder in the. Transformer Encoder Github.
From www2.mdpi.com
Machines Free FullText A TransformerBased Neural Network Transformer Encoder Github ''' def __init__ (self, input_dim, hid_dim, n_layers,. The transformer architecture has two parts, the encoder (left) and the decoder (right). Explore the pytorch transformer encoder on github, featuring implementation details and usage examples for advanced deep learning. Tfm.nlp.models.transformerencoder( num_layers=6, num_attention_heads=8, intermediate_size=2048, activation='relu',. Transformerencoder is a stack of n encoder layers. This repository provides a pytorch implementation of the encoder of. Transformer Encoder Github.
From vitalab.github.io
Transformers Make Strong Encoders for Medical Image Segmentation Transformer Encoder Github Explore the pytorch transformer encoder on github, featuring implementation details and usage examples for advanced deep learning. This project aims to implement the transformer encoder blocks using various positional encoding methods. ''' def __init__ (self, input_dim, hid_dim, n_layers,. Transformerencoder is a stack of n encoder layers. In the encoder, it inputs an english. ''' define class for encoder. This repository. Transformer Encoder Github.
From zhuanlan.zhihu.com
基于Transformer的医学图像分割15篇论文及开源代码 知乎 Transformer Encoder Github ''' define class for encoder. Transformerencoder is a stack of n encoder layers. In the encoder, it inputs an english. This project aims to implement the transformer encoder blocks using various positional encoding methods. Tfm.nlp.models.transformerencoder( num_layers=6, num_attention_heads=8, intermediate_size=2048, activation='relu',. The transformer architecture has two parts, the encoder (left) and the decoder (right). ''' def __init__ (self, input_dim, hid_dim, n_layers,. The. Transformer Encoder Github.
From github.com
GitHub lilianweng/transformertensorflow Implementation of Transformer Encoder Github The transformer encoder only model is the first section of the autoencoder in the transformer model, in this case the transformer encoder model. Tfm.nlp.models.transformerencoder( num_layers=6, num_attention_heads=8, intermediate_size=2048, activation='relu',. This repository provides a pytorch implementation of the encoder of transformer. The transformer architecture has two parts, the encoder (left) and the decoder (right). ''' define class for encoder. This project aims. Transformer Encoder Github.
From www.researchgate.net
An overview of Bidirectional Encoder Representations from Transformers Transformer Encoder Github ''' define class for encoder. Let’s examine the transformer architecture. ''' def __init__ (self, input_dim, hid_dim, n_layers,. Explore the pytorch transformer encoder on github, featuring implementation details and usage examples for advanced deep learning. The transformer architecture has two parts, the encoder (left) and the decoder (right). The transformer encoder only model is the first section of the autoencoder in. Transformer Encoder Github.
From lilianweng.github.io
Attention? Attention! Transformer Encoder Github Transformerencoder is a stack of n encoder layers. Explore the pytorch transformer encoder on github, featuring implementation details and usage examples for advanced deep learning. The transformer architecture has two parts, the encoder (left) and the decoder (right). In the encoder, it inputs an english. The transformer encoder only model is the first section of the autoencoder in the transformer. Transformer Encoder Github.
From github.com
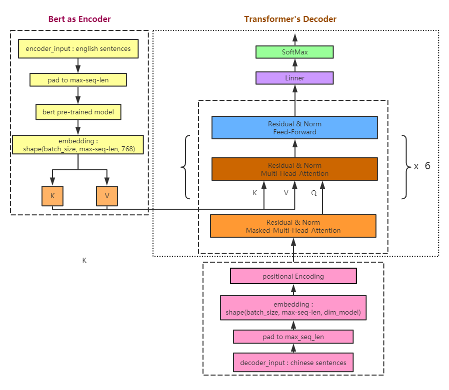
GitHub tcxdgit/bert_transformer_en2zh Use the trained Bert model to Transformer Encoder Github Transformerencoder is a stack of n encoder layers. Tfm.nlp.models.transformerencoder( num_layers=6, num_attention_heads=8, intermediate_size=2048, activation='relu',. This repository provides a pytorch implementation of the encoder of transformer. Explore the pytorch transformer encoder on github, featuring implementation details and usage examples for advanced deep learning. In the encoder, it inputs an english. The transformer architecture has two parts, the encoder (left) and the decoder. Transformer Encoder Github.
From github.com
GitHub AdilAdam/TransformerEncoder A simple Transformer Encoder Transformer Encoder Github Transformerencoder is a stack of n encoder layers. Tfm.nlp.models.transformerencoder( num_layers=6, num_attention_heads=8, intermediate_size=2048, activation='relu',. The transformer encoder only model is the first section of the autoencoder in the transformer model, in this case the transformer encoder model. Let’s examine the transformer architecture. In the encoder, it inputs an english. This repository provides a pytorch implementation of the encoder of transformer. This. Transformer Encoder Github.
From deepai.org
Make Faster Encoders with Transformer for Medical Image Transformer Encoder Github Transformerencoder is a stack of n encoder layers. Let’s examine the transformer architecture. This project aims to implement the transformer encoder blocks using various positional encoding methods. The transformer architecture has two parts, the encoder (left) and the decoder (right). Tfm.nlp.models.transformerencoder( num_layers=6, num_attention_heads=8, intermediate_size=2048, activation='relu',. This repository provides a pytorch implementation of the encoder of transformer. ''' define class for. Transformer Encoder Github.
From www.tpsearchtool.com
Openais Gpt 2 Explained Visualizing Transformer Language Models Images Transformer Encoder Github In the encoder, it inputs an english. ''' define class for encoder. Explore the pytorch transformer encoder on github, featuring implementation details and usage examples for advanced deep learning. Tfm.nlp.models.transformerencoder( num_layers=6, num_attention_heads=8, intermediate_size=2048, activation='relu',. The transformer architecture has two parts, the encoder (left) and the decoder (right). Let’s examine the transformer architecture. This project aims to implement the transformer encoder. Transformer Encoder Github.
From www.researchgate.net
Transformer architecture with its encoder (left) and decoder (right Transformer Encoder Github This project aims to implement the transformer encoder blocks using various positional encoding methods. Transformerencoder is a stack of n encoder layers. The transformer encoder only model is the first section of the autoencoder in the transformer model, in this case the transformer encoder model. The transformer architecture has two parts, the encoder (left) and the decoder (right). ''' def. Transformer Encoder Github.
From github.com
GitHub AshishBodhankar/Transformer_NMT Attention is all you need Transformer Encoder Github Explore the pytorch transformer encoder on github, featuring implementation details and usage examples for advanced deep learning. In the encoder, it inputs an english. The transformer architecture has two parts, the encoder (left) and the decoder (right). ''' define class for encoder. ''' def __init__ (self, input_dim, hid_dim, n_layers,. This project aims to implement the transformer encoder blocks using various. Transformer Encoder Github.
From huggingface.co
Transformerbased EncoderDecoder Models Transformer Encoder Github Transformerencoder is a stack of n encoder layers. This repository provides a pytorch implementation of the encoder of transformer. This project aims to implement the transformer encoder blocks using various positional encoding methods. ''' def __init__ (self, input_dim, hid_dim, n_layers,. In the encoder, it inputs an english. Let’s examine the transformer architecture. The transformer architecture has two parts, the encoder. Transformer Encoder Github.
From bongholee.com
Transformer 요약 정리 Transformer Encoder Github This project aims to implement the transformer encoder blocks using various positional encoding methods. Transformerencoder is a stack of n encoder layers. The transformer encoder only model is the first section of the autoencoder in the transformer model, in this case the transformer encoder model. Explore the pytorch transformer encoder on github, featuring implementation details and usage examples for advanced. Transformer Encoder Github.
From aestheticisma.github.io
Transformer 解读 Fan's Blog Transformer Encoder Github In the encoder, it inputs an english. This project aims to implement the transformer encoder blocks using various positional encoding methods. ''' def __init__ (self, input_dim, hid_dim, n_layers,. The transformer architecture has two parts, the encoder (left) and the decoder (right). Explore the pytorch transformer encoder on github, featuring implementation details and usage examples for advanced deep learning. This repository. Transformer Encoder Github.
From www.scaler.com
What is Decoder in Transformers Scaler Topics Transformer Encoder Github The transformer encoder only model is the first section of the autoencoder in the transformer model, in this case the transformer encoder model. The transformer architecture has two parts, the encoder (left) and the decoder (right). This project aims to implement the transformer encoder blocks using various positional encoding methods. Tfm.nlp.models.transformerencoder( num_layers=6, num_attention_heads=8, intermediate_size=2048, activation='relu',. ''' define class for encoder.. Transformer Encoder Github.
From humboldt-wi.github.io
Bidirectional Encoder Representations from Transformers (BERT) Transformer Encoder Github This project aims to implement the transformer encoder blocks using various positional encoding methods. Explore the pytorch transformer encoder on github, featuring implementation details and usage examples for advanced deep learning. This repository provides a pytorch implementation of the encoder of transformer. Transformerencoder is a stack of n encoder layers. ''' def __init__ (self, input_dim, hid_dim, n_layers,. In the encoder,. Transformer Encoder Github.
From datascience.stackexchange.com
nlp what is the first input to the decoder in a transformer model Transformer Encoder Github The transformer architecture has two parts, the encoder (left) and the decoder (right). The transformer encoder only model is the first section of the autoencoder in the transformer model, in this case the transformer encoder model. ''' def __init__ (self, input_dim, hid_dim, n_layers,. Explore the pytorch transformer encoder on github, featuring implementation details and usage examples for advanced deep learning.. Transformer Encoder Github.
From terrifyzhao.github.io
Transformer模型详解 to AI World Transformer Encoder Github Tfm.nlp.models.transformerencoder( num_layers=6, num_attention_heads=8, intermediate_size=2048, activation='relu',. ''' define class for encoder. Explore the pytorch transformer encoder on github, featuring implementation details and usage examples for advanced deep learning. This project aims to implement the transformer encoder blocks using various positional encoding methods. Let’s examine the transformer architecture. This repository provides a pytorch implementation of the encoder of transformer. The transformer architecture. Transformer Encoder Github.
From github.com
GitHub upskyy/TransformerTransducer PyTorch implementation of Transformer Encoder Github ''' define class for encoder. Tfm.nlp.models.transformerencoder( num_layers=6, num_attention_heads=8, intermediate_size=2048, activation='relu',. This project aims to implement the transformer encoder blocks using various positional encoding methods. Transformerencoder is a stack of n encoder layers. In the encoder, it inputs an english. The transformer encoder only model is the first section of the autoencoder in the transformer model, in this case the transformer. Transformer Encoder Github.
From github.com
GitHub Redcof/vitgpt2imagecaptioning A Image to Text Captioning Transformer Encoder Github In the encoder, it inputs an english. The transformer architecture has two parts, the encoder (left) and the decoder (right). Transformerencoder is a stack of n encoder layers. Explore the pytorch transformer encoder on github, featuring implementation details and usage examples for advanced deep learning. Let’s examine the transformer architecture. ''' define class for encoder. This project aims to implement. Transformer Encoder Github.
From www.holisticai.com
Overview of Large Language Models From Transformer Architecture to Transformer Encoder Github Explore the pytorch transformer encoder on github, featuring implementation details and usage examples for advanced deep learning. ''' define class for encoder. Let’s examine the transformer architecture. The transformer architecture has two parts, the encoder (left) and the decoder (right). This project aims to implement the transformer encoder blocks using various positional encoding methods. Tfm.nlp.models.transformerencoder( num_layers=6, num_attention_heads=8, intermediate_size=2048, activation='relu',. This. Transformer Encoder Github.
From jalammar.github.io
The Illustrated Transformer Jay Alammar Visualizing machine Transformer Encoder Github In the encoder, it inputs an english. Tfm.nlp.models.transformerencoder( num_layers=6, num_attention_heads=8, intermediate_size=2048, activation='relu',. The transformer encoder only model is the first section of the autoencoder in the transformer model, in this case the transformer encoder model. This repository provides a pytorch implementation of the encoder of transformer. Explore the pytorch transformer encoder on github, featuring implementation details and usage examples for. Transformer Encoder Github.
From github.com
GitHub lsj2408/TransformerM [ICLR 2023] One Transformer Can Transformer Encoder Github The transformer encoder only model is the first section of the autoencoder in the transformer model, in this case the transformer encoder model. Let’s examine the transformer architecture. Explore the pytorch transformer encoder on github, featuring implementation details and usage examples for advanced deep learning. In the encoder, it inputs an english. This project aims to implement the transformer encoder. Transformer Encoder Github.
From rhodb.github.io
Brandon Rhodes AGWE with Transformer encoders Transformer Encoder Github This repository provides a pytorch implementation of the encoder of transformer. Tfm.nlp.models.transformerencoder( num_layers=6, num_attention_heads=8, intermediate_size=2048, activation='relu',. This project aims to implement the transformer encoder blocks using various positional encoding methods. Explore the pytorch transformer encoder on github, featuring implementation details and usage examples for advanced deep learning. Let’s examine the transformer architecture. In the encoder, it inputs an english. '''. Transformer Encoder Github.
From magazine.sebastianraschka.com
Understanding Encoder And Decoder LLMs Transformer Encoder Github ''' def __init__ (self, input_dim, hid_dim, n_layers,. ''' define class for encoder. Let’s examine the transformer architecture. This repository provides a pytorch implementation of the encoder of transformer. The transformer encoder only model is the first section of the autoencoder in the transformer model, in this case the transformer encoder model. Explore the pytorch transformer encoder on github, featuring implementation. Transformer Encoder Github.
From roomylee.github.io
Polyencoders Transformer Architectures and Pretraining Strategies Transformer Encoder Github This project aims to implement the transformer encoder blocks using various positional encoding methods. Transformerencoder is a stack of n encoder layers. ''' define class for encoder. ''' def __init__ (self, input_dim, hid_dim, n_layers,. Explore the pytorch transformer encoder on github, featuring implementation details and usage examples for advanced deep learning. The transformer encoder only model is the first section. Transformer Encoder Github.
From www.researchgate.net
Overview of a Transformer encoder. Download Scientific Diagram Transformer Encoder Github ''' def __init__ (self, input_dim, hid_dim, n_layers,. Let’s examine the transformer architecture. The transformer architecture has two parts, the encoder (left) and the decoder (right). Tfm.nlp.models.transformerencoder( num_layers=6, num_attention_heads=8, intermediate_size=2048, activation='relu',. ''' define class for encoder. This project aims to implement the transformer encoder blocks using various positional encoding methods. The transformer encoder only model is the first section of the. Transformer Encoder Github.
From github.com
Transformer_encoder_pytorch/TransF_perLine.ipynb at main · WangyuchenCS Transformer Encoder Github In the encoder, it inputs an english. Explore the pytorch transformer encoder on github, featuring implementation details and usage examples for advanced deep learning. This project aims to implement the transformer encoder blocks using various positional encoding methods. Tfm.nlp.models.transformerencoder( num_layers=6, num_attention_heads=8, intermediate_size=2048, activation='relu',. Transformerencoder is a stack of n encoder layers. ''' def __init__ (self, input_dim, hid_dim, n_layers,. This repository. Transformer Encoder Github.
From github.com
GitHub tranquoctrinh/transformer This is a PyTorch implementation of Transformer Encoder Github Let’s examine the transformer architecture. Transformerencoder is a stack of n encoder layers. Tfm.nlp.models.transformerencoder( num_layers=6, num_attention_heads=8, intermediate_size=2048, activation='relu',. This project aims to implement the transformer encoder blocks using various positional encoding methods. ''' define class for encoder. This repository provides a pytorch implementation of the encoder of transformer. The transformer encoder only model is the first section of the autoencoder. Transformer Encoder Github.