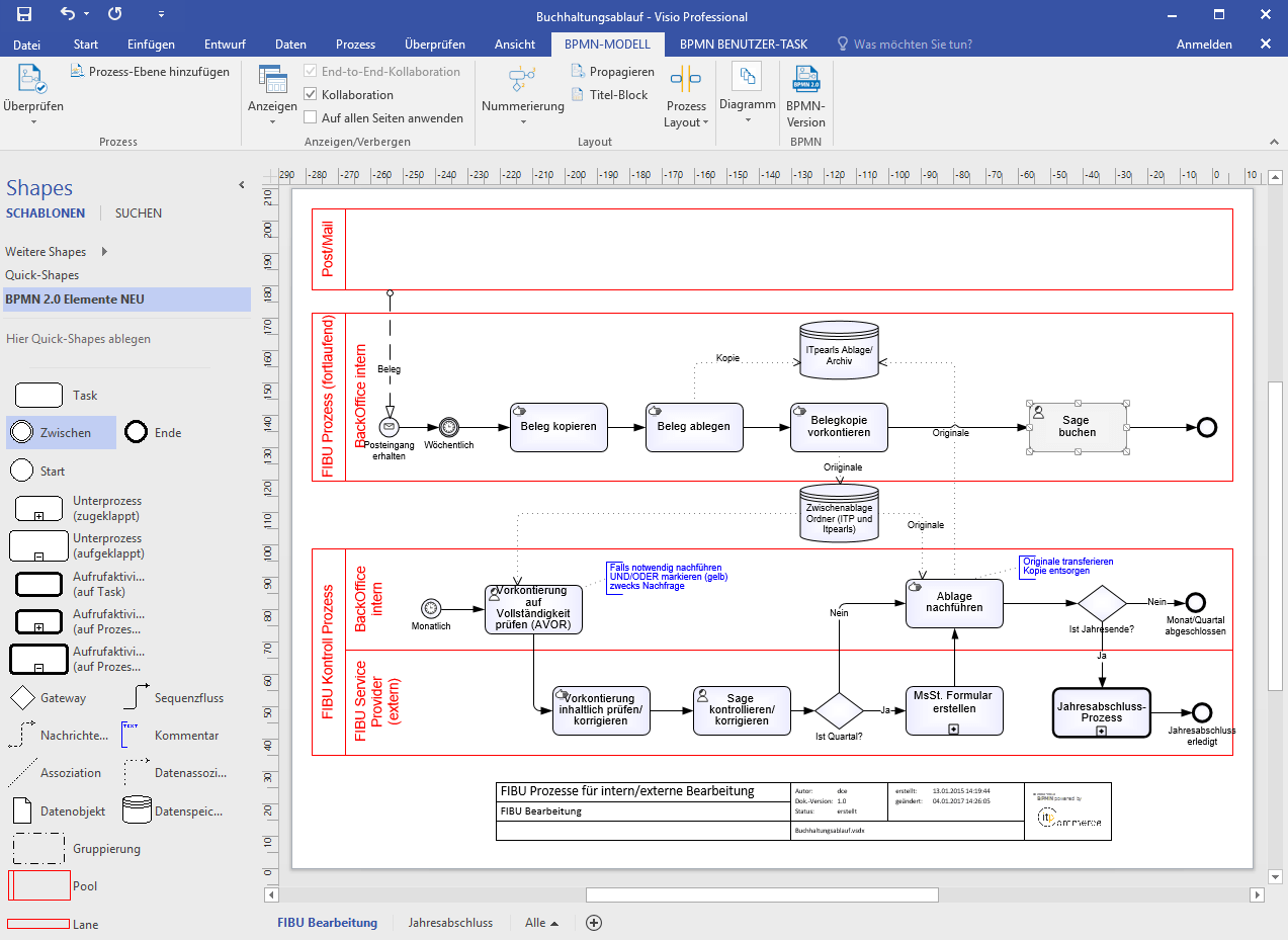
Visio Stencils Bpmn . Learn how to create bpmn diagrams in visio for the web using the bpmn shapes stencil. The new bpmn shapes stencil is available to visio plan 2 subscribers only and includes basic bpmn 2.0 shapes for flow. We created stencils to support our bpmn diagram creation, and a template, to make it easy to create diagrams in visio 2003. The new version of visio supports bpmn 2.0, which is the current version of the standard, and corresponding diagram validation rules. The new bpmn shapes stencil is now available for visio plan 2 subscribers only and includes basic bpmn 2.0 shapes for: A microsoft visio template and stencil pack is available which fully. Lucidchart provides bpmn stencils and templates that are visio compatible. A free bpmn 2.0 stencil for microsoft visio users.
from promlegis.blogspot.com
The new bpmn shapes stencil is now available for visio plan 2 subscribers only and includes basic bpmn 2.0 shapes for: A free bpmn 2.0 stencil for microsoft visio users. A microsoft visio template and stencil pack is available which fully. Learn how to create bpmn diagrams in visio for the web using the bpmn shapes stencil. The new version of visio supports bpmn 2.0, which is the current version of the standard, and corresponding diagram validation rules. Lucidchart provides bpmn stencils and templates that are visio compatible. We created stencils to support our bpmn diagram creation, and a template, to make it easy to create diagrams in visio 2003. The new bpmn shapes stencil is available to visio plan 2 subscribers only and includes basic bpmn 2.0 shapes for flow.
Process Modeling Legislation BPMN 2.0 MS Visio stencil
Visio Stencils Bpmn We created stencils to support our bpmn diagram creation, and a template, to make it easy to create diagrams in visio 2003. A microsoft visio template and stencil pack is available which fully. Learn how to create bpmn diagrams in visio for the web using the bpmn shapes stencil. We created stencils to support our bpmn diagram creation, and a template, to make it easy to create diagrams in visio 2003. Lucidchart provides bpmn stencils and templates that are visio compatible. A free bpmn 2.0 stencil for microsoft visio users. The new bpmn shapes stencil is available to visio plan 2 subscribers only and includes basic bpmn 2.0 shapes for flow. The new version of visio supports bpmn 2.0, which is the current version of the standard, and corresponding diagram validation rules. The new bpmn shapes stencil is now available for visio plan 2 subscribers only and includes basic bpmn 2.0 shapes for:
From rus-visio-blog-archive.github.io
BPMN 2.0 в Visio О Visio порусски Visio Stencils Bpmn A microsoft visio template and stencil pack is available which fully. The new bpmn shapes stencil is now available for visio plan 2 subscribers only and includes basic bpmn 2.0 shapes for: Learn how to create bpmn diagrams in visio for the web using the bpmn shapes stencil. The new version of visio supports bpmn 2.0, which is the current. Visio Stencils Bpmn.
From mavink.com
Visio Bpmn Template Visio Stencils Bpmn A free bpmn 2.0 stencil for microsoft visio users. The new bpmn shapes stencil is now available for visio plan 2 subscribers only and includes basic bpmn 2.0 shapes for: We created stencils to support our bpmn diagram creation, and a template, to make it easy to create diagrams in visio 2003. The new bpmn shapes stencil is available to. Visio Stencils Bpmn.
From www.visio-training.de
BPMN Visio Training Visio Stencils Bpmn We created stencils to support our bpmn diagram creation, and a template, to make it easy to create diagrams in visio 2003. A free bpmn 2.0 stencil for microsoft visio users. The new bpmn shapes stencil is available to visio plan 2 subscribers only and includes basic bpmn 2.0 shapes for flow. The new version of visio supports bpmn 2.0,. Visio Stencils Bpmn.
From www.packtpub.com
Microsoft Visio 2013 Business Process Diagramming and Validation Visio Stencils Bpmn The new bpmn shapes stencil is available to visio plan 2 subscribers only and includes basic bpmn 2.0 shapes for flow. A microsoft visio template and stencil pack is available which fully. A free bpmn 2.0 stencil for microsoft visio users. Lucidchart provides bpmn stencils and templates that are visio compatible. The new version of visio supports bpmn 2.0, which. Visio Stencils Bpmn.
From www.softsea.com
BPMN 1.2 Modeler for Visio Screenshot Visio Stencils Bpmn Lucidchart provides bpmn stencils and templates that are visio compatible. The new bpmn shapes stencil is now available for visio plan 2 subscribers only and includes basic bpmn 2.0 shapes for: A free bpmn 2.0 stencil for microsoft visio users. The new version of visio supports bpmn 2.0, which is the current version of the standard, and corresponding diagram validation. Visio Stencils Bpmn.
From insider.microsoft365.com
Create BPMN diagrams in Visio for the web Visio Stencils Bpmn A free bpmn 2.0 stencil for microsoft visio users. The new bpmn shapes stencil is now available for visio plan 2 subscribers only and includes basic bpmn 2.0 shapes for: The new bpmn shapes stencil is available to visio plan 2 subscribers only and includes basic bpmn 2.0 shapes for flow. Lucidchart provides bpmn stencils and templates that are visio. Visio Stencils Bpmn.
From www.globalperspectives.info
Stencil bpmn visio 2010 Visio Stencils Bpmn We created stencils to support our bpmn diagram creation, and a template, to make it easy to create diagrams in visio 2003. Learn how to create bpmn diagrams in visio for the web using the bpmn shapes stencil. Lucidchart provides bpmn stencils and templates that are visio compatible. A microsoft visio template and stencil pack is available which fully. The. Visio Stencils Bpmn.
From mungfali.com
Visio Flow Diagram Visio Stencils Bpmn Lucidchart provides bpmn stencils and templates that are visio compatible. We created stencils to support our bpmn diagram creation, and a template, to make it easy to create diagrams in visio 2003. Learn how to create bpmn diagrams in visio for the web using the bpmn shapes stencil. The new bpmn shapes stencil is now available for visio plan 2. Visio Stencils Bpmn.
From answers.microsoft.com
No BPMN stencils/shapes available in Visio 2016 Microsoft Community Visio Stencils Bpmn A free bpmn 2.0 stencil for microsoft visio users. Lucidchart provides bpmn stencils and templates that are visio compatible. A microsoft visio template and stencil pack is available which fully. The new version of visio supports bpmn 2.0, which is the current version of the standard, and corresponding diagram validation rules. The new bpmn shapes stencil is available to visio. Visio Stencils Bpmn.
From www.wiresandwi.fi
Visio Networking Icons Stencil Cisco CVD and Custom Icons — WIRES AND Visio Stencils Bpmn A free bpmn 2.0 stencil for microsoft visio users. We created stencils to support our bpmn diagram creation, and a template, to make it easy to create diagrams in visio 2003. A microsoft visio template and stencil pack is available which fully. Learn how to create bpmn diagrams in visio for the web using the bpmn shapes stencil. The new. Visio Stencils Bpmn.
From answers.microsoft.com
Advanced BPMN Stencils in Visio Plan 2 Microsoft Community Visio Stencils Bpmn The new bpmn shapes stencil is available to visio plan 2 subscribers only and includes basic bpmn 2.0 shapes for flow. We created stencils to support our bpmn diagram creation, and a template, to make it easy to create diagrams in visio 2003. A microsoft visio template and stencil pack is available which fully. A free bpmn 2.0 stencil for. Visio Stencils Bpmn.
From memphiszoom.weebly.com
Visio bpmn stencil free download memphiszoom Visio Stencils Bpmn A free bpmn 2.0 stencil for microsoft visio users. The new version of visio supports bpmn 2.0, which is the current version of the standard, and corresponding diagram validation rules. We created stencils to support our bpmn diagram creation, and a template, to make it easy to create diagrams in visio 2003. The new bpmn shapes stencil is now available. Visio Stencils Bpmn.
From promlegis.blogspot.com
Process Modeling Legislation BPMN 2.0 MS Visio stencil Visio Stencils Bpmn The new bpmn shapes stencil is now available for visio plan 2 subscribers only and includes basic bpmn 2.0 shapes for: We created stencils to support our bpmn diagram creation, and a template, to make it easy to create diagrams in visio 2003. Learn how to create bpmn diagrams in visio for the web using the bpmn shapes stencil. Lucidchart. Visio Stencils Bpmn.
From www.restiumani.it
Bpmn 20 Visio Stencil Download Free Templates Restiumani Resume Visio Stencils Bpmn A free bpmn 2.0 stencil for microsoft visio users. A microsoft visio template and stencil pack is available which fully. Learn how to create bpmn diagrams in visio for the web using the bpmn shapes stencil. The new version of visio supports bpmn 2.0, which is the current version of the standard, and corresponding diagram validation rules. The new bpmn. Visio Stencils Bpmn.
From www.softpedia.com
Download BPMN 2.0 Modeler for Visio Visio Stencils Bpmn Learn how to create bpmn diagrams in visio for the web using the bpmn shapes stencil. A free bpmn 2.0 stencil for microsoft visio users. The new bpmn shapes stencil is available to visio plan 2 subscribers only and includes basic bpmn 2.0 shapes for flow. Lucidchart provides bpmn stencils and templates that are visio compatible. The new version of. Visio Stencils Bpmn.
From wiringsecretpromisepf3f0.z13.web.core.windows.net
How To Create Bpmn Diagrams With Ease Visio Stencils Bpmn Lucidchart provides bpmn stencils and templates that are visio compatible. We created stencils to support our bpmn diagram creation, and a template, to make it easy to create diagrams in visio 2003. The new version of visio supports bpmn 2.0, which is the current version of the standard, and corresponding diagram validation rules. The new bpmn shapes stencil is available. Visio Stencils Bpmn.
From insider.microsoft365.com
Create BPMN diagrams in Visio for the web Visio Stencils Bpmn The new bpmn shapes stencil is available to visio plan 2 subscribers only and includes basic bpmn 2.0 shapes for flow. A microsoft visio template and stencil pack is available which fully. Lucidchart provides bpmn stencils and templates that are visio compatible. We created stencils to support our bpmn diagram creation, and a template, to make it easy to create. Visio Stencils Bpmn.
From williamson-ga.us
Bpmn Visio Template Visio 2013 Standard Stencil and Template for Bpmn Visio Stencils Bpmn The new version of visio supports bpmn 2.0, which is the current version of the standard, and corresponding diagram validation rules. The new bpmn shapes stencil is available to visio plan 2 subscribers only and includes basic bpmn 2.0 shapes for flow. Lucidchart provides bpmn stencils and templates that are visio compatible. The new bpmn shapes stencil is now available. Visio Stencils Bpmn.
From houseplanbuilder.blogspot.com
17+ BPMN Visio Template Visio Stencils Bpmn A microsoft visio template and stencil pack is available which fully. A free bpmn 2.0 stencil for microsoft visio users. The new bpmn shapes stencil is now available for visio plan 2 subscribers only and includes basic bpmn 2.0 shapes for: Learn how to create bpmn diagrams in visio for the web using the bpmn shapes stencil. The new version. Visio Stencils Bpmn.
From tataeurope.weebly.com
Visio bpmn stencil free download tataeurope Visio Stencils Bpmn The new version of visio supports bpmn 2.0, which is the current version of the standard, and corresponding diagram validation rules. We created stencils to support our bpmn diagram creation, and a template, to make it easy to create diagrams in visio 2003. A free bpmn 2.0 stencil for microsoft visio users. The new bpmn shapes stencil is now available. Visio Stencils Bpmn.
From www.youtube.com
BPMN 2.0 BPMN in Visio 2013 (Tutorial Part 7) YouTube Visio Stencils Bpmn The new bpmn shapes stencil is available to visio plan 2 subscribers only and includes basic bpmn 2.0 shapes for flow. The new bpmn shapes stencil is now available for visio plan 2 subscribers only and includes basic bpmn 2.0 shapes for: Lucidchart provides bpmn stencils and templates that are visio compatible. Learn how to create bpmn diagrams in visio. Visio Stencils Bpmn.
From www.restiumani.it
Bpmn 20 Visio Stencil Download Free Templates Restiumani Resume Visio Stencils Bpmn A free bpmn 2.0 stencil for microsoft visio users. The new bpmn shapes stencil is now available for visio plan 2 subscribers only and includes basic bpmn 2.0 shapes for: Lucidchart provides bpmn stencils and templates that are visio compatible. The new version of visio supports bpmn 2.0, which is the current version of the standard, and corresponding diagram validation. Visio Stencils Bpmn.
From spicebom.weebly.com
Visio Bpmn Stencil Free Download spicebom Visio Stencils Bpmn Lucidchart provides bpmn stencils and templates that are visio compatible. A microsoft visio template and stencil pack is available which fully. A free bpmn 2.0 stencil for microsoft visio users. The new bpmn shapes stencil is available to visio plan 2 subscribers only and includes basic bpmn 2.0 shapes for flow. We created stencils to support our bpmn diagram creation,. Visio Stencils Bpmn.
From www.edrawmax.com
How to Create A BPMN in Visio EdrawMax Online Visio Stencils Bpmn The new bpmn shapes stencil is now available for visio plan 2 subscribers only and includes basic bpmn 2.0 shapes for: Learn how to create bpmn diagrams in visio for the web using the bpmn shapes stencil. We created stencils to support our bpmn diagram creation, and a template, to make it easy to create diagrams in visio 2003. The. Visio Stencils Bpmn.
From www.lemanix.com
Visio Shapes BPMN Diagram Stencils for Visio 2013 or newer Software Visio Stencils Bpmn A microsoft visio template and stencil pack is available which fully. The new bpmn shapes stencil is now available for visio plan 2 subscribers only and includes basic bpmn 2.0 shapes for: Learn how to create bpmn diagrams in visio for the web using the bpmn shapes stencil. We created stencils to support our bpmn diagram creation, and a template,. Visio Stencils Bpmn.
From www.restiumani.it
Bpmn 20 Visio Stencil Download Free Templates Restiumani Resume Visio Stencils Bpmn Lucidchart provides bpmn stencils and templates that are visio compatible. A free bpmn 2.0 stencil for microsoft visio users. The new version of visio supports bpmn 2.0, which is the current version of the standard, and corresponding diagram validation rules. The new bpmn shapes stencil is available to visio plan 2 subscribers only and includes basic bpmn 2.0 shapes for. Visio Stencils Bpmn.
From www.restiumani.it
Bpmn 20 Visio Stencil Download Free Templates Restiumani Resume Visio Stencils Bpmn The new version of visio supports bpmn 2.0, which is the current version of the standard, and corresponding diagram validation rules. A free bpmn 2.0 stencil for microsoft visio users. The new bpmn shapes stencil is available to visio plan 2 subscribers only and includes basic bpmn 2.0 shapes for flow. The new bpmn shapes stencil is now available for. Visio Stencils Bpmn.
From bvisual.net
Key differences between the Visio desktop and web apps bVisual Visio Stencils Bpmn The new bpmn shapes stencil is now available for visio plan 2 subscribers only and includes basic bpmn 2.0 shapes for: A free bpmn 2.0 stencil for microsoft visio users. Lucidchart provides bpmn stencils and templates that are visio compatible. We created stencils to support our bpmn diagram creation, and a template, to make it easy to create diagrams in. Visio Stencils Bpmn.
From reviewhomedecor.co
Visio Stencils Home Design Review Home Decor Visio Stencils Bpmn Learn how to create bpmn diagrams in visio for the web using the bpmn shapes stencil. Lucidchart provides bpmn stencils and templates that are visio compatible. The new bpmn shapes stencil is now available for visio plan 2 subscribers only and includes basic bpmn 2.0 shapes for: The new version of visio supports bpmn 2.0, which is the current version. Visio Stencils Bpmn.
From www.myxxgirl.com
Bpmn Visio Stencil My XXX Hot Girl Visio Stencils Bpmn The new bpmn shapes stencil is available to visio plan 2 subscribers only and includes basic bpmn 2.0 shapes for flow. A microsoft visio template and stencil pack is available which fully. The new bpmn shapes stencil is now available for visio plan 2 subscribers only and includes basic bpmn 2.0 shapes for: A free bpmn 2.0 stencil for microsoft. Visio Stencils Bpmn.
From bvisual.net
Key differences between the Visio desktop and web apps bVisual Visio Stencils Bpmn We created stencils to support our bpmn diagram creation, and a template, to make it easy to create diagrams in visio 2003. Learn how to create bpmn diagrams in visio for the web using the bpmn shapes stencil. The new bpmn shapes stencil is now available for visio plan 2 subscribers only and includes basic bpmn 2.0 shapes for: Lucidchart. Visio Stencils Bpmn.
From kttop.ru
Bpmn в Visio как создать Visio Stencils Bpmn The new bpmn shapes stencil is now available for visio plan 2 subscribers only and includes basic bpmn 2.0 shapes for: A microsoft visio template and stencil pack is available which fully. The new version of visio supports bpmn 2.0, which is the current version of the standard, and corresponding diagram validation rules. We created stencils to support our bpmn. Visio Stencils Bpmn.
From www.tpsearchtool.com
How To Create A Bpmn In Visio Edrawmax Online Images Visio Stencils Bpmn The new version of visio supports bpmn 2.0, which is the current version of the standard, and corresponding diagram validation rules. A microsoft visio template and stencil pack is available which fully. We created stencils to support our bpmn diagram creation, and a template, to make it easy to create diagrams in visio 2003. The new bpmn shapes stencil is. Visio Stencils Bpmn.
From insider.microsoft365.com
Create BPMN diagrams in Visio for the web Visio Stencils Bpmn The new bpmn shapes stencil is now available for visio plan 2 subscribers only and includes basic bpmn 2.0 shapes for: Lucidchart provides bpmn stencils and templates that are visio compatible. The new version of visio supports bpmn 2.0, which is the current version of the standard, and corresponding diagram validation rules. The new bpmn shapes stencil is available to. Visio Stencils Bpmn.
From answers.microsoft.com
[Visio 2013 Standard] Stencil and template for BPMN is missing Visio Stencils Bpmn The new version of visio supports bpmn 2.0, which is the current version of the standard, and corresponding diagram validation rules. The new bpmn shapes stencil is now available for visio plan 2 subscribers only and includes basic bpmn 2.0 shapes for: Learn how to create bpmn diagrams in visio for the web using the bpmn shapes stencil. A microsoft. Visio Stencils Bpmn.