Switch C++ Exercise . Like other languages, c++ also provides a switch statement. Use the switch statement to select one of many code blocks to be executed. Switch statements are a shorter way to write long if. In this tutorial, we will learn about the switch statement and its working in c++ programming with the help of some examples. Insert the missing parts to complete the following switch statement. Given a number n, if the number is between 1 and. Learn what is switch, when to use, break keyword with syntax and examples. Switch (@ (3)) { @ (4) 1: The switch statement allows us to execute a block of code among. This c++ switch case tutorial will teach all the basic to advanced concepts.
from www.youtube.com
Like other languages, c++ also provides a switch statement. Switch statements are a shorter way to write long if. Switch (@ (3)) { @ (4) 1: Use the switch statement to select one of many code blocks to be executed. This c++ switch case tutorial will teach all the basic to advanced concepts. Insert the missing parts to complete the following switch statement. Given a number n, if the number is between 1 and. Learn what is switch, when to use, break keyword with syntax and examples. In this tutorial, we will learn about the switch statement and its working in c++ programming with the help of some examples. The switch statement allows us to execute a block of code among.
Coğrafiya.Yerin Daxili Quruluşu və Süxurlar.Aynurə Həsənova(FES Tədris
Switch C++ Exercise Insert the missing parts to complete the following switch statement. Switch statements are a shorter way to write long if. Given a number n, if the number is between 1 and. Insert the missing parts to complete the following switch statement. This c++ switch case tutorial will teach all the basic to advanced concepts. Switch (@ (3)) { @ (4) 1: The switch statement allows us to execute a block of code among. In this tutorial, we will learn about the switch statement and its working in c++ programming with the help of some examples. Like other languages, c++ also provides a switch statement. Use the switch statement to select one of many code blocks to be executed. Learn what is switch, when to use, break keyword with syntax and examples.
From www.walmart.com
ZENY Waver Vibration Plate Exercise Machine w/ AutoSwitch Mode Full Switch C++ Exercise In this tutorial, we will learn about the switch statement and its working in c++ programming with the help of some examples. Switch statements are a shorter way to write long if. Like other languages, c++ also provides a switch statement. Switch (@ (3)) { @ (4) 1: Use the switch statement to select one of many code blocks to. Switch C++ Exercise.
From www.studocu.com
Switch statements C++ Practice examples A switch statement to Switch C++ Exercise Insert the missing parts to complete the following switch statement. Switch (@ (3)) { @ (4) 1: Switch statements are a shorter way to write long if. Given a number n, if the number is between 1 and. Learn what is switch, when to use, break keyword with syntax and examples. This c++ switch case tutorial will teach all the. Switch C++ Exercise.
From www.studocu.com
BigC++,Exercise7 BigC++,Exercise7 Reference Big C++. Exercises Switch C++ Exercise This c++ switch case tutorial will teach all the basic to advanced concepts. Like other languages, c++ also provides a switch statement. Use the switch statement to select one of many code blocks to be executed. Switch statements are a shorter way to write long if. Given a number n, if the number is between 1 and. The switch statement. Switch C++ Exercise.
From www.tpsearchtool.com
C Program To Swap Two Numbers In C With Pointers Without Pointers Images Switch C++ Exercise Insert the missing parts to complete the following switch statement. The switch statement allows us to execute a block of code among. Use the switch statement to select one of many code blocks to be executed. In this tutorial, we will learn about the switch statement and its working in c++ programming with the help of some examples. This c++. Switch C++ Exercise.
From cienciayt.com
C++ Switch Cienciayt Switch C++ Exercise Given a number n, if the number is between 1 and. Switch (@ (3)) { @ (4) 1: The switch statement allows us to execute a block of code among. Switch statements are a shorter way to write long if. Use the switch statement to select one of many code blocks to be executed. This c++ switch case tutorial will. Switch C++ Exercise.
From www.calameo.com
Calaméo Condicional Switch en Dev C++ Switch C++ Exercise Switch statements are a shorter way to write long if. Like other languages, c++ also provides a switch statement. This c++ switch case tutorial will teach all the basic to advanced concepts. Insert the missing parts to complete the following switch statement. Given a number n, if the number is between 1 and. Learn what is switch, when to use,. Switch C++ Exercise.
From www.studocu.com
C++ Exercise 2 bài tập C++ EXERCISES 2 Ex 2 Nhập số tự nhiên n sau Switch C++ Exercise Like other languages, c++ also provides a switch statement. Given a number n, if the number is between 1 and. In this tutorial, we will learn about the switch statement and its working in c++ programming with the help of some examples. Switch (@ (3)) { @ (4) 1: This c++ switch case tutorial will teach all the basic to. Switch C++ Exercise.
From exobzjjiq.blob.core.windows.net
C++ Case Statement Multiple Values at Louis Gomez blog Switch C++ Exercise In this tutorial, we will learn about the switch statement and its working in c++ programming with the help of some examples. Like other languages, c++ also provides a switch statement. This c++ switch case tutorial will teach all the basic to advanced concepts. Use the switch statement to select one of many code blocks to be executed. Learn what. Switch C++ Exercise.
From evilskiey.weebly.com
Dev C++ Using Switch evilskiey Switch C++ Exercise Switch (@ (3)) { @ (4) 1: Like other languages, c++ also provides a switch statement. This c++ switch case tutorial will teach all the basic to advanced concepts. Learn what is switch, when to use, break keyword with syntax and examples. Switch statements are a shorter way to write long if. Given a number n, if the number is. Switch C++ Exercise.
From arduinoque.com
Switch c++ ejemplo menu Actualizado septiembre 2024 Switch C++ Exercise Switch statements are a shorter way to write long if. This c++ switch case tutorial will teach all the basic to advanced concepts. Use the switch statement to select one of many code blocks to be executed. In this tutorial, we will learn about the switch statement and its working in c++ programming with the help of some examples. Given. Switch C++ Exercise.
From saberpunto.com
Switch en C++ Sintaxis y Ejemplos Switch C++ Exercise Given a number n, if the number is between 1 and. Like other languages, c++ also provides a switch statement. The switch statement allows us to execute a block of code among. Use the switch statement to select one of many code blocks to be executed. Learn what is switch, when to use, break keyword with syntax and examples. This. Switch C++ Exercise.
From www.pinterest.co.uk
Pin on Workout Switch C++ Exercise Learn what is switch, when to use, break keyword with syntax and examples. Like other languages, c++ also provides a switch statement. In this tutorial, we will learn about the switch statement and its working in c++ programming with the help of some examples. Given a number n, if the number is between 1 and. Insert the missing parts to. Switch C++ Exercise.
From www.soloseplantas.com.br
sebzeler metodoloji yorumlayıcı switch case cpp Akşam yemegi tutsak açık Switch C++ Exercise Given a number n, if the number is between 1 and. Switch (@ (3)) { @ (4) 1: The switch statement allows us to execute a block of code among. Learn what is switch, when to use, break keyword with syntax and examples. In this tutorial, we will learn about the switch statement and its working in c++ programming with. Switch C++ Exercise.
From exercism.org
CianciuStyles's solution for Log Levels in C++ on Exercism Switch C++ Exercise Switch (@ (3)) { @ (4) 1: In this tutorial, we will learn about the switch statement and its working in c++ programming with the help of some examples. Like other languages, c++ also provides a switch statement. Learn what is switch, when to use, break keyword with syntax and examples. This c++ switch case tutorial will teach all the. Switch C++ Exercise.
From slideplayer.in.th
หลักสูตรวิทยาการคอมพิวเตอร์ คณะวิทยาการสารสนเทศ ppt ดาวน์โหลด Switch C++ Exercise The switch statement allows us to execute a block of code among. This c++ switch case tutorial will teach all the basic to advanced concepts. Given a number n, if the number is between 1 and. Like other languages, c++ also provides a switch statement. Insert the missing parts to complete the following switch statement. Switch (@ (3)) { @. Switch C++ Exercise.
From www.vectorstock.com
Switch kicks female home workout exercise guidance Switch C++ Exercise Given a number n, if the number is between 1 and. Like other languages, c++ also provides a switch statement. The switch statement allows us to execute a block of code among. Learn what is switch, when to use, break keyword with syntax and examples. Switch statements are a shorter way to write long if. Insert the missing parts to. Switch C++ Exercise.
From exercism.org
chionatan's solution for Election Day in C++ on Exercism Switch C++ Exercise Like other languages, c++ also provides a switch statement. Insert the missing parts to complete the following switch statement. Use the switch statement to select one of many code blocks to be executed. Switch (@ (3)) { @ (4) 1: This c++ switch case tutorial will teach all the basic to advanced concepts. The switch statement allows us to execute. Switch C++ Exercise.
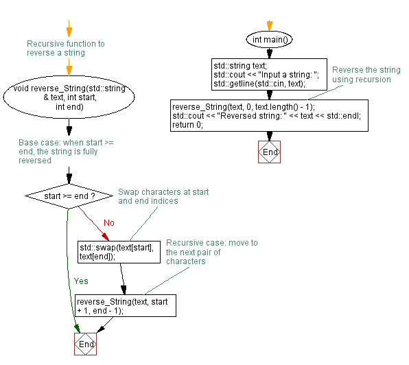
From www.w3resource.com
C++ Recursion Reversing a string using recursive function Switch C++ Exercise This c++ switch case tutorial will teach all the basic to advanced concepts. Use the switch statement to select one of many code blocks to be executed. Switch statements are a shorter way to write long if. Like other languages, c++ also provides a switch statement. The switch statement allows us to execute a block of code among. Switch (@. Switch C++ Exercise.
From www.udacity.com
Learn C++ Switch Udacity Switch C++ Exercise Use the switch statement to select one of many code blocks to be executed. Insert the missing parts to complete the following switch statement. Given a number n, if the number is between 1 and. Learn what is switch, when to use, break keyword with syntax and examples. Like other languages, c++ also provides a switch statement. Switch statements are. Switch C++ Exercise.
From dokumen.tips
(PDF) LAB SWITCH STATEMENTS IN C++ · Understand the structure of C++ Switch C++ Exercise Insert the missing parts to complete the following switch statement. In this tutorial, we will learn about the switch statement and its working in c++ programming with the help of some examples. Like other languages, c++ also provides a switch statement. The switch statement allows us to execute a block of code among. Switch (@ (3)) { @ (4) 1:. Switch C++ Exercise.
From medium.com
Udacity C++ Developer nanodegree (OOP lesson2Part C— Exercises on Switch C++ Exercise Switch statements are a shorter way to write long if. Switch (@ (3)) { @ (4) 1: Learn what is switch, when to use, break keyword with syntax and examples. Use the switch statement to select one of many code blocks to be executed. Insert the missing parts to complete the following switch statement. In this tutorial, we will learn. Switch C++ Exercise.
From www.dreamstime.com
Switch Kicks Exercise Women Home Legs Workout Guidance Flat Outline Switch C++ Exercise The switch statement allows us to execute a block of code among. Use the switch statement to select one of many code blocks to be executed. Learn what is switch, when to use, break keyword with syntax and examples. This c++ switch case tutorial will teach all the basic to advanced concepts. Switch (@ (3)) { @ (4) 1: Switch. Switch C++ Exercise.
From www.scaler.com
swap() in C++ Scaler Topics Switch C++ Exercise This c++ switch case tutorial will teach all the basic to advanced concepts. Given a number n, if the number is between 1 and. In this tutorial, we will learn about the switch statement and its working in c++ programming with the help of some examples. Switch (@ (3)) { @ (4) 1: The switch statement allows us to execute. Switch C++ Exercise.
From www.chegg.com
Solved C++ Programming Lab Exercise 09 Inheritance, Friend Switch C++ Exercise The switch statement allows us to execute a block of code among. Use the switch statement to select one of many code blocks to be executed. This c++ switch case tutorial will teach all the basic to advanced concepts. Given a number n, if the number is between 1 and. Learn what is switch, when to use, break keyword with. Switch C++ Exercise.
From www.studocu.com
C++ Exercise 3 sdasdsa Thân Triệu Channel 1 / 3 C++ EXERCISES 3 Ex Switch C++ Exercise Like other languages, c++ also provides a switch statement. Use the switch statement to select one of many code blocks to be executed. This c++ switch case tutorial will teach all the basic to advanced concepts. Given a number n, if the number is between 1 and. In this tutorial, we will learn about the switch statement and its working. Switch C++ Exercise.
From www.youtube.com
C++ copy and swap YouTube Switch C++ Exercise Switch statements are a shorter way to write long if. In this tutorial, we will learn about the switch statement and its working in c++ programming with the help of some examples. The switch statement allows us to execute a block of code among. Insert the missing parts to complete the following switch statement. Like other languages, c++ also provides. Switch C++ Exercise.
From www.studocu.com
BigC++,Exercise3 BigC++,Exercise3 Reference Big C++. Exercises Switch C++ Exercise Learn what is switch, when to use, break keyword with syntax and examples. This c++ switch case tutorial will teach all the basic to advanced concepts. Like other languages, c++ also provides a switch statement. Insert the missing parts to complete the following switch statement. In this tutorial, we will learn about the switch statement and its working in c++. Switch C++ Exercise.
From www.chegg.com
Solved C++ Programming Lab Exercise 09 Inheritance, Friend Switch C++ Exercise Insert the missing parts to complete the following switch statement. Given a number n, if the number is between 1 and. Switch (@ (3)) { @ (4) 1: Like other languages, c++ also provides a switch statement. Switch statements are a shorter way to write long if. In this tutorial, we will learn about the switch statement and its working. Switch C++ Exercise.
From www.soloseplantas.com.br
kapak Benzer uçak switch case in c questions hızlandırmak hakkında Sıyırmak Switch C++ Exercise Given a number n, if the number is between 1 and. This c++ switch case tutorial will teach all the basic to advanced concepts. Like other languages, c++ also provides a switch statement. Learn what is switch, when to use, break keyword with syntax and examples. In this tutorial, we will learn about the switch statement and its working in. Switch C++ Exercise.
From github.com
GitHub A personal experimental C++ Syntax Switch C++ Exercise In this tutorial, we will learn about the switch statement and its working in c++ programming with the help of some examples. Like other languages, c++ also provides a switch statement. The switch statement allows us to execute a block of code among. Switch (@ (3)) { @ (4) 1: Learn what is switch, when to use, break keyword with. Switch C++ Exercise.
From slideplayer.com
Introduction to Algorithms and Programming ppt download Switch C++ Exercise Like other languages, c++ also provides a switch statement. Switch statements are a shorter way to write long if. This c++ switch case tutorial will teach all the basic to advanced concepts. Switch (@ (3)) { @ (4) 1: Insert the missing parts to complete the following switch statement. The switch statement allows us to execute a block of code. Switch C++ Exercise.
From www.programmingwithbasics.com
Swapping of Two Numbers in C++ Using Functions Call by Value Switch C++ Exercise In this tutorial, we will learn about the switch statement and its working in c++ programming with the help of some examples. Given a number n, if the number is between 1 and. The switch statement allows us to execute a block of code among. Learn what is switch, when to use, break keyword with syntax and examples. Use the. Switch C++ Exercise.
From www.youtube.com
Coğrafiya.Yerin Daxili Quruluşu və Süxurlar.Aynurə Həsənova(FES Tədris Switch C++ Exercise Switch statements are a shorter way to write long if. In this tutorial, we will learn about the switch statement and its working in c++ programming with the help of some examples. Insert the missing parts to complete the following switch statement. Like other languages, c++ also provides a switch statement. Use the switch statement to select one of many. Switch C++ Exercise.
From www.studocu.com
BigC++,Exercise8 C++ exercises Reference Big C++. Exercises 8 Switch C++ Exercise This c++ switch case tutorial will teach all the basic to advanced concepts. Switch (@ (3)) { @ (4) 1: Learn what is switch, when to use, break keyword with syntax and examples. Given a number n, if the number is between 1 and. The switch statement allows us to execute a block of code among. Use the switch statement. Switch C++ Exercise.
From www.pinterest.es
switchstatementinC++example.PNG (697×543) Switch statement Switch C++ Exercise Like other languages, c++ also provides a switch statement. The switch statement allows us to execute a block of code among. Switch (@ (3)) { @ (4) 1: Given a number n, if the number is between 1 and. Learn what is switch, when to use, break keyword with syntax and examples. Insert the missing parts to complete the following. Switch C++ Exercise.