Why Use Wait State . A wait state is a situation in which the computer processor experiences a delay, mainly when. Wait is called on an object, not a thread; A wait state is a pause in the cpu's (central processing unit's) clock cycles while it waits for data from slower devices. The wait() is used in with notify() and notifyall() methods, but join() is used in java to wait until one thread finishes its execution. Basically the wait states mean that one side closed the connection but the final confirmation of the close is pending. Whenever the process requests access to i/o needs input from the user or needs access to a critical region (the lock for which is already. Wait state is a crucial concept in computer processing that refers to the time a cpu spends idle, waiting for an operation to complete. It’s like a brief pause in the processor’s. The wait state is idle cycles required by the. Object.wait() sends the current thread into the “not runnable” state, like sleep(), but with a twist. We call this object the “lock object.” What does wait state mean?
from www.esii.com
A wait state is a pause in the cpu's (central processing unit's) clock cycles while it waits for data from slower devices. Wait state is a crucial concept in computer processing that refers to the time a cpu spends idle, waiting for an operation to complete. We call this object the “lock object.” What does wait state mean? The wait() is used in with notify() and notifyall() methods, but join() is used in java to wait until one thread finishes its execution. It’s like a brief pause in the processor’s. Basically the wait states mean that one side closed the connection but the final confirmation of the close is pending. A wait state is a situation in which the computer processor experiences a delay, mainly when. Wait is called on an object, not a thread; Object.wait() sends the current thread into the “not runnable” state, like sleep(), but with a twist.
Why manage the wait? ESII
Why Use Wait State The wait state is idle cycles required by the. A wait state is a pause in the cpu's (central processing unit's) clock cycles while it waits for data from slower devices. Basically the wait states mean that one side closed the connection but the final confirmation of the close is pending. It’s like a brief pause in the processor’s. A wait state is a situation in which the computer processor experiences a delay, mainly when. The wait() is used in with notify() and notifyall() methods, but join() is used in java to wait until one thread finishes its execution. Whenever the process requests access to i/o needs input from the user or needs access to a critical region (the lock for which is already. Object.wait() sends the current thread into the “not runnable” state, like sleep(), but with a twist. What does wait state mean? Wait is called on an object, not a thread; Wait state is a crucial concept in computer processing that refers to the time a cpu spends idle, waiting for an operation to complete. The wait state is idle cycles required by the. We call this object the “lock object.”
From www.sobyte.net
Why does the TCP protocol have a TIME_WAIT state? SoByte Why Use Wait State The wait() is used in with notify() and notifyall() methods, but join() is used in java to wait until one thread finishes its execution. What does wait state mean? We call this object the “lock object.” Whenever the process requests access to i/o needs input from the user or needs access to a critical region (the lock for which is. Why Use Wait State.
From www.youtube.com
Wait state Meaning YouTube Why Use Wait State Wait state is a crucial concept in computer processing that refers to the time a cpu spends idle, waiting for an operation to complete. Object.wait() sends the current thread into the “not runnable” state, like sleep(), but with a twist. A wait state is a pause in the cpu's (central processing unit's) clock cycles while it waits for data from. Why Use Wait State.
From www.slideserve.com
PPT Bus Specification PowerPoint Presentation, free download ID2944281 Why Use Wait State The wait state is idle cycles required by the. Object.wait() sends the current thread into the “not runnable” state, like sleep(), but with a twist. Wait state is a crucial concept in computer processing that refers to the time a cpu spends idle, waiting for an operation to complete. We call this object the “lock object.” What does wait state. Why Use Wait State.
From www.vecteezy.com
Wait sign on white background.Traffic regulatory warning symbols. flat style. 14998595 Vector Why Use Wait State Wait state is a crucial concept in computer processing that refers to the time a cpu spends idle, waiting for an operation to complete. A wait state is a situation in which the computer processor experiences a delay, mainly when. The wait state is idle cycles required by the. We call this object the “lock object.” Wait is called on. Why Use Wait State.
From www.youtube.com
Set timers with AWS Step Functions using Wait State Step by Step YouTube Why Use Wait State What does wait state mean? Object.wait() sends the current thread into the “not runnable” state, like sleep(), but with a twist. We call this object the “lock object.” Wait state is a crucial concept in computer processing that refers to the time a cpu spends idle, waiting for an operation to complete. A wait state is a situation in which. Why Use Wait State.
From www.sobyte.net
Why does the TCP protocol have a TIME_WAIT state? SoByte Why Use Wait State A wait state is a pause in the cpu's (central processing unit's) clock cycles while it waits for data from slower devices. What does wait state mean? Object.wait() sends the current thread into the “not runnable” state, like sleep(), but with a twist. It’s like a brief pause in the processor’s. The wait state is idle cycles required by the.. Why Use Wait State.
From www.slideserve.com
PPT The TIMEWAIT state in TCP and its Effect on Busy Servers Theodore Faber University of Why Use Wait State A wait state is a situation in which the computer processor experiences a delay, mainly when. A wait state is a pause in the cpu's (central processing unit's) clock cycles while it waits for data from slower devices. Wait is called on an object, not a thread; Basically the wait states mean that one side closed the connection but the. Why Use Wait State.
From vgaltes.com
Wait state in AWS Step Functions using the serverless framework VGALTES blog Why Use Wait State It’s like a brief pause in the processor’s. Whenever the process requests access to i/o needs input from the user or needs access to a critical region (the lock for which is already. The wait state is idle cycles required by the. The wait() is used in with notify() and notifyall() methods, but join() is used in java to wait. Why Use Wait State.
From www.slideserve.com
PPT Block diagram of 8086 PowerPoint Presentation, free download ID9691397 Why Use Wait State Wait state is a crucial concept in computer processing that refers to the time a cpu spends idle, waiting for an operation to complete. Object.wait() sends the current thread into the “not runnable” state, like sleep(), but with a twist. Whenever the process requests access to i/o needs input from the user or needs access to a critical region (the. Why Use Wait State.
From www.slideserve.com
PPT Chapter 3 Memory PowerPoint Presentation, free download ID4651621 Why Use Wait State What does wait state mean? We call this object the “lock object.” It’s like a brief pause in the processor’s. Object.wait() sends the current thread into the “not runnable” state, like sleep(), but with a twist. Wait is called on an object, not a thread; Whenever the process requests access to i/o needs input from the user or needs access. Why Use Wait State.
From www.ninerpedia.org
Geneve wait state generation Ninerpedia Why Use Wait State Wait is called on an object, not a thread; It’s like a brief pause in the processor’s. Basically the wait states mean that one side closed the connection but the final confirmation of the close is pending. Wait state is a crucial concept in computer processing that refers to the time a cpu spends idle, waiting for an operation to. Why Use Wait State.
From kikonmhonchumi.blogspot.com
Why Wait? Why Use Wait State The wait() is used in with notify() and notifyall() methods, but join() is used in java to wait until one thread finishes its execution. We call this object the “lock object.” A wait state is a situation in which the computer processor experiences a delay, mainly when. A wait state is a pause in the cpu's (central processing unit's) clock. Why Use Wait State.
From www.slideserve.com
PPT Interaction PowerPoint Presentation, free download ID1773058 Why Use Wait State A wait state is a pause in the cpu's (central processing unit's) clock cycles while it waits for data from slower devices. What does wait state mean? We call this object the “lock object.” Object.wait() sends the current thread into the “not runnable” state, like sleep(), but with a twist. Wait is called on an object, not a thread; Whenever. Why Use Wait State.
From www.researchgate.net
15 The Wait state of the Multitest state machine, where the Wait state... Download Scientific Why Use Wait State A wait state is a situation in which the computer processor experiences a delay, mainly when. What does wait state mean? We call this object the “lock object.” The wait() is used in with notify() and notifyall() methods, but join() is used in java to wait until one thread finishes its execution. Wait is called on an object, not a. Why Use Wait State.
From www.slideserve.com
PPT MICROPROCESSOR BASED SYSTEM DESIGN PowerPoint Presentation, free download ID3306241 Why Use Wait State Object.wait() sends the current thread into the “not runnable” state, like sleep(), but with a twist. The wait state is idle cycles required by the. A wait state is a pause in the cpu's (central processing unit's) clock cycles while it waits for data from slower devices. A wait state is a situation in which the computer processor experiences a. Why Use Wait State.
From www.slideserve.com
PPT Traditional IBM Mainframe Operating Principles PowerPoint Presentation ID6380674 Why Use Wait State We call this object the “lock object.” Basically the wait states mean that one side closed the connection but the final confirmation of the close is pending. A wait state is a pause in the cpu's (central processing unit's) clock cycles while it waits for data from slower devices. Wait is called on an object, not a thread; Wait state. Why Use Wait State.
From www.slideserve.com
PPT Microprocessors PowerPoint Presentation, free download ID417596 Why Use Wait State A wait state is a situation in which the computer processor experiences a delay, mainly when. Wait is called on an object, not a thread; Wait state is a crucial concept in computer processing that refers to the time a cpu spends idle, waiting for an operation to complete. It’s like a brief pause in the processor’s. The wait state. Why Use Wait State.
From www.chegg.com
Solved Which of the following circumstances can cooperative Why Use Wait State A wait state is a pause in the cpu's (central processing unit's) clock cycles while it waits for data from slower devices. Object.wait() sends the current thread into the “not runnable” state, like sleep(), but with a twist. The wait() is used in with notify() and notifyall() methods, but join() is used in java to wait until one thread finishes. Why Use Wait State.
From www.slideserve.com
PPT Overview of TCP/IP Protocols PowerPoint Presentation, free download ID3510852 Why Use Wait State We call this object the “lock object.” It’s like a brief pause in the processor’s. Object.wait() sends the current thread into the “not runnable” state, like sleep(), but with a twist. What does wait state mean? The wait state is idle cycles required by the. A wait state is a pause in the cpu's (central processing unit's) clock cycles while. Why Use Wait State.
From www.youtube.com
What are CLOSE_WAIT and TIME_WAIT states? (3 Solutions!!) YouTube Why Use Wait State Whenever the process requests access to i/o needs input from the user or needs access to a critical region (the lock for which is already. The wait() is used in with notify() and notifyall() methods, but join() is used in java to wait until one thread finishes its execution. What does wait state mean? Wait is called on an object,. Why Use Wait State.
From www.bible.com
Why Wait? The Bible App Why Use Wait State Whenever the process requests access to i/o needs input from the user or needs access to a critical region (the lock for which is already. A wait state is a situation in which the computer processor experiences a delay, mainly when. Wait is called on an object, not a thread; It’s like a brief pause in the processor’s. We call. Why Use Wait State.
From mildstorm.blogspot.com
Tranquility TCP TIME_WAIT State Why Use Wait State Basically the wait states mean that one side closed the connection but the final confirmation of the close is pending. It’s like a brief pause in the processor’s. We call this object the “lock object.” Whenever the process requests access to i/o needs input from the user or needs access to a critical region (the lock for which is already.. Why Use Wait State.
From www.esii.com
Why manage the wait? ESII Why Use Wait State Wait state is a crucial concept in computer processing that refers to the time a cpu spends idle, waiting for an operation to complete. It’s like a brief pause in the processor’s. Basically the wait states mean that one side closed the connection but the final confirmation of the close is pending. We call this object the “lock object.” The. Why Use Wait State.
From www.slideserve.com
PPT The TIMEWAIT state in TCP and its Effect on Busy Servers Theodore Faber University of Why Use Wait State Basically the wait states mean that one side closed the connection but the final confirmation of the close is pending. We call this object the “lock object.” Wait state is a crucial concept in computer processing that refers to the time a cpu spends idle, waiting for an operation to complete. A wait state is a pause in the cpu's. Why Use Wait State.
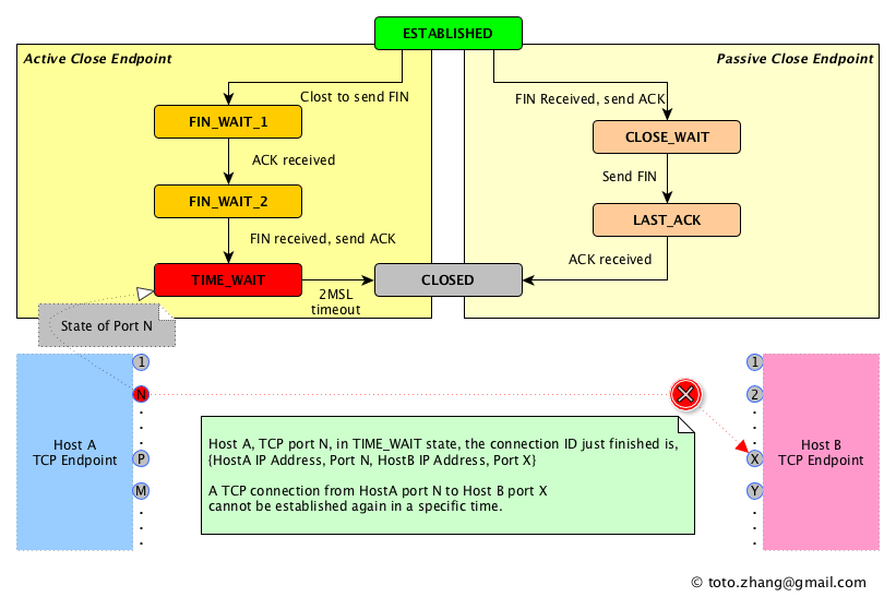
From totozhang.github.io
TIME_WAIT state Back To The Basics Why Use Wait State It’s like a brief pause in the processor’s. Wait state is a crucial concept in computer processing that refers to the time a cpu spends idle, waiting for an operation to complete. A wait state is a situation in which the computer processor experiences a delay, mainly when. Basically the wait states mean that one side closed the connection but. Why Use Wait State.
From eduinput.com
Wait vs. Weight Difference Between and Examples Why Use Wait State The wait() is used in with notify() and notifyall() methods, but join() is used in java to wait until one thread finishes its execution. Wait is called on an object, not a thread; Wait state is a crucial concept in computer processing that refers to the time a cpu spends idle, waiting for an operation to complete. The wait state. Why Use Wait State.
From sparxservices.freshdesk.com
Simulink Stateflow Wait for Parallel States Sparx Services Why Use Wait State A wait state is a situation in which the computer processor experiences a delay, mainly when. The wait state is idle cycles required by the. Whenever the process requests access to i/o needs input from the user or needs access to a critical region (the lock for which is already. Object.wait() sends the current thread into the “not runnable” state,. Why Use Wait State.
From github.com
Job tasks' stuck in "Scheduled"/"Waiting" state · Issue 2215 · microsoft/onefuzz · GitHub Why Use Wait State What does wait state mean? A wait state is a pause in the cpu's (central processing unit's) clock cycles while it waits for data from slower devices. A wait state is a situation in which the computer processor experiences a delay, mainly when. We call this object the “lock object.” Basically the wait states mean that one side closed the. Why Use Wait State.
From www.youtube.com
Zero WaitState PLM Best Practices Advice YouTube Why Use Wait State Whenever the process requests access to i/o needs input from the user or needs access to a critical region (the lock for which is already. It’s like a brief pause in the processor’s. A wait state is a pause in the cpu's (central processing unit's) clock cycles while it waits for data from slower devices. The wait state is idle. Why Use Wait State.
From www.slideserve.com
PPT The TIMEWAIT state in TCP and its Effect on Busy Servers Theodore Faber University of Why Use Wait State The wait state is idle cycles required by the. Wait state is a crucial concept in computer processing that refers to the time a cpu spends idle, waiting for an operation to complete. The wait() is used in with notify() and notifyall() methods, but join() is used in java to wait until one thread finishes its execution. It’s like a. Why Use Wait State.
From www.youtube.com
What is meant by wait state? Definition of zero wait state Zero wait state YouTube Why Use Wait State We call this object the “lock object.” What does wait state mean? Whenever the process requests access to i/o needs input from the user or needs access to a critical region (the lock for which is already. The wait() is used in with notify() and notifyall() methods, but join() is used in java to wait until one thread finishes its. Why Use Wait State.
From www.slideserve.com
PPT IEG 4180 Tutorial 5 PowerPoint Presentation, free download ID5125970 Why Use Wait State The wait() is used in with notify() and notifyall() methods, but join() is used in java to wait until one thread finishes its execution. We call this object the “lock object.” A wait state is a situation in which the computer processor experiences a delay, mainly when. The wait state is idle cycles required by the. What does wait state. Why Use Wait State.
From www.semanticscholar.org
Figure 1 from The TIMEWAIT state in TCP and its effect on busy servers Semantic Scholar Why Use Wait State Wait is called on an object, not a thread; The wait() is used in with notify() and notifyall() methods, but join() is used in java to wait until one thread finishes its execution. What does wait state mean? A wait state is a pause in the cpu's (central processing unit's) clock cycles while it waits for data from slower devices.. Why Use Wait State.
From www.infoq.com
Building Workflows with AWS Step Functions InfoQ Why Use Wait State Basically the wait states mean that one side closed the connection but the final confirmation of the close is pending. A wait state is a pause in the cpu's (central processing unit's) clock cycles while it waits for data from slower devices. It’s like a brief pause in the processor’s. We call this object the “lock object.” Wait is called. Why Use Wait State.
From www.studocu.com
Written Assignment Unit 7 So far, we need to ensure that there is enough time that a delayed Why Use Wait State Basically the wait states mean that one side closed the connection but the final confirmation of the close is pending. The wait state is idle cycles required by the. Wait is called on an object, not a thread; Object.wait() sends the current thread into the “not runnable” state, like sleep(), but with a twist. Wait state is a crucial concept. Why Use Wait State.