Activity Diagram For Student Management System . Uml diagram for student management system. The designed activity diagram presented here shows the flow of activities between the college management system and the student user. Activity diagram is a important diagram to describe the system. Activity diagram for student management system (student side) this designed activity diagram shows the flow of activities and interactions between the system and the student. This is the activity uml diagram of student management system which shows the flows between the activity of fees, profiles, student, courses, exams. Activity diagram student management system [classic] | creately. It is made to show you the ideal activities that happens in the student management system. Component diagrams, and three types of behavioural uml. An activity diagram shows the overall flow of control. The scenario shown was a sample. In this article, we have put together the structural uml diagrams i.e. Here, we learn how to draw activity diagram for student. Use creately’s easy online diagram.
from itsourcecode.com
Activity diagram student management system [classic] | creately. Component diagrams, and three types of behavioural uml. Here, we learn how to draw activity diagram for student. This is the activity uml diagram of student management system which shows the flows between the activity of fees, profiles, student, courses, exams. Activity diagram for student management system (student side) this designed activity diagram shows the flow of activities and interactions between the system and the student. The scenario shown was a sample. In this article, we have put together the structural uml diagrams i.e. Uml diagram for student management system. Activity diagram is a important diagram to describe the system. Use creately’s easy online diagram.
Component Diagram for Attendance Management System UML
Activity Diagram For Student Management System In this article, we have put together the structural uml diagrams i.e. The designed activity diagram presented here shows the flow of activities between the college management system and the student user. It is made to show you the ideal activities that happens in the student management system. Activity diagram is a important diagram to describe the system. The scenario shown was a sample. Use creately’s easy online diagram. Activity diagram student management system [classic] | creately. Uml diagram for student management system. In this article, we have put together the structural uml diagrams i.e. Component diagrams, and three types of behavioural uml. Activity diagram for student management system (student side) this designed activity diagram shows the flow of activities and interactions between the system and the student. Here, we learn how to draw activity diagram for student. This is the activity uml diagram of student management system which shows the flows between the activity of fees, profiles, student, courses, exams. An activity diagram shows the overall flow of control.
From itsourcecode.com
Component Diagram for Attendance Management System UML Activity Diagram For Student Management System This is the activity uml diagram of student management system which shows the flows between the activity of fees, profiles, student, courses, exams. It is made to show you the ideal activities that happens in the student management system. Use creately’s easy online diagram. In this article, we have put together the structural uml diagrams i.e. Activity diagram student management. Activity Diagram For Student Management System.
From mydiagram.online
[DIAGRAM] Data Flow Diagram Student Attendance Management System Activity Diagram For Student Management System An activity diagram shows the overall flow of control. Here, we learn how to draw activity diagram for student. This is the activity uml diagram of student management system which shows the flows between the activity of fees, profiles, student, courses, exams. In this article, we have put together the structural uml diagrams i.e. Activity diagram student management system [classic]. Activity Diagram For Student Management System.
From itsourcecode.com
Sequence Diagram for Student Management System UML Activity Diagram For Student Management System Component diagrams, and three types of behavioural uml. Use creately’s easy online diagram. It is made to show you the ideal activities that happens in the student management system. Activity diagram is a important diagram to describe the system. The scenario shown was a sample. Here, we learn how to draw activity diagram for student. The designed activity diagram presented. Activity Diagram For Student Management System.
From diagramfixdalloway.z21.web.core.windows.net
Uml Diagram For Student Management System Activity Diagram For Student Management System The designed activity diagram presented here shows the flow of activities between the college management system and the student user. Use creately’s easy online diagram. Here, we learn how to draw activity diagram for student. It is made to show you the ideal activities that happens in the student management system. An activity diagram shows the overall flow of control.. Activity Diagram For Student Management System.
From creately.com
Activity Diagram Tutorial How to Draw an Activity Diagram Activity Diagram For Student Management System Activity diagram is a important diagram to describe the system. The designed activity diagram presented here shows the flow of activities between the college management system and the student user. Component diagrams, and three types of behavioural uml. An activity diagram shows the overall flow of control. It is made to show you the ideal activities that happens in the. Activity Diagram For Student Management System.
From mavink.com
Activity Diagram For Student Management System Activity Diagram For Student Management System Here, we learn how to draw activity diagram for student. Activity diagram student management system [classic] | creately. Use creately’s easy online diagram. Activity diagram is a important diagram to describe the system. Activity diagram for student management system (student side) this designed activity diagram shows the flow of activities and interactions between the system and the student. The designed. Activity Diagram For Student Management System.
From mungfali.com
Activity Diagram For School Management System Activity Diagram For Student Management System Activity diagram is a important diagram to describe the system. In this article, we have put together the structural uml diagrams i.e. It is made to show you the ideal activities that happens in the student management system. Here, we learn how to draw activity diagram for student. Uml diagram for student management system. An activity diagram shows the overall. Activity Diagram For Student Management System.
From itsourcecode.com
Library Management System UML Diagrams Activity Diagram For Student Management System Component diagrams, and three types of behavioural uml. Activity diagram for student management system (student side) this designed activity diagram shows the flow of activities and interactions between the system and the student. Here, we learn how to draw activity diagram for student. This is the activity uml diagram of student management system which shows the flows between the activity. Activity Diagram For Student Management System.
From itsourcecode.com
Class Diagram for Student Management System Activity Diagram For Student Management System Use creately’s easy online diagram. Component diagrams, and three types of behavioural uml. Uml diagram for student management system. This is the activity uml diagram of student management system which shows the flows between the activity of fees, profiles, student, courses, exams. Activity diagram student management system [classic] | creately. The scenario shown was a sample. Activity diagram for student. Activity Diagram For Student Management System.
From ermodelexample.com
Er Diagram For Student Attendance Management System Activity Diagram For Student Management System An activity diagram shows the overall flow of control. This is the activity uml diagram of student management system which shows the flows between the activity of fees, profiles, student, courses, exams. Use creately’s easy online diagram. Here, we learn how to draw activity diagram for student. The scenario shown was a sample. It is made to show you the. Activity Diagram For Student Management System.
From www.pinterest.ca
School Management System Activity Diagram Activity Diagram For Student Management System In this article, we have put together the structural uml diagrams i.e. The scenario shown was a sample. Component diagrams, and three types of behavioural uml. The designed activity diagram presented here shows the flow of activities between the college management system and the student user. It is made to show you the ideal activities that happens in the student. Activity Diagram For Student Management System.
From itsourcecode.com
Activity Diagram for School Management System Activity Diagram For Student Management System The scenario shown was a sample. Use creately’s easy online diagram. In this article, we have put together the structural uml diagrams i.e. Uml diagram for student management system. The designed activity diagram presented here shows the flow of activities between the college management system and the student user. Component diagrams, and three types of behavioural uml. Activity diagram is. Activity Diagram For Student Management System.
From mungfali.com
Activity Diagram Of School Management System Activity Diagram For Student Management System Uml diagram for student management system. Component diagrams, and three types of behavioural uml. Activity diagram student management system [classic] | creately. The scenario shown was a sample. Activity diagram for student management system (student side) this designed activity diagram shows the flow of activities and interactions between the system and the student. This is the activity uml diagram of. Activity Diagram For Student Management System.
From 123projectlab.com
Data Flow Diagram for E Learning Management System Activity Diagram For Student Management System This is the activity uml diagram of student management system which shows the flows between the activity of fees, profiles, student, courses, exams. Activity diagram student management system [classic] | creately. Activity diagram for student management system (student side) this designed activity diagram shows the flow of activities and interactions between the system and the student. Use creately’s easy online. Activity Diagram For Student Management System.
From meeraacademy.com
Activity Diagram for Student Attendance Management System Activity Diagram For Student Management System Uml diagram for student management system. Component diagrams, and three types of behavioural uml. Activity diagram student management system [classic] | creately. Activity diagram is a important diagram to describe the system. Use creately’s easy online diagram. Activity diagram for student management system (student side) this designed activity diagram shows the flow of activities and interactions between the system and. Activity Diagram For Student Management System.
From mungfali.com
Student Management System Flowchart Activity Diagram For Student Management System Activity diagram student management system [classic] | creately. This is the activity uml diagram of student management system which shows the flows between the activity of fees, profiles, student, courses, exams. Use creately’s easy online diagram. Uml diagram for student management system. It is made to show you the ideal activities that happens in the student management system. Component diagrams,. Activity Diagram For Student Management System.
From www.edrawmax.com
Use Case Student Management System Diagram EdrawMax Template Activity Diagram For Student Management System Activity diagram student management system [classic] | creately. The scenario shown was a sample. Here, we learn how to draw activity diagram for student. Activity diagram is a important diagram to describe the system. Component diagrams, and three types of behavioural uml. Uml diagram for student management system. In this article, we have put together the structural uml diagrams i.e.. Activity Diagram For Student Management System.
From makeflowchart.com
Student Management System Flowchart Activity Diagram For Student Management System Activity diagram student management system [classic] | creately. Component diagrams, and three types of behavioural uml. This is the activity uml diagram of student management system which shows the flows between the activity of fees, profiles, student, courses, exams. An activity diagram shows the overall flow of control. Activity diagram for student management system (student side) this designed activity diagram. Activity Diagram For Student Management System.
From mungfali.com
Activity Diagram For Student Attendance Management System 2A7 Activity Diagram For Student Management System The designed activity diagram presented here shows the flow of activities between the college management system and the student user. It is made to show you the ideal activities that happens in the student management system. Activity diagram student management system [classic] | creately. Here, we learn how to draw activity diagram for student. An activity diagram shows the overall. Activity Diagram For Student Management System.
From mungfali.com
Activity Diagram For School Management System Activity Diagram For Student Management System Uml diagram for student management system. This is the activity uml diagram of student management system which shows the flows between the activity of fees, profiles, student, courses, exams. The designed activity diagram presented here shows the flow of activities between the college management system and the student user. Use creately’s easy online diagram. In this article, we have put. Activity Diagram For Student Management System.
From itsourcecode.com
Activity Diagram for College Management System Activity Diagram For Student Management System Activity diagram is a important diagram to describe the system. Component diagrams, and three types of behavioural uml. In this article, we have put together the structural uml diagrams i.e. The scenario shown was a sample. Activity diagram for student management system (student side) this designed activity diagram shows the flow of activities and interactions between the system and the. Activity Diagram For Student Management System.
From www.pinterest.ru
Activity Diagram for Student Attendance Management System Activity Activity Diagram For Student Management System It is made to show you the ideal activities that happens in the student management system. Here, we learn how to draw activity diagram for student. Activity diagram is a important diagram to describe the system. This is the activity uml diagram of student management system which shows the flows between the activity of fees, profiles, student, courses, exams. Activity. Activity Diagram For Student Management System.
From www.edrawmax.com
UML Activity Diagram for Library Management System EdrawMax Template Activity Diagram For Student Management System Activity diagram is a important diagram to describe the system. In this article, we have put together the structural uml diagrams i.e. Here, we learn how to draw activity diagram for student. The scenario shown was a sample. It is made to show you the ideal activities that happens in the student management system. Component diagrams, and three types of. Activity Diagram For Student Management System.
From www.freeprojectz.com
Student Management System Activity UML Diagram Academic Projects Activity Diagram For Student Management System In this article, we have put together the structural uml diagrams i.e. This is the activity uml diagram of student management system which shows the flows between the activity of fees, profiles, student, courses, exams. Here, we learn how to draw activity diagram for student. An activity diagram shows the overall flow of control. Uml diagram for student management system.. Activity Diagram For Student Management System.
From robhosking.com
10+ Object Diagram For Student Management System Robhosking Diagram Activity Diagram For Student Management System The designed activity diagram presented here shows the flow of activities between the college management system and the student user. Activity diagram is a important diagram to describe the system. Activity diagram student management system [classic] | creately. Component diagrams, and three types of behavioural uml. It is made to show you the ideal activities that happens in the student. Activity Diagram For Student Management System.
From codebun.com
UML Diagram for Student Management System Codebun Activity Diagram For Student Management System This is the activity uml diagram of student management system which shows the flows between the activity of fees, profiles, student, courses, exams. In this article, we have put together the structural uml diagrams i.e. Activity diagram is a important diagram to describe the system. Component diagrams, and three types of behavioural uml. The designed activity diagram presented here shows. Activity Diagram For Student Management System.
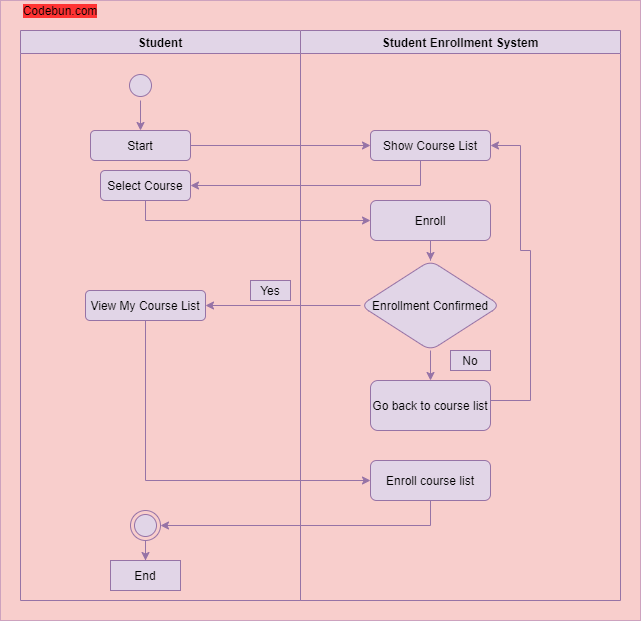
From codebun.com
UML Diagram for Student Enrollment Management System Codebun Activity Diagram For Student Management System Activity diagram for student management system (student side) this designed activity diagram shows the flow of activities and interactions between the system and the student. Uml diagram for student management system. Activity diagram student management system [classic] | creately. Activity diagram is a important diagram to describe the system. It is made to show you the ideal activities that happens. Activity Diagram For Student Management System.
From www.pinterest.com
Student Enrollment Activity Diagram in 2023 Activity diagram, Student Activity Diagram For Student Management System This is the activity uml diagram of student management system which shows the flows between the activity of fees, profiles, student, courses, exams. In this article, we have put together the structural uml diagrams i.e. An activity diagram shows the overall flow of control. It is made to show you the ideal activities that happens in the student management system.. Activity Diagram For Student Management System.
From itsourcecode.com
Use Case Diagram for Student Attendance Management System Activity Diagram For Student Management System Use creately’s easy online diagram. Activity diagram student management system [classic] | creately. It is made to show you the ideal activities that happens in the student management system. Activity diagram is a important diagram to describe the system. In this article, we have put together the structural uml diagrams i.e. Here, we learn how to draw activity diagram for. Activity Diagram For Student Management System.
From www.pinterest.com
Activity Diagram for Student Attendance Management System Activity Activity Diagram For Student Management System In this article, we have put together the structural uml diagrams i.e. This is the activity uml diagram of student management system which shows the flows between the activity of fees, profiles, student, courses, exams. Here, we learn how to draw activity diagram for student. Uml diagram for student management system. The designed activity diagram presented here shows the flow. Activity Diagram For Student Management System.
From agenciademodelospontealta.blogspot.com
20 New Activity Diagram For Course Registration System Activity Diagram For Student Management System In this article, we have put together the structural uml diagrams i.e. An activity diagram shows the overall flow of control. Activity diagram student management system [classic] | creately. Component diagrams, and three types of behavioural uml. Use creately’s easy online diagram. This is the activity uml diagram of student management system which shows the flows between the activity of. Activity Diagram For Student Management System.
From www.youtube.com
Use Case Diagram for Student Management Information System YouTube Activity Diagram For Student Management System Activity diagram student management system [classic] | creately. Use creately’s easy online diagram. This is the activity uml diagram of student management system which shows the flows between the activity of fees, profiles, student, courses, exams. Component diagrams, and three types of behavioural uml. It is made to show you the ideal activities that happens in the student management system.. Activity Diagram For Student Management System.
From catalog.udlvirtual.edu.pe
Use Case Diagram For Student Information Management System Catalog Activity Diagram For Student Management System Use creately’s easy online diagram. Activity diagram student management system [classic] | creately. The scenario shown was a sample. The designed activity diagram presented here shows the flow of activities between the college management system and the student user. Uml diagram for student management system. Component diagrams, and three types of behavioural uml. This is the activity uml diagram of. Activity Diagram For Student Management System.
From itsourcecode.com
Activity Diagram for Student Management System Activity Diagram For Student Management System Uml diagram for student management system. An activity diagram shows the overall flow of control. Use creately’s easy online diagram. Component diagrams, and three types of behavioural uml. This is the activity uml diagram of student management system which shows the flows between the activity of fees, profiles, student, courses, exams. The designed activity diagram presented here shows the flow. Activity Diagram For Student Management System.
From itsourcecode.com
Activity Diagram for Student Management System Activity Diagram For Student Management System Here, we learn how to draw activity diagram for student. It is made to show you the ideal activities that happens in the student management system. Activity diagram is a important diagram to describe the system. In this article, we have put together the structural uml diagrams i.e. Uml diagram for student management system. Component diagrams, and three types of. Activity Diagram For Student Management System.