Insert Vs Insert And Stay Servicenow . In servicenow, initialize() and insert() are methods of the gliderecord class. We will also focus on how to enable the insert and stay button. This user is able to access my report but when we. Hi folks , in this video we will focus on servicenow insert and stay buttons. The initialize() method prepares a new record for entry into a database table, and the insert() method. I have a requirement where i needed to add additional. For more information, please check details below:my playlists for quick access for various learning paths: How to do an insert and stay using a script in a workflow. I have shared a report with a user who has all the reporting roles except the report_admin. We will also focus on how to enable the insert and stay button. Code review, tips and technique on how to do it yourself. Walkthrough on how to create an insert and stay button in a servicenow workspace. Hi folks ,in this video we will focus on servicenow insert and stay buttons.
from www.difference.wiki
For more information, please check details below:my playlists for quick access for various learning paths: We will also focus on how to enable the insert and stay button. Hi folks , in this video we will focus on servicenow insert and stay buttons. This user is able to access my report but when we. We will also focus on how to enable the insert and stay button. Walkthrough on how to create an insert and stay button in a servicenow workspace. Code review, tips and technique on how to do it yourself. I have shared a report with a user who has all the reporting roles except the report_admin. How to do an insert and stay using a script in a workflow. I have a requirement where i needed to add additional.
Insert vs. Inset What’s the Difference?
Insert Vs Insert And Stay Servicenow I have a requirement where i needed to add additional. This user is able to access my report but when we. Hi folks ,in this video we will focus on servicenow insert and stay buttons. Hi folks , in this video we will focus on servicenow insert and stay buttons. I have a requirement where i needed to add additional. For more information, please check details below:my playlists for quick access for various learning paths: The initialize() method prepares a new record for entry into a database table, and the insert() method. I have shared a report with a user who has all the reporting roles except the report_admin. Walkthrough on how to create an insert and stay button in a servicenow workspace. In servicenow, initialize() and insert() are methods of the gliderecord class. We will also focus on how to enable the insert and stay button. We will also focus on how to enable the insert and stay button. How to do an insert and stay using a script in a workflow. Code review, tips and technique on how to do it yourself.
From www.youtube.com
Unleashing the Power of Integration Learn How to Insert Records in Insert Vs Insert And Stay Servicenow I have shared a report with a user who has all the reporting roles except the report_admin. Walkthrough on how to create an insert and stay button in a servicenow workspace. How to do an insert and stay using a script in a workflow. Hi folks , in this video we will focus on servicenow insert and stay buttons. For. Insert Vs Insert And Stay Servicenow.
From www.manageengine.com
ServiceNow Active Directory Integration Password Synchornization Insert Vs Insert And Stay Servicenow Walkthrough on how to create an insert and stay button in a servicenow workspace. We will also focus on how to enable the insert and stay button. Hi folks ,in this video we will focus on servicenow insert and stay buttons. How to do an insert and stay using a script in a workflow. I have a requirement where i. Insert Vs Insert And Stay Servicenow.
From stackoverflow.com
UiPath Unable to Insert ServiceNow Table Record System Insert Vs Insert And Stay Servicenow We will also focus on how to enable the insert and stay button. Hi folks , in this video we will focus on servicenow insert and stay buttons. Code review, tips and technique on how to do it yourself. How to do an insert and stay using a script in a workflow. This user is able to access my report. Insert Vs Insert And Stay Servicenow.
From github.com
[Feature Request]Insert and Stay keyboard shortcut · Issue 218 Insert Vs Insert And Stay Servicenow Walkthrough on how to create an insert and stay button in a servicenow workspace. We will also focus on how to enable the insert and stay button. For more information, please check details below:my playlists for quick access for various learning paths: We will also focus on how to enable the insert and stay button. I have shared a report. Insert Vs Insert And Stay Servicenow.
From john-james-andersen.com
Navigating Transform Scripts in ServiceNow John Andersen Insert Vs Insert And Stay Servicenow Hi folks ,in this video we will focus on servicenow insert and stay buttons. Hi folks , in this video we will focus on servicenow insert and stay buttons. Walkthrough on how to create an insert and stay button in a servicenow workspace. For more information, please check details below:my playlists for quick access for various learning paths: I have. Insert Vs Insert And Stay Servicenow.
From www.askdifference.com
Insert vs. Upsert — What’s the Difference? Insert Vs Insert And Stay Servicenow We will also focus on how to enable the insert and stay button. I have a requirement where i needed to add additional. Hi folks , in this video we will focus on servicenow insert and stay buttons. In servicenow, initialize() and insert() are methods of the gliderecord class. We will also focus on how to enable the insert and. Insert Vs Insert And Stay Servicenow.
From pediaa.com
What is the Difference Between INSERT and UPDATE in SQL Insert Vs Insert And Stay Servicenow Code review, tips and technique on how to do it yourself. Walkthrough on how to create an insert and stay button in a servicenow workspace. This user is able to access my report but when we. Hi folks , in this video we will focus on servicenow insert and stay buttons. We will also focus on how to enable the. Insert Vs Insert And Stay Servicenow.
From servicenowspectaculars.com
insertWithReferences() vs insert() ServiceNow Spectaculars Insert Vs Insert And Stay Servicenow This user is able to access my report but when we. Hi folks ,in this video we will focus on servicenow insert and stay buttons. Walkthrough on how to create an insert and stay button in a servicenow workspace. For more information, please check details below:my playlists for quick access for various learning paths: In servicenow, initialize() and insert() are. Insert Vs Insert And Stay Servicenow.
From servicenowspectaculars.com
insertWithReferences() vs insert() ServiceNow ServiceNow Spectaculars Insert Vs Insert And Stay Servicenow How to do an insert and stay using a script in a workflow. We will also focus on how to enable the insert and stay button. I have a requirement where i needed to add additional. For more information, please check details below:my playlists for quick access for various learning paths: This user is able to access my report but. Insert Vs Insert And Stay Servicenow.
From www.youtube.com
GlideRecord Insert [ServiceNow] YouTube Insert Vs Insert And Stay Servicenow In servicenow, initialize() and insert() are methods of the gliderecord class. I have a requirement where i needed to add additional. This user is able to access my report but when we. The initialize() method prepares a new record for entry into a database table, and the insert() method. For more information, please check details below:my playlists for quick access. Insert Vs Insert And Stay Servicenow.
From www.youtube.com
ServiceNow initialize,insert scenario YouTube Insert Vs Insert And Stay Servicenow I have shared a report with a user who has all the reporting roles except the report_admin. Walkthrough on how to create an insert and stay button in a servicenow workspace. Hi folks ,in this video we will focus on servicenow insert and stay buttons. How to do an insert and stay using a script in a workflow. For more. Insert Vs Insert And Stay Servicenow.
From www.cloudminus89.com
ServiceNow GlideRecord initialize versus newRecord Insert Vs Insert And Stay Servicenow We will also focus on how to enable the insert and stay button. Code review, tips and technique on how to do it yourself. This user is able to access my report but when we. In servicenow, initialize() and insert() are methods of the gliderecord class. Hi folks , in this video we will focus on servicenow insert and stay. Insert Vs Insert And Stay Servicenow.
From ansible.github.io
Ansible + ServiceNow Closed Loop Incident Management Insert Vs Insert And Stay Servicenow Hi folks , in this video we will focus on servicenow insert and stay buttons. For more information, please check details below:my playlists for quick access for various learning paths: Code review, tips and technique on how to do it yourself. Hi folks ,in this video we will focus on servicenow insert and stay buttons. The initialize() method prepares a. Insert Vs Insert And Stay Servicenow.
From www.youtube.com
ServiceNow Reference Qualifier Using a Script Include YouTube Insert Vs Insert And Stay Servicenow We will also focus on how to enable the insert and stay button. I have shared a report with a user who has all the reporting roles except the report_admin. Walkthrough on how to create an insert and stay button in a servicenow workspace. The initialize() method prepares a new record for entry into a database table, and the insert(). Insert Vs Insert And Stay Servicenow.
From cloudautomation.pharriso.co.uk
Using the ServiceNow Ansible Spoke Cloud and Automation Insert Vs Insert And Stay Servicenow How to do an insert and stay using a script in a workflow. Walkthrough on how to create an insert and stay button in a servicenow workspace. The initialize() method prepares a new record for entry into a database table, and the insert() method. We will also focus on how to enable the insert and stay button. Hi folks ,in. Insert Vs Insert And Stay Servicenow.
From www.youtube.com
ServiceNow 10 Minute Tips Episode 3 Create Workflow, Add Nav Insert Vs Insert And Stay Servicenow The initialize() method prepares a new record for entry into a database table, and the insert() method. This user is able to access my report but when we. I have shared a report with a user who has all the reporting roles except the report_admin. How to do an insert and stay using a script in a workflow. Code review,. Insert Vs Insert And Stay Servicenow.
From developer.harness.io
Create ServiceNow tickets in CD stages Harness Developer Hub Insert Vs Insert And Stay Servicenow How to do an insert and stay using a script in a workflow. For more information, please check details below:my playlists for quick access for various learning paths: I have a requirement where i needed to add additional. We will also focus on how to enable the insert and stay button. Code review, tips and technique on how to do. Insert Vs Insert And Stay Servicenow.
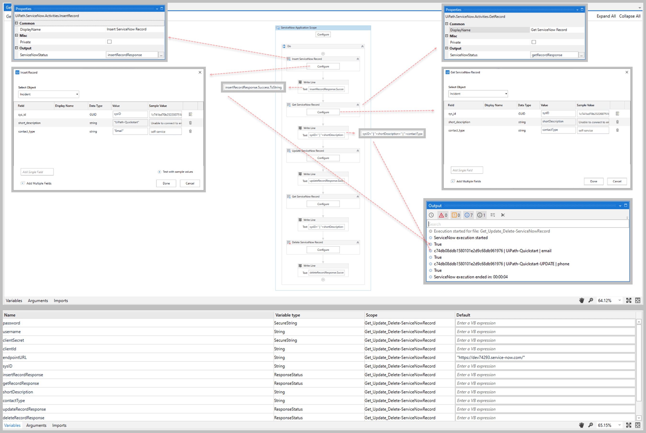
From forum.uipath.com
Internal error message when trying to configure an Insert ServiceNow Insert Vs Insert And Stay Servicenow Code review, tips and technique on how to do it yourself. Hi folks ,in this video we will focus on servicenow insert and stay buttons. For more information, please check details below:my playlists for quick access for various learning paths: We will also focus on how to enable the insert and stay button. Walkthrough on how to create an insert. Insert Vs Insert And Stay Servicenow.
From forum.uipath.com
UiPath ServiceNow Integration Insert ServiceNowRecord issue Studio Insert Vs Insert And Stay Servicenow We will also focus on how to enable the insert and stay button. Walkthrough on how to create an insert and stay button in a servicenow workspace. Hi folks ,in this video we will focus on servicenow insert and stay buttons. Code review, tips and technique on how to do it yourself. We will also focus on how to enable. Insert Vs Insert And Stay Servicenow.
From www.youtube.com
ServiceNow Background Script Use Case Part3 How to insert a record Insert Vs Insert And Stay Servicenow This user is able to access my report but when we. Hi folks ,in this video we will focus on servicenow insert and stay buttons. In servicenow, initialize() and insert() are methods of the gliderecord class. The initialize() method prepares a new record for entry into a database table, and the insert() method. I have shared a report with a. Insert Vs Insert And Stay Servicenow.
From iwconnect.com
Easily integrate ServiceNow using SnapLogic IWConnect Insert Vs Insert And Stay Servicenow For more information, please check details below:my playlists for quick access for various learning paths: Hi folks ,in this video we will focus on servicenow insert and stay buttons. The initialize() method prepares a new record for entry into a database table, and the insert() method. How to do an insert and stay using a script in a workflow. I. Insert Vs Insert And Stay Servicenow.
From www.youtube.com
ServiceNow How to Add Insert and Stay to the Story (rm_story) Form in Insert Vs Insert And Stay Servicenow I have a requirement where i needed to add additional. Hi folks ,in this video we will focus on servicenow insert and stay buttons. We will also focus on how to enable the insert and stay button. We will also focus on how to enable the insert and stay button. Code review, tips and technique on how to do it. Insert Vs Insert And Stay Servicenow.
From www.youtube.com
ServiceNow tutorial On Record producer bulk insert ServiceNow Record Insert Vs Insert And Stay Servicenow For more information, please check details below:my playlists for quick access for various learning paths: This user is able to access my report but when we. Hi folks ,in this video we will focus on servicenow insert and stay buttons. We will also focus on how to enable the insert and stay button. Hi folks , in this video we. Insert Vs Insert And Stay Servicenow.
From www.youtube.com
SQL INSERT vs INSERT INTO YouTube Insert Vs Insert And Stay Servicenow I have shared a report with a user who has all the reporting roles except the report_admin. Hi folks ,in this video we will focus on servicenow insert and stay buttons. Code review, tips and technique on how to do it yourself. For more information, please check details below:my playlists for quick access for various learning paths: We will also. Insert Vs Insert And Stay Servicenow.
From slideplayer.com
How to delight customers with proactive service from issue to Insert Vs Insert And Stay Servicenow I have a requirement where i needed to add additional. Hi folks ,in this video we will focus on servicenow insert and stay buttons. Walkthrough on how to create an insert and stay button in a servicenow workspace. We will also focus on how to enable the insert and stay button. We will also focus on how to enable the. Insert Vs Insert And Stay Servicenow.
From docs.uipath.com
Insert ServiceNow Record Insert Vs Insert And Stay Servicenow In servicenow, initialize() and insert() are methods of the gliderecord class. How to do an insert and stay using a script in a workflow. I have a requirement where i needed to add additional. For more information, please check details below:my playlists for quick access for various learning paths: We will also focus on how to enable the insert and. Insert Vs Insert And Stay Servicenow.
From slideplayer.com
Deliver a Next Generation Employee Experience ppt download Insert Vs Insert And Stay Servicenow This user is able to access my report but when we. For more information, please check details below:my playlists for quick access for various learning paths: Hi folks , in this video we will focus on servicenow insert and stay buttons. I have shared a report with a user who has all the reporting roles except the report_admin. We will. Insert Vs Insert And Stay Servicenow.
From www.beyondtrust.com
Configure ServiceNow to Integrate with Remote Support Insert Vs Insert And Stay Servicenow Hi folks , in this video we will focus on servicenow insert and stay buttons. The initialize() method prepares a new record for entry into a database table, and the insert() method. I have a requirement where i needed to add additional. Walkthrough on how to create an insert and stay button in a servicenow workspace. We will also focus. Insert Vs Insert And Stay Servicenow.
From www.difference.wiki
Insert vs. Inset What’s the Difference? Insert Vs Insert And Stay Servicenow Code review, tips and technique on how to do it yourself. In servicenow, initialize() and insert() are methods of the gliderecord class. We will also focus on how to enable the insert and stay button. We will also focus on how to enable the insert and stay button. Walkthrough on how to create an insert and stay button in a. Insert Vs Insert And Stay Servicenow.
From www.youtube.com
Event Management in 10 minutes part1 (ServiceNow) YouTube Insert Vs Insert And Stay Servicenow We will also focus on how to enable the insert and stay button. Hi folks , in this video we will focus on servicenow insert and stay buttons. In servicenow, initialize() and insert() are methods of the gliderecord class. How to do an insert and stay using a script in a workflow. I have shared a report with a user. Insert Vs Insert And Stay Servicenow.
From www.youtube.com
Difference between INSERT INTO and SELECT INTO Clause INSERT INTO Insert Vs Insert And Stay Servicenow How to do an insert and stay using a script in a workflow. Hi folks , in this video we will focus on servicenow insert and stay buttons. I have a requirement where i needed to add additional. Hi folks ,in this video we will focus on servicenow insert and stay buttons. Code review, tips and technique on how to. Insert Vs Insert And Stay Servicenow.
From afrotech.com
How ServiceNow’s Approach To Talent Strategy Is A Game Changer Insert Vs Insert And Stay Servicenow How to do an insert and stay using a script in a workflow. The initialize() method prepares a new record for entry into a database table, and the insert() method. This user is able to access my report but when we. We will also focus on how to enable the insert and stay button. For more information, please check details. Insert Vs Insert And Stay Servicenow.
From store.automationedge.com
Insert List of Records in ServiceNow AutomationEdge Bot Store Insert Vs Insert And Stay Servicenow We will also focus on how to enable the insert and stay button. I have shared a report with a user who has all the reporting roles except the report_admin. Code review, tips and technique on how to do it yourself. Hi folks ,in this video we will focus on servicenow insert and stay buttons. For more information, please check. Insert Vs Insert And Stay Servicenow.
From www.youtube.com
ServiceNow insert and stay How to enable insert and stay on Insert Vs Insert And Stay Servicenow We will also focus on how to enable the insert and stay button. How to do an insert and stay using a script in a workflow. This user is able to access my report but when we. I have shared a report with a user who has all the reporting roles except the report_admin. I have a requirement where i. Insert Vs Insert And Stay Servicenow.
From www.youtube.com
ServiceNow Botões Insert, Save, Submit e Update YouTube Insert Vs Insert And Stay Servicenow In servicenow, initialize() and insert() are methods of the gliderecord class. For more information, please check details below:my playlists for quick access for various learning paths: We will also focus on how to enable the insert and stay button. I have shared a report with a user who has all the reporting roles except the report_admin. Hi folks ,in this. Insert Vs Insert And Stay Servicenow.