Sql Server History Table Best Practices . For practical data access reasons, you should use the structure from your first option, but instead keep all versions of your tracked column values. Delete historical data in every temporal table, starting from the oldest to the most recent rows in several iterations in. Sql server 2016 introduces a new type of table that is designed to keep the full. We recommend that you consider temporal tables in the. Use the sql server agent or a different tool to schedule this process: One simple way to keep version history is to create basically an identical table (eg. Temporal tables are a huge productivity booster for sql server developers because they simplify every phase in the data lifecycle, from the object creation through schema evolution, data. Both of the tables would.
from blog.devart.com
Temporal tables are a huge productivity booster for sql server developers because they simplify every phase in the data lifecycle, from the object creation through schema evolution, data. Delete historical data in every temporal table, starting from the oldest to the most recent rows in several iterations in. Sql server 2016 introduces a new type of table that is designed to keep the full. We recommend that you consider temporal tables in the. Use the sql server agent or a different tool to schedule this process: For practical data access reasons, you should use the structure from your first option, but instead keep all versions of your tracked column values. Both of the tables would. One simple way to keep version history is to create basically an identical table (eg.
How to Check SQL Server Query History Devart Blog
Sql Server History Table Best Practices Temporal tables are a huge productivity booster for sql server developers because they simplify every phase in the data lifecycle, from the object creation through schema evolution, data. Temporal tables are a huge productivity booster for sql server developers because they simplify every phase in the data lifecycle, from the object creation through schema evolution, data. Sql server 2016 introduces a new type of table that is designed to keep the full. One simple way to keep version history is to create basically an identical table (eg. We recommend that you consider temporal tables in the. Use the sql server agent or a different tool to schedule this process: For practical data access reasons, you should use the structure from your first option, but instead keep all versions of your tracked column values. Both of the tables would. Delete historical data in every temporal table, starting from the oldest to the most recent rows in several iterations in.
From www.sqlservertutorial.net
SQL Server Sample Database Sql Server History Table Best Practices One simple way to keep version history is to create basically an identical table (eg. Delete historical data in every temporal table, starting from the oldest to the most recent rows in several iterations in. For practical data access reasons, you should use the structure from your first option, but instead keep all versions of your tracked column values. We. Sql Server History Table Best Practices.
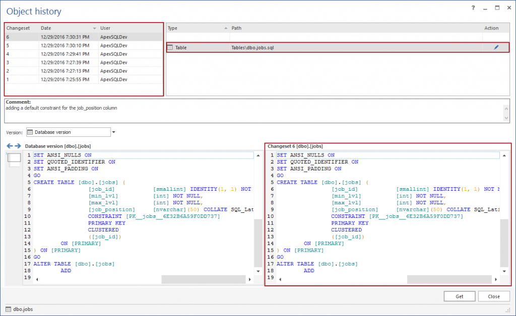
From solutioncenter.apexsql.com
How to see the full history of a SQL Server database object under Sql Server History Table Best Practices One simple way to keep version history is to create basically an identical table (eg. For practical data access reasons, you should use the structure from your first option, but instead keep all versions of your tracked column values. We recommend that you consider temporal tables in the. Use the sql server agent or a different tool to schedule this. Sql Server History Table Best Practices.
From cetovitb.blob.core.windows.net
How To Create Partition Table In Ms Sql at Devin Medley blog Sql Server History Table Best Practices We recommend that you consider temporal tables in the. Both of the tables would. Temporal tables are a huge productivity booster for sql server developers because they simplify every phase in the data lifecycle, from the object creation through schema evolution, data. For practical data access reasons, you should use the structure from your first option, but instead keep all. Sql Server History Table Best Practices.
From www.slideserve.com
PPT SQL Server Best Practices PowerPoint Presentation, free download Sql Server History Table Best Practices Sql server 2016 introduces a new type of table that is designed to keep the full. Temporal tables are a huge productivity booster for sql server developers because they simplify every phase in the data lifecycle, from the object creation through schema evolution, data. Delete historical data in every temporal table, starting from the oldest to the most recent rows. Sql Server History Table Best Practices.
From stackoverflow.com
sql How to design a database with Revision History? Stack Overflow Sql Server History Table Best Practices Both of the tables would. Sql server 2016 introduces a new type of table that is designed to keep the full. Delete historical data in every temporal table, starting from the oldest to the most recent rows in several iterations in. We recommend that you consider temporal tables in the. For practical data access reasons, you should use the structure. Sql Server History Table Best Practices.
From www.toucantoco.com
The 6 Best Tools for Data Visualization for SQL in 2023 Sql Server History Table Best Practices Delete historical data in every temporal table, starting from the oldest to the most recent rows in several iterations in. We recommend that you consider temporal tables in the. One simple way to keep version history is to create basically an identical table (eg. Use the sql server agent or a different tool to schedule this process: Both of the. Sql Server History Table Best Practices.
From sqlhints.com
FOR SYSTEM_TIME in Sql Server 2016 Sql Server History Table Best Practices Sql server 2016 introduces a new type of table that is designed to keep the full. Delete historical data in every temporal table, starting from the oldest to the most recent rows in several iterations in. Temporal tables are a huge productivity booster for sql server developers because they simplify every phase in the data lifecycle, from the object creation. Sql Server History Table Best Practices.
From ar.inspiredpencil.com
Sql Database Design Best Practices Sql Server History Table Best Practices We recommend that you consider temporal tables in the. For practical data access reasons, you should use the structure from your first option, but instead keep all versions of your tracked column values. Use the sql server agent or a different tool to schedule this process: One simple way to keep version history is to create basically an identical table. Sql Server History Table Best Practices.
From www.youtube.com
05 SQL Server History YouTube Sql Server History Table Best Practices Temporal tables are a huge productivity booster for sql server developers because they simplify every phase in the data lifecycle, from the object creation through schema evolution, data. Use the sql server agent or a different tool to schedule this process: Both of the tables would. Sql server 2016 introduces a new type of table that is designed to keep. Sql Server History Table Best Practices.
From www.mssqltips.com
Options to Retrieve SQL Server Temporal Table and History Data Sql Server History Table Best Practices For practical data access reasons, you should use the structure from your first option, but instead keep all versions of your tracked column values. Both of the tables would. One simple way to keep version history is to create basically an identical table (eg. Delete historical data in every temporal table, starting from the oldest to the most recent rows. Sql Server History Table Best Practices.
From msbitutor.blogspot.com
SQL Server Version History Sql Server History Table Best Practices Both of the tables would. Use the sql server agent or a different tool to schedule this process: For practical data access reasons, you should use the structure from your first option, but instead keep all versions of your tracked column values. One simple way to keep version history is to create basically an identical table (eg. Delete historical data. Sql Server History Table Best Practices.
From support.axioworks.com
Enable SQL Server system versioning for SQL tables generated by SQList Sql Server History Table Best Practices Both of the tables would. Use the sql server agent or a different tool to schedule this process: We recommend that you consider temporal tables in the. One simple way to keep version history is to create basically an identical table (eg. Delete historical data in every temporal table, starting from the oldest to the most recent rows in several. Sql Server History Table Best Practices.
From learnsql.com
A Brief History of MS SQL Server Sql Server History Table Best Practices We recommend that you consider temporal tables in the. Both of the tables would. Delete historical data in every temporal table, starting from the oldest to the most recent rows in several iterations in. Sql server 2016 introduces a new type of table that is designed to keep the full. One simple way to keep version history is to create. Sql Server History Table Best Practices.
From www.datacamp.com
SQL Reporting and Analysis DataCamp Sql Server History Table Best Practices Use the sql server agent or a different tool to schedule this process: One simple way to keep version history is to create basically an identical table (eg. We recommend that you consider temporal tables in the. Delete historical data in every temporal table, starting from the oldest to the most recent rows in several iterations in. For practical data. Sql Server History Table Best Practices.
From www.sutori.com
The History of SQL Standards Sql Server History Table Best Practices Temporal tables are a huge productivity booster for sql server developers because they simplify every phase in the data lifecycle, from the object creation through schema evolution, data. We recommend that you consider temporal tables in the. Both of the tables would. Sql server 2016 introduces a new type of table that is designed to keep the full. One simple. Sql Server History Table Best Practices.
From blog.devart.com
How to Check SQL Server Query History Devart Blog Sql Server History Table Best Practices For practical data access reasons, you should use the structure from your first option, but instead keep all versions of your tracked column values. Temporal tables are a huge productivity booster for sql server developers because they simplify every phase in the data lifecycle, from the object creation through schema evolution, data. We recommend that you consider temporal tables in. Sql Server History Table Best Practices.
From www.guru99.com
SQL Server Architecture (Explained) Sql Server History Table Best Practices Temporal tables are a huge productivity booster for sql server developers because they simplify every phase in the data lifecycle, from the object creation through schema evolution, data. Delete historical data in every temporal table, starting from the oldest to the most recent rows in several iterations in. Use the sql server agent or a different tool to schedule this. Sql Server History Table Best Practices.
From www.vinchin.com
Best Practices to Migrate SQL Server to Oracle Database Vinchin Backup Sql Server History Table Best Practices Delete historical data in every temporal table, starting from the oldest to the most recent rows in several iterations in. Temporal tables are a huge productivity booster for sql server developers because they simplify every phase in the data lifecycle, from the object creation through schema evolution, data. Use the sql server agent or a different tool to schedule this. Sql Server History Table Best Practices.
From www.sqlmvp.org
Microsoft SQL Server Evolution from 2000 to 2016 SQL Server MVP Blog Sql Server History Table Best Practices Sql server 2016 introduces a new type of table that is designed to keep the full. One simple way to keep version history is to create basically an identical table (eg. Delete historical data in every temporal table, starting from the oldest to the most recent rows in several iterations in. For practical data access reasons, you should use the. Sql Server History Table Best Practices.
From www.slideserve.com
PPT SQL Server 2000 Overview PowerPoint Presentation, free download Sql Server History Table Best Practices Use the sql server agent or a different tool to schedule this process: Sql server 2016 introduces a new type of table that is designed to keep the full. Both of the tables would. We recommend that you consider temporal tables in the. Temporal tables are a huge productivity booster for sql server developers because they simplify every phase in. Sql Server History Table Best Practices.
From www.youtube.com
The History of SQL Server, Part 1 YouTube Sql Server History Table Best Practices Sql server 2016 introduces a new type of table that is designed to keep the full. Use the sql server agent or a different tool to schedule this process: One simple way to keep version history is to create basically an identical table (eg. We recommend that you consider temporal tables in the. Delete historical data in every temporal table,. Sql Server History Table Best Practices.
From database.guide
How to Create a Table in SQL Server Database.Guide Sql Server History Table Best Practices Delete historical data in every temporal table, starting from the oldest to the most recent rows in several iterations in. Both of the tables would. For practical data access reasons, you should use the structure from your first option, but instead keep all versions of your tracked column values. Sql server 2016 introduces a new type of table that is. Sql Server History Table Best Practices.
From templates.udlvirtual.edu.pe
Sql Server List All Tables Printable Templates Sql Server History Table Best Practices Sql server 2016 introduces a new type of table that is designed to keep the full. One simple way to keep version history is to create basically an identical table (eg. Both of the tables would. We recommend that you consider temporal tables in the. For practical data access reasons, you should use the structure from your first option, but. Sql Server History Table Best Practices.
From buttlanepharmacy.co.uk
Best Practices for Designing SQL Tables for Optimal Performance. Sql Server History Table Best Practices Temporal tables are a huge productivity booster for sql server developers because they simplify every phase in the data lifecycle, from the object creation through schema evolution, data. We recommend that you consider temporal tables in the. For practical data access reasons, you should use the structure from your first option, but instead keep all versions of your tracked column. Sql Server History Table Best Practices.
From lvitweb.com
Sql Server Database Table Design Three SQL Rules Sql Server History Table Best Practices One simple way to keep version history is to create basically an identical table (eg. Delete historical data in every temporal table, starting from the oldest to the most recent rows in several iterations in. Sql server 2016 introduces a new type of table that is designed to keep the full. Use the sql server agent or a different tool. Sql Server History Table Best Practices.
From logingn.com
Sql Server Login History Table Login GN Sql Server History Table Best Practices One simple way to keep version history is to create basically an identical table (eg. Temporal tables are a huge productivity booster for sql server developers because they simplify every phase in the data lifecycle, from the object creation through schema evolution, data. We recommend that you consider temporal tables in the. Both of the tables would. For practical data. Sql Server History Table Best Practices.
From sqldusty.com
10 SQL Server Data Warehouse Design Best Practices to Follow (Part 1 Sql Server History Table Best Practices Use the sql server agent or a different tool to schedule this process: We recommend that you consider temporal tables in the. Both of the tables would. One simple way to keep version history is to create basically an identical table (eg. Temporal tables are a huge productivity booster for sql server developers because they simplify every phase in the. Sql Server History Table Best Practices.
From www.scribd.com
SQL Practice Problems(3) Table (Database) Databases Sql Server History Table Best Practices Sql server 2016 introduces a new type of table that is designed to keep the full. Delete historical data in every temporal table, starting from the oldest to the most recent rows in several iterations in. For practical data access reasons, you should use the structure from your first option, but instead keep all versions of your tracked column values.. Sql Server History Table Best Practices.
From solutioncenter.apexsql.com
How to see the full history of a SQL Server database object under Sql Server History Table Best Practices Temporal tables are a huge productivity booster for sql server developers because they simplify every phase in the data lifecycle, from the object creation through schema evolution, data. We recommend that you consider temporal tables in the. For practical data access reasons, you should use the structure from your first option, but instead keep all versions of your tracked column. Sql Server History Table Best Practices.
From www.pinterest.com
Explain RDBMS and History of SQL Server? Sql server, Sql, Microsoft Sql Server History Table Best Practices Sql server 2016 introduces a new type of table that is designed to keep the full. Delete historical data in every temporal table, starting from the oldest to the most recent rows in several iterations in. Use the sql server agent or a different tool to schedule this process: Temporal tables are a huge productivity booster for sql server developers. Sql Server History Table Best Practices.
From medium.com
[SQL Basic] Let’s see some Sample Database tables! by SQLGate Global Sql Server History Table Best Practices Sql server 2016 introduces a new type of table that is designed to keep the full. For practical data access reasons, you should use the structure from your first option, but instead keep all versions of your tracked column values. Use the sql server agent or a different tool to schedule this process: Both of the tables would. Temporal tables. Sql Server History Table Best Practices.
From sqlpey.com
Creating Insert Statements For Sql Server Tables Best Practices Sql Server History Table Best Practices One simple way to keep version history is to create basically an identical table (eg. Temporal tables are a huge productivity booster for sql server developers because they simplify every phase in the data lifecycle, from the object creation through schema evolution, data. Use the sql server agent or a different tool to schedule this process: For practical data access. Sql Server History Table Best Practices.
From data-flair.training
Microsoft SQL Version History DataFlair Sql Server History Table Best Practices Sql server 2016 introduces a new type of table that is designed to keep the full. Delete historical data in every temporal table, starting from the oldest to the most recent rows in several iterations in. For practical data access reasons, you should use the structure from your first option, but instead keep all versions of your tracked column values.. Sql Server History Table Best Practices.
From www.youtube.com
SQL Best practice for archiving a huge table of over 1,000,000,000 Sql Server History Table Best Practices Temporal tables are a huge productivity booster for sql server developers because they simplify every phase in the data lifecycle, from the object creation through schema evolution, data. One simple way to keep version history is to create basically an identical table (eg. We recommend that you consider temporal tables in the. For practical data access reasons, you should use. Sql Server History Table Best Practices.
From docs.devart.com
Query History Sql Server History Table Best Practices One simple way to keep version history is to create basically an identical table (eg. We recommend that you consider temporal tables in the. Temporal tables are a huge productivity booster for sql server developers because they simplify every phase in the data lifecycle, from the object creation through schema evolution, data. For practical data access reasons, you should use. Sql Server History Table Best Practices.