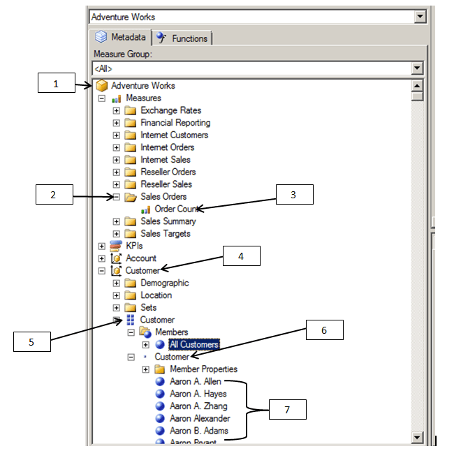
How To Create Hierarchy In Ssas Cube . — in this article, we learned how to create a cube in ssas. For our example, we used adventureworksdw, which is a sample database created for learning purposes. — in addition to the new attributes, a hierarchy is create for category/subcategory/product name. Ssas has two types of hierarchies: Attribute hierarchies, normally consisting of the all member and all the. often as report and cube developers begin to design queries in mdx, they will need to determine or set the level or hierarchy of the. We first need to create a data source to connect to our database. — create new hierarchies to create a category hierarchy in the dimproduct table. In this example, we connected to a data warehouse already created.
from www.tutorialgateway.org
In this example, we connected to a data warehouse already created. Attribute hierarchies, normally consisting of the all member and all the. — in this article, we learned how to create a cube in ssas. We first need to create a data source to connect to our database. often as report and cube developers begin to design queries in mdx, they will need to determine or set the level or hierarchy of the. — in addition to the new attributes, a hierarchy is create for category/subcategory/product name. For our example, we used adventureworksdw, which is a sample database created for learning purposes. — create new hierarchies to create a category hierarchy in the dimproduct table. Ssas has two types of hierarchies:
How to Create Dimensions in SSAS
How To Create Hierarchy In Ssas Cube Ssas has two types of hierarchies: In this example, we connected to a data warehouse already created. — in this article, we learned how to create a cube in ssas. — create new hierarchies to create a category hierarchy in the dimproduct table. often as report and cube developers begin to design queries in mdx, they will need to determine or set the level or hierarchy of the. Attribute hierarchies, normally consisting of the all member and all the. Ssas has two types of hierarchies: — in addition to the new attributes, a hierarchy is create for category/subcategory/product name. For our example, we used adventureworksdw, which is a sample database created for learning purposes. We first need to create a data source to connect to our database.
From www.infodiagram.com
3D Cubes Pyramid Hierarchy of 3 Elements Template How To Create Hierarchy In Ssas Cube often as report and cube developers begin to design queries in mdx, they will need to determine or set the level or hierarchy of the. — create new hierarchies to create a category hierarchy in the dimproduct table. We first need to create a data source to connect to our database. — in addition to the new. How To Create Hierarchy In Ssas Cube.
From stackoverflow.com
sql server Create hierarchies in SSAS Cube from multiple dimensions How To Create Hierarchy In Ssas Cube — in this article, we learned how to create a cube in ssas. — create new hierarchies to create a category hierarchy in the dimproduct table. For our example, we used adventureworksdw, which is a sample database created for learning purposes. Attribute hierarchies, normally consisting of the all member and all the. — in addition to the. How To Create Hierarchy In Ssas Cube.
From www.youtube.com
SSAS Dimensions and Hierarchy Dimension Product YouTube How To Create Hierarchy In Ssas Cube Attribute hierarchies, normally consisting of the all member and all the. — in this article, we learned how to create a cube in ssas. — create new hierarchies to create a category hierarchy in the dimproduct table. often as report and cube developers begin to design queries in mdx, they will need to determine or set the. How To Create Hierarchy In Ssas Cube.
From in.pinterest.com
SSAS list all cube properties including hidden columns SELECT * FROM How To Create Hierarchy In Ssas Cube We first need to create a data source to connect to our database. Attribute hierarchies, normally consisting of the all member and all the. For our example, we used adventureworksdw, which is a sample database created for learning purposes. In this example, we connected to a data warehouse already created. Ssas has two types of hierarchies: often as report. How To Create Hierarchy In Ssas Cube.
From www.sqlshack.com
Analysis Services (SSAS) Cubes Dimension Attributes and Hierarchies How To Create Hierarchy In Ssas Cube Attribute hierarchies, normally consisting of the all member and all the. — create new hierarchies to create a category hierarchy in the dimproduct table. often as report and cube developers begin to design queries in mdx, they will need to determine or set the level or hierarchy of the. For our example, we used adventureworksdw, which is a. How To Create Hierarchy In Ssas Cube.
From stackoverflow.com
ssas Adding a dimension to a SQL Server cube inflates all measures How To Create Hierarchy In Ssas Cube Ssas has two types of hierarchies: In this example, we connected to a data warehouse already created. Attribute hierarchies, normally consisting of the all member and all the. For our example, we used adventureworksdw, which is a sample database created for learning purposes. — in this article, we learned how to create a cube in ssas. — create. How To Create Hierarchy In Ssas Cube.
From www.mssqltips.com
Defining Role Playing Dimensions for SSAS How To Create Hierarchy In Ssas Cube For our example, we used adventureworksdw, which is a sample database created for learning purposes. Ssas has two types of hierarchies: — in this article, we learned how to create a cube in ssas. Attribute hierarchies, normally consisting of the all member and all the. In this example, we connected to a data warehouse already created. — create. How To Create Hierarchy In Ssas Cube.
From www.youtube.com
Hierarchy Create a Hierarchy in Word for dummies for beginners YouTube How To Create Hierarchy In Ssas Cube In this example, we connected to a data warehouse already created. For our example, we used adventureworksdw, which is a sample database created for learning purposes. Ssas has two types of hierarchies: — in this article, we learned how to create a cube in ssas. — in addition to the new attributes, a hierarchy is create for category/subcategory/product. How To Create Hierarchy In Ssas Cube.
From www.stepbystepschools.net
Steps for creating Hierarchical Dimensions in SSAS. Learn MVC How To Create Hierarchy In Ssas Cube Ssas has two types of hierarchies: In this example, we connected to a data warehouse already created. Attribute hierarchies, normally consisting of the all member and all the. — in this article, we learned how to create a cube in ssas. — in addition to the new attributes, a hierarchy is create for category/subcategory/product name. — create. How To Create Hierarchy In Ssas Cube.
From radacad.com
Row Level Security with SSAS Tabular Live Connection in Power BI RADACAD How To Create Hierarchy In Ssas Cube Attribute hierarchies, normally consisting of the all member and all the. For our example, we used adventureworksdw, which is a sample database created for learning purposes. In this example, we connected to a data warehouse already created. Ssas has two types of hierarchies: often as report and cube developers begin to design queries in mdx, they will need to. How To Create Hierarchy In Ssas Cube.
From evbn.org
Enterprise Data Warehouse EDW Components, Key Concepts, and How To Create Hierarchy In Ssas Cube — in addition to the new attributes, a hierarchy is create for category/subcategory/product name. For our example, we used adventureworksdw, which is a sample database created for learning purposes. In this example, we connected to a data warehouse already created. often as report and cube developers begin to design queries in mdx, they will need to determine or. How To Create Hierarchy In Ssas Cube.
From www.mssqltips.com
Creating Ragged Hierarchies in SSAS How To Create Hierarchy In Ssas Cube Ssas has two types of hierarchies: — in this article, we learned how to create a cube in ssas. often as report and cube developers begin to design queries in mdx, they will need to determine or set the level or hierarchy of the. For our example, we used adventureworksdw, which is a sample database created for learning. How To Create Hierarchy In Ssas Cube.
From www.youtube.com
SSAS Build Your First Cube Dimension Customer Hierarchy YouTube How To Create Hierarchy In Ssas Cube — create new hierarchies to create a category hierarchy in the dimproduct table. We first need to create a data source to connect to our database. often as report and cube developers begin to design queries in mdx, they will need to determine or set the level or hierarchy of the. — in addition to the new. How To Create Hierarchy In Ssas Cube.
From www.mssqltips.com
How To Enable User Defined Hierarchies in SSAS How To Create Hierarchy In Ssas Cube often as report and cube developers begin to design queries in mdx, they will need to determine or set the level or hierarchy of the. — in addition to the new attributes, a hierarchy is create for category/subcategory/product name. We first need to create a data source to connect to our database. — in this article, we. How To Create Hierarchy In Ssas Cube.
From stackoverflow.com
sql server Create hierarchies in SSAS Cube from multiple dimensions How To Create Hierarchy In Ssas Cube We first need to create a data source to connect to our database. — in addition to the new attributes, a hierarchy is create for category/subcategory/product name. often as report and cube developers begin to design queries in mdx, they will need to determine or set the level or hierarchy of the. For our example, we used adventureworksdw,. How To Create Hierarchy In Ssas Cube.
From spreadcheaters.com
How To Create A Hierarchy In Excel SpreadCheaters How To Create Hierarchy In Ssas Cube Attribute hierarchies, normally consisting of the all member and all the. Ssas has two types of hierarchies: — in addition to the new attributes, a hierarchy is create for category/subcategory/product name. For our example, we used adventureworksdw, which is a sample database created for learning purposes. In this example, we connected to a data warehouse already created. We first. How To Create Hierarchy In Ssas Cube.
From martinmason.wordpress.com
The SSAS Financial CubePart 1Ragged Hierarchies Martin's BI Blog How To Create Hierarchy In Ssas Cube In this example, we connected to a data warehouse already created. We first need to create a data source to connect to our database. — in this article, we learned how to create a cube in ssas. often as report and cube developers begin to design queries in mdx, they will need to determine or set the level. How To Create Hierarchy In Ssas Cube.
From blog.sqlauthority.com
SQL SERVER What is SSAS Tabular Data Model and Why to Use it SQL How To Create Hierarchy In Ssas Cube For our example, we used adventureworksdw, which is a sample database created for learning purposes. — create new hierarchies to create a category hierarchy in the dimproduct table. In this example, we connected to a data warehouse already created. Ssas has two types of hierarchies: We first need to create a data source to connect to our database. . How To Create Hierarchy In Ssas Cube.
From www.youtube.com
SSAS Interview Questions Explain Parent child Hierarchy in SSAS How To Create Hierarchy In Ssas Cube Ssas has two types of hierarchies: For our example, we used adventureworksdw, which is a sample database created for learning purposes. — in this article, we learned how to create a cube in ssas. — create new hierarchies to create a category hierarchy in the dimproduct table. often as report and cube developers begin to design queries. How To Create Hierarchy In Ssas Cube.
From parasdoshi.com
Where can you find key SSAS MDX cube objects in the Metadata pane How To Create Hierarchy In Ssas Cube For our example, we used adventureworksdw, which is a sample database created for learning purposes. We first need to create a data source to connect to our database. often as report and cube developers begin to design queries in mdx, they will need to determine or set the level or hierarchy of the. — in this article, we. How To Create Hierarchy In Ssas Cube.
From mssqltips.com
How To Enable User Defined Hierarchies in SQL Server Analysis Services SSAS How To Create Hierarchy In Ssas Cube often as report and cube developers begin to design queries in mdx, they will need to determine or set the level or hierarchy of the. — create new hierarchies to create a category hierarchy in the dimproduct table. We first need to create a data source to connect to our database. Ssas has two types of hierarchies: . How To Create Hierarchy In Ssas Cube.
From www.tutorialgateway.org
How to Create Dimensions in SSAS How To Create Hierarchy In Ssas Cube — in addition to the new attributes, a hierarchy is create for category/subcategory/product name. In this example, we connected to a data warehouse already created. often as report and cube developers begin to design queries in mdx, they will need to determine or set the level or hierarchy of the. — in this article, we learned how. How To Create Hierarchy In Ssas Cube.
From www.youtube.com
SSAS Product Category Hierarchy from Star Schema YouTube How To Create Hierarchy In Ssas Cube We first need to create a data source to connect to our database. — create new hierarchies to create a category hierarchy in the dimproduct table. often as report and cube developers begin to design queries in mdx, they will need to determine or set the level or hierarchy of the. — in this article, we learned. How To Create Hierarchy In Ssas Cube.
From brokeasshome.com
How To Create Date Hierarchy In Excel Pivot Table How To Create Hierarchy In Ssas Cube — in this article, we learned how to create a cube in ssas. Ssas has two types of hierarchies: We first need to create a data source to connect to our database. In this example, we connected to a data warehouse already created. — create new hierarchies to create a category hierarchy in the dimproduct table. Attribute hierarchies,. How To Create Hierarchy In Ssas Cube.
From www.dundas.com
Using a security hierarchy to filter SSAS data by user HowTo How To Create Hierarchy In Ssas Cube For our example, we used adventureworksdw, which is a sample database created for learning purposes. — in addition to the new attributes, a hierarchy is create for category/subcategory/product name. We first need to create a data source to connect to our database. Attribute hierarchies, normally consisting of the all member and all the. In this example, we connected to. How To Create Hierarchy In Ssas Cube.
From www.youtube.com
SSAS Dimension and Hierarchy Date Dimension YouTube How To Create Hierarchy In Ssas Cube Ssas has two types of hierarchies: — in this article, we learned how to create a cube in ssas. — create new hierarchies to create a category hierarchy in the dimproduct table. — in addition to the new attributes, a hierarchy is create for category/subcategory/product name. In this example, we connected to a data warehouse already created.. How To Create Hierarchy In Ssas Cube.
From www.youtube.com
2015 10 27 20 03 Parent Child Hierarchy in SSAS Tabular Cube YouTube How To Create Hierarchy In Ssas Cube In this example, we connected to a data warehouse already created. — create new hierarchies to create a category hierarchy in the dimproduct table. — in addition to the new attributes, a hierarchy is create for category/subcategory/product name. We first need to create a data source to connect to our database. often as report and cube developers. How To Create Hierarchy In Ssas Cube.
From www.free-power-point-templates.com
Visualize And Analyze Your Hierarchical Data in Excel With HierView How To Create Hierarchy In Ssas Cube We first need to create a data source to connect to our database. Ssas has two types of hierarchies: — create new hierarchies to create a category hierarchy in the dimproduct table. In this example, we connected to a data warehouse already created. For our example, we used adventureworksdw, which is a sample database created for learning purposes. . How To Create Hierarchy In Ssas Cube.
From help.cubesoftware.com
Dimension hierarchy for dashboard questions Cube How To Create Hierarchy In Ssas Cube Ssas has two types of hierarchies: We first need to create a data source to connect to our database. — in this article, we learned how to create a cube in ssas. — in addition to the new attributes, a hierarchy is create for category/subcategory/product name. often as report and cube developers begin to design queries in. How To Create Hierarchy In Ssas Cube.
From www.mssqltips.com
Custom Attribute Names in Role Playing Dimensions for SSAS How To Create Hierarchy In Ssas Cube often as report and cube developers begin to design queries in mdx, they will need to determine or set the level or hierarchy of the. In this example, we connected to a data warehouse already created. Attribute hierarchies, normally consisting of the all member and all the. — create new hierarchies to create a category hierarchy in the. How To Create Hierarchy In Ssas Cube.
From www.mssqltips.com
SSAS Dimensions, Levels and Hierarchy How To Create Hierarchy In Ssas Cube — in addition to the new attributes, a hierarchy is create for category/subcategory/product name. In this example, we connected to a data warehouse already created. Ssas has two types of hierarchies: For our example, we used adventureworksdw, which is a sample database created for learning purposes. Attribute hierarchies, normally consisting of the all member and all the. We first. How To Create Hierarchy In Ssas Cube.
From www.youtube.com
How to create Hierarchy SSAS Cube Part 2 YouTube How To Create Hierarchy In Ssas Cube In this example, we connected to a data warehouse already created. We first need to create a data source to connect to our database. — create new hierarchies to create a category hierarchy in the dimproduct table. often as report and cube developers begin to design queries in mdx, they will need to determine or set the level. How To Create Hierarchy In Ssas Cube.
From www.sqlshack.com
Analysis Services (SSAS) Cubes Dimension Attributes and Hierarchies How To Create Hierarchy In Ssas Cube — in addition to the new attributes, a hierarchy is create for category/subcategory/product name. In this example, we connected to a data warehouse already created. — create new hierarchies to create a category hierarchy in the dimproduct table. Attribute hierarchies, normally consisting of the all member and all the. For our example, we used adventureworksdw, which is a. How To Create Hierarchy In Ssas Cube.
From www.sqlshack.com
Analysis Services (SSAS) Cubes Dimension Attributes and Hierarchies How To Create Hierarchy In Ssas Cube For our example, we used adventureworksdw, which is a sample database created for learning purposes. In this example, we connected to a data warehouse already created. often as report and cube developers begin to design queries in mdx, they will need to determine or set the level or hierarchy of the. Ssas has two types of hierarchies: —. How To Create Hierarchy In Ssas Cube.
From www.sqlshack.com
Analysis Services (SSAS) Cubes Dimension Attributes and Hierarchies How To Create Hierarchy In Ssas Cube For our example, we used adventureworksdw, which is a sample database created for learning purposes. — in this article, we learned how to create a cube in ssas. often as report and cube developers begin to design queries in mdx, they will need to determine or set the level or hierarchy of the. Ssas has two types of. How To Create Hierarchy In Ssas Cube.