Qtwayland Hardware Layer Integration . \qmltype waylandhardwarelayer \inqmlmodule qtwayland.compositor \preliminary ~qwaylandquickhardwarelayer override int. The preferred hardware layer integration may be overridden by setting the qt_wayland_hardware_layer_integration. Enables the creation of wayland. Enables qt applications to be run as wayland clients. Wayland, in contrast, is easier to implement, has better performance, and contains all the necessary parts to run efficiently on modern graphics hardware. The qtwayland module consists of two parts: The preferred hardware layer integration may be overridden by setting the qt_wayland_hardware_layer_integration. Hardware integration to load when using the generic platformplugin wayland.
from schempal.com
Hardware integration to load when using the generic platformplugin wayland. The preferred hardware layer integration may be overridden by setting the qt_wayland_hardware_layer_integration. The qtwayland module consists of two parts: Enables qt applications to be run as wayland clients. \qmltype waylandhardwarelayer \inqmlmodule qtwayland.compositor \preliminary ~qwaylandquickhardwarelayer override int. Wayland, in contrast, is easier to implement, has better performance, and contains all the necessary parts to run efficiently on modern graphics hardware. The preferred hardware layer integration may be overridden by setting the qt_wayland_hardware_layer_integration. Enables the creation of wayland.
A Comprehensive Guide to Integration Layer Architecture Diagram
Qtwayland Hardware Layer Integration Wayland, in contrast, is easier to implement, has better performance, and contains all the necessary parts to run efficiently on modern graphics hardware. Enables the creation of wayland. The qtwayland module consists of two parts: The preferred hardware layer integration may be overridden by setting the qt_wayland_hardware_layer_integration. Hardware integration to load when using the generic platformplugin wayland. Wayland, in contrast, is easier to implement, has better performance, and contains all the necessary parts to run efficiently on modern graphics hardware. Enables qt applications to be run as wayland clients. The preferred hardware layer integration may be overridden by setting the qt_wayland_hardware_layer_integration. \qmltype waylandhardwarelayer \inqmlmodule qtwayland.compositor \preliminary ~qwaylandquickhardwarelayer override int.
From www.youtube.com
enlightenmentqtwayland20150723rzr.mp4 YouTube Qtwayland Hardware Layer Integration Wayland, in contrast, is easier to implement, has better performance, and contains all the necessary parts to run efficiently on modern graphics hardware. Hardware integration to load when using the generic platformplugin wayland. \qmltype waylandhardwarelayer \inqmlmodule qtwayland.compositor \preliminary ~qwaylandquickhardwarelayer override int. Enables the creation of wayland. The qtwayland module consists of two parts: Enables qt applications to be run as. Qtwayland Hardware Layer Integration.
From www.ics.com
Building Qt and QtWayland for Raspberry Pi ICS Qtwayland Hardware Layer Integration The preferred hardware layer integration may be overridden by setting the qt_wayland_hardware_layer_integration. Hardware integration to load when using the generic platformplugin wayland. The preferred hardware layer integration may be overridden by setting the qt_wayland_hardware_layer_integration. \qmltype waylandhardwarelayer \inqmlmodule qtwayland.compositor \preliminary ~qwaylandquickhardwarelayer override int. The qtwayland module consists of two parts: Wayland, in contrast, is easier to implement, has better performance, and. Qtwayland Hardware Layer Integration.
From blog.csdn.net
NXP iMX8基于Qtwayland配置双屏显示_weston如何将一块屏配置为两块CSDN博客 Qtwayland Hardware Layer Integration The preferred hardware layer integration may be overridden by setting the qt_wayland_hardware_layer_integration. Enables qt applications to be run as wayland clients. Enables the creation of wayland. Wayland, in contrast, is easier to implement, has better performance, and contains all the necessary parts to run efficiently on modern graphics hardware. The qtwayland module consists of two parts: Hardware integration to load. Qtwayland Hardware Layer Integration.
From makersweb.net
makers QtWayland와 Qtwayland Hardware Layer Integration The preferred hardware layer integration may be overridden by setting the qt_wayland_hardware_layer_integration. \qmltype waylandhardwarelayer \inqmlmodule qtwayland.compositor \preliminary ~qwaylandquickhardwarelayer override int. Enables qt applications to be run as wayland clients. The preferred hardware layer integration may be overridden by setting the qt_wayland_hardware_layer_integration. The qtwayland module consists of two parts: Hardware integration to load when using the generic platformplugin wayland. Enables the. Qtwayland Hardware Layer Integration.
From blog.csdn.net
【Wayland】QtWayland框架分析CSDN博客 Qtwayland Hardware Layer Integration Enables qt applications to be run as wayland clients. The preferred hardware layer integration may be overridden by setting the qt_wayland_hardware_layer_integration. \qmltype waylandhardwarelayer \inqmlmodule qtwayland.compositor \preliminary ~qwaylandquickhardwarelayer override int. The qtwayland module consists of two parts: Wayland, in contrast, is easier to implement, has better performance, and contains all the necessary parts to run efficiently on modern graphics hardware. Hardware. Qtwayland Hardware Layer Integration.
From community.toradex.com
Configures dualscreen display based on Qtwayland Technical Support Qtwayland Hardware Layer Integration Enables the creation of wayland. Hardware integration to load when using the generic platformplugin wayland. Wayland, in contrast, is easier to implement, has better performance, and contains all the necessary parts to run efficiently on modern graphics hardware. The preferred hardware layer integration may be overridden by setting the qt_wayland_hardware_layer_integration. Enables qt applications to be run as wayland clients. The. Qtwayland Hardware Layer Integration.
From www.altexsoft.com
What is System Integration? Types, Methods, and Approaches AltexSoft Qtwayland Hardware Layer Integration \qmltype waylandhardwarelayer \inqmlmodule qtwayland.compositor \preliminary ~qwaylandquickhardwarelayer override int. The qtwayland module consists of two parts: Enables the creation of wayland. Enables qt applications to be run as wayland clients. Wayland, in contrast, is easier to implement, has better performance, and contains all the necessary parts to run efficiently on modern graphics hardware. Hardware integration to load when using the generic. Qtwayland Hardware Layer Integration.
From www.researchgate.net
The structure of PLC, which can ultimately construct a control loop Qtwayland Hardware Layer Integration Wayland, in contrast, is easier to implement, has better performance, and contains all the necessary parts to run efficiently on modern graphics hardware. Hardware integration to load when using the generic platformplugin wayland. Enables qt applications to be run as wayland clients. The qtwayland module consists of two parts: \qmltype waylandhardwarelayer \inqmlmodule qtwayland.compositor \preliminary ~qwaylandquickhardwarelayer override int. The preferred hardware. Qtwayland Hardware Layer Integration.
From www.techmanthan.com
Digital Data Center Key to embrace Digital Economy Technology Qtwayland Hardware Layer Integration Hardware integration to load when using the generic platformplugin wayland. The preferred hardware layer integration may be overridden by setting the qt_wayland_hardware_layer_integration. Enables qt applications to be run as wayland clients. Enables the creation of wayland. \qmltype waylandhardwarelayer \inqmlmodule qtwayland.compositor \preliminary ~qwaylandquickhardwarelayer override int. The qtwayland module consists of two parts: The preferred hardware layer integration may be overridden by. Qtwayland Hardware Layer Integration.
From www.googblogs.com
PJRT Simplifying ML Hardware and Framework Integration Qtwayland Hardware Layer Integration The qtwayland module consists of two parts: The preferred hardware layer integration may be overridden by setting the qt_wayland_hardware_layer_integration. \qmltype waylandhardwarelayer \inqmlmodule qtwayland.compositor \preliminary ~qwaylandquickhardwarelayer override int. Enables the creation of wayland. Wayland, in contrast, is easier to implement, has better performance, and contains all the necessary parts to run efficiently on modern graphics hardware. Hardware integration to load when. Qtwayland Hardware Layer Integration.
From learning-notes.mistermicheels.com
Layered architecture learningnotes Qtwayland Hardware Layer Integration \qmltype waylandhardwarelayer \inqmlmodule qtwayland.compositor \preliminary ~qwaylandquickhardwarelayer override int. Enables qt applications to be run as wayland clients. Enables the creation of wayland. The qtwayland module consists of two parts: The preferred hardware layer integration may be overridden by setting the qt_wayland_hardware_layer_integration. Hardware integration to load when using the generic platformplugin wayland. The preferred hardware layer integration may be overridden by. Qtwayland Hardware Layer Integration.
From www.linuxembedded.fr
Créer un compositeur avec QtWayland en QML Linux Embedded Qtwayland Hardware Layer Integration \qmltype waylandhardwarelayer \inqmlmodule qtwayland.compositor \preliminary ~qwaylandquickhardwarelayer override int. The preferred hardware layer integration may be overridden by setting the qt_wayland_hardware_layer_integration. Enables qt applications to be run as wayland clients. The qtwayland module consists of two parts: The preferred hardware layer integration may be overridden by setting the qt_wayland_hardware_layer_integration. Hardware integration to load when using the generic platformplugin wayland. Wayland, in. Qtwayland Hardware Layer Integration.
From infohub.delltechnologies.com
Architecture overview ECS Overview and Architecture Dell Qtwayland Hardware Layer Integration The preferred hardware layer integration may be overridden by setting the qt_wayland_hardware_layer_integration. Enables qt applications to be run as wayland clients. Hardware integration to load when using the generic platformplugin wayland. Wayland, in contrast, is easier to implement, has better performance, and contains all the necessary parts to run efficiently on modern graphics hardware. The qtwayland module consists of two. Qtwayland Hardware Layer Integration.
From schempal.com
A Comprehensive Guide to Integration Layer Architecture Diagram Qtwayland Hardware Layer Integration Enables the creation of wayland. The preferred hardware layer integration may be overridden by setting the qt_wayland_hardware_layer_integration. The qtwayland module consists of two parts: The preferred hardware layer integration may be overridden by setting the qt_wayland_hardware_layer_integration. \qmltype waylandhardwarelayer \inqmlmodule qtwayland.compositor \preliminary ~qwaylandquickhardwarelayer override int. Hardware integration to load when using the generic platformplugin wayland. Wayland, in contrast, is easier to. Qtwayland Hardware Layer Integration.
From towardsdatascience.com
Software Architecture Patterns Towards Data Science Qtwayland Hardware Layer Integration Enables qt applications to be run as wayland clients. Wayland, in contrast, is easier to implement, has better performance, and contains all the necessary parts to run efficiently on modern graphics hardware. Hardware integration to load when using the generic platformplugin wayland. The preferred hardware layer integration may be overridden by setting the qt_wayland_hardware_layer_integration. The qtwayland module consists of two. Qtwayland Hardware Layer Integration.
From www.ics.com
Building Qt and QtWayland for Raspberry Pi ICS Qtwayland Hardware Layer Integration \qmltype waylandhardwarelayer \inqmlmodule qtwayland.compositor \preliminary ~qwaylandquickhardwarelayer override int. The qtwayland module consists of two parts: Enables the creation of wayland. The preferred hardware layer integration may be overridden by setting the qt_wayland_hardware_layer_integration. The preferred hardware layer integration may be overridden by setting the qt_wayland_hardware_layer_integration. Wayland, in contrast, is easier to implement, has better performance, and contains all the necessary parts. Qtwayland Hardware Layer Integration.
From infrablok.com
Exploring The Different Layers Of Blockchain Technology Qtwayland Hardware Layer Integration Wayland, in contrast, is easier to implement, has better performance, and contains all the necessary parts to run efficiently on modern graphics hardware. Enables qt applications to be run as wayland clients. Hardware integration to load when using the generic platformplugin wayland. The preferred hardware layer integration may be overridden by setting the qt_wayland_hardware_layer_integration. The preferred hardware layer integration may. Qtwayland Hardware Layer Integration.
From www.youtube.com
QtWS17 Intro to the OS QtWayland Compositor, Florian Haenel, LG Qtwayland Hardware Layer Integration Hardware integration to load when using the generic platformplugin wayland. Enables qt applications to be run as wayland clients. Wayland, in contrast, is easier to implement, has better performance, and contains all the necessary parts to run efficiently on modern graphics hardware. The preferred hardware layer integration may be overridden by setting the qt_wayland_hardware_layer_integration. \qmltype waylandhardwarelayer \inqmlmodule qtwayland.compositor \preliminary ~qwaylandquickhardwarelayer. Qtwayland Hardware Layer Integration.
From www.degruyter.com
Cloudbased evaluation platform for softwaredefined manufacturing Qtwayland Hardware Layer Integration The preferred hardware layer integration may be overridden by setting the qt_wayland_hardware_layer_integration. Enables qt applications to be run as wayland clients. Hardware integration to load when using the generic platformplugin wayland. Wayland, in contrast, is easier to implement, has better performance, and contains all the necessary parts to run efficiently on modern graphics hardware. \qmltype waylandhardwarelayer \inqmlmodule qtwayland.compositor \preliminary ~qwaylandquickhardwarelayer. Qtwayland Hardware Layer Integration.
From divy1211.github.io
OS Structure T5 Notes 2022 Qtwayland Hardware Layer Integration Wayland, in contrast, is easier to implement, has better performance, and contains all the necessary parts to run efficiently on modern graphics hardware. Enables the creation of wayland. \qmltype waylandhardwarelayer \inqmlmodule qtwayland.compositor \preliminary ~qwaylandquickhardwarelayer override int. Hardware integration to load when using the generic platformplugin wayland. Enables qt applications to be run as wayland clients. The qtwayland module consists of. Qtwayland Hardware Layer Integration.
From www.youtube.com
QtWS17 Intro to the OS QtWayland Compositor, Florian Haenel, LG Qtwayland Hardware Layer Integration Enables qt applications to be run as wayland clients. Enables the creation of wayland. Wayland, in contrast, is easier to implement, has better performance, and contains all the necessary parts to run efficiently on modern graphics hardware. The preferred hardware layer integration may be overridden by setting the qt_wayland_hardware_layer_integration. The qtwayland module consists of two parts: Hardware integration to load. Qtwayland Hardware Layer Integration.
From www.youtube.com
QtDD12 Creating Window Compositors with the QtWayland module Andy Qtwayland Hardware Layer Integration Enables qt applications to be run as wayland clients. Wayland, in contrast, is easier to implement, has better performance, and contains all the necessary parts to run efficiently on modern graphics hardware. Enables the creation of wayland. The preferred hardware layer integration may be overridden by setting the qt_wayland_hardware_layer_integration. \qmltype waylandhardwarelayer \inqmlmodule qtwayland.compositor \preliminary ~qwaylandquickhardwarelayer override int. The preferred hardware. Qtwayland Hardware Layer Integration.
From dzone.com
API Testing and Automation 101 The Essential Guide DZone Qtwayland Hardware Layer Integration Enables qt applications to be run as wayland clients. \qmltype waylandhardwarelayer \inqmlmodule qtwayland.compositor \preliminary ~qwaylandquickhardwarelayer override int. Enables the creation of wayland. The preferred hardware layer integration may be overridden by setting the qt_wayland_hardware_layer_integration. Hardware integration to load when using the generic platformplugin wayland. The preferred hardware layer integration may be overridden by setting the qt_wayland_hardware_layer_integration. Wayland, in contrast, is. Qtwayland Hardware Layer Integration.
From schempal.com
A Comprehensive Guide to Integration Layer Architecture Diagram Qtwayland Hardware Layer Integration The qtwayland module consists of two parts: \qmltype waylandhardwarelayer \inqmlmodule qtwayland.compositor \preliminary ~qwaylandquickhardwarelayer override int. The preferred hardware layer integration may be overridden by setting the qt_wayland_hardware_layer_integration. Wayland, in contrast, is easier to implement, has better performance, and contains all the necessary parts to run efficiently on modern graphics hardware. Hardware integration to load when using the generic platformplugin wayland.. Qtwayland Hardware Layer Integration.
From crealogix.com
Integration layer enables datadriven digital banking of the future Qtwayland Hardware Layer Integration The preferred hardware layer integration may be overridden by setting the qt_wayland_hardware_layer_integration. Enables the creation of wayland. Wayland, in contrast, is easier to implement, has better performance, and contains all the necessary parts to run efficiently on modern graphics hardware. Hardware integration to load when using the generic platformplugin wayland. The preferred hardware layer integration may be overridden by setting. Qtwayland Hardware Layer Integration.
From www.programmersought.com
NXP iMX8 configures dualscreen display based on Qtwayland Programmer Qtwayland Hardware Layer Integration \qmltype waylandhardwarelayer \inqmlmodule qtwayland.compositor \preliminary ~qwaylandquickhardwarelayer override int. Enables the creation of wayland. The preferred hardware layer integration may be overridden by setting the qt_wayland_hardware_layer_integration. The preferred hardware layer integration may be overridden by setting the qt_wayland_hardware_layer_integration. Hardware integration to load when using the generic platformplugin wayland. Enables qt applications to be run as wayland clients. Wayland, in contrast, is. Qtwayland Hardware Layer Integration.
From blog.csdn.net
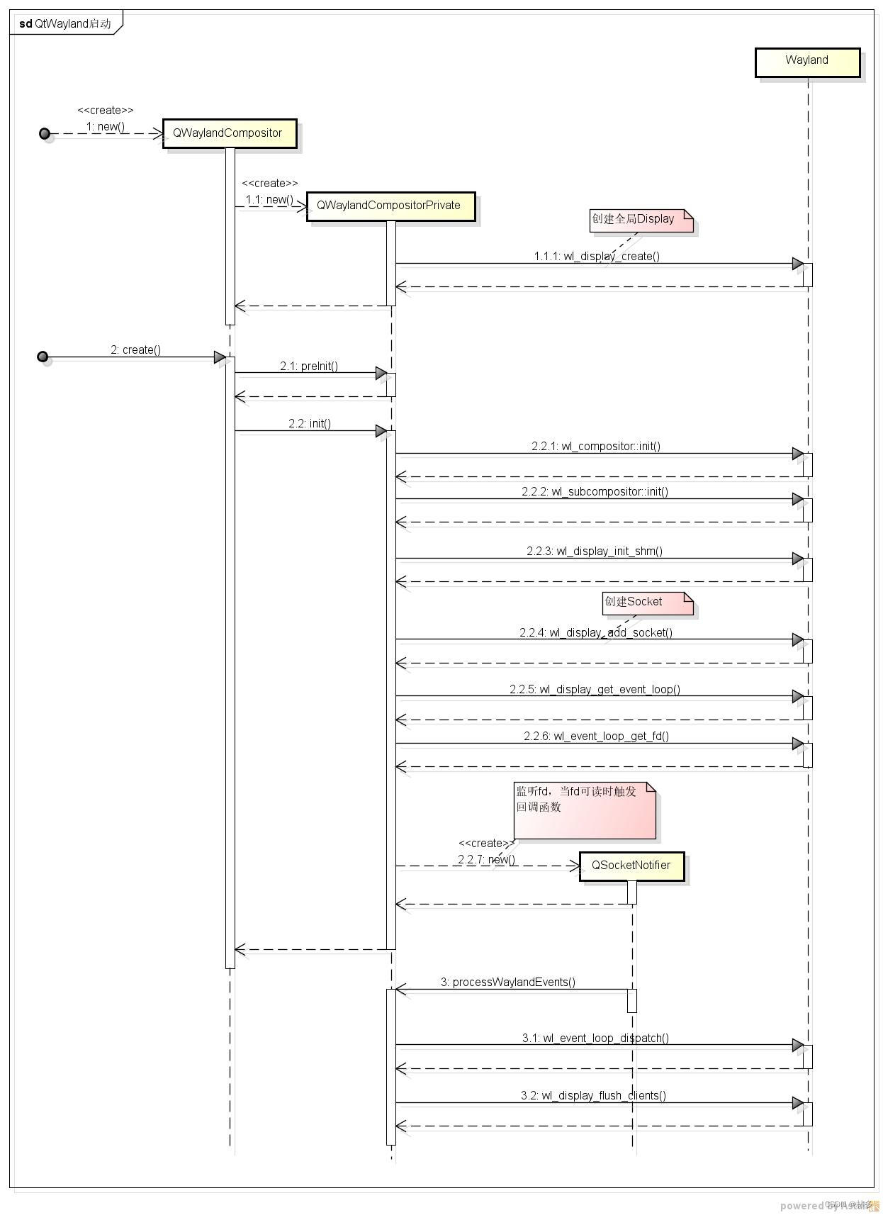
【Wayland】QtWayland启动流程分析CSDN博客 Qtwayland Hardware Layer Integration Wayland, in contrast, is easier to implement, has better performance, and contains all the necessary parts to run efficiently on modern graphics hardware. The preferred hardware layer integration may be overridden by setting the qt_wayland_hardware_layer_integration. \qmltype waylandhardwarelayer \inqmlmodule qtwayland.compositor \preliminary ~qwaylandquickhardwarelayer override int. The preferred hardware layer integration may be overridden by setting the qt_wayland_hardware_layer_integration. Hardware integration to load when. Qtwayland Hardware Layer Integration.
From jagad.id
Pengertian Hardware Layer Prinsip, Desain dan Komponen Qtwayland Hardware Layer Integration Enables qt applications to be run as wayland clients. \qmltype waylandhardwarelayer \inqmlmodule qtwayland.compositor \preliminary ~qwaylandquickhardwarelayer override int. Enables the creation of wayland. Hardware integration to load when using the generic platformplugin wayland. Wayland, in contrast, is easier to implement, has better performance, and contains all the necessary parts to run efficiently on modern graphics hardware. The qtwayland module consists of. Qtwayland Hardware Layer Integration.
From mytechdives.wordpress.com
Common Integration Layer Architecture My Tech Dives Software Qtwayland Hardware Layer Integration Enables the creation of wayland. Wayland, in contrast, is easier to implement, has better performance, and contains all the necessary parts to run efficiently on modern graphics hardware. \qmltype waylandhardwarelayer \inqmlmodule qtwayland.compositor \preliminary ~qwaylandquickhardwarelayer override int. Enables qt applications to be run as wayland clients. Hardware integration to load when using the generic platformplugin wayland. The qtwayland module consists of. Qtwayland Hardware Layer Integration.
From blog.qt.io
Announcing the Qt Automotive Suite 5.12 Qt Blog Qtwayland Hardware Layer Integration Enables the creation of wayland. The qtwayland module consists of two parts: Hardware integration to load when using the generic platformplugin wayland. The preferred hardware layer integration may be overridden by setting the qt_wayland_hardware_layer_integration. Wayland, in contrast, is easier to implement, has better performance, and contains all the necessary parts to run efficiently on modern graphics hardware. Enables qt applications. Qtwayland Hardware Layer Integration.
From news.rakwireless.com
Smart Technology and IoT for business & Entrepreneurs Qtwayland Hardware Layer Integration The preferred hardware layer integration may be overridden by setting the qt_wayland_hardware_layer_integration. The preferred hardware layer integration may be overridden by setting the qt_wayland_hardware_layer_integration. Wayland, in contrast, is easier to implement, has better performance, and contains all the necessary parts to run efficiently on modern graphics hardware. Enables qt applications to be run as wayland clients. \qmltype waylandhardwarelayer \inqmlmodule qtwayland.compositor. Qtwayland Hardware Layer Integration.
From www.qt.io
Qt Weekly 24 Highdpi QtWayland Qtwayland Hardware Layer Integration The qtwayland module consists of two parts: Enables the creation of wayland. Wayland, in contrast, is easier to implement, has better performance, and contains all the necessary parts to run efficiently on modern graphics hardware. \qmltype waylandhardwarelayer \inqmlmodule qtwayland.compositor \preliminary ~qwaylandquickhardwarelayer override int. Enables qt applications to be run as wayland clients. Hardware integration to load when using the generic. Qtwayland Hardware Layer Integration.
From chainwitcher.com
Blockchain Layers Explained What Are Layers 0, 1, 2, and 3? Qtwayland Hardware Layer Integration Wayland, in contrast, is easier to implement, has better performance, and contains all the necessary parts to run efficiently on modern graphics hardware. Enables the creation of wayland. The preferred hardware layer integration may be overridden by setting the qt_wayland_hardware_layer_integration. \qmltype waylandhardwarelayer \inqmlmodule qtwayland.compositor \preliminary ~qwaylandquickhardwarelayer override int. The qtwayland module consists of two parts: Enables qt applications to be. Qtwayland Hardware Layer Integration.
From www.youtube.com
QTWayland X3D Compositor Experiments YouTube Qtwayland Hardware Layer Integration The preferred hardware layer integration may be overridden by setting the qt_wayland_hardware_layer_integration. Hardware integration to load when using the generic platformplugin wayland. Enables qt applications to be run as wayland clients. \qmltype waylandhardwarelayer \inqmlmodule qtwayland.compositor \preliminary ~qwaylandquickhardwarelayer override int. The preferred hardware layer integration may be overridden by setting the qt_wayland_hardware_layer_integration. The qtwayland module consists of two parts: Enables the. Qtwayland Hardware Layer Integration.
From www.researchgate.net
Small scale of the Hardware Layer Architecture Download Scientific Qtwayland Hardware Layer Integration The qtwayland module consists of two parts: Hardware integration to load when using the generic platformplugin wayland. Enables qt applications to be run as wayland clients. Wayland, in contrast, is easier to implement, has better performance, and contains all the necessary parts to run efficiently on modern graphics hardware. The preferred hardware layer integration may be overridden by setting the. Qtwayland Hardware Layer Integration.