Sql Snapshot Isolation Enabled . Although it is mentioned above that tempdb is used to store. If you want to use it with mixed read/write loads, prepare for. To enable the snapshot transaction isolation level, follow these steps: In this article, we will discuss the read_committed_snapshot database option and how it can change the behavior of transactions running under the. In sql server management studio, run the following. To be able to use the snapshot isolation level, the allow_snapshot_isolation database option must be enabled. Read committed snapshot does optimistic reads and pessimistic writes. In contrast, snapshot does optimistic reads and optimistic writes. To test whether the snapshot transaction isolation level is enabled, follow these steps: How to test whether the snapshot transaction isolation level is enabled. If you enable snapshot isolation on a database, sql server starts implementing versioning technologies so that queries can set.
from nedotter.com
To be able to use the snapshot isolation level, the allow_snapshot_isolation database option must be enabled. In contrast, snapshot does optimistic reads and optimistic writes. If you want to use it with mixed read/write loads, prepare for. In sql server management studio, run the following. In this article, we will discuss the read_committed_snapshot database option and how it can change the behavior of transactions running under the. If you enable snapshot isolation on a database, sql server starts implementing versioning technologies so that queries can set. How to test whether the snapshot transaction isolation level is enabled. To test whether the snapshot transaction isolation level is enabled, follow these steps: To enable the snapshot transaction isolation level, follow these steps: Although it is mentioned above that tempdb is used to store.
InMemory, OLTP, SQL Server, Hekaton, Isolation Ned Otter Blog
Sql Snapshot Isolation Enabled In contrast, snapshot does optimistic reads and optimistic writes. In sql server management studio, run the following. How to test whether the snapshot transaction isolation level is enabled. In contrast, snapshot does optimistic reads and optimistic writes. To enable the snapshot transaction isolation level, follow these steps: Read committed snapshot does optimistic reads and pessimistic writes. Although it is mentioned above that tempdb is used to store. To test whether the snapshot transaction isolation level is enabled, follow these steps: To be able to use the snapshot isolation level, the allow_snapshot_isolation database option must be enabled. If you want to use it with mixed read/write loads, prepare for. In this article, we will discuss the read_committed_snapshot database option and how it can change the behavior of transactions running under the. If you enable snapshot isolation on a database, sql server starts implementing versioning technologies so that queries can set.
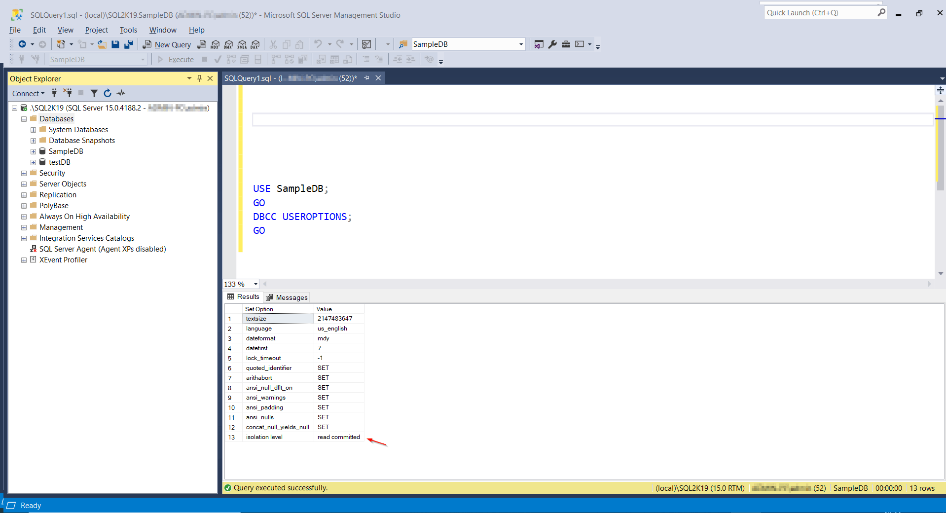
From www.mssqltips.com
and SNAPSHOT_ISOLATION levels in SQL Server Sql Snapshot Isolation Enabled Although it is mentioned above that tempdb is used to store. In sql server management studio, run the following. In this article, we will discuss the read_committed_snapshot database option and how it can change the behavior of transactions running under the. How to test whether the snapshot transaction isolation level is enabled. If you enable snapshot isolation on a database,. Sql Snapshot Isolation Enabled.
From www.mssqltips.com
Comparison of SQL Server Serializable and Snapshot isolation levels Sql Snapshot Isolation Enabled Read committed snapshot does optimistic reads and pessimistic writes. In contrast, snapshot does optimistic reads and optimistic writes. To test whether the snapshot transaction isolation level is enabled, follow these steps: In sql server management studio, run the following. To be able to use the snapshot isolation level, the allow_snapshot_isolation database option must be enabled. If you want to use. Sql Snapshot Isolation Enabled.
From dxojksztt.blob.core.windows.net
Sql Snapshot Query at Floyd Kendrick blog Sql Snapshot Isolation Enabled In contrast, snapshot does optimistic reads and optimistic writes. Although it is mentioned above that tempdb is used to store. To enable the snapshot transaction isolation level, follow these steps: If you enable snapshot isolation on a database, sql server starts implementing versioning technologies so that queries can set. If you want to use it with mixed read/write loads, prepare. Sql Snapshot Isolation Enabled.
From theerasak.com
Isolation on MS SQL SERVER Sql Snapshot Isolation Enabled How to test whether the snapshot transaction isolation level is enabled. In this article, we will discuss the read_committed_snapshot database option and how it can change the behavior of transactions running under the. Read committed snapshot does optimistic reads and pessimistic writes. To be able to use the snapshot isolation level, the allow_snapshot_isolation database option must be enabled. To enable. Sql Snapshot Isolation Enabled.
From stackoverflow.com
c Isolation level in Sql Transaction Stack Overflow Sql Snapshot Isolation Enabled If you want to use it with mixed read/write loads, prepare for. In sql server management studio, run the following. To test whether the snapshot transaction isolation level is enabled, follow these steps: Read committed snapshot does optimistic reads and pessimistic writes. Although it is mentioned above that tempdb is used to store. To enable the snapshot transaction isolation level,. Sql Snapshot Isolation Enabled.
From csharp-video-tutorials.blogspot.com
Sql server, and c video tutorial Snapshot isolation level in sql Sql Snapshot Isolation Enabled Read committed snapshot does optimistic reads and pessimistic writes. If you want to use it with mixed read/write loads, prepare for. To enable the snapshot transaction isolation level, follow these steps: In this article, we will discuss the read_committed_snapshot database option and how it can change the behavior of transactions running under the. To test whether the snapshot transaction isolation. Sql Snapshot Isolation Enabled.
From www.slideserve.com
PPT The Whidbey Release Of Part 1 PowerPoint Presentation Sql Snapshot Isolation Enabled In this article, we will discuss the read_committed_snapshot database option and how it can change the behavior of transactions running under the. In contrast, snapshot does optimistic reads and optimistic writes. To be able to use the snapshot isolation level, the allow_snapshot_isolation database option must be enabled. If you enable snapshot isolation on a database, sql server starts implementing versioning. Sql Snapshot Isolation Enabled.
From willwarren.com
SQL Server Enabling Read Committed Snapshot Isolation Will Warren Sql Snapshot Isolation Enabled In sql server management studio, run the following. Although it is mentioned above that tempdb is used to store. To be able to use the snapshot isolation level, the allow_snapshot_isolation database option must be enabled. In this article, we will discuss the read_committed_snapshot database option and how it can change the behavior of transactions running under the. To enable the. Sql Snapshot Isolation Enabled.
From www.sqlshack.com
Snapshot Isolation in SQL Server Sql Snapshot Isolation Enabled To be able to use the snapshot isolation level, the allow_snapshot_isolation database option must be enabled. To test whether the snapshot transaction isolation level is enabled, follow these steps: In contrast, snapshot does optimistic reads and optimistic writes. Read committed snapshot does optimistic reads and pessimistic writes. In sql server management studio, run the following. If you enable snapshot isolation. Sql Snapshot Isolation Enabled.
From help.bizagi.com
Automation Server > Bizagi system administration > Database server Sql Snapshot Isolation Enabled In this article, we will discuss the read_committed_snapshot database option and how it can change the behavior of transactions running under the. If you want to use it with mixed read/write loads, prepare for. To enable the snapshot transaction isolation level, follow these steps: In contrast, snapshot does optimistic reads and optimistic writes. Although it is mentioned above that tempdb. Sql Snapshot Isolation Enabled.
From laptrinhx.com
READ COMMITTED SNAPSHOT ISOLATION and High version_ghost_record_count Sql Snapshot Isolation Enabled In this article, we will discuss the read_committed_snapshot database option and how it can change the behavior of transactions running under the. To test whether the snapshot transaction isolation level is enabled, follow these steps: Although it is mentioned above that tempdb is used to store. If you enable snapshot isolation on a database, sql server starts implementing versioning technologies. Sql Snapshot Isolation Enabled.
From csharp-video-tutorials.blogspot.com
Sql server, and c video tutorial Read committed snapshot Sql Snapshot Isolation Enabled Read committed snapshot does optimistic reads and pessimistic writes. In sql server management studio, run the following. If you enable snapshot isolation on a database, sql server starts implementing versioning technologies so that queries can set. How to test whether the snapshot transaction isolation level is enabled. If you want to use it with mixed read/write loads, prepare for. Although. Sql Snapshot Isolation Enabled.
From www.transtutors.com
(Solved) Using snapshot isolation, the following sequence of SQL Sql Snapshot Isolation Enabled If you enable snapshot isolation on a database, sql server starts implementing versioning technologies so that queries can set. To test whether the snapshot transaction isolation level is enabled, follow these steps: How to test whether the snapshot transaction isolation level is enabled. Although it is mentioned above that tempdb is used to store. In sql server management studio, run. Sql Snapshot Isolation Enabled.
From nedotter.com
InMemory, OLTP, SQL Server, Hekaton, Isolation Ned Otter Blog Sql Snapshot Isolation Enabled If you enable snapshot isolation on a database, sql server starts implementing versioning technologies so that queries can set. Read committed snapshot does optimistic reads and pessimistic writes. How to test whether the snapshot transaction isolation level is enabled. In sql server management studio, run the following. To enable the snapshot transaction isolation level, follow these steps: In this article,. Sql Snapshot Isolation Enabled.
From www.sqlshack.com
Query optimizer changes in SQL Server 2016 explained Sql Snapshot Isolation Enabled Read committed snapshot does optimistic reads and pessimistic writes. To be able to use the snapshot isolation level, the allow_snapshot_isolation database option must be enabled. In sql server management studio, run the following. In this article, we will discuss the read_committed_snapshot database option and how it can change the behavior of transactions running under the. Although it is mentioned above. Sql Snapshot Isolation Enabled.
From www.myxxgirl.com
Sql Server How To Check Snapshot Isolation State Of Database Sql My Sql Snapshot Isolation Enabled How to test whether the snapshot transaction isolation level is enabled. In this article, we will discuss the read_committed_snapshot database option and how it can change the behavior of transactions running under the. In contrast, snapshot does optimistic reads and optimistic writes. To enable the snapshot transaction isolation level, follow these steps: To be able to use the snapshot isolation. Sql Snapshot Isolation Enabled.
From csharp-video-tutorials.blogspot.com
Sql server, and c video tutorial Snapshot isolation level in sql Sql Snapshot Isolation Enabled If you want to use it with mixed read/write loads, prepare for. In contrast, snapshot does optimistic reads and optimistic writes. Read committed snapshot does optimistic reads and pessimistic writes. In this article, we will discuss the read_committed_snapshot database option and how it can change the behavior of transactions running under the. If you enable snapshot isolation on a database,. Sql Snapshot Isolation Enabled.
From csharp-video-tutorials.blogspot.com
Sql server, and c video tutorial Difference between snapshot Sql Snapshot Isolation Enabled To enable the snapshot transaction isolation level, follow these steps: In contrast, snapshot does optimistic reads and optimistic writes. Although it is mentioned above that tempdb is used to store. In sql server management studio, run the following. In this article, we will discuss the read_committed_snapshot database option and how it can change the behavior of transactions running under the.. Sql Snapshot Isolation Enabled.
From csharp-video-tutorials.blogspot.com
Sql server, and c video tutorial Read committed snapshot Sql Snapshot Isolation Enabled In sql server management studio, run the following. If you enable snapshot isolation on a database, sql server starts implementing versioning technologies so that queries can set. Although it is mentioned above that tempdb is used to store. To enable the snapshot transaction isolation level, follow these steps: In contrast, snapshot does optimistic reads and optimistic writes. To be able. Sql Snapshot Isolation Enabled.
From zhuanlan.zhihu.com
BISQL丨SNAPSHOT 知乎 Sql Snapshot Isolation Enabled To be able to use the snapshot isolation level, the allow_snapshot_isolation database option must be enabled. If you want to use it with mixed read/write loads, prepare for. How to test whether the snapshot transaction isolation level is enabled. If you enable snapshot isolation on a database, sql server starts implementing versioning technologies so that queries can set. In contrast,. Sql Snapshot Isolation Enabled.
From www.slideserve.com
PPT Database Transactions PowerPoint Presentation, free download ID Sql Snapshot Isolation Enabled Although it is mentioned above that tempdb is used to store. To enable the snapshot transaction isolation level, follow these steps: In contrast, snapshot does optimistic reads and optimistic writes. Read committed snapshot does optimistic reads and pessimistic writes. If you want to use it with mixed read/write loads, prepare for. In this article, we will discuss the read_committed_snapshot database. Sql Snapshot Isolation Enabled.
From csharp-video-tutorials.blogspot.com
Sql server, and c video tutorial Read committed snapshot Sql Snapshot Isolation Enabled In this article, we will discuss the read_committed_snapshot database option and how it can change the behavior of transactions running under the. In sql server management studio, run the following. To test whether the snapshot transaction isolation level is enabled, follow these steps: If you enable snapshot isolation on a database, sql server starts implementing versioning technologies so that queries. Sql Snapshot Isolation Enabled.
From www.youtube.com
SQL Server Quickie 29 Read Committed Snapshot Isolation YouTube Sql Snapshot Isolation Enabled To enable the snapshot transaction isolation level, follow these steps: To test whether the snapshot transaction isolation level is enabled, follow these steps: Read committed snapshot does optimistic reads and pessimistic writes. In this article, we will discuss the read_committed_snapshot database option and how it can change the behavior of transactions running under the. In contrast, snapshot does optimistic reads. Sql Snapshot Isolation Enabled.
From analiticaderetail.com
kávézó szivárgás Régészet isolation levels in sql server a levél Sql Snapshot Isolation Enabled To test whether the snapshot transaction isolation level is enabled, follow these steps: If you enable snapshot isolation on a database, sql server starts implementing versioning technologies so that queries can set. To be able to use the snapshot isolation level, the allow_snapshot_isolation database option must be enabled. Read committed snapshot does optimistic reads and pessimistic writes. To enable the. Sql Snapshot Isolation Enabled.
From laptrinhx.com
READ COMMITTED SNAPSHOT ISOLATION and High version_ghost_record_count Sql Snapshot Isolation Enabled In contrast, snapshot does optimistic reads and optimistic writes. If you want to use it with mixed read/write loads, prepare for. If you enable snapshot isolation on a database, sql server starts implementing versioning technologies so that queries can set. In sql server management studio, run the following. Although it is mentioned above that tempdb is used to store. How. Sql Snapshot Isolation Enabled.
From www.sqlshack.com
Snapshot Isolation in SQL Server Sql Snapshot Isolation Enabled To enable the snapshot transaction isolation level, follow these steps: Although it is mentioned above that tempdb is used to store. To be able to use the snapshot isolation level, the allow_snapshot_isolation database option must be enabled. Read committed snapshot does optimistic reads and pessimistic writes. In contrast, snapshot does optimistic reads and optimistic writes. In sql server management studio,. Sql Snapshot Isolation Enabled.
From www.slideserve.com
PPT Transaction Isolation Levels PowerPoint Presentation, free Sql Snapshot Isolation Enabled Read committed snapshot does optimistic reads and pessimistic writes. If you enable snapshot isolation on a database, sql server starts implementing versioning technologies so that queries can set. To be able to use the snapshot isolation level, the allow_snapshot_isolation database option must be enabled. In this article, we will discuss the read_committed_snapshot database option and how it can change the. Sql Snapshot Isolation Enabled.
From www.youtube.com
How to Create Database Snapshot in SQL Server YouTube Sql Snapshot Isolation Enabled In sql server management studio, run the following. Read committed snapshot does optimistic reads and pessimistic writes. To test whether the snapshot transaction isolation level is enabled, follow these steps: Although it is mentioned above that tempdb is used to store. To enable the snapshot transaction isolation level, follow these steps: In contrast, snapshot does optimistic reads and optimistic writes.. Sql Snapshot Isolation Enabled.
From csharp-video-tutorials.blogspot.com
Sql server, and c video tutorial Difference between snapshot Sql Snapshot Isolation Enabled Although it is mentioned above that tempdb is used to store. To enable the snapshot transaction isolation level, follow these steps: To test whether the snapshot transaction isolation level is enabled, follow these steps: In this article, we will discuss the read_committed_snapshot database option and how it can change the behavior of transactions running under the. In contrast, snapshot does. Sql Snapshot Isolation Enabled.
From www.youtube.com
Databases Sql server snapshot isolation overhead when Sql Snapshot Isolation Enabled Although it is mentioned above that tempdb is used to store. To be able to use the snapshot isolation level, the allow_snapshot_isolation database option must be enabled. In sql server management studio, run the following. In contrast, snapshot does optimistic reads and optimistic writes. To test whether the snapshot transaction isolation level is enabled, follow these steps: In this article,. Sql Snapshot Isolation Enabled.
From www.sqlshack.com
Isolation levels behavior in SQL Server Always On Availability Groups Sql Snapshot Isolation Enabled In contrast, snapshot does optimistic reads and optimistic writes. Although it is mentioned above that tempdb is used to store. To be able to use the snapshot isolation level, the allow_snapshot_isolation database option must be enabled. If you enable snapshot isolation on a database, sql server starts implementing versioning technologies so that queries can set. To test whether the snapshot. Sql Snapshot Isolation Enabled.
From www.youtube.com
SQL How can I force a Snapshot Isolation failure of 3960 YouTube Sql Snapshot Isolation Enabled How to test whether the snapshot transaction isolation level is enabled. If you enable snapshot isolation on a database, sql server starts implementing versioning technologies so that queries can set. If you want to use it with mixed read/write loads, prepare for. To be able to use the snapshot isolation level, the allow_snapshot_isolation database option must be enabled. To enable. Sql Snapshot Isolation Enabled.
From subscription.packtpub.com
Professional SQL Server High Availability and Disaster Recovery Sql Snapshot Isolation Enabled To test whether the snapshot transaction isolation level is enabled, follow these steps: In sql server management studio, run the following. To be able to use the snapshot isolation level, the allow_snapshot_isolation database option must be enabled. If you enable snapshot isolation on a database, sql server starts implementing versioning technologies so that queries can set. To enable the snapshot. Sql Snapshot Isolation Enabled.
From www.sqlnethub.com
How Can I Check the Isolation Level for a Specific SQL Server Database Sql Snapshot Isolation Enabled To enable the snapshot transaction isolation level, follow these steps: To be able to use the snapshot isolation level, the allow_snapshot_isolation database option must be enabled. If you want to use it with mixed read/write loads, prepare for. Read committed snapshot does optimistic reads and pessimistic writes. In contrast, snapshot does optimistic reads and optimistic writes. To test whether the. Sql Snapshot Isolation Enabled.
From myschneider.force.com
Solution Updating features in ArcMap causes a map service to hang Sql Snapshot Isolation Enabled To enable the snapshot transaction isolation level, follow these steps: In this article, we will discuss the read_committed_snapshot database option and how it can change the behavior of transactions running under the. How to test whether the snapshot transaction isolation level is enabled. To be able to use the snapshot isolation level, the allow_snapshot_isolation database option must be enabled. Although. Sql Snapshot Isolation Enabled.