Sap Cdhdr Table . In this post we will discuss the purpose of cdhdr and cdpos sap tables and how to utilize them. Steps for updating cdhdr and cdpos tables through custom program. Before updating likp table in custom code, extract the. Cdhdr 테이블 sap 시스템 변경이력을 저장하는 테이블입니다. Sap 트랜잭션에서 발생하는 다양한 변경 작업 (데이터 수정, 삭제 등)의 로그를 기록하며, 사용자가 어떤 데이터를 언제, 어떻게. Cdhdr (change document header) is a standard table in sap r\3 erp systems. In sap, any change log information of an sap documents or objects captured in tables cdhdr and cdpos. It contains the header data of the change to an object. Cdhdr is a standard change documents transparent table in sap basis application, which stores change document header data. Below you can find the technical details of the fields that make up. For example, i want to find the changes for the material master, what. How can the data be extracted from cdhdr and cdpos tables ?
from sapcodes.com
Cdhdr 테이블 sap 시스템 변경이력을 저장하는 테이블입니다. Below you can find the technical details of the fields that make up. In sap, any change log information of an sap documents or objects captured in tables cdhdr and cdpos. Cdhdr is a standard change documents transparent table in sap basis application, which stores change document header data. Steps for updating cdhdr and cdpos tables through custom program. It contains the header data of the change to an object. In this post we will discuss the purpose of cdhdr and cdpos sap tables and how to utilize them. For example, i want to find the changes for the material master, what. Cdhdr (change document header) is a standard table in sap r\3 erp systems. Sap 트랜잭션에서 발생하는 다양한 변경 작업 (데이터 수정, 삭제 등)의 로그를 기록하며, 사용자가 어떤 데이터를 언제, 어떻게.
Creating SAP Change Document Object (SCDO)Using CDHDR & CDPOS Table
Sap Cdhdr Table Before updating likp table in custom code, extract the. Cdhdr is a standard change documents transparent table in sap basis application, which stores change document header data. Cdhdr 테이블 sap 시스템 변경이력을 저장하는 테이블입니다. Cdhdr (change document header) is a standard table in sap r\3 erp systems. For example, i want to find the changes for the material master, what. Sap 트랜잭션에서 발생하는 다양한 변경 작업 (데이터 수정, 삭제 등)의 로그를 기록하며, 사용자가 어떤 데이터를 언제, 어떻게. It contains the header data of the change to an object. In this post we will discuss the purpose of cdhdr and cdpos sap tables and how to utilize them. How can the data be extracted from cdhdr and cdpos tables ? Before updating likp table in custom code, extract the. In sap, any change log information of an sap documents or objects captured in tables cdhdr and cdpos. Steps for updating cdhdr and cdpos tables through custom program. Below you can find the technical details of the fields that make up.
From gioopojuf.blob.core.windows.net
Sap Change Table Cdhdr at Louise Kibby blog Sap Cdhdr Table Sap 트랜잭션에서 발생하는 다양한 변경 작업 (데이터 수정, 삭제 등)의 로그를 기록하며, 사용자가 어떤 데이터를 언제, 어떻게. Cdhdr (change document header) is a standard table in sap r\3 erp systems. Steps for updating cdhdr and cdpos tables through custom program. Before updating likp table in custom code, extract the. In sap, any change log information of an sap documents or. Sap Cdhdr Table.
From sapcodes.com
Creating SAP Change Document Object (SCDO)Using CDHDR & CDPOS Table Sap Cdhdr Table In this post we will discuss the purpose of cdhdr and cdpos sap tables and how to utilize them. Cdhdr is a standard change documents transparent table in sap basis application, which stores change document header data. Sap 트랜잭션에서 발생하는 다양한 변경 작업 (데이터 수정, 삭제 등)의 로그를 기록하며, 사용자가 어떤 데이터를 언제, 어떻게. Below you can find the technical. Sap Cdhdr Table.
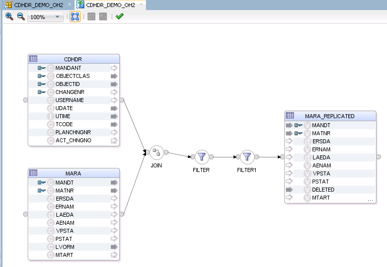
From docs.oracle.com
Using Advanced Join Handling for Change Detection with SAP CDHDR Table Sap Cdhdr Table It contains the header data of the change to an object. In this post we will discuss the purpose of cdhdr and cdpos sap tables and how to utilize them. For example, i want to find the changes for the material master, what. In sap, any change log information of an sap documents or objects captured in tables cdhdr and. Sap Cdhdr Table.
From www.codetd.com
How to find CDHDR / CDPOS table object class (OBJECTCLAS), object value Sap Cdhdr Table Steps for updating cdhdr and cdpos tables through custom program. Sap 트랜잭션에서 발생하는 다양한 변경 작업 (데이터 수정, 삭제 등)의 로그를 기록하며, 사용자가 어떤 데이터를 언제, 어떻게. For example, i want to find the changes for the material master, what. Cdhdr (change document header) is a standard table in sap r\3 erp systems. Cdhdr 테이블 sap 시스템 변경이력을 저장하는 테이블입니다.. Sap Cdhdr Table.
From docs.oracle.com
Using Advanced Join Handling for Change Detection with SAP CDHDR Table Sap Cdhdr Table For example, i want to find the changes for the material master, what. Cdhdr 테이블 sap 시스템 변경이력을 저장하는 테이블입니다. Below you can find the technical details of the fields that make up. Cdhdr is a standard change documents transparent table in sap basis application, which stores change document header data. Sap 트랜잭션에서 발생하는 다양한 변경 작업 (데이터 수정, 삭제. Sap Cdhdr Table.
From einfonet.in
Cdpos And Cdhdr Table In SAP Change Documents In SAP Sap Cdhdr Table Sap 트랜잭션에서 발생하는 다양한 변경 작업 (데이터 수정, 삭제 등)의 로그를 기록하며, 사용자가 어떤 데이터를 언제, 어떻게. Cdhdr is a standard change documents transparent table in sap basis application, which stores change document header data. Before updating likp table in custom code, extract the. For example, i want to find the changes for the material master, what. Cdhdr 테이블 sap. Sap Cdhdr Table.
From www.youtube.com
SAP Basic Concepts of CDHDR and CDPOS Tables Part 1 Theory YouTube Sap Cdhdr Table Steps for updating cdhdr and cdpos tables through custom program. It contains the header data of the change to an object. In this post we will discuss the purpose of cdhdr and cdpos sap tables and how to utilize them. Cdhdr 테이블 sap 시스템 변경이력을 저장하는 테이블입니다. In sap, any change log information of an sap documents or objects captured. Sap Cdhdr Table.
From docs.oracle.com
Using Advanced Join Handling for Change Detection with SAP CDHDR Table Sap Cdhdr Table Sap 트랜잭션에서 발생하는 다양한 변경 작업 (데이터 수정, 삭제 등)의 로그를 기록하며, 사용자가 어떤 데이터를 언제, 어떻게. In sap, any change log information of an sap documents or objects captured in tables cdhdr and cdpos. Below you can find the technical details of the fields that make up. Cdhdr 테이블 sap 시스템 변경이력을 저장하는 테이블입니다. How can the data be. Sap Cdhdr Table.
From www.youtube.com
SAP CHANGE LOGS TABLES CDHDR & CDPOS CUSTOM SAP PROGRAM AND Sap Cdhdr Table For example, i want to find the changes for the material master, what. In sap, any change log information of an sap documents or objects captured in tables cdhdr and cdpos. It contains the header data of the change to an object. Steps for updating cdhdr and cdpos tables through custom program. In this post we will discuss the purpose. Sap Cdhdr Table.
From docs.oracle.com
Using Advanced Join Handling for Change Detection with SAP CDHDR Table Sap Cdhdr Table For example, i want to find the changes for the material master, what. Cdhdr 테이블 sap 시스템 변경이력을 저장하는 테이블입니다. Before updating likp table in custom code, extract the. In this post we will discuss the purpose of cdhdr and cdpos sap tables and how to utilize them. It contains the header data of the change to an object. Sap. Sap Cdhdr Table.
From itchol.com
Utilizing CDHDR and CDPOS SAP Tables for Change Logs (2023) Sap Cdhdr Table In this post we will discuss the purpose of cdhdr and cdpos sap tables and how to utilize them. Cdhdr is a standard change documents transparent table in sap basis application, which stores change document header data. Before updating likp table in custom code, extract the. Sap 트랜잭션에서 발생하는 다양한 변경 작업 (데이터 수정, 삭제 등)의 로그를 기록하며, 사용자가 어떤. Sap Cdhdr Table.
From docs.oracle.com
Using Advanced Join Handling for Change Detection with SAP CDHDR Table Sap Cdhdr Table In this post we will discuss the purpose of cdhdr and cdpos sap tables and how to utilize them. Below you can find the technical details of the fields that make up. Before updating likp table in custom code, extract the. For example, i want to find the changes for the material master, what. Steps for updating cdhdr and cdpos. Sap Cdhdr Table.
From docs.oracle.com
Using Advanced Join Handling for Change Detection with SAP CDHDR Table Sap Cdhdr Table Before updating likp table in custom code, extract the. In this post we will discuss the purpose of cdhdr and cdpos sap tables and how to utilize them. Cdhdr 테이블 sap 시스템 변경이력을 저장하는 테이블입니다. Sap 트랜잭션에서 발생하는 다양한 변경 작업 (데이터 수정, 삭제 등)의 로그를 기록하며, 사용자가 어떤 데이터를 언제, 어떻게. How can the data be extracted from cdhdr. Sap Cdhdr Table.
From sapcodes.com
Creating SAP Change Document Object (SCDO)Using CDHDR & CDPOS Table Sap Cdhdr Table Sap 트랜잭션에서 발생하는 다양한 변경 작업 (데이터 수정, 삭제 등)의 로그를 기록하며, 사용자가 어떤 데이터를 언제, 어떻게. In sap, any change log information of an sap documents or objects captured in tables cdhdr and cdpos. Cdhdr 테이블 sap 시스템 변경이력을 저장하는 테이블입니다. For example, i want to find the changes for the material master, what. Below you can find the. Sap Cdhdr Table.
From sapcodes.com
Creating SAP Change Document Object (SCDO)Using CDHDR & CDPOS Table Sap Cdhdr Table Cdhdr (change document header) is a standard table in sap r\3 erp systems. Cdhdr 테이블 sap 시스템 변경이력을 저장하는 테이블입니다. Before updating likp table in custom code, extract the. In sap, any change log information of an sap documents or objects captured in tables cdhdr and cdpos. It contains the header data of the change to an object. Below you. Sap Cdhdr Table.
From itchol.com
Utilizing CDHDR and CDPOS SAP Tables for Change Logs (2023) Sap Cdhdr Table Steps for updating cdhdr and cdpos tables through custom program. In sap, any change log information of an sap documents or objects captured in tables cdhdr and cdpos. Below you can find the technical details of the fields that make up. How can the data be extracted from cdhdr and cdpos tables ? Cdhdr 테이블 sap 시스템 변경이력을 저장하는 테이블입니다.. Sap Cdhdr Table.
From sapcodes.com
Creating SAP Change Document Object (SCDO)Using CDHDR & CDPOS Table Sap Cdhdr Table Cdhdr (change document header) is a standard table in sap r\3 erp systems. In sap, any change log information of an sap documents or objects captured in tables cdhdr and cdpos. For example, i want to find the changes for the material master, what. Before updating likp table in custom code, extract the. How can the data be extracted from. Sap Cdhdr Table.
From sapcodes.com
Creating SAP Change Document Object (SCDO)Using CDHDR & CDPOS Table Sap Cdhdr Table In sap, any change log information of an sap documents or objects captured in tables cdhdr and cdpos. How can the data be extracted from cdhdr and cdpos tables ? It contains the header data of the change to an object. In this post we will discuss the purpose of cdhdr and cdpos sap tables and how to utilize them.. Sap Cdhdr Table.
From sapcodes.com
Creating SAP Change Document Object (SCDO)Using CDHDR & CDPOS Table Sap Cdhdr Table In sap, any change log information of an sap documents or objects captured in tables cdhdr and cdpos. It contains the header data of the change to an object. In this post we will discuss the purpose of cdhdr and cdpos sap tables and how to utilize them. How can the data be extracted from cdhdr and cdpos tables ?. Sap Cdhdr Table.
From www.youtube.com
SAP ABAP Change log object CDHDR and CDPOS for custom Table YouTube Sap Cdhdr Table Cdhdr (change document header) is a standard table in sap r\3 erp systems. Steps for updating cdhdr and cdpos tables through custom program. Before updating likp table in custom code, extract the. Below you can find the technical details of the fields that make up. In sap, any change log information of an sap documents or objects captured in tables. Sap Cdhdr Table.
From sapcodes.com
Creating SAP Change Document Object (SCDO)Using CDHDR & CDPOS Table Sap Cdhdr Table It contains the header data of the change to an object. Steps for updating cdhdr and cdpos tables through custom program. For example, i want to find the changes for the material master, what. Cdhdr (change document header) is a standard table in sap r\3 erp systems. Sap 트랜잭션에서 발생하는 다양한 변경 작업 (데이터 수정, 삭제 등)의 로그를 기록하며, 사용자가. Sap Cdhdr Table.
From blog.51cto.com
【SAP】日志表CDHDR和CDPOS_51CTO博客_sap cdhdr Sap Cdhdr Table In sap, any change log information of an sap documents or objects captured in tables cdhdr and cdpos. It contains the header data of the change to an object. Sap 트랜잭션에서 발생하는 다양한 변경 작업 (데이터 수정, 삭제 등)의 로그를 기록하며, 사용자가 어떤 데이터를 언제, 어떻게. For example, i want to find the changes for the material master, what. Cdhdr. Sap Cdhdr Table.
From docs.oracle.com
Using Advanced Join Handling for Change Detection with SAP CDHDR Table Sap Cdhdr Table Cdhdr 테이블 sap 시스템 변경이력을 저장하는 테이블입니다. In this post we will discuss the purpose of cdhdr and cdpos sap tables and how to utilize them. Sap 트랜잭션에서 발생하는 다양한 변경 작업 (데이터 수정, 삭제 등)의 로그를 기록하며, 사용자가 어떤 데이터를 언제, 어떻게. Cdhdr is a standard change documents transparent table in sap basis application, which stores change document header. Sap Cdhdr Table.
From sapcodes.com
Creating SAP Change Document Object (SCDO)Using CDHDR & CDPOS Table Sap Cdhdr Table Cdhdr (change document header) is a standard table in sap r\3 erp systems. In this post we will discuss the purpose of cdhdr and cdpos sap tables and how to utilize them. In sap, any change log information of an sap documents or objects captured in tables cdhdr and cdpos. Before updating likp table in custom code, extract the. How. Sap Cdhdr Table.
From abapskill.com
More about Change Log in SAP (Table CDPOS & CDHDR) Sap Cdhdr Table Below you can find the technical details of the fields that make up. It contains the header data of the change to an object. For example, i want to find the changes for the material master, what. Sap 트랜잭션에서 발생하는 다양한 변경 작업 (데이터 수정, 삭제 등)의 로그를 기록하며, 사용자가 어떤 데이터를 언제, 어떻게. Steps for updating cdhdr and cdpos. Sap Cdhdr Table.
From freesapabap.blogspot.com
TECHSAP Creating SAP Change Document Object (SCDO)Using CDHDR Sap Cdhdr Table Cdhdr 테이블 sap 시스템 변경이력을 저장하는 테이블입니다. Steps for updating cdhdr and cdpos tables through custom program. Sap 트랜잭션에서 발생하는 다양한 변경 작업 (데이터 수정, 삭제 등)의 로그를 기록하며, 사용자가 어떤 데이터를 언제, 어떻게. In this post we will discuss the purpose of cdhdr and cdpos sap tables and how to utilize them. Below you can find the technical details. Sap Cdhdr Table.
From itchol.com
Utilizing CDHDR and CDPOS SAP Tables for Change Logs (2023) Sap Cdhdr Table Cdhdr (change document header) is a standard table in sap r\3 erp systems. How can the data be extracted from cdhdr and cdpos tables ? Below you can find the technical details of the fields that make up. Cdhdr 테이블 sap 시스템 변경이력을 저장하는 테이블입니다. For example, i want to find the changes for the material master, what. Steps for. Sap Cdhdr Table.
From www.pinterest.com
Utilizing CDHDR and CDPOS SAP Tables for Change Logs in 2021 Sap, Fun Sap Cdhdr Table Below you can find the technical details of the fields that make up. Sap 트랜잭션에서 발생하는 다양한 변경 작업 (데이터 수정, 삭제 등)의 로그를 기록하며, 사용자가 어떤 데이터를 언제, 어떻게. Steps for updating cdhdr and cdpos tables through custom program. It contains the header data of the change to an object. How can the data be extracted from cdhdr and. Sap Cdhdr Table.
From sapcodes.com
Creating SAP Change Document Object (SCDO)Using CDHDR & CDPOS Table Sap Cdhdr Table Before updating likp table in custom code, extract the. Steps for updating cdhdr and cdpos tables through custom program. How can the data be extracted from cdhdr and cdpos tables ? In this post we will discuss the purpose of cdhdr and cdpos sap tables and how to utilize them. In sap, any change log information of an sap documents. Sap Cdhdr Table.
From docs.oracle.com
Using Advanced Join Handling for Change Detection with SAP CDHDR Table Sap Cdhdr Table Cdhdr is a standard change documents transparent table in sap basis application, which stores change document header data. Sap 트랜잭션에서 발생하는 다양한 변경 작업 (데이터 수정, 삭제 등)의 로그를 기록하며, 사용자가 어떤 데이터를 언제, 어떻게. Below you can find the technical details of the fields that make up. In this post we will discuss the purpose of cdhdr and cdpos. Sap Cdhdr Table.
From docs.oracle.com
Using Advanced Join Handling for Change Detection with SAP CDHDR Table Sap Cdhdr Table In sap, any change log information of an sap documents or objects captured in tables cdhdr and cdpos. Cdhdr 테이블 sap 시스템 변경이력을 저장하는 테이블입니다. Before updating likp table in custom code, extract the. Cdhdr (change document header) is a standard table in sap r\3 erp systems. Cdhdr is a standard change documents transparent table in sap basis application, which. Sap Cdhdr Table.
From www.codetd.com
How to find CDHDR / CDPOS table object class (OBJECTCLAS), object value Sap Cdhdr Table In this post we will discuss the purpose of cdhdr and cdpos sap tables and how to utilize them. In sap, any change log information of an sap documents or objects captured in tables cdhdr and cdpos. It contains the header data of the change to an object. For example, i want to find the changes for the material master,. Sap Cdhdr Table.
From sapcodes.com
Creating SAP Change Document Object (SCDO)Using CDHDR & CDPOS Table Sap Cdhdr Table Cdhdr is a standard change documents transparent table in sap basis application, which stores change document header data. How can the data be extracted from cdhdr and cdpos tables ? Sap 트랜잭션에서 발생하는 다양한 변경 작업 (데이터 수정, 삭제 등)의 로그를 기록하며, 사용자가 어떤 데이터를 언제, 어떻게. Before updating likp table in custom code, extract the. Cdhdr 테이블 sap 시스템. Sap Cdhdr Table.
From www.programmersought.com
[SAP] log table CDHDR and CDPOS Programmer Sought Sap Cdhdr Table Steps for updating cdhdr and cdpos tables through custom program. It contains the header data of the change to an object. In this post we will discuss the purpose of cdhdr and cdpos sap tables and how to utilize them. How can the data be extracted from cdhdr and cdpos tables ? Before updating likp table in custom code, extract. Sap Cdhdr Table.
From blog.csdn.net
ABAP SAP系统更改日志表CDHDR和CDPOS_abap cdhdrCSDN博客 Sap Cdhdr Table Cdhdr (change document header) is a standard table in sap r\3 erp systems. Below you can find the technical details of the fields that make up. Cdhdr is a standard change documents transparent table in sap basis application, which stores change document header data. It contains the header data of the change to an object. How can the data be. Sap Cdhdr Table.