Canoe System Variables . They are visible to all capl nodes, panels, and can also be accessed from outside. System variables are set overridden in the canoe environment. System variables are widely used by canoe components, many of them are generated automatically and can't be edited. Go to tab environment and open. If you are working with canoe, setting an environment variable is an essential step to ensure that your simulation is accurate. Since canoe/canalyzer 7.0 system variables are supported as a successor of environment variables for configurations in canoe and. How to create and use system variable structs in canoe answer: In this tutorial, we will use the system variables to control the engine and console ecu simulation from other components like the panel and test.
from mdnice.com
Since canoe/canalyzer 7.0 system variables are supported as a successor of environment variables for configurations in canoe and. System variables are set overridden in the canoe environment. How to create and use system variable structs in canoe answer: They are visible to all capl nodes, panels, and can also be accessed from outside. If you are working with canoe, setting an environment variable is an essential step to ensure that your simulation is accurate. Go to tab environment and open. In this tutorial, we will use the system variables to control the engine and console ecu simulation from other components like the panel and test. System variables are widely used by canoe components, many of them are generated automatically and can't be edited.
墨滴社区
Canoe System Variables Since canoe/canalyzer 7.0 system variables are supported as a successor of environment variables for configurations in canoe and. In this tutorial, we will use the system variables to control the engine and console ecu simulation from other components like the panel and test. System variables are set overridden in the canoe environment. If you are working with canoe, setting an environment variable is an essential step to ensure that your simulation is accurate. Since canoe/canalyzer 7.0 system variables are supported as a successor of environment variables for configurations in canoe and. Go to tab environment and open. How to create and use system variable structs in canoe answer: They are visible to all capl nodes, panels, and can also be accessed from outside. System variables are widely used by canoe components, many of them are generated automatically and can't be edited.
From mdnice.com
墨滴社区 Canoe System Variables In this tutorial, we will use the system variables to control the engine and console ecu simulation from other components like the panel and test. How to create and use system variable structs in canoe answer: System variables are widely used by canoe components, many of them are generated automatically and can't be edited. Since canoe/canalyzer 7.0 system variables are. Canoe System Variables.
From blog.csdn.net
深入理解CANoe中系统变量(System Variables)CSDN博客 Canoe System Variables They are visible to all capl nodes, panels, and can also be accessed from outside. System variables are widely used by canoe components, many of them are generated automatically and can't be edited. Since canoe/canalyzer 7.0 system variables are supported as a successor of environment variables for configurations in canoe and. How to create and use system variable structs in. Canoe System Variables.
From blog.csdn.net
深入理解CANoe中系统变量(System Variables)CSDN博客 Canoe System Variables System variables are set overridden in the canoe environment. In this tutorial, we will use the system variables to control the engine and console ecu simulation from other components like the panel and test. If you are working with canoe, setting an environment variable is an essential step to ensure that your simulation is accurate. Go to tab environment and. Canoe System Variables.
From www.bilibili.com
CANoe使用学习笔记1 哔哩哔哩 Canoe System Variables In this tutorial, we will use the system variables to control the engine and console ecu simulation from other components like the panel and test. System variables are set overridden in the canoe environment. They are visible to all capl nodes, panels, and can also be accessed from outside. Go to tab environment and open. How to create and use. Canoe System Variables.
From blog.csdn.net
零基础快速上手CANoe_canoe工具使用教程CSDN博客 Canoe System Variables Since canoe/canalyzer 7.0 system variables are supported as a successor of environment variables for configurations in canoe and. How to create and use system variable structs in canoe answer: System variables are widely used by canoe components, many of them are generated automatically and can't be edited. In this tutorial, we will use the system variables to control the engine. Canoe System Variables.
From blog.csdn.net
深入理解CANoe中系统变量(System Variables)_汽车网络那些事儿的博客CSDN博客_canoe system Canoe System Variables In this tutorial, we will use the system variables to control the engine and console ecu simulation from other components like the panel and test. If you are working with canoe, setting an environment variable is an essential step to ensure that your simulation is accurate. Go to tab environment and open. System variables are set overridden in the canoe. Canoe System Variables.
From blog.csdn.net
深入理解CANoe中系统变量(System Variables)CSDN博客 Canoe System Variables In this tutorial, we will use the system variables to control the engine and console ecu simulation from other components like the panel and test. Go to tab environment and open. System variables are set overridden in the canoe environment. How to create and use system variable structs in canoe answer: They are visible to all capl nodes, panels, and. Canoe System Variables.
From blog.csdn.net
深入理解CANoe中系统变量(System Variables)CSDN博客 Canoe System Variables System variables are widely used by canoe components, many of them are generated automatically and can't be edited. If you are working with canoe, setting an environment variable is an essential step to ensure that your simulation is accurate. They are visible to all capl nodes, panels, and can also be accessed from outside. How to create and use system. Canoe System Variables.
From www.mathworks.com
CANoe Tool for design and development of distributed systems Third Canoe System Variables Go to tab environment and open. Since canoe/canalyzer 7.0 system variables are supported as a successor of environment variables for configurations in canoe and. System variables are set overridden in the canoe environment. If you are working with canoe, setting an environment variable is an essential step to ensure that your simulation is accurate. How to create and use system. Canoe System Variables.
From blog.csdn.net
深入理解CANoe中系统变量(System Variables)CSDN博客 Canoe System Variables System variables are widely used by canoe components, many of them are generated automatically and can't be edited. Go to tab environment and open. How to create and use system variable structs in canoe answer: System variables are set overridden in the canoe environment. If you are working with canoe, setting an environment variable is an essential step to ensure. Canoe System Variables.
From blog.csdn.net
深入理解CANoe中系统变量(System Variables)CSDN博客 Canoe System Variables System variables are widely used by canoe components, many of them are generated automatically and can't be edited. System variables are set overridden in the canoe environment. Go to tab environment and open. Since canoe/canalyzer 7.0 system variables are supported as a successor of environment variables for configurations in canoe and. How to create and use system variable structs in. Canoe System Variables.
From www.youtube.com
Vector CANoe Tutorials Diagnostic ISO TP Configuration YouTube Canoe System Variables They are visible to all capl nodes, panels, and can also be accessed from outside. System variables are widely used by canoe components, many of them are generated automatically and can't be edited. How to create and use system variable structs in canoe answer: In this tutorial, we will use the system variables to control the engine and console ecu. Canoe System Variables.
From www.automotivetester.pro
CANoe part 4 Panels, visualisation and System Variables Automotive Canoe System Variables System variables are widely used by canoe components, many of them are generated automatically and can't be edited. How to create and use system variable structs in canoe answer: If you are working with canoe, setting an environment variable is an essential step to ensure that your simulation is accurate. Since canoe/canalyzer 7.0 system variables are supported as a successor. Canoe System Variables.
From www.youtube.com
Trying to add a watch/variable in canoe 8.1.32.0 YouTube Canoe System Variables System variables are set overridden in the canoe environment. If you are working with canoe, setting an environment variable is an essential step to ensure that your simulation is accurate. System variables are widely used by canoe components, many of them are generated automatically and can't be edited. Go to tab environment and open. In this tutorial, we will use. Canoe System Variables.
From blog.csdn.net
深入理解CANoe中系统变量(System Variables)CSDN博客 Canoe System Variables System variables are set overridden in the canoe environment. How to create and use system variable structs in canoe answer: Since canoe/canalyzer 7.0 system variables are supported as a successor of environment variables for configurations in canoe and. Go to tab environment and open. They are visible to all capl nodes, panels, and can also be accessed from outside. If. Canoe System Variables.
From blog.csdn.net
深入理解CANoe中系统变量(System Variables)CSDN博客 Canoe System Variables System variables are set overridden in the canoe environment. Since canoe/canalyzer 7.0 system variables are supported as a successor of environment variables for configurations in canoe and. Go to tab environment and open. If you are working with canoe, setting an environment variable is an essential step to ensure that your simulation is accurate. How to create and use system. Canoe System Variables.
From blog.csdn.net
深入理解CANoe中系统变量(System Variables)CSDN博客 Canoe System Variables They are visible to all capl nodes, panels, and can also be accessed from outside. System variables are widely used by canoe components, many of them are generated automatically and can't be edited. How to create and use system variable structs in canoe answer: Go to tab environment and open. In this tutorial, we will use the system variables to. Canoe System Variables.
From blog.csdn.net
深入理解CANoe中系统变量(System Variables)CSDN博客 Canoe System Variables System variables are set overridden in the canoe environment. How to create and use system variable structs in canoe answer: Go to tab environment and open. In this tutorial, we will use the system variables to control the engine and console ecu simulation from other components like the panel and test. If you are working with canoe, setting an environment. Canoe System Variables.
From blog.csdn.net
深入理解CANoe中系统变量(System Variables)CSDN博客 Canoe System Variables System variables are widely used by canoe components, many of them are generated automatically and can't be edited. Go to tab environment and open. In this tutorial, we will use the system variables to control the engine and console ecu simulation from other components like the panel and test. How to create and use system variable structs in canoe answer:. Canoe System Variables.
From blog.csdn.net
深入理解CANoe中系统变量(System Variables)CSDN博客 Canoe System Variables Since canoe/canalyzer 7.0 system variables are supported as a successor of environment variables for configurations in canoe and. If you are working with canoe, setting an environment variable is an essential step to ensure that your simulation is accurate. They are visible to all capl nodes, panels, and can also be accessed from outside. System variables are widely used by. Canoe System Variables.
From blog.csdn.net
深入理解CANoe中系统变量(System Variables)CSDN博客 Canoe System Variables System variables are set overridden in the canoe environment. In this tutorial, we will use the system variables to control the engine and console ecu simulation from other components like the panel and test. Go to tab environment and open. If you are working with canoe, setting an environment variable is an essential step to ensure that your simulation is. Canoe System Variables.
From blog.csdn.net
深入理解CANoe中系统变量(System Variables)CSDN博客 Canoe System Variables Go to tab environment and open. System variables are widely used by canoe components, many of them are generated automatically and can't be edited. If you are working with canoe, setting an environment variable is an essential step to ensure that your simulation is accurate. Since canoe/canalyzer 7.0 system variables are supported as a successor of environment variables for configurations. Canoe System Variables.
From blog.csdn.net
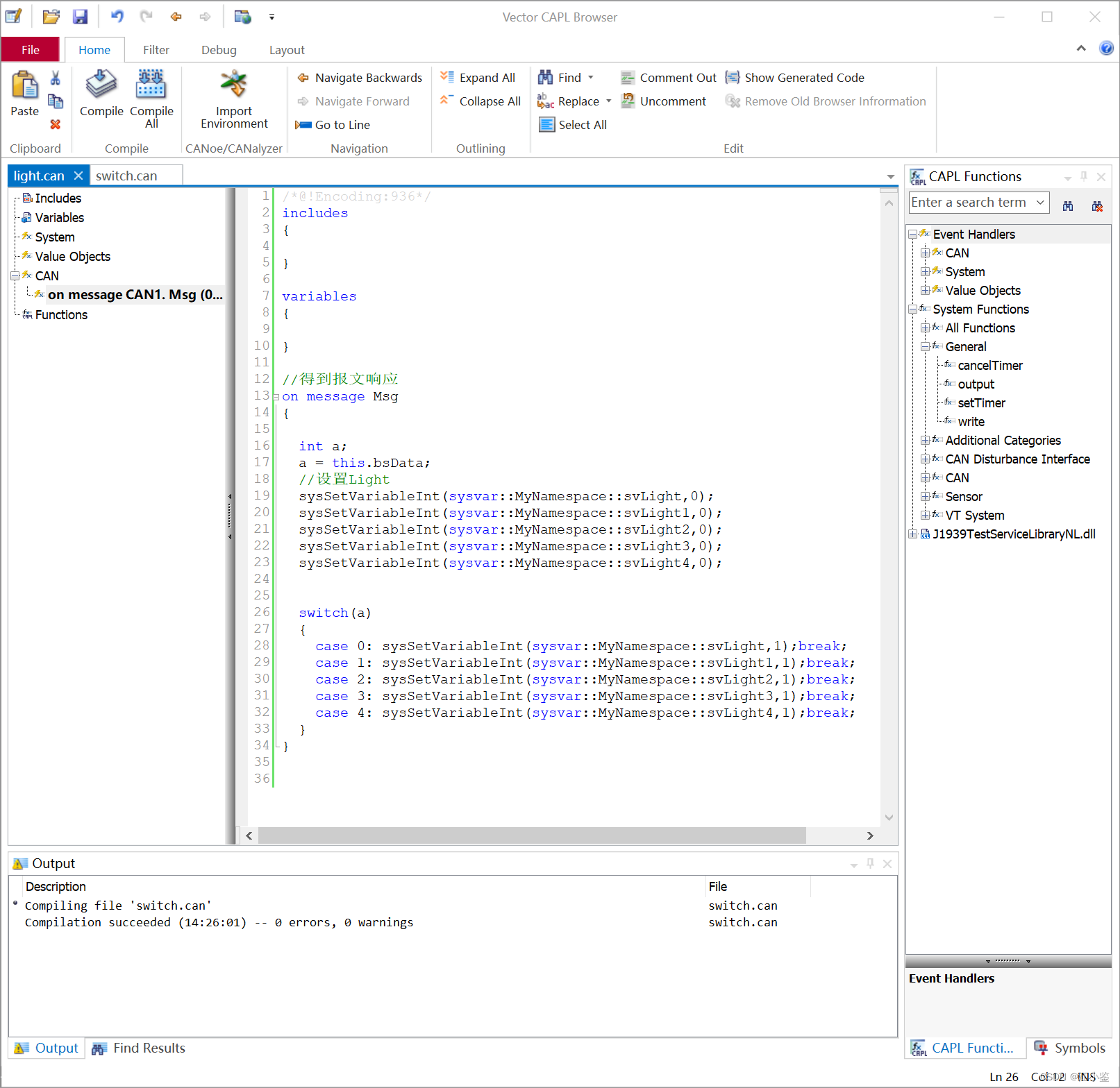
使用CANoe建立dbc文件点亮流水灯_canoe添加dbc文件CSDN博客 Canoe System Variables Since canoe/canalyzer 7.0 system variables are supported as a successor of environment variables for configurations in canoe and. They are visible to all capl nodes, panels, and can also be accessed from outside. How to create and use system variable structs in canoe answer: System variables are widely used by canoe components, many of them are generated automatically and can't. Canoe System Variables.
From www.automotivetester.pro
CANoe part 4 Panels, visualisation and System Variables Automotive Canoe System Variables Go to tab environment and open. If you are working with canoe, setting an environment variable is an essential step to ensure that your simulation is accurate. How to create and use system variable structs in canoe answer: System variables are set overridden in the canoe environment. In this tutorial, we will use the system variables to control the engine. Canoe System Variables.
From blog.csdn.net
深入理解CANoe中系统变量(System Variables)CSDN博客 Canoe System Variables System variables are set overridden in the canoe environment. They are visible to all capl nodes, panels, and can also be accessed from outside. In this tutorial, we will use the system variables to control the engine and console ecu simulation from other components like the panel and test. How to create and use system variable structs in canoe answer:. Canoe System Variables.
From support.vector.com
How to Create and Use System Variable Structs in CANoe Knowledge Portal Canoe System Variables They are visible to all capl nodes, panels, and can also be accessed from outside. System variables are set overridden in the canoe environment. System variables are widely used by canoe components, many of them are generated automatically and can't be edited. How to create and use system variable structs in canoe answer: Go to tab environment and open. In. Canoe System Variables.
From www.youtube.com
How to setup CANoe environment for Python automation YouTube Canoe System Variables In this tutorial, we will use the system variables to control the engine and console ecu simulation from other components like the panel and test. Go to tab environment and open. Since canoe/canalyzer 7.0 system variables are supported as a successor of environment variables for configurations in canoe and. If you are working with canoe, setting an environment variable is. Canoe System Variables.
From www.youtube.com
How to use System Variables in CAPL script and graphic panel YouTube Canoe System Variables Since canoe/canalyzer 7.0 system variables are supported as a successor of environment variables for configurations in canoe and. They are visible to all capl nodes, panels, and can also be accessed from outside. System variables are set overridden in the canoe environment. How to create and use system variable structs in canoe answer: System variables are widely used by canoe. Canoe System Variables.
From www.automotivetester.pro
CANoe part 4 Panels, visualisation and System Variables Automotive Canoe System Variables If you are working with canoe, setting an environment variable is an essential step to ensure that your simulation is accurate. In this tutorial, we will use the system variables to control the engine and console ecu simulation from other components like the panel and test. They are visible to all capl nodes, panels, and can also be accessed from. Canoe System Variables.
From blog.csdn.net
深入理解CANoe中系统变量(System Variables)CSDN博客 Canoe System Variables Go to tab environment and open. Since canoe/canalyzer 7.0 system variables are supported as a successor of environment variables for configurations in canoe and. In this tutorial, we will use the system variables to control the engine and console ecu simulation from other components like the panel and test. System variables are set overridden in the canoe environment. They are. Canoe System Variables.
From blog.csdn.net
CANoe使用方法_blf文件怎么打开CSDN博客 Canoe System Variables System variables are set overridden in the canoe environment. They are visible to all capl nodes, panels, and can also be accessed from outside. Go to tab environment and open. Since canoe/canalyzer 7.0 system variables are supported as a successor of environment variables for configurations in canoe and. System variables are widely used by canoe components, many of them are. Canoe System Variables.
From wiki.radimation.com
CANoe RadiWiki Canoe System Variables If you are working with canoe, setting an environment variable is an essential step to ensure that your simulation is accurate. How to create and use system variable structs in canoe answer: In this tutorial, we will use the system variables to control the engine and console ecu simulation from other components like the panel and test. Since canoe/canalyzer 7.0. Canoe System Variables.
From www.cnblogs.com
使用Python访问CANoe COM接口实践 北汇信息 博客园 Canoe System Variables How to create and use system variable structs in canoe answer: They are visible to all capl nodes, panels, and can also be accessed from outside. In this tutorial, we will use the system variables to control the engine and console ecu simulation from other components like the panel and test. Since canoe/canalyzer 7.0 system variables are supported as a. Canoe System Variables.
From blog.csdn.net
深入理解CANoe中系统变量(System Variables)CSDN博客 Canoe System Variables System variables are widely used by canoe components, many of them are generated automatically and can't be edited. Go to tab environment and open. Since canoe/canalyzer 7.0 system variables are supported as a successor of environment variables for configurations in canoe and. In this tutorial, we will use the system variables to control the engine and console ecu simulation from. Canoe System Variables.
From www.researchgate.net
Peak load simulation using CANoe system. Download Scientific Diagram Canoe System Variables Since canoe/canalyzer 7.0 system variables are supported as a successor of environment variables for configurations in canoe and. Go to tab environment and open. System variables are widely used by canoe components, many of them are generated automatically and can't be edited. How to create and use system variable structs in canoe answer: They are visible to all capl nodes,. Canoe System Variables.