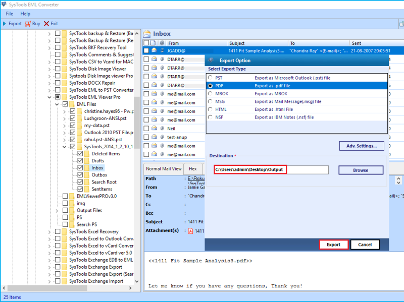
How To Save An Eml File As A Pdf . How to convert eml to pdf: Read this article to convert multiple eml files to pdf in a safe &. The microsoft print to pdf utility included in windows 10 or windows 11 allows you to print. Here are the main steps to convert eml files to pdf online using zamzar: Method 2 print eml file to pdf with outlook on windows 10. It works on pc (windows, mac, linux) and mobile. Method 1 convert eml to pdf using wondershare pdfelement. Outlook doesn't include pdf as one of the default save as types. Firstly, go to its website here and upload the source eml files. How to convert eml files to pdf online? Click the “choose files” button to select your eml files. Get the easy solutions to convert eml to pdf with attachments. Click the choose files button to select multiple files on your computer or click the url button to choose. Click the “convert to pdf” button to start the conversion. Save a message as a pdf file.
from filefolderconversionutilities.wordpress.com
Firstly, go to its website here and upload the source eml files. Here are the main steps to convert eml files to pdf online using zamzar: How to convert eml to pdf? Method 1 convert eml to pdf using wondershare pdfelement. It works on pc (windows, mac, linux) and mobile. The microsoft print to pdf utility included in windows 10 or windows 11 allows you to print. Outlook doesn't include pdf as one of the default save as types. Read this article to convert multiple eml files to pdf in a safe &. Click the choose files button to select multiple files on your computer or click the url button to choose. Click the “choose files” button to select your eml files.
How to Save EML as PDF with all Attachments Efficiently? File Folder
How To Save An Eml File As A Pdf Save a message as a pdf file. Read this article to convert multiple eml files to pdf in a safe &. Outlook doesn't include pdf as one of the default save as types. It works on pc (windows, mac, linux) and mobile. Click the “choose files” button to select your eml files. Get the easy solutions to convert eml to pdf with attachments. The microsoft print to pdf utility included in windows 10 or windows 11 allows you to print. Click the choose files button to select multiple files on your computer or click the url button to choose. Method 1 convert eml to pdf using wondershare pdfelement. How to convert eml to pdf: Save a message as a pdf file. Method 2 print eml file to pdf with outlook on windows 10. Here are the main steps to convert eml files to pdf online using zamzar: How to convert eml to pdf? Firstly, go to its website here and upload the source eml files. How to convert eml files to pdf online?
From www.youtube.com
How to Open EML File in PDF Batch Convert EML to PDF Adobe YouTube How To Save An Eml File As A Pdf Get the easy solutions to convert eml to pdf with attachments. Click the choose files button to select multiple files on your computer or click the url button to choose. How to convert eml to pdf: It works on pc (windows, mac, linux) and mobile. Method 2 print eml file to pdf with outlook on windows 10. How to convert. How To Save An Eml File As A Pdf.
From www.zooksoftware.com
EML to PDF Converter How Do I Convert .EML to PDF in Bulk? How To Save An Eml File As A Pdf Firstly, go to its website here and upload the source eml files. Read this article to convert multiple eml files to pdf in a safe &. How to convert eml to pdf: Get the easy solutions to convert eml to pdf with attachments. Method 1 convert eml to pdf using wondershare pdfelement. Click the choose files button to select multiple. How To Save An Eml File As A Pdf.
From www.myzips.com
Convert EML Files to PDF 6.0 Download How To Save An Eml File As A Pdf Here are the main steps to convert eml files to pdf online using zamzar: It works on pc (windows, mac, linux) and mobile. Get the easy solutions to convert eml to pdf with attachments. Outlook doesn't include pdf as one of the default save as types. Save a message as a pdf file. Click the “convert to pdf” button to. How To Save An Eml File As A Pdf.
From www.msoutlooktools.com
Convert EML to PDF Format Quickly with Free Manual Solutions How To Save An Eml File As A Pdf Method 1 convert eml to pdf using wondershare pdfelement. The microsoft print to pdf utility included in windows 10 or windows 11 allows you to print. Method 2 print eml file to pdf with outlook on windows 10. Get the easy solutions to convert eml to pdf with attachments. Save a message as a pdf file. Click the “convert to. How To Save An Eml File As A Pdf.
From filefolderconversionutilities.wordpress.com
How to Save EML as PDF with all Attachments Efficiently? File Folder How To Save An Eml File As A Pdf Click the “choose files” button to select your eml files. Click the “convert to pdf” button to start the conversion. Firstly, go to its website here and upload the source eml files. Save a message as a pdf file. Outlook doesn't include pdf as one of the default save as types. How to convert eml files to pdf online? How. How To Save An Eml File As A Pdf.
From www.macmister.com
How Do I Convert Multiple EML Files to PDF on MacBook? MacMister How To Save An Eml File As A Pdf Click the “convert to pdf” button to start the conversion. Here are the main steps to convert eml files to pdf online using zamzar: How to convert eml to pdf? It works on pc (windows, mac, linux) and mobile. Outlook doesn't include pdf as one of the default save as types. How to convert eml files to pdf online? Save. How To Save An Eml File As A Pdf.
From www.adviksoft.com
EML to PDF Converter to Convert EML to PDF With Attachments How To Save An Eml File As A Pdf Read this article to convert multiple eml files to pdf in a safe &. How to convert eml to pdf? Get the easy solutions to convert eml to pdf with attachments. Click the choose files button to select multiple files on your computer or click the url button to choose. Click the “choose files” button to select your eml files.. How To Save An Eml File As A Pdf.
From filefolderconversionutilities.wordpress.com
How to Save EML as PDF with all Attachments Efficiently? File Folder How To Save An Eml File As A Pdf Method 2 print eml file to pdf with outlook on windows 10. How to convert eml to pdf? Click the “choose files” button to select your eml files. Click the “convert to pdf” button to start the conversion. How to convert eml to pdf: It works on pc (windows, mac, linux) and mobile. Save a message as a pdf file.. How To Save An Eml File As A Pdf.
From www.convertfiles.emltopdf.com
Convert .EML Files to .PDF How To Save An Eml File As A Pdf Click the choose files button to select multiple files on your computer or click the url button to choose. Click the “convert to pdf” button to start the conversion. Here are the main steps to convert eml files to pdf online using zamzar: Method 1 convert eml to pdf using wondershare pdfelement. Read this article to convert multiple eml files. How To Save An Eml File As A Pdf.
From www.articlering.com
How to Save EML Files as PDF in Bulk on Windows? How To Save An Eml File As A Pdf Get the easy solutions to convert eml to pdf with attachments. Click the choose files button to select multiple files on your computer or click the url button to choose. Read this article to convert multiple eml files to pdf in a safe &. Click the “convert to pdf” button to start the conversion. Outlook doesn't include pdf as one. How To Save An Eml File As A Pdf.
From www.wholeclear.com
How to print multiple EML files export to PDF format How To Save An Eml File As A Pdf Save a message as a pdf file. How to convert eml files to pdf online? Outlook doesn't include pdf as one of the default save as types. The microsoft print to pdf utility included in windows 10 or windows 11 allows you to print. How to convert eml to pdf? Click the “convert to pdf” button to start the conversion.. How To Save An Eml File As A Pdf.
From www.assistmyteam.com
EML to PDF Converter Save EML Email files to PDFs How To Save An Eml File As A Pdf Method 2 print eml file to pdf with outlook on windows 10. The microsoft print to pdf utility included in windows 10 or windows 11 allows you to print. Here are the main steps to convert eml files to pdf online using zamzar: Click the “convert to pdf” button to start the conversion. How to convert eml files to pdf. How To Save An Eml File As A Pdf.
From vocal.media
How Do I Save EML Mail in a PDF Format? Geeks How To Save An Eml File As A Pdf How to convert eml files to pdf online? How to convert eml to pdf? The microsoft print to pdf utility included in windows 10 or windows 11 allows you to print. Get the easy solutions to convert eml to pdf with attachments. Click the “choose files” button to select your eml files. Here are the main steps to convert eml. How To Save An Eml File As A Pdf.
From www.wholeclear.com
How to print multiple EML files export to PDF format How To Save An Eml File As A Pdf How to convert eml to pdf? The microsoft print to pdf utility included in windows 10 or windows 11 allows you to print. Read this article to convert multiple eml files to pdf in a safe &. Outlook doesn't include pdf as one of the default save as types. How to convert eml files to pdf online? Click the choose. How To Save An Eml File As A Pdf.
From www.datavare.com
Know how to freely convert EML files to PDF file for Windows How To Save An Eml File As A Pdf Read this article to convert multiple eml files to pdf in a safe &. Click the choose files button to select multiple files on your computer or click the url button to choose. Get the easy solutions to convert eml to pdf with attachments. It works on pc (windows, mac, linux) and mobile. How to convert eml to pdf? Firstly,. How To Save An Eml File As A Pdf.
From quickdata.org
How to Create Separate PDF for Each EML/EMLX Perfect Approach How To Save An Eml File As A Pdf Here are the main steps to convert eml files to pdf online using zamzar: Click the “convert to pdf” button to start the conversion. Firstly, go to its website here and upload the source eml files. How to convert eml to pdf: How to convert eml to pdf? Click the choose files button to select multiple files on your computer. How To Save An Eml File As A Pdf.
From filefolderconversionutilities.wordpress.com
How to Save EML as PDF with all Attachments Efficiently? File Folder How To Save An Eml File As A Pdf How to convert eml to pdf: How to convert eml to pdf? Method 1 convert eml to pdf using wondershare pdfelement. Read this article to convert multiple eml files to pdf in a safe &. Save a message as a pdf file. Method 2 print eml file to pdf with outlook on windows 10. Firstly, go to its website here. How To Save An Eml File As A Pdf.
From www.youtube.com
EML to PDF Converter Know How to Convert EML Files into PDF Format How To Save An Eml File As A Pdf Save a message as a pdf file. Here are the main steps to convert eml files to pdf online using zamzar: It works on pc (windows, mac, linux) and mobile. Click the “convert to pdf” button to start the conversion. How to convert eml to pdf: Click the “choose files” button to select your eml files. Method 1 convert eml. How To Save An Eml File As A Pdf.
From www.emaildoctor.org
Convert Multiple EML Files to PDF with Attachments Best Solution How To Save An Eml File As A Pdf How to convert eml files to pdf online? Save a message as a pdf file. How to convert eml to pdf? How to convert eml to pdf: Click the “convert to pdf” button to start the conversion. Method 1 convert eml to pdf using wondershare pdfelement. Here are the main steps to convert eml files to pdf online using zamzar:. How To Save An Eml File As A Pdf.
From www.businessclass.com.ua
Как перевести eml в pdf How To Save An Eml File As A Pdf Outlook doesn't include pdf as one of the default save as types. The microsoft print to pdf utility included in windows 10 or windows 11 allows you to print. Click the “choose files” button to select your eml files. Click the “convert to pdf” button to start the conversion. Method 1 convert eml to pdf using wondershare pdfelement. Click the. How To Save An Eml File As A Pdf.
From www.assistmyteam.com
Convert to PDF Software How It Works AssistMyTeam How To Save An Eml File As A Pdf Firstly, go to its website here and upload the source eml files. Method 2 print eml file to pdf with outlook on windows 10. It works on pc (windows, mac, linux) and mobile. Click the choose files button to select multiple files on your computer or click the url button to choose. Here are the main steps to convert eml. How To Save An Eml File As A Pdf.
From www.assistmyteam.com
EML to PDF Converter Save EML Email files to PDFs How To Save An Eml File As A Pdf Outlook doesn't include pdf as one of the default save as types. How to convert eml files to pdf online? Here are the main steps to convert eml files to pdf online using zamzar: Method 1 convert eml to pdf using wondershare pdfelement. Click the “convert to pdf” button to start the conversion. Firstly, go to its website here and. How To Save An Eml File As A Pdf.
From sysconverter.com
How to Convert EML to PDF With Attachments? How To Save An Eml File As A Pdf Click the choose files button to select multiple files on your computer or click the url button to choose. How to convert eml to pdf? The microsoft print to pdf utility included in windows 10 or windows 11 allows you to print. Method 1 convert eml to pdf using wondershare pdfelement. Firstly, go to its website here and upload the. How To Save An Eml File As A Pdf.
From www.softakensoftware.com
Know How to Save EML as PDF on Windows OS? How To Save An Eml File As A Pdf Method 2 print eml file to pdf with outlook on windows 10. Method 1 convert eml to pdf using wondershare pdfelement. Here are the main steps to convert eml files to pdf online using zamzar: Click the “convert to pdf” button to start the conversion. How to convert eml to pdf: It works on pc (windows, mac, linux) and mobile.. How To Save An Eml File As A Pdf.
From xtraxtor.com
How to Convert EML to PDF Files With Attachments? How To Save An Eml File As A Pdf Save a message as a pdf file. Here are the main steps to convert eml files to pdf online using zamzar: The microsoft print to pdf utility included in windows 10 or windows 11 allows you to print. Click the “choose files” button to select your eml files. How to convert eml to pdf? It works on pc (windows, mac,. How To Save An Eml File As A Pdf.
From recoverdatasoft.com
Convert EML to PDF How to Open / Change EML File to PDF How To Save An Eml File As A Pdf Here are the main steps to convert eml files to pdf online using zamzar: It works on pc (windows, mac, linux) and mobile. Click the “choose files” button to select your eml files. Firstly, go to its website here and upload the source eml files. Click the “convert to pdf” button to start the conversion. Save a message as a. How To Save An Eml File As A Pdf.
From www.birdiesoftware.com
EML to PDF Converter to Save EML File as PDF How To Save An Eml File As A Pdf Click the “choose files” button to select your eml files. How to convert eml to pdf: How to convert eml to pdf? The microsoft print to pdf utility included in windows 10 or windows 11 allows you to print. Click the “convert to pdf” button to start the conversion. It works on pc (windows, mac, linux) and mobile. Method 2. How To Save An Eml File As A Pdf.
From www.pcvare.com
EML to PDF Converter Save & Migrate Batch EML files folder to PDF Adobe How To Save An Eml File As A Pdf How to convert eml to pdf? Click the “choose files” button to select your eml files. Firstly, go to its website here and upload the source eml files. Read this article to convert multiple eml files to pdf in a safe &. It works on pc (windows, mac, linux) and mobile. Click the “convert to pdf” button to start the. How To Save An Eml File As A Pdf.
From xtraxtor.com
How to Open EML File Without Outlook? How To Save An Eml File As A Pdf Method 2 print eml file to pdf with outlook on windows 10. The microsoft print to pdf utility included in windows 10 or windows 11 allows you to print. How to convert eml to pdf? Get the easy solutions to convert eml to pdf with attachments. Click the choose files button to select multiple files on your computer or click. How To Save An Eml File As A Pdf.
From dribbble.com
Save EML File as PDF by Elle Stephen on Dribbble How To Save An Eml File As A Pdf Get the easy solutions to convert eml to pdf with attachments. Save a message as a pdf file. The microsoft print to pdf utility included in windows 10 or windows 11 allows you to print. It works on pc (windows, mac, linux) and mobile. Read this article to convert multiple eml files to pdf in a safe &. Click the. How To Save An Eml File As A Pdf.
From freedwnload.com
EML to PDF converter— Convert EML files to PDF With Attachment How To Save An Eml File As A Pdf Firstly, go to its website here and upload the source eml files. Outlook doesn't include pdf as one of the default save as types. Click the “choose files” button to select your eml files. The microsoft print to pdf utility included in windows 10 or windows 11 allows you to print. How to convert eml to pdf? Read this article. How To Save An Eml File As A Pdf.
From xtraxtor.com
How to Convert EML to PDF Files With Attachments? How To Save An Eml File As A Pdf How to convert eml to pdf? Click the choose files button to select multiple files on your computer or click the url button to choose. Firstly, go to its website here and upload the source eml files. Here are the main steps to convert eml files to pdf online using zamzar: Method 2 print eml file to pdf with outlook. How To Save An Eml File As A Pdf.
From vocal.media
How Do I Save EML Mail in a PDF Format? Geeks How To Save An Eml File As A Pdf The microsoft print to pdf utility included in windows 10 or windows 11 allows you to print. Firstly, go to its website here and upload the source eml files. Click the “choose files” button to select your eml files. Click the choose files button to select multiple files on your computer or click the url button to choose. Outlook doesn't. How To Save An Eml File As A Pdf.
From www.zooksoftware.com
EML to PDF Converter How Do I Convert .EML to PDF in Bulk? How To Save An Eml File As A Pdf Read this article to convert multiple eml files to pdf in a safe &. Save a message as a pdf file. Method 2 print eml file to pdf with outlook on windows 10. Click the “choose files” button to select your eml files. How to convert eml to pdf? Outlook doesn't include pdf as one of the default save as. How To Save An Eml File As A Pdf.
From filefolderconversionutilities.wordpress.com
How to Save EML as PDF with all Attachments Efficiently? File Folder How To Save An Eml File As A Pdf How to convert eml files to pdf online? How to convert eml to pdf? The microsoft print to pdf utility included in windows 10 or windows 11 allows you to print. How to convert eml to pdf: Save a message as a pdf file. Get the easy solutions to convert eml to pdf with attachments. It works on pc (windows,. How To Save An Eml File As A Pdf.