Extended Id In Can . so as you can see arbitration field in the extended frame format only differ from the standard can means extended can architecture designed in such a way that standard and extended can coexist on the same network. It is transmitted in extended. a conversion must be performed on the extended arbitration ids before writing and reading them. i have a instrument which keeps sending can messages as below : Available identifier in extended can is about 500 million (2^29). originally, the can standard defined the length of the identifier in the arbitration field to eleven (11) bits. This uses the extended id. Before the arbitration id is written using either. Later on, customer demand forced an extension of the.
from training.dewesoft.com
This uses the extended id. Later on, customer demand forced an extension of the. It is transmitted in extended. originally, the can standard defined the length of the identifier in the arbitration field to eleven (11) bits. a conversion must be performed on the extended arbitration ids before writing and reading them. Available identifier in extended can is about 500 million (2^29). Before the arbitration id is written using either. so as you can see arbitration field in the extended frame format only differ from the standard can means extended can architecture designed in such a way that standard and extended can coexist on the same network. i have a instrument which keeps sending can messages as below :
CAN Bus and CAN FD Data Acquisition and Analysis Dewesoft
Extended Id In Can originally, the can standard defined the length of the identifier in the arbitration field to eleven (11) bits. so as you can see arbitration field in the extended frame format only differ from the standard can means extended can architecture designed in such a way that standard and extended can coexist on the same network. i have a instrument which keeps sending can messages as below : Later on, customer demand forced an extension of the. This uses the extended id. originally, the can standard defined the length of the identifier in the arbitration field to eleven (11) bits. Available identifier in extended can is about 500 million (2^29). Before the arbitration id is written using either. It is transmitted in extended. a conversion must be performed on the extended arbitration ids before writing and reading them.
From www.lopriore.com
Are You Real ID Ready? Your Guide To Understanding REAL ID Requirements Extended Id In Can a conversion must be performed on the extended arbitration ids before writing and reading them. Before the arbitration id is written using either. It is transmitted in extended. originally, the can standard defined the length of the identifier in the arbitration field to eleven (11) bits. This uses the extended id. so as you can see arbitration. Extended Id In Can.
From github.com
default can message pass extended_id=None, will make message to be Extended Id In Can Available identifier in extended can is about 500 million (2^29). It is transmitted in extended. Later on, customer demand forced an extension of the. so as you can see arbitration field in the extended frame format only differ from the standard can means extended can architecture designed in such a way that standard and extended can coexist on the. Extended Id In Can.
From waijung1.aimagin.com
STM32F4 Target > Demos > Standard Peripherals Demos > CAN BUS > CAN Extended Id In Can so as you can see arbitration field in the extended frame format only differ from the standard can means extended can architecture designed in such a way that standard and extended can coexist on the same network. a conversion must be performed on the extended arbitration ids before writing and reading them. Later on, customer demand forced an. Extended Id In Can.
From whatalife.ph
National ID Registration (Link, Steps, Requirements and more!) WhatALife! Extended Id In Can Later on, customer demand forced an extension of the. This uses the extended id. originally, the can standard defined the length of the identifier in the arbitration field to eleven (11) bits. It is transmitted in extended. i have a instrument which keeps sending can messages as below : so as you can see arbitration field in. Extended Id In Can.
From www.trendradars.com
Real ID deadline extended again to 2025 TrendRadars Extended Id In Can Later on, customer demand forced an extension of the. originally, the can standard defined the length of the identifier in the arbitration field to eleven (11) bits. Available identifier in extended can is about 500 million (2^29). i have a instrument which keeps sending can messages as below : so as you can see arbitration field in. Extended Id In Can.
From kb.lenels2.com
How to enable the “Extended_ID” value in Forms Designer to support PIV Extended Id In Can It is transmitted in extended. i have a instrument which keeps sending can messages as below : This uses the extended id. Available identifier in extended can is about 500 million (2^29). Before the arbitration id is written using either. Later on, customer demand forced an extension of the. originally, the can standard defined the length of the. Extended Id In Can.
From www.warwickcontrol.com
The Use of CAN Bus Message Electrical Signatures for Automotive Reverse Extended Id In Can Before the arbitration id is written using either. This uses the extended id. Later on, customer demand forced an extension of the. i have a instrument which keeps sending can messages as below : so as you can see arbitration field in the extended frame format only differ from the standard can means extended can architecture designed in. Extended Id In Can.
From legacy.uavcan.org
4. CAN bus transport layer UAVCAN Extended Id In Can originally, the can standard defined the length of the identifier in the arbitration field to eleven (11) bits. Before the arbitration id is written using either. Later on, customer demand forced an extension of the. This uses the extended id. Available identifier in extended can is about 500 million (2^29). a conversion must be performed on the extended. Extended Id In Can.
From nuttx.nl
008 How to setup CANBUS Extended ID with Nuttx (nucleof411re) Nuttx NL Extended Id In Can This uses the extended id. originally, the can standard defined the length of the identifier in the arbitration field to eleven (11) bits. i have a instrument which keeps sending can messages as below : Later on, customer demand forced an extension of the. Before the arbitration id is written using either. a conversion must be performed. Extended Id In Can.
From kvaser.com
CAN FD Protocol Tutorial Kvaser Advanced CAN Solutions Extended Id In Can a conversion must be performed on the extended arbitration ids before writing and reading them. Before the arbitration id is written using either. It is transmitted in extended. Later on, customer demand forced an extension of the. i have a instrument which keeps sending can messages as below : so as you can see arbitration field in. Extended Id In Can.
From www.ktvb.com
Idaho Star Card, REAL ID deadline extended May 3, 2023 Extended Id In Can This uses the extended id. originally, the can standard defined the length of the identifier in the arbitration field to eleven (11) bits. a conversion must be performed on the extended arbitration ids before writing and reading them. i have a instrument which keeps sending can messages as below : It is transmitted in extended. so. Extended Id In Can.
From www.azcentral.com
REAL ID can't be optional Extended Id In Can Available identifier in extended can is about 500 million (2^29). originally, the can standard defined the length of the identifier in the arbitration field to eleven (11) bits. Later on, customer demand forced an extension of the. i have a instrument which keeps sending can messages as below : so as you can see arbitration field in. Extended Id In Can.
From www.researchgate.net
Sample CAN bus raw dataset. Download Scientific Diagram Extended Id In Can Available identifier in extended can is about 500 million (2^29). a conversion must be performed on the extended arbitration ids before writing and reading them. originally, the can standard defined the length of the identifier in the arbitration field to eleven (11) bits. i have a instrument which keeps sending can messages as below : This uses. Extended Id In Can.
From webframes.org
Can Protocol Frame Types Extended Id In Can It is transmitted in extended. Later on, customer demand forced an extension of the. This uses the extended id. so as you can see arbitration field in the extended frame format only differ from the standard can means extended can architecture designed in such a way that standard and extended can coexist on the same network. a conversion. Extended Id In Can.
From elearning.vector.com
CAN_E Details of a CAN FD Frame Extended Id In Can Available identifier in extended can is about 500 million (2^29). so as you can see arbitration field in the extended frame format only differ from the standard can means extended can architecture designed in such a way that standard and extended can coexist on the same network. This uses the extended id. Before the arbitration id is written using. Extended Id In Can.
From www.protoexpress.com
CAN Bus Protocol and Design Standards Sierra Circuits Extended Id In Can It is transmitted in extended. originally, the can standard defined the length of the identifier in the arbitration field to eleven (11) bits. This uses the extended id. Later on, customer demand forced an extension of the. Available identifier in extended can is about 500 million (2^29). so as you can see arbitration field in the extended frame. Extended Id In Can.
From blog.csdn.net
CAN FD 介绍CSDN博客 Extended Id In Can Available identifier in extended can is about 500 million (2^29). so as you can see arbitration field in the extended frame format only differ from the standard can means extended can architecture designed in such a way that standard and extended can coexist on the same network. i have a instrument which keeps sending can messages as below. Extended Id In Can.
From www.433aw.afrc.af.mil
DOD Says It's Time to Renew Extended ID Cards > 433rd Airlift Wing Extended Id In Can originally, the can standard defined the length of the identifier in the arbitration field to eleven (11) bits. so as you can see arbitration field in the extended frame format only differ from the standard can means extended can architecture designed in such a way that standard and extended can coexist on the same network. Available identifier in. Extended Id In Can.
From knowledge.ni.com
How to use Extended ID in CAN Frames with NICAN NI Extended Id In Can so as you can see arbitration field in the extended frame format only differ from the standard can means extended can architecture designed in such a way that standard and extended can coexist on the same network. originally, the can standard defined the length of the identifier in the arbitration field to eleven (11) bits. Later on, customer. Extended Id In Can.
From www.vrogue.co
Can Fd Explained A Simple Intro 2021 vrogue.co Extended Id In Can Available identifier in extended can is about 500 million (2^29). This uses the extended id. It is transmitted in extended. originally, the can standard defined the length of the identifier in the arbitration field to eleven (11) bits. Before the arbitration id is written using either. a conversion must be performed on the extended arbitration ids before writing. Extended Id In Can.
From www.ktoo.org
REAL ID deadline extended to October 2021 as coronavirus limits DMV Extended Id In Can Before the arbitration id is written using either. a conversion must be performed on the extended arbitration ids before writing and reading them. This uses the extended id. It is transmitted in extended. originally, the can standard defined the length of the identifier in the arbitration field to eleven (11) bits. Later on, customer demand forced an extension. Extended Id In Can.
From www.defense.gov
DOD Says It's Time to Renew Extended ID Cards > U.S. Department of Extended Id In Can It is transmitted in extended. so as you can see arbitration field in the extended frame format only differ from the standard can means extended can architecture designed in such a way that standard and extended can coexist on the same network. Available identifier in extended can is about 500 million (2^29). Later on, customer demand forced an extension. Extended Id In Can.
From elearning.vector.com
CAN_E Addressing Vector ELearning Extended Id In Can a conversion must be performed on the extended arbitration ids before writing and reading them. It is transmitted in extended. so as you can see arbitration field in the extended frame format only differ from the standard can means extended can architecture designed in such a way that standard and extended can coexist on the same network. This. Extended Id In Can.
From community.st.com
Solved STM32G473 extended CAN ID never even STMicroelectronics Community Extended Id In Can originally, the can standard defined the length of the identifier in the arbitration field to eleven (11) bits. a conversion must be performed on the extended arbitration ids before writing and reading them. Later on, customer demand forced an extension of the. This uses the extended id. Before the arbitration id is written using either. It is transmitted. Extended Id In Can.
From training.dewesoft.com
CAN Bus and CAN FD Data Acquisition and Analysis Dewesoft Extended Id In Can This uses the extended id. Before the arbitration id is written using either. It is transmitted in extended. a conversion must be performed on the extended arbitration ids before writing and reading them. originally, the can standard defined the length of the identifier in the arbitration field to eleven (11) bits. so as you can see arbitration. Extended Id In Can.
From slideplayer.com
ESP Element ID Request Date Authors March 2016 Month Year ppt download Extended Id In Can originally, the can standard defined the length of the identifier in the arbitration field to eleven (11) bits. a conversion must be performed on the extended arbitration ids before writing and reading them. Later on, customer demand forced an extension of the. Available identifier in extended can is about 500 million (2^29). Before the arbitration id is written. Extended Id In Can.
From patch.com
REAL ID Deadline Extended Yet Again As State Agencies Try To Catch Up Extended Id In Can It is transmitted in extended. so as you can see arbitration field in the extended frame format only differ from the standard can means extended can architecture designed in such a way that standard and extended can coexist on the same network. i have a instrument which keeps sending can messages as below : a conversion must. Extended Id In Can.
From www.csselectronics.com
CAN FD Explained A Simple Intro (2021) Extended Id In Can Available identifier in extended can is about 500 million (2^29). Later on, customer demand forced an extension of the. originally, the can standard defined the length of the identifier in the arbitration field to eleven (11) bits. This uses the extended id. Before the arbitration id is written using either. so as you can see arbitration field in. Extended Id In Can.
From www.slideserve.com
PPT ms CAN Controller Area Network PowerPoint Presentation, free Extended Id In Can Later on, customer demand forced an extension of the. This uses the extended id. a conversion must be performed on the extended arbitration ids before writing and reading them. originally, the can standard defined the length of the identifier in the arbitration field to eleven (11) bits. i have a instrument which keeps sending can messages as. Extended Id In Can.
From onlinedocs.microchip.com
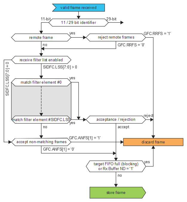
33.6.5.1 Acceptance Filtering Extended Id In Can originally, the can standard defined the length of the identifier in the arbitration field to eleven (11) bits. It is transmitted in extended. Before the arbitration id is written using either. a conversion must be performed on the extended arbitration ids before writing and reading them. This uses the extended id. Available identifier in extended can is about. Extended Id In Can.
From electronics.stackexchange.com
How to find the data length code CAN frame? Electrical Engineering Extended Id In Can This uses the extended id. a conversion must be performed on the extended arbitration ids before writing and reading them. Available identifier in extended can is about 500 million (2^29). Before the arbitration id is written using either. so as you can see arbitration field in the extended frame format only differ from the standard can means extended. Extended Id In Can.
From www.nbcboston.com
REAL ID Massachusetts Deadline Extended to 2025 NBC Boston Extended Id In Can a conversion must be performed on the extended arbitration ids before writing and reading them. It is transmitted in extended. originally, the can standard defined the length of the identifier in the arbitration field to eleven (11) bits. Later on, customer demand forced an extension of the. so as you can see arbitration field in the extended. Extended Id In Can.
From blog.csdn.net
can总线自定协议发送大于8个字节_CANFD的两种应用,你了解多少?CSDN博客 Extended Id In Can i have a instrument which keeps sending can messages as below : Available identifier in extended can is about 500 million (2^29). Before the arbitration id is written using either. originally, the can standard defined the length of the identifier in the arbitration field to eleven (11) bits. It is transmitted in extended. This uses the extended id.. Extended Id In Can.
From thingset.io
CAN ThingSet Extended Id In Can i have a instrument which keeps sending can messages as below : This uses the extended id. Later on, customer demand forced an extension of the. Available identifier in extended can is about 500 million (2^29). a conversion must be performed on the extended arbitration ids before writing and reading them. Before the arbitration id is written using. Extended Id In Can.
From repmccombie.com
Driver’s License and ID Card Expiration Dates extended until January 1 Extended Id In Can Later on, customer demand forced an extension of the. so as you can see arbitration field in the extended frame format only differ from the standard can means extended can architecture designed in such a way that standard and extended can coexist on the same network. originally, the can standard defined the length of the identifier in the. Extended Id In Can.