Restic Size Of Snapshot . Does restic stats ignore some. As @fd0 already pointed out, printing the size on every invocation of restic snapshots would be a pretty expensive. On the other hand, restic snapshots prints a nice table with human. I noticed a difference between the restic stats (~31gb) output and the real repository size (~96 gb). It reflects the size of the contained files at the. See the size of restic snapshots in repository using the restic diff command. I just created my very first snapshot with restic and here’s the output: Identify the changes in contents between two. The size column only exists for snapshots created using restic 0.17.0 or later. Restic list snapshots will print a list of snapshot ids, nothing more. 47494 new, 0 changed, 0 unmodified.
from ostechnix.com
47494 new, 0 changed, 0 unmodified. Restic list snapshots will print a list of snapshot ids, nothing more. It reflects the size of the contained files at the. See the size of restic snapshots in repository using the restic diff command. I noticed a difference between the restic stats (~31gb) output and the real repository size (~96 gb). I just created my very first snapshot with restic and here’s the output: Does restic stats ignore some. The size column only exists for snapshots created using restic 0.17.0 or later. On the other hand, restic snapshots prints a nice table with human. Identify the changes in contents between two.
Backup And Restore Data Using Restic In Linux OSTechNix
Restic Size Of Snapshot The size column only exists for snapshots created using restic 0.17.0 or later. I just created my very first snapshot with restic and here’s the output: On the other hand, restic snapshots prints a nice table with human. As @fd0 already pointed out, printing the size on every invocation of restic snapshots would be a pretty expensive. Identify the changes in contents between two. The size column only exists for snapshots created using restic 0.17.0 or later. See the size of restic snapshots in repository using the restic diff command. 47494 new, 0 changed, 0 unmodified. Restic list snapshots will print a list of snapshot ids, nothing more. Does restic stats ignore some. It reflects the size of the contained files at the. I noticed a difference between the restic stats (~31gb) output and the real repository size (~96 gb).
From kladyfuvy.blob.core.windows.net
Restic Delete Snapshot at Louise Parker blog Restic Size Of Snapshot Does restic stats ignore some. I just created my very first snapshot with restic and here’s the output: On the other hand, restic snapshots prints a nice table with human. See the size of restic snapshots in repository using the restic diff command. It reflects the size of the contained files at the. I noticed a difference between the restic. Restic Size Of Snapshot.
From github.com
Print out the backup size when listing snapshots (enhancement) · Issue Restic Size Of Snapshot Does restic stats ignore some. I noticed a difference between the restic stats (~31gb) output and the real repository size (~96 gb). The size column only exists for snapshots created using restic 0.17.0 or later. Identify the changes in contents between two. I just created my very first snapshot with restic and here’s the output: On the other hand, restic. Restic Size Of Snapshot.
From github.com
Restic case study Mongo diff snapshots take longer than init snapshot Restic Size Of Snapshot Restic list snapshots will print a list of snapshot ids, nothing more. On the other hand, restic snapshots prints a nice table with human. Identify the changes in contents between two. 47494 new, 0 changed, 0 unmodified. The size column only exists for snapshots created using restic 0.17.0 or later. Does restic stats ignore some. I just created my very. Restic Size Of Snapshot.
From linuxiac.com
Restic Backup and Restore Data on Linux with Examples Restic Size Of Snapshot On the other hand, restic snapshots prints a nice table with human. I noticed a difference between the restic stats (~31gb) output and the real repository size (~96 gb). Identify the changes in contents between two. 47494 new, 0 changed, 0 unmodified. Restic list snapshots will print a list of snapshot ids, nothing more. Does restic stats ignore some. It. Restic Size Of Snapshot.
From forum.restic.net
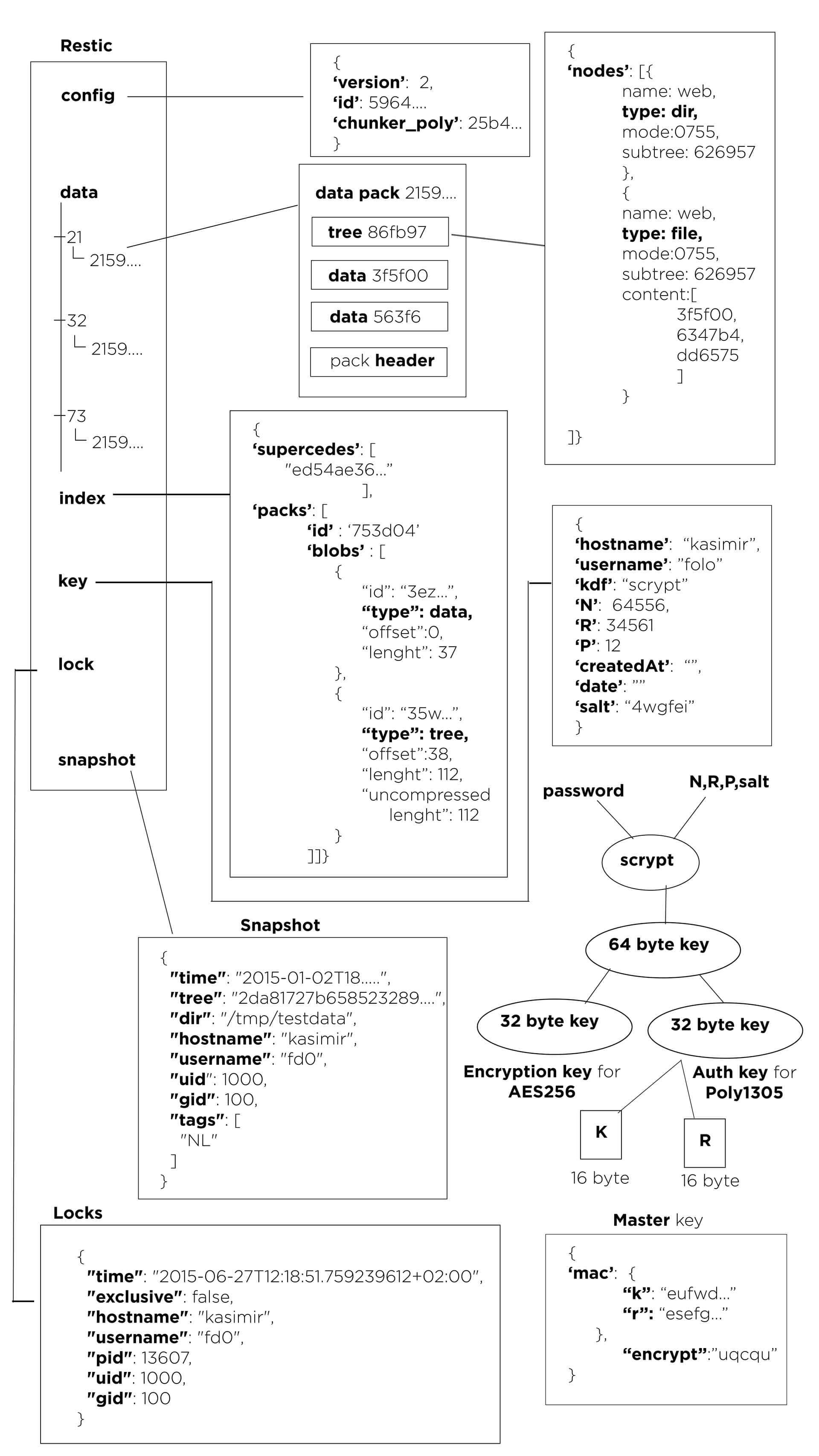
Restic repo structure (pictorial representation) Features and Ideas Restic Size Of Snapshot It reflects the size of the contained files at the. The size column only exists for snapshots created using restic 0.17.0 or later. 47494 new, 0 changed, 0 unmodified. On the other hand, restic snapshots prints a nice table with human. As @fd0 already pointed out, printing the size on every invocation of restic snapshots would be a pretty expensive.. Restic Size Of Snapshot.
From www.youtube.com
Restic Browser for Windows YouTube Restic Size Of Snapshot On the other hand, restic snapshots prints a nice table with human. See the size of restic snapshots in repository using the restic diff command. It reflects the size of the contained files at the. I just created my very first snapshot with restic and here’s the output: Does restic stats ignore some. The size column only exists for snapshots. Restic Size Of Snapshot.
From github.com
GitHub bashfulrobot/snapcraftersrestic Create snap package for Restic Size Of Snapshot The size column only exists for snapshots created using restic 0.17.0 or later. See the size of restic snapshots in repository using the restic diff command. 47494 new, 0 changed, 0 unmodified. It reflects the size of the contained files at the. Does restic stats ignore some. I noticed a difference between the restic stats (~31gb) output and the real. Restic Size Of Snapshot.
From creativeprojects.github.io
Getting Started resticprofile Restic Size Of Snapshot The size column only exists for snapshots created using restic 0.17.0 or later. I noticed a difference between the restic stats (~31gb) output and the real repository size (~96 gb). Identify the changes in contents between two. See the size of restic snapshots in repository using the restic diff command. Does restic stats ignore some. Restic list snapshots will print. Restic Size Of Snapshot.
From www.buffaloamericas.com
How NAS with Snapshots Can Be a GameChanger for Your Business Restic Size Of Snapshot I just created my very first snapshot with restic and here’s the output: See the size of restic snapshots in repository using the restic diff command. The size column only exists for snapshots created using restic 0.17.0 or later. I noticed a difference between the restic stats (~31gb) output and the real repository size (~96 gb). It reflects the size. Restic Size Of Snapshot.
From faisalrafique.com
Restic vs A Comparison of Backup Solutions Restic Size Of Snapshot I just created my very first snapshot with restic and here’s the output: On the other hand, restic snapshots prints a nice table with human. Does restic stats ignore some. I noticed a difference between the restic stats (~31gb) output and the real repository size (~96 gb). 47494 new, 0 changed, 0 unmodified. It reflects the size of the contained. Restic Size Of Snapshot.
From lookdocs.blogspot.com
Restic 使用aws备份案例 Restic Size Of Snapshot It reflects the size of the contained files at the. I noticed a difference between the restic stats (~31gb) output and the real repository size (~96 gb). See the size of restic snapshots in repository using the restic diff command. As @fd0 already pointed out, printing the size on every invocation of restic snapshots would be a pretty expensive. The. Restic Size Of Snapshot.
From cloudcasa.io
Comparing Restic vs Kopia and why Velero uses Kopia CloudCasa Restic Size Of Snapshot See the size of restic snapshots in repository using the restic diff command. It reflects the size of the contained files at the. Does restic stats ignore some. As @fd0 already pointed out, printing the size on every invocation of restic snapshots would be a pretty expensive. The size column only exists for snapshots created using restic 0.17.0 or later.. Restic Size Of Snapshot.
From awesomeopensource.com
Restic Minio Civo Learn Guide Restic Size Of Snapshot The size column only exists for snapshots created using restic 0.17.0 or later. I just created my very first snapshot with restic and here’s the output: On the other hand, restic snapshots prints a nice table with human. I noticed a difference between the restic stats (~31gb) output and the real repository size (~96 gb). Identify the changes in contents. Restic Size Of Snapshot.
From kladyfuvy.blob.core.windows.net
Restic Delete Snapshot at Louise Parker blog Restic Size Of Snapshot I noticed a difference between the restic stats (~31gb) output and the real repository size (~96 gb). Does restic stats ignore some. Restic list snapshots will print a list of snapshot ids, nothing more. See the size of restic snapshots in repository using the restic diff command. On the other hand, restic snapshots prints a nice table with human. As. Restic Size Of Snapshot.
From localwp.com
Manually Restore a Cloud Backup with Restic Local Restic Size Of Snapshot Does restic stats ignore some. I noticed a difference between the restic stats (~31gb) output and the real repository size (~96 gb). Identify the changes in contents between two. 47494 new, 0 changed, 0 unmodified. I just created my very first snapshot with restic and here’s the output: See the size of restic snapshots in repository using the restic diff. Restic Size Of Snapshot.
From ostechnix.com
Backup And Restore Data Using Restic In Linux OSTechNix Restic Size Of Snapshot Identify the changes in contents between two. On the other hand, restic snapshots prints a nice table with human. Does restic stats ignore some. The size column only exists for snapshots created using restic 0.17.0 or later. It reflects the size of the contained files at the. See the size of restic snapshots in repository using the restic diff command.. Restic Size Of Snapshot.
From kladyfuvy.blob.core.windows.net
Restic Delete Snapshot at Louise Parker blog Restic Size Of Snapshot Does restic stats ignore some. The size column only exists for snapshots created using restic 0.17.0 or later. It reflects the size of the contained files at the. 47494 new, 0 changed, 0 unmodified. Restic list snapshots will print a list of snapshot ids, nothing more. As @fd0 already pointed out, printing the size on every invocation of restic snapshots. Restic Size Of Snapshot.
From lookdocs.blogspot.com
Restic 使用aws备份案例 Restic Size Of Snapshot I just created my very first snapshot with restic and here’s the output: Restic list snapshots will print a list of snapshot ids, nothing more. The size column only exists for snapshots created using restic 0.17.0 or later. Does restic stats ignore some. Identify the changes in contents between two. As @fd0 already pointed out, printing the size on every. Restic Size Of Snapshot.
From www.reddit.com
1mF4m0uS (u/1mF4m0uS) Reddit Restic Size Of Snapshot On the other hand, restic snapshots prints a nice table with human. As @fd0 already pointed out, printing the size on every invocation of restic snapshots would be a pretty expensive. Restic list snapshots will print a list of snapshot ids, nothing more. 47494 new, 0 changed, 0 unmodified. Does restic stats ignore some. Identify the changes in contents between. Restic Size Of Snapshot.
From slideplayer.com
restic Backups done right ppt download Restic Size Of Snapshot The size column only exists for snapshots created using restic 0.17.0 or later. I noticed a difference between the restic stats (~31gb) output and the real repository size (~96 gb). It reflects the size of the contained files at the. As @fd0 already pointed out, printing the size on every invocation of restic snapshots would be a pretty expensive. Identify. Restic Size Of Snapshot.
From slideplayer.com
restic Backups done right ppt download Restic Size Of Snapshot On the other hand, restic snapshots prints a nice table with human. Does restic stats ignore some. The size column only exists for snapshots created using restic 0.17.0 or later. Identify the changes in contents between two. As @fd0 already pointed out, printing the size on every invocation of restic snapshots would be a pretty expensive. Restic list snapshots will. Restic Size Of Snapshot.
From www.seanh.cc
seanh.cc How I Use Restic to Back up My Home Folders to Backblaze B2 Restic Size Of Snapshot Identify the changes in contents between two. 47494 new, 0 changed, 0 unmodified. The size column only exists for snapshots created using restic 0.17.0 or later. It reflects the size of the contained files at the. I noticed a difference between the restic stats (~31gb) output and the real repository size (~96 gb). See the size of restic snapshots in. Restic Size Of Snapshot.
From github.com
Failed to open B2 repo failed to parse snapshot info invalid Restic Size Of Snapshot As @fd0 already pointed out, printing the size on every invocation of restic snapshots would be a pretty expensive. Identify the changes in contents between two. See the size of restic snapshots in repository using the restic diff command. Does restic stats ignore some. Restic list snapshots will print a list of snapshot ids, nothing more. On the other hand,. Restic Size Of Snapshot.
From linux-nerds.org
Restic UI User documentation Restic Size Of Snapshot As @fd0 already pointed out, printing the size on every invocation of restic snapshots would be a pretty expensive. Does restic stats ignore some. I noticed a difference between the restic stats (~31gb) output and the real repository size (~96 gb). The size column only exists for snapshots created using restic 0.17.0 or later. 47494 new, 0 changed, 0 unmodified.. Restic Size Of Snapshot.
From kladyfuvy.blob.core.windows.net
Restic Delete Snapshot at Louise Parker blog Restic Size Of Snapshot See the size of restic snapshots in repository using the restic diff command. Restic list snapshots will print a list of snapshot ids, nothing more. 47494 new, 0 changed, 0 unmodified. I noticed a difference between the restic stats (~31gb) output and the real repository size (~96 gb). The size column only exists for snapshots created using restic 0.17.0 or. Restic Size Of Snapshot.
From noted.lol
Introducing Wrestic RustBased Restic Wrapper Restic Size Of Snapshot The size column only exists for snapshots created using restic 0.17.0 or later. As @fd0 already pointed out, printing the size on every invocation of restic snapshots would be a pretty expensive. I just created my very first snapshot with restic and here’s the output: It reflects the size of the contained files at the. See the size of restic. Restic Size Of Snapshot.
From kladyfuvy.blob.core.windows.net
Restic Delete Snapshot at Louise Parker blog Restic Size Of Snapshot On the other hand, restic snapshots prints a nice table with human. Restic list snapshots will print a list of snapshot ids, nothing more. It reflects the size of the contained files at the. I just created my very first snapshot with restic and here’s the output: 47494 new, 0 changed, 0 unmodified. See the size of restic snapshots in. Restic Size Of Snapshot.
From ostechnix.com
Backup And Restore Data Using Restic In Linux OSTechNix Restic Size Of Snapshot I just created my very first snapshot with restic and here’s the output: Identify the changes in contents between two. The size column only exists for snapshots created using restic 0.17.0 or later. See the size of restic snapshots in repository using the restic diff command. On the other hand, restic snapshots prints a nice table with human. I noticed. Restic Size Of Snapshot.
From lookdocs.blogspot.com
Restic 使用aws备份案例 Restic Size Of Snapshot The size column only exists for snapshots created using restic 0.17.0 or later. 47494 new, 0 changed, 0 unmodified. Restic list snapshots will print a list of snapshot ids, nothing more. I just created my very first snapshot with restic and here’s the output: Identify the changes in contents between two. Does restic stats ignore some. It reflects the size. Restic Size Of Snapshot.
From linux-nerds.org
Restic UI User documentation Restic Size Of Snapshot The size column only exists for snapshots created using restic 0.17.0 or later. As @fd0 already pointed out, printing the size on every invocation of restic snapshots would be a pretty expensive. On the other hand, restic snapshots prints a nice table with human. Does restic stats ignore some. It reflects the size of the contained files at the. I. Restic Size Of Snapshot.
From eclecticlight.co
Explainer The arithmetic of snapshot size The Eclectic Light Company Restic Size Of Snapshot On the other hand, restic snapshots prints a nice table with human. Does restic stats ignore some. I noticed a difference between the restic stats (~31gb) output and the real repository size (~96 gb). I just created my very first snapshot with restic and here’s the output: 47494 new, 0 changed, 0 unmodified. As @fd0 already pointed out, printing the. Restic Size Of Snapshot.
From forum.restic.net
NPBackup Cross platform restic based backup solution, batteries and Restic Size Of Snapshot Restic list snapshots will print a list of snapshot ids, nothing more. 47494 new, 0 changed, 0 unmodified. The size column only exists for snapshots created using restic 0.17.0 or later. I just created my very first snapshot with restic and here’s the output: Does restic stats ignore some. See the size of restic snapshots in repository using the restic. Restic Size Of Snapshot.
From localwp.com
Manually Restore a Cloud Backup with Restic Local Restic Size Of Snapshot As @fd0 already pointed out, printing the size on every invocation of restic snapshots would be a pretty expensive. 47494 new, 0 changed, 0 unmodified. See the size of restic snapshots in repository using the restic diff command. Identify the changes in contents between two. Restic list snapshots will print a list of snapshot ids, nothing more. I noticed a. Restic Size Of Snapshot.
From noted.lol
Introducing Wrestic RustBased Restic Wrapper Restic Size Of Snapshot 47494 new, 0 changed, 0 unmodified. On the other hand, restic snapshots prints a nice table with human. Does restic stats ignore some. See the size of restic snapshots in repository using the restic diff command. It reflects the size of the contained files at the. I noticed a difference between the restic stats (~31gb) output and the real repository. Restic Size Of Snapshot.
From www.youtube.com
Restic Guide Part 16 Comparing Snapshots YouTube Restic Size Of Snapshot I just created my very first snapshot with restic and here’s the output: It reflects the size of the contained files at the. Does restic stats ignore some. Restic list snapshots will print a list of snapshot ids, nothing more. 47494 new, 0 changed, 0 unmodified. Identify the changes in contents between two. On the other hand, restic snapshots prints. Restic Size Of Snapshot.