Compare Dates Xml . Compare xml files semantically, ignoring element and attribute order. Because of this, when serializing date/time values into an xml document, most developers choose a date/time string format. The date data type is used to specify a date. To do a date compare, just add a function that takes. Hi guys, i need to compare date&time in xslt taking input from xml file. Xmldiffs first parses each xml file and spits them out sorted. Two dates are coming as a variable in xml file. But you can work directly with the date in a test by nesting your function calls.
from xlcompare.com
The date data type is used to specify a date. Because of this, when serializing date/time values into an xml document, most developers choose a date/time string format. Hi guys, i need to compare date&time in xslt taking input from xml file. To do a date compare, just add a function that takes. Xmldiffs first parses each xml file and spits them out sorted. Compare xml files semantically, ignoring element and attribute order. Two dates are coming as a variable in xml file. But you can work directly with the date in a test by nesting your function calls.
Compare two XML files and highlight diffs with color
Compare Dates Xml Hi guys, i need to compare date&time in xslt taking input from xml file. Hi guys, i need to compare date&time in xslt taking input from xml file. Xmldiffs first parses each xml file and spits them out sorted. Because of this, when serializing date/time values into an xml document, most developers choose a date/time string format. Compare xml files semantically, ignoring element and attribute order. The date data type is used to specify a date. But you can work directly with the date in a test by nesting your function calls. To do a date compare, just add a function that takes. Two dates are coming as a variable in xml file.
From www.simego.com
Converting a CSV file to XML Compare Dates Xml Two dates are coming as a variable in xml file. Because of this, when serializing date/time values into an xml document, most developers choose a date/time string format. Hi guys, i need to compare date&time in xslt taking input from xml file. To do a date compare, just add a function that takes. Xmldiffs first parses each xml file and. Compare Dates Xml.
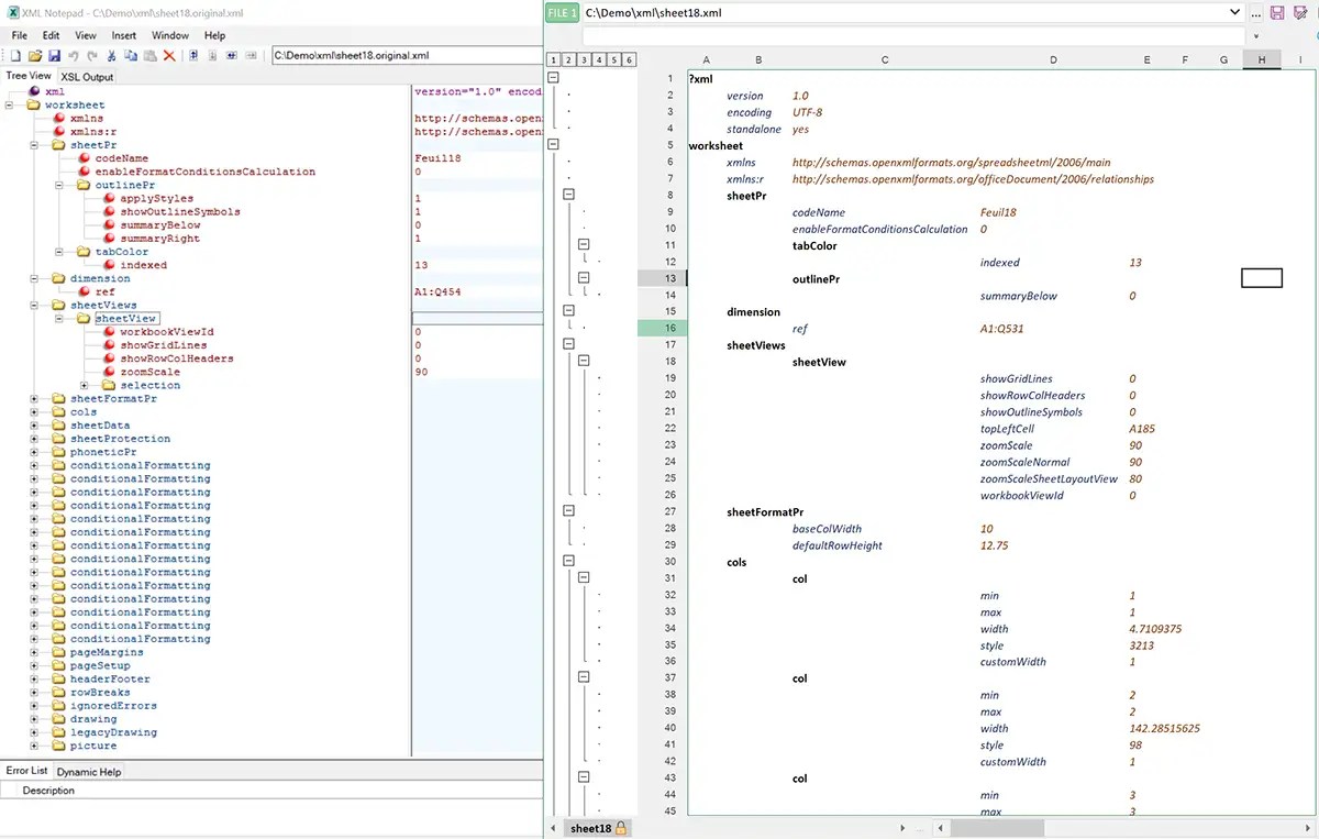
From whycentre.weebly.com
Beyond compare xml comparison whycentre Compare Dates Xml Xmldiffs first parses each xml file and spits them out sorted. Compare xml files semantically, ignoring element and attribute order. Two dates are coming as a variable in xml file. But you can work directly with the date in a test by nesting your function calls. The date data type is used to specify a date. Because of this, when. Compare Dates Xml.
From www.devart.com
PostgreSQL Compare Dates Definition and Examples of Syntax Compare Dates Xml But you can work directly with the date in a test by nesting your function calls. Because of this, when serializing date/time values into an xml document, most developers choose a date/time string format. Two dates are coming as a variable in xml file. To do a date compare, just add a function that takes. Compare xml files semantically, ignoring. Compare Dates Xml.
From www.liquid-technologies.com
Compare XML Files Compare Dates Xml Because of this, when serializing date/time values into an xml document, most developers choose a date/time string format. Hi guys, i need to compare date&time in xslt taking input from xml file. To do a date compare, just add a function that takes. The date data type is used to specify a date. Compare xml files semantically, ignoring element and. Compare Dates Xml.
From www.devart.com
SQL compare dates An easy guide to comparing dates in SQL Server Compare Dates Xml To do a date compare, just add a function that takes. Because of this, when serializing date/time values into an xml document, most developers choose a date/time string format. The date data type is used to specify a date. Two dates are coming as a variable in xml file. Hi guys, i need to compare date&time in xslt taking input. Compare Dates Xml.
From www.deltaxml.com
Content Compare XML Content Comparison Made Easy DeltaXML Compare Dates Xml But you can work directly with the date in a test by nesting your function calls. Hi guys, i need to compare date&time in xslt taking input from xml file. The date data type is used to specify a date. To do a date compare, just add a function that takes. Two dates are coming as a variable in xml. Compare Dates Xml.
From www.exceldemy.com
How to Compare Dates in Two Columns in Excel (8 Methods) Compare Dates Xml But you can work directly with the date in a test by nesting your function calls. Compare xml files semantically, ignoring element and attribute order. The date data type is used to specify a date. Xmldiffs first parses each xml file and spits them out sorted. Hi guys, i need to compare date&time in xslt taking input from xml file.. Compare Dates Xml.
From www.devart.com
Comparing Dates in Oracle PL/SQL with Studio Compare Dates Xml Two dates are coming as a variable in xml file. Compare xml files semantically, ignoring element and attribute order. But you can work directly with the date in a test by nesting your function calls. To do a date compare, just add a function that takes. The date data type is used to specify a date. Xmldiffs first parses each. Compare Dates Xml.
From studentprojectcode.com
How to Compare Two XML Files in 2024? Compare Dates Xml Two dates are coming as a variable in xml file. But you can work directly with the date in a test by nesting your function calls. Compare xml files semantically, ignoring element and attribute order. To do a date compare, just add a function that takes. Because of this, when serializing date/time values into an xml document, most developers choose. Compare Dates Xml.
From whaa.dev
How to compare dates in JavaScript? Compare Dates Xml Two dates are coming as a variable in xml file. Xmldiffs first parses each xml file and spits them out sorted. Compare xml files semantically, ignoring element and attribute order. Hi guys, i need to compare date&time in xslt taking input from xml file. But you can work directly with the date in a test by nesting your function calls.. Compare Dates Xml.
From www.mywebtuts.com
How To Comparing Dates & Time Using JavaScript? Compare Dates Xml The date data type is used to specify a date. Compare xml files semantically, ignoring element and attribute order. Two dates are coming as a variable in xml file. Hi guys, i need to compare date&time in xslt taking input from xml file. To do a date compare, just add a function that takes. Xmldiffs first parses each xml file. Compare Dates Xml.
From github.com
GitHub datainq/xmldatetime Simple implementation of xml dateTime format for use with Compare Dates Xml Hi guys, i need to compare date&time in xslt taking input from xml file. But you can work directly with the date in a test by nesting your function calls. Compare xml files semantically, ignoring element and attribute order. Two dates are coming as a variable in xml file. The date data type is used to specify a date. Xmldiffs. Compare Dates Xml.
From www.devart.com
SQL compare dates An easy guide to comparing dates in SQL Server Compare Dates Xml The date data type is used to specify a date. But you can work directly with the date in a test by nesting your function calls. Hi guys, i need to compare date&time in xslt taking input from xml file. Because of this, when serializing date/time values into an xml document, most developers choose a date/time string format. Compare xml. Compare Dates Xml.
From sharepains.com
Compare dates using conditions in Power Automate Compare Dates Xml Compare xml files semantically, ignoring element and attribute order. The date data type is used to specify a date. To do a date compare, just add a function that takes. Hi guys, i need to compare date&time in xslt taking input from xml file. But you can work directly with the date in a test by nesting your function calls.. Compare Dates Xml.
From itsourcecode.com
How to Compare two (2) Dates in JavaScript? Compare Dates Xml The date data type is used to specify a date. Xmldiffs first parses each xml file and spits them out sorted. Compare xml files semantically, ignoring element and attribute order. Because of this, when serializing date/time values into an xml document, most developers choose a date/time string format. But you can work directly with the date in a test by. Compare Dates Xml.
From www.devart.com
SQL compare dates An easy guide to comparing dates in SQL Server Compare Dates Xml Hi guys, i need to compare date&time in xslt taking input from xml file. The date data type is used to specify a date. Because of this, when serializing date/time values into an xml document, most developers choose a date/time string format. Two dates are coming as a variable in xml file. Compare xml files semantically, ignoring element and attribute. Compare Dates Xml.
From blackdop.weebly.com
Beyond compare xml blackdop Compare Dates Xml The date data type is used to specify a date. But you can work directly with the date in a test by nesting your function calls. Compare xml files semantically, ignoring element and attribute order. Because of this, when serializing date/time values into an xml document, most developers choose a date/time string format. Hi guys, i need to compare date&time. Compare Dates Xml.
From codingartistweb.com
Compare Dates In Javascript Coding Artist Compare Dates Xml Because of this, when serializing date/time values into an xml document, most developers choose a date/time string format. Compare xml files semantically, ignoring element and attribute order. Two dates are coming as a variable in xml file. The date data type is used to specify a date. To do a date compare, just add a function that takes. But you. Compare Dates Xml.
From www.freecodecamp.org
JavaScript Date Comparison How to Compare Dates in JS Compare Dates Xml But you can work directly with the date in a test by nesting your function calls. Compare xml files semantically, ignoring element and attribute order. Xmldiffs first parses each xml file and spits them out sorted. Hi guys, i need to compare date&time in xslt taking input from xml file. Because of this, when serializing date/time values into an xml. Compare Dates Xml.
From rayka-co.com
Compare XML JSON YAML Compare Dates Xml Hi guys, i need to compare date&time in xslt taking input from xml file. The date data type is used to specify a date. But you can work directly with the date in a test by nesting your function calls. Because of this, when serializing date/time values into an xml document, most developers choose a date/time string format. Compare xml. Compare Dates Xml.
From www.ennicode.com
How to Oracle SQL Compare Dates (6 Ways) Ennicode Compare Dates Xml But you can work directly with the date in a test by nesting your function calls. Because of this, when serializing date/time values into an xml document, most developers choose a date/time string format. Hi guys, i need to compare date&time in xslt taking input from xml file. Two dates are coming as a variable in xml file. Compare xml. Compare Dates Xml.
From www.devart.com
PostgreSQL Compare Dates Definition and Examples of Syntax Compare Dates Xml But you can work directly with the date in a test by nesting your function calls. The date data type is used to specify a date. Compare xml files semantically, ignoring element and attribute order. Two dates are coming as a variable in xml file. Xmldiffs first parses each xml file and spits them out sorted. Because of this, when. Compare Dates Xml.
From programmingwithswift.com
How to compare dates with TypeScript or JavaScript Compare Dates Xml Because of this, when serializing date/time values into an xml document, most developers choose a date/time string format. But you can work directly with the date in a test by nesting your function calls. Xmldiffs first parses each xml file and spits them out sorted. To do a date compare, just add a function that takes. Two dates are coming. Compare Dates Xml.
From fileproinfo.com
How To Compare XML Files Online FileProInfo Blogs Compare Dates Xml Xmldiffs first parses each xml file and spits them out sorted. Two dates are coming as a variable in xml file. The date data type is used to specify a date. Compare xml files semantically, ignoring element and attribute order. Because of this, when serializing date/time values into an xml document, most developers choose a date/time string format. But you. Compare Dates Xml.
From www.altova.com
Comparer des fichiers XML Altova Compare Dates Xml Xmldiffs first parses each xml file and spits them out sorted. To do a date compare, just add a function that takes. Hi guys, i need to compare date&time in xslt taking input from xml file. Because of this, when serializing date/time values into an xml document, most developers choose a date/time string format. Compare xml files semantically, ignoring element. Compare Dates Xml.
From www.deltaxml.com
XML Data Compare Find and Process XML data Changes Easily Compare Dates Xml Compare xml files semantically, ignoring element and attribute order. Hi guys, i need to compare date&time in xslt taking input from xml file. The date data type is used to specify a date. Xmldiffs first parses each xml file and spits them out sorted. Two dates are coming as a variable in xml file. To do a date compare, just. Compare Dates Xml.
From xlcompare.com
Compare two XML files and highlight diffs with color Compare Dates Xml The date data type is used to specify a date. Xmldiffs first parses each xml file and spits them out sorted. To do a date compare, just add a function that takes. Because of this, when serializing date/time values into an xml document, most developers choose a date/time string format. But you can work directly with the date in a. Compare Dates Xml.
From www.youtube.com
How to Compare XML Files YouTube Compare Dates Xml The date data type is used to specify a date. Because of this, when serializing date/time values into an xml document, most developers choose a date/time string format. Hi guys, i need to compare date&time in xslt taking input from xml file. Xmldiffs first parses each xml file and spits them out sorted. To do a date compare, just add. Compare Dates Xml.
From wpforms.com
How to Compare Two Dates in the Same Form with WPForms Compare Dates Xml Compare xml files semantically, ignoring element and attribute order. Two dates are coming as a variable in xml file. But you can work directly with the date in a test by nesting your function calls. To do a date compare, just add a function that takes. Xmldiffs first parses each xml file and spits them out sorted. The date data. Compare Dates Xml.
From ubuntuask.com
How to Compare Two XML Files in 2024? Compare Dates Xml Two dates are coming as a variable in xml file. Xmldiffs first parses each xml file and spits them out sorted. But you can work directly with the date in a test by nesting your function calls. Because of this, when serializing date/time values into an xml document, most developers choose a date/time string format. Compare xml files semantically, ignoring. Compare Dates Xml.
From xlcompare.com
Compare XML files using v.10 Compare Dates Xml But you can work directly with the date in a test by nesting your function calls. Because of this, when serializing date/time values into an xml document, most developers choose a date/time string format. Xmldiffs first parses each xml file and spits them out sorted. Hi guys, i need to compare date&time in xslt taking input from xml file. Two. Compare Dates Xml.
From javarevisited.blogspot.com
How to compare two XML files in Java XMLUnit Example Compare Dates Xml Xmldiffs first parses each xml file and spits them out sorted. Because of this, when serializing date/time values into an xml document, most developers choose a date/time string format. The date data type is used to specify a date. Two dates are coming as a variable in xml file. Compare xml files semantically, ignoring element and attribute order. Hi guys,. Compare Dates Xml.
From www.educba.com
XML Date How does Date function work in XML with Examples? Compare Dates Xml Compare xml files semantically, ignoring element and attribute order. The date data type is used to specify a date. But you can work directly with the date in a test by nesting your function calls. Xmldiffs first parses each xml file and spits them out sorted. Hi guys, i need to compare date&time in xslt taking input from xml file.. Compare Dates Xml.
From spreadcheaters.com
How To Compare Dates In Excel SpreadCheaters Compare Dates Xml Compare xml files semantically, ignoring element and attribute order. Xmldiffs first parses each xml file and spits them out sorted. To do a date compare, just add a function that takes. Two dates are coming as a variable in xml file. But you can work directly with the date in a test by nesting your function calls. Because of this,. Compare Dates Xml.
From www.deltaxml.com
Compare 2 XML Documents with Ease Using XML Compare Compare Dates Xml Xmldiffs first parses each xml file and spits them out sorted. Compare xml files semantically, ignoring element and attribute order. But you can work directly with the date in a test by nesting your function calls. Hi guys, i need to compare date&time in xslt taking input from xml file. To do a date compare, just add a function that. Compare Dates Xml.