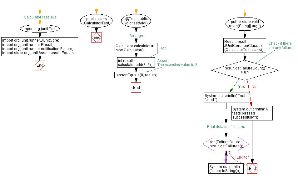
How To Unit Test A Method That Returns Void In Java . Side effects from other classes or the system should be eliminated if possible. Again, you can name the method anything you want. In this example we will learn how to mock a void method call using mockito. How to mock a void method call. Inside the above class, create a method compare() with a return type of void. A unit test should test a class in isolation. In junit test void method example we will learn how we can test the void methods using the junit. Unit tests are basically a set of methods you define that test each method of your class. Mockito lets you write beautiful tests with a clean & simple api. In this example, we shall show you to test void methods. Use verify from mockito to simply verify that the method was called. In a tutorial i read that i can test some methods like this: Whenever we write unit test cases for any method, we expect a return value from the method.
from www.youtube.com
Unit tests are basically a set of methods you define that test each method of your class. Again, you can name the method anything you want. Mockito lets you write beautiful tests with a clean & simple api. In this example we will learn how to mock a void method call using mockito. In a tutorial i read that i can test some methods like this: In junit test void method example we will learn how we can test the void methods using the junit. Side effects from other classes or the system should be eliminated if possible. Inside the above class, create a method compare() with a return type of void. Whenever we write unit test cases for any method, we expect a return value from the method. Use verify from mockito to simply verify that the method was called.
Void and return in java part58 javaoops method types
How To Unit Test A Method That Returns Void In Java Whenever we write unit test cases for any method, we expect a return value from the method. Again, you can name the method anything you want. Unit tests are basically a set of methods you define that test each method of your class. In junit test void method example we will learn how we can test the void methods using the junit. Mockito lets you write beautiful tests with a clean & simple api. Use verify from mockito to simply verify that the method was called. In this example, we shall show you to test void methods. In this example we will learn how to mock a void method call using mockito. Side effects from other classes or the system should be eliminated if possible. How to mock a void method call. Whenever we write unit test cases for any method, we expect a return value from the method. A unit test should test a class in isolation. In a tutorial i read that i can test some methods like this: Inside the above class, create a method compare() with a return type of void.
From www.youtube.com
Void and return in java part58 javaoops method types How To Unit Test A Method That Returns Void In Java Mockito lets you write beautiful tests with a clean & simple api. Use verify from mockito to simply verify that the method was called. In this example, we shall show you to test void methods. Unit tests are basically a set of methods you define that test each method of your class. In a tutorial i read that i can. How To Unit Test A Method That Returns Void In Java.
From www.youtube.com
Classes Part 7 NonVoid and Method Return Type (Java) YouTube How To Unit Test A Method That Returns Void In Java Inside the above class, create a method compare() with a return type of void. Mockito lets you write beautiful tests with a clean & simple api. How to mock a void method call. Unit tests are basically a set of methods you define that test each method of your class. Side effects from other classes or the system should be. How To Unit Test A Method That Returns Void In Java.
From www.youtube.com
Java Void Methods VS. Value Returning Methods Learn Java Programming How To Unit Test A Method That Returns Void In Java Unit tests are basically a set of methods you define that test each method of your class. Use verify from mockito to simply verify that the method was called. A unit test should test a class in isolation. Whenever we write unit test cases for any method, we expect a return value from the method. Again, you can name the. How To Unit Test A Method That Returns Void In Java.
From www.youtube.com
Java Void Keyword YouTube How To Unit Test A Method That Returns Void In Java Unit tests are basically a set of methods you define that test each method of your class. Inside the above class, create a method compare() with a return type of void. In this example, we shall show you to test void methods. Again, you can name the method anything you want. In a tutorial i read that i can test. How To Unit Test A Method That Returns Void In Java.
From siliconvlsi.com
Is the void return type mandatory for the main method in Java How To Unit Test A Method That Returns Void In Java A unit test should test a class in isolation. Again, you can name the method anything you want. In this example we will learn how to mock a void method call using mockito. How to mock a void method call. In a tutorial i read that i can test some methods like this: Inside the above class, create a method. How To Unit Test A Method That Returns Void In Java.
From www.myxxgirl.com
Metodos Void Return En Java Usando If Else Switch Y Un Metodo Usa A How To Unit Test A Method That Returns Void In Java Whenever we write unit test cases for any method, we expect a return value from the method. In junit test void method example we will learn how we can test the void methods using the junit. A unit test should test a class in isolation. In this example, we shall show you to test void methods. Use verify from mockito. How To Unit Test A Method That Returns Void In Java.
From blog.csdn.net
Java 中的 Void 类有啥用?_java里的void 类CSDN博客 How To Unit Test A Method That Returns Void In Java Whenever we write unit test cases for any method, we expect a return value from the method. In a tutorial i read that i can test some methods like this: Unit tests are basically a set of methods you define that test each method of your class. How to mock a void method call. Mockito lets you write beautiful tests. How To Unit Test A Method That Returns Void In Java.
From www.youtube.com
The void Return Type in Java YouTube How To Unit Test A Method That Returns Void In Java Side effects from other classes or the system should be eliminated if possible. In junit test void method example we will learn how we can test the void methods using the junit. In this example we will learn how to mock a void method call using mockito. How to mock a void method call. In a tutorial i read that. How To Unit Test A Method That Returns Void In Java.
From stackoverflow.com
java Error Main method not found in class singleInheritance.A How To Unit Test A Method That Returns Void In Java Inside the above class, create a method compare() with a return type of void. In junit test void method example we will learn how we can test the void methods using the junit. In this example we will learn how to mock a void method call using mockito. Side effects from other classes or the system should be eliminated if. How To Unit Test A Method That Returns Void In Java.
From www.w3resource.com
Java Unit Test Case Asserting Expected method returns How To Unit Test A Method That Returns Void In Java Side effects from other classes or the system should be eliminated if possible. In a tutorial i read that i can test some methods like this: Use verify from mockito to simply verify that the method was called. In junit test void method example we will learn how we can test the void methods using the junit. In this example. How To Unit Test A Method That Returns Void In Java.
From www.chegg.com
Solved In Java Define a method computeVal() that takes How To Unit Test A Method That Returns Void In Java In a tutorial i read that i can test some methods like this: In junit test void method example we will learn how we can test the void methods using the junit. How to mock a void method call. Again, you can name the method anything you want. A unit test should test a class in isolation. Mockito lets you. How To Unit Test A Method That Returns Void In Java.
From www.digitalocean.com
EasyMock Void Method expectLastCall() DigitalOcean How To Unit Test A Method That Returns Void In Java In a tutorial i read that i can test some methods like this: In this example we will learn how to mock a void method call using mockito. Unit tests are basically a set of methods you define that test each method of your class. Side effects from other classes or the system should be eliminated if possible. Use verify. How To Unit Test A Method That Returns Void In Java.
From www.testingdocs.com
Introduction to Unit Testing and its Advantages How To Unit Test A Method That Returns Void In Java Unit tests are basically a set of methods you define that test each method of your class. Use verify from mockito to simply verify that the method was called. Inside the above class, create a method compare() with a return type of void. In this example we will learn how to mock a void method call using mockito. In this. How To Unit Test A Method That Returns Void In Java.
From beginnersbook.com
Java 9 Private methods in Interfaces (with examples) How To Unit Test A Method That Returns Void In Java In a tutorial i read that i can test some methods like this: In this example, we shall show you to test void methods. Unit tests are basically a set of methods you define that test each method of your class. How to mock a void method call. In junit test void method example we will learn how we can. How To Unit Test A Method That Returns Void In Java.
From www.chegg.com
Solved Problem Description and Given Info For this How To Unit Test A Method That Returns Void In Java Whenever we write unit test cases for any method, we expect a return value from the method. Inside the above class, create a method compare() with a return type of void. How to mock a void method call. Use verify from mockito to simply verify that the method was called. A unit test should test a class in isolation. Again,. How To Unit Test A Method That Returns Void In Java.
From write-technical.com
Session 4 Lecture Notes for First Course in Java How To Unit Test A Method That Returns Void In Java Side effects from other classes or the system should be eliminated if possible. A unit test should test a class in isolation. Inside the above class, create a method compare() with a return type of void. Use verify from mockito to simply verify that the method was called. In junit test void method example we will learn how we can. How To Unit Test A Method That Returns Void In Java.
From linuxhint.com
How to create and call a method in Java How To Unit Test A Method That Returns Void In Java In a tutorial i read that i can test some methods like this: Unit tests are basically a set of methods you define that test each method of your class. Inside the above class, create a method compare() with a return type of void. Use verify from mockito to simply verify that the method was called. In junit test void. How To Unit Test A Method That Returns Void In Java.
From pasr-ripa.blogspot.com
Java Boolean Method Example / method overloading in java with realtime How To Unit Test A Method That Returns Void In Java Unit tests are basically a set of methods you define that test each method of your class. Mockito lets you write beautiful tests with a clean & simple api. How to mock a void method call. In a tutorial i read that i can test some methods like this: Inside the above class, create a method compare() with a return. How To Unit Test A Method That Returns Void In Java.
From www.youtube.com
Creating a void method in Java YouTube How To Unit Test A Method That Returns Void In Java Again, you can name the method anything you want. Side effects from other classes or the system should be eliminated if possible. A unit test should test a class in isolation. How to mock a void method call. In this example, we shall show you to test void methods. In junit test void method example we will learn how we. How To Unit Test A Method That Returns Void In Java.
From www.youtube.com
Void Method Returns in Java YouTube How To Unit Test A Method That Returns Void In Java How to mock a void method call. Use verify from mockito to simply verify that the method was called. Whenever we write unit test cases for any method, we expect a return value from the method. In this example we will learn how to mock a void method call using mockito. Unit tests are basically a set of methods you. How To Unit Test A Method That Returns Void In Java.
From fity.club
Java Netbeans Show Method Header Params Return Value How To Unit Test A Method That Returns Void In Java In this example, we shall show you to test void methods. Mockito lets you write beautiful tests with a clean & simple api. A unit test should test a class in isolation. In this example we will learn how to mock a void method call using mockito. Use verify from mockito to simply verify that the method was called. Inside. How To Unit Test A Method That Returns Void In Java.
From introcs.cs.princeton.edu
Static Methods How To Unit Test A Method That Returns Void In Java Inside the above class, create a method compare() with a return type of void. A unit test should test a class in isolation. In this example, we shall show you to test void methods. Side effects from other classes or the system should be eliminated if possible. In junit test void method example we will learn how we can test. How To Unit Test A Method That Returns Void In Java.
From fyonpfzdo.blob.core.windows.net
Interface In Java Abstract Method at Rita Horton blog How To Unit Test A Method That Returns Void In Java Mockito lets you write beautiful tests with a clean & simple api. Whenever we write unit test cases for any method, we expect a return value from the method. In junit test void method example we will learn how we can test the void methods using the junit. A unit test should test a class in isolation. In a tutorial. How To Unit Test A Method That Returns Void In Java.
From www.youtube.com
Using The void Return Type YouTube How To Unit Test A Method That Returns Void In Java In this example we will learn how to mock a void method call using mockito. Whenever we write unit test cases for any method, we expect a return value from the method. Unit tests are basically a set of methods you define that test each method of your class. In junit test void method example we will learn how we. How To Unit Test A Method That Returns Void In Java.
From www.youtube.com
How to call void methods in Java (with parameters) YouTube How To Unit Test A Method That Returns Void In Java In this example, we shall show you to test void methods. A unit test should test a class in isolation. In junit test void method example we will learn how we can test the void methods using the junit. Use verify from mockito to simply verify that the method was called. Side effects from other classes or the system should. How To Unit Test A Method That Returns Void In Java.
From stackoverflow.com
typescript How to test unit test a void function in Angular? Stack How To Unit Test A Method That Returns Void In Java In junit test void method example we will learn how we can test the void methods using the junit. Whenever we write unit test cases for any method, we expect a return value from the method. Again, you can name the method anything you want. Mockito lets you write beautiful tests with a clean & simple api. Use verify from. How To Unit Test A Method That Returns Void In Java.
From www.youtube.com
JAVA Beginner JAVA Method (VOIDNo return )(จาวาเบื้องต้น เมธอด) YouTube How To Unit Test A Method That Returns Void In Java In junit test void method example we will learn how we can test the void methods using the junit. A unit test should test a class in isolation. In this example, we shall show you to test void methods. In this example we will learn how to mock a void method call using mockito. In a tutorial i read that. How To Unit Test A Method That Returns Void In Java.
From linuxhint.com
How to Sort 2d Array in Java How To Unit Test A Method That Returns Void In Java Use verify from mockito to simply verify that the method was called. In this example, we shall show you to test void methods. Unit tests are basically a set of methods you define that test each method of your class. In this example we will learn how to mock a void method call using mockito. Whenever we write unit test. How To Unit Test A Method That Returns Void In Java.
From parasoftchina.cn
JUnit Tutorial Setting Up, Writing, and Running Java Unit Tests How To Unit Test A Method That Returns Void In Java Whenever we write unit test cases for any method, we expect a return value from the method. In junit test void method example we will learn how we can test the void methods using the junit. Use verify from mockito to simply verify that the method was called. Unit tests are basically a set of methods you define that test. How To Unit Test A Method That Returns Void In Java.
From www.youtube.com
How to Call VOID Method In Java How to Call STATIC Method In Java How To Unit Test A Method That Returns Void In Java In this example we will learn how to mock a void method call using mockito. Mockito lets you write beautiful tests with a clean & simple api. Again, you can name the method anything you want. How to mock a void method call. Unit tests are basically a set of methods you define that test each method of your class.. How To Unit Test A Method That Returns Void In Java.
From www.slideserve.com
PPT Java Programming From Problem Analysis to Program Design, 4e How To Unit Test A Method That Returns Void In Java Whenever we write unit test cases for any method, we expect a return value from the method. Again, you can name the method anything you want. In this example, we shall show you to test void methods. Inside the above class, create a method compare() with a return type of void. In junit test void method example we will learn. How To Unit Test A Method That Returns Void In Java.
From www.coursehero.com
[Solved] What is the return type of the push method in the Stack class How To Unit Test A Method That Returns Void In Java In this example we will learn how to mock a void method call using mockito. In a tutorial i read that i can test some methods like this: A unit test should test a class in isolation. How to mock a void method call. Unit tests are basically a set of methods you define that test each method of your. How To Unit Test A Method That Returns Void In Java.
From stacktuts.com
How to create a method to return 1 or 0 without using conditions in How To Unit Test A Method That Returns Void In Java A unit test should test a class in isolation. Use verify from mockito to simply verify that the method was called. Side effects from other classes or the system should be eliminated if possible. Again, you can name the method anything you want. Inside the above class, create a method compare() with a return type of void. Unit tests are. How To Unit Test A Method That Returns Void In Java.
From theiotacademy.medium.com
What is Void in Java Programming Explain Java Void Class in 4 Minutes How To Unit Test A Method That Returns Void In Java Inside the above class, create a method compare() with a return type of void. A unit test should test a class in isolation. Again, you can name the method anything you want. In this example, we shall show you to test void methods. Use verify from mockito to simply verify that the method was called. Side effects from other classes. How To Unit Test A Method That Returns Void In Java.
From www.youtube.com
Learning Java Part 5 Custom methods with return statements and How To Unit Test A Method That Returns Void In Java Inside the above class, create a method compare() with a return type of void. Side effects from other classes or the system should be eliminated if possible. Whenever we write unit test cases for any method, we expect a return value from the method. Mockito lets you write beautiful tests with a clean & simple api. In a tutorial i. How To Unit Test A Method That Returns Void In Java.