Traffic Light Code Python . Print('yellow light') elif stop_light < 30: We will explore four different approaches to implementing a traffic signal program by using a while loop,. The following tutorial will get you programming your first led traffic light using a switch as an input to run the program. Module for detecting traffic lights in the carla autonomous driving simulator. The contents of your led kit should include the following. Based on the yolo v2 deep learning object detection model. I am trying to display a traffic light using the tkinter. I am unable to get anything to display except for the radio buttons. In the next tutorial, we will extend the circuit by a few functions (including an input). Traffic signals are crucial in regulating traffic flow and ensuring road safety. I have tried different adjustments to get it to display but nothing is working. Print(red light) stop_light += 1. This tutorial is about a simple traffic light circuit using the programmable gpio pins via python. In this, i am utilizing a condition in the while loop. The first function, trafficlight(), prompts the user to enter.
from www.youtube.com
The contents of your led kit should include the following. I am unable to get anything to display except for the radio buttons. Based on the yolo v2 deep learning object detection model. Module for detecting traffic lights in the carla autonomous driving simulator. The following tutorial will get you programming your first led traffic light using a switch as an input to run the program. Traffic signals are crucial in regulating traffic flow and ensuring road safety. Print('yellow light') elif stop_light < 30: I have tried different adjustments to get it to display but nothing is working. This tutorial is about a simple traffic light circuit using the programmable gpio pins via python. In the next tutorial, we will extend the circuit by a few functions (including an input).
Python Coding Add Program Options To Traffic Light YouTube
Traffic Light Code Python In the next tutorial, we will extend the circuit by a few functions (including an input). This tutorial is about a simple traffic light circuit using the programmable gpio pins via python. Based on the yolo v2 deep learning object detection model. I am trying to display a traffic light using the tkinter. I have tried different adjustments to get it to display but nothing is working. Module for detecting traffic lights in the carla autonomous driving simulator. Print('yellow light') elif stop_light < 30: The contents of your led kit should include the following. I am unable to get anything to display except for the radio buttons. In this, i am utilizing a condition in the while loop. Traffic signals are crucial in regulating traffic flow and ensuring road safety. In the next tutorial, we will extend the circuit by a few functions (including an input). We will explore four different approaches to implementing a traffic signal program by using a while loop,. The first function, trafficlight(), prompts the user to enter. The following tutorial will get you programming your first led traffic light using a switch as an input to run the program. Print(red light) stop_light += 1.
From microbit-intoduction-to-python.readthedocs.io
Traffic Light — Introduction to Python using BBC microbit Traffic Light Code Python I have tried different adjustments to get it to display but nothing is working. The following tutorial will get you programming your first led traffic light using a switch as an input to run the program. In this, i am utilizing a condition in the while loop. Print('yellow light') elif stop_light < 30: We will explore four different approaches to. Traffic Light Code Python.
From www.youtube.com
Traffic Lights in python YouTube Traffic Light Code Python Traffic signals are crucial in regulating traffic flow and ensuring road safety. In this, i am utilizing a condition in the while loop. The first function, trafficlight(), prompts the user to enter. I am unable to get anything to display except for the radio buttons. We will explore four different approaches to implementing a traffic signal program by using a. Traffic Light Code Python.
From enggprojectworld.blogspot.com
Traffic Sign Recognition using Python Project Source Code ENGINEERING PROJECTS Traffic Light Code Python The first function, trafficlight(), prompts the user to enter. We will explore four different approaches to implementing a traffic signal program by using a while loop,. Based on the yolo v2 deep learning object detection model. Print('yellow light') elif stop_light < 30: Traffic signals are crucial in regulating traffic flow and ensuring road safety. In this, i am utilizing a. Traffic Light Code Python.
From www.suppertime.co.uk
Raspberry Pi traffic light project, part 2 Blog My Wiki! Traffic Light Code Python We will explore four different approaches to implementing a traffic signal program by using a while loop,. Print('yellow light') elif stop_light < 30: Module for detecting traffic lights in the carla autonomous driving simulator. Print(red light) stop_light += 1. The contents of your led kit should include the following. This tutorial is about a simple traffic light circuit using the. Traffic Light Code Python.
From github.com
GitHub simonb83/traffic Python code for small traffic light simulation Traffic Light Code Python I am trying to display a traffic light using the tkinter. I am unable to get anything to display except for the radio buttons. This tutorial is about a simple traffic light circuit using the programmable gpio pins via python. In the next tutorial, we will extend the circuit by a few functions (including an input). The first function, trafficlight(),. Traffic Light Code Python.
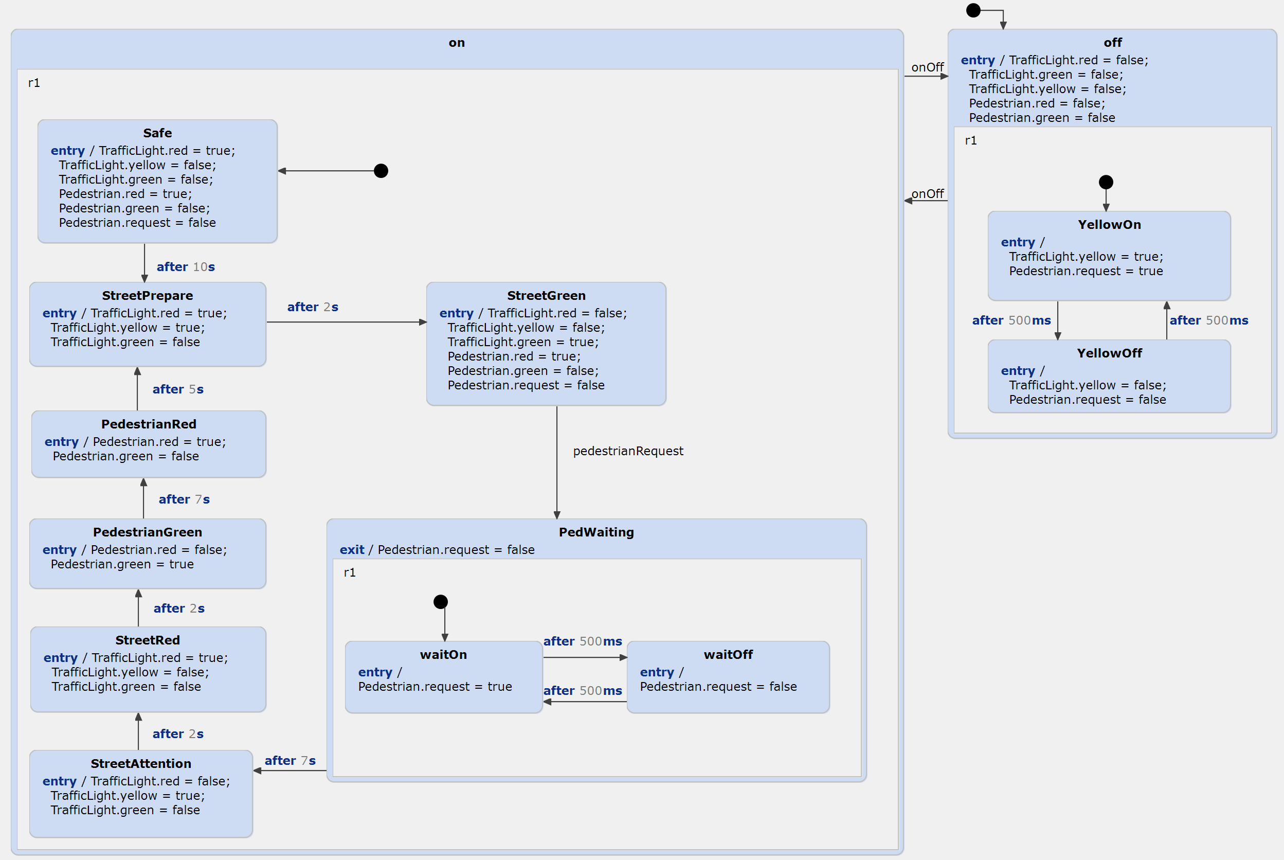
From www.itemis.com
Traffic Light (Python) Traffic Light Code Python I have tried different adjustments to get it to display but nothing is working. Traffic signals are crucial in regulating traffic flow and ensuring road safety. In the next tutorial, we will extend the circuit by a few functions (including an input). In this, i am utilizing a condition in the while loop. This tutorial is about a simple traffic. Traffic Light Code Python.
From stackoverflow.com
python How do I find a traffic light with simple image processing? Stack Overflow Traffic Light Code Python I am trying to display a traffic light using the tkinter. Traffic signals are crucial in regulating traffic flow and ensuring road safety. In the next tutorial, we will extend the circuit by a few functions (including an input). Based on the yolo v2 deep learning object detection model. In this, i am utilizing a condition in the while loop.. Traffic Light Code Python.
From www.youtube.com
Python Traffic Light Program YouTube Traffic Light Code Python Module for detecting traffic lights in the carla autonomous driving simulator. Traffic signals are crucial in regulating traffic flow and ensuring road safety. The first function, trafficlight(), prompts the user to enter. In the next tutorial, we will extend the circuit by a few functions (including an input). In this, i am utilizing a condition in the while loop. I. Traffic Light Code Python.
From github.com
GitHub AkliluMandefro/pythontrafficlightsystem Detect traffic lights and classify the Traffic Light Code Python I have tried different adjustments to get it to display but nothing is working. Print(red light) stop_light += 1. In the next tutorial, we will extend the circuit by a few functions (including an input). We will explore four different approaches to implementing a traffic signal program by using a while loop,. This tutorial is about a simple traffic light. Traffic Light Code Python.
From www.credly.com
Tech Jam Traffic Lights in the Python Language Credly Traffic Light Code Python In the next tutorial, we will extend the circuit by a few functions (including an input). Traffic signals are crucial in regulating traffic flow and ensuring road safety. This tutorial is about a simple traffic light circuit using the programmable gpio pins via python. Print(red light) stop_light += 1. I am trying to display a traffic light using the tkinter.. Traffic Light Code Python.
From www.youtube.com
Traffic Lights using Finite State Machine in Python with GUI YouTube Traffic Light Code Python I have tried different adjustments to get it to display but nothing is working. In the next tutorial, we will extend the circuit by a few functions (including an input). We will explore four different approaches to implementing a traffic signal program by using a while loop,. In this, i am utilizing a condition in the while loop. I am. Traffic Light Code Python.
From www.youtube.com
Traffic light detection using tensorflow and python YouTube Traffic Light Code Python The first function, trafficlight(), prompts the user to enter. In the next tutorial, we will extend the circuit by a few functions (including an input). Module for detecting traffic lights in the carla autonomous driving simulator. The following tutorial will get you programming your first led traffic light using a switch as an input to run the program. Based on. Traffic Light Code Python.
From github.com
GitHub eddiemurphy/opencvpythontrafficlightrecognizer OpenCV Python program that Traffic Light Code Python I am trying to display a traffic light using the tkinter. I have tried different adjustments to get it to display but nothing is working. Based on the yolo v2 deep learning object detection model. Module for detecting traffic lights in the carla autonomous driving simulator. In this, i am utilizing a condition in the while loop. I am unable. Traffic Light Code Python.
From www.youtube.com
Traffic Sign Recognition using Python Source Code Traffic Sign Classification Using Python Traffic Light Code Python In the next tutorial, we will extend the circuit by a few functions (including an input). Print(red light) stop_light += 1. I have tried different adjustments to get it to display but nothing is working. I am trying to display a traffic light using the tkinter. The first function, trafficlight(), prompts the user to enter. I am unable to get. Traffic Light Code Python.
From www.thegeekpub.com
Arduino Traffic Light Project The Geek Pub Traffic Light Code Python Module for detecting traffic lights in the carla autonomous driving simulator. I am trying to display a traffic light using the tkinter. The first function, trafficlight(), prompts the user to enter. We will explore four different approaches to implementing a traffic signal program by using a while loop,. This tutorial is about a simple traffic light circuit using the programmable. Traffic Light Code Python.
From www.youtube.com
Raspberry Pi Course Day 13 Traffic Lights Sequence with Python YouTube Traffic Light Code Python I am unable to get anything to display except for the radio buttons. The following tutorial will get you programming your first led traffic light using a switch as an input to run the program. I have tried different adjustments to get it to display but nothing is working. This tutorial is about a simple traffic light circuit using the. Traffic Light Code Python.
From www.chegg.com
Python QuestionSo I have this traffic light code in Traffic Light Code Python Print(red light) stop_light += 1. This tutorial is about a simple traffic light circuit using the programmable gpio pins via python. Print('yellow light') elif stop_light < 30: Based on the yolo v2 deep learning object detection model. Traffic signals are crucial in regulating traffic flow and ensuring road safety. The following tutorial will get you programming your first led traffic. Traffic Light Code Python.
From www.youtube.com
Latest How to create a simple automatic Traffic Lights using Python tkinter [Canvas] YouTube Traffic Light Code Python I am trying to display a traffic light using the tkinter. Module for detecting traffic lights in the carla autonomous driving simulator. In the next tutorial, we will extend the circuit by a few functions (including an input). Based on the yolo v2 deep learning object detection model. The first function, trafficlight(), prompts the user to enter. I am unable. Traffic Light Code Python.
From skills421.com
Simple Traffic Lights using Python and Arduino Skills421 Traffic Light Code Python I am trying to display a traffic light using the tkinter. The first function, trafficlight(), prompts the user to enter. This tutorial is about a simple traffic light circuit using the programmable gpio pins via python. We will explore four different approaches to implementing a traffic signal program by using a while loop,. Print('yellow light') elif stop_light < 30: In. Traffic Light Code Python.
From www.youtube.com
Python Coding Add Program Options To Traffic Light YouTube Traffic Light Code Python Module for detecting traffic lights in the carla autonomous driving simulator. The contents of your led kit should include the following. Traffic signals are crucial in regulating traffic flow and ensuring road safety. I am unable to get anything to display except for the radio buttons. I am trying to display a traffic light using the tkinter. Print('yellow light') elif. Traffic Light Code Python.
From www.youtube.com
Run Traffic Lights on iOS and Python/Raspberry pi YouTube Traffic Light Code Python I have tried different adjustments to get it to display but nothing is working. Module for detecting traffic lights in the carla autonomous driving simulator. In the next tutorial, we will extend the circuit by a few functions (including an input). Based on the yolo v2 deep learning object detection model. The first function, trafficlight(), prompts the user to enter.. Traffic Light Code Python.
From smalldevices.com.au
Program microbit traffic light sequences in Python with these STOPbi smalldevices Traffic Light Code Python The following tutorial will get you programming your first led traffic light using a switch as an input to run the program. I have tried different adjustments to get it to display but nothing is working. The contents of your led kit should include the following. I am unable to get anything to display except for the radio buttons. Based. Traffic Light Code Python.
From skills421.com
Simple Traffic Lights using Python and Arduino Skills421 Traffic Light Code Python I have tried different adjustments to get it to display but nothing is working. In this, i am utilizing a condition in the while loop. The first function, trafficlight(), prompts the user to enter. The contents of your led kit should include the following. I am trying to display a traffic light using the tkinter. Based on the yolo v2. Traffic Light Code Python.
From www.youtube.com
ตรวจจับสี python ไฟจราจร (traffic light classification) YouTube Traffic Light Code Python I am trying to display a traffic light using the tkinter. The following tutorial will get you programming your first led traffic light using a switch as an input to run the program. In the next tutorial, we will extend the circuit by a few functions (including an input). Module for detecting traffic lights in the carla autonomous driving simulator.. Traffic Light Code Python.
From www.scribd.com
Traffic Lights Python PDF Traffic Light Computing Traffic Light Code Python Print(red light) stop_light += 1. Print('yellow light') elif stop_light < 30: In the next tutorial, we will extend the circuit by a few functions (including an input). The first function, trafficlight(), prompts the user to enter. This tutorial is about a simple traffic light circuit using the programmable gpio pins via python. Module for detecting traffic lights in the carla. Traffic Light Code Python.
From simonprickett.dev
Playing with Raspberry Pi and Python Traffic lights, Part 2 simonprickett.dev Traffic Light Code Python This tutorial is about a simple traffic light circuit using the programmable gpio pins via python. We will explore four different approaches to implementing a traffic signal program by using a while loop,. Print('yellow light') elif stop_light < 30: Module for detecting traffic lights in the carla autonomous driving simulator. The first function, trafficlight(), prompts the user to enter. I. Traffic Light Code Python.
From www.slideserve.com
PPT Moyle Park College PowerPoint Presentation, free download ID645059 Traffic Light Code Python Module for detecting traffic lights in the carla autonomous driving simulator. In the next tutorial, we will extend the circuit by a few functions (including an input). Traffic signals are crucial in regulating traffic flow and ensuring road safety. Based on the yolo v2 deep learning object detection model. The following tutorial will get you programming your first led traffic. Traffic Light Code Python.
From www.kashipara.com
Python program to TrafficLight Using Python Tkinter kashipara Traffic Light Code Python The contents of your led kit should include the following. I am trying to display a traffic light using the tkinter. I am unable to get anything to display except for the radio buttons. Traffic signals are crucial in regulating traffic flow and ensuring road safety. The first function, trafficlight(), prompts the user to enter. Module for detecting traffic lights. Traffic Light Code Python.
From matlab1.com
Python code for road sign recognition and traffic light information Traffic Light Code Python The first function, trafficlight(), prompts the user to enter. Based on the yolo v2 deep learning object detection model. I have tried different adjustments to get it to display but nothing is working. In the next tutorial, we will extend the circuit by a few functions (including an input). We will explore four different approaches to implementing a traffic signal. Traffic Light Code Python.
From www.chegg.com
Traffic Lights in Python 3 Write a program that Traffic Light Code Python This tutorial is about a simple traffic light circuit using the programmable gpio pins via python. Module for detecting traffic lights in the carla autonomous driving simulator. I am trying to display a traffic light using the tkinter. The following tutorial will get you programming your first led traffic light using a switch as an input to run the program.. Traffic Light Code Python.
From www.hackster.io
Traffic Lights Using Finite State Machine in Python with GUI Hackster.io Traffic Light Code Python Module for detecting traffic lights in the carla autonomous driving simulator. Print(red light) stop_light += 1. I have tried different adjustments to get it to display but nothing is working. Based on the yolo v2 deep learning object detection model. I am trying to display a traffic light using the tkinter. The contents of your led kit should include the. Traffic Light Code Python.
From www.youtube.com
Creating a Traffic Light Signal in Python Python 101 Lecture 30 YouTube Traffic Light Code Python I have tried different adjustments to get it to display but nothing is working. Module for detecting traffic lights in the carla autonomous driving simulator. The first function, trafficlight(), prompts the user to enter. In the next tutorial, we will extend the circuit by a few functions (including an input). The contents of your led kit should include the following.. Traffic Light Code Python.
From en.rattibha.com
Traffic signal violation detection using Python Best Python Books https//t.co/1RLJNz6EqI Traffic Light Code Python This tutorial is about a simple traffic light circuit using the programmable gpio pins via python. Print(red light) stop_light += 1. I am unable to get anything to display except for the radio buttons. I am trying to display a traffic light using the tkinter. In this, i am utilizing a condition in the while loop. The following tutorial will. Traffic Light Code Python.
From simonprickett.dev
Playing with Raspberry Pi and Python Traffic lights simonprickett.dev Traffic Light Code Python In this, i am utilizing a condition in the while loop. Based on the yolo v2 deep learning object detection model. The contents of your led kit should include the following. I am trying to display a traffic light using the tkinter. We will explore four different approaches to implementing a traffic signal program by using a while loop,. Module. Traffic Light Code Python.
From www.cwipedia.in
Program to display traffic Signal using timer in Basic Traffic Light Code Python This tutorial is about a simple traffic light circuit using the programmable gpio pins via python. I am trying to display a traffic light using the tkinter. I have tried different adjustments to get it to display but nothing is working. In the next tutorial, we will extend the circuit by a few functions (including an input). The first function,. Traffic Light Code Python.