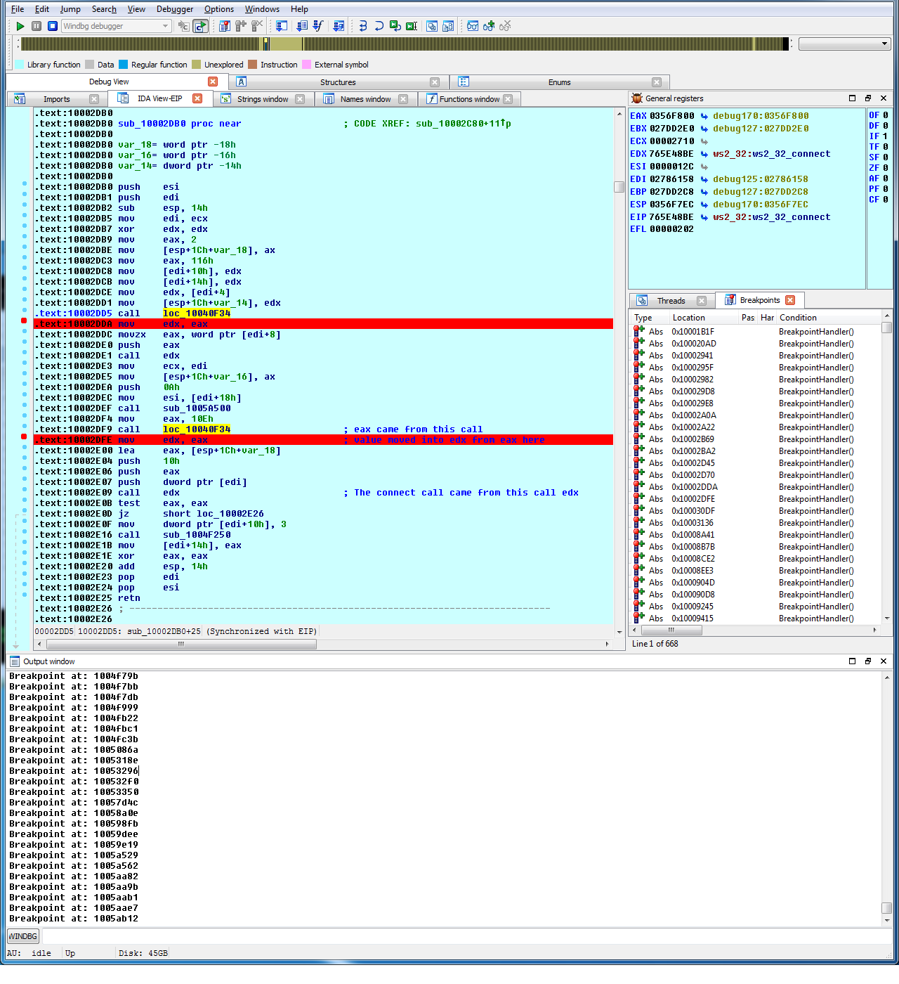
Setting Breakpoints With Windbg . Use the breakpoints window, opened via the view menu, to view, set and clear breakpoints. Learn how to use windbg, a debugger for windows, with this web page that lists and explains various commands. Make sure that when you call dbgprintex, you specify the. Set strategic breakpoints and wait. Breakpoints are essential for controlling the flow of your program. Here are some key commands:
from slideplayer.com
Learn how to use windbg, a debugger for windows, with this web page that lists and explains various commands. Use the breakpoints window, opened via the view menu, to view, set and clear breakpoints. Here are some key commands: Make sure that when you call dbgprintex, you specify the. Breakpoints are essential for controlling the flow of your program. Set strategic breakpoints and wait.
Basic commands for Windbg breakpoints Part 5 Conditional
Setting Breakpoints With Windbg Make sure that when you call dbgprintex, you specify the. Use the breakpoints window, opened via the view menu, to view, set and clear breakpoints. Make sure that when you call dbgprintex, you specify the. Here are some key commands: Breakpoints are essential for controlling the flow of your program. Learn how to use windbg, a debugger for windows, with this web page that lists and explains various commands. Set strategic breakpoints and wait.
From www.iar.com
Making the best use of the available breakpoints IAR Setting Breakpoints With Windbg Learn how to use windbg, a debugger for windows, with this web page that lists and explains various commands. Here are some key commands: Set strategic breakpoints and wait. Use the breakpoints window, opened via the view menu, to view, set and clear breakpoints. Breakpoints are essential for controlling the flow of your program. Make sure that when you call. Setting Breakpoints With Windbg.
From www.malwaretech.com
Let's Analyze Dridex (Part 1) MalwareTech Setting Breakpoints With Windbg Here are some key commands: Learn how to use windbg, a debugger for windows, with this web page that lists and explains various commands. Use the breakpoints window, opened via the view menu, to view, set and clear breakpoints. Make sure that when you call dbgprintex, you specify the. Set strategic breakpoints and wait. Breakpoints are essential for controlling the. Setting Breakpoints With Windbg.
From www.youtube.com
Part 4 Setting up WinDbg YouTube Setting Breakpoints With Windbg Breakpoints are essential for controlling the flow of your program. Make sure that when you call dbgprintex, you specify the. Use the breakpoints window, opened via the view menu, to view, set and clear breakpoints. Set strategic breakpoints and wait. Here are some key commands: Learn how to use windbg, a debugger for windows, with this web page that lists. Setting Breakpoints With Windbg.
From www.dannyadam.com
🚫🕷️📄 Debugging in Vim Daniel's Assorted Musings Setting Breakpoints With Windbg Make sure that when you call dbgprintex, you specify the. Use the breakpoints window, opened via the view menu, to view, set and clear breakpoints. Learn how to use windbg, a debugger for windows, with this web page that lists and explains various commands. Breakpoints are essential for controlling the flow of your program. Here are some key commands: Set. Setting Breakpoints With Windbg.
From blog.csdn.net
How to use WinDbg to debug native programsCSDN博客 Setting Breakpoints With Windbg Learn how to use windbg, a debugger for windows, with this web page that lists and explains various commands. Set strategic breakpoints and wait. Here are some key commands: Make sure that when you call dbgprintex, you specify the. Breakpoints are essential for controlling the flow of your program. Use the breakpoints window, opened via the view menu, to view,. Setting Breakpoints With Windbg.
From suchsecurity.com
Intro to Vulnerability Research Debugging and Intro to WinDbg Such Setting Breakpoints With Windbg Make sure that when you call dbgprintex, you specify the. Use the breakpoints window, opened via the view menu, to view, set and clear breakpoints. Breakpoints are essential for controlling the flow of your program. Set strategic breakpoints and wait. Here are some key commands: Learn how to use windbg, a debugger for windows, with this web page that lists. Setting Breakpoints With Windbg.
From reverseengineering.stackexchange.com
windows windbg shows different instruction at address when you set Setting Breakpoints With Windbg Make sure that when you call dbgprintex, you specify the. Here are some key commands: Set strategic breakpoints and wait. Learn how to use windbg, a debugger for windows, with this web page that lists and explains various commands. Breakpoints are essential for controlling the flow of your program. Use the breakpoints window, opened via the view menu, to view,. Setting Breakpoints With Windbg.
From www.codeproject.com
How to Inspect the Content of a Program Database (PDB) File CodeProject Setting Breakpoints With Windbg Learn how to use windbg, a debugger for windows, with this web page that lists and explains various commands. Use the breakpoints window, opened via the view menu, to view, set and clear breakpoints. Make sure that when you call dbgprintex, you specify the. Here are some key commands: Set strategic breakpoints and wait. Breakpoints are essential for controlling the. Setting Breakpoints With Windbg.
From www.figma.com
Responsive Breakpoints Demo site to Mobile Figma Setting Breakpoints With Windbg Make sure that when you call dbgprintex, you specify the. Use the breakpoints window, opened via the view menu, to view, set and clear breakpoints. Learn how to use windbg, a debugger for windows, with this web page that lists and explains various commands. Breakpoints are essential for controlling the flow of your program. Set strategic breakpoints and wait. Here. Setting Breakpoints With Windbg.
From wiki.openoffice.org
Windows Debugging Apache OpenOffice Wiki Setting Breakpoints With Windbg Breakpoints are essential for controlling the flow of your program. Make sure that when you call dbgprintex, you specify the. Set strategic breakpoints and wait. Learn how to use windbg, a debugger for windows, with this web page that lists and explains various commands. Use the breakpoints window, opened via the view menu, to view, set and clear breakpoints. Here. Setting Breakpoints With Windbg.
From techblog.dorogin.com
WinDbg how to set a breakpoint at Win32 CreateFile for a win64 process Setting Breakpoints With Windbg Breakpoints are essential for controlling the flow of your program. Use the breakpoints window, opened via the view menu, to view, set and clear breakpoints. Learn how to use windbg, a debugger for windows, with this web page that lists and explains various commands. Set strategic breakpoints and wait. Here are some key commands: Make sure that when you call. Setting Breakpoints With Windbg.
From www.makeuseof.com
Getting Started With GNU Debugger on Linux A Crash Course Setting Breakpoints With Windbg Breakpoints are essential for controlling the flow of your program. Use the breakpoints window, opened via the view menu, to view, set and clear breakpoints. Make sure that when you call dbgprintex, you specify the. Learn how to use windbg, a debugger for windows, with this web page that lists and explains various commands. Set strategic breakpoints and wait. Here. Setting Breakpoints With Windbg.
From www.youtube.com
Introduction to Windbg Series 1 Part 15 Command bp for giving Setting Breakpoints With Windbg Learn how to use windbg, a debugger for windows, with this web page that lists and explains various commands. Here are some key commands: Breakpoints are essential for controlling the flow of your program. Use the breakpoints window, opened via the view menu, to view, set and clear breakpoints. Make sure that when you call dbgprintex, you specify the. Set. Setting Breakpoints With Windbg.
From www.sandsprite.com
RE Corner WinDbg Cheat Sheet Setting Breakpoints With Windbg Use the breakpoints window, opened via the view menu, to view, set and clear breakpoints. Set strategic breakpoints and wait. Breakpoints are essential for controlling the flow of your program. Learn how to use windbg, a debugger for windows, with this web page that lists and explains various commands. Here are some key commands: Make sure that when you call. Setting Breakpoints With Windbg.
From kochuns.blogspot.com
kochun's 블로그 [WinDbg] 조건부 브레이크포인트 (breakpoints with commands) Setting Breakpoints With Windbg Here are some key commands: Set strategic breakpoints and wait. Learn how to use windbg, a debugger for windows, with this web page that lists and explains various commands. Make sure that when you call dbgprintex, you specify the. Breakpoints are essential for controlling the flow of your program. Use the breakpoints window, opened via the view menu, to view,. Setting Breakpoints With Windbg.
From interrupt.memfault.com
How do breakpoints even work? Interrupt Setting Breakpoints With Windbg Here are some key commands: Set strategic breakpoints and wait. Use the breakpoints window, opened via the view menu, to view, set and clear breakpoints. Learn how to use windbg, a debugger for windows, with this web page that lists and explains various commands. Make sure that when you call dbgprintex, you specify the. Breakpoints are essential for controlling the. Setting Breakpoints With Windbg.
From www.iar.com
Making the best use of the available breakpoints IAR Setting Breakpoints With Windbg Learn how to use windbg, a debugger for windows, with this web page that lists and explains various commands. Set strategic breakpoints and wait. Use the breakpoints window, opened via the view menu, to view, set and clear breakpoints. Here are some key commands: Make sure that when you call dbgprintex, you specify the. Breakpoints are essential for controlling the. Setting Breakpoints With Windbg.
From www.logitblog.com
Logit Blog WinDBG Solving FileLoadException Setting Breakpoints With Windbg Learn how to use windbg, a debugger for windows, with this web page that lists and explains various commands. Set strategic breakpoints and wait. Use the breakpoints window, opened via the view menu, to view, set and clear breakpoints. Here are some key commands: Breakpoints are essential for controlling the flow of your program. Make sure that when you call. Setting Breakpoints With Windbg.
From www.vogella.com
Java Debugging with Eclipse Tutorial Setting Breakpoints With Windbg Make sure that when you call dbgprintex, you specify the. Learn how to use windbg, a debugger for windows, with this web page that lists and explains various commands. Here are some key commands: Set strategic breakpoints and wait. Breakpoints are essential for controlling the flow of your program. Use the breakpoints window, opened via the view menu, to view,. Setting Breakpoints With Windbg.
From www.youtube.com
How to set a break point on a managed method in WinDBG YouTube Setting Breakpoints With Windbg Here are some key commands: Make sure that when you call dbgprintex, you specify the. Breakpoints are essential for controlling the flow of your program. Use the breakpoints window, opened via the view menu, to view, set and clear breakpoints. Set strategic breakpoints and wait. Learn how to use windbg, a debugger for windows, with this web page that lists. Setting Breakpoints With Windbg.
From code.visualstudio.com
Development Containers in Education with Visual Studio Code Setting Breakpoints With Windbg Breakpoints are essential for controlling the flow of your program. Here are some key commands: Make sure that when you call dbgprintex, you specify the. Learn how to use windbg, a debugger for windows, with this web page that lists and explains various commands. Use the breakpoints window, opened via the view menu, to view, set and clear breakpoints. Set. Setting Breakpoints With Windbg.
From docs.espressif.com
Debugging Examples ESP32 — ESPIDF Programming Guide latest Setting Breakpoints With Windbg Set strategic breakpoints and wait. Make sure that when you call dbgprintex, you specify the. Breakpoints are essential for controlling the flow of your program. Use the breakpoints window, opened via the view menu, to view, set and clear breakpoints. Learn how to use windbg, a debugger for windows, with this web page that lists and explains various commands. Here. Setting Breakpoints With Windbg.
From nimblegecko.com
How to see the value and type of any variable, field, property or Setting Breakpoints With Windbg Make sure that when you call dbgprintex, you specify the. Use the breakpoints window, opened via the view menu, to view, set and clear breakpoints. Learn how to use windbg, a debugger for windows, with this web page that lists and explains various commands. Breakpoints are essential for controlling the flow of your program. Here are some key commands: Set. Setting Breakpoints With Windbg.
From www.boardmanual.com
Procedure Debugger Setting Breakpoints With Windbg Breakpoints are essential for controlling the flow of your program. Learn how to use windbg, a debugger for windows, with this web page that lists and explains various commands. Make sure that when you call dbgprintex, you specify the. Use the breakpoints window, opened via the view menu, to view, set and clear breakpoints. Here are some key commands: Set. Setting Breakpoints With Windbg.
From docs.appeon.com
Methods for setting breakpoints PowerServer Toolkit User Guide Setting Breakpoints With Windbg Use the breakpoints window, opened via the view menu, to view, set and clear breakpoints. Make sure that when you call dbgprintex, you specify the. Learn how to use windbg, a debugger for windows, with this web page that lists and explains various commands. Here are some key commands: Breakpoints are essential for controlling the flow of your program. Set. Setting Breakpoints With Windbg.
From devblogs.microsoft.com
Data Breakpoints Visual Studio 2017 15.8 Update C++ Team Blog Setting Breakpoints With Windbg Set strategic breakpoints and wait. Use the breakpoints window, opened via the view menu, to view, set and clear breakpoints. Here are some key commands: Breakpoints are essential for controlling the flow of your program. Make sure that when you call dbgprintex, you specify the. Learn how to use windbg, a debugger for windows, with this web page that lists. Setting Breakpoints With Windbg.
From www.jetbrains.com
Breakpoints PyCharm Setting Breakpoints With Windbg Make sure that when you call dbgprintex, you specify the. Set strategic breakpoints and wait. Use the breakpoints window, opened via the view menu, to view, set and clear breakpoints. Here are some key commands: Learn how to use windbg, a debugger for windows, with this web page that lists and explains various commands. Breakpoints are essential for controlling the. Setting Breakpoints With Windbg.
From slideplayer.com
Basic commands for Windbg breakpoints Part 5 Conditional Setting Breakpoints With Windbg Use the breakpoints window, opened via the view menu, to view, set and clear breakpoints. Make sure that when you call dbgprintex, you specify the. Here are some key commands: Set strategic breakpoints and wait. Learn how to use windbg, a debugger for windows, with this web page that lists and explains various commands. Breakpoints are essential for controlling the. Setting Breakpoints With Windbg.
From www.cyqdata.com
Extending windbg with Page Fault Breakpoints IT Technology Blog Setting Breakpoints With Windbg Use the breakpoints window, opened via the view menu, to view, set and clear breakpoints. Make sure that when you call dbgprintex, you specify the. Breakpoints are essential for controlling the flow of your program. Learn how to use windbg, a debugger for windows, with this web page that lists and explains various commands. Set strategic breakpoints and wait. Here. Setting Breakpoints With Windbg.
From www.samsclass.info
PMA 430 The New WinDbg (15 pts) Setting Breakpoints With Windbg Here are some key commands: Set strategic breakpoints and wait. Breakpoints are essential for controlling the flow of your program. Use the breakpoints window, opened via the view menu, to view, set and clear breakpoints. Learn how to use windbg, a debugger for windows, with this web page that lists and explains various commands. Make sure that when you call. Setting Breakpoints With Windbg.
From www.youtube.com
Advanced conditional breakpoints in WinDBG. Another technique to set a Setting Breakpoints With Windbg Set strategic breakpoints and wait. Make sure that when you call dbgprintex, you specify the. Here are some key commands: Learn how to use windbg, a debugger for windows, with this web page that lists and explains various commands. Breakpoints are essential for controlling the flow of your program. Use the breakpoints window, opened via the view menu, to view,. Setting Breakpoints With Windbg.
From blogs.windows.com
New WinDbg available in preview! Windows Developer Blog Setting Breakpoints With Windbg Here are some key commands: Make sure that when you call dbgprintex, you specify the. Learn how to use windbg, a debugger for windows, with this web page that lists and explains various commands. Breakpoints are essential for controlling the flow of your program. Use the breakpoints window, opened via the view menu, to view, set and clear breakpoints. Set. Setting Breakpoints With Windbg.
From slideplayer.com
Basic commands for Windbg breakpoints Part 5 Conditional Setting Breakpoints With Windbg Set strategic breakpoints and wait. Learn how to use windbg, a debugger for windows, with this web page that lists and explains various commands. Here are some key commands: Breakpoints are essential for controlling the flow of your program. Use the breakpoints window, opened via the view menu, to view, set and clear breakpoints. Make sure that when you call. Setting Breakpoints With Windbg.
From slideplayer.com
Basic commands for Windbg breakpoints Part 5 Conditional Setting Breakpoints With Windbg Use the breakpoints window, opened via the view menu, to view, set and clear breakpoints. Make sure that when you call dbgprintex, you specify the. Here are some key commands: Set strategic breakpoints and wait. Learn how to use windbg, a debugger for windows, with this web page that lists and explains various commands. Breakpoints are essential for controlling the. Setting Breakpoints With Windbg.
From fyomstfhv.blob.core.windows.net
Windbg Set Breakpoint In Dll at Carlos Squier blog Setting Breakpoints With Windbg Set strategic breakpoints and wait. Here are some key commands: Learn how to use windbg, a debugger for windows, with this web page that lists and explains various commands. Make sure that when you call dbgprintex, you specify the. Use the breakpoints window, opened via the view menu, to view, set and clear breakpoints. Breakpoints are essential for controlling the. Setting Breakpoints With Windbg.