Authentication Filter In Mvc Java . Understand spring security filters chain. In this quick tutorial, we’ll focus on writing a custom filter for the spring security filter chain. At its core, spring security is really just a bunch of servlet filters that help you add authentication and authorization to your web. After a new user submits a 'new account' form, i want to manually log that user in so they don't have to login on the subsequent page. And it is required to set the authentication manager and. Learn how to use the @prefilter and @postfilter spring security. Here is a filter that can do what you need : At its core, spring security is really just a bunch of servlet filters that help you add authentication and authorization to your web application. It also integrates well with frameworks like spring web mvc (or spring boot), as well as with standards like oauth2 or saml. A request comes in and if it does not match. An outline of the logic: As you can see, a custom before authentication filter is configured in the getbeforeauthenticationfilter () method. A filter that performs authentication of a particular request. Code rest apis with spring data jpa. Public class jwtfilter extends genericfilterbean { private static final logger.
from www.javadevjournal.com
Here is a filter that can do what you need : It also integrates well with frameworks like spring web mvc (or spring boot), as well as with standards like oauth2 or saml. A request comes in and if it does not match. Learn how to use the @prefilter and @postfilter spring security. At its core, spring security is really just a bunch of servlet filters that help you add authentication and authorization to your web application. Code rest apis with spring data jpa. An outline of the logic: Understand spring security filters chain. In this quick tutorial, we’ll focus on writing a custom filter for the spring security filter chain. At its core, spring security is really just a bunch of servlet filters that help you add authentication and authorization to your web.
Spring Security Authentication Java Development Journal
Authentication Filter In Mvc Java A filter that performs authentication of a particular request. In this quick tutorial, we’ll focus on writing a custom filter for the spring security filter chain. Understand spring security filters chain. Code rest apis with spring data jpa. As you can see, a custom before authentication filter is configured in the getbeforeauthenticationfilter () method. After a new user submits a 'new account' form, i want to manually log that user in so they don't have to login on the subsequent page. An outline of the logic: At its core, spring security is really just a bunch of servlet filters that help you add authentication and authorization to your web. Learn how to use the @prefilter and @postfilter spring security. Here is a filter that can do what you need : A filter that performs authentication of a particular request. It also integrates well with frameworks like spring web mvc (or spring boot), as well as with standards like oauth2 or saml. At its core, spring security is really just a bunch of servlet filters that help you add authentication and authorization to your web application. Public class jwtfilter extends genericfilterbean { private static final logger. And it is required to set the authentication manager and. A request comes in and if it does not match.
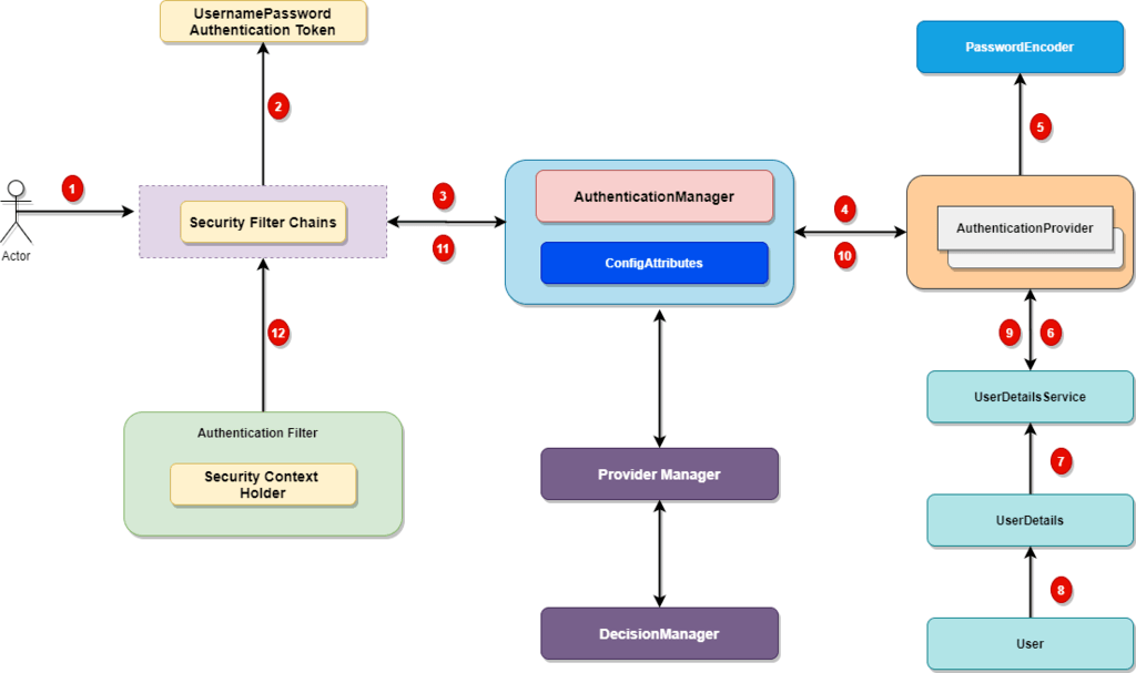
From mavink.com
Servlet Filter Class Diagram Authentication Filter In Mvc Java It also integrates well with frameworks like spring web mvc (or spring boot), as well as with standards like oauth2 or saml. At its core, spring security is really just a bunch of servlet filters that help you add authentication and authorization to your web. Code rest apis with spring data jpa. In this quick tutorial, we’ll focus on writing. Authentication Filter In Mvc Java.
From www.javadevjournal.com
Spring Security Authentication Java Development Journal Authentication Filter In Mvc Java Code rest apis with spring data jpa. Learn how to use the @prefilter and @postfilter spring security. Public class jwtfilter extends genericfilterbean { private static final logger. A request comes in and if it does not match. After a new user submits a 'new account' form, i want to manually log that user in so they don't have to login. Authentication Filter In Mvc Java.
From www.youtube.com
C Authentication filters in MVC 5 YouTube Authentication Filter In Mvc Java After a new user submits a 'new account' form, i want to manually log that user in so they don't have to login on the subsequent page. It also integrates well with frameworks like spring web mvc (or spring boot), as well as with standards like oauth2 or saml. Learn how to use the @prefilter and @postfilter spring security. In. Authentication Filter In Mvc Java.
From docs.spring.io
Spring Security Reference Authentication Filter In Mvc Java Code rest apis with spring data jpa. A filter that performs authentication of a particular request. Understand spring security filters chain. In this quick tutorial, we’ll focus on writing a custom filter for the spring security filter chain. Learn how to use the @prefilter and @postfilter spring security. Public class jwtfilter extends genericfilterbean { private static final logger. An outline. Authentication Filter In Mvc Java.
From dotnettutorials.net
Filters in MVC Dot Net Tutorials Authentication Filter In Mvc Java An outline of the logic: In this quick tutorial, we’ll focus on writing a custom filter for the spring security filter chain. At its core, spring security is really just a bunch of servlet filters that help you add authentication and authorization to your web. Public class jwtfilter extends genericfilterbean { private static final logger. A filter that performs authentication. Authentication Filter In Mvc Java.
From dotnettutorials.net
Custom Authentication Filter in MVC Dot Net Tutorials Authentication Filter In Mvc Java A filter that performs authentication of a particular request. It also integrates well with frameworks like spring web mvc (or spring boot), as well as with standards like oauth2 or saml. In this quick tutorial, we’ll focus on writing a custom filter for the spring security filter chain. And it is required to set the authentication manager and. An outline. Authentication Filter In Mvc Java.
From blog.csdn.net
oauth2源码级别解析报错原因:There is no client authentication. Try adding an Authentication Filter In Mvc Java At its core, spring security is really just a bunch of servlet filters that help you add authentication and authorization to your web. It also integrates well with frameworks like spring web mvc (or spring boot), as well as with standards like oauth2 or saml. A request comes in and if it does not match. As you can see, a. Authentication Filter In Mvc Java.
From stackoverflow.com
authentication difference between EntryPoint and handler in Spring Authentication Filter In Mvc Java Public class jwtfilter extends genericfilterbean { private static final logger. In this quick tutorial, we’ll focus on writing a custom filter for the spring security filter chain. A filter that performs authentication of a particular request. As you can see, a custom before authentication filter is configured in the getbeforeauthenticationfilter () method. After a new user submits a 'new account'. Authentication Filter In Mvc Java.
From www.youtube.com
(59) Custom Authentication filter in mvc 5 mvc tutorial for Authentication Filter In Mvc Java An outline of the logic: Learn how to use the @prefilter and @postfilter spring security. As you can see, a custom before authentication filter is configured in the getbeforeauthenticationfilter () method. At its core, spring security is really just a bunch of servlet filters that help you add authentication and authorization to your web. After a new user submits a. Authentication Filter In Mvc Java.
From ramj2ee.blogspot.com
JAVA EE Servlets Authentication Filter Authentication Filter In Mvc Java After a new user submits a 'new account' form, i want to manually log that user in so they don't have to login on the subsequent page. A request comes in and if it does not match. And it is required to set the authentication manager and. Code rest apis with spring data jpa. Here is a filter that can. Authentication Filter In Mvc Java.
From www.bezkoder.com
Spring Boot + React JWT Authentication with Spring Security BezKoder Authentication Filter In Mvc Java Learn how to use the @prefilter and @postfilter spring security. Understand spring security filters chain. An outline of the logic: And it is required to set the authentication manager and. A filter that performs authentication of a particular request. As you can see, a custom before authentication filter is configured in the getbeforeauthenticationfilter () method. It also integrates well with. Authentication Filter In Mvc Java.
From springframework.guru
JWT Token Authentication in Spring Boot Microservices Spring Authentication Filter In Mvc Java After a new user submits a 'new account' form, i want to manually log that user in so they don't have to login on the subsequent page. Public class jwtfilter extends genericfilterbean { private static final logger. A request comes in and if it does not match. An outline of the logic: In this quick tutorial, we’ll focus on writing. Authentication Filter In Mvc Java.
From www.youtube.com
Authentication filter in MVC course in tamil(part Authentication Filter In Mvc Java Code rest apis with spring data jpa. Here is a filter that can do what you need : In this quick tutorial, we’ll focus on writing a custom filter for the spring security filter chain. After a new user submits a 'new account' form, i want to manually log that user in so they don't have to login on the. Authentication Filter In Mvc Java.
From fulbright.org.tr
Gewohnheit Freundin behindert asp net core custom authorization filter Authentication Filter In Mvc Java As you can see, a custom before authentication filter is configured in the getbeforeauthenticationfilter () method. A filter that performs authentication of a particular request. An outline of the logic: Code rest apis with spring data jpa. Here is a filter that can do what you need : Understand spring security filters chain. It also integrates well with frameworks like. Authentication Filter In Mvc Java.
From connectjaya.com
ASP MVC Interview QnA Machine Learning AI Data Science Authentication Filter In Mvc Java In this quick tutorial, we’ll focus on writing a custom filter for the spring security filter chain. As you can see, a custom before authentication filter is configured in the getbeforeauthenticationfilter () method. At its core, spring security is really just a bunch of servlet filters that help you add authentication and authorization to your web application. Learn how to. Authentication Filter In Mvc Java.
From javacircuit.blogspot.com
Java Circuit 27.Role Based Authentication and Authorization Using Authentication Filter In Mvc Java An outline of the logic: Learn how to use the @prefilter and @postfilter spring security. A filter that performs authentication of a particular request. It also integrates well with frameworks like spring web mvc (or spring boot), as well as with standards like oauth2 or saml. Understand spring security filters chain. And it is required to set the authentication manager. Authentication Filter In Mvc Java.
From www.youtube.com
Microservices Authentication and Authorization using JWT Spring Boot Authentication Filter In Mvc Java Learn how to use the @prefilter and @postfilter spring security. Here is a filter that can do what you need : At its core, spring security is really just a bunch of servlet filters that help you add authentication and authorization to your web. A request comes in and if it does not match. As you can see, a custom. Authentication Filter In Mvc Java.
From medium.com
Microservices with Spring Boot — Authentication with JWT and Spring Authentication Filter In Mvc Java As you can see, a custom before authentication filter is configured in the getbeforeauthenticationfilter () method. A filter that performs authentication of a particular request. Learn how to use the @prefilter and @postfilter spring security. At its core, spring security is really just a bunch of servlet filters that help you add authentication and authorization to your web application. Code. Authentication Filter In Mvc Java.
From dotnettutorials.net
Custom Authentication Filter in MVC Dot Net Tutorials Authentication Filter In Mvc Java As you can see, a custom before authentication filter is configured in the getbeforeauthenticationfilter () method. Public class jwtfilter extends genericfilterbean { private static final logger. A request comes in and if it does not match. And it is required to set the authentication manager and. After a new user submits a 'new account' form, i want to manually log. Authentication Filter In Mvc Java.
From docs.spring.io
Spring Security Reference Authentication Filter In Mvc Java And it is required to set the authentication manager and. After a new user submits a 'new account' form, i want to manually log that user in so they don't have to login on the subsequent page. A filter that performs authentication of a particular request. Understand spring security filters chain. Public class jwtfilter extends genericfilterbean { private static final. Authentication Filter In Mvc Java.
From www.code2night.com
Custom Authentication Filter In MVC Code2Night Authentication Filter In Mvc Java Here is a filter that can do what you need : At its core, spring security is really just a bunch of servlet filters that help you add authentication and authorization to your web. After a new user submits a 'new account' form, i want to manually log that user in so they don't have to login on the subsequent. Authentication Filter In Mvc Java.
From www.dotnetcurry.com
Using Auth0 in MVC to achieve multiple ADFS authentication in Authentication Filter In Mvc Java Understand spring security filters chain. A request comes in and if it does not match. It also integrates well with frameworks like spring web mvc (or spring boot), as well as with standards like oauth2 or saml. At its core, spring security is really just a bunch of servlet filters that help you add authentication and authorization to your web.. Authentication Filter In Mvc Java.
From www.cnblogs.com
Spring Security In Action 读书笔记 ivanohohoh 博客园 Authentication Filter In Mvc Java After a new user submits a 'new account' form, i want to manually log that user in so they don't have to login on the subsequent page. Public class jwtfilter extends genericfilterbean { private static final logger. In this quick tutorial, we’ll focus on writing a custom filter for the spring security filter chain. And it is required to set. Authentication Filter In Mvc Java.
From www.c-sharpcorner.com
Custom Authentication With MVC Authentication Filter In Mvc Java A filter that performs authentication of a particular request. It also integrates well with frameworks like spring web mvc (or spring boot), as well as with standards like oauth2 or saml. An outline of the logic: After a new user submits a 'new account' form, i want to manually log that user in so they don't have to login on. Authentication Filter In Mvc Java.
From www.c-sharpcorner.com
Authentication Filter In MVC With An Example Authentication Filter In Mvc Java After a new user submits a 'new account' form, i want to manually log that user in so they don't have to login on the subsequent page. Understand spring security filters chain. Here is a filter that can do what you need : At its core, spring security is really just a bunch of servlet filters that help you add. Authentication Filter In Mvc Java.
From www.neerajcodesolutions.com
MVC Filter with example Neeraj Code Solutions ,C Authentication Filter In Mvc Java After a new user submits a 'new account' form, i want to manually log that user in so they don't have to login on the subsequent page. At its core, spring security is really just a bunch of servlet filters that help you add authentication and authorization to your web application. Understand spring security filters chain. Code rest apis with. Authentication Filter In Mvc Java.
From techtalk.ntcde.com
Custom authentication filter đăng nhập không cần password trong Spring Authentication Filter In Mvc Java After a new user submits a 'new account' form, i want to manually log that user in so they don't have to login on the subsequent page. An outline of the logic: Here is a filter that can do what you need : In this quick tutorial, we’ll focus on writing a custom filter for the spring security filter chain.. Authentication Filter In Mvc Java.
From medium.com
SpringSecurity Part 3 Spring Security Flow by Himanshu Shukla Medium Authentication Filter In Mvc Java After a new user submits a 'new account' form, i want to manually log that user in so they don't have to login on the subsequent page. At its core, spring security is really just a bunch of servlet filters that help you add authentication and authorization to your web. At its core, spring security is really just a bunch. Authentication Filter In Mvc Java.
From www.c-sharpcorner.com
Authentication Filter In MVC With An Example Authentication Filter In Mvc Java Learn how to use the @prefilter and @postfilter spring security. Understand spring security filters chain. Code rest apis with spring data jpa. At its core, spring security is really just a bunch of servlet filters that help you add authentication and authorization to your web. An outline of the logic: And it is required to set the authentication manager and.. Authentication Filter In Mvc Java.
From javarevisited.blogspot.com
Difference between Filter and Listener in Servlet Java JEE Authentication Filter In Mvc Java Code rest apis with spring data jpa. And it is required to set the authentication manager and. It also integrates well with frameworks like spring web mvc (or spring boot), as well as with standards like oauth2 or saml. At its core, spring security is really just a bunch of servlet filters that help you add authentication and authorization to. Authentication Filter In Mvc Java.
From docs.rhino.metaswitch.com
Sentinel Authentication Gateway 4.1 Sentinel Authentication Gateway Authentication Filter In Mvc Java At its core, spring security is really just a bunch of servlet filters that help you add authentication and authorization to your web. As you can see, a custom before authentication filter is configured in the getbeforeauthenticationfilter () method. And it is required to set the authentication manager and. After a new user submits a 'new account' form, i want. Authentication Filter In Mvc Java.
From www.youtube.com
PART II Java Filter for User Authentication sample project YouTube Authentication Filter In Mvc Java A filter that performs authentication of a particular request. As you can see, a custom before authentication filter is configured in the getbeforeauthenticationfilter () method. In this quick tutorial, we’ll focus on writing a custom filter for the spring security filter chain. Here is a filter that can do what you need : Learn how to use the @prefilter and. Authentication Filter In Mvc Java.
From github.com
GitHub SamyakSheokar2203/RestAPIusingJavaSpringBoot Built REST Authentication Filter In Mvc Java As you can see, a custom before authentication filter is configured in the getbeforeauthenticationfilter () method. In this quick tutorial, we’ll focus on writing a custom filter for the spring security filter chain. A filter that performs authentication of a particular request. At its core, spring security is really just a bunch of servlet filters that help you add authentication. Authentication Filter In Mvc Java.
From www.packtpub.com
HandsOn Spring Security 5 for Reactive Applications Packt Authentication Filter In Mvc Java Understand spring security filters chain. A filter that performs authentication of a particular request. As you can see, a custom before authentication filter is configured in the getbeforeauthenticationfilter () method. Public class jwtfilter extends genericfilterbean { private static final logger. It also integrates well with frameworks like spring web mvc (or spring boot), as well as with standards like oauth2. Authentication Filter In Mvc Java.
From allover3773.gitbook.io
Spring Security Concepts 스터디 Authentication Filter In Mvc Java Public class jwtfilter extends genericfilterbean { private static final logger. Here is a filter that can do what you need : An outline of the logic: In this quick tutorial, we’ll focus on writing a custom filter for the spring security filter chain. After a new user submits a 'new account' form, i want to manually log that user in. Authentication Filter In Mvc Java.