C# Create File Write Line . The file.writealllines method writes a string array to a file. I'd like to add new line with text to my date.txt file, but instead of adding it into existing date.txt, app is creating new date.txt file. Write to a text file in c# using the file class. The file.writealllines () method creates a new file,. System.io.file.writealltext(path, text to add to. There are a few ways to create a file and write to it using the.net file api (in system.io). To either not use the filestream, so just use the file class: Creates a new file, writes the specified string array to the file by using the specified encoding, and then closes the file. If the file is not created, it creates a. To write one or more strings into a text file, you use the file.writealllines() method. Creates or overwrites a file in the specified path, specifying a buffer size, options that describe how to create or overwrite the file, and a value that.
from dotnetteach.com
If the file is not created, it creates a. The file.writealllines method writes a string array to a file. Creates a new file, writes the specified string array to the file by using the specified encoding, and then closes the file. System.io.file.writealltext(path, text to add to. To either not use the filestream, so just use the file class: To write one or more strings into a text file, you use the file.writealllines() method. I'd like to add new line with text to my date.txt file, but instead of adding it into existing date.txt, app is creating new date.txt file. Creates or overwrites a file in the specified path, specifying a buffer size, options that describe how to create or overwrite the file, and a value that. Write to a text file in c# using the file class. There are a few ways to create a file and write to it using the.net file api (in system.io).
console.writeline in c ️
C# Create File Write Line The file.writealllines () method creates a new file,. To write one or more strings into a text file, you use the file.writealllines() method. System.io.file.writealltext(path, text to add to. Write to a text file in c# using the file class. The file.writealllines () method creates a new file,. If the file is not created, it creates a. To either not use the filestream, so just use the file class: Creates a new file, writes the specified string array to the file by using the specified encoding, and then closes the file. The file.writealllines method writes a string array to a file. I'd like to add new line with text to my date.txt file, but instead of adding it into existing date.txt, app is creating new date.txt file. Creates or overwrites a file in the specified path, specifying a buffer size, options that describe how to create or overwrite the file, and a value that. There are a few ways to create a file and write to it using the.net file api (in system.io).
From www.youtube.com
C Create a .txt file if doesn't exist, and if it does append a new line YouTube C# Create File Write Line I'd like to add new line with text to my date.txt file, but instead of adding it into existing date.txt, app is creating new date.txt file. The file.writealllines method writes a string array to a file. There are a few ways to create a file and write to it using the.net file api (in system.io). System.io.file.writealltext(path, text to add to.. C# Create File Write Line.
From www.pinterest.com
C Code for Writing Lines to the Console Window. Application of Date and Number Formats. Use of C# Create File Write Line There are a few ways to create a file and write to it using the.net file api (in system.io). Write to a text file in c# using the file class. I'd like to add new line with text to my date.txt file, but instead of adding it into existing date.txt, app is creating new date.txt file. The file.writealllines method writes. C# Create File Write Line.
From www.youtube.com
Read all data from text file in C Read text file using c csharp textfile YouTube C# Create File Write Line Creates or overwrites a file in the specified path, specifying a buffer size, options that describe how to create or overwrite the file, and a value that. System.io.file.writealltext(path, text to add to. To write one or more strings into a text file, you use the file.writealllines() method. If the file is not created, it creates a. Creates a new file,. C# Create File Write Line.
From www.shekhali.com
C TextWriter Understanding TextWriter In C (With Examples) Shekh Ali's Blog C# Create File Write Line There are a few ways to create a file and write to it using the.net file api (in system.io). To write one or more strings into a text file, you use the file.writealllines() method. I'd like to add new line with text to my date.txt file, but instead of adding it into existing date.txt, app is creating new date.txt file.. C# Create File Write Line.
From learn.microsoft.com
C editor formatting options Visual Studio (Windows) Microsoft Learn C# Create File Write Line I'd like to add new line with text to my date.txt file, but instead of adding it into existing date.txt, app is creating new date.txt file. The file.writealllines method writes a string array to a file. System.io.file.writealltext(path, text to add to. There are a few ways to create a file and write to it using the.net file api (in system.io).. C# Create File Write Line.
From dotnetteach.com
console.writeline in c ️ C# Create File Write Line System.io.file.writealltext(path, text to add to. Creates a new file, writes the specified string array to the file by using the specified encoding, and then closes the file. Write to a text file in c# using the file class. To write one or more strings into a text file, you use the file.writealllines() method. I'd like to add new line with. C# Create File Write Line.
From www.youtube.com
console writeline and readline in c difference between write line and read linec tutorial 03 C# Create File Write Line To either not use the filestream, so just use the file class: If the file is not created, it creates a. The file.writealllines () method creates a new file,. Creates or overwrites a file in the specified path, specifying a buffer size, options that describe how to create or overwrite the file, and a value that. System.io.file.writealltext(path, text to add. C# Create File Write Line.
From www.youtube.com
C File Writing Reading Easy Method YouTube C# Create File Write Line If the file is not created, it creates a. Creates or overwrites a file in the specified path, specifying a buffer size, options that describe how to create or overwrite the file, and a value that. The file.writealllines () method creates a new file,. To write one or more strings into a text file, you use the file.writealllines() method. System.io.file.writealltext(path,. C# Create File Write Line.
From marketsplash.com
C File Handling How To Write To A File Using C C# Create File Write Line Creates a new file, writes the specified string array to the file by using the specified encoding, and then closes the file. System.io.file.writealltext(path, text to add to. If the file is not created, it creates a. To write one or more strings into a text file, you use the file.writealllines() method. To either not use the filestream, so just use. C# Create File Write Line.
From www.youtube.com
Write Lines Of User Input To A File C Programming Example YouTube C# Create File Write Line The file.writealllines () method creates a new file,. Creates a new file, writes the specified string array to the file by using the specified encoding, and then closes the file. There are a few ways to create a file and write to it using the.net file api (in system.io). Write to a text file in c# using the file class.. C# Create File Write Line.
From www.youtube.com
C Lesson 08 Console Output (Console.WriteLine) YouTube C# Create File Write Line Creates a new file, writes the specified string array to the file by using the specified encoding, and then closes the file. The file.writealllines method writes a string array to a file. System.io.file.writealltext(path, text to add to. To either not use the filestream, so just use the file class: To write one or more strings into a text file, you. C# Create File Write Line.
From blog.cashwu.com
C StreamWriter write file line by line Cash Wu Geek C# Create File Write Line To write one or more strings into a text file, you use the file.writealllines() method. The file.writealllines method writes a string array to a file. The file.writealllines () method creates a new file,. If the file is not created, it creates a. System.io.file.writealltext(path, text to add to. Write to a text file in c# using the file class. I'd like. C# Create File Write Line.
From beetechnical.com
How to Read File Line by Line in C 2023 Beetechnical C# Create File Write Line If the file is not created, it creates a. System.io.file.writealltext(path, text to add to. Creates or overwrites a file in the specified path, specifying a buffer size, options that describe how to create or overwrite the file, and a value that. I'd like to add new line with text to my date.txt file, but instead of adding it into existing. C# Create File Write Line.
From qawithexperts.com
Create text file in C QA With Experts C# Create File Write Line Write to a text file in c# using the file class. To either not use the filestream, so just use the file class: The file.writealllines method writes a string array to a file. I'd like to add new line with text to my date.txt file, but instead of adding it into existing date.txt, app is creating new date.txt file. Creates. C# Create File Write Line.
From slideplayer.com
INF230 Basics in C Programming ppt download C# Create File Write Line The file.writealllines method writes a string array to a file. I'd like to add new line with text to my date.txt file, but instead of adding it into existing date.txt, app is creating new date.txt file. Creates or overwrites a file in the specified path, specifying a buffer size, options that describe how to create or overwrite the file, and. C# Create File Write Line.
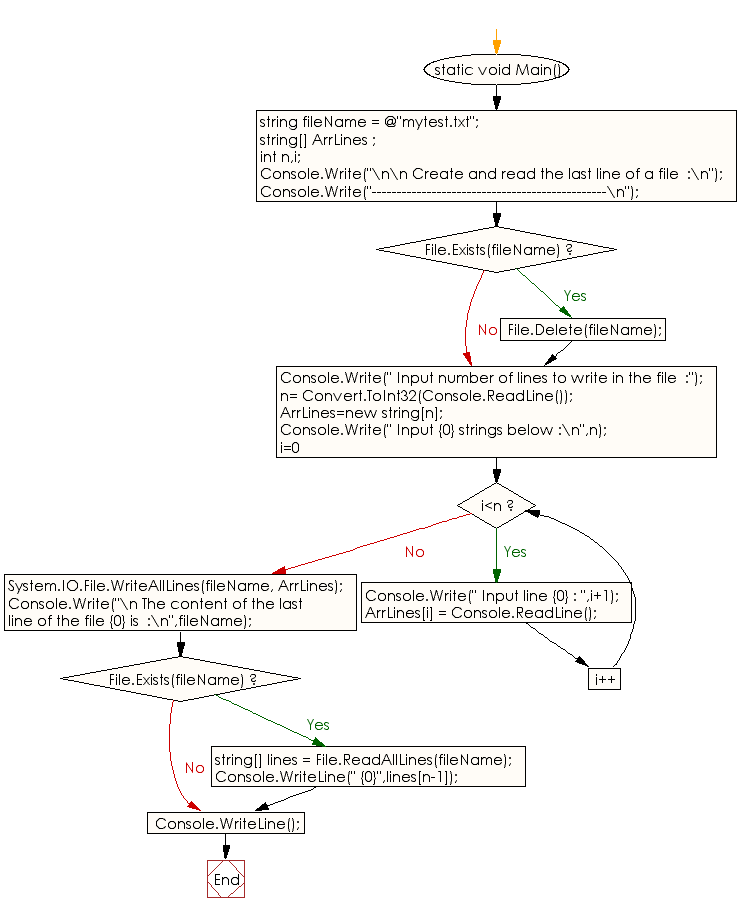
From www.w3resource.com
C Create and read the last line of a file C# Create File Write Line To write one or more strings into a text file, you use the file.writealllines() method. If the file is not created, it creates a. Creates or overwrites a file in the specified path, specifying a buffer size, options that describe how to create or overwrite the file, and a value that. Write to a text file in c# using the. C# Create File Write Line.
From www.youtube.com
C Formatting Output with Write() and WriteLine() YouTube C# Create File Write Line To write one or more strings into a text file, you use the file.writealllines() method. Creates or overwrites a file in the specified path, specifying a buffer size, options that describe how to create or overwrite the file, and a value that. System.io.file.writealltext(path, text to add to. Write to a text file in c# using the file class. The file.writealllines. C# Create File Write Line.
From www.youtube.com
03 Difference Between Write and WriteLine in C YouTube C# Create File Write Line I'd like to add new line with text to my date.txt file, but instead of adding it into existing date.txt, app is creating new date.txt file. Write to a text file in c# using the file class. The file.writealllines () method creates a new file,. Creates a new file, writes the specified string array to the file by using the. C# Create File Write Line.
From www.youtube.com
Append Text to File in C Programming Read Text from File Final exam help tutorial YouTube C# Create File Write Line System.io.file.writealltext(path, text to add to. If the file is not created, it creates a. The file.writealllines () method creates a new file,. To write one or more strings into a text file, you use the file.writealllines() method. Write to a text file in c# using the file class. I'd like to add new line with text to my date.txt file,. C# Create File Write Line.
From dotnetteach.com
read and write xml file in c ️ C# Create File Write Line There are a few ways to create a file and write to it using the.net file api (in system.io). System.io.file.writealltext(path, text to add to. If the file is not created, it creates a. The file.writealllines method writes a string array to a file. Creates a new file, writes the specified string array to the file by using the specified encoding,. C# Create File Write Line.
From www.youtube.com
How to Read Text File line By line in C visual studio [ Reading text files in C Step by Step C# Create File Write Line If the file is not created, it creates a. Write to a text file in c# using the file class. To either not use the filestream, so just use the file class: Creates or overwrites a file in the specified path, specifying a buffer size, options that describe how to create or overwrite the file, and a value that. The. C# Create File Write Line.
From www.youtube.com
18 C C Sharp ReadLine & WriteLine YouTube C# Create File Write Line If the file is not created, it creates a. To write one or more strings into a text file, you use the file.writealllines() method. The file.writealllines method writes a string array to a file. I'd like to add new line with text to my date.txt file, but instead of adding it into existing date.txt, app is creating new date.txt file.. C# Create File Write Line.
From www.geeksforgeeks.org
How to Execute C Program on cmd C# Create File Write Line The file.writealllines method writes a string array to a file. Creates a new file, writes the specified string array to the file by using the specified encoding, and then closes the file. There are a few ways to create a file and write to it using the.net file api (in system.io). System.io.file.writealltext(path, text to add to. To either not use. C# Create File Write Line.
From csharp-station.com
How To Reading and Writing Text Files C Station C# Create File Write Line To either not use the filestream, so just use the file class: The file.writealllines () method creates a new file,. Write to a text file in c# using the file class. The file.writealllines method writes a string array to a file. System.io.file.writealltext(path, text to add to. To write one or more strings into a text file, you use the file.writealllines(). C# Create File Write Line.
From www.inettutor.com
Writing Text File in C C# Create File Write Line To either not use the filestream, so just use the file class: If the file is not created, it creates a. Creates a new file, writes the specified string array to the file by using the specified encoding, and then closes the file. To write one or more strings into a text file, you use the file.writealllines() method. Write to. C# Create File Write Line.
From qawithexperts.com
C How to read and write in Console app using C? QA With Experts C# Create File Write Line Creates a new file, writes the specified string array to the file by using the specified encoding, and then closes the file. To write one or more strings into a text file, you use the file.writealllines() method. If the file is not created, it creates a. The file.writealllines method writes a string array to a file. Write to a text. C# Create File Write Line.
From eecs.blog
C Reading and Writing Files Tutorial The EECS Blog C# Create File Write Line I'd like to add new line with text to my date.txt file, but instead of adding it into existing date.txt, app is creating new date.txt file. To write one or more strings into a text file, you use the file.writealllines() method. Write to a text file in c# using the file class. To either not use the filestream, so just. C# Create File Write Line.
From stacktuts.com
How to write 'n' copies of a character to ostream like in python? StackTuts C# Create File Write Line Write to a text file in c# using the file class. To either not use the filestream, so just use the file class: Creates or overwrites a file in the specified path, specifying a buffer size, options that describe how to create or overwrite the file, and a value that. System.io.file.writealltext(path, text to add to. I'd like to add new. C# Create File Write Line.
From justtechreview.com
C program to write multiple (all) lines into a text file Just Tech Review C# Create File Write Line System.io.file.writealltext(path, text to add to. The file.writealllines () method creates a new file,. There are a few ways to create a file and write to it using the.net file api (in system.io). The file.writealllines method writes a string array to a file. To write one or more strings into a text file, you use the file.writealllines() method. If the file. C# Create File Write Line.
From blog.elmah.io
How to write to a file with C (without Stack Overflow) elmah.io C# Create File Write Line There are a few ways to create a file and write to it using the.net file api (in system.io). To write one or more strings into a text file, you use the file.writealllines() method. The file.writealllines () method creates a new file,. System.io.file.writealltext(path, text to add to. I'd like to add new line with text to my date.txt file, but. C# Create File Write Line.
From stacktuts.com
How to add new line into txt file in C? StackTuts C# Create File Write Line If the file is not created, it creates a. Creates or overwrites a file in the specified path, specifying a buffer size, options that describe how to create or overwrite the file, and a value that. There are a few ways to create a file and write to it using the.net file api (in system.io). To either not use the. C# Create File Write Line.
From www.bytehide.com
How to Use C StreamWriter for File Writing C# Create File Write Line The file.writealllines () method creates a new file,. The file.writealllines method writes a string array to a file. There are a few ways to create a file and write to it using the.net file api (in system.io). Creates or overwrites a file in the specified path, specifying a buffer size, options that describe how to create or overwrite the file,. C# Create File Write Line.
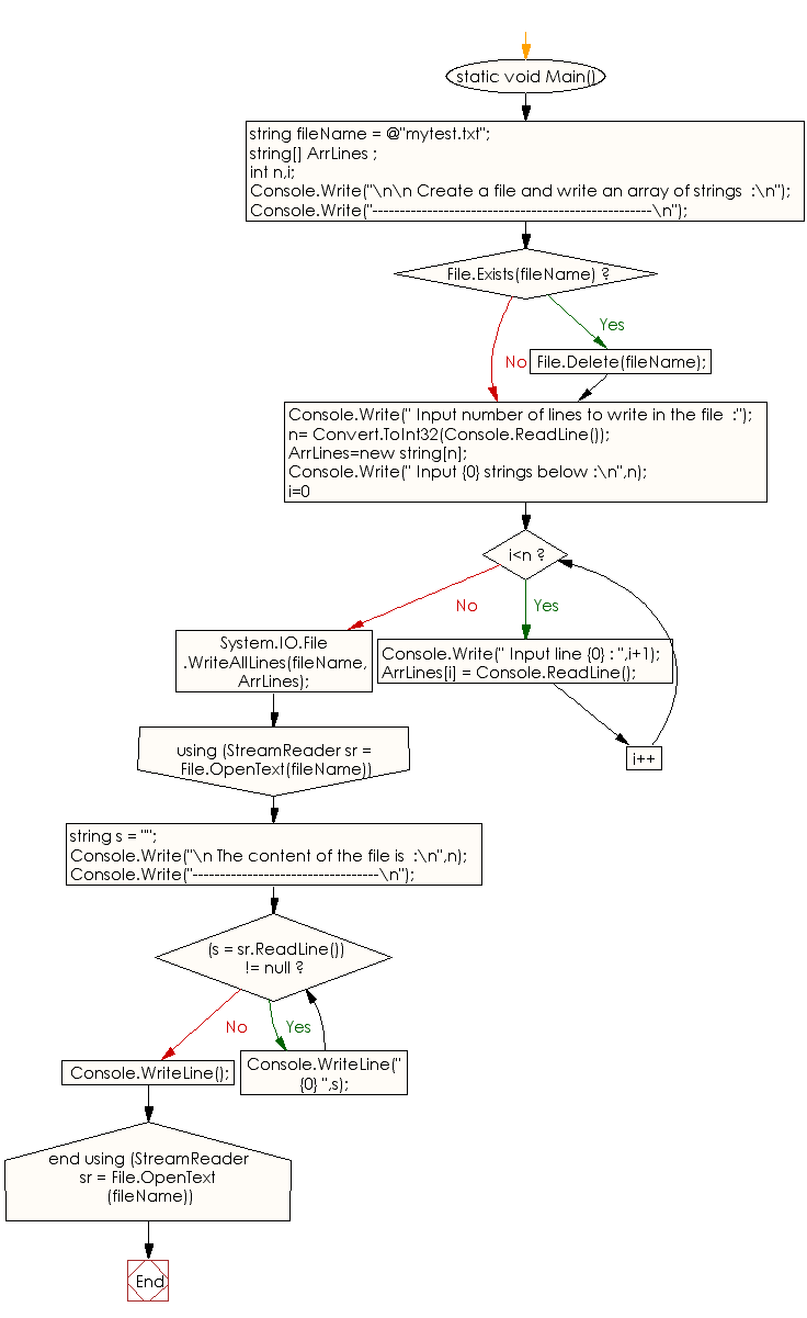
From www.w3resource.com
C Create a file and write an array of strings C# Create File Write Line The file.writealllines method writes a string array to a file. I'd like to add new line with text to my date.txt file, but instead of adding it into existing date.txt, app is creating new date.txt file. Write to a text file in c# using the file class. If the file is not created, it creates a. Creates a new file,. C# Create File Write Line.
From www.w3resource.com
C Write a line of text which does not contain a string C# Create File Write Line Creates a new file, writes the specified string array to the file by using the specified encoding, and then closes the file. If the file is not created, it creates a. System.io.file.writealltext(path, text to add to. The file.writealllines () method creates a new file,. There are a few ways to create a file and write to it using the.net file. C# Create File Write Line.
From learn-tech-tips.blogspot.com
[Solved] How to "read and write file with right format with C" zone All things tech tips C# Create File Write Line Creates or overwrites a file in the specified path, specifying a buffer size, options that describe how to create or overwrite the file, and a value that. If the file is not created, it creates a. To either not use the filestream, so just use the file class: The file.writealllines method writes a string array to a file. I'd like. C# Create File Write Line.