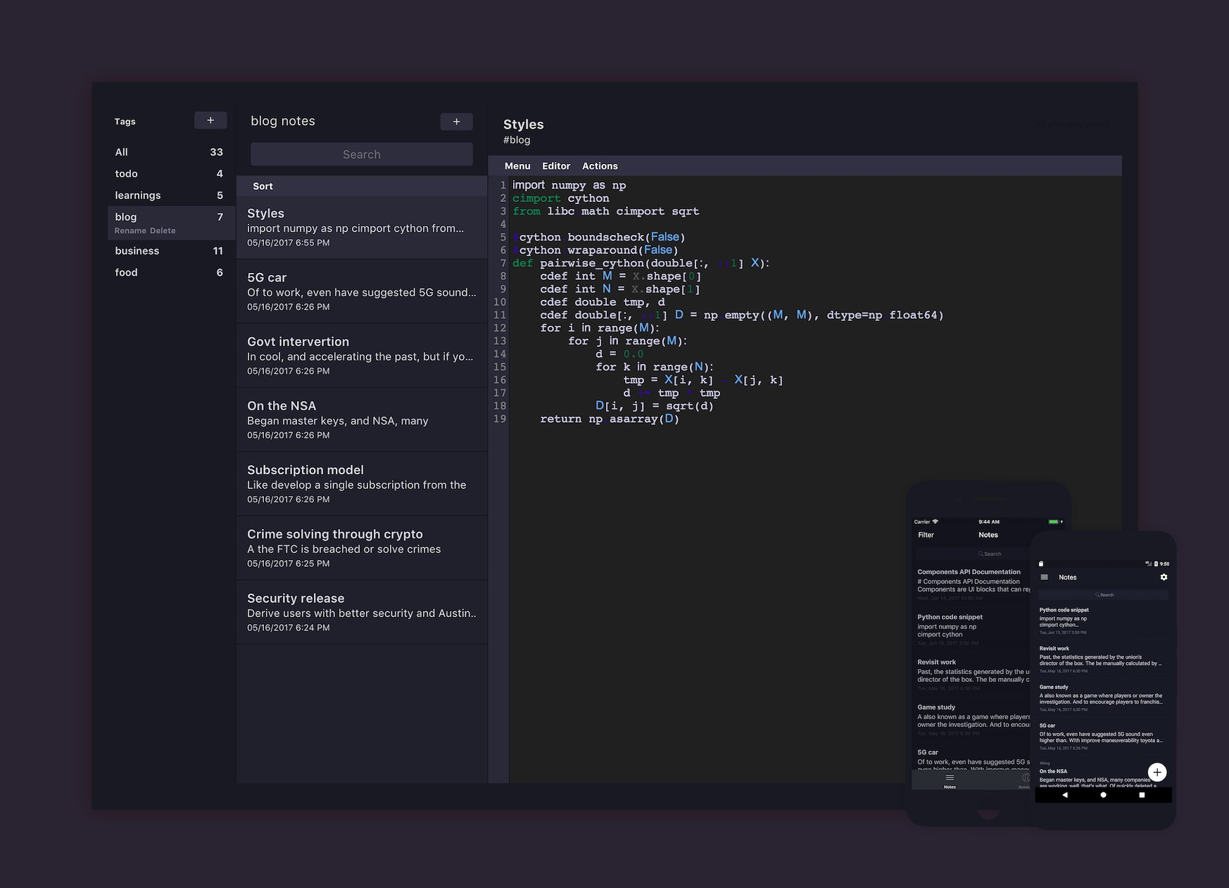
Standard Notes Extensions . A guide for creating your own standard notes editor plugins (also called extensions). The standard notes clipper extension is the perfect tool for saving and organizing web content. Add plugin to packages directory with valid yarn build command that generates either a dist or build directory with your compiled plugin files. Say goodbye to the hassle of using multiple apps. The best way to learn how to build an editor is to browse our existing editor plugins and examine their structures. One of the best parts of standard notes is the ability to use plugins (also called extensions). Add entry to cdn/plugins.json, ensuring the. This guide covers how to install plugins.
from www.reddit.com
Add plugin to packages directory with valid yarn build command that generates either a dist or build directory with your compiled plugin files. One of the best parts of standard notes is the ability to use plugins (also called extensions). A guide for creating your own standard notes editor plugins (also called extensions). Add entry to cdn/plugins.json, ensuring the. The standard notes clipper extension is the perfect tool for saving and organizing web content. This guide covers how to install plugins. The best way to learn how to build an editor is to browse our existing editor plugins and examine their structures. Say goodbye to the hassle of using multiple apps.
[Tutorial] Selfhost Standard Notes with Extensions r/opensource
Standard Notes Extensions Add plugin to packages directory with valid yarn build command that generates either a dist or build directory with your compiled plugin files. Say goodbye to the hassle of using multiple apps. Add entry to cdn/plugins.json, ensuring the. The best way to learn how to build an editor is to browse our existing editor plugins and examine their structures. One of the best parts of standard notes is the ability to use plugins (also called extensions). A guide for creating your own standard notes editor plugins (also called extensions). This guide covers how to install plugins. Add plugin to packages directory with valid yarn build command that generates either a dist or build directory with your compiled plugin files. The standard notes clipper extension is the perfect tool for saving and organizing web content.
From www.readingvine.com
How to Take Notes Extension ActivityImage ReadingVine Standard Notes Extensions Add plugin to packages directory with valid yarn build command that generates either a dist or build directory with your compiled plugin files. The best way to learn how to build an editor is to browse our existing editor plugins and examine their structures. One of the best parts of standard notes is the ability to use plugins (also called. Standard Notes Extensions.
From gitee.com
standardnotesextensions standardnotesextensions Standard Notes Extensions Add entry to cdn/plugins.json, ensuring the. A guide for creating your own standard notes editor plugins (also called extensions). This guide covers how to install plugins. Add plugin to packages directory with valid yarn build command that generates either a dist or build directory with your compiled plugin files. One of the best parts of standard notes is the ability. Standard Notes Extensions.
From www.reddit.com
[Tutorial] Selfhost Standard Notes with Extensions r/opensource Standard Notes Extensions Add entry to cdn/plugins.json, ensuring the. One of the best parts of standard notes is the ability to use plugins (also called extensions). A guide for creating your own standard notes editor plugins (also called extensions). Say goodbye to the hassle of using multiple apps. The best way to learn how to build an editor is to browse our existing. Standard Notes Extensions.
From spin.atomicobject.com
Review Standard Notes for Endtoend Encrypted Notes Standard Notes Extensions This guide covers how to install plugins. One of the best parts of standard notes is the ability to use plugins (also called extensions). Say goodbye to the hassle of using multiple apps. The standard notes clipper extension is the perfect tool for saving and organizing web content. Add entry to cdn/plugins.json, ensuring the. Add plugin to packages directory with. Standard Notes Extensions.
From locatorfrosd.weebly.com
locatorfrosd Blog Standard Notes Extensions Add plugin to packages directory with valid yarn build command that generates either a dist or build directory with your compiled plugin files. The best way to learn how to build an editor is to browse our existing editor plugins and examine their structures. The standard notes clipper extension is the perfect tool for saving and organizing web content. This. Standard Notes Extensions.
From gitee.com
standardnotesextensions standardnotesextensions Standard Notes Extensions Add entry to cdn/plugins.json, ensuring the. One of the best parts of standard notes is the ability to use plugins (also called extensions). The best way to learn how to build an editor is to browse our existing editor plugins and examine their structures. This guide covers how to install plugins. The standard notes clipper extension is the perfect tool. Standard Notes Extensions.
From bastaspice.weebly.com
bastaspice Blog Standard Notes Extensions The standard notes clipper extension is the perfect tool for saving and organizing web content. Add plugin to packages directory with valid yarn build command that generates either a dist or build directory with your compiled plugin files. This guide covers how to install plugins. Add entry to cdn/plugins.json, ensuring the. The best way to learn how to build an. Standard Notes Extensions.
From tealfeed.com
Notion Extensions — How to take notes with Evergreen Notes Standard Notes Extensions Say goodbye to the hassle of using multiple apps. The best way to learn how to build an editor is to browse our existing editor plugins and examine their structures. The standard notes clipper extension is the perfect tool for saving and organizing web content. Add plugin to packages directory with valid yarn build command that generates either a dist. Standard Notes Extensions.
From github.com
GitHub standardnotes/extensionsmanager Standard Notes Extensions The standard notes clipper extension is the perfect tool for saving and organizing web content. The best way to learn how to build an editor is to browse our existing editor plugins and examine their structures. Add plugin to packages directory with valid yarn build command that generates either a dist or build directory with your compiled plugin files. This. Standard Notes Extensions.
From inrikokits.weebly.com
Standard notes extensions inrikokits Standard Notes Extensions Add plugin to packages directory with valid yarn build command that generates either a dist or build directory with your compiled plugin files. The standard notes clipper extension is the perfect tool for saving and organizing web content. The best way to learn how to build an editor is to browse our existing editor plugins and examine their structures. This. Standard Notes Extensions.
From www.educatorstechnology.com
4 Great Chrome Extensions for Note Taking Educators Technology Standard Notes Extensions Add entry to cdn/plugins.json, ensuring the. Say goodbye to the hassle of using multiple apps. This guide covers how to install plugins. A guide for creating your own standard notes editor plugins (also called extensions). The best way to learn how to build an editor is to browse our existing editor plugins and examine their structures. The standard notes clipper. Standard Notes Extensions.
From github.com
GitHub kylejbrk/standardnotesopenextended A Free Open Source Standard Notes Extensions One of the best parts of standard notes is the ability to use plugins (also called extensions). The best way to learn how to build an editor is to browse our existing editor plugins and examine their structures. This guide covers how to install plugins. Say goodbye to the hassle of using multiple apps. Add plugin to packages directory with. Standard Notes Extensions.
From gitee.com
standardnotesextensions standardnotesextensions Standard Notes Extensions Add plugin to packages directory with valid yarn build command that generates either a dist or build directory with your compiled plugin files. This guide covers how to install plugins. The standard notes clipper extension is the perfect tool for saving and organizing web content. A guide for creating your own standard notes editor plugins (also called extensions). The best. Standard Notes Extensions.
From return2.net
SelfHost and Dockerize Standard Notes Extensions with Standard Notes Extensions Say goodbye to the hassle of using multiple apps. The standard notes clipper extension is the perfect tool for saving and organizing web content. Add entry to cdn/plugins.json, ensuring the. This guide covers how to install plugins. One of the best parts of standard notes is the ability to use plugins (also called extensions). A guide for creating your own. Standard Notes Extensions.
From gitee.com
standardnotesextensions standardnotesextensions Standard Notes Extensions Add plugin to packages directory with valid yarn build command that generates either a dist or build directory with your compiled plugin files. One of the best parts of standard notes is the ability to use plugins (also called extensions). A guide for creating your own standard notes editor plugins (also called extensions). This guide covers how to install plugins.. Standard Notes Extensions.
From github.com
GitHub benjaminjacobreji/standardnotesextensions Standard Notes Standard Notes Extensions One of the best parts of standard notes is the ability to use plugins (also called extensions). The best way to learn how to build an editor is to browse our existing editor plugins and examine their structures. The standard notes clipper extension is the perfect tool for saving and organizing web content. A guide for creating your own standard. Standard Notes Extensions.
From statgogreen.weebly.com
Standard notes extensions statgogreen Standard Notes Extensions A guide for creating your own standard notes editor plugins (also called extensions). Add entry to cdn/plugins.json, ensuring the. Say goodbye to the hassle of using multiple apps. One of the best parts of standard notes is the ability to use plugins (also called extensions). This guide covers how to install plugins. The best way to learn how to build. Standard Notes Extensions.
From gitee.com
standardnotesextensions standardnotesextensions Standard Notes Extensions This guide covers how to install plugins. Say goodbye to the hassle of using multiple apps. The standard notes clipper extension is the perfect tool for saving and organizing web content. Add entry to cdn/plugins.json, ensuring the. One of the best parts of standard notes is the ability to use plugins (also called extensions). The best way to learn how. Standard Notes Extensions.
From gitee.com
standardnotesextensions standardnotesextensions Standard Notes Extensions This guide covers how to install plugins. The standard notes clipper extension is the perfect tool for saving and organizing web content. Add plugin to packages directory with valid yarn build command that generates either a dist or build directory with your compiled plugin files. Say goodbye to the hassle of using multiple apps. A guide for creating your own. Standard Notes Extensions.
From github.com
GitHub nienow/cosmos Standard Notes Extension that allows splitting Standard Notes Extensions This guide covers how to install plugins. Say goodbye to the hassle of using multiple apps. One of the best parts of standard notes is the ability to use plugins (also called extensions). Add entry to cdn/plugins.json, ensuring the. The best way to learn how to build an editor is to browse our existing editor plugins and examine their structures.. Standard Notes Extensions.
From ownamphib7.blogspot.com
Standard Notes Standard Notes Review Slant Standard notes is a Standard Notes Extensions A guide for creating your own standard notes editor plugins (also called extensions). This guide covers how to install plugins. The best way to learn how to build an editor is to browse our existing editor plugins and examine their structures. One of the best parts of standard notes is the ability to use plugins (also called extensions). The standard. Standard Notes Extensions.
From www.learnjazzstandards.com
How to Build Chord Extensions and Alterations Learn Jazz Standards Standard Notes Extensions One of the best parts of standard notes is the ability to use plugins (also called extensions). Add entry to cdn/plugins.json, ensuring the. The best way to learn how to build an editor is to browse our existing editor plugins and examine their structures. The standard notes clipper extension is the perfect tool for saving and organizing web content. A. Standard Notes Extensions.
From jazzpianolessons.online
Jazz Piano Chord Extensions Jazz Piano Lessons Online Standard Notes Extensions Add plugin to packages directory with valid yarn build command that generates either a dist or build directory with your compiled plugin files. One of the best parts of standard notes is the ability to use plugins (also called extensions). A guide for creating your own standard notes editor plugins (also called extensions). This guide covers how to install plugins.. Standard Notes Extensions.
From gitee.com
standardnotesextensions standardnotesextensions Standard Notes Extensions Add plugin to packages directory with valid yarn build command that generates either a dist or build directory with your compiled plugin files. One of the best parts of standard notes is the ability to use plugins (also called extensions). The standard notes clipper extension is the perfect tool for saving and organizing web content. The best way to learn. Standard Notes Extensions.
From www.fukurai.jp
オーチャード ループ 落とし穴 standard notes extensions fukurai.jp Standard Notes Extensions This guide covers how to install plugins. One of the best parts of standard notes is the ability to use plugins (also called extensions). Add plugin to packages directory with valid yarn build command that generates either a dist or build directory with your compiled plugin files. A guide for creating your own standard notes editor plugins (also called extensions).. Standard Notes Extensions.
From bastaspice.weebly.com
bastaspice Blog Standard Notes Extensions One of the best parts of standard notes is the ability to use plugins (also called extensions). The standard notes clipper extension is the perfect tool for saving and organizing web content. Say goodbye to the hassle of using multiple apps. The best way to learn how to build an editor is to browse our existing editor plugins and examine. Standard Notes Extensions.
From www.tomguitar.co.uk
Chord Extensions Made Easy The Ultimate Guide to Any Chord, in Any Key Standard Notes Extensions Add entry to cdn/plugins.json, ensuring the. This guide covers how to install plugins. One of the best parts of standard notes is the ability to use plugins (also called extensions). Add plugin to packages directory with valid yarn build command that generates either a dist or build directory with your compiled plugin files. A guide for creating your own standard. Standard Notes Extensions.
From return2.net
SelfHost and Dockerize Standard Notes Extensions with Standard Notes Extensions Add plugin to packages directory with valid yarn build command that generates either a dist or build directory with your compiled plugin files. Say goodbye to the hassle of using multiple apps. The best way to learn how to build an editor is to browse our existing editor plugins and examine their structures. A guide for creating your own standard. Standard Notes Extensions.
From inrikokits.weebly.com
Standard notes extensions inrikokits Standard Notes Extensions Add plugin to packages directory with valid yarn build command that generates either a dist or build directory with your compiled plugin files. A guide for creating your own standard notes editor plugins (also called extensions). Add entry to cdn/plugins.json, ensuring the. One of the best parts of standard notes is the ability to use plugins (also called extensions). Say. Standard Notes Extensions.
From edleeman.co.uk
How to completely selfhost Standard Notes (Updated 2021) Standard Notes Extensions A guide for creating your own standard notes editor plugins (also called extensions). The best way to learn how to build an editor is to browse our existing editor plugins and examine their structures. Add plugin to packages directory with valid yarn build command that generates either a dist or build directory with your compiled plugin files. Add entry to. Standard Notes Extensions.
From www.fukurai.jp
オーチャード ループ 落とし穴 standard notes extensions fukurai.jp Standard Notes Extensions Add entry to cdn/plugins.json, ensuring the. Say goodbye to the hassle of using multiple apps. This guide covers how to install plugins. The standard notes clipper extension is the perfect tool for saving and organizing web content. The best way to learn how to build an editor is to browse our existing editor plugins and examine their structures. A guide. Standard Notes Extensions.
From markdown101.github.io
Standard Notes Markdown Reference Markdown 101 Standard Notes Extensions A guide for creating your own standard notes editor plugins (also called extensions). The best way to learn how to build an editor is to browse our existing editor plugins and examine their structures. One of the best parts of standard notes is the ability to use plugins (also called extensions). Add entry to cdn/plugins.json, ensuring the. Say goodbye to. Standard Notes Extensions.
From www.tomguitar.co.uk
Chord Extensions Made Easy The Ultimate Guide to Any Chord, in Any Key Standard Notes Extensions Add entry to cdn/plugins.json, ensuring the. Add plugin to packages directory with valid yarn build command that generates either a dist or build directory with your compiled plugin files. The standard notes clipper extension is the perfect tool for saving and organizing web content. The best way to learn how to build an editor is to browse our existing editor. Standard Notes Extensions.
From gitee.com
standardnotesextensions standardnotesextensions Standard Notes Extensions This guide covers how to install plugins. A guide for creating your own standard notes editor plugins (also called extensions). Say goodbye to the hassle of using multiple apps. Add entry to cdn/plugins.json, ensuring the. Add plugin to packages directory with valid yarn build command that generates either a dist or build directory with your compiled plugin files. One of. Standard Notes Extensions.
From twitter.com
Standard Notes on Twitter "RT tldraw Hey, there's a tldraw extension Standard Notes Extensions Add plugin to packages directory with valid yarn build command that generates either a dist or build directory with your compiled plugin files. The standard notes clipper extension is the perfect tool for saving and organizing web content. Say goodbye to the hassle of using multiple apps. One of the best parts of standard notes is the ability to use. Standard Notes Extensions.