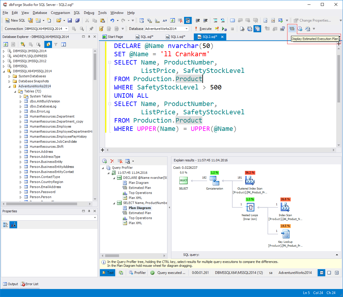
Sql Server View Query Plan . On the sql server management studio toolbar, select database engine query. In this article, we showed how to open a sql server query execution plan using various methods. Learn how to analyze actual graphical execution plans, which contain runtime information, by using sql server management studio plan analysis feature. In this article, we will explain the symbols used in the sql server query execution plans, reading the plans, and using these plans in performance analysis and troubleshooting Learn about execution plans or query plans, which the query optimizer creates for the sql server database engine to run queries. You can also open an existing query and display the estimated execution. In this article, we will discuss how to read the sql server execution plan (query plan) with all aspects through an example, so we will gain some practical experience that helps to solve query performance. Include an execution plan for a query during execution. The xml query plan (the first column in both queries), contains the xml of the execution plan allowing you, in ssms to click on it and view the actual plans but also allows you to scan for things. In the next article, we will show how to.
from www.sqlshack.com
In this article, we will discuss how to read the sql server execution plan (query plan) with all aspects through an example, so we will gain some practical experience that helps to solve query performance. The xml query plan (the first column in both queries), contains the xml of the execution plan allowing you, in ssms to click on it and view the actual plans but also allows you to scan for things. On the sql server management studio toolbar, select database engine query. In this article, we showed how to open a sql server query execution plan using various methods. Learn how to analyze actual graphical execution plans, which contain runtime information, by using sql server management studio plan analysis feature. You can also open an existing query and display the estimated execution. In this article, we will explain the symbols used in the sql server query execution plans, reading the plans, and using these plans in performance analysis and troubleshooting Learn about execution plans or query plans, which the query optimizer creates for the sql server database engine to run queries. In the next article, we will show how to. Include an execution plan for a query during execution.
SQL Server query execution plans Basics
Sql Server View Query Plan In this article, we showed how to open a sql server query execution plan using various methods. Include an execution plan for a query during execution. You can also open an existing query and display the estimated execution. In the next article, we will show how to. In this article, we showed how to open a sql server query execution plan using various methods. Learn about execution plans or query plans, which the query optimizer creates for the sql server database engine to run queries. In this article, we will discuss how to read the sql server execution plan (query plan) with all aspects through an example, so we will gain some practical experience that helps to solve query performance. On the sql server management studio toolbar, select database engine query. The xml query plan (the first column in both queries), contains the xml of the execution plan allowing you, in ssms to click on it and view the actual plans but also allows you to scan for things. In this article, we will explain the symbols used in the sql server query execution plans, reading the plans, and using these plans in performance analysis and troubleshooting Learn how to analyze actual graphical execution plans, which contain runtime information, by using sql server management studio plan analysis feature.
From www.mssqltips.com
Maximize View of SQL Server Query Plans with Full Screen Option Sql Server View Query Plan On the sql server management studio toolbar, select database engine query. The xml query plan (the first column in both queries), contains the xml of the execution plan allowing you, in ssms to click on it and view the actual plans but also allows you to scan for things. In this article, we will discuss how to read the sql. Sql Server View Query Plan.
From www.sqlshack.com
Force query execution plan using SQL Server 2016 Query store Sql Server View Query Plan Learn about execution plans or query plans, which the query optimizer creates for the sql server database engine to run queries. In the next article, we will show how to. In this article, we showed how to open a sql server query execution plan using various methods. In this article, we will discuss how to read the sql server execution. Sql Server View Query Plan.
From www.mssqltips.com
Using a SQL Server Explain Plan to View Cached Query Plan Parameters in Sql Server View Query Plan Learn how to analyze actual graphical execution plans, which contain runtime information, by using sql server management studio plan analysis feature. In this article, we will explain the symbols used in the sql server query execution plans, reading the plans, and using these plans in performance analysis and troubleshooting Include an execution plan for a query during execution. The xml. Sql Server View Query Plan.
From sqlrus.com
Using LAST_QUERY_PLAN_STATS in SQL Server 2019 John Morehouse Sql Server View Query Plan Learn about execution plans or query plans, which the query optimizer creates for the sql server database engine to run queries. In this article, we showed how to open a sql server query execution plan using various methods. In this article, we will explain the symbols used in the sql server query execution plans, reading the plans, and using these. Sql Server View Query Plan.
From learn.microsoft.com
Display an Actual Execution Plan SQL Server Microsoft Learn Sql Server View Query Plan You can also open an existing query and display the estimated execution. In this article, we showed how to open a sql server query execution plan using various methods. In this article, we will explain the symbols used in the sql server query execution plans, reading the plans, and using these plans in performance analysis and troubleshooting The xml query. Sql Server View Query Plan.
From vladmihalcea.com
How to get the query execution plan on SQL Server Vlad Mihalcea Sql Server View Query Plan In the next article, we will show how to. The xml query plan (the first column in both queries), contains the xml of the execution plan allowing you, in ssms to click on it and view the actual plans but also allows you to scan for things. In this article, we will discuss how to read the sql server execution. Sql Server View Query Plan.
From morioh.com
SQL Tutorial for Beginners SQL Views Sql Server View Query Plan In this article, we will explain the symbols used in the sql server query execution plans, reading the plans, and using these plans in performance analysis and troubleshooting You can also open an existing query and display the estimated execution. Learn how to analyze actual graphical execution plans, which contain runtime information, by using sql server management studio plan analysis. Sql Server View Query Plan.
From fhoessaypuc.web.fc2.com
How to write dynamic queries in sql server Sql Server View Query Plan You can also open an existing query and display the estimated execution. Include an execution plan for a query during execution. In this article, we will discuss how to read the sql server execution plan (query plan) with all aspects through an example, so we will gain some practical experience that helps to solve query performance. In the next article,. Sql Server View Query Plan.
From www.sqlshack.com
SQL Server query execution plans Viewing the plans Sql Server View Query Plan The xml query plan (the first column in both queries), contains the xml of the execution plan allowing you, in ssms to click on it and view the actual plans but also allows you to scan for things. Learn about execution plans or query plans, which the query optimizer creates for the sql server database engine to run queries. In. Sql Server View Query Plan.
From exydznblp.blob.core.windows.net
Sql Server View Execution Plan at Rodney Infante blog Sql Server View Query Plan The xml query plan (the first column in both queries), contains the xml of the execution plan allowing you, in ssms to click on it and view the actual plans but also allows you to scan for things. In this article, we will discuss how to read the sql server execution plan (query plan) with all aspects through an example,. Sql Server View Query Plan.
From www.sqlshack.com
SQL Server query execution plans Viewing the plans Sql Server View Query Plan Learn about execution plans or query plans, which the query optimizer creates for the sql server database engine to run queries. You can also open an existing query and display the estimated execution. On the sql server management studio toolbar, select database engine query. Include an execution plan for a query during execution. The xml query plan (the first column. Sql Server View Query Plan.
From www.mssqltips.com
Create, Alter, Drop and Query SQL Server Views Sql Server View Query Plan In this article, we will explain the symbols used in the sql server query execution plans, reading the plans, and using these plans in performance analysis and troubleshooting You can also open an existing query and display the estimated execution. In this article, we will discuss how to read the sql server execution plan (query plan) with all aspects through. Sql Server View Query Plan.
From www.sqlshack.com
SQL Server query execution plans Basics Sql Server View Query Plan Include an execution plan for a query during execution. In this article, we showed how to open a sql server query execution plan using various methods. You can also open an existing query and display the estimated execution. On the sql server management studio toolbar, select database engine query. The xml query plan (the first column in both queries), contains. Sql Server View Query Plan.
From www.slideserve.com
PPT Understanding SQL Server Query Execution Plans PowerPoint Sql Server View Query Plan In this article, we will explain the symbols used in the sql server query execution plans, reading the plans, and using these plans in performance analysis and troubleshooting Learn about execution plans or query plans, which the query optimizer creates for the sql server database engine to run queries. In the next article, we will show how to. On the. Sql Server View Query Plan.
From openquery.com
What Is A View In SQL? Open Query Sql Server View Query Plan In this article, we will explain the symbols used in the sql server query execution plans, reading the plans, and using these plans in performance analysis and troubleshooting In the next article, we will show how to. You can also open an existing query and display the estimated execution. Learn about execution plans or query plans, which the query optimizer. Sql Server View Query Plan.
From www.sqlservercentral.com
Exploring Parameter Sensitive Plan Optimization in SQL Server 2022 Sql Server View Query Plan Learn about execution plans or query plans, which the query optimizer creates for the sql server database engine to run queries. In this article, we will explain the symbols used in the sql server query execution plans, reading the plans, and using these plans in performance analysis and troubleshooting In this article, we showed how to open a sql server. Sql Server View Query Plan.
From www.sqlshack.com
CREATE VIEW SQL Working with indexed views in SQL Server Sql Server View Query Plan On the sql server management studio toolbar, select database engine query. In this article, we will discuss how to read the sql server execution plan (query plan) with all aspects through an example, so we will gain some practical experience that helps to solve query performance. In this article, we showed how to open a sql server query execution plan. Sql Server View Query Plan.
From www.sqlservercentral.com
Views in SQL Server 2019 with SSMS SQLServerCentral Sql Server View Query Plan In this article, we will explain the symbols used in the sql server query execution plans, reading the plans, and using these plans in performance analysis and troubleshooting In the next article, we will show how to. Learn about execution plans or query plans, which the query optimizer creates for the sql server database engine to run queries. Learn how. Sql Server View Query Plan.
From stackoverflow.com
sql How do I obtain a Query Execution Plan? Stack Overflow Sql Server View Query Plan Learn about execution plans or query plans, which the query optimizer creates for the sql server database engine to run queries. Include an execution plan for a query during execution. On the sql server management studio toolbar, select database engine query. The xml query plan (the first column in both queries), contains the xml of the execution plan allowing you,. Sql Server View Query Plan.
From adsql.in
SQL Server Architecture THE LIFE CYCLE OF A QUERYPart 1 ADsqlTech Sql Server View Query Plan On the sql server management studio toolbar, select database engine query. In this article, we showed how to open a sql server query execution plan using various methods. In this article, we will explain the symbols used in the sql server query execution plans, reading the plans, and using these plans in performance analysis and troubleshooting In the next article,. Sql Server View Query Plan.
From www.sqlshack.com
SQL Server query execution plans Understanding and reading the plans Sql Server View Query Plan The xml query plan (the first column in both queries), contains the xml of the execution plan allowing you, in ssms to click on it and view the actual plans but also allows you to scan for things. In the next article, we will show how to. On the sql server management studio toolbar, select database engine query. In this. Sql Server View Query Plan.
From www.c-sharpcorner.com
Views in SQL Server A Beginner's Guide Sql Server View Query Plan Learn how to analyze actual graphical execution plans, which contain runtime information, by using sql server management studio plan analysis feature. The xml query plan (the first column in both queries), contains the xml of the execution plan allowing you, in ssms to click on it and view the actual plans but also allows you to scan for things. You. Sql Server View Query Plan.
From www.technade.com
Efficient SQL server query tuning with SQL sentry Plan Explorer Zoom Sql Server View Query Plan The xml query plan (the first column in both queries), contains the xml of the execution plan allowing you, in ssms to click on it and view the actual plans but also allows you to scan for things. In this article, we will discuss how to read the sql server execution plan (query plan) with all aspects through an example,. Sql Server View Query Plan.
From www.sqlshack.com
How to compare query execution plans in SQL Server 2016 Sql Server View Query Plan Learn about execution plans or query plans, which the query optimizer creates for the sql server database engine to run queries. In this article, we showed how to open a sql server query execution plan using various methods. The xml query plan (the first column in both queries), contains the xml of the execution plan allowing you, in ssms to. Sql Server View Query Plan.
From dataschool.com
Learn what a Query Plan is Sql Server View Query Plan In this article, we will discuss how to read the sql server execution plan (query plan) with all aspects through an example, so we will gain some practical experience that helps to solve query performance. Learn about execution plans or query plans, which the query optimizer creates for the sql server database engine to run queries. Include an execution plan. Sql Server View Query Plan.
From www.youtube.com
How To Read SQL Server Execution Plans YouTube Sql Server View Query Plan In this article, we will explain the symbols used in the sql server query execution plans, reading the plans, and using these plans in performance analysis and troubleshooting In this article, we will discuss how to read the sql server execution plan (query plan) with all aspects through an example, so we will gain some practical experience that helps to. Sql Server View Query Plan.
From www.mssqltips.com
Execute SQL Server query on multiple servers at the same time Sql Server View Query Plan You can also open an existing query and display the estimated execution. In this article, we will explain the symbols used in the sql server query execution plans, reading the plans, and using these plans in performance analysis and troubleshooting In this article, we will discuss how to read the sql server execution plan (query plan) with all aspects through. Sql Server View Query Plan.
From sqlrus.com
Using LAST_QUERY_PLAN_STATS in SQL Server 2019 John Morehouse Sql Server View Query Plan In this article, we will discuss how to read the sql server execution plan (query plan) with all aspects through an example, so we will gain some practical experience that helps to solve query performance. Learn how to analyze actual graphical execution plans, which contain runtime information, by using sql server management studio plan analysis feature. Learn about execution plans. Sql Server View Query Plan.
From www.sqlservercentral.com
Introduction to Indexed Views in SQL Server SQLServerCentral Sql Server View Query Plan Include an execution plan for a query during execution. Learn how to analyze actual graphical execution plans, which contain runtime information, by using sql server management studio plan analysis feature. On the sql server management studio toolbar, select database engine query. In the next article, we will show how to. In this article, we will discuss how to read the. Sql Server View Query Plan.
From blog.devart.com
SQL Server Execution Plans Devart Blog Sql Server View Query Plan In this article, we will explain the symbols used in the sql server query execution plans, reading the plans, and using these plans in performance analysis and troubleshooting In this article, we will discuss how to read the sql server execution plan (query plan) with all aspects through an example, so we will gain some practical experience that helps to. Sql Server View Query Plan.
From www.sqlshack.com
How to create a view in SQL Server Sql Server View Query Plan Include an execution plan for a query during execution. In this article, we will explain the symbols used in the sql server query execution plans, reading the plans, and using these plans in performance analysis and troubleshooting In this article, we showed how to open a sql server query execution plan using various methods. On the sql server management studio. Sql Server View Query Plan.
From www.sqlshack.com
CREATE VIEW SQL Working with indexed views in SQL Server Sql Server View Query Plan In the next article, we will show how to. Include an execution plan for a query during execution. In this article, we will explain the symbols used in the sql server query execution plans, reading the plans, and using these plans in performance analysis and troubleshooting On the sql server management studio toolbar, select database engine query. The xml query. Sql Server View Query Plan.
From www.mssqltips.com
Maximize View of SQL Server Query Plans with Full Screen Option Sql Server View Query Plan The xml query plan (the first column in both queries), contains the xml of the execution plan allowing you, in ssms to click on it and view the actual plans but also allows you to scan for things. In this article, we will discuss how to read the sql server execution plan (query plan) with all aspects through an example,. Sql Server View Query Plan.
From blog.sqlauthority.com
SQL SERVER Get Query Plan Along with Query Text and Execution Count Sql Server View Query Plan Learn how to analyze actual graphical execution plans, which contain runtime information, by using sql server management studio plan analysis feature. Include an execution plan for a query during execution. The xml query plan (the first column in both queries), contains the xml of the execution plan allowing you, in ssms to click on it and view the actual plans. Sql Server View Query Plan.
From www.sqlshack.com
Execution Plans in SQL Server Sql Server View Query Plan Learn how to analyze actual graphical execution plans, which contain runtime information, by using sql server management studio plan analysis feature. On the sql server management studio toolbar, select database engine query. Include an execution plan for a query during execution. The xml query plan (the first column in both queries), contains the xml of the execution plan allowing you,. Sql Server View Query Plan.