Game Input Handling . Ever wonder how to allow reconfigurable keybinds in your game? Ever scratch your head as to how to handle various. Get started with our example projects and new video tutorials for beginners and intermediate. In video games, players interact with the game world through all kinds of input devices — keyboards, mice, controllers, touchscreens, etc. It’s common for beginners to write code. Let’s look at these principles in more details. Easy to follow rules on how to support gamepad and mouse/keyboard like a world boss. In unity’s new input system, actions connect the physical inputs of a control device with something that happens in the. With the input system, you can quickly set up controls for multiple platforms, from mobile to vr.
from gamefromscratch.com
Easy to follow rules on how to support gamepad and mouse/keyboard like a world boss. Ever wonder how to allow reconfigurable keybinds in your game? Ever scratch your head as to how to handle various. With the input system, you can quickly set up controls for multiple platforms, from mobile to vr. In unity’s new input system, actions connect the physical inputs of a control device with something that happens in the. Let’s look at these principles in more details. Get started with our example projects and new video tutorials for beginners and intermediate. In video games, players interact with the game world through all kinds of input devices — keyboards, mice, controllers, touchscreens, etc. It’s common for beginners to write code.
Unreal Engine Tutorial Part Five Pawns, Character Controllers and
Game Input Handling Ever scratch your head as to how to handle various. Let’s look at these principles in more details. Get started with our example projects and new video tutorials for beginners and intermediate. In video games, players interact with the game world through all kinds of input devices — keyboards, mice, controllers, touchscreens, etc. Ever scratch your head as to how to handle various. It’s common for beginners to write code. Ever wonder how to allow reconfigurable keybinds in your game? Easy to follow rules on how to support gamepad and mouse/keyboard like a world boss. In unity’s new input system, actions connect the physical inputs of a control device with something that happens in the. With the input system, you can quickly set up controls for multiple platforms, from mobile to vr.
From dribbble.com
Game Input&Range Design by Cem on Dribbble Game Input Handling In video games, players interact with the game world through all kinds of input devices — keyboards, mice, controllers, touchscreens, etc. In unity’s new input system, actions connect the physical inputs of a control device with something that happens in the. It’s common for beginners to write code. Get started with our example projects and new video tutorials for beginners. Game Input Handling.
From www.slideserve.com
PPT Game Programming PowerPoint Presentation, free download ID1844018 Game Input Handling In unity’s new input system, actions connect the physical inputs of a control device with something that happens in the. Easy to follow rules on how to support gamepad and mouse/keyboard like a world boss. It’s common for beginners to write code. Ever wonder how to allow reconfigurable keybinds in your game? With the input system, you can quickly set. Game Input Handling.
From medium.com
Handling Player Inputs Properly A Basic Gamedev Article by Yosi Game Input Handling Ever wonder how to allow reconfigurable keybinds in your game? With the input system, you can quickly set up controls for multiple platforms, from mobile to vr. Get started with our example projects and new video tutorials for beginners and intermediate. It’s common for beginners to write code. In unity’s new input system, actions connect the physical inputs of a. Game Input Handling.
From www.slideserve.com
PPT Game Programming PowerPoint Presentation, free download ID1844018 Game Input Handling Get started with our example projects and new video tutorials for beginners and intermediate. With the input system, you can quickly set up controls for multiple platforms, from mobile to vr. Let’s look at these principles in more details. In unity’s new input system, actions connect the physical inputs of a control device with something that happens in the. Ever. Game Input Handling.
From docs.unity3d.com
Unity Manual Input Manager Game Input Handling Ever wonder how to allow reconfigurable keybinds in your game? It’s common for beginners to write code. In video games, players interact with the game world through all kinds of input devices — keyboards, mice, controllers, touchscreens, etc. Easy to follow rules on how to support gamepad and mouse/keyboard like a world boss. In unity’s new input system, actions connect. Game Input Handling.
From docslib.org
2 Player Input Handling Csc 165 Computer Game Architecture Overview Game Input Handling It’s common for beginners to write code. In video games, players interact with the game world through all kinds of input devices — keyboards, mice, controllers, touchscreens, etc. Easy to follow rules on how to support gamepad and mouse/keyboard like a world boss. Let’s look at these principles in more details. With the input system, you can quickly set up. Game Input Handling.
From baemincheon.github.io
Gamepad input process in UnrealEngine LET US GO ABROAD Game Input Handling In unity’s new input system, actions connect the physical inputs of a control device with something that happens in the. Easy to follow rules on how to support gamepad and mouse/keyboard like a world boss. Ever scratch your head as to how to handle various. Let’s look at these principles in more details. Ever wonder how to allow reconfigurable keybinds. Game Input Handling.
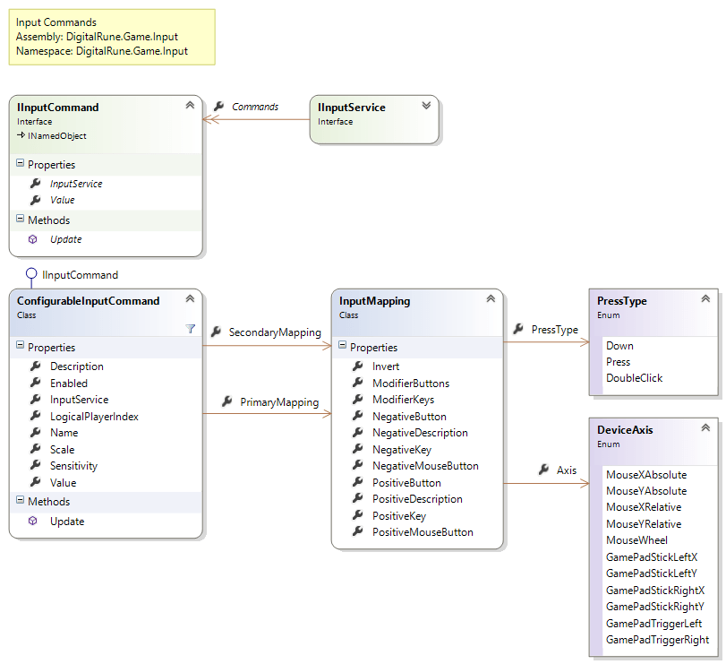
From digitalrune.github.io
Input Handling Game Input Handling With the input system, you can quickly set up controls for multiple platforms, from mobile to vr. Ever wonder how to allow reconfigurable keybinds in your game? Let’s look at these principles in more details. It’s common for beginners to write code. Get started with our example projects and new video tutorials for beginners and intermediate. In unity’s new input. Game Input Handling.
From www.slideserve.com
PPT Game Programming PowerPoint Presentation, free download ID1844018 Game Input Handling Ever scratch your head as to how to handle various. It’s common for beginners to write code. Get started with our example projects and new video tutorials for beginners and intermediate. In video games, players interact with the game world through all kinds of input devices — keyboards, mice, controllers, touchscreens, etc. Easy to follow rules on how to support. Game Input Handling.
From www.ea.com
It Takes Two Input For PC An Official EA Site Game Input Handling In unity’s new input system, actions connect the physical inputs of a control device with something that happens in the. In video games, players interact with the game world through all kinds of input devices — keyboards, mice, controllers, touchscreens, etc. Get started with our example projects and new video tutorials for beginners and intermediate. Easy to follow rules on. Game Input Handling.
From blog.bitbebop.com
Game Input System in Swift Johan Steen Game Input Handling It’s common for beginners to write code. Ever scratch your head as to how to handle various. Easy to follow rules on how to support gamepad and mouse/keyboard like a world boss. In unity’s new input system, actions connect the physical inputs of a control device with something that happens in the. Ever wonder how to allow reconfigurable keybinds in. Game Input Handling.
From www.youtube.com
Input Manager (Multiple Inputs) Game Mechanics Unity 3D YouTube Game Input Handling It’s common for beginners to write code. In unity’s new input system, actions connect the physical inputs of a control device with something that happens in the. Get started with our example projects and new video tutorials for beginners and intermediate. In video games, players interact with the game world through all kinds of input devices — keyboards, mice, controllers,. Game Input Handling.
From steamcommunity.com
Steam Community Guide Steam Input Setting Game Input Handling Get started with our example projects and new video tutorials for beginners and intermediate. Let’s look at these principles in more details. Ever wonder how to allow reconfigurable keybinds in your game? It’s common for beginners to write code. In unity’s new input system, actions connect the physical inputs of a control device with something that happens in the. In. Game Input Handling.
From www.slideserve.com
PPT THE ELEMENTS OF GAME PLAYING PowerPoint Presentation, free Game Input Handling In video games, players interact with the game world through all kinds of input devices — keyboards, mice, controllers, touchscreens, etc. It’s common for beginners to write code. In unity’s new input system, actions connect the physical inputs of a control device with something that happens in the. Ever scratch your head as to how to handle various. Easy to. Game Input Handling.
From www.youtube.com
Input handling Comparison using _Process() and _PhysicsProcess Game Input Handling Let’s look at these principles in more details. In unity’s new input system, actions connect the physical inputs of a control device with something that happens in the. Ever wonder how to allow reconfigurable keybinds in your game? Get started with our example projects and new video tutorials for beginners and intermediate. Ever scratch your head as to how to. Game Input Handling.
From gamefromscratch.com
Unreal Engine Tutorial Part Five Pawns, Character Controllers and Game Input Handling Ever wonder how to allow reconfigurable keybinds in your game? With the input system, you can quickly set up controls for multiple platforms, from mobile to vr. Easy to follow rules on how to support gamepad and mouse/keyboard like a world boss. Let’s look at these principles in more details. In video games, players interact with the game world through. Game Input Handling.
From www.amazon.com
Unity 2D & 3D Ultimate Game Development Course Handling Game Input Handling Easy to follow rules on how to support gamepad and mouse/keyboard like a world boss. Let’s look at these principles in more details. With the input system, you can quickly set up controls for multiple platforms, from mobile to vr. Ever wonder how to allow reconfigurable keybinds in your game? It’s common for beginners to write code. In unity’s new. Game Input Handling.
From gamedevbeginner.com
Input in Unity made easy guide to the new system) Game Dev Game Input Handling Ever wonder how to allow reconfigurable keybinds in your game? Get started with our example projects and new video tutorials for beginners and intermediate. In unity’s new input system, actions connect the physical inputs of a control device with something that happens in the. Easy to follow rules on how to support gamepad and mouse/keyboard like a world boss. With. Game Input Handling.
From docs.coherent-labs.com
Input Handling Gameface documentation Game Input Handling Ever wonder how to allow reconfigurable keybinds in your game? Get started with our example projects and new video tutorials for beginners and intermediate. In video games, players interact with the game world through all kinds of input devices — keyboards, mice, controllers, touchscreens, etc. Easy to follow rules on how to support gamepad and mouse/keyboard like a world boss.. Game Input Handling.
From docs.unrealengine.com
Input Unreal Engine Documentation Game Input Handling In unity’s new input system, actions connect the physical inputs of a control device with something that happens in the. Let’s look at these principles in more details. Easy to follow rules on how to support gamepad and mouse/keyboard like a world boss. With the input system, you can quickly set up controls for multiple platforms, from mobile to vr.. Game Input Handling.
From www.youtube.com
How To Make A Game 10 Input Handling in C++ And SDL2 Tutorial YouTube Game Input Handling Let’s look at these principles in more details. With the input system, you can quickly set up controls for multiple platforms, from mobile to vr. Ever scratch your head as to how to handle various. It’s common for beginners to write code. In unity’s new input system, actions connect the physical inputs of a control device with something that happens. Game Input Handling.
From www.youtube.com
Advanced Input System (Part 4) How To Make YOUR OWN Fighting Game Game Input Handling Let’s look at these principles in more details. With the input system, you can quickly set up controls for multiple platforms, from mobile to vr. Easy to follow rules on how to support gamepad and mouse/keyboard like a world boss. In unity’s new input system, actions connect the physical inputs of a control device with something that happens in the.. Game Input Handling.
From www.youtube.com
How to Make a LOCAL MULTIPLAYER Game Using Unity's NEW INPUT SYSTEM Game Input Handling Ever scratch your head as to how to handle various. In unity’s new input system, actions connect the physical inputs of a control device with something that happens in the. Let’s look at these principles in more details. With the input system, you can quickly set up controls for multiple platforms, from mobile to vr. Easy to follow rules on. Game Input Handling.
From www.slideserve.com
PPT Android Game Framework PowerPoint Presentation, free download Game Input Handling In unity’s new input system, actions connect the physical inputs of a control device with something that happens in the. It’s common for beginners to write code. Easy to follow rules on how to support gamepad and mouse/keyboard like a world boss. Ever wonder how to allow reconfigurable keybinds in your game? With the input system, you can quickly set. Game Input Handling.
From cjames1.medium.com
How to use Unity’s new Input System to simplify and expand your game’s Game Input Handling In video games, players interact with the game world through all kinds of input devices — keyboards, mice, controllers, touchscreens, etc. With the input system, you can quickly set up controls for multiple platforms, from mobile to vr. Ever wonder how to allow reconfigurable keybinds in your game? Easy to follow rules on how to support gamepad and mouse/keyboard like. Game Input Handling.
From www.strobecorp.com
HTML Gamepad API Enhancing Gaming Experiences on the Game Input Handling With the input system, you can quickly set up controls for multiple platforms, from mobile to vr. It’s common for beginners to write code. Ever scratch your head as to how to handle various. In video games, players interact with the game world through all kinds of input devices — keyboards, mice, controllers, touchscreens, etc. Get started with our example. Game Input Handling.
From www.slideserve.com
PPT Game Programming PowerPoint Presentation, free download ID1844018 Game Input Handling Easy to follow rules on how to support gamepad and mouse/keyboard like a world boss. Ever scratch your head as to how to handle various. Let’s look at these principles in more details. In video games, players interact with the game world through all kinds of input devices — keyboards, mice, controllers, touchscreens, etc. Get started with our example projects. Game Input Handling.
From www.youtube.com
Handling keyboard input with Python and pygame; Objects & Games w Game Input Handling With the input system, you can quickly set up controls for multiple platforms, from mobile to vr. In unity’s new input system, actions connect the physical inputs of a control device with something that happens in the. Ever wonder how to allow reconfigurable keybinds in your game? Let’s look at these principles in more details. Get started with our example. Game Input Handling.
From www.unrealengine.com
Generic Input System Reusable Input Handling and Flexible Input Game Input Handling In unity’s new input system, actions connect the physical inputs of a control device with something that happens in the. Ever scratch your head as to how to handle various. Easy to follow rules on how to support gamepad and mouse/keyboard like a world boss. It’s common for beginners to write code. Ever wonder how to allow reconfigurable keybinds in. Game Input Handling.
From docs.coherent-labs.com
Input Gameface documentation Game Input Handling In video games, players interact with the game world through all kinds of input devices — keyboards, mice, controllers, touchscreens, etc. In unity’s new input system, actions connect the physical inputs of a control device with something that happens in the. Let’s look at these principles in more details. Get started with our example projects and new video tutorials for. Game Input Handling.
From www.youtube.com
Basic Input Handling YouTube Game Input Handling Let’s look at these principles in more details. Ever wonder how to allow reconfigurable keybinds in your game? With the input system, you can quickly set up controls for multiple platforms, from mobile to vr. In video games, players interact with the game world through all kinds of input devices — keyboards, mice, controllers, touchscreens, etc. It’s common for beginners. Game Input Handling.
From steamcommunity.com
Steam Community Guide Steam Input Setting Game Input Handling It’s common for beginners to write code. Easy to follow rules on how to support gamepad and mouse/keyboard like a world boss. In unity’s new input system, actions connect the physical inputs of a control device with something that happens in the. In video games, players interact with the game world through all kinds of input devices — keyboards, mice,. Game Input Handling.
From docs.coherent-labs.com
Input Handling Gameface documentation Game Input Handling Get started with our example projects and new video tutorials for beginners and intermediate. Easy to follow rules on how to support gamepad and mouse/keyboard like a world boss. It’s common for beginners to write code. Ever scratch your head as to how to handle various. In unity’s new input system, actions connect the physical inputs of a control device. Game Input Handling.
From www.unrealengine.com
Generic Input System Reusable Input Handling and Flexible Input Game Input Handling With the input system, you can quickly set up controls for multiple platforms, from mobile to vr. Let’s look at these principles in more details. Get started with our example projects and new video tutorials for beginners and intermediate. Ever scratch your head as to how to handle various. In video games, players interact with the game world through all. Game Input Handling.
From www.slideserve.com
PPT Game Architecture and best practices PowerPoint Presentation Game Input Handling Let’s look at these principles in more details. Ever wonder how to allow reconfigurable keybinds in your game? With the input system, you can quickly set up controls for multiple platforms, from mobile to vr. In unity’s new input system, actions connect the physical inputs of a control device with something that happens in the. Ever scratch your head as. Game Input Handling.