Java Calculate Nth Root . Here is the way to find nth root with any precision according to your requirements. Sqrt], prec defaults to 12.). N = 3, k = 8 output: This algorithm was tested with numbers up to 20000 digits but it can work. Find nth root using binary search method. N th root of unity is the root of unity when taken which on taking to the power n gives the value 1. In mathematics, nth root of a number a is a real number that gives a, when we raise it. Biginteger & bigdecimal nth root calculator. N th root of any number is defined. Calculating the nth root in java, in order to calculate nth root of a number, we can use the following procedure. If x lies in the range [0, 1). ( n defaults to 2 [e.g. Given two integers n and k, the task is to find the nth root of the k. Gives the n :nth root of num, with precision prec.
from javascriptsource.com
Given two integers n and k, the task is to find the nth root of the k. Biginteger & bigdecimal nth root calculator. Gives the n :nth root of num, with precision prec. In mathematics, nth root of a number a is a real number that gives a, when we raise it. If x lies in the range [0, 1). Sqrt], prec defaults to 12.). Calculating the nth root in java, in order to calculate nth root of a number, we can use the following procedure. This algorithm was tested with numbers up to 20000 digits but it can work. N th root of unity is the root of unity when taken which on taking to the power n gives the value 1. Here is the way to find nth root with any precision according to your requirements.
Calculate the nth root of a given number JavaScriptSource
Java Calculate Nth Root Sqrt], prec defaults to 12.). This algorithm was tested with numbers up to 20000 digits but it can work. Biginteger & bigdecimal nth root calculator. ( n defaults to 2 [e.g. N = 3, k = 8 output: N th root of any number is defined. Given two integers n and k, the task is to find the nth root of the k. In mathematics, nth root of a number a is a real number that gives a, when we raise it. N th root of unity is the root of unity when taken which on taking to the power n gives the value 1. Gives the n :nth root of num, with precision prec. Here is the way to find nth root with any precision according to your requirements. Sqrt], prec defaults to 12.). If x lies in the range [0, 1). Find nth root using binary search method. Calculating the nth root in java, in order to calculate nth root of a number, we can use the following procedure.
From www.youtube.com
Calculator trick to find nth root of any number easily Exam tricks Java Calculate Nth Root N = 3, k = 8 output: Sqrt], prec defaults to 12.). If x lies in the range [0, 1). Calculating the nth root in java, in order to calculate nth root of a number, we can use the following procedure. Given two integers n and k, the task is to find the nth root of the k. Gives the. Java Calculate Nth Root.
From github.com
GitHub sbesada/java.nth.root.calculator BigInteger & BigDecimal nth Java Calculate Nth Root Biginteger & bigdecimal nth root calculator. Given two integers n and k, the task is to find the nth root of the k. Gives the n :nth root of num, with precision prec. N th root of any number is defined. Sqrt], prec defaults to 12.). Here is the way to find nth root with any precision according to your. Java Calculate Nth Root.
From sartiboutique.com
Nth root of a number Java Calculate Nth Root Given two integers n and k, the task is to find the nth root of the k. Here is the way to find nth root with any precision according to your requirements. N = 3, k = 8 output: N th root of unity is the root of unity when taken which on taking to the power n gives the. Java Calculate Nth Root.
From square-root.net
Nth Root Calculator and Formula (With Examples) Java Calculate Nth Root Calculating the nth root in java, in order to calculate nth root of a number, we can use the following procedure. In mathematics, nth root of a number a is a real number that gives a, when we raise it. N th root of unity is the root of unity when taken which on taking to the power n gives. Java Calculate Nth Root.
From present5.com
Complex Numbers nth roots using De Moivre s Theorem Java Calculate Nth Root N th root of any number is defined. Given two integers n and k, the task is to find the nth root of the k. N = 3, k = 8 output: Sqrt], prec defaults to 12.). Calculating the nth root in java, in order to calculate nth root of a number, we can use the following procedure. This algorithm. Java Calculate Nth Root.
From excelchamps.com
Calculate Nth Root (Excel Formula) Java Calculate Nth Root Given two integers n and k, the task is to find the nth root of the k. Sqrt], prec defaults to 12.). N th root of unity is the root of unity when taken which on taking to the power n gives the value 1. N = 3, k = 8 output: ( n defaults to 2 [e.g. This algorithm. Java Calculate Nth Root.
From www.studypool.com
SOLUTION Calculate the nth roots , direct by calculator in only five Java Calculate Nth Root Calculating the nth root in java, in order to calculate nth root of a number, we can use the following procedure. N th root of unity is the root of unity when taken which on taking to the power n gives the value 1. Gives the n :nth root of num, with precision prec. In mathematics, nth root of a. Java Calculate Nth Root.
From www.youtube.com
Nth Root of a Number Using Binary Search YouTube Java Calculate Nth Root Sqrt], prec defaults to 12.). Biginteger & bigdecimal nth root calculator. N th root of any number is defined. N th root of unity is the root of unity when taken which on taking to the power n gives the value 1. Given two integers n and k, the task is to find the nth root of the k. Gives. Java Calculate Nth Root.
From present5.com
Complex Numbers nth roots using De Moivre s Theorem Java Calculate Nth Root N th root of unity is the root of unity when taken which on taking to the power n gives the value 1. Gives the n :nth root of num, with precision prec. In mathematics, nth root of a number a is a real number that gives a, when we raise it. Calculating the nth root in java, in order. Java Calculate Nth Root.
From www.youtube.com
How To Solve, Calculate, Find Nth Roots With A, Or On A Basic Java Calculate Nth Root This algorithm was tested with numbers up to 20000 digits but it can work. Gives the n :nth root of num, with precision prec. If x lies in the range [0, 1). Given two integers n and k, the task is to find the nth root of the k. In mathematics, nth root of a number a is a real. Java Calculate Nth Root.
From www.youtube.com
How to calculate nth root of a number manually? YouTube Java Calculate Nth Root This algorithm was tested with numbers up to 20000 digits but it can work. If x lies in the range [0, 1). Calculating the nth root in java, in order to calculate nth root of a number, we can use the following procedure. Given two integers n and k, the task is to find the nth root of the k.. Java Calculate Nth Root.
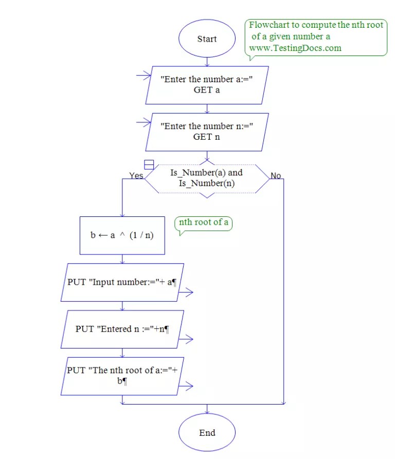
From www.testingdocs.com
Flowchart to calculate the nth root of a number Java Calculate Nth Root ( n defaults to 2 [e.g. Sqrt], prec defaults to 12.). Given two integers n and k, the task is to find the nth root of the k. N th root of unity is the root of unity when taken which on taking to the power n gives the value 1. In mathematics, nth root of a number a is. Java Calculate Nth Root.
From sartiboutique.com
Nth root of a number Java Calculate Nth Root Biginteger & bigdecimal nth root calculator. Sqrt], prec defaults to 12.). N th root of any number is defined. This algorithm was tested with numbers up to 20000 digits but it can work. Gives the n :nth root of num, with precision prec. N th root of unity is the root of unity when taken which on taking to the. Java Calculate Nth Root.
From www.youtube.com
How To Calculate Or Find The Nth Root Of A, Or Any Number In Excel Java Calculate Nth Root Find nth root using binary search method. Here is the way to find nth root with any precision according to your requirements. ( n defaults to 2 [e.g. In mathematics, nth root of a number a is a real number that gives a, when we raise it. Biginteger & bigdecimal nth root calculator. Sqrt], prec defaults to 12.). N th. Java Calculate Nth Root.
From study.com
How to Find the Nth Root of a Number Drama Java Calculate Nth Root N = 3, k = 8 output: This algorithm was tested with numbers up to 20000 digits but it can work. Sqrt], prec defaults to 12.). Given two integers n and k, the task is to find the nth root of the k. If x lies in the range [0, 1). Here is the way to find nth root with. Java Calculate Nth Root.
From www.youtube.com
Recursion Finding the Nth number in a Fibonacci Series using Java Java Calculate Nth Root N = 3, k = 8 output: N th root of unity is the root of unity when taken which on taking to the power n gives the value 1. Gives the n :nth root of num, with precision prec. ( n defaults to 2 [e.g. Sqrt], prec defaults to 12.). N th root of any number is defined. In. Java Calculate Nth Root.
From www.youtube.com
How to calculate nth root square root, cube root, nth root on an Java Calculate Nth Root Here is the way to find nth root with any precision according to your requirements. Find nth root using binary search method. This algorithm was tested with numbers up to 20000 digits but it can work. Biginteger & bigdecimal nth root calculator. N th root of unity is the root of unity when taken which on taking to the power. Java Calculate Nth Root.
From www.youtube.com
HOW TO CALCULATE Nth ROOT IN SIMPLE CALCULATOR // CUBE ROOT, FORTH ROOT Java Calculate Nth Root ( n defaults to 2 [e.g. Calculating the nth root in java, in order to calculate nth root of a number, we can use the following procedure. Given two integers n and k, the task is to find the nth root of the k. N = 3, k = 8 output: Sqrt], prec defaults to 12.). Gives the n :nth. Java Calculate Nth Root.
From www.slideserve.com
PPT Make Use Of The Online Root Calculator To Calculate The Nth Root Java Calculate Nth Root This algorithm was tested with numbers up to 20000 digits but it can work. Given two integers n and k, the task is to find the nth root of the k. In mathematics, nth root of a number a is a real number that gives a, when we raise it. Biginteger & bigdecimal nth root calculator. Calculating the nth root. Java Calculate Nth Root.
From medium.com
Find the Nth root of any number. Finding Nth roots of any number is an Java Calculate Nth Root If x lies in the range [0, 1). Gives the n :nth root of num, with precision prec. N = 3, k = 8 output: Find nth root using binary search method. Calculating the nth root in java, in order to calculate nth root of a number, we can use the following procedure. ( n defaults to 2 [e.g. This. Java Calculate Nth Root.
From www.tutorialgateway.org
Java Program to find Roots of a Quadratic Equation Java Calculate Nth Root Given two integers n and k, the task is to find the nth root of the k. N th root of unity is the root of unity when taken which on taking to the power n gives the value 1. This algorithm was tested with numbers up to 20000 digits but it can work. Biginteger & bigdecimal nth root calculator.. Java Calculate Nth Root.
From www.youtube.com
Finding the nth Roots of a Complex Number YouTube Java Calculate Nth Root Gives the n :nth root of num, with precision prec. Calculating the nth root in java, in order to calculate nth root of a number, we can use the following procedure. Sqrt], prec defaults to 12.). Biginteger & bigdecimal nth root calculator. In mathematics, nth root of a number a is a real number that gives a, when we raise. Java Calculate Nth Root.
From excelchamps.com
Calculate Nth Root (Excel Formula) Java Calculate Nth Root Here is the way to find nth root with any precision according to your requirements. Gives the n :nth root of num, with precision prec. In mathematics, nth root of a number a is a real number that gives a, when we raise it. Given two integers n and k, the task is to find the nth root of the. Java Calculate Nth Root.
From www.nagwa.com
Lesson Video 푛th Roots Expressions and Equations Nagwa Java Calculate Nth Root Find nth root using binary search method. Here is the way to find nth root with any precision according to your requirements. Sqrt], prec defaults to 12.). Calculating the nth root in java, in order to calculate nth root of a number, we can use the following procedure. In mathematics, nth root of a number a is a real number. Java Calculate Nth Root.
From www.chegg.com
Solved PROPERTIES OF nth ROOTS Property Example Java Calculate Nth Root Gives the n :nth root of num, with precision prec. Given two integers n and k, the task is to find the nth root of the k. Calculating the nth root in java, in order to calculate nth root of a number, we can use the following procedure. Here is the way to find nth root with any precision according. Java Calculate Nth Root.
From play.google.com
Root Calculator nth,root,cube Apps on Google Play Java Calculate Nth Root If x lies in the range [0, 1). N th root of unity is the root of unity when taken which on taking to the power n gives the value 1. Calculating the nth root in java, in order to calculate nth root of a number, we can use the following procedure. Gives the n :nth root of num, with. Java Calculate Nth Root.
From www.youtube.com
Solving For Nth Roots How To Solve For, Calculate, Or Find The Nth Java Calculate Nth Root Here is the way to find nth root with any precision according to your requirements. Calculating the nth root in java, in order to calculate nth root of a number, we can use the following procedure. N = 3, k = 8 output: N th root of any number is defined. N th root of unity is the root of. Java Calculate Nth Root.
From www.youtube.com
Calculate Nth root of number YouTube Java Calculate Nth Root Given two integers n and k, the task is to find the nth root of the k. This algorithm was tested with numbers up to 20000 digits but it can work. N th root of unity is the root of unity when taken which on taking to the power n gives the value 1. If x lies in the range. Java Calculate Nth Root.
From sartiboutique.com
Nth root of a number Java Calculate Nth Root Find nth root using binary search method. N th root of unity is the root of unity when taken which on taking to the power n gives the value 1. Biginteger & bigdecimal nth root calculator. Sqrt], prec defaults to 12.). This algorithm was tested with numbers up to 20000 digits but it can work. N th root of any. Java Calculate Nth Root.
From www.wikihow.com
How to Find Nth Roots by Hand 7 Steps (with Pictures) wikiHow Java Calculate Nth Root In mathematics, nth root of a number a is a real number that gives a, when we raise it. Sqrt], prec defaults to 12.). Gives the n :nth root of num, with precision prec. This algorithm was tested with numbers up to 20000 digits but it can work. Find nth root using binary search method. If x lies in the. Java Calculate Nth Root.
From www.youtube.com
How to calculate nth root in simple calculator YouTube Java Calculate Nth Root Gives the n :nth root of num, with precision prec. If x lies in the range [0, 1). N th root of unity is the root of unity when taken which on taking to the power n gives the value 1. N = 3, k = 8 output: Here is the way to find nth root with any precision according. Java Calculate Nth Root.
From javascriptsource.com
Calculate the nth root of a given number JavaScriptSource Java Calculate Nth Root Sqrt], prec defaults to 12.). ( n defaults to 2 [e.g. N th root of any number is defined. Find nth root using binary search method. If x lies in the range [0, 1). N = 3, k = 8 output: Given two integers n and k, the task is to find the nth root of the k. Gives the. Java Calculate Nth Root.
From www.javaprogramto.com
Java Program to Calculate the Power of a Number With Examples Java Calculate Nth Root Calculating the nth root in java, in order to calculate nth root of a number, we can use the following procedure. This algorithm was tested with numbers up to 20000 digits but it can work. Gives the n :nth root of num, with precision prec. Given two integers n and k, the task is to find the nth root of. Java Calculate Nth Root.
From www.slideserve.com
PPT 7.1/7.2 Nth Roots and Rational Exponents PowerPoint Presentation Java Calculate Nth Root N th root of any number is defined. In mathematics, nth root of a number a is a real number that gives a, when we raise it. Find nth root using binary search method. N th root of unity is the root of unity when taken which on taking to the power n gives the value 1. Sqrt], prec defaults. Java Calculate Nth Root.
From excelchamps.com
Calculate Nth Root (Excel Formula) Java Calculate Nth Root ( n defaults to 2 [e.g. Biginteger & bigdecimal nth root calculator. In mathematics, nth root of a number a is a real number that gives a, when we raise it. This algorithm was tested with numbers up to 20000 digits but it can work. N = 3, k = 8 output: Sqrt], prec defaults to 12.). N th root. Java Calculate Nth Root.