How To Check Sql Execution History In Oracle . This document illustrates how to get execution statistics and history for a sql using sql_id using data dictionary queries for both. To look at what queries are running look at views sys.v_$sql and sys.v_$sqltext. It shows everyone logged in and if they are active, what they are doing and how long they've been doing it. You will also need access to sys.all_users one. It will join dba_hist_sqlstat and dba_hist_sqlsnapshot table to get the required. I use the script at the bottom. Dbas are always asked about the database performance issues, which are mostly caused by some sql queries’ execution plan. Below script will display execution history of an sql_id from awr. The dba_hist_active_sess_history data dictionary view can be used to find queries. You can find sql_id and child_number in v$session (sql_id and sql_child_number columns).
from quadexcel.com
The dba_hist_active_sess_history data dictionary view can be used to find queries. To look at what queries are running look at views sys.v_$sql and sys.v_$sqltext. Below script will display execution history of an sql_id from awr. You will also need access to sys.all_users one. I use the script at the bottom. You can find sql_id and child_number in v$session (sql_id and sql_child_number columns). Dbas are always asked about the database performance issues, which are mostly caused by some sql queries’ execution plan. It will join dba_hist_sqlstat and dba_hist_sqlsnapshot table to get the required. It shows everyone logged in and if they are active, what they are doing and how long they've been doing it. This document illustrates how to get execution statistics and history for a sql using sql_id using data dictionary queries for both.
How To Read SQL Server Execution Plans
How To Check Sql Execution History In Oracle I use the script at the bottom. Dbas are always asked about the database performance issues, which are mostly caused by some sql queries’ execution plan. I use the script at the bottom. The dba_hist_active_sess_history data dictionary view can be used to find queries. Below script will display execution history of an sql_id from awr. This document illustrates how to get execution statistics and history for a sql using sql_id using data dictionary queries for both. It will join dba_hist_sqlstat and dba_hist_sqlsnapshot table to get the required. You will also need access to sys.all_users one. To look at what queries are running look at views sys.v_$sql and sys.v_$sqltext. You can find sql_id and child_number in v$session (sql_id and sql_child_number columns). It shows everyone logged in and if they are active, what they are doing and how long they've been doing it.
From www.youtube.com
Databases How to check sql query execution time in sql developer? (2 How To Check Sql Execution History In Oracle It will join dba_hist_sqlstat and dba_hist_sqlsnapshot table to get the required. Dbas are always asked about the database performance issues, which are mostly caused by some sql queries’ execution plan. Below script will display execution history of an sql_id from awr. You can find sql_id and child_number in v$session (sql_id and sql_child_number columns). I use the script at the bottom.. How To Check Sql Execution History In Oracle.
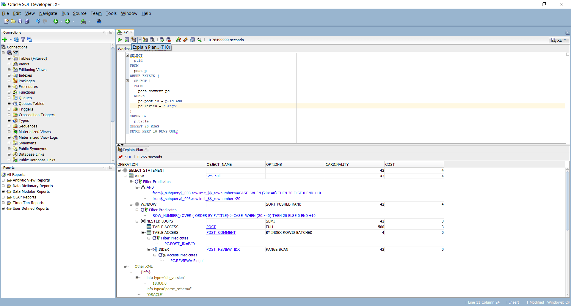
From www.thatjeffsmith.com
Easier Execution Plans in Oracle SQL Developer How To Check Sql Execution History In Oracle You will also need access to sys.all_users one. The dba_hist_active_sess_history data dictionary view can be used to find queries. Below script will display execution history of an sql_id from awr. It shows everyone logged in and if they are active, what they are doing and how long they've been doing it. To look at what queries are running look at. How To Check Sql Execution History In Oracle.
From www.youtube.com
Influencing Oracle SQL Execution Plans YouTube How To Check Sql Execution History In Oracle It will join dba_hist_sqlstat and dba_hist_sqlsnapshot table to get the required. I use the script at the bottom. The dba_hist_active_sess_history data dictionary view can be used to find queries. It shows everyone logged in and if they are active, what they are doing and how long they've been doing it. You will also need access to sys.all_users one. Dbas are. How To Check Sql Execution History In Oracle.
From www.databasestar.com
Ultimate Guide to the SQL Execution Plan Database Star How To Check Sql Execution History In Oracle To look at what queries are running look at views sys.v_$sql and sys.v_$sqltext. It will join dba_hist_sqlstat and dba_hist_sqlsnapshot table to get the required. The dba_hist_active_sess_history data dictionary view can be used to find queries. I use the script at the bottom. Below script will display execution history of an sql_id from awr. It shows everyone logged in and if. How To Check Sql Execution History In Oracle.
From quadexcel.com
How To Read SQL Server Execution Plans How To Check Sql Execution History In Oracle The dba_hist_active_sess_history data dictionary view can be used to find queries. You will also need access to sys.all_users one. I use the script at the bottom. To look at what queries are running look at views sys.v_$sql and sys.v_$sqltext. Below script will display execution history of an sql_id from awr. It shows everyone logged in and if they are active,. How To Check Sql Execution History In Oracle.
From varunyadav27.blogspot.com
Oracle Database Commands and Practical Examples PT Displaying How To Check Sql Execution History In Oracle Below script will display execution history of an sql_id from awr. You will also need access to sys.all_users one. The dba_hist_active_sess_history data dictionary view can be used to find queries. Dbas are always asked about the database performance issues, which are mostly caused by some sql queries’ execution plan. It will join dba_hist_sqlstat and dba_hist_sqlsnapshot table to get the required.. How To Check Sql Execution History In Oracle.
From aidigitalnews.com
The Essential Guide to SQL’s Execution Order AI digitalnews How To Check Sql Execution History In Oracle Below script will display execution history of an sql_id from awr. It will join dba_hist_sqlstat and dba_hist_sqlsnapshot table to get the required. You can find sql_id and child_number in v$session (sql_id and sql_child_number columns). It shows everyone logged in and if they are active, what they are doing and how long they've been doing it. To look at what queries. How To Check Sql Execution History In Oracle.
From alananewssimmons.blogspot.com
Difference Between Execution Plan and Explain Plan in Oracle How To Check Sql Execution History In Oracle The dba_hist_active_sess_history data dictionary view can be used to find queries. You can find sql_id and child_number in v$session (sql_id and sql_child_number columns). To look at what queries are running look at views sys.v_$sql and sys.v_$sqltext. It shows everyone logged in and if they are active, what they are doing and how long they've been doing it. It will join. How To Check Sql Execution History In Oracle.
From www.devart.com
Understanding Explain Plan in Oracle Reading with Example How To Check Sql Execution History In Oracle I use the script at the bottom. This document illustrates how to get execution statistics and history for a sql using sql_id using data dictionary queries for both. The dba_hist_active_sess_history data dictionary view can be used to find queries. Below script will display execution history of an sql_id from awr. You can find sql_id and child_number in v$session (sql_id and. How To Check Sql Execution History In Oracle.
From www.somethinginfo.com
How to Check SQL Server Query History Digital Trends How To Check Sql Execution History In Oracle You can find sql_id and child_number in v$session (sql_id and sql_child_number columns). This document illustrates how to get execution statistics and history for a sql using sql_id using data dictionary queries for both. The dba_hist_active_sess_history data dictionary view can be used to find queries. It shows everyone logged in and if they are active, what they are doing and how. How To Check Sql Execution History In Oracle.
From vadivelanp.blogspot.com
Vadivelan's Tech Blog How to view a SQL query execution Plan in Oracle How To Check Sql Execution History In Oracle You can find sql_id and child_number in v$session (sql_id and sql_child_number columns). The dba_hist_active_sess_history data dictionary view can be used to find queries. I use the script at the bottom. This document illustrates how to get execution statistics and history for a sql using sql_id using data dictionary queries for both. It will join dba_hist_sqlstat and dba_hist_sqlsnapshot table to get. How To Check Sql Execution History In Oracle.
From ittutorial.org
What is the Execution Plan and How to View Execution Plan in Oracle How To Check Sql Execution History In Oracle The dba_hist_active_sess_history data dictionary view can be used to find queries. This document illustrates how to get execution statistics and history for a sql using sql_id using data dictionary queries for both. Below script will display execution history of an sql_id from awr. To look at what queries are running look at views sys.v_$sql and sys.v_$sqltext. It will join dba_hist_sqlstat. How To Check Sql Execution History In Oracle.
From docs.devart.com
SQL Query History How To Check Sql Execution History In Oracle You can find sql_id and child_number in v$session (sql_id and sql_child_number columns). To look at what queries are running look at views sys.v_$sql and sys.v_$sqltext. You will also need access to sys.all_users one. Dbas are always asked about the database performance issues, which are mostly caused by some sql queries’ execution plan. I use the script at the bottom. Below. How To Check Sql Execution History In Oracle.
From www.sqlshack.com
Execution Plans in SQL Server How To Check Sql Execution History In Oracle The dba_hist_active_sess_history data dictionary view can be used to find queries. Below script will display execution history of an sql_id from awr. This document illustrates how to get execution statistics and history for a sql using sql_id using data dictionary queries for both. You will also need access to sys.all_users one. Dbas are always asked about the database performance issues,. How To Check Sql Execution History In Oracle.
From docs.devart.com
Query History How To Check Sql Execution History In Oracle You can find sql_id and child_number in v$session (sql_id and sql_child_number columns). It will join dba_hist_sqlstat and dba_hist_sqlsnapshot table to get the required. This document illustrates how to get execution statistics and history for a sql using sql_id using data dictionary queries for both. You will also need access to sys.all_users one. I use the script at the bottom. The. How To Check Sql Execution History In Oracle.
From keeptool.com
SQL execution history KeepTool Tools for Oracle database How To Check Sql Execution History In Oracle To look at what queries are running look at views sys.v_$sql and sys.v_$sqltext. The dba_hist_active_sess_history data dictionary view can be used to find queries. Dbas are always asked about the database performance issues, which are mostly caused by some sql queries’ execution plan. You can find sql_id and child_number in v$session (sql_id and sql_child_number columns). It will join dba_hist_sqlstat and. How To Check Sql Execution History In Oracle.
From vladmihalcea.com
How to get the SQL execution plan on Oracle Vlad Mihalcea How To Check Sql Execution History In Oracle I use the script at the bottom. It will join dba_hist_sqlstat and dba_hist_sqlsnapshot table to get the required. It shows everyone logged in and if they are active, what they are doing and how long they've been doing it. You will also need access to sys.all_users one. To look at what queries are running look at views sys.v_$sql and sys.v_$sqltext.. How To Check Sql Execution History In Oracle.
From gioexanxf.blob.core.windows.net
How To Check Sql Execution History In Oracle at Kimberly Hall blog How To Check Sql Execution History In Oracle This document illustrates how to get execution statistics and history for a sql using sql_id using data dictionary queries for both. You can find sql_id and child_number in v$session (sql_id and sql_child_number columns). To look at what queries are running look at views sys.v_$sql and sys.v_$sqltext. You will also need access to sys.all_users one. Below script will display execution history. How To Check Sql Execution History In Oracle.
From www.codeproject.com
Order of Execution in SQL Explained CodeProject How To Check Sql Execution History In Oracle You will also need access to sys.all_users one. It shows everyone logged in and if they are active, what they are doing and how long they've been doing it. This document illustrates how to get execution statistics and history for a sql using sql_id using data dictionary queries for both. I use the script at the bottom. To look at. How To Check Sql Execution History In Oracle.
From www.thatjeffsmith.com
What the SQL? (History) ThatJeffSmith How To Check Sql Execution History In Oracle It shows everyone logged in and if they are active, what they are doing and how long they've been doing it. It will join dba_hist_sqlstat and dba_hist_sqlsnapshot table to get the required. You will also need access to sys.all_users one. You can find sql_id and child_number in v$session (sql_id and sql_child_number columns). Dbas are always asked about the database performance. How To Check Sql Execution History In Oracle.
From gioudrigo.blob.core.windows.net
History Of Table In Oracle at Leslie Purkey blog How To Check Sql Execution History In Oracle You will also need access to sys.all_users one. This document illustrates how to get execution statistics and history for a sql using sql_id using data dictionary queries for both. The dba_hist_active_sess_history data dictionary view can be used to find queries. I use the script at the bottom. To look at what queries are running look at views sys.v_$sql and sys.v_$sqltext.. How To Check Sql Execution History In Oracle.
From docs.devart.com
Execute SQL statements How To Check Sql Execution History In Oracle The dba_hist_active_sess_history data dictionary view can be used to find queries. You will also need access to sys.all_users one. This document illustrates how to get execution statistics and history for a sql using sql_id using data dictionary queries for both. To look at what queries are running look at views sys.v_$sql and sys.v_$sqltext. Dbas are always asked about the database. How To Check Sql Execution History In Oracle.
From www.thatjeffsmith.com
SQL Developer 4.2 Oracle Execution Plans More Columns Available How To Check Sql Execution History In Oracle Below script will display execution history of an sql_id from awr. Dbas are always asked about the database performance issues, which are mostly caused by some sql queries’ execution plan. This document illustrates how to get execution statistics and history for a sql using sql_id using data dictionary queries for both. It will join dba_hist_sqlstat and dba_hist_sqlsnapshot table to get. How To Check Sql Execution History In Oracle.
From orahow.blogspot.com
How select statement works internally in oracle How To Check Sql Execution History In Oracle You will also need access to sys.all_users one. The dba_hist_active_sess_history data dictionary view can be used to find queries. You can find sql_id and child_number in v$session (sql_id and sql_child_number columns). To look at what queries are running look at views sys.v_$sql and sys.v_$sqltext. It shows everyone logged in and if they are active, what they are doing and how. How To Check Sql Execution History In Oracle.
From blog.devart.com
SQL Query History in SQL Complete Devart Blog How To Check Sql Execution History In Oracle This document illustrates how to get execution statistics and history for a sql using sql_id using data dictionary queries for both. You will also need access to sys.all_users one. Dbas are always asked about the database performance issues, which are mostly caused by some sql queries’ execution plan. I use the script at the bottom. It shows everyone logged in. How To Check Sql Execution History In Oracle.
From ocptechnology.com
How to Generate Execution Plan in Oracle ORACLE DATABASE SUPPORT How To Check Sql Execution History In Oracle It will join dba_hist_sqlstat and dba_hist_sqlsnapshot table to get the required. This document illustrates how to get execution statistics and history for a sql using sql_id using data dictionary queries for both. It shows everyone logged in and if they are active, what they are doing and how long they've been doing it. The dba_hist_active_sess_history data dictionary view can be. How To Check Sql Execution History In Oracle.
From vladmihalcea.com
How to get the SQL execution plan on Oracle Vlad Mihalcea How To Check Sql Execution History In Oracle Below script will display execution history of an sql_id from awr. It shows everyone logged in and if they are active, what they are doing and how long they've been doing it. I use the script at the bottom. The dba_hist_active_sess_history data dictionary view can be used to find queries. To look at what queries are running look at views. How To Check Sql Execution History In Oracle.
From qastack.ru
Как просмотреть историю запросов в SQL Server Management Studio How To Check Sql Execution History In Oracle I use the script at the bottom. It will join dba_hist_sqlstat and dba_hist_sqlsnapshot table to get the required. The dba_hist_active_sess_history data dictionary view can be used to find queries. Below script will display execution history of an sql_id from awr. You will also need access to sys.all_users one. You can find sql_id and child_number in v$session (sql_id and sql_child_number columns).. How To Check Sql Execution History In Oracle.
From oncalldbasupport.blogspot.com
Execution of SELECT Statement in Oracle How To Check Sql Execution History In Oracle You can find sql_id and child_number in v$session (sql_id and sql_child_number columns). You will also need access to sys.all_users one. To look at what queries are running look at views sys.v_$sql and sys.v_$sqltext. It shows everyone logged in and if they are active, what they are doing and how long they've been doing it. Dbas are always asked about the. How To Check Sql Execution History In Oracle.
From plus-tec.blogspot.com
+tech Blog Oracle How to Retrieve Execution Plan? How To Check Sql Execution History In Oracle It shows everyone logged in and if they are active, what they are doing and how long they've been doing it. You will also need access to sys.all_users one. Below script will display execution history of an sql_id from awr. You can find sql_id and child_number in v$session (sql_id and sql_child_number columns). It will join dba_hist_sqlstat and dba_hist_sqlsnapshot table to. How To Check Sql Execution History In Oracle.
From www.kdnuggets.com
The Essential Guide to SQL’s Execution Order KDnuggets How To Check Sql Execution History In Oracle It will join dba_hist_sqlstat and dba_hist_sqlsnapshot table to get the required. The dba_hist_active_sess_history data dictionary view can be used to find queries. This document illustrates how to get execution statistics and history for a sql using sql_id using data dictionary queries for both. You will also need access to sys.all_users one. Dbas are always asked about the database performance issues,. How To Check Sql Execution History In Oracle.
From blog.quest.com
SQL Server execution plans Reading and analyzing How To Check Sql Execution History In Oracle Below script will display execution history of an sql_id from awr. It will join dba_hist_sqlstat and dba_hist_sqlsnapshot table to get the required. To look at what queries are running look at views sys.v_$sql and sys.v_$sqltext. You will also need access to sys.all_users one. The dba_hist_active_sess_history data dictionary view can be used to find queries. I use the script at the. How To Check Sql Execution History In Oracle.
From www.youtube.com
Oracle SQL SELECT Query Execution Process YouTube How To Check Sql Execution History In Oracle Dbas are always asked about the database performance issues, which are mostly caused by some sql queries’ execution plan. To look at what queries are running look at views sys.v_$sql and sys.v_$sqltext. You will also need access to sys.all_users one. This document illustrates how to get execution statistics and history for a sql using sql_id using data dictionary queries for. How To Check Sql Execution History In Oracle.
From nimishprabhu.com
Getting Started With Oracle 10g Express Edition How To Check Sql Execution History In Oracle You will also need access to sys.all_users one. To look at what queries are running look at views sys.v_$sql and sys.v_$sqltext. You can find sql_id and child_number in v$session (sql_id and sql_child_number columns). The dba_hist_active_sess_history data dictionary view can be used to find queries. Dbas are always asked about the database performance issues, which are mostly caused by some sql. How To Check Sql Execution History In Oracle.
From solutioncenter.apexsql.com
How to get SQL Server Agent job history How To Check Sql Execution History In Oracle Dbas are always asked about the database performance issues, which are mostly caused by some sql queries’ execution plan. This document illustrates how to get execution statistics and history for a sql using sql_id using data dictionary queries for both. It will join dba_hist_sqlstat and dba_hist_sqlsnapshot table to get the required. Below script will display execution history of an sql_id. How To Check Sql Execution History In Oracle.