How To Run Unit Test In Visual Studio Code . Select the test icon on the vs code activity bar and then select the discover tests button from the. This is handy if you already have the terminal open, but. In this article, you'll learn how to get started with testing in vs code,. Testing java in visual studio code is enabled by the test runner for java extension. By the end of this article you should be able to: Before you can write unit tests against your code, the unit test project needs a reference to the math class library project. Set up and configure pytest in vs code. You can run all tests in a project by executing dotnet test on the terminal. The process for this, in concept, is the same as. You can automatically discover tests in your project, run and debug your tests, and get test coverage results. Python testing in visual studio code. It's a lightweight extension to run and debug java.
from visualstudio.microsoft.com
Set up and configure pytest in vs code. This is handy if you already have the terminal open, but. Select the test icon on the vs code activity bar and then select the discover tests button from the. It's a lightweight extension to run and debug java. By the end of this article you should be able to: In this article, you'll learn how to get started with testing in vs code,. You can run all tests in a project by executing dotnet test on the terminal. You can automatically discover tests in your project, run and debug your tests, and get test coverage results. The process for this, in concept, is the same as. Before you can write unit tests against your code, the unit test project needs a reference to the math class library project.
Code Testing Tools & Services Visual Studio Visual Studio
How To Run Unit Test In Visual Studio Code Set up and configure pytest in vs code. Testing java in visual studio code is enabled by the test runner for java extension. Python testing in visual studio code. The process for this, in concept, is the same as. It's a lightweight extension to run and debug java. This is handy if you already have the terminal open, but. Select the test icon on the vs code activity bar and then select the discover tests button from the. You can run all tests in a project by executing dotnet test on the terminal. By the end of this article you should be able to: You can automatically discover tests in your project, run and debug your tests, and get test coverage results. In this article, you'll learn how to get started with testing in vs code,. Before you can write unit tests against your code, the unit test project needs a reference to the math class library project. Set up and configure pytest in vs code.
From suremokasin.weebly.com
How to troubleshoot unit tests python in visual studio code suremokasin How To Run Unit Test In Visual Studio Code You can run all tests in a project by executing dotnet test on the terminal. The process for this, in concept, is the same as. Select the test icon on the vs code activity bar and then select the discover tests button from the. In this article, you'll learn how to get started with testing in vs code,. It's a. How To Run Unit Test In Visual Studio Code.
From www.educative.io
What is Visual Studio Code? How To Run Unit Test In Visual Studio Code In this article, you'll learn how to get started with testing in vs code,. Python testing in visual studio code. It's a lightweight extension to run and debug java. You can automatically discover tests in your project, run and debug your tests, and get test coverage results. You can run all tests in a project by executing dotnet test on. How To Run Unit Test In Visual Studio Code.
From nyenet.com
How To Use Unit Test In Visual Studio How To Run Unit Test In Visual Studio Code Testing java in visual studio code is enabled by the test runner for java extension. In this article, you'll learn how to get started with testing in vs code,. Python testing in visual studio code. It's a lightweight extension to run and debug java. Before you can write unit tests against your code, the unit test project needs a reference. How To Run Unit Test In Visual Studio Code.
From leadaceto.weebly.com
Test visual studio extensions leadaceto How To Run Unit Test In Visual Studio Code Set up and configure pytest in vs code. This is handy if you already have the terminal open, but. It's a lightweight extension to run and debug java. Before you can write unit tests against your code, the unit test project needs a reference to the math class library project. The process for this, in concept, is the same as.. How To Run Unit Test In Visual Studio Code.
From nyenet.com
How To Run Unit Test In Visual Studio Code How To Run Unit Test In Visual Studio Code The process for this, in concept, is the same as. This is handy if you already have the terminal open, but. Set up and configure pytest in vs code. In this article, you'll learn how to get started with testing in vs code,. Python testing in visual studio code. You can automatically discover tests in your project, run and debug. How To Run Unit Test In Visual Studio Code.
From visualstudio.microsoft.com
Code Testing Tools & Services Visual Studio Visual Studio How To Run Unit Test In Visual Studio Code You can automatically discover tests in your project, run and debug your tests, and get test coverage results. In this article, you'll learn how to get started with testing in vs code,. Python testing in visual studio code. Set up and configure pytest in vs code. The process for this, in concept, is the same as. It's a lightweight extension. How To Run Unit Test In Visual Studio Code.
From 4geeks.com
How to run Javascript in Visual Studio Code? 4Geeks How To Run Unit Test In Visual Studio Code You can run all tests in a project by executing dotnet test on the terminal. Set up and configure pytest in vs code. Testing java in visual studio code is enabled by the test runner for java extension. Python testing in visual studio code. Before you can write unit tests against your code, the unit test project needs a reference. How To Run Unit Test In Visual Studio Code.
From nyenet.com
How To Run Unit Test In Visual Studio Code How To Run Unit Test In Visual Studio Code Before you can write unit tests against your code, the unit test project needs a reference to the math class library project. You can run all tests in a project by executing dotnet test on the terminal. Python testing in visual studio code. The process for this, in concept, is the same as. You can automatically discover tests in your. How To Run Unit Test In Visual Studio Code.
From paymain.weebly.com
How to troubleshoot unit tests python in visual studio code paymain How To Run Unit Test In Visual Studio Code Before you can write unit tests against your code, the unit test project needs a reference to the math class library project. In this article, you'll learn how to get started with testing in vs code,. You can run all tests in a project by executing dotnet test on the terminal. Python testing in visual studio code. Select the test. How To Run Unit Test In Visual Studio Code.
From visualstudio.microsoft.com
Code Testing Tools & Services Visual Studio Visual Studio How To Run Unit Test In Visual Studio Code Testing java in visual studio code is enabled by the test runner for java extension. This is handy if you already have the terminal open, but. Before you can write unit tests against your code, the unit test project needs a reference to the math class library project. In this article, you'll learn how to get started with testing in. How To Run Unit Test In Visual Studio Code.
From roomok.weebly.com
Visual studio for mac run unit test from command line roomok How To Run Unit Test In Visual Studio Code It's a lightweight extension to run and debug java. This is handy if you already have the terminal open, but. Set up and configure pytest in vs code. You can automatically discover tests in your project, run and debug your tests, and get test coverage results. You can run all tests in a project by executing dotnet test on the. How To Run Unit Test In Visual Studio Code.
From pchocasi.com.tr
Visual Studio Code Kullanıma Sunuldu! How To Run Unit Test In Visual Studio Code It's a lightweight extension to run and debug java. Select the test icon on the vs code activity bar and then select the discover tests button from the. Set up and configure pytest in vs code. You can automatically discover tests in your project, run and debug your tests, and get test coverage results. Testing java in visual studio code. How To Run Unit Test In Visual Studio Code.
From stackoverflow.com
How to run c++ program in visual studio code Stack Overflow How To Run Unit Test In Visual Studio Code Python testing in visual studio code. It's a lightweight extension to run and debug java. Testing java in visual studio code is enabled by the test runner for java extension. Select the test icon on the vs code activity bar and then select the discover tests button from the. This is handy if you already have the terminal open, but.. How To Run Unit Test In Visual Studio Code.
From www.theregister.com
Microsoft defends intrusive dialog in Visual Studio Code that asks if How To Run Unit Test In Visual Studio Code By the end of this article you should be able to: Select the test icon on the vs code activity bar and then select the discover tests button from the. It's a lightweight extension to run and debug java. In this article, you'll learn how to get started with testing in vs code,. Python testing in visual studio code. You. How To Run Unit Test In Visual Studio Code.
From nyenet.com
How To Use Unit Test In Visual Studio How To Run Unit Test In Visual Studio Code This is handy if you already have the terminal open, but. Before you can write unit tests against your code, the unit test project needs a reference to the math class library project. You can automatically discover tests in your project, run and debug your tests, and get test coverage results. It's a lightweight extension to run and debug java.. How To Run Unit Test In Visual Studio Code.
From code.visualstudio.com
Testing Python in Visual Studio Code How To Run Unit Test In Visual Studio Code Select the test icon on the vs code activity bar and then select the discover tests button from the. You can automatically discover tests in your project, run and debug your tests, and get test coverage results. Python testing in visual studio code. This is handy if you already have the terminal open, but. It's a lightweight extension to run. How To Run Unit Test In Visual Studio Code.
From marketplace.visualstudio.com
Rust Test Explorer Visual Studio Marketplace How To Run Unit Test In Visual Studio Code By the end of this article you should be able to: In this article, you'll learn how to get started with testing in vs code,. Before you can write unit tests against your code, the unit test project needs a reference to the math class library project. Set up and configure pytest in vs code. Select the test icon on. How To Run Unit Test In Visual Studio Code.
From codingcampus.net
How to Run JavaScript in Visual Studio Code Coding Campus How To Run Unit Test In Visual Studio Code By the end of this article you should be able to: Python testing in visual studio code. Select the test icon on the vs code activity bar and then select the discover tests button from the. This is handy if you already have the terminal open, but. You can run all tests in a project by executing dotnet test on. How To Run Unit Test In Visual Studio Code.
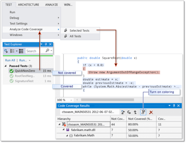
From learn.microsoft.com
Get started with unit testing Visual Studio (Windows) Microsoft Learn How To Run Unit Test In Visual Studio Code Python testing in visual studio code. It's a lightweight extension to run and debug java. The process for this, in concept, is the same as. This is handy if you already have the terminal open, but. You can automatically discover tests in your project, run and debug your tests, and get test coverage results. You can run all tests in. How To Run Unit Test In Visual Studio Code.
From tiptery.weebly.com
How to run code in visual studio code tiptery How To Run Unit Test In Visual Studio Code Python testing in visual studio code. Set up and configure pytest in vs code. Before you can write unit tests against your code, the unit test project needs a reference to the math class library project. You can automatically discover tests in your project, run and debug your tests, and get test coverage results. Select the test icon on the. How To Run Unit Test In Visual Studio Code.
From stackoverflow.com
How can I build and run a C++ file in Visual Studio Code? Stack Overflow How To Run Unit Test In Visual Studio Code You can run all tests in a project by executing dotnet test on the terminal. Testing java in visual studio code is enabled by the test runner for java extension. Python testing in visual studio code. You can automatically discover tests in your project, run and debug your tests, and get test coverage results. Set up and configure pytest in. How To Run Unit Test In Visual Studio Code.
From roomok.weebly.com
Visual studio for mac run unit test from command line roomok How To Run Unit Test In Visual Studio Code Set up and configure pytest in vs code. Python testing in visual studio code. Select the test icon on the vs code activity bar and then select the discover tests button from the. The process for this, in concept, is the same as. In this article, you'll learn how to get started with testing in vs code,. Testing java in. How To Run Unit Test In Visual Studio Code.
From techdecodetutorials.com
How to run PHP in Visual Studio Code on Mac OS TechDecode Tutorials How To Run Unit Test In Visual Studio Code By the end of this article you should be able to: You can automatically discover tests in your project, run and debug your tests, and get test coverage results. It's a lightweight extension to run and debug java. You can run all tests in a project by executing dotnet test on the terminal. The process for this, in concept, is. How To Run Unit Test In Visual Studio Code.
From packslas.weebly.com
How to run code in visual studio code packslas How To Run Unit Test In Visual Studio Code Set up and configure pytest in vs code. Select the test icon on the vs code activity bar and then select the discover tests button from the. In this article, you'll learn how to get started with testing in vs code,. This is handy if you already have the terminal open, but. Python testing in visual studio code. It's a. How To Run Unit Test In Visual Studio Code.
From nyenet.com
How To Use Unit Test In Visual Studio How To Run Unit Test In Visual Studio Code You can automatically discover tests in your project, run and debug your tests, and get test coverage results. Before you can write unit tests against your code, the unit test project needs a reference to the math class library project. Select the test icon on the vs code activity bar and then select the discover tests button from the. Set. How To Run Unit Test In Visual Studio Code.
From letstacle.com
How to Run JavaScript in Visual Studio Code? Letstacle How To Run Unit Test In Visual Studio Code You can run all tests in a project by executing dotnet test on the terminal. This is handy if you already have the terminal open, but. The process for this, in concept, is the same as. Testing java in visual studio code is enabled by the test runner for java extension. By the end of this article you should be. How To Run Unit Test In Visual Studio Code.
From www.youtube.com
Cara Install Numpy python di Visual Studio Code ( How to install numpy How To Run Unit Test In Visual Studio Code The process for this, in concept, is the same as. By the end of this article you should be able to: In this article, you'll learn how to get started with testing in vs code,. Testing java in visual studio code is enabled by the test runner for java extension. Select the test icon on the vs code activity bar. How To Run Unit Test In Visual Studio Code.
From ftedivine.weebly.com
How to run code in visual studio code ftedivine How To Run Unit Test In Visual Studio Code Python testing in visual studio code. Before you can write unit tests against your code, the unit test project needs a reference to the math class library project. You can automatically discover tests in your project, run and debug your tests, and get test coverage results. This is handy if you already have the terminal open, but. Testing java in. How To Run Unit Test In Visual Studio Code.
From politicaldsa.weebly.com
.run for visual studio code editor politicaldsa How To Run Unit Test In Visual Studio Code This is handy if you already have the terminal open, but. You can automatically discover tests in your project, run and debug your tests, and get test coverage results. The process for this, in concept, is the same as. You can run all tests in a project by executing dotnet test on the terminal. Testing java in visual studio code. How To Run Unit Test In Visual Studio Code.
From www.infoworld.com
6 neat tricks for Visual Studio Code InfoWorld How To Run Unit Test In Visual Studio Code Before you can write unit tests against your code, the unit test project needs a reference to the math class library project. By the end of this article you should be able to: The process for this, in concept, is the same as. Testing java in visual studio code is enabled by the test runner for java extension. You can. How To Run Unit Test In Visual Studio Code.
From methodking.weebly.com
Run code in visual studio methodking How To Run Unit Test In Visual Studio Code By the end of this article you should be able to: Testing java in visual studio code is enabled by the test runner for java extension. Before you can write unit tests against your code, the unit test project needs a reference to the math class library project. Select the test icon on the vs code activity bar and then. How To Run Unit Test In Visual Studio Code.
From campolden.org
How To Debug Jest Unit Test In Visual Studio Code Templates Sample How To Run Unit Test In Visual Studio Code In this article, you'll learn how to get started with testing in vs code,. The process for this, in concept, is the same as. Testing java in visual studio code is enabled by the test runner for java extension. It's a lightweight extension to run and debug java. Python testing in visual studio code. You can automatically discover tests in. How To Run Unit Test In Visual Studio Code.
From printableformsfree.com
How To Debug React Unit Test In Visual Studio Code Printable Forms How To Run Unit Test In Visual Studio Code By the end of this article you should be able to: This is handy if you already have the terminal open, but. Before you can write unit tests against your code, the unit test project needs a reference to the math class library project. Testing java in visual studio code is enabled by the test runner for java extension. Set. How To Run Unit Test In Visual Studio Code.
From marketplace.visualstudio.com
Playwright Test for VSCode Visual Studio Marketplace How To Run Unit Test In Visual Studio Code It's a lightweight extension to run and debug java. Before you can write unit tests against your code, the unit test project needs a reference to the math class library project. You can run all tests in a project by executing dotnet test on the terminal. Testing java in visual studio code is enabled by the test runner for java. How To Run Unit Test In Visual Studio Code.
From visualstudio.microsoft.com
Code Testing Tools & Services Visual Studio Visual Studio How To Run Unit Test In Visual Studio Code Python testing in visual studio code. You can run all tests in a project by executing dotnet test on the terminal. Before you can write unit tests against your code, the unit test project needs a reference to the math class library project. Testing java in visual studio code is enabled by the test runner for java extension. You can. How To Run Unit Test In Visual Studio Code.