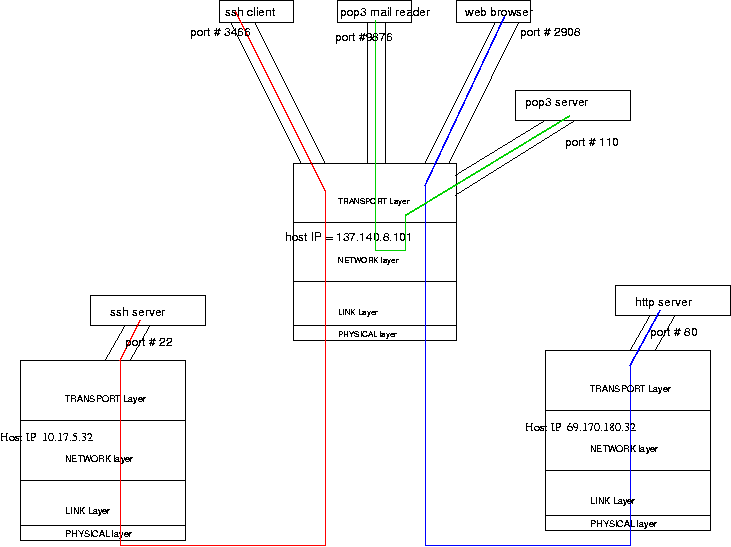
Socket Pair Explained . Each connection is uniquely identified using the. When we build a network application it is crucial to understand how processes on different hosts communicate with. What is a socket pair in networking? It requires three packets to set. A socket pair uniquely identifies a network connection using source and destination ip addresses and port. A socket is one endpoint of a two way communication link between two programs running on the network. Each device may have multiple tcp connections active at any given time.
from slidetodoc.com
It requires three packets to set. A socket is one endpoint of a two way communication link between two programs running on the network. Each device may have multiple tcp connections active at any given time. When we build a network application it is crucial to understand how processes on different hosts communicate with. A socket pair uniquely identifies a network connection using source and destination ip addresses and port. Each connection is uniquely identified using the. What is a socket pair in networking?
Distributed Computing Systems Sockets Outline Socket basics Socket
Socket Pair Explained A socket is one endpoint of a two way communication link between two programs running on the network. What is a socket pair in networking? When we build a network application it is crucial to understand how processes on different hosts communicate with. Each connection is uniquely identified using the. A socket is one endpoint of a two way communication link between two programs running on the network. A socket pair uniquely identifies a network connection using source and destination ip addresses and port. Each device may have multiple tcp connections active at any given time. It requires three packets to set.
From haidarustaad.blogspot.com
How to wire sockets in Parallel Circuit English video tutorial Socket Pair Explained When we build a network application it is crucial to understand how processes on different hosts communicate with. A socket is one endpoint of a two way communication link between two programs running on the network. Each device may have multiple tcp connections active at any given time. Each connection is uniquely identified using the. It requires three packets to. Socket Pair Explained.
From www.slideserve.com
PPT ISP Services PowerPoint Presentation, free download ID1694895 Socket Pair Explained Each connection is uniquely identified using the. A socket pair uniquely identifies a network connection using source and destination ip addresses and port. A socket is one endpoint of a two way communication link between two programs running on the network. It requires three packets to set. What is a socket pair in networking? When we build a network application. Socket Pair Explained.
From www.homebuilding.co.uk
Electrical Sockets Explained Homebuilding Socket Pair Explained A socket is one endpoint of a two way communication link between two programs running on the network. What is a socket pair in networking? Each device may have multiple tcp connections active at any given time. Each connection is uniquely identified using the. When we build a network application it is crucial to understand how processes on different hosts. Socket Pair Explained.
From www.essentialsupplies.co.uk
Plug and Socket Indentification Plugs & Sockets Power Socket Pair Explained Each connection is uniquely identified using the. It requires three packets to set. Each device may have multiple tcp connections active at any given time. When we build a network application it is crucial to understand how processes on different hosts communicate with. A socket pair uniquely identifies a network connection using source and destination ip addresses and port. A. Socket Pair Explained.
From www.youtube.com
How to connect 3 pin socket with switch Socket Wiring Diagram in Socket Pair Explained What is a socket pair in networking? Each device may have multiple tcp connections active at any given time. Each connection is uniquely identified using the. A socket is one endpoint of a two way communication link between two programs running on the network. When we build a network application it is crucial to understand how processes on different hosts. Socket Pair Explained.
From www.electricaltechnology.org
Difference Between Socket, Outlet and Receptacle NEC & IEC Socket Pair Explained A socket is one endpoint of a two way communication link between two programs running on the network. A socket pair uniquely identifies a network connection using source and destination ip addresses and port. Each connection is uniquely identified using the. Each device may have multiple tcp connections active at any given time. What is a socket pair in networking?. Socket Pair Explained.
From slideplayer.com
Socket Programming What is a socket? Using sockets Types (Protocols Socket Pair Explained Each connection is uniquely identified using the. A socket is one endpoint of a two way communication link between two programs running on the network. When we build a network application it is crucial to understand how processes on different hosts communicate with. What is a socket pair in networking? Each device may have multiple tcp connections active at any. Socket Pair Explained.
From haidarustaad.blogspot.com
How to wire 3 pin socket? English video tutorial « Electrical and Socket Pair Explained A socket is one endpoint of a two way communication link between two programs running on the network. A socket pair uniquely identifies a network connection using source and destination ip addresses and port. Each connection is uniquely identified using the. When we build a network application it is crucial to understand how processes on different hosts communicate with. What. Socket Pair Explained.
From idaffodil.co.uk
Universal Travel Plug Socket Adapter Types Explained Socket Pair Explained It requires three packets to set. Each connection is uniquely identified using the. A socket is one endpoint of a two way communication link between two programs running on the network. What is a socket pair in networking? When we build a network application it is crucial to understand how processes on different hosts communicate with. A socket pair uniquely. Socket Pair Explained.
From www.digitaltrends.com
Intel's LGA CPU Sockets Explained Digital Trends Socket Pair Explained Each connection is uniquely identified using the. Each device may have multiple tcp connections active at any given time. When we build a network application it is crucial to understand how processes on different hosts communicate with. A socket is one endpoint of a two way communication link between two programs running on the network. A socket pair uniquely identifies. Socket Pair Explained.
From www.youtube.com
How To Wire A Double Socket YouTube Socket Pair Explained Each device may have multiple tcp connections active at any given time. It requires three packets to set. A socket pair uniquely identifies a network connection using source and destination ip addresses and port. When we build a network application it is crucial to understand how processes on different hosts communicate with. Each connection is uniquely identified using the. A. Socket Pair Explained.
From medium.com
Getting Started With Unix Domain Sockets The Startup Medium Socket Pair Explained Each device may have multiple tcp connections active at any given time. When we build a network application it is crucial to understand how processes on different hosts communicate with. What is a socket pair in networking? A socket pair uniquely identifies a network connection using source and destination ip addresses and port. Each connection is uniquely identified using the.. Socket Pair Explained.
From www.electriciancourses4u.co.uk
Inside the Socket Wall sockets, USB sockets, outdoor sockets explained Socket Pair Explained It requires three packets to set. A socket pair uniquely identifies a network connection using source and destination ip addresses and port. When we build a network application it is crucial to understand how processes on different hosts communicate with. What is a socket pair in networking? Each device may have multiple tcp connections active at any given time. Each. Socket Pair Explained.
From tusharf5.com
IP Sockets Networking Fundamentals Part 1 Linux Socket Pair Explained When we build a network application it is crucial to understand how processes on different hosts communicate with. Each connection is uniquely identified using the. What is a socket pair in networking? It requires three packets to set. Each device may have multiple tcp connections active at any given time. A socket pair uniquely identifies a network connection using source. Socket Pair Explained.
From www.youtube.com
How to , Connection , Combined Socket, At Home combined board Socket Pair Explained A socket pair uniquely identifies a network connection using source and destination ip addresses and port. Each device may have multiple tcp connections active at any given time. It requires three packets to set. What is a socket pair in networking? Each connection is uniquely identified using the. A socket is one endpoint of a two way communication link between. Socket Pair Explained.
From www.slideserve.com
PPT Socket Programming in C PowerPoint Presentation, free download Socket Pair Explained Each connection is uniquely identified using the. It requires three packets to set. A socket is one endpoint of a two way communication link between two programs running on the network. Each device may have multiple tcp connections active at any given time. When we build a network application it is crucial to understand how processes on different hosts communicate. Socket Pair Explained.
From edshare.gcu.ac.uk
Week 9 Intro to Network Technology Socket Pair Explained Each connection is uniquely identified using the. When we build a network application it is crucial to understand how processes on different hosts communicate with. It requires three packets to set. What is a socket pair in networking? A socket is one endpoint of a two way communication link between two programs running on the network. A socket pair uniquely. Socket Pair Explained.
From diagramlibraryisadore.z21.web.core.windows.net
Cable Pin Configuration Socket Pair Explained Each device may have multiple tcp connections active at any given time. What is a socket pair in networking? Each connection is uniquely identified using the. A socket is one endpoint of a two way communication link between two programs running on the network. When we build a network application it is crucial to understand how processes on different hosts. Socket Pair Explained.
From www.youtube.com
Connections in a 3 Phase Plug and Socket Explained YouTube Socket Pair Explained What is a socket pair in networking? When we build a network application it is crucial to understand how processes on different hosts communicate with. Each device may have multiple tcp connections active at any given time. Each connection is uniquely identified using the. A socket is one endpoint of a two way communication link between two programs running on. Socket Pair Explained.
From richelectronics.co.uk
Cable Mounting 4 Pin Mic Plug and Socket Pair GX16/4 OM0734Z7 Rich Socket Pair Explained It requires three packets to set. What is a socket pair in networking? A socket pair uniquely identifies a network connection using source and destination ip addresses and port. Each device may have multiple tcp connections active at any given time. When we build a network application it is crucial to understand how processes on different hosts communicate with. Each. Socket Pair Explained.
From www.youtube.com
TCP Socket Programming Socket Programming in C TCP Socket Program Socket Pair Explained What is a socket pair in networking? It requires three packets to set. A socket is one endpoint of a two way communication link between two programs running on the network. Each device may have multiple tcp connections active at any given time. When we build a network application it is crucial to understand how processes on different hosts communicate. Socket Pair Explained.
From slidetodoc.com
Distributed Computing Systems Sockets Outline Socket basics Socket Socket Pair Explained A socket is one endpoint of a two way communication link between two programs running on the network. When we build a network application it is crucial to understand how processes on different hosts communicate with. It requires three packets to set. Each connection is uniquely identified using the. What is a socket pair in networking? Each device may have. Socket Pair Explained.
From www.youtube.com
Difference between simple socket and power socket target electrician Socket Pair Explained Each device may have multiple tcp connections active at any given time. Each connection is uniquely identified using the. It requires three packets to set. A socket pair uniquely identifies a network connection using source and destination ip addresses and port. What is a socket pair in networking? A socket is one endpoint of a two way communication link between. Socket Pair Explained.
From ccna-200-301.online
Port Numbers » CCNA 200301 Socket Pair Explained Each connection is uniquely identified using the. A socket is one endpoint of a two way communication link between two programs running on the network. It requires three packets to set. Each device may have multiple tcp connections active at any given time. When we build a network application it is crucial to understand how processes on different hosts communicate. Socket Pair Explained.
From ipwithease.com
Socket vs Port Detailed Explanation and Difference IP With Ease Socket Pair Explained It requires three packets to set. Each connection is uniquely identified using the. What is a socket pair in networking? When we build a network application it is crucial to understand how processes on different hosts communicate with. A socket pair uniquely identifies a network connection using source and destination ip addresses and port. Each device may have multiple tcp. Socket Pair Explained.
From www.cs.newpaltz.edu
What is a socket? Socket Pair Explained When we build a network application it is crucial to understand how processes on different hosts communicate with. Each device may have multiple tcp connections active at any given time. What is a socket pair in networking? A socket pair uniquely identifies a network connection using source and destination ip addresses and port. Each connection is uniquely identified using the.. Socket Pair Explained.
From www.slideserve.com
PPT Sockets and Ports PowerPoint Presentation, free download ID2530114 Socket Pair Explained Each connection is uniquely identified using the. When we build a network application it is crucial to understand how processes on different hosts communicate with. A socket pair uniquely identifies a network connection using source and destination ip addresses and port. What is a socket pair in networking? It requires three packets to set. A socket is one endpoint of. Socket Pair Explained.
From tusharf5.com
IP Sockets Networking Fundamentals Part 1 Linux Socket Pair Explained A socket is one endpoint of a two way communication link between two programs running on the network. What is a socket pair in networking? Each connection is uniquely identified using the. It requires three packets to set. When we build a network application it is crucial to understand how processes on different hosts communicate with. A socket pair uniquely. Socket Pair Explained.
From www.youtube.com
TCP and UDP Sockets YouTube Socket Pair Explained Each connection is uniquely identified using the. It requires three packets to set. When we build a network application it is crucial to understand how processes on different hosts communicate with. A socket pair uniquely identifies a network connection using source and destination ip addresses and port. A socket is one endpoint of a two way communication link between two. Socket Pair Explained.
From slidetodoc.com
Distributed Computing Systems Sockets Outline Socket basics Socket Socket Pair Explained A socket is one endpoint of a two way communication link between two programs running on the network. Each connection is uniquely identified using the. What is a socket pair in networking? Each device may have multiple tcp connections active at any given time. It requires three packets to set. A socket pair uniquely identifies a network connection using source. Socket Pair Explained.
From www.youtube.com
What is socket How socket works Types of Sockets Socket Address Socket Pair Explained Each device may have multiple tcp connections active at any given time. What is a socket pair in networking? When we build a network application it is crucial to understand how processes on different hosts communicate with. A socket is one endpoint of a two way communication link between two programs running on the network. Each connection is uniquely identified. Socket Pair Explained.
From www.tcpi.com
Shunted and NonShunted Sockets Explained TCP Lighting Socket Pair Explained A socket is one endpoint of a two way communication link between two programs running on the network. Each device may have multiple tcp connections active at any given time. What is a socket pair in networking? A socket pair uniquely identifies a network connection using source and destination ip addresses and port. It requires three packets to set. When. Socket Pair Explained.
From ipwithease.com
162portsandsocketexplanation01 Socket Pair Explained Each connection is uniquely identified using the. Each device may have multiple tcp connections active at any given time. A socket pair uniquely identifies a network connection using source and destination ip addresses and port. It requires three packets to set. A socket is one endpoint of a two way communication link between two programs running on the network. When. Socket Pair Explained.
From www.electricalworld.com
Telephone Sockets And Their Wiring Explained Socket Pair Explained A socket is one endpoint of a two way communication link between two programs running on the network. A socket pair uniquely identifies a network connection using source and destination ip addresses and port. It requires three packets to set. When we build a network application it is crucial to understand how processes on different hosts communicate with. What is. Socket Pair Explained.
From www.youtube.com
1 5pin socket 1 2pin socket connection,2 socket connection YouTube Socket Pair Explained When we build a network application it is crucial to understand how processes on different hosts communicate with. Each connection is uniquely identified using the. What is a socket pair in networking? Each device may have multiple tcp connections active at any given time. A socket pair uniquely identifies a network connection using source and destination ip addresses and port.. Socket Pair Explained.