How To Access Table Without Schema Name In Postgres . To create or access objects in a schema, write a qualified name consisting of the schema name and table name separated by a. I'd like to create a readonly role for a third party to access a. At the moment, i can access the table within the schema using: In practice, you will refer to a table without its schema name e.g., staff table instead of a fully qualified name such as sales.staff table. To access an object in a schema, you need to qualify the object by using the following syntax: This means that for every object you create without specifying the schema name, postgresql will put it in the public schema. Execute the provided sql query to retrieve the table. I have some tables created under a schema. How to completely restrict a postgres role to a single schema. Connect to your postgresql database using a sql client or psql. A database can contain one or multiple schemas and each.
from slideplayer.com
A database can contain one or multiple schemas and each. I have some tables created under a schema. To create or access objects in a schema, write a qualified name consisting of the schema name and table name separated by a. This means that for every object you create without specifying the schema name, postgresql will put it in the public schema. At the moment, i can access the table within the schema using: To access an object in a schema, you need to qualify the object by using the following syntax: How to completely restrict a postgres role to a single schema. Connect to your postgresql database using a sql client or psql. Execute the provided sql query to retrieve the table. I'd like to create a readonly role for a third party to access a.
Lecture6 Fun with SQL (Part 1) ppt download
How To Access Table Without Schema Name In Postgres At the moment, i can access the table within the schema using: To access an object in a schema, you need to qualify the object by using the following syntax: I have some tables created under a schema. How to completely restrict a postgres role to a single schema. Connect to your postgresql database using a sql client or psql. Execute the provided sql query to retrieve the table. At the moment, i can access the table within the schema using: In practice, you will refer to a table without its schema name e.g., staff table instead of a fully qualified name such as sales.staff table. To create or access objects in a schema, write a qualified name consisting of the schema name and table name separated by a. I'd like to create a readonly role for a third party to access a. This means that for every object you create without specifying the schema name, postgresql will put it in the public schema. A database can contain one or multiple schemas and each.
From www.javatpoint.com
PostgreSQL Create Schema javatpoint How To Access Table Without Schema Name In Postgres Execute the provided sql query to retrieve the table. I have some tables created under a schema. How to completely restrict a postgres role to a single schema. To create or access objects in a schema, write a qualified name consisting of the schema name and table name separated by a. I'd like to create a readonly role for a. How To Access Table Without Schema Name In Postgres.
From slideplayer.com
Lecture6 Fun with SQL (Part 1) ppt download How To Access Table Without Schema Name In Postgres Connect to your postgresql database using a sql client or psql. To access an object in a schema, you need to qualify the object by using the following syntax: A database can contain one or multiple schemas and each. Execute the provided sql query to retrieve the table. How to completely restrict a postgres role to a single schema. At. How To Access Table Without Schema Name In Postgres.
From dzone.com
Old vs New Approaches in Managing PostgreSQL Schemas DZone How To Access Table Without Schema Name In Postgres Execute the provided sql query to retrieve the table. How to completely restrict a postgres role to a single schema. Connect to your postgresql database using a sql client or psql. At the moment, i can access the table within the schema using: A database can contain one or multiple schemas and each. I have some tables created under a. How To Access Table Without Schema Name In Postgres.
From commandprompt.com
How to Check/Verify if a Specific Table Exists in PostgreSQL Database How To Access Table Without Schema Name In Postgres Execute the provided sql query to retrieve the table. Connect to your postgresql database using a sql client or psql. I'd like to create a readonly role for a third party to access a. How to completely restrict a postgres role to a single schema. To access an object in a schema, you need to qualify the object by using. How To Access Table Without Schema Name In Postgres.
From www.commandprompt.com
How to Insert a Timestamp into a PostgreSQL Table CommandPrompt Inc. How To Access Table Without Schema Name In Postgres To access an object in a schema, you need to qualify the object by using the following syntax: To create or access objects in a schema, write a qualified name consisting of the schema name and table name separated by a. At the moment, i can access the table within the schema using: I have some tables created under a. How To Access Table Without Schema Name In Postgres.
From blog.devart.com
Create Table in PostgreSQL A Guide With Examples Devart Blog How To Access Table Without Schema Name In Postgres I'd like to create a readonly role for a third party to access a. I have some tables created under a schema. How to completely restrict a postgres role to a single schema. In practice, you will refer to a table without its schema name e.g., staff table instead of a fully qualified name such as sales.staff table. A database. How To Access Table Without Schema Name In Postgres.
From tembo.io
How to show tables in Postgres Tembo Docs How To Access Table Without Schema Name In Postgres In practice, you will refer to a table without its schema name e.g., staff table instead of a fully qualified name such as sales.staff table. I'd like to create a readonly role for a third party to access a. How to completely restrict a postgres role to a single schema. A database can contain one or multiple schemas and each.. How To Access Table Without Schema Name In Postgres.
From blog.devart.com
Create Table in PostgreSQL A Guide With Examples Devart Blog How To Access Table Without Schema Name In Postgres How to completely restrict a postgres role to a single schema. This means that for every object you create without specifying the schema name, postgresql will put it in the public schema. To create or access objects in a schema, write a qualified name consisting of the schema name and table name separated by a. I'd like to create a. How To Access Table Without Schema Name In Postgres.
From www.codecademy.com
How Do I Make And Populate My Own Database? Designing A Database How To Access Table Without Schema Name In Postgres At the moment, i can access the table within the schema using: How to completely restrict a postgres role to a single schema. To access an object in a schema, you need to qualify the object by using the following syntax: I have some tables created under a schema. A database can contain one or multiple schemas and each. I'd. How To Access Table Without Schema Name In Postgres.
From dev.to
Remove all tables in a Postgres schema DEV Community How To Access Table Without Schema Name In Postgres Connect to your postgresql database using a sql client or psql. This means that for every object you create without specifying the schema name, postgresql will put it in the public schema. At the moment, i can access the table within the schema using: I'd like to create a readonly role for a third party to access a. A database. How To Access Table Without Schema Name In Postgres.
From www.youtube.com
Postgres PgAdmin ER diagram Example without audio YouTube How To Access Table Without Schema Name In Postgres In practice, you will refer to a table without its schema name e.g., staff table instead of a fully qualified name such as sales.staff table. I have some tables created under a schema. Connect to your postgresql database using a sql client or psql. To access an object in a schema, you need to qualify the object by using the. How To Access Table Without Schema Name In Postgres.
From hasura.io
Top psql commands and flags you need to know PostgreSQL How To Access Table Without Schema Name In Postgres I have some tables created under a schema. This means that for every object you create without specifying the schema name, postgresql will put it in the public schema. How to completely restrict a postgres role to a single schema. At the moment, i can access the table within the schema using: To access an object in a schema, you. How To Access Table Without Schema Name In Postgres.
From www.educba.com
Postgres List Schemas Guide to Postgres List Schemas with Examples How To Access Table Without Schema Name In Postgres Connect to your postgresql database using a sql client or psql. How to completely restrict a postgres role to a single schema. I'd like to create a readonly role for a third party to access a. To access an object in a schema, you need to qualify the object by using the following syntax: I have some tables created under. How To Access Table Without Schema Name In Postgres.
From www.yohz.com
Standards and audit compliance in PostgreSQL databases Yohz Software How To Access Table Without Schema Name In Postgres This means that for every object you create without specifying the schema name, postgresql will put it in the public schema. Connect to your postgresql database using a sql client or psql. At the moment, i can access the table within the schema using: I'd like to create a readonly role for a third party to access a. In practice,. How To Access Table Without Schema Name In Postgres.
From soft-builder.com
How to list tables in a PostgreSQL database Softbuilder Blog How To Access Table Without Schema Name In Postgres How to completely restrict a postgres role to a single schema. This means that for every object you create without specifying the schema name, postgresql will put it in the public schema. To access an object in a schema, you need to qualify the object by using the following syntax: Execute the provided sql query to retrieve the table. A. How To Access Table Without Schema Name In Postgres.
From brokeasshome.com
How To Get Table List In Postgresql How To Access Table Without Schema Name In Postgres Connect to your postgresql database using a sql client or psql. I have some tables created under a schema. I'd like to create a readonly role for a third party to access a. To create or access objects in a schema, write a qualified name consisting of the schema name and table name separated by a. This means that for. How To Access Table Without Schema Name In Postgres.
From support.devart.com
Is there a way to extract whole postgres schema without the data How To Access Table Without Schema Name In Postgres A database can contain one or multiple schemas and each. This means that for every object you create without specifying the schema name, postgresql will put it in the public schema. I'd like to create a readonly role for a third party to access a. To create or access objects in a schema, write a qualified name consisting of the. How To Access Table Without Schema Name In Postgres.
From exoopjusb.blob.core.windows.net
How To Change A Table Name In Postgresql at April Moss blog How To Access Table Without Schema Name In Postgres In practice, you will refer to a table without its schema name e.g., staff table instead of a fully qualified name such as sales.staff table. To access an object in a schema, you need to qualify the object by using the following syntax: This means that for every object you create without specifying the schema name, postgresql will put it. How To Access Table Without Schema Name In Postgres.
From cewdyrqr.blob.core.windows.net
List Tables In A Database Postgres at Timothy Rink blog How To Access Table Without Schema Name In Postgres At the moment, i can access the table within the schema using: A database can contain one or multiple schemas and each. To access an object in a schema, you need to qualify the object by using the following syntax: I'd like to create a readonly role for a third party to access a. To create or access objects in. How To Access Table Without Schema Name In Postgres.
From stackoverflow.com
postgresql How to export Postgres schema/data to plain SQL in PgAdmin How To Access Table Without Schema Name In Postgres To access an object in a schema, you need to qualify the object by using the following syntax: I have some tables created under a schema. This means that for every object you create without specifying the schema name, postgresql will put it in the public schema. Execute the provided sql query to retrieve the table. To create or access. How To Access Table Without Schema Name In Postgres.
From blog.quest.com
Postgres table How to create and modify it How To Access Table Without Schema Name In Postgres I'd like to create a readonly role for a third party to access a. In practice, you will refer to a table without its schema name e.g., staff table instead of a fully qualified name such as sales.staff table. A database can contain one or multiple schemas and each. I have some tables created under a schema. To create or. How To Access Table Without Schema Name In Postgres.
From www.educba.com
PostgreSQL Table Schema Guide to PostgreSQL Table Schema How To Access Table Without Schema Name In Postgres Execute the provided sql query to retrieve the table. Connect to your postgresql database using a sql client or psql. To access an object in a schema, you need to qualify the object by using the following syntax: I'd like to create a readonly role for a third party to access a. At the moment, i can access the table. How To Access Table Without Schema Name In Postgres.
From dev.to
How to visualize a PostgreSQL schema as SVG with SchemaSpy DEV Community How To Access Table Without Schema Name In Postgres In practice, you will refer to a table without its schema name e.g., staff table instead of a fully qualified name such as sales.staff table. A database can contain one or multiple schemas and each. This means that for every object you create without specifying the schema name, postgresql will put it in the public schema. To access an object. How To Access Table Without Schema Name In Postgres.
From www.commandprompt.com
How to Show List of All Databases and Tables in PostgreSQL How To Access Table Without Schema Name In Postgres This means that for every object you create without specifying the schema name, postgresql will put it in the public schema. In practice, you will refer to a table without its schema name e.g., staff table instead of a fully qualified name such as sales.staff table. I have some tables created under a schema. How to completely restrict a postgres. How To Access Table Without Schema Name In Postgres.
From blog.quest.com
Postgres table How to create and modify it How To Access Table Without Schema Name In Postgres To access an object in a schema, you need to qualify the object by using the following syntax: I'd like to create a readonly role for a third party to access a. I have some tables created under a schema. Connect to your postgresql database using a sql client or psql. This means that for every object you create without. How To Access Table Without Schema Name In Postgres.
From support.vertabelo.com
How to use schemas in PostgreSQL / Vertabelo / Vertabelo SA How To Access Table Without Schema Name In Postgres I have some tables created under a schema. A database can contain one or multiple schemas and each. How to completely restrict a postgres role to a single schema. At the moment, i can access the table within the schema using: To access an object in a schema, you need to qualify the object by using the following syntax: Execute. How To Access Table Without Schema Name In Postgres.
From pganalyze.com
How Table Access Methods in Postgres may offer a future without Bloat How To Access Table Without Schema Name In Postgres This means that for every object you create without specifying the schema name, postgresql will put it in the public schema. Execute the provided sql query to retrieve the table. Connect to your postgresql database using a sql client or psql. A database can contain one or multiple schemas and each. How to completely restrict a postgres role to a. How To Access Table Without Schema Name In Postgres.
From www.educba.com
Postgres Show Tables Syntax Examples to Implement How To Access Table Without Schema Name In Postgres To create or access objects in a schema, write a qualified name consisting of the schema name and table name separated by a. To access an object in a schema, you need to qualify the object by using the following syntax: At the moment, i can access the table within the schema using: This means that for every object you. How To Access Table Without Schema Name In Postgres.
From www.commandprompt.com
PostgreSQL How to List All Available Tables? CommandPrompt Inc. How To Access Table Without Schema Name In Postgres To create or access objects in a schema, write a qualified name consisting of the schema name and table name separated by a. This means that for every object you create without specifying the schema name, postgresql will put it in the public schema. How to completely restrict a postgres role to a single schema. Execute the provided sql query. How To Access Table Without Schema Name In Postgres.
From cewdyrqr.blob.core.windows.net
List Tables In A Database Postgres at Timothy Rink blog How To Access Table Without Schema Name In Postgres In practice, you will refer to a table without its schema name e.g., staff table instead of a fully qualified name such as sales.staff table. This means that for every object you create without specifying the schema name, postgresql will put it in the public schema. I'd like to create a readonly role for a third party to access a.. How To Access Table Without Schema Name In Postgres.
From exoopjusb.blob.core.windows.net
How To Change A Table Name In Postgresql at April Moss blog How To Access Table Without Schema Name In Postgres In practice, you will refer to a table without its schema name e.g., staff table instead of a fully qualified name such as sales.staff table. To create or access objects in a schema, write a qualified name consisting of the schema name and table name separated by a. To access an object in a schema, you need to qualify the. How To Access Table Without Schema Name In Postgres.
From www.youtube.com
How to DELETE rows in a table in Postgres without custom query YouTube How To Access Table Without Schema Name In Postgres In practice, you will refer to a table without its schema name e.g., staff table instead of a fully qualified name such as sales.staff table. At the moment, i can access the table within the schema using: I'd like to create a readonly role for a third party to access a. How to completely restrict a postgres role to a. How To Access Table Without Schema Name In Postgres.
From blog.quest.com
Postgres table How to create and modify it How To Access Table Without Schema Name In Postgres A database can contain one or multiple schemas and each. To create or access objects in a schema, write a qualified name consisting of the schema name and table name separated by a. In practice, you will refer to a table without its schema name e.g., staff table instead of a fully qualified name such as sales.staff table. I'd like. How To Access Table Without Schema Name In Postgres.
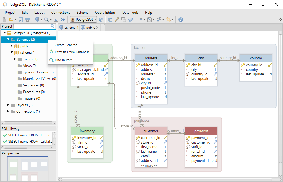
From dbschema.com
PostgreSQL Show Tables [How to] How To Access Table Without Schema Name In Postgres At the moment, i can access the table within the schema using: How to completely restrict a postgres role to a single schema. I'd like to create a readonly role for a third party to access a. A database can contain one or multiple schemas and each. To access an object in a schema, you need to qualify the object. How To Access Table Without Schema Name In Postgres.
From dev.to
How to Efficiently Copy or Update Tables Across Schemas in PostgreSQL How To Access Table Without Schema Name In Postgres I'd like to create a readonly role for a third party to access a. I have some tables created under a schema. How to completely restrict a postgres role to a single schema. At the moment, i can access the table within the schema using: To create or access objects in a schema, write a qualified name consisting of the. How To Access Table Without Schema Name In Postgres.